Showing:

Annotations
Attributes
Diagrams
Facets
Instances
Model
Properties
Source
Used by
Main schema ABCD_2.1.xsd
Namespace http://www.tdwg.org/schemas/abcd/2.1
Annotations
Types that may be used for different domains (descriptions, taxonomy, specimen collections, etc.):
Many of the types or elements within the types are resulting from attempts to standardize usage between ABCD and SDD and many originate from Gregor Hagedorn's work on the UBIF schema.
However, note that this is work in progress, so there may be considerable differences between types with the same names in UBIF/SDD and ABCD.
==============================================================================
Basic generic types
Complex types that add attributes language or preferred to the simple types String, String255, anyURI:
Date and Time
Intellectual Property Rights (IPR)
Multimedia
Various
Contact Type and types used therein:
Properties
attribute form default unqualified
element form default qualified
version 2.1+sa
Element DataSets
Namespace http://www.tdwg.org/schemas/abcd/2.1
Annotations
TDWG root element: container for one or more DataSets.
Diagram
Diagram ABCD_2_1_xsd.tmp#DataSets_DataSet
Properties
content complex
Model
Children DataSet
Instance
<DataSets xmlns="http://www.tdwg.org/schemas/abcd/2.1">
  <DataSet>{1,unbounded}</DataSet>
</DataSets>
Source
<xs:element name="DataSets" sawsdl:modelReference="DataSets">
  <xs:annotation>
    <xs:documentation xml:lang="en">TDWG root element: container for one or more DataSets.</xs:documentation>
  </xs:annotation>
  <xs:complexType>
    <xs:sequence>
      <xs:element name="DataSet" maxOccurs="unbounded" sawsdl:modelReference="http://rs.tdwg.org/abcd/terms/DataSet">
        <xs:annotation>
          <xs:documentation xml:lang="en">A dataset containing unit data and their shared metadata elements.</xs:documentation>
        </xs:annotation>
        <xs:complexType>
          <xs:sequence>
            <xs:element name="DatasetGUID" type="String" minOccurs="0" sawsdl:modelReference="http://rs.tdwg.org/abcd/terms/guid http://rs.tdwg.org/abcd/mappings/DataSet-GUID">
              <xs:annotation>
                <xs:documentation xml:lang="en">A globally unique identifier for the entire data collection the present dataset was derived from. The exact format and/or semantics are still under discussion.</xs:documentation>
              </xs:annotation>
            </xs:element>
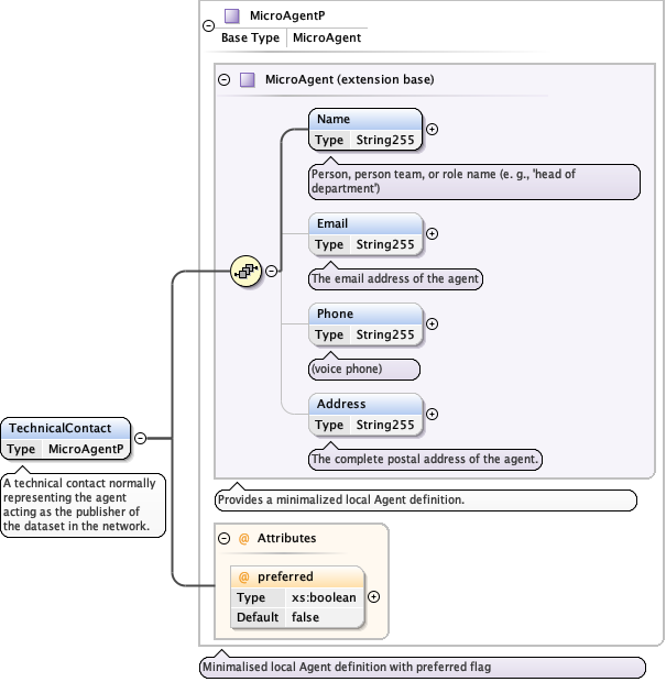
            <xs:element name="TechnicalContacts" minOccurs="0">
              <xs:annotation>
                <xs:documentation xml:lang="en">Container element for the technical contacts responsilbe for the data set.</xs:documentation>
              </xs:annotation>
              <xs:complexType>
                <xs:sequence>
                  <xs:element name="TechnicalContact" type="MicroAgentP" maxOccurs="unbounded" sawsdl:modelReference="http://rs.tdwg.org/abcd/mappings/TechnicalContact">
                    <xs:annotation>
                      <xs:documentation xml:lang="en">A technical contact normally representing the agent acting as the publisher of the dataset in the network.</xs:documentation>
                    </xs:annotation>
                  </xs:element>
                </xs:sequence>
              </xs:complexType>
            </xs:element>
            <xs:element name="ContentContacts">
              <xs:annotation>
                <xs:documentation xml:lang="en">Questions and feedback about data, or restrictions on use of the data should be directed here. This contact normally represents the agent acting as the original supplier or custodian of the dataset. If a content contact is given on the unit-level, that one should be used for end-user purposes. The element is unbounded to provide for alternative contacts (vacation etc.).</xs:documentation>
              </xs:annotation>
              <xs:complexType>
                <xs:sequence>
                  <xs:element name="ContentContact" type="MicroAgentP" maxOccurs="unbounded" sawsdl:modelReference="http://rs.tdwg.org/abcd/mappings/ContentContact http://rs.tdwg.org/abcd/mappings/DataSet-ContentContact">
                    <xs:annotation>
                      <xs:documentation xml:lang="en">An administrative contact usually representing the agent acting as the original supplier or custodian of the dataset.</xs:documentation>
                    </xs:annotation>
                  </xs:element>
                </xs:sequence>
              </xs:complexType>
            </xs:element>
            <xs:element name="OtherProviders" minOccurs="0">
              <xs:annotation>
                <xs:documentation xml:lang="en">Other known on-line providers of this dataset.</xs:documentation>
              </xs:annotation>
              <xs:complexType>
                <xs:sequence>
                  <xs:element name="OtherProvider" type="String" maxOccurs="unbounded" sawsdl:modelReference="http://rs.tdwg.org/abcd/terms/otherProvider">
                    <xs:annotation>
                      <xs:documentation xml:lang="en">The UUID (identifier in the UDDI registry) of another data provider known to serve this dataset.</xs:documentation>
                    </xs:annotation>
                  </xs:element>
                </xs:sequence>
              </xs:complexType>
            </xs:element>
            <xs:element name="Metadata" type="ContentMetadata">
              <xs:annotation>
                <xs:documentation xml:lang="en">Metadata referring to the principal source of the entire data collection (the metadata scope may be wider than the objects actually contained in the data set). In its current form, this collection represents a mixture of elements useful for resource discovery (e.g. scope) with metadata actually pertaining to the received (partial) dataset.</xs:documentation>
              </xs:annotation>
            </xs:element>
            <xs:element name="Units">
              <xs:annotation>
                <xs:documentation xml:lang="en">A container for one or more unit data records from the gathering</xs:documentation>
              </xs:annotation>
              <xs:complexType>
                <xs:sequence>
                  <xs:element name="Unit" type="Unit" maxOccurs="unbounded" sawsdl:modelReference="http://rs.tdwg.org/abcd/terms/Unit">
                    <xs:annotation>
                      <xs:documentation xml:lang="en">A container for all data referring to a unit (specimen or observation record)</xs:documentation>
                    </xs:annotation>
                  </xs:element>
                </xs:sequence>
              </xs:complexType>
            </xs:element>
            <xs:element name="DataSetExtension" type="xs:anyType" minOccurs="0">
              <xs:annotation>
                <xs:documentation xml:lang="en">A container element to allow extensions to add data to the dataset-level metadata.</xs:documentation>
              </xs:annotation>
            </xs:element>
          </xs:sequence>
        </xs:complexType>
      </xs:element>
    </xs:sequence>
  </xs:complexType>
</xs:element>
Element DataSets / DataSet
Namespace http://www.tdwg.org/schemas/abcd/2.1
Annotations
A dataset containing unit data and their shared metadata elements.
Diagram
Diagram ABCD_2_1_xsd.tmp#DataSets_DataSets_DataSet_DatasetGUID ABCD_2_1_xsd.tmp#DataSets_DataSets_DataSet_TechnicalContacts ABCD_2_1_xsd.tmp#DataSets_DataSets_DataSet_ContentContacts ABCD_2_1_xsd.tmp#DataSets_DataSets_DataSet_OtherProviders ABCD_2_1_xsd.tmp#DataSets_DataSets_DataSet_Metadata ABCD_2_1_xsd.tmp#DataSets_DataSets_DataSet_Units ABCD_2_1_xsd.tmp#DataSets_DataSets_DataSet_DataSetExtension
Properties
content complex
maxOccurs unbounded
Model
Children ContentContacts, DataSetExtension, DatasetGUID, Metadata, OtherProviders, TechnicalContacts, Units
Instance
<DataSet xmlns="http://www.tdwg.org/schemas/abcd/2.1">
  <DatasetGUID>{0,1}</DatasetGUID>
  <TechnicalContacts>{0,1}</TechnicalContacts>
  <ContentContacts>{1,1}</ContentContacts>
  <OtherProviders>{0,1}</OtherProviders>
  <Metadata>{1,1}</Metadata>
  <Units>{1,1}</Units>
  <DataSetExtension>{0,1}</DataSetExtension>
</DataSet>
Source
<xs:element name="DataSet" maxOccurs="unbounded" sawsdl:modelReference="http://rs.tdwg.org/abcd/terms/DataSet">
  <xs:annotation>
    <xs:documentation xml:lang="en">A dataset containing unit data and their shared metadata elements.</xs:documentation>
  </xs:annotation>
  <xs:complexType>
    <xs:sequence>
      <xs:element name="DatasetGUID" type="String" minOccurs="0" sawsdl:modelReference="http://rs.tdwg.org/abcd/terms/guid http://rs.tdwg.org/abcd/mappings/DataSet-GUID">
        <xs:annotation>
          <xs:documentation xml:lang="en">A globally unique identifier for the entire data collection the present dataset was derived from. The exact format and/or semantics are still under discussion.</xs:documentation>
        </xs:annotation>
      </xs:element>
      <xs:element name="TechnicalContacts" minOccurs="0">
        <xs:annotation>
          <xs:documentation xml:lang="en">Container element for the technical contacts responsilbe for the data set.</xs:documentation>
        </xs:annotation>
        <xs:complexType>
          <xs:sequence>
            <xs:element name="TechnicalContact" type="MicroAgentP" maxOccurs="unbounded" sawsdl:modelReference="http://rs.tdwg.org/abcd/mappings/TechnicalContact">
              <xs:annotation>
                <xs:documentation xml:lang="en">A technical contact normally representing the agent acting as the publisher of the dataset in the network.</xs:documentation>
              </xs:annotation>
            </xs:element>
          </xs:sequence>
        </xs:complexType>
      </xs:element>
      <xs:element name="ContentContacts">
        <xs:annotation>
          <xs:documentation xml:lang="en">Questions and feedback about data, or restrictions on use of the data should be directed here. This contact normally represents the agent acting as the original supplier or custodian of the dataset. If a content contact is given on the unit-level, that one should be used for end-user purposes. The element is unbounded to provide for alternative contacts (vacation etc.).</xs:documentation>
        </xs:annotation>
        <xs:complexType>
          <xs:sequence>
            <xs:element name="ContentContact" type="MicroAgentP" maxOccurs="unbounded" sawsdl:modelReference="http://rs.tdwg.org/abcd/mappings/ContentContact http://rs.tdwg.org/abcd/mappings/DataSet-ContentContact">
              <xs:annotation>
                <xs:documentation xml:lang="en">An administrative contact usually representing the agent acting as the original supplier or custodian of the dataset.</xs:documentation>
              </xs:annotation>
            </xs:element>
          </xs:sequence>
        </xs:complexType>
      </xs:element>
      <xs:element name="OtherProviders" minOccurs="0">
        <xs:annotation>
          <xs:documentation xml:lang="en">Other known on-line providers of this dataset.</xs:documentation>
        </xs:annotation>
        <xs:complexType>
          <xs:sequence>
            <xs:element name="OtherProvider" type="String" maxOccurs="unbounded" sawsdl:modelReference="http://rs.tdwg.org/abcd/terms/otherProvider">
              <xs:annotation>
                <xs:documentation xml:lang="en">The UUID (identifier in the UDDI registry) of another data provider known to serve this dataset.</xs:documentation>
              </xs:annotation>
            </xs:element>
          </xs:sequence>
        </xs:complexType>
      </xs:element>
      <xs:element name="Metadata" type="ContentMetadata">
        <xs:annotation>
          <xs:documentation xml:lang="en">Metadata referring to the principal source of the entire data collection (the metadata scope may be wider than the objects actually contained in the data set). In its current form, this collection represents a mixture of elements useful for resource discovery (e.g. scope) with metadata actually pertaining to the received (partial) dataset.</xs:documentation>
        </xs:annotation>
      </xs:element>
      <xs:element name="Units">
        <xs:annotation>
          <xs:documentation xml:lang="en">A container for one or more unit data records from the gathering</xs:documentation>
        </xs:annotation>
        <xs:complexType>
          <xs:sequence>
            <xs:element name="Unit" type="Unit" maxOccurs="unbounded" sawsdl:modelReference="http://rs.tdwg.org/abcd/terms/Unit">
              <xs:annotation>
                <xs:documentation xml:lang="en">A container for all data referring to a unit (specimen or observation record)</xs:documentation>
              </xs:annotation>
            </xs:element>
          </xs:sequence>
        </xs:complexType>
      </xs:element>
      <xs:element name="DataSetExtension" type="xs:anyType" minOccurs="0">
        <xs:annotation>
          <xs:documentation xml:lang="en">A container element to allow extensions to add data to the dataset-level metadata.</xs:documentation>
        </xs:annotation>
      </xs:element>
    </xs:sequence>
  </xs:complexType>
</xs:element>
Element DataSets / DataSet / DatasetGUID
Namespace http://www.tdwg.org/schemas/abcd/2.1
Annotations
A globally unique identifier for the entire data collection the present dataset was derived from. The exact format and/or semantics are still under discussion.
Diagram
Diagram ABCD_2_1_xsd.tmp#String
Type String
Properties
content simple
minOccurs 0
Facets
whiteSpace collapse
minLength 1
Source
<xs:element name="DatasetGUID" type="String" minOccurs="0" sawsdl:modelReference="http://rs.tdwg.org/abcd/terms/guid http://rs.tdwg.org/abcd/mappings/DataSet-GUID">
  <xs:annotation>
    <xs:documentation xml:lang="en">A globally unique identifier for the entire data collection the present dataset was derived from. The exact format and/or semantics are still under discussion.</xs:documentation>
  </xs:annotation>
</xs:element>
Element DataSets / DataSet / TechnicalContacts
Namespace http://www.tdwg.org/schemas/abcd/2.1
Annotations
Container element for the technical contacts responsilbe for the data set.
Diagram
Diagram ABCD_2_1_xsd.tmp#DataSets_DataSets_DataSet_DataSets_DataSets_DataSet_TechnicalContacts_TechnicalContact
Properties
content complex
minOccurs 0
Model
Children TechnicalContact
Instance
<TechnicalContacts xmlns="http://www.tdwg.org/schemas/abcd/2.1">
  <TechnicalContact preferred="false">{1,unbounded}</TechnicalContact>
</TechnicalContacts>
Source
<xs:element name="TechnicalContacts" minOccurs="0">
  <xs:annotation>
    <xs:documentation xml:lang="en">Container element for the technical contacts responsilbe for the data set.</xs:documentation>
  </xs:annotation>
  <xs:complexType>
    <xs:sequence>
      <xs:element name="TechnicalContact" type="MicroAgentP" maxOccurs="unbounded" sawsdl:modelReference="http://rs.tdwg.org/abcd/mappings/TechnicalContact">
        <xs:annotation>
          <xs:documentation xml:lang="en">A technical contact normally representing the agent acting as the publisher of the dataset in the network.</xs:documentation>
        </xs:annotation>
      </xs:element>
    </xs:sequence>
  </xs:complexType>
</xs:element>
Element DataSets / DataSet / TechnicalContacts / TechnicalContact
Namespace http://www.tdwg.org/schemas/abcd/2.1
Annotations
A technical contact normally representing the agent acting as the publisher of the dataset in the network.
Diagram
Diagram ABCD_2_1_xsd.tmp#MicroAgent_Name ABCD_2_1_xsd.tmp#MicroAgent_Email ABCD_2_1_xsd.tmp#MicroAgent_Phone ABCD_2_1_xsd.tmp#MicroAgent_Address ABCD_2_1_xsd.tmp#MicroAgent ABCD_2_1_xsd.tmp#MicroAgentP_preferred ABCD_2_1_xsd.tmp#MicroAgentP
Type MicroAgentP
Type hierarchy
Properties
content complex
maxOccurs unbounded
Model
Children Address, Email, Name, Phone
Instance
<TechnicalContact preferred="false" xmlns="http://www.tdwg.org/schemas/abcd/2.1">
  <Name>{1,1}</Name>
  <Email>{0,1}</Email>
  <Phone>{0,1}</Phone>
  <Address>{0,1}</Address>
</TechnicalContact>
Attributes
QName Type Default Use
preferred xs:boolean false optional
Source
<xs:element name="TechnicalContact" type="MicroAgentP" maxOccurs="unbounded" sawsdl:modelReference="http://rs.tdwg.org/abcd/mappings/TechnicalContact">
  <xs:annotation>
    <xs:documentation xml:lang="en">A technical contact normally representing the agent acting as the publisher of the dataset in the network.</xs:documentation>
  </xs:annotation>
</xs:element>
Element MicroAgent / Name
Namespace http://www.tdwg.org/schemas/abcd/2.1
Annotations
Person, person team, or role name (e. g., 'head of department')
Diagram
Diagram ABCD_2_1_xsd.tmp#String255
Type String255
Properties
content simple
Facets
whiteSpace collapse
minLength 1
maxLength 255
Source
<xs:element name="Name" type="String255">
  <xs:annotation>
    <xs:documentation xml:lang="en">Person, person team, or role name (e. g., 'head of department')</xs:documentation>
  </xs:annotation>
</xs:element>
Element MicroAgent / Email
Namespace http://www.tdwg.org/schemas/abcd/2.1
Annotations
The email address of the agent
Diagram
Diagram ABCD_2_1_xsd.tmp#String255
Type String255
Properties
content simple
minOccurs 0
Facets
whiteSpace collapse
minLength 1
maxLength 255
Source
<xs:element name="Email" type="String255" minOccurs="0">
  <xs:annotation>
    <xs:documentation xml:lang="en">The email address of the agent</xs:documentation>
  </xs:annotation>
</xs:element>
Element MicroAgent / Phone
Namespace http://www.tdwg.org/schemas/abcd/2.1
Annotations
(voice phone)
Diagram
Diagram ABCD_2_1_xsd.tmp#String255
Type String255
Properties
content simple
minOccurs 0
Facets
whiteSpace collapse
minLength 1
maxLength 255
Source
<xs:element name="Phone" type="String255" minOccurs="0" sawsdl:modelReference="http://rs.tdwg.org/abcd/terms/telephoneNumber">
  <xs:annotation>
    <xs:documentation xml:lang="en">(voice phone)</xs:documentation>
  </xs:annotation>
</xs:element>
Element MicroAgent / Address
Namespace http://www.tdwg.org/schemas/abcd/2.1
Annotations
The complete postal address of the agent.
Diagram
Diagram ABCD_2_1_xsd.tmp#String255
Type String255
Properties
content simple
minOccurs 0
Facets
whiteSpace collapse
minLength 1
maxLength 255
Source
<xs:element name="Address" type="String255" minOccurs="0" sawsdl:modelReference="http://rs.tdwg.org/abcd/terms/address">
  <xs:annotation>
    <xs:documentation xml:lang="en">The complete postal address of the agent.</xs:documentation>
  </xs:annotation>
</xs:element>
Element DataSets / DataSet / ContentContacts
Namespace http://www.tdwg.org/schemas/abcd/2.1
Annotations
Questions and feedback about data, or restrictions on use of the data should be directed here. This contact normally represents the agent acting as the original supplier or custodian of the dataset. If a content contact is given on the unit-level, that one should be used for end-user purposes. The element is unbounded to provide for alternative contacts (vacation etc.).
Diagram
Diagram ABCD_2_1_xsd.tmp#DataSets_DataSets_DataSet_DataSets_DataSets_DataSet_ContentContacts_ContentContact
Properties
content complex
Model
Children ContentContact
Instance
<ContentContacts xmlns="http://www.tdwg.org/schemas/abcd/2.1">
  <ContentContact preferred="false">{1,unbounded}</ContentContact>
</ContentContacts>
Source
<xs:element name="ContentContacts">
  <xs:annotation>
    <xs:documentation xml:lang="en">Questions and feedback about data, or restrictions on use of the data should be directed here. This contact normally represents the agent acting as the original supplier or custodian of the dataset. If a content contact is given on the unit-level, that one should be used for end-user purposes. The element is unbounded to provide for alternative contacts (vacation etc.).</xs:documentation>
  </xs:annotation>
  <xs:complexType>
    <xs:sequence>
      <xs:element name="ContentContact" type="MicroAgentP" maxOccurs="unbounded" sawsdl:modelReference="http://rs.tdwg.org/abcd/mappings/ContentContact http://rs.tdwg.org/abcd/mappings/DataSet-ContentContact">
        <xs:annotation>
          <xs:documentation xml:lang="en">An administrative contact usually representing the agent acting as the original supplier or custodian of the dataset.</xs:documentation>
        </xs:annotation>
      </xs:element>
    </xs:sequence>
  </xs:complexType>
</xs:element>
Element DataSets / DataSet / ContentContacts / ContentContact
Namespace http://www.tdwg.org/schemas/abcd/2.1
Annotations
An administrative contact usually representing the agent acting as the original supplier or custodian of the dataset.
Diagram
Diagram ABCD_2_1_xsd.tmp#MicroAgent_Name ABCD_2_1_xsd.tmp#MicroAgent_Email ABCD_2_1_xsd.tmp#MicroAgent_Phone ABCD_2_1_xsd.tmp#MicroAgent_Address ABCD_2_1_xsd.tmp#MicroAgent ABCD_2_1_xsd.tmp#MicroAgentP_preferred ABCD_2_1_xsd.tmp#MicroAgentP
Type MicroAgentP
Type hierarchy
Properties
content complex
maxOccurs unbounded
Model
Children Address, Email, Name, Phone
Instance
<ContentContact preferred="false" xmlns="http://www.tdwg.org/schemas/abcd/2.1">
  <Name>{1,1}</Name>
  <Email>{0,1}</Email>
  <Phone>{0,1}</Phone>
  <Address>{0,1}</Address>
</ContentContact>
Attributes
QName Type Default Use
preferred xs:boolean false optional
Source
<xs:element name="ContentContact" type="MicroAgentP" maxOccurs="unbounded" sawsdl:modelReference="http://rs.tdwg.org/abcd/mappings/ContentContact http://rs.tdwg.org/abcd/mappings/DataSet-ContentContact">
  <xs:annotation>
    <xs:documentation xml:lang="en">An administrative contact usually representing the agent acting as the original supplier or custodian of the dataset.</xs:documentation>
  </xs:annotation>
</xs:element>
Element DataSets / DataSet / OtherProviders
Namespace http://www.tdwg.org/schemas/abcd/2.1
Annotations
Other known on-line providers of this dataset.
Diagram
Diagram ABCD_2_1_xsd.tmp#DataSets_DataSets_DataSet_DataSets_DataSets_DataSet_OtherProviders_OtherProvider
Properties
content complex
minOccurs 0
Model
Children OtherProvider
Instance
<OtherProviders xmlns="http://www.tdwg.org/schemas/abcd/2.1">
  <OtherProvider>{1,unbounded}</OtherProvider>
</OtherProviders>
Source
<xs:element name="OtherProviders" minOccurs="0">
  <xs:annotation>
    <xs:documentation xml:lang="en">Other known on-line providers of this dataset.</xs:documentation>
  </xs:annotation>
  <xs:complexType>
    <xs:sequence>
      <xs:element name="OtherProvider" type="String" maxOccurs="unbounded" sawsdl:modelReference="http://rs.tdwg.org/abcd/terms/otherProvider">
        <xs:annotation>
          <xs:documentation xml:lang="en">The UUID (identifier in the UDDI registry) of another data provider known to serve this dataset.</xs:documentation>
        </xs:annotation>
      </xs:element>
    </xs:sequence>
  </xs:complexType>
</xs:element>
Element DataSets / DataSet / OtherProviders / OtherProvider
Namespace http://www.tdwg.org/schemas/abcd/2.1
Annotations
The UUID (identifier in the UDDI registry) of another data provider known to serve this dataset.
Diagram
Diagram ABCD_2_1_xsd.tmp#String
Type String
Properties
content simple
maxOccurs unbounded
Facets
whiteSpace collapse
minLength 1
Source
<xs:element name="OtherProvider" type="String" maxOccurs="unbounded" sawsdl:modelReference="http://rs.tdwg.org/abcd/terms/otherProvider">
  <xs:annotation>
    <xs:documentation xml:lang="en">The UUID (identifier in the UDDI registry) of another data provider known to serve this dataset.</xs:documentation>
  </xs:annotation>
</xs:element>
Element DataSets / DataSet / Metadata
Namespace http://www.tdwg.org/schemas/abcd/2.1
Annotations
Metadata referring to the principal source of the entire data collection (the metadata scope may be wider than the objects actually contained in the data set). In its current form, this collection represents a mixture of elements useful for resource discovery (e.g. scope) with metadata actually pertaining to the received (partial) dataset.
Diagram
Diagram ABCD_2_1_xsd.tmp#ContentMetadata_Description ABCD_2_1_xsd.tmp#ContentMetadata_IconURI ABCD_2_1_xsd.tmp#ContentMetadata_Scope ABCD_2_1_xsd.tmp#ContentMetadata_Version ABCD_2_1_xsd.tmp#ContentMetadata_RevisionData ABCD_2_1_xsd.tmp#ContentMetadata_Owners ABCD_2_1_xsd.tmp#ContentMetadata_IPRStatements ABCD_2_1_xsd.tmp#ContentMetadata_InformationWithheld ABCD_2_1_xsd.tmp#ContentMetadata_DirectAccessURI ABCD_2_1_xsd.tmp#ContentMetadata
Type ContentMetadata
Properties
content complex
Model
Children Description, DirectAccessURI, IPRStatements, IconURI, InformationWithheld, Owners, RevisionData, Scope, Version
Instance
<Metadata xmlns="http://www.tdwg.org/schemas/abcd/2.1">
  <Description>{1,1}</Description>
  <IconURI>{0,1}</IconURI>
  <Scope>{0,1}</Scope>
  <Version>{0,1}</Version>
  <RevisionData>{1,1}</RevisionData>
  <Owners>{0,1}</Owners>
  <IPRStatements>{0,1}</IPRStatements>
  <InformationWithheld language="">{0,1}</InformationWithheld>
  <DirectAccessURI>{0,1}</DirectAccessURI>
</Metadata>
Source
<xs:element name="Metadata" type="ContentMetadata">
  <xs:annotation>
    <xs:documentation xml:lang="en">Metadata referring to the principal source of the entire data collection (the metadata scope may be wider than the objects actually contained in the data set). In its current form, this collection represents a mixture of elements useful for resource discovery (e.g. scope) with metadata actually pertaining to the received (partial) dataset.</xs:documentation>
  </xs:annotation>
</xs:element>
Element ContentMetadata / Description
Namespace http://www.tdwg.org/schemas/abcd/2.1
Annotations
Dublin Core conformant elements describing the content of the data source queried, representation in different languages possible
Diagram
Diagram ABCD_2_1_xsd.tmp#ContentMetadata_ContentMetadata_Description_Representation
Properties
content complex
Model
Children Representation
Instance
<Description xmlns="http://www.tdwg.org/schemas/abcd/2.1">
  <Representation language="">{1,unbounded}</Representation>
</Description>
Source
<xs:element name="Description">
  <xs:annotation>
    <xs:documentation xml:lang="en">Dublin Core conformant elements describing the content of the data source queried, representation in different languages possible</xs:documentation>
  </xs:annotation>
  <xs:complexType>
    <xs:sequence>
      <xs:element name="Representation" type="MetadataDescriptionRepr" maxOccurs="unbounded">
        <xs:annotation>
          <xs:documentation xml:lang="en">The description in a specified language. Only one representation should be delivered for each language. [ATTR: language]</xs:documentation>
        </xs:annotation>
      </xs:element>
    </xs:sequence>
  </xs:complexType>
</xs:element>
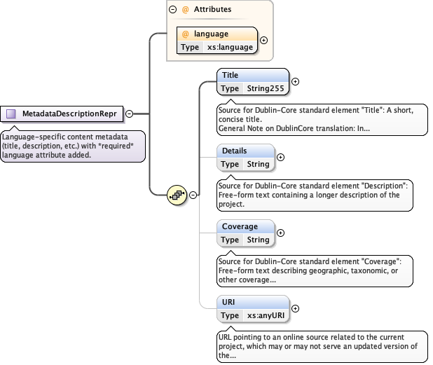
Element ContentMetadata / Description / Representation
Namespace http://www.tdwg.org/schemas/abcd/2.1
Annotations
The description in a specified language. Only one representation should be delivered for each language. [ATTR: language]
Diagram
Diagram ABCD_2_1_xsd.tmp#MetadataDescriptionRepr_language ABCD_2_1_xsd.tmp#MetadataDescriptionRepr_Title ABCD_2_1_xsd.tmp#MetadataDescriptionRepr_Details ABCD_2_1_xsd.tmp#MetadataDescriptionRepr_Coverage ABCD_2_1_xsd.tmp#MetadataDescriptionRepr_URI ABCD_2_1_xsd.tmp#MetadataDescriptionRepr
Type MetadataDescriptionRepr
Properties
content complex
maxOccurs unbounded
Model
Children Coverage, Details, Title, URI
Instance
<Representation language="" xmlns="http://www.tdwg.org/schemas/abcd/2.1">
  <Title>{1,1}</Title>
  <Details>{0,1}</Details>
  <Coverage>{0,1}</Coverage>
  <URI>{0,1}</URI>
</Representation>
Attributes
QName Type Use
language xs:language required
Source
<xs:element name="Representation" type="MetadataDescriptionRepr" maxOccurs="unbounded">
  <xs:annotation>
    <xs:documentation xml:lang="en">The description in a specified language. Only one representation should be delivered for each language. [ATTR: language]</xs:documentation>
  </xs:annotation>
</xs:element>
Element MetadataDescriptionRepr / Title
Namespace http://www.tdwg.org/schemas/abcd/2.1
Annotations
Source for Dublin-Core standard element "Title": A short, concise title.
General Note on DublinCore translation: In addition to those that can bee transformed from UBIF metadata, an additional DC.Type='dataset' should be added.
Diagram
Diagram ABCD_2_1_xsd.tmp#String255
Type String255
Properties
content simple
Facets
whiteSpace collapse
minLength 1
maxLength 255
Source
<xs:element name="Title" type="String255" sawsdl:modelReference="http://rs.tdwg.org/abcd/terms/title http://rs.tdwg.org/abcd/mappings/DataSet-Title">
  <xs:annotation>
    <xs:documentation xml:lang="en">Source for Dublin-Core standard element "Title": A short, concise title.</xs:documentation>
    <xs:documentation xml:lang="en">General Note on DublinCore translation: In addition to those that can bee transformed from UBIF metadata, an additional DC.Type='dataset' should be added.</xs:documentation>
  </xs:annotation>
</xs:element>
Element MetadataDescriptionRepr / Details
Namespace http://www.tdwg.org/schemas/abcd/2.1
Annotations
Source for Dublin-Core standard element "Description": Free-form text containing a longer description of the project.
Diagram
Diagram ABCD_2_1_xsd.tmp#String
Type String
Properties
content simple
minOccurs 0
Facets
whiteSpace collapse
minLength 1
Source
<xs:element name="Details" type="String" minOccurs="0" sawsdl:modelReference="http://rs.tdwg.org/abcd/terms/notes">
  <xs:annotation>
    <xs:documentation xml:lang="en">Source for Dublin-Core standard element "Description": Free-form text containing a longer description of the project.</xs:documentation>
  </xs:annotation>
</xs:element>
Element MetadataDescriptionRepr / Coverage
Namespace http://www.tdwg.org/schemas/abcd/2.1
Annotations
Source for Dublin-Core standard element "Coverage": Free-form text describing geographic, taxonomic, or other coverage aspects of terminology or descriptions available in the current project.
Diagram
Diagram ABCD_2_1_xsd.tmp#String
Type String
Properties
content simple
minOccurs 0
Facets
whiteSpace collapse
minLength 1
Source
<xs:element name="Coverage" type="String" minOccurs="0" sawsdl:modelReference="http://rs.tdwg.org/abcd/terms/coverage">
  <xs:annotation>
    <xs:documentation xml:lang="en">Source for Dublin-Core standard element "Coverage": Free-form text describing geographic, taxonomic, or other coverage aspects of terminology or descriptions available in the current project.</xs:documentation>
  </xs:annotation>
</xs:element>
Element MetadataDescriptionRepr / URI
Namespace http://www.tdwg.org/schemas/abcd/2.1
Annotations
URL pointing to an online source related to the current project, which may or may not serve an updated version of the description data.
Diagram
Diagram
Type xs:anyURI
Properties
content simple
minOccurs 0
Source
<xs:element name="URI" type="xs:anyURI" minOccurs="0" sawsdl:modelReference="http://rs.tdwg.org/abcd/terms/websiteURL http://rs.tdwg.org/abcd/mappings/DataSet-WebsiteURL">
  <xs:annotation>
    <xs:documentation xml:lang="en">URL pointing to an online source related to the current project, which may or may not serve an updated version of the description data.</xs:documentation>
  </xs:annotation>
</xs:element>
Element ContentMetadata / IconURI
Namespace http://www.tdwg.org/schemas/abcd/2.1
Annotations
The URI of an icon/logo symbolizing the project.
Diagram
Diagram
Type xs:anyURI
Properties
content simple
minOccurs 0
Source
<xs:element name="IconURI" type="xs:anyURI" minOccurs="0" sawsdl:modelReference="http://rs.tdwg.org/abcd/terms/logoURL http://rs.tdwg.org/abcd/mappings/DataSet-LogoURL">
  <xs:annotation>
    <xs:documentation xml:lang="en">The URI of an icon/logo symbolizing the project.</xs:documentation>
  </xs:annotation>
</xs:element>
Element ContentMetadata / Scope
Namespace http://www.tdwg.org/schemas/abcd/2.1
Annotations
Keyword lists of geographical, taxonomic, etc. scopes. In the case of projects in progress, 'scope' may define the planned or intended, rather than the achieved scope (or coverage). If scope is given, the content available should be entirely within scope, because this item is for resource discovery purposes. Compare also Coverage in DC.Description (which is language-specific). (Items from Scope may be added to DC.Coverage)
Diagram
Diagram ABCD_2_1_xsd.tmp#ContentMetadata_ContentMetadata_Scope_GeoecologicalTerms ABCD_2_1_xsd.tmp#ContentMetadata_ContentMetadata_Scope_TaxonomicTerms
Properties
content complex
minOccurs 0
Model
Children GeoecologicalTerms, TaxonomicTerms
Instance
<Scope xmlns="http://www.tdwg.org/schemas/abcd/2.1">
  <GeoecologicalTerms>{0,1}</GeoecologicalTerms>
  <TaxonomicTerms>{0,1}</TaxonomicTerms>
</Scope>
Source
<xs:element name="Scope" minOccurs="0" sawsdl:modelReference="http://rs.tdwg.org/abcd/terms/scope">
  <xs:annotation>
    <xs:documentation xml:lang="en">Keyword lists of geographical, taxonomic, etc. scopes. In the case of projects in progress, 'scope' may define the planned or intended, rather than the achieved scope (or coverage). If scope is given, the content available should be entirely within scope, because this item is for resource discovery purposes. Compare also Coverage in DC.Description (which is language-specific). (Items from Scope may be added to DC.Coverage)</xs:documentation>
  </xs:annotation>
  <xs:complexType>
    <xs:sequence>
      <xs:element name="GeoecologicalTerms" minOccurs="0">
        <xs:annotation>
          <xs:documentation xml:lang="en">A collection of terms describing the geoecological scope of the source queried by means of area names (e.g. 'World', 'Germany', 'Atlantic Ocean', 'Andes', 'Mountains'). A list of recommended terms should be developed.</xs:documentation>
        </xs:annotation>
        <xs:complexType>
          <xs:sequence>
            <xs:element name="GeoEcologicalTerm" type="StringL255" maxOccurs="unbounded">
              <xs:annotation>
                <xs:documentation xml:lang="en">An area name describing the or part of the geoecological scope of the source queried.</xs:documentation>
              </xs:annotation>
            </xs:element>
          </xs:sequence>
        </xs:complexType>
      </xs:element>
      <xs:element name="TaxonomicTerms" minOccurs="0">
        <xs:annotation>
          <xs:documentation xml:lang="en">A collection of taxon names of higher rank describing the taxonomic scope of the source queried. A list of recommended terms should be developed.</xs:documentation>
        </xs:annotation>
        <xs:complexType>
          <xs:sequence>
            <xs:element name="TaxonomicTerm" type="StringL255" maxOccurs="unbounded" sawsdl:modelReference="http://rs.tdwg.org/abcd/terms/taxonomicTerm">
              <xs:annotation>
                <xs:documentation xml:lang="en">A name for a group of organisms that is included in the scope of the source queried.</xs:documentation>
              </xs:annotation>
            </xs:element>
          </xs:sequence>
        </xs:complexType>
      </xs:element>
    </xs:sequence>
  </xs:complexType>
</xs:element>
Element ContentMetadata / Scope / GeoecologicalTerms
Namespace http://www.tdwg.org/schemas/abcd/2.1
Annotations
A collection of terms describing the geoecological scope of the source queried by means of area names (e.g. 'World', 'Germany', 'Atlantic Ocean', 'Andes', 'Mountains'). A list of recommended terms should be developed.
Diagram
Diagram ABCD_2_1_xsd.tmp#ContentMetadata_ContentMetadata_Scope_ContentMetadata_ContentMetadata_Scope_GeoecologicalTerms_GeoEcologicalTerm
Properties
content complex
minOccurs 0
Model
Children GeoEcologicalTerm
Instance
<GeoecologicalTerms xmlns="http://www.tdwg.org/schemas/abcd/2.1">
  <GeoEcologicalTerm language="">{1,unbounded}</GeoEcologicalTerm>
</GeoecologicalTerms>
Source
<xs:element name="GeoecologicalTerms" minOccurs="0">
  <xs:annotation>
    <xs:documentation xml:lang="en">A collection of terms describing the geoecological scope of the source queried by means of area names (e.g. 'World', 'Germany', 'Atlantic Ocean', 'Andes', 'Mountains'). A list of recommended terms should be developed.</xs:documentation>
  </xs:annotation>
  <xs:complexType>
    <xs:sequence>
      <xs:element name="GeoEcologicalTerm" type="StringL255" maxOccurs="unbounded">
        <xs:annotation>
          <xs:documentation xml:lang="en">An area name describing the or part of the geoecological scope of the source queried.</xs:documentation>
        </xs:annotation>
      </xs:element>
    </xs:sequence>
  </xs:complexType>
</xs:element>
Element ContentMetadata / Scope / GeoecologicalTerms / GeoEcologicalTerm
Namespace http://www.tdwg.org/schemas/abcd/2.1
Annotations
An area name describing the or part of the geoecological scope of the source queried.
Diagram
Diagram ABCD_2_1_xsd.tmp#String ABCD_2_1_xsd.tmp#StringL255_language ABCD_2_1_xsd.tmp#StringL255
Type StringL255
Type hierarchy
Properties
content complex
maxOccurs unbounded
Attributes
QName Type Use
language xs:language optional
Source
<xs:element name="GeoEcologicalTerm" type="StringL255" maxOccurs="unbounded">
  <xs:annotation>
    <xs:documentation xml:lang="en">An area name describing the or part of the geoecological scope of the source queried.</xs:documentation>
  </xs:annotation>
</xs:element>
Element ContentMetadata / Scope / TaxonomicTerms
Namespace http://www.tdwg.org/schemas/abcd/2.1
Annotations
A collection of taxon names of higher rank describing the taxonomic scope of the source queried. A list of recommended terms should be developed.
Diagram
Diagram ABCD_2_1_xsd.tmp#ContentMetadata_ContentMetadata_Scope_ContentMetadata_ContentMetadata_Scope_TaxonomicTerms_TaxonomicTerm
Properties
content complex
minOccurs 0
Model
Children TaxonomicTerm
Instance
<TaxonomicTerms xmlns="http://www.tdwg.org/schemas/abcd/2.1">
  <TaxonomicTerm language="">{1,unbounded}</TaxonomicTerm>
</TaxonomicTerms>
Source
<xs:element name="TaxonomicTerms" minOccurs="0">
  <xs:annotation>
    <xs:documentation xml:lang="en">A collection of taxon names of higher rank describing the taxonomic scope of the source queried. A list of recommended terms should be developed.</xs:documentation>
  </xs:annotation>
  <xs:complexType>
    <xs:sequence>
      <xs:element name="TaxonomicTerm" type="StringL255" maxOccurs="unbounded" sawsdl:modelReference="http://rs.tdwg.org/abcd/terms/taxonomicTerm">
        <xs:annotation>
          <xs:documentation xml:lang="en">A name for a group of organisms that is included in the scope of the source queried.</xs:documentation>
        </xs:annotation>
      </xs:element>
    </xs:sequence>
  </xs:complexType>
</xs:element>
Element ContentMetadata / Scope / TaxonomicTerms / TaxonomicTerm
Namespace http://www.tdwg.org/schemas/abcd/2.1
Annotations
A name for a group of organisms that is included in the scope of the source queried.
Diagram
Diagram ABCD_2_1_xsd.tmp#String ABCD_2_1_xsd.tmp#StringL255_language ABCD_2_1_xsd.tmp#StringL255
Type StringL255
Type hierarchy
Properties
content complex
maxOccurs unbounded
Attributes
QName Type Use
language xs:language optional
Source
<xs:element name="TaxonomicTerm" type="StringL255" maxOccurs="unbounded" sawsdl:modelReference="http://rs.tdwg.org/abcd/terms/taxonomicTerm">
  <xs:annotation>
    <xs:documentation xml:lang="en">A name for a group of organisms that is included in the scope of the source queried.</xs:documentation>
  </xs:annotation>
</xs:element>
Element ContentMetadata / Version
Namespace http://www.tdwg.org/schemas/abcd/2.1
Annotations
Number and date of current version (particularly for citing purposes)
Diagram
Diagram ABCD_2_1_xsd.tmp#ContentMetadata_ContentMetadata_Version_Major ABCD_2_1_xsd.tmp#ContentMetadata_ContentMetadata_Version_Minor ABCD_2_1_xsd.tmp#ContentMetadata_ContentMetadata_Version_Modifier ABCD_2_1_xsd.tmp#ContentMetadata_ContentMetadata_Version_DateIssued
Properties
content complex
minOccurs 0
Model
Children DateIssued, Major, Minor, Modifier
Instance
<Version xmlns="http://www.tdwg.org/schemas/abcd/2.1">
  <Major>{1,1}</Major>
  <Minor>{0,1}</Minor>
  <Modifier>{0,1}</Modifier>
  <DateIssued>{0,1}</DateIssued>
</Version>
Source
<xs:element name="Version" minOccurs="0" sawsdl:modelReference="http://rs.tdwg.org/abcd/mappings/DataSet-Version">
  <xs:annotation>
    <xs:documentation xml:lang="en">Number and date of current version (particularly for citing purposes)</xs:documentation>
  </xs:annotation>
  <xs:complexType>
    <xs:sequence>
      <xs:element name="Major" type="xs:nonNegativeInteger" sawsdl:modelReference="http://rs.tdwg.org/abcd/terms/major">
        <xs:annotation>
          <xs:documentation xml:lang="en">The major version number ('1' in 1.2) as defined by the content creators OR the only version number given.</xs:documentation>
        </xs:annotation>
      </xs:element>
      <xs:element name="Minor" type="xs:nonNegativeInteger" minOccurs="0" sawsdl:modelReference="http://rs.tdwg.org/abcd/terms/minor">
        <xs:annotation>
          <xs:documentation xml:lang="en">An optional minor version number ('2' in 1.2)</xs:documentation>
        </xs:annotation>
      </xs:element>
      <xs:element name="Modifier" type="String255" minOccurs="0" sawsdl:modelReference="http://rs.tdwg.org/abcd/terms/modifier">
        <xs:annotation>
          <xs:documentation xml:lang="en">Unconstrained text specifying status + optional number, e. g., 'beta', 'alpha', 'rc/release candidate', 'internal'. If missing, release status is assumed.</xs:documentation>
        </xs:annotation>
      </xs:element>
      <xs:element name="DateIssued" type="xs:date" minOccurs="0" sawsdl:modelReference="http://rs.tdwg.org/abcd/mappings/Version-DateCreated">
        <xs:annotation>
          <xs:documentation xml:lang="en">Source for Dublin-Core standard element Date.Issued: Citable 'publication date' of the current version (comp. RevisionData/DateCreated and DateModified for version- independent dates). This date should be missing if the current version is not yet published!</xs:documentation>
        </xs:annotation>
      </xs:element>
    </xs:sequence>
  </xs:complexType>
</xs:element>
Element ContentMetadata / Version / Major
Namespace http://www.tdwg.org/schemas/abcd/2.1
Annotations
The major version number ('1' in 1.2) as defined by the content creators OR the only version number given.
Diagram
Diagram
Type xs:nonNegativeInteger
Properties
content simple
Source
<xs:element name="Major" type="xs:nonNegativeInteger" sawsdl:modelReference="http://rs.tdwg.org/abcd/terms/major">
  <xs:annotation>
    <xs:documentation xml:lang="en">The major version number ('1' in 1.2) as defined by the content creators OR the only version number given.</xs:documentation>
  </xs:annotation>
</xs:element>
Element ContentMetadata / Version / Minor
Namespace http://www.tdwg.org/schemas/abcd/2.1
Annotations
An optional minor version number ('2' in 1.2)
Diagram
Diagram
Type xs:nonNegativeInteger
Properties
content simple
minOccurs 0
Source
<xs:element name="Minor" type="xs:nonNegativeInteger" minOccurs="0" sawsdl:modelReference="http://rs.tdwg.org/abcd/terms/minor">
  <xs:annotation>
    <xs:documentation xml:lang="en">An optional minor version number ('2' in 1.2)</xs:documentation>
  </xs:annotation>
</xs:element>
Element ContentMetadata / Version / Modifier
Namespace http://www.tdwg.org/schemas/abcd/2.1
Annotations
Unconstrained text specifying status + optional number, e. g., 'beta', 'alpha', 'rc/release candidate', 'internal'. If missing, release status is assumed.
Diagram
Diagram ABCD_2_1_xsd.tmp#String255
Type String255
Properties
content simple
minOccurs 0
Facets
whiteSpace collapse
minLength 1
maxLength 255
Source
<xs:element name="Modifier" type="String255" minOccurs="0" sawsdl:modelReference="http://rs.tdwg.org/abcd/terms/modifier">
  <xs:annotation>
    <xs:documentation xml:lang="en">Unconstrained text specifying status + optional number, e. g., 'beta', 'alpha', 'rc/release candidate', 'internal'. If missing, release status is assumed.</xs:documentation>
  </xs:annotation>
</xs:element>
Element ContentMetadata / Version / DateIssued
Namespace http://www.tdwg.org/schemas/abcd/2.1
Annotations
Source for Dublin-Core standard element Date.Issued: Citable 'publication date' of the current version (comp. RevisionData/DateCreated and DateModified for version- independent dates). This date should be missing if the current version is not yet published!
Diagram
Diagram
Type xs:date
Properties
content simple
minOccurs 0
Source
<xs:element name="DateIssued" type="xs:date" minOccurs="0" sawsdl:modelReference="http://rs.tdwg.org/abcd/mappings/Version-DateCreated">
  <xs:annotation>
    <xs:documentation xml:lang="en">Source for Dublin-Core standard element Date.Issued: Citable 'publication date' of the current version (comp. RevisionData/DateCreated and DateModified for version- independent dates). This date should be missing if the current version is not yet published!</xs:documentation>
  </xs:annotation>
</xs:element>
Element ContentMetadata / RevisionData
Namespace http://www.tdwg.org/schemas/abcd/2.1
Annotations
Creators, Revision status, and dates of the entire data collection from which the current dataset is derived.
Diagram
Diagram ABCD_2_1_xsd.tmp#RevisionData_Creators ABCD_2_1_xsd.tmp#RevisionData_Contributors ABCD_2_1_xsd.tmp#RevisionData_DateCreated ABCD_2_1_xsd.tmp#RevisionData_DateModified ABCD_2_1_xsd.tmp#RevisionData
Type RevisionData
Properties
content complex
Model
Children Contributors, Creators, DateCreated, DateModified
Instance
<RevisionData xmlns="http://www.tdwg.org/schemas/abcd/2.1">
  <Creators>{0,1}</Creators>
  <Contributors>{0,1}</Contributors>
  <DateCreated>{0,1}</DateCreated>
  <DateModified>{1,1}</DateModified>
</RevisionData>
Source
<xs:element name="RevisionData" type="RevisionData">
  <xs:annotation>
    <xs:documentation xml:lang="en">Creators, Revision status, and dates of the entire data collection from which the current dataset is derived.</xs:documentation>
  </xs:annotation>
</xs:element>
Element RevisionData / Creators
Namespace http://www.tdwg.org/schemas/abcd/2.1
Annotations
Source for Dublin-Core standard element "Creators", i.e. Author or editor.
Diagram
Diagram ABCD_2_1_xsd.tmp#String
Type String
Properties
content simple
minOccurs 0
Facets
whiteSpace collapse
minLength 1
Source
<xs:element name="Creators" type="String" minOccurs="0" sawsdl:modelReference="http://rs.tdwg.org/abcd/terms/creators">
  <xs:annotation>
    <xs:documentation xml:lang="en">Source for Dublin-Core standard element "Creators", i.e. Author or editor.</xs:documentation>
  </xs:annotation>
</xs:element>
Element RevisionData / Contributors
Namespace http://www.tdwg.org/schemas/abcd/2.1
Annotations
Source for Dublin-Core standard element "Contributors": General contributors, or translators.
Diagram
Diagram ABCD_2_1_xsd.tmp#String
Type String
Properties
content simple
minOccurs 0
Facets
whiteSpace collapse
minLength 1
Source
<xs:element name="Contributors" type="String" minOccurs="0" sawsdl:modelReference="http://rs.tdwg.org/abcd/terms/contributors">
  <xs:annotation>
    <xs:documentation xml:lang="en">Source for Dublin-Core standard element "Contributors": General contributors, or translators.</xs:documentation>
  </xs:annotation>
</xs:element>
Element RevisionData / DateCreated
Namespace http://www.tdwg.org/schemas/abcd/2.1
Annotations
Source for Dublin-Core standard element "Date.Created": Date/time when the intellectual content (project, term, description, etc.) was created. Applications may initially set this to the system date for new data objects, but authors must be able to change it to an earlier date if necessary. If for legacy data this is imprecisely known, it may be missing here. Earlier versions in other data formats should then be mentioned in the copyright or acknowledgement statements.
Diagram
Diagram
Type xs:dateTime
Properties
content simple
minOccurs 0
Source
<xs:element name="DateCreated" type="xs:dateTime" minOccurs="0" sawsdl:modelReference="http://rs.tdwg.org/abcd/terms/timeSpanBegin http://rs.tdwg.org/abcd/mappings/DateCreated http://rs.tdwg.org/abcd/mappings/DataSet-DateCreated">
  <xs:annotation>
    <xs:documentation xml:lang="en">Source for Dublin-Core standard element "Date.Created": Date/time when the intellectual content (project, term, description, etc.) was created. Applications may initially set this to the system date for new data objects, but authors must be able to change it to an earlier date if necessary. If for legacy data this is imprecisely known, it may be missing here. Earlier versions in other data formats should then be mentioned in the copyright or acknowledgement statements.</xs:documentation>
  </xs:annotation>
</xs:element>
Element RevisionData / DateModified
Namespace http://www.tdwg.org/schemas/abcd/2.1
Annotations
Source for Dublin-Core standard element Date.Modified: Date/time when the last modification of the object was made. If in online data sources the provider can not assess this, the current date/time may be substituted. For legacy data this may be set to the file date of imported data, or estimated. Note that experience shows that the information provided here is often unreliable, because providers tend to disregard updating this information.
Diagram
Diagram
Type xs:dateTime
Properties
content simple
Source
<xs:element name="DateModified" type="xs:dateTime" sawsdl:modelReference="http://rs.tdwg.org/abcd/mappings/DateModified">
  <xs:annotation>
    <xs:documentation xml:lang="en">Source for Dublin-Core standard element Date.Modified: Date/time when the last modification of the object was made. If in online data sources the provider can not assess this, the current date/time may be substituted. For legacy data this may be set to the file date of imported data, or estimated. Note that experience shows that the information provided here is often unreliable, because providers tend to disregard updating this information.</xs:documentation>
  </xs:annotation>
</xs:element>
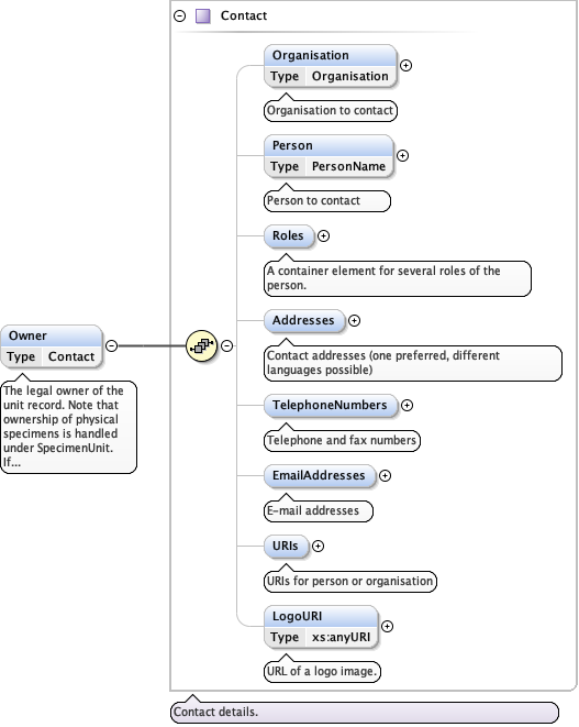
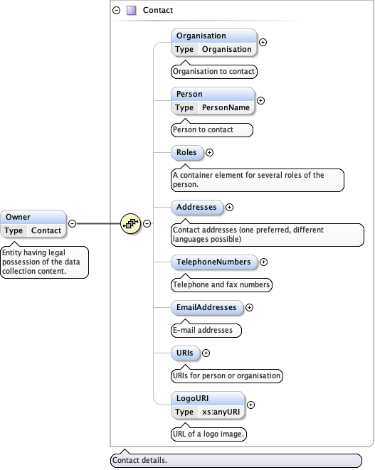
Element ContentMetadata / Owners
Namespace http://www.tdwg.org/schemas/abcd/2.1
Annotations
Entities having legal possession of the data collection content. Here defined for the entire data collection, not for individual units. If an owner statement is present on the unit level, it should override this dataset-level statement.
Diagram
Diagram ABCD_2_1_xsd.tmp#ContentMetadata_ContentMetadata_Owners_Owner
Properties
content complex
minOccurs 0
Model
Children Owner
Instance
<Owners xmlns="http://www.tdwg.org/schemas/abcd/2.1">
  <Owner>{0,unbounded}</Owner>
</Owners>
Source
<xs:element name="Owners" minOccurs="0">
  <xs:annotation>
    <xs:documentation xml:lang="en">Entities having legal possession of the data collection content. Here defined for the entire data collection, not for individual units. If an owner statement is present on the unit level, it should override this dataset-level statement.</xs:documentation>
  </xs:annotation>
  <xs:complexType>
    <xs:sequence>
      <xs:element name="Owner" type="Contact" minOccurs="0" maxOccurs="unbounded" sawsdl:modelReference="http://rs.tdwg.org/abcd/mappings/Owner http://rs.tdwg.org/abcd/mappings/DataSet-Owner">
        <xs:annotation>
          <xs:documentation xml:lang="en">Entity having legal possession of the data collection content.</xs:documentation>
        </xs:annotation>
      </xs:element>
    </xs:sequence>
  </xs:complexType>
</xs:element>
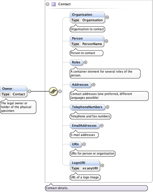
Element ContentMetadata / Owners / Owner
Namespace http://www.tdwg.org/schemas/abcd/2.1
Annotations
Entity having legal possession of the data collection content.
Diagram
Diagram ABCD_2_1_xsd.tmp#Contact_Organisation ABCD_2_1_xsd.tmp#Contact_Person ABCD_2_1_xsd.tmp#Contact_Roles ABCD_2_1_xsd.tmp#Contact_Addresses ABCD_2_1_xsd.tmp#Contact_TelephoneNumbers ABCD_2_1_xsd.tmp#Contact_EmailAddresses ABCD_2_1_xsd.tmp#Contact_URIs ABCD_2_1_xsd.tmp#Contact_LogoURI ABCD_2_1_xsd.tmp#Contact
Type Contact
Properties
content complex
minOccurs 0
maxOccurs unbounded
Model
Children Addresses, EmailAddresses, LogoURI, Organisation, Person, Roles, TelephoneNumbers, URIs
Instance
<Owner xmlns="http://www.tdwg.org/schemas/abcd/2.1">
  <Organisation>{0,1}</Organisation>
  <Person>{0,1}</Person>
  <Roles>{0,1}</Roles>
  <Addresses>{0,1}</Addresses>
  <TelephoneNumbers>{0,1}</TelephoneNumbers>
  <EmailAddresses>{0,1}</EmailAddresses>
  <URIs>{0,1}</URIs>
  <LogoURI>{0,1}</LogoURI>
</Owner>
Source
<xs:element name="Owner" type="Contact" minOccurs="0" maxOccurs="unbounded" sawsdl:modelReference="http://rs.tdwg.org/abcd/mappings/Owner http://rs.tdwg.org/abcd/mappings/DataSet-Owner">
  <xs:annotation>
    <xs:documentation xml:lang="en">Entity having legal possession of the data collection content.</xs:documentation>
  </xs:annotation>
</xs:element>
Element Contact / Organisation
Namespace http://www.tdwg.org/schemas/abcd/2.1
Annotations
Organisation to contact
Diagram
Diagram ABCD_2_1_xsd.tmp#Organisation_OrganisationGUID ABCD_2_1_xsd.tmp#Organisation_Name ABCD_2_1_xsd.tmp#Organisation_OrgUnits ABCD_2_1_xsd.tmp#Organisation
Type Organisation
Properties
content complex
minOccurs 0
Model
Children Name, OrgUnits, OrganisationGUID
Instance
<Organisation xmlns="http://www.tdwg.org/schemas/abcd/2.1">
  <OrganisationGUID>{0,1}</OrganisationGUID>
  <Name>{1,1}</Name>
  <OrgUnits>{0,1}</OrgUnits>
</Organisation>
Source
<xs:element name="Organisation" type="Organisation" minOccurs="0" sawsdl:modelReference="http://rs.tdwg.org/abcd/terms/Organization">
  <xs:annotation>
    <xs:documentation xml:lang="en">Organisation to contact</xs:documentation>
  </xs:annotation>
</xs:element>
Element Organisation / OrganisationGUID
Namespace http://www.tdwg.org/schemas/abcd/2.1
Annotations
A globally unique identifier for the organisation or organisational unit
Diagram
Diagram
Type xs:string
Properties
content simple
minOccurs 0
Source
<xs:element name="OrganisationGUID" type="xs:string" minOccurs="0" sawsdl:modelReference="http://rs.tdwg.org/abcd/mappings/Organization-GUID">
  <xs:annotation>
    <xs:documentation xml:lang="en">A globally unique identifier for the organisation or organisational unit</xs:documentation>
  </xs:annotation>
</xs:element>
Element Organisation / Name
Namespace http://www.tdwg.org/schemas/abcd/2.1
Annotations
Full organization or corporate name in multiple languages (en: 'Botanical Garden of ...', de: 'Botanischer Garten von ...'). (vCard:Org.OrgName). The Label mechanism also supports acronyms / abbreviations (no vCard equivalent!).
Diagram
Diagram ABCD_2_1_xsd.tmp#Label_Representation ABCD_2_1_xsd.tmp#Label
Type Label
Properties
content complex
Model
Children Representation
Instance
<Name xmlns="http://www.tdwg.org/schemas/abcd/2.1">
  <Representation language="">{1,unbounded}</Representation>
</Name>
Source
<xs:element name="Name" type="Label">
  <xs:annotation>
    <xs:documentation xml:lang="en">Full organization or corporate name in multiple languages (en: 'Botanical Garden of ...', de: 'Botanischer Garten von ...'). (vCard:Org.OrgName). The Label mechanism also supports acronyms / abbreviations (no vCard equivalent!).</xs:documentation>
  </xs:annotation>
</xs:element>
Element Label / Representation
Namespace http://www.tdwg.org/schemas/abcd/2.1
Annotations
Language-specific label representation [ATTR: language]
Diagram
Diagram ABCD_2_1_xsd.tmp#LabelRepr_language ABCD_2_1_xsd.tmp#LabelRepr_Text ABCD_2_1_xsd.tmp#LabelRepr_Abbreviation ABCD_2_1_xsd.tmp#LabelRepr
Type extension of LabelRepr
Type hierarchy
Properties
content complex
maxOccurs unbounded
Model
Children Abbreviation, Text
Instance
<Representation language="" xmlns="http://www.tdwg.org/schemas/abcd/2.1">
  <Text>{1,1}</Text>
  <Abbreviation>{0,1}</Abbreviation>
</Representation>
Attributes
QName Type Use
language xs:language required
Source
<xs:element name="Representation" maxOccurs="unbounded">
  <xs:annotation>
    <xs:documentation xml:lang="en">Language-specific label representation [ATTR: language]</xs:documentation>
  </xs:annotation>
  <xs:complexType>
    <xs:complexContent>
      <xs:extension base="LabelRepr"/>
    </xs:complexContent>
  </xs:complexType>
</xs:element>
Element LabelRepr / Text
Namespace http://www.tdwg.org/schemas/abcd/2.1
Annotations
Label text in a specific language.
Diagram
Diagram ABCD_2_1_xsd.tmp#String255
Type String255
Properties
content simple
Facets
whiteSpace collapse
minLength 1
maxLength 255
Source
<xs:element name="Text" type="String255" sawsdl:modelReference="http://rs.tdwg.org/abcd/mappings/Organization-Name">
  <xs:annotation>
    <xs:documentation xml:lang="en">Label text in a specific language.</xs:documentation>
  </xs:annotation>
</xs:element>
Element LabelRepr / Abbreviation
Namespace http://www.tdwg.org/schemas/abcd/2.1
Annotations
Restricted to 50 characters maximum length, including blanks (recommended to be shorter!). Label abbreviations are especially important when displaying information in a tabular format.
Diagram
Diagram ABCD_2_1_xsd.tmp#String50
Type String50
Properties
content simple
minOccurs 0
Facets
whiteSpace collapse
minLength 1
maxLength 50
Source
<xs:element name="Abbreviation" type="String50" minOccurs="0" sawsdl:modelReference="http://rs.tdwg.org/abcd/terms/abbreviation">
  <xs:annotation>
    <xs:documentation xml:lang="en">Restricted to 50 characters maximum length, including blanks (recommended to be shorter!). Label abbreviations are especially important when displaying information in a tabular format.</xs:documentation>
  </xs:annotation>
</xs:element>
Element Organisation / OrgUnits
Namespace http://www.tdwg.org/schemas/abcd/2.1
Annotations
If the contact contains no person definition: the unit within the organization the agent represents; else a list of the various organisational units to which a person may belong. (vCard:OrgUnit)
Diagram
Diagram ABCD_2_1_xsd.tmp#Organisation_Organisation_OrgUnits_OrgUnit
Properties
content complex
minOccurs 0
Model
Children OrgUnit
Instance
<OrgUnits xmlns="http://www.tdwg.org/schemas/abcd/2.1">
  <OrgUnit language="">{1,unbounded}</OrgUnit>
</OrgUnits>
Source
<xs:element name="OrgUnits" minOccurs="0">
  <xs:annotation>
    <xs:documentation xml:lang="en">If the contact contains no person definition: the unit within the organization the agent represents; else a list of the various organisational units to which a person may belong. (vCard:OrgUnit)</xs:documentation>
  </xs:annotation>
  <xs:complexType>
    <xs:sequence>
      <xs:element name="OrgUnit" type="StringL" maxOccurs="unbounded" sawsdl:modelReference="http://rs.tdwg.org/abcd/terms/division">
        <xs:annotation>
          <xs:documentation xml:lang="en">(vCard:OrgUnit)</xs:documentation>
        </xs:annotation>
      </xs:element>
    </xs:sequence>
  </xs:complexType>
</xs:element>
Element Organisation / OrgUnits / OrgUnit
Namespace http://www.tdwg.org/schemas/abcd/2.1
Annotations
(vCard:OrgUnit)
Diagram
Diagram ABCD_2_1_xsd.tmp#String ABCD_2_1_xsd.tmp#StringL_language ABCD_2_1_xsd.tmp#StringL
Type StringL
Type hierarchy
Properties
content complex
maxOccurs unbounded
Attributes
QName Type Use
language xs:language optional
Source
<xs:element name="OrgUnit" type="StringL" maxOccurs="unbounded" sawsdl:modelReference="http://rs.tdwg.org/abcd/terms/division">
  <xs:annotation>
    <xs:documentation xml:lang="en">(vCard:OrgUnit)</xs:documentation>
  </xs:annotation>
</xs:element>
Element Contact / Person
Namespace http://www.tdwg.org/schemas/abcd/2.1
Annotations
Person to contact
Diagram
Diagram ABCD_2_1_xsd.tmp#PersonName_FullName ABCD_2_1_xsd.tmp#PersonName_SortingName ABCD_2_1_xsd.tmp#PersonName_AtomisedName ABCD_2_1_xsd.tmp#PersonName
Type PersonName
Properties
content complex
minOccurs 0
Model
Children AtomisedName, FullName, SortingName
Instance
<Person xmlns="http://www.tdwg.org/schemas/abcd/2.1">
  <FullName>{1,1}</FullName>
  <SortingName>{0,1}</SortingName>
  <AtomisedName>{0,1}</AtomisedName>
</Person>
Source
<xs:element name="Person" type="PersonName" minOccurs="0" sawsdl:modelReference="http://rs.tdwg.org/abcd/terms/Person">
  <xs:annotation>
    <xs:documentation xml:lang="en">Person to contact</xs:documentation>
  </xs:annotation>
</xs:element>
Element PersonName / FullName
Namespace http://www.tdwg.org/schemas/abcd/2.1
Annotations
Preferred form of personal name for display as a string.
Diagram
Diagram ABCD_2_1_xsd.tmp#String255
Type String255
Properties
content simple
Facets
whiteSpace collapse
minLength 1
maxLength 255
Source
<xs:element name="FullName" type="String255" sawsdl:modelReference="http://rs.tdwg.org/abcd/terms/fullName">
  <xs:annotation>
    <xs:documentation xml:lang="en">Preferred form of personal name for display as a string.</xs:documentation>
  </xs:annotation>
</xs:element>
Element PersonName / SortingName
Namespace http://www.tdwg.org/schemas/abcd/2.1
Annotations
The full name with the elements in preferred sorting sequence (vCard: Sort-String).
Diagram
Diagram ABCD_2_1_xsd.tmp#String255
Type String255
Properties
content simple
minOccurs 0
Facets
whiteSpace collapse
minLength 1
maxLength 255
Source
<xs:element name="SortingName" type="String255" minOccurs="0" sawsdl:modelReference="http://rs.tdwg.org/abcd/terms/sortingName">
  <xs:annotation>
    <xs:documentation xml:lang="en">The full name with the elements in preferred sorting sequence (vCard: Sort-String).</xs:documentation>
  </xs:annotation>
</xs:element>
Element PersonName / AtomisedName
Namespace http://www.tdwg.org/schemas/abcd/2.1
Annotations
Atomised name of the person.
Diagram
Diagram ABCD_2_1_xsd.tmp#PersonName_PersonName_AtomisedName_InheritedName ABCD_2_1_xsd.tmp#PersonName_PersonName_AtomisedName_Prefix ABCD_2_1_xsd.tmp#PersonName_PersonName_AtomisedName_Suffix ABCD_2_1_xsd.tmp#PersonName_PersonName_AtomisedName_GivenNames ABCD_2_1_xsd.tmp#PersonName_PersonName_AtomisedName_PreferredName
Properties
content complex
minOccurs 0
Model
Children GivenNames, InheritedName, PreferredName, Prefix, Suffix
Instance
<AtomisedName xmlns="http://www.tdwg.org/schemas/abcd/2.1">
  <InheritedName>{1,1}</InheritedName>
  <Prefix>{0,1}</Prefix>
  <Suffix>{0,1}</Suffix>
  <GivenNames>{0,1}</GivenNames>
  <PreferredName>{0,1}</PreferredName>
</AtomisedName>
Source
<xs:element name="AtomisedName" minOccurs="0">
  <xs:annotation>
    <xs:documentation xml:lang="en">Atomised name of the person.</xs:documentation>
  </xs:annotation>
  <xs:complexType>
    <xs:sequence>
      <xs:element name="InheritedName" type="String255" sawsdl:modelReference="http://rs.tdwg.org/abcd/terms/inheritedName">
        <xs:annotation>
          <xs:documentation xml:lang="en">Family names, generational names, clan name, parents/grandparents personal names, etc. This (= last name in western cultures) may be compound ('Fischer von Waldheim', 'da Selva', 'Silvano Morales'). Depending on culture it is not necessarily the name of the parents nor common to the married couple and children, thus 'family name' should be avoided even though used in vCard. (vCard:N.Family)</xs:documentation>
        </xs:annotation>
      </xs:element>
      <xs:element name="Prefix" type="String255" minOccurs="0" sawsdl:modelReference="http://rs.tdwg.org/abcd/terms/namePrefix">
        <xs:annotation>
          <xs:documentation xml:lang="en">Prefix to inherited name that should be output before name, but is usually not included in sorting. Examples: 'von', 'Lord'. Compare Title for 'Prof', 'Dr.' (vCard:N.Prefix)</xs:documentation>
        </xs:annotation>
      </xs:element>
      <xs:element name="Suffix" type="String255" minOccurs="0" sawsdl:modelReference="http://rs.tdwg.org/abcd/terms/nameSuffix">
        <xs:annotation>
          <xs:documentation xml:lang="en">Suffix to name that should be output after name, regardless whether it is in sorting sequence (Inherited, Given) or not. Examples: 'Jun.', 'III.'. (vCard:N.Suffix)</xs:documentation>
        </xs:annotation>
      </xs:element>
      <xs:element name="GivenNames" type="String255" minOccurs="0" sawsdl:modelReference="http://rs.tdwg.org/abcd/terms/givenNames">
        <xs:annotation>
          <xs:documentation xml:lang="en">The name given to a person as a personal name (= first or Christian name in western cultures, including 'middle initials') may contain several words ('Ana Maria', 'Jerry B.'). Applicable only to persons. (vCard:N.Given + vCard:N.Middle)</xs:documentation>
        </xs:annotation>
      </xs:element>
      <xs:element name="PreferredName" type="String255" minOccurs="0" sawsdl:modelReference="http://rs.tdwg.org/abcd/terms/preferredName">
        <xs:annotation>
          <xs:documentation xml:lang="en">May differ from the first given name: second given name, nickname ('Bob' for 'Robert'), etc. (vCard:Nickname)</xs:documentation>
        </xs:annotation>
      </xs:element>
    </xs:sequence>
  </xs:complexType>
</xs:element>
Element PersonName / AtomisedName / InheritedName
Namespace http://www.tdwg.org/schemas/abcd/2.1
Annotations
Family names, generational names, clan name, parents/grandparents personal names, etc. This (= last name in western cultures) may be compound ('Fischer von Waldheim', 'da Selva', 'Silvano Morales'). Depending on culture it is not necessarily the name of the parents nor common to the married couple and children, thus 'family name' should be avoided even though used in vCard. (vCard:N.Family)
Diagram
Diagram ABCD_2_1_xsd.tmp#String255
Type String255
Properties
content simple
Facets
whiteSpace collapse
minLength 1
maxLength 255
Source
<xs:element name="InheritedName" type="String255" sawsdl:modelReference="http://rs.tdwg.org/abcd/terms/inheritedName">
  <xs:annotation>
    <xs:documentation xml:lang="en">Family names, generational names, clan name, parents/grandparents personal names, etc. This (= last name in western cultures) may be compound ('Fischer von Waldheim', 'da Selva', 'Silvano Morales'). Depending on culture it is not necessarily the name of the parents nor common to the married couple and children, thus 'family name' should be avoided even though used in vCard. (vCard:N.Family)</xs:documentation>
  </xs:annotation>
</xs:element>
Element PersonName / AtomisedName / Prefix
Namespace http://www.tdwg.org/schemas/abcd/2.1
Annotations
Prefix to inherited name that should be output before name, but is usually not included in sorting. Examples: 'von', 'Lord'. Compare Title for 'Prof', 'Dr.' (vCard:N.Prefix)
Diagram
Diagram ABCD_2_1_xsd.tmp#String255
Type String255
Properties
content simple
minOccurs 0
Facets
whiteSpace collapse
minLength 1
maxLength 255
Source
<xs:element name="Prefix" type="String255" minOccurs="0" sawsdl:modelReference="http://rs.tdwg.org/abcd/terms/namePrefix">
  <xs:annotation>
    <xs:documentation xml:lang="en">Prefix to inherited name that should be output before name, but is usually not included in sorting. Examples: 'von', 'Lord'. Compare Title for 'Prof', 'Dr.' (vCard:N.Prefix)</xs:documentation>
  </xs:annotation>
</xs:element>
Element PersonName / AtomisedName / Suffix
Namespace http://www.tdwg.org/schemas/abcd/2.1
Annotations
Suffix to name that should be output after name, regardless whether it is in sorting sequence (Inherited, Given) or not. Examples: 'Jun.', 'III.'. (vCard:N.Suffix)
Diagram
Diagram ABCD_2_1_xsd.tmp#String255
Type String255
Properties
content simple
minOccurs 0
Facets
whiteSpace collapse
minLength 1
maxLength 255
Source
<xs:element name="Suffix" type="String255" minOccurs="0" sawsdl:modelReference="http://rs.tdwg.org/abcd/terms/nameSuffix">
  <xs:annotation>
    <xs:documentation xml:lang="en">Suffix to name that should be output after name, regardless whether it is in sorting sequence (Inherited, Given) or not. Examples: 'Jun.', 'III.'. (vCard:N.Suffix)</xs:documentation>
  </xs:annotation>
</xs:element>
Element PersonName / AtomisedName / GivenNames
Namespace http://www.tdwg.org/schemas/abcd/2.1
Annotations
The name given to a person as a personal name (= first or Christian name in western cultures, including 'middle initials') may contain several words ('Ana Maria', 'Jerry B.'). Applicable only to persons. (vCard:N.Given + vCard:N.Middle)
Diagram
Diagram ABCD_2_1_xsd.tmp#String255
Type String255
Properties
content simple
minOccurs 0
Facets
whiteSpace collapse
minLength 1
maxLength 255
Source
<xs:element name="GivenNames" type="String255" minOccurs="0" sawsdl:modelReference="http://rs.tdwg.org/abcd/terms/givenNames">
  <xs:annotation>
    <xs:documentation xml:lang="en">The name given to a person as a personal name (= first or Christian name in western cultures, including 'middle initials') may contain several words ('Ana Maria', 'Jerry B.'). Applicable only to persons. (vCard:N.Given + vCard:N.Middle)</xs:documentation>
  </xs:annotation>
</xs:element>
Element PersonName / AtomisedName / PreferredName
Namespace http://www.tdwg.org/schemas/abcd/2.1
Annotations
May differ from the first given name: second given name, nickname ('Bob' for 'Robert'), etc. (vCard:Nickname)
Diagram
Diagram ABCD_2_1_xsd.tmp#String255
Type String255
Properties
content simple
minOccurs 0
Facets
whiteSpace collapse
minLength 1
maxLength 255
Source
<xs:element name="PreferredName" type="String255" minOccurs="0" sawsdl:modelReference="http://rs.tdwg.org/abcd/terms/preferredName">
  <xs:annotation>
    <xs:documentation xml:lang="en">May differ from the first given name: second given name, nickname ('Bob' for 'Robert'), etc. (vCard:Nickname)</xs:documentation>
  </xs:annotation>
</xs:element>
Element Contact / Roles
Namespace http://www.tdwg.org/schemas/abcd/2.1
Annotations
A container element for several roles of the person.
Diagram
Diagram ABCD_2_1_xsd.tmp#Contact_Contact_Roles_Role
Properties
content complex
minOccurs 0
Model
Children Role
Instance
<Roles xmlns="http://www.tdwg.org/schemas/abcd/2.1">
  <Role language="">{1,unbounded}</Role>
</Roles>
Source
<xs:element name="Roles" minOccurs="0">
  <xs:annotation>
    <xs:documentation xml:lang="en">A container element for several roles of the person.</xs:documentation>
  </xs:annotation>
  <xs:complexType>
    <xs:sequence>
      <xs:element name="Role" type="StringL" maxOccurs="unbounded" sawsdl:modelReference="http://rs.tdwg.org/abcd/terms/role">
        <xs:annotation>
          <xs:documentation xml:lang="en">Analogue to vCard:Role: Functional contact name, e.g. "Database administrator", "The Director", etc.</xs:documentation>
        </xs:annotation>
      </xs:element>
    </xs:sequence>
  </xs:complexType>
</xs:element>
Element Contact / Roles / Role
Namespace http://www.tdwg.org/schemas/abcd/2.1
Annotations
Analogue to vCard:Role: Functional contact name, e.g. "Database administrator", "The Director", etc.
Diagram
Diagram ABCD_2_1_xsd.tmp#String ABCD_2_1_xsd.tmp#StringL_language ABCD_2_1_xsd.tmp#StringL
Type StringL
Type hierarchy
Properties
content complex
maxOccurs unbounded
Attributes
QName Type Use
language xs:language optional
Source
<xs:element name="Role" type="StringL" maxOccurs="unbounded" sawsdl:modelReference="http://rs.tdwg.org/abcd/terms/role">
  <xs:annotation>
    <xs:documentation xml:lang="en">Analogue to vCard:Role: Functional contact name, e.g. "Database administrator", "The Director", etc.</xs:documentation>
  </xs:annotation>
</xs:element>
Element Contact / Addresses
Namespace http://www.tdwg.org/schemas/abcd/2.1
Annotations
Contact addresses (one preferred, different languages possible)
Diagram
Diagram ABCD_2_1_xsd.tmp#Contact_Contact_Addresses_Address
Properties
content complex
minOccurs 0
Model
Children Address
Instance
<Addresses xmlns="http://www.tdwg.org/schemas/abcd/2.1">
  <Address language="" preferred="">{0,unbounded}</Address>
</Addresses>
Source
<xs:element name="Addresses" minOccurs="0">
  <xs:annotation>
    <xs:documentation xml:lang="en">Contact addresses (one preferred, different languages possible)</xs:documentation>
  </xs:annotation>
  <xs:complexType>
    <xs:sequence>
      <xs:element name="Address" type="StringLP" minOccurs="0" maxOccurs="unbounded" sawsdl:modelReference="http://rs.tdwg.org/abcd/terms/address">
        <xs:annotation>
          <xs:documentation xml:lang="en">Contact address as string.</xs:documentation>
        </xs:annotation>
      </xs:element>
    </xs:sequence>
  </xs:complexType>
</xs:element>
Element Contact / Addresses / Address
Namespace http://www.tdwg.org/schemas/abcd/2.1
Annotations
Contact address as string.
Diagram
Diagram ABCD_2_1_xsd.tmp#String ABCD_2_1_xsd.tmp#StringLP_language ABCD_2_1_xsd.tmp#StringLP_preferred ABCD_2_1_xsd.tmp#StringLP
Type StringLP
Type hierarchy
Properties
content complex
minOccurs 0
maxOccurs unbounded
Attributes
QName Type Use
language xs:language optional
preferred xs:boolean optional
Source
<xs:element name="Address" type="StringLP" minOccurs="0" maxOccurs="unbounded" sawsdl:modelReference="http://rs.tdwg.org/abcd/terms/address">
  <xs:annotation>
    <xs:documentation xml:lang="en">Contact address as string.</xs:documentation>
  </xs:annotation>
</xs:element>
Element Contact / TelephoneNumbers
Namespace http://www.tdwg.org/schemas/abcd/2.1
Annotations
Telephone and fax numbers
Diagram
Diagram ABCD_2_1_xsd.tmp#Contact_Contact_TelephoneNumbers_TelephoneNumber
Properties
content complex
minOccurs 0
Model
Children TelephoneNumber
Instance
<TelephoneNumbers xmlns="http://www.tdwg.org/schemas/abcd/2.1">
  <TelephoneNumber preferred="false">{0,unbounded}</TelephoneNumber>
</TelephoneNumbers>
Source
<xs:element name="TelephoneNumbers" minOccurs="0">
  <xs:annotation>
    <xs:documentation xml:lang="en">Telephone and fax numbers</xs:documentation>
  </xs:annotation>
  <xs:complexType>
    <xs:sequence>
      <xs:element name="TelephoneNumber" type="TelephoneNumber" minOccurs="0" maxOccurs="unbounded">
        <xs:annotation>
          <xs:documentation xml:lang="en">Telephone or fax number</xs:documentation>
        </xs:annotation>
      </xs:element>
    </xs:sequence>
  </xs:complexType>
</xs:element>
Element Contact / TelephoneNumbers / TelephoneNumber
Namespace http://www.tdwg.org/schemas/abcd/2.1
Annotations
Telephone or fax number
Diagram
Diagram ABCD_2_1_xsd.tmp#TelephoneNumber_preferred ABCD_2_1_xsd.tmp#TelephoneNumber_Number ABCD_2_1_xsd.tmp#TelephoneNumber_Device ABCD_2_1_xsd.tmp#TelephoneNumber_UsageNotes ABCD_2_1_xsd.tmp#TelephoneNumber
Type TelephoneNumber
Properties
content complex
minOccurs 0
maxOccurs unbounded
Model
Children Device, Number, UsageNotes
Instance
<TelephoneNumber preferred="false" xmlns="http://www.tdwg.org/schemas/abcd/2.1">
  <Number>{1,1}</Number>
  <Device>{0,1}</Device>
  <UsageNotes language="">{0,1}</UsageNotes>
</TelephoneNumber>
Attributes
QName Type Default Use
preferred xs:boolean false optional
Source
<xs:element name="TelephoneNumber" type="TelephoneNumber" minOccurs="0" maxOccurs="unbounded">
  <xs:annotation>
    <xs:documentation xml:lang="en">Telephone or fax number</xs:documentation>
  </xs:annotation>
</xs:element>
Element TelephoneNumber / Number
Namespace http://www.tdwg.org/schemas/abcd/2.1
Annotations
Full number in standard international format
Diagram
Diagram ABCD_2_1_xsd.tmp#String255
Type String255
Properties
content simple
Facets
whiteSpace collapse
minLength 1
maxLength 255
Source
<xs:element name="Number" type="String255" sawsdl:modelReference="http://rs.tdwg.org/abcd/terms/telephoneNumber">
  <xs:annotation>
    <xs:documentation xml:lang="en">Full number in standard international format</xs:documentation>
  </xs:annotation>
</xs:element>
Element TelephoneNumber / Device
Namespace http://www.tdwg.org/schemas/abcd/2.1
Annotations
The type of device reached by the telephone number.
Diagram
Diagram ABCD_2_1_xsd.tmp#TelephoneDevice
Type TelephoneDevice
Properties
content complex
minOccurs 0
Source
<xs:element name="Device" type="TelephoneDevice" minOccurs="0">
  <xs:annotation>
    <xs:documentation xml:lang="en">The type of device reached by the telephone number.</xs:documentation>
  </xs:annotation>
</xs:element>
Element TelephoneNumber / UsageNotes
Namespace http://www.tdwg.org/schemas/abcd/2.1
Annotations
Free text for constraints on use e.g. "weekdays only" or "home number"
Diagram
Diagram ABCD_2_1_xsd.tmp#String ABCD_2_1_xsd.tmp#StringL_language ABCD_2_1_xsd.tmp#StringL
Type StringL
Type hierarchy
Properties
content complex
minOccurs 0
Attributes
QName Type Use
language xs:language optional
Source
<xs:element name="UsageNotes" type="StringL" minOccurs="0">
  <xs:annotation>
    <xs:documentation xml:lang="en">Free text for constraints on use e.g. "weekdays only" or "home number"</xs:documentation>
  </xs:annotation>
</xs:element>
Element Contact / EmailAddresses
Namespace http://www.tdwg.org/schemas/abcd/2.1
Annotations
E-mail addresses
Diagram
Diagram ABCD_2_1_xsd.tmp#Contact_Contact_EmailAddresses_EmailAddress
Properties
content complex
minOccurs 0
Model
Children EmailAddress
Instance
<EmailAddresses xmlns="http://www.tdwg.org/schemas/abcd/2.1">
  <EmailAddress preferred="">{0,unbounded}</EmailAddress>
</EmailAddresses>
Source
<xs:element name="EmailAddresses" minOccurs="0">
  <xs:annotation>
    <xs:documentation xml:lang="en">E-mail addresses</xs:documentation>
  </xs:annotation>
  <xs:complexType>
    <xs:sequence>
      <xs:element name="EmailAddress" type="StringP255" minOccurs="0" maxOccurs="unbounded" sawsdl:modelReference="http://rs.tdwg.org/abcd/terms/emailAddress">
        <xs:annotation>
          <xs:documentation xml:lang="en">E-mail address for contact</xs:documentation>
        </xs:annotation>
      </xs:element>
    </xs:sequence>
  </xs:complexType>
</xs:element>
Element Contact / EmailAddresses / EmailAddress
Namespace http://www.tdwg.org/schemas/abcd/2.1
Annotations
E-mail address for contact
Diagram
Diagram ABCD_2_1_xsd.tmp#String255 ABCD_2_1_xsd.tmp#StringP255_preferred ABCD_2_1_xsd.tmp#StringP255
Type StringP255
Type hierarchy
Properties
content complex
minOccurs 0
maxOccurs unbounded
Attributes
QName Type Use
preferred xs:boolean optional
Source
<xs:element name="EmailAddress" type="StringP255" minOccurs="0" maxOccurs="unbounded" sawsdl:modelReference="http://rs.tdwg.org/abcd/terms/emailAddress">
  <xs:annotation>
    <xs:documentation xml:lang="en">E-mail address for contact</xs:documentation>
  </xs:annotation>
</xs:element>
Element Contact / URIs
Namespace http://www.tdwg.org/schemas/abcd/2.1
Annotations
URIs for person or organisation
Diagram
Diagram ABCD_2_1_xsd.tmp#Contact_Contact_URIs_URL ABCD_2_1_xsd.tmp#Contact_Contact_URIs_URI
Properties
content complex
minOccurs 0
Model
Children URI, URL
Instance
<URIs xmlns="http://www.tdwg.org/schemas/abcd/2.1">
  <URL preferred="">{0,unbounded}</URL>
  <URI preferred="">{0,unbounded}</URI>
</URIs>
Source
<xs:element name="URIs" minOccurs="0">
  <xs:annotation>
    <xs:documentation xml:lang="en">URIs for person or organisation</xs:documentation>
  </xs:annotation>
  <xs:complexType>
    <xs:sequence>
      <xs:element name="URL" type="anyUriP" minOccurs="0" maxOccurs="unbounded" sawsdl:modelReference="http://rs.tdwg.org/abcd/mappings/Contact-WebsiteURL">
        <xs:annotation>
          <xs:documentation xml:lang="en">Spelling error in v. 2.06, deprecated (do not use)</xs:documentation>
        </xs:annotation>
      </xs:element>
      <xs:element name="URI" type="anyUriP" minOccurs="0" maxOccurs="unbounded" sawsdl:modelReference="http://rs.tdwg.org/abcd/mappings/Contact-WebsiteURL">
        <xs:annotation>
          <xs:documentation xml:lang="en">URI for person or organisation</xs:documentation>
        </xs:annotation>
      </xs:element>
    </xs:sequence>
  </xs:complexType>
</xs:element>
Element Contact / URIs / URL
Namespace http://www.tdwg.org/schemas/abcd/2.1
Annotations
Spelling error in v. 2.06, deprecated (do not use)
Diagram
Diagram ABCD_2_1_xsd.tmp#anyUriP_preferred ABCD_2_1_xsd.tmp#anyUriP
Type anyUriP
Properties
content complex
minOccurs 0
maxOccurs unbounded
Attributes
QName Type Use
preferred xs:boolean optional
Source
<xs:element name="URL" type="anyUriP" minOccurs="0" maxOccurs="unbounded" sawsdl:modelReference="http://rs.tdwg.org/abcd/mappings/Contact-WebsiteURL">
  <xs:annotation>
    <xs:documentation xml:lang="en">Spelling error in v. 2.06, deprecated (do not use)</xs:documentation>
  </xs:annotation>
</xs:element>
Element Contact / URIs / URI
Namespace http://www.tdwg.org/schemas/abcd/2.1
Annotations
URI for person or organisation
Diagram
Diagram ABCD_2_1_xsd.tmp#anyUriP_preferred ABCD_2_1_xsd.tmp#anyUriP
Type anyUriP
Properties
content complex
minOccurs 0
maxOccurs unbounded
Attributes
QName Type Use
preferred xs:boolean optional
Source
<xs:element name="URI" type="anyUriP" minOccurs="0" maxOccurs="unbounded" sawsdl:modelReference="http://rs.tdwg.org/abcd/mappings/Contact-WebsiteURL">
  <xs:annotation>
    <xs:documentation xml:lang="en">URI for person or organisation</xs:documentation>
  </xs:annotation>
</xs:element>
Element Contact / LogoURI
Namespace http://www.tdwg.org/schemas/abcd/2.1
Annotations
URL of a logo image.
Diagram
Diagram
Type xs:anyURI
Properties
content simple
minOccurs 0
Source
<xs:element name="LogoURI" type="xs:anyURI" minOccurs="0" sawsdl:modelReference="http://rs.tdwg.org/abcd/mappings/Organization-LogoURL">
  <xs:annotation>
    <xs:documentation xml:lang="en">URL of a logo image.</xs:documentation>
  </xs:annotation>
</xs:element>
Element ContentMetadata / IPRStatements
Namespace http://www.tdwg.org/schemas/abcd/2.1
Annotations
Copyright, terms of use, license and other IPR-related statements like disclaimer or acknowledgement. Giving a copyright statement and a (if possible public) licence is highly recommended! (=DC.Rights)
Diagram
Diagram ABCD_2_1_xsd.tmp#IPRStatements_IPRDeclarations ABCD_2_1_xsd.tmp#IPRStatements_Copyrights ABCD_2_1_xsd.tmp#IPRStatements_Licenses ABCD_2_1_xsd.tmp#IPRStatements_TermsOfUseStatements ABCD_2_1_xsd.tmp#IPRStatements_Disclaimers ABCD_2_1_xsd.tmp#IPRStatements_Acknowledgements ABCD_2_1_xsd.tmp#IPRStatements_Citations ABCD_2_1_xsd.tmp#IPRStatements
Type IPRStatements
Properties
content complex
minOccurs 0
Model
Children Acknowledgements, Citations, Copyrights, Disclaimers, IPRDeclarations, Licenses, TermsOfUseStatements
Instance
<IPRStatements xmlns="http://www.tdwg.org/schemas/abcd/2.1">
  <IPRDeclarations>{0,1}</IPRDeclarations>
  <Copyrights>{0,1}</Copyrights>
  <Licenses>{0,1}</Licenses>
  <TermsOfUseStatements>{0,1}</TermsOfUseStatements>
  <Disclaimers>{0,1}</Disclaimers>
  <Acknowledgements>{0,1}</Acknowledgements>
  <Citations>{0,1}</Citations>
</IPRStatements>
Source
<xs:element name="IPRStatements" type="IPRStatements" minOccurs="0">
  <xs:annotation>
    <xs:documentation xml:lang="en">Copyright, terms of use, license and other IPR-related statements like disclaimer or acknowledgement. Giving a copyright statement and a (if possible public) licence is highly recommended! (=DC.Rights)</xs:documentation>
  </xs:annotation>
</xs:element>
Element IPRStatements / IPRDeclarations
Namespace http://www.tdwg.org/schemas/abcd/2.1
Annotations
Container element for one to several statements, normally representing different language representations of the same content.
Diagram
Diagram ABCD_2_1_xsd.tmp#IPRStatements_IPRStatements_IPRDeclarations_IPRDeclaration
Properties
content complex
minOccurs 0
Model
Children IPRDeclaration
Instance
<IPRDeclarations xmlns="http://www.tdwg.org/schemas/abcd/2.1">
  <IPRDeclaration language="">{1,unbounded}</IPRDeclaration>
</IPRDeclarations>
Source
<xs:element name="IPRDeclarations" minOccurs="0">
  <xs:annotation>
    <xs:documentation xml:lang="en">Container element for one to several statements, normally representing different language representations of the same content.</xs:documentation>
  </xs:annotation>
  <xs:complexType>
    <xs:sequence>
      <xs:element name="IPRDeclaration" type="Statement" maxOccurs="unbounded" sawsdl:modelReference="http://rs.tdwg.org/abcd/mappings/OtherLegalStatement">
        <xs:annotation>
          <xs:documentation xml:lang="en">Used where the IPR declaration cannot be parsed into the specific items or for forms of IPR declaration not yet covered (e.g. database rights),</xs:documentation>
        </xs:annotation>
      </xs:element>
    </xs:sequence>
  </xs:complexType>
</xs:element>
Element IPRStatements / IPRDeclarations / IPRDeclaration
Namespace http://www.tdwg.org/schemas/abcd/2.1
Annotations
Used where the IPR declaration cannot be parsed into the specific items or for forms of IPR declaration not yet covered (e.g. database rights),
Diagram
Diagram ABCD_2_1_xsd.tmp#Statement_language ABCD_2_1_xsd.tmp#Statement_Text ABCD_2_1_xsd.tmp#Statement_Details ABCD_2_1_xsd.tmp#Statement_URI ABCD_2_1_xsd.tmp#Statement
Type Statement
Properties
content complex
maxOccurs unbounded
Model
Children Details, Text, URI
Instance
<IPRDeclaration language="" xmlns="http://www.tdwg.org/schemas/abcd/2.1">
  <Text>{1,1}</Text>
  <Details>{0,1}</Details>
  <URI>{0,1}</URI>
</IPRDeclaration>
Attributes
QName Type Use
language xs:language required
Source
<xs:element name="IPRDeclaration" type="Statement" maxOccurs="unbounded" sawsdl:modelReference="http://rs.tdwg.org/abcd/mappings/OtherLegalStatement">
  <xs:annotation>
    <xs:documentation xml:lang="en">Used where the IPR declaration cannot be parsed into the specific items or for forms of IPR declaration not yet covered (e.g. database rights),</xs:documentation>
  </xs:annotation>
</xs:element>
Element Statement / Text
Namespace http://www.tdwg.org/schemas/abcd/2.1
Annotations
A concise representation of a statement, recommended to be as short as possible, but actual length is unconstrained.
Diagram
Diagram ABCD_2_1_xsd.tmp#String
Type String
Properties
content simple
Facets
whiteSpace collapse
minLength 1
Source
<xs:element name="Text" type="String" sawsdl:modelReference="http://rs.tdwg.org/abcd/mappings/LegalStatement-Text">
  <xs:annotation>
    <xs:documentation xml:lang="en">A concise representation of a statement, recommended to be as short as possible, but actual length is unconstrained.</xs:documentation>
  </xs:annotation>
</xs:element>
Element Statement / Details
Namespace http://www.tdwg.org/schemas/abcd/2.1
Annotations
Optional text of unconstrained length, elaborating details of the ShortText
Diagram
Diagram ABCD_2_1_xsd.tmp#String
Type String
Properties
content simple
minOccurs 0
Facets
whiteSpace collapse
minLength 1
Source
<xs:element name="Details" type="String" minOccurs="0" sawsdl:modelReference="http://rs.tdwg.org/abcd/mappings/LegalStatement-Details">
  <xs:annotation>
    <xs:documentation xml:lang="en">Optional text of unconstrained length, elaborating details of the ShortText</xs:documentation>
  </xs:annotation>
</xs:element>
Element Statement / URI
Namespace http://www.tdwg.org/schemas/abcd/2.1
Annotations
An optional resource on the net providing details on the statement (may be used as an alternative to the long text).
Diagram
Diagram
Type xs:anyURI
Properties
content simple
minOccurs 0
Source
<xs:element name="URI" type="xs:anyURI" minOccurs="0" sawsdl:modelReference="http://rs.tdwg.org/abcd/mappings/LegalStatement-WebsiteURL">
  <xs:annotation>
    <xs:documentation xml:lang="en">An optional resource on the net providing details on the statement (may be used as an alternative to the long text).</xs:documentation>
  </xs:annotation>
</xs:element>
Element IPRStatements / Copyrights
Namespace http://www.tdwg.org/schemas/abcd/2.1
Annotations
Container element for one to several statements, normally representing different language representations of the same content.
Diagram
Diagram ABCD_2_1_xsd.tmp#IPRStatements_IPRStatements_Copyrights_Copyright
Properties
content complex
minOccurs 0
Model
Children Copyright
Instance
<Copyrights xmlns="http://www.tdwg.org/schemas/abcd/2.1">
  <Copyright language="">{1,unbounded}</Copyright>
</Copyrights>
Source
<xs:element name="Copyrights" minOccurs="0">
  <xs:annotation>
    <xs:documentation xml:lang="en">Container element for one to several statements, normally representing different language representations of the same content.</xs:documentation>
  </xs:annotation>
  <xs:complexType>
    <xs:sequence>
      <xs:element name="Copyright" type="Statement" maxOccurs="unbounded" sawsdl:modelReference="http://rs.tdwg.org/abcd/mappings/OtherLegalStatement">
        <xs:annotation>
          <xs:documentation xml:lang="en">Copyright may include the information that the data has been released to the public domain.</xs:documentation>
        </xs:annotation>
      </xs:element>
    </xs:sequence>
  </xs:complexType>
</xs:element>
Element IPRStatements / Copyrights / Copyright
Namespace http://www.tdwg.org/schemas/abcd/2.1
Annotations
Diagram
Type Statement
Properties
Model
Children Details, Text, URI
Instance
Attributes
Source
Element IPRStatements / Licenses
Namespace http://www.tdwg.org/schemas/abcd/2.1
Annotations
Container element for one to several statements, normally representing different language representations of the same content.
Diagram
Diagram ABCD_2_1_xsd.tmp#IPRStatements_IPRStatements_Licenses_License
Properties
content complex
minOccurs 0
Model
Children License
Instance
<Licenses xmlns="http://www.tdwg.org/schemas/abcd/2.1">
  <License language="">{1,unbounded}</License>
</Licenses>
Source
<xs:element name="Licenses" minOccurs="0">
  <xs:annotation>
    <xs:documentation xml:lang="en">Container element for one to several statements, normally representing different language representations of the same content.</xs:documentation>
  </xs:annotation>
  <xs:complexType>
    <xs:sequence>
      <xs:element name="License" type="Statement" maxOccurs="unbounded" sawsdl:modelReference="http://rs.tdwg.org/abcd/mappings/License">
        <xs:annotation>
          <xs:documentation xml:lang="en">To be used if data are placed under a public license (GPL, GFDL, OpenDocument). Placing data under a public license while maintaining copyright is recommended!</xs:documentation>
        </xs:annotation>
      </xs:element>
    </xs:sequence>
  </xs:complexType>
</xs:element>
Element IPRStatements / Licenses / License
Namespace http://www.tdwg.org/schemas/abcd/2.1
Annotations
To be used if data are placed under a public license (GPL, GFDL, OpenDocument). Placing data under a public license while maintaining copyright is recommended!
Diagram
Diagram ABCD_2_1_xsd.tmp#Statement_language ABCD_2_1_xsd.tmp#Statement_Text ABCD_2_1_xsd.tmp#Statement_Details ABCD_2_1_xsd.tmp#Statement_URI ABCD_2_1_xsd.tmp#Statement
Type Statement
Properties
content complex
maxOccurs unbounded
Model
Children Details, Text, URI
Instance
<License language="" xmlns="http://www.tdwg.org/schemas/abcd/2.1">
  <Text>{1,1}</Text>
  <Details>{0,1}</Details>
  <URI>{0,1}</URI>
</License>
Attributes
QName Type Use
language xs:language required
Source
<xs:element name="License" type="Statement" maxOccurs="unbounded" sawsdl:modelReference="http://rs.tdwg.org/abcd/mappings/License">
  <xs:annotation>
    <xs:documentation xml:lang="en">To be used if data are placed under a public license (GPL, GFDL, OpenDocument). Placing data under a public license while maintaining copyright is recommended!</xs:documentation>
  </xs:annotation>
</xs:element>
Element IPRStatements / TermsOfUseStatements
Namespace http://www.tdwg.org/schemas/abcd/2.1
Annotations
Container element for one to several statements, normally representing different language representations of the same content.
Diagram
Diagram ABCD_2_1_xsd.tmp#IPRStatements_IPRStatements_TermsOfUseStatements_TermsOfUse
Properties
content complex
minOccurs 0
Model
Children TermsOfUse
Instance
<TermsOfUseStatements xmlns="http://www.tdwg.org/schemas/abcd/2.1">
  <TermsOfUse language="">{1,unbounded}</TermsOfUse>
</TermsOfUseStatements>
Source
<xs:element name="TermsOfUseStatements" minOccurs="0">
  <xs:annotation>
    <xs:documentation xml:lang="en">Container element for one to several statements, normally representing different language representations of the same content.</xs:documentation>
  </xs:annotation>
  <xs:complexType>
    <xs:sequence>
      <xs:element name="TermsOfUse" type="Statement" maxOccurs="unbounded" sawsdl:modelReference="http://rs.tdwg.org/abcd/mappings/OtherLegalStatement">
        <xs:annotation>
          <xs:documentation xml:lang="en">Defines conditions under which the data may be analysed, distributed or changed. "Terms of use" includes concepts like "Usage conditions" and "Specific Restrictions".</xs:documentation>
        </xs:annotation>
      </xs:element>
    </xs:sequence>
  </xs:complexType>
</xs:element>
Element IPRStatements / TermsOfUseStatements / TermsOfUse
Namespace http://www.tdwg.org/schemas/abcd/2.1
Annotations
Defines conditions under which the data may be analysed, distributed or changed. "Terms of use" includes concepts like "Usage conditions" and "Specific Restrictions".
Diagram
Diagram ABCD_2_1_xsd.tmp#Statement_language ABCD_2_1_xsd.tmp#Statement_Text ABCD_2_1_xsd.tmp#Statement_Details ABCD_2_1_xsd.tmp#Statement_URI ABCD_2_1_xsd.tmp#Statement
Type Statement
Properties
content complex
maxOccurs unbounded
Model
Children Details, Text, URI
Instance
<TermsOfUse language="" xmlns="http://www.tdwg.org/schemas/abcd/2.1">
  <Text>{1,1}</Text>
  <Details>{0,1}</Details>
  <URI>{0,1}</URI>
</TermsOfUse>
Attributes
QName Type Use
language xs:language required
Source
<xs:element name="TermsOfUse" type="Statement" maxOccurs="unbounded" sawsdl:modelReference="http://rs.tdwg.org/abcd/mappings/OtherLegalStatement">
  <xs:annotation>
    <xs:documentation xml:lang="en">Defines conditions under which the data may be analysed, distributed or changed. "Terms of use" includes concepts like "Usage conditions" and "Specific Restrictions".</xs:documentation>
  </xs:annotation>
</xs:element>
Element IPRStatements / Disclaimers
Namespace http://www.tdwg.org/schemas/abcd/2.1
Annotations
Container element for one to several statements, normally representing different language representations of the same content.
Diagram
Diagram ABCD_2_1_xsd.tmp#IPRStatements_IPRStatements_Disclaimers_Disclaimer
Properties
content complex
minOccurs 0
Model
Children Disclaimer
Instance
<Disclaimers xmlns="http://www.tdwg.org/schemas/abcd/2.1">
  <Disclaimer language="">{1,unbounded}</Disclaimer>
</Disclaimers>
Source
<xs:element name="Disclaimers" minOccurs="0">
  <xs:annotation>
    <xs:documentation xml:lang="en">Container element for one to several statements, normally representing different language representations of the same content.</xs:documentation>
  </xs:annotation>
  <xs:complexType>
    <xs:sequence>
      <xs:element name="Disclaimer" type="Statement" maxOccurs="unbounded" sawsdl:modelReference="http://rs.tdwg.org/abcd/mappings/OtherLegalStatement">
        <xs:annotation>
          <xs:documentation xml:lang="en">Disclaimer statement, e. g. concerning responsibility for data quality or legal implications.</xs:documentation>
        </xs:annotation>
      </xs:element>
    </xs:sequence>
  </xs:complexType>
</xs:element>
Element IPRStatements / Disclaimers / Disclaimer
Namespace http://www.tdwg.org/schemas/abcd/2.1
Annotations
Disclaimer statement, e. g. concerning responsibility for data quality or legal implications.
Diagram
Diagram ABCD_2_1_xsd.tmp#Statement_language ABCD_2_1_xsd.tmp#Statement_Text ABCD_2_1_xsd.tmp#Statement_Details ABCD_2_1_xsd.tmp#Statement_URI ABCD_2_1_xsd.tmp#Statement
Type Statement
Properties
content complex
maxOccurs unbounded
Model
Children Details, Text, URI
Instance
<Disclaimer language="" xmlns="http://www.tdwg.org/schemas/abcd/2.1">
  <Text>{1,1}</Text>
  <Details>{0,1}</Details>
  <URI>{0,1}</URI>
</Disclaimer>
Attributes
QName Type Use
language xs:language required
Source
<xs:element name="Disclaimer" type="Statement" maxOccurs="unbounded" sawsdl:modelReference="http://rs.tdwg.org/abcd/mappings/OtherLegalStatement">
  <xs:annotation>
    <xs:documentation xml:lang="en">Disclaimer statement, e. g. concerning responsibility for data quality or legal implications.</xs:documentation>
  </xs:annotation>
</xs:element>
Element IPRStatements / Acknowledgements
Namespace http://www.tdwg.org/schemas/abcd/2.1
Annotations
Container element for one to several statements, normally representing different language representations of the same content.
Diagram
Diagram ABCD_2_1_xsd.tmp#IPRStatements_IPRStatements_Acknowledgements_Acknowledgement
Properties
content complex
minOccurs 0
Model
Children Acknowledgement
Instance
<Acknowledgements xmlns="http://www.tdwg.org/schemas/abcd/2.1">
  <Acknowledgement language="">{1,unbounded}</Acknowledgement>
</Acknowledgements>
Source
<xs:element name="Acknowledgements" minOccurs="0">
  <xs:annotation>
    <xs:documentation xml:lang="en">Container element for one to several statements, normally representing different language representations of the same content.</xs:documentation>
  </xs:annotation>
  <xs:complexType>
    <xs:sequence>
      <xs:element name="Acknowledgement" type="Statement" maxOccurs="unbounded" sawsdl:modelReference="http://rs.tdwg.org/abcd/mappings/Acknowledgement">
        <xs:annotation>
          <xs:documentation xml:lang="en">A free form text acknowledging support (e. g. grant money, help, permission to reuse published material, etc.)</xs:documentation>
        </xs:annotation>
      </xs:element>
    </xs:sequence>
  </xs:complexType>
</xs:element>
Element IPRStatements / Acknowledgements / Acknowledgement
Namespace http://www.tdwg.org/schemas/abcd/2.1
Annotations
A free form text acknowledging support (e. g. grant money, help, permission to reuse published material, etc.)
Diagram
Diagram ABCD_2_1_xsd.tmp#Statement_language ABCD_2_1_xsd.tmp#Statement_Text ABCD_2_1_xsd.tmp#Statement_Details ABCD_2_1_xsd.tmp#Statement_URI ABCD_2_1_xsd.tmp#Statement
Type Statement
Properties
content complex
maxOccurs unbounded
Model
Children Details, Text, URI
Instance
<Acknowledgement language="" xmlns="http://www.tdwg.org/schemas/abcd/2.1">
  <Text>{1,1}</Text>
  <Details>{0,1}</Details>
  <URI>{0,1}</URI>
</Acknowledgement>
Attributes
QName Type Use
language xs:language required
Source
<xs:element name="Acknowledgement" type="Statement" maxOccurs="unbounded" sawsdl:modelReference="http://rs.tdwg.org/abcd/mappings/Acknowledgement">
  <xs:annotation>
    <xs:documentation xml:lang="en">A free form text acknowledging support (e. g. grant money, help, permission to reuse published material, etc.)</xs:documentation>
  </xs:annotation>
</xs:element>
Element IPRStatements / Citations
Namespace http://www.tdwg.org/schemas/abcd/2.1
Annotations
Container element for one to several statements, normally representing different language representations of the same content.
Diagram
Diagram ABCD_2_1_xsd.tmp#IPRStatements_IPRStatements_Citations_Citation
Properties
content complex
minOccurs 0
Model
Children Citation
Instance
<Citations xmlns="http://www.tdwg.org/schemas/abcd/2.1">
  <Citation language="">{1,unbounded}</Citation>
</Citations>
Source
<xs:element name="Citations" minOccurs="0">
  <xs:annotation>
    <xs:documentation xml:lang="en">Container element for one to several statements, normally representing different language representations of the same content.</xs:documentation>
  </xs:annotation>
  <xs:complexType>
    <xs:sequence>
      <xs:element name="Citation" type="Statement" maxOccurs="unbounded" sawsdl:modelReference="http://rs.tdwg.org/abcd/mappings/SuggestedCitation">
        <xs:annotation>
          <xs:documentation xml:lang="en">Indicates how this dataset or record should be attributed if used [OBIF 1.0]</xs:documentation>
        </xs:annotation>
      </xs:element>
    </xs:sequence>
  </xs:complexType>
</xs:element>
Element IPRStatements / Citations / Citation
Namespace http://www.tdwg.org/schemas/abcd/2.1
Annotations
Indicates how this dataset or record should be attributed if used [OBIF 1.0]
Diagram
Diagram ABCD_2_1_xsd.tmp#Statement_language ABCD_2_1_xsd.tmp#Statement_Text ABCD_2_1_xsd.tmp#Statement_Details ABCD_2_1_xsd.tmp#Statement_URI ABCD_2_1_xsd.tmp#Statement
Type Statement
Properties
content complex
maxOccurs unbounded
Model
Children Details, Text, URI
Instance
<Citation language="" xmlns="http://www.tdwg.org/schemas/abcd/2.1">
  <Text>{1,1}</Text>
  <Details>{0,1}</Details>
  <URI>{0,1}</URI>
</Citation>
Attributes
QName Type Use
language xs:language required
Source
<xs:element name="Citation" type="Statement" maxOccurs="unbounded" sawsdl:modelReference="http://rs.tdwg.org/abcd/mappings/SuggestedCitation">
  <xs:annotation>
    <xs:documentation xml:lang="en">Indicates how this dataset or record should be attributed if used [OBIF 1.0]</xs:documentation>
  </xs:annotation>
</xs:element>
Element ContentMetadata / InformationWithheld
Namespace http://www.tdwg.org/schemas/abcd/2.1
Annotations
Brief descriptions of additional information that may exist, but that has not been made public. Information about obtaining the withheld information should be sought from the ContentCcontact. (=DwC.InformationWithheld). If the respective information is present on the unit level, it should override this dataset-level statement.
Diagram
Diagram ABCD_2_1_xsd.tmp#String ABCD_2_1_xsd.tmp#StringL_language ABCD_2_1_xsd.tmp#StringL
Type StringL
Type hierarchy
Properties
content complex
minOccurs 0
Attributes
QName Type Use
language xs:language optional
Source
<xs:element name="InformationWithheld" type="StringL" minOccurs="0" sawsdl:modelReference="http://rs.tdwg.org/abcd/terms/informationWithheld http://rs.tdwg.org/abcd/mappings/DataSet-InformationWithheld">
  <xs:annotation>
    <xs:documentation xml:lang="en">Brief descriptions of additional information that may exist, but that has not been made public. Information about obtaining the withheld information should be sought from the ContentCcontact. (=DwC.InformationWithheld). If the respective information is present on the unit level, it should override this dataset-level statement.</xs:documentation>
  </xs:annotation>
</xs:element>
Element ContentMetadata / DirectAccessURI
Namespace http://www.tdwg.org/schemas/abcd/2.1
Annotations
An electronic source of the dataset (e.g. web address of query interface or download site).
Diagram
Diagram
Type xs:anyURI
Properties
content simple
minOccurs 0
Source
<xs:element name="DirectAccessURI" type="xs:anyURI" minOccurs="0" sawsdl:modelReference="http://rs.tdwg.org/abcd/terms/directAccessURL http://rs.tdwg.org/abcd/mappings/DataSet-DirectAccessURL">
  <xs:annotation>
    <xs:documentation xml:lang="en">An electronic source of the dataset (e.g. web address of query interface or download site).</xs:documentation>
  </xs:annotation>
</xs:element>
Element DataSets / DataSet / Units
Namespace http://www.tdwg.org/schemas/abcd/2.1
Annotations
A container for one or more unit data records from the gathering
Diagram
Diagram ABCD_2_1_xsd.tmp#DataSets_DataSets_DataSet_DataSets_DataSets_DataSet_Units_Unit
Properties
content complex
Model
Children Unit
Instance
<Units xmlns="http://www.tdwg.org/schemas/abcd/2.1">
  <Unit>{1,unbounded}</Unit>
</Units>
Source
<xs:element name="Units">
  <xs:annotation>
    <xs:documentation xml:lang="en">A container for one or more unit data records from the gathering</xs:documentation>
  </xs:annotation>
  <xs:complexType>
    <xs:sequence>
      <xs:element name="Unit" type="Unit" maxOccurs="unbounded" sawsdl:modelReference="http://rs.tdwg.org/abcd/terms/Unit">
        <xs:annotation>
          <xs:documentation xml:lang="en">A container for all data referring to a unit (specimen or observation record)</xs:documentation>
        </xs:annotation>
      </xs:element>
    </xs:sequence>
  </xs:complexType>
</xs:element>
Element DataSets / DataSet / Units / Unit
Namespace http://www.tdwg.org/schemas/abcd/2.1
Annotations
A container for all data referring to a unit (specimen or observation record)
Diagram
Diagram ABCD_2_1_xsd.tmp#Unit_UnitGUID ABCD_2_1_xsd.tmp#Unit_SourceInstitutionID ABCD_2_1_xsd.tmp#Unit_SourceID ABCD_2_1_xsd.tmp#Unit_UnitID ABCD_2_1_xsd.tmp#Unit_UnitIDNumeric ABCD_2_1_xsd.tmp#Unit_LastEditor ABCD_2_1_xsd.tmp#Unit_DateLastEdited ABCD_2_1_xsd.tmp#Unit_Owner ABCD_2_1_xsd.tmp#Unit_IPRStatements ABCD_2_1_xsd.tmp#Unit_UnitContentContacts ABCD_2_1_xsd.tmp#Unit_InformationWithheld ABCD_2_1_xsd.tmp#Unit_SourceReference ABCD_2_1_xsd.tmp#Unit_UnitReferences ABCD_2_1_xsd.tmp#Unit_Identifications ABCD_2_1_xsd.tmp#Unit_RecordBasis ABCD_2_1_xsd.tmp#Unit_KindOfUnit ABCD_2_1_xsd.tmp#Unit_SpecimenUnit ABCD_2_1_xsd.tmp#Unit_ObservationUnit ABCD_2_1_xsd.tmp#Unit_CultureCollectionUnit ABCD_2_1_xsd.tmp#Unit_MycologicalUnit ABCD_2_1_xsd.tmp#Unit_HerbariumUnit ABCD_2_1_xsd.tmp#Unit_BotanicalGardenUnit ABCD_2_1_xsd.tmp#Unit_PlantGeneticResourcesUnit ABCD_2_1_xsd.tmp#Unit_ZoologicalUnit ABCD_2_1_xsd.tmp#Unit_PalaeontologicalUnit ABCD_2_1_xsd.tmp#Unit_MultiMediaObjects ABCD_2_1_xsd.tmp#Unit_Associations ABCD_2_1_xsd.tmp#Unit_Assemblages ABCD_2_1_xsd.tmp#Unit_NamedCollectionsOrSurveys ABCD_2_1_xsd.tmp#Unit_Gathering ABCD_2_1_xsd.tmp#Unit_CollectorsFieldNumber ABCD_2_1_xsd.tmp#Unit_FieldNotes ABCD_2_1_xsd.tmp#Unit_MeasurementsOrFacts ABCD_2_1_xsd.tmp#Unit_Sex ABCD_2_1_xsd.tmp#Unit_Age ABCD_2_1_xsd.tmp#Unit_Sequences ABCD_2_1_xsd.tmp#Unit_Notes ABCD_2_1_xsd.tmp#Unit_RecordURI ABCD_2_1_xsd.tmp#Unit_EAnnotations ABCD_2_1_xsd.tmp#Unit_UnitExtensions ABCD_2_1_xsd.tmp#Unit
Type Unit
Properties
content complex
maxOccurs unbounded
Model
Children Age, Assemblages, Associations, BotanicalGardenUnit, CollectorsFieldNumber, CultureCollectionUnit, DateLastEdited, EAnnotations, FieldNotes, Gathering, HerbariumUnit, IPRStatements, Identifications, InformationWithheld, KindOfUnit, LastEditor, MeasurementsOrFacts, MultiMediaObjects, MycologicalUnit, NamedCollectionsOrSurveys, Notes, ObservationUnit, Owner, PalaeontologicalUnit, PlantGeneticResourcesUnit, RecordBasis, RecordURI, Sequences, Sex, SourceID, SourceInstitutionID, SourceReference, SpecimenUnit, UnitContentContacts, UnitExtensions, UnitGUID, UnitID, UnitIDNumeric, UnitReferences, ZoologicalUnit
Instance
<Unit xmlns="http://www.tdwg.org/schemas/abcd/2.1">
  <UnitGUID>{0,1}</UnitGUID>
  <SourceInstitutionID>{1,1}</SourceInstitutionID>
  <SourceID>{1,1}</SourceID>
  <UnitID>{1,1}</UnitID>
  <UnitIDNumeric>{0,1}</UnitIDNumeric>
  <LastEditor>{0,1}</LastEditor>
  <DateLastEdited>{0,1}</DateLastEdited>
  <Owner>{0,1}</Owner>
  <IPRStatements>{0,1}</IPRStatements>
  <UnitContentContacts>{0,1}</UnitContentContacts>
  <InformationWithheld language="">{0,1}</InformationWithheld>
  <SourceReference>{0,1}</SourceReference>
  <UnitReferences>{0,1}</UnitReferences>
  <Identifications>{0,1}</Identifications>
  <RecordBasis>{0,1}</RecordBasis>
  <KindOfUnit language="">{0,1}</KindOfUnit>
  <SpecimenUnit>{0,1}</SpecimenUnit>
  <ObservationUnit>{0,1}</ObservationUnit>
  <CultureCollectionUnit>{0,1}</CultureCollectionUnit>
  <MycologicalUnit>{0,1}</MycologicalUnit>
  <HerbariumUnit>{0,1}</HerbariumUnit>
  <BotanicalGardenUnit>{0,1}</BotanicalGardenUnit>
  <PlantGeneticResourcesUnit>{0,1}</PlantGeneticResourcesUnit>
  <ZoologicalUnit>{0,1}</ZoologicalUnit>
  <PalaeontologicalUnit>{0,1}</PalaeontologicalUnit>
  <MultiMediaObjects>{0,1}</MultiMediaObjects>
  <Associations>{0,1}</Associations>
  <Assemblages>{0,1}</Assemblages>
  <NamedCollectionsOrSurveys>{0,1}</NamedCollectionsOrSurveys>
  <Gathering>{0,1}</Gathering>
  <CollectorsFieldNumber>{0,1}</CollectorsFieldNumber>
  <FieldNotes language="">{0,1}</FieldNotes>
  <MeasurementsOrFacts>{0,1}</MeasurementsOrFacts>
  <Sex>{0,1}</Sex>
  <Age>{0,1}</Age>
  <Sequences>{0,1}</Sequences>
  <Notes language="">{0,1}</Notes>
  <RecordURI>{0,1}</RecordURI>
  <EAnnotations>{0,1}</EAnnotations>
  <UnitExtensions>{0,1}</UnitExtensions>
</Unit>
Source
<xs:element name="Unit" type="Unit" maxOccurs="unbounded" sawsdl:modelReference="http://rs.tdwg.org/abcd/terms/Unit">
  <xs:annotation>
    <xs:documentation xml:lang="en">A container for all data referring to a unit (specimen or observation record)</xs:documentation>
  </xs:annotation>
</xs:element>
Element Unit / UnitGUID
Namespace http://www.tdwg.org/schemas/abcd/2.1
Annotations
A globally unique identifier for the unit (i.e. the physical specimen or original observation). Following DwC, in the absence of a persistent global unique identifier, this should be constructed in the form "URN:catalog:[InstitutionCode]:[CollectionCode]:[CatalogNumber]".
Diagram
Diagram ABCD_2_1_xsd.tmp#String
Type String
Properties
content simple
minOccurs 0
Facets
whiteSpace collapse
minLength 1
Source
<xs:element name="UnitGUID" type="String" minOccurs="0" sawsdl:modelReference="http://rs.tdwg.org/abcd/mappings/Unit-GUID">
  <xs:annotation>
    <xs:documentation xml:lang="en">A globally unique identifier for the unit (i.e. the physical specimen or original observation). Following DwC, in the absence of a persistent global unique identifier, this should be constructed in the form "URN:catalog:[InstitutionCode]:[CollectionCode]:[CatalogNumber]".</xs:documentation>
  </xs:annotation>
</xs:element>
Element Unit / SourceInstitutionID
Namespace http://www.tdwg.org/schemas/abcd/2.1
Annotations
Unique identifier (code or name) of the institution holding the original data source (first part of record identifier). In specimen collections, this is normally the institution or private holder of the collection itself. For herbaria and botanical gardens, the standard abbreviations should be used.
Diagram
Diagram ABCD_2_1_xsd.tmp#InstitutionCode
Type InstitutionCode
Properties
content simple
Source
<xs:element name="SourceInstitutionID" type="InstitutionCode" sawsdl:modelReference="http://rs.tdwg.org/abcd/mappings/Unit-SourceInstitutionID">
  <xs:annotation>
    <xs:documentation xml:lang="en">Unique identifier (code or name) of the institution holding the original data source (first part of record identifier). In specimen collections, this is normally the institution or private holder of the collection itself. For herbaria and botanical gardens, the standard abbreviations should be used.</xs:documentation>
  </xs:annotation>
</xs:element>
Element Unit / SourceID
Namespace http://www.tdwg.org/schemas/abcd/2.1
Annotations
Name or code of the data source (unique within the institution, second part of the record identifier)
Diagram
Diagram ABCD_2_1_xsd.tmp#String
Type String
Properties
content simple
Facets
whiteSpace collapse
minLength 1
Source
<xs:element name="SourceID" type="String" sawsdl:modelReference="http://rs.tdwg.org/abcd/mappings/Unit-SourceID">
  <xs:annotation>
    <xs:documentation xml:lang="en">Name or code of the data source (unique within the institution, second part of the record identifier)</xs:documentation>
  </xs:annotation>
</xs:element>
Element Unit / UnitID
Namespace http://www.tdwg.org/schemas/abcd/2.1
Annotations
A unique identifier for the unit record within the data source. Preferably, the ID should be stable in the database, so that it also can be used to find the same record again (e.g. for data exchange purposes). Third part of the record identifier.
Diagram
Diagram ABCD_2_1_xsd.tmp#String
Type String
Properties
content simple
Facets
whiteSpace collapse
minLength 1
Source
<xs:element name="UnitID" type="String" sawsdl:modelReference="http://rs.tdwg.org/abcd/mappings/Unit-ID">
  <xs:annotation>
    <xs:documentation xml:lang="en">A unique identifier for the unit record within the data source. Preferably, the ID should be stable in the database, so that it also can be used to find the same record again (e.g. for data exchange purposes). Third part of the record identifier.</xs:documentation>
  </xs:annotation>
</xs:element>
Element Unit / UnitIDNumeric
Namespace http://www.tdwg.org/schemas/abcd/2.1
Annotations
Numeric catalogue number. Facilitates sorting of numbers.
Diagram
Diagram
Type xs:int
Properties
content simple
minOccurs 0
Source
<xs:element name="UnitIDNumeric" type="xs:int" minOccurs="0" sawsdl:modelReference="http://rs.tdwg.org/abcd/terms/numericUnitID">
  <xs:annotation>
    <xs:documentation xml:lang="en">Numeric catalogue number. Facilitates sorting of numbers.</xs:documentation>
  </xs:annotation>
</xs:element>
Element Unit / LastEditor
Namespace http://www.tdwg.org/schemas/abcd/2.1
Annotations
Name or other indication of the person or team that created or last edited this record.
Diagram
Diagram ABCD_2_1_xsd.tmp#String
Type String
Properties
content simple
minOccurs 0
Facets
whiteSpace collapse
minLength 1
Source
<xs:element name="LastEditor" type="String" minOccurs="0" sawsdl:modelReference="http://rs.tdwg.org/abcd/mappings/LastEditor">
  <xs:annotation>
    <xs:documentation xml:lang="en">Name or other indication of the person or team that created or last edited this record.</xs:documentation>
  </xs:annotation>
</xs:element>
Element Unit / DateLastEdited
Namespace http://www.tdwg.org/schemas/abcd/2.1
Annotations
Date of creation or last change of this unit record.
Diagram
Diagram
Type xs:dateTime
Properties
content simple
minOccurs 0
Source
<xs:element name="DateLastEdited" type="xs:dateTime" minOccurs="0" sawsdl:modelReference="http://rs.tdwg.org/abcd/mappings/Unit-DateModified">
  <xs:annotation>
    <xs:documentation xml:lang="en">Date of creation or last change of this unit record.</xs:documentation>
  </xs:annotation>
</xs:element>
Element Unit / Owner
Namespace http://www.tdwg.org/schemas/abcd/2.1
Annotations
The legal owner of the unit record. Note that ownership of physical specimens is handled under SpecimenUnit. If present, overrides the equivalent Owners element on the level of dataset.
Diagram
Diagram ABCD_2_1_xsd.tmp#Contact_Organisation ABCD_2_1_xsd.tmp#Contact_Person ABCD_2_1_xsd.tmp#Contact_Roles ABCD_2_1_xsd.tmp#Contact_Addresses ABCD_2_1_xsd.tmp#Contact_TelephoneNumbers ABCD_2_1_xsd.tmp#Contact_EmailAddresses ABCD_2_1_xsd.tmp#Contact_URIs ABCD_2_1_xsd.tmp#Contact_LogoURI ABCD_2_1_xsd.tmp#Contact
Type Contact
Properties
content complex
minOccurs 0
Model
Children Addresses, EmailAddresses, LogoURI, Organisation, Person, Roles, TelephoneNumbers, URIs
Instance
<Owner xmlns="http://www.tdwg.org/schemas/abcd/2.1">
  <Organisation>{0,1}</Organisation>
  <Person>{0,1}</Person>
  <Roles>{0,1}</Roles>
  <Addresses>{0,1}</Addresses>
  <TelephoneNumbers>{0,1}</TelephoneNumbers>
  <EmailAddresses>{0,1}</EmailAddresses>
  <URIs>{0,1}</URIs>
  <LogoURI>{0,1}</LogoURI>
</Owner>
Source
<xs:element name="Owner" type="Contact" minOccurs="0" sawsdl:modelReference="http://rs.tdwg.org/abcd/mappings/Unit-Owner">
  <xs:annotation>
    <xs:documentation xml:lang="en">The legal owner of the unit record. Note that ownership of physical specimens is handled under SpecimenUnit. If present, overrides the equivalent Owners element on the level of dataset.</xs:documentation>
  </xs:annotation>
</xs:element>
Element Unit / IPRStatements
Namespace http://www.tdwg.org/schemas/abcd/2.1
Annotations
Specific rights, terms and other conditions pertaining to the individual record. If present, override the equivalent statements on the level of dataset.
Diagram
Diagram ABCD_2_1_xsd.tmp#IPRStatements_IPRDeclarations ABCD_2_1_xsd.tmp#IPRStatements_Copyrights ABCD_2_1_xsd.tmp#IPRStatements_Licenses ABCD_2_1_xsd.tmp#IPRStatements_TermsOfUseStatements ABCD_2_1_xsd.tmp#IPRStatements_Disclaimers ABCD_2_1_xsd.tmp#IPRStatements_Acknowledgements ABCD_2_1_xsd.tmp#IPRStatements_Citations ABCD_2_1_xsd.tmp#IPRStatements
Type IPRStatements
Properties
content complex
minOccurs 0
Model
Children Acknowledgements, Citations, Copyrights, Disclaimers, IPRDeclarations, Licenses, TermsOfUseStatements
Instance
<IPRStatements xmlns="http://www.tdwg.org/schemas/abcd/2.1">
  <IPRDeclarations>{0,1}</IPRDeclarations>
  <Copyrights>{0,1}</Copyrights>
  <Licenses>{0,1}</Licenses>
  <TermsOfUseStatements>{0,1}</TermsOfUseStatements>
  <Disclaimers>{0,1}</Disclaimers>
  <Acknowledgements>{0,1}</Acknowledgements>
  <Citations>{0,1}</Citations>
</IPRStatements>
Source
<xs:element name="IPRStatements" type="IPRStatements" minOccurs="0">
  <xs:annotation>
    <xs:documentation xml:lang="en">Specific rights, terms and other conditions pertaining to the individual record. If present, override the equivalent statements on the level of dataset.</xs:documentation>
  </xs:annotation>
</xs:element>
Element Unit / UnitContentContacts
Namespace http://www.tdwg.org/schemas/abcd/2.1
Annotations
Container element for one to many content contacts for the unit record. If present, overrides the equivalent ContentContact on the level of dataset.
Diagram
Diagram ABCD_2_1_xsd.tmp#Unit_Unit_UnitContentContacts_UnitContentContact
Properties
content complex
minOccurs 0
Model
Children UnitContentContact
Instance
<UnitContentContacts xmlns="http://www.tdwg.org/schemas/abcd/2.1">
  <UnitContentContact preferred="">{1,unbounded}</UnitContentContact>
</UnitContentContacts>
Source
<xs:element name="UnitContentContacts" minOccurs="0">
  <xs:annotation>
    <xs:documentation xml:lang="en">Container element for one to many content contacts for the unit record. If present, overrides the equivalent ContentContact on the level of dataset.</xs:documentation>
  </xs:annotation>
  <xs:complexType>
    <xs:sequence>
      <xs:element name="UnitContentContact" maxOccurs="unbounded" sawsdl:modelReference="http://rs.tdwg.org/abcd/mappings/Unit-ContentContact">
        <xs:annotation>
          <xs:documentation xml:lang="en">Questions and feedback about data, or restrictions on use of the data should be directed to the contact given here. If present, overrides the equivalent ContentContact on the level of dataset.</xs:documentation>
        </xs:annotation>
        <xs:complexType>
          <xs:complexContent>
            <xs:extension base="Contact">
              <xs:attribute name="preferred" type="xs:boolean" use="optional"/>
            </xs:extension>
          </xs:complexContent>
        </xs:complexType>
      </xs:element>
    </xs:sequence>
  </xs:complexType>
</xs:element>
Element Unit / UnitContentContacts / UnitContentContact
Namespace http://www.tdwg.org/schemas/abcd/2.1
Annotations
Questions and feedback about data, or restrictions on use of the data should be directed to the contact given here. If present, overrides the equivalent ContentContact on the level of dataset.
Diagram
Diagram ABCD_2_1_xsd.tmp#Contact_Organisation ABCD_2_1_xsd.tmp#Contact_Person ABCD_2_1_xsd.tmp#Contact_Roles ABCD_2_1_xsd.tmp#Contact_Addresses ABCD_2_1_xsd.tmp#Contact_TelephoneNumbers ABCD_2_1_xsd.tmp#Contact_EmailAddresses ABCD_2_1_xsd.tmp#Contact_URIs ABCD_2_1_xsd.tmp#Contact_LogoURI ABCD_2_1_xsd.tmp#Contact ABCD_2_1_xsd.tmp#Unit_Unit_UnitContentContacts_Unit_Unit_UnitContentContacts_UnitContentContact_preferred
Type extension of Contact
Type hierarchy
Properties
content complex
maxOccurs unbounded
Model
Children Addresses, EmailAddresses, LogoURI, Organisation, Person, Roles, TelephoneNumbers, URIs
Instance
<UnitContentContact preferred="" xmlns="http://www.tdwg.org/schemas/abcd/2.1">
  <Organisation>{0,1}</Organisation>
  <Person>{0,1}</Person>
  <Roles>{0,1}</Roles>
  <Addresses>{0,1}</Addresses>
  <TelephoneNumbers>{0,1}</TelephoneNumbers>
  <EmailAddresses>{0,1}</EmailAddresses>
  <URIs>{0,1}</URIs>
  <LogoURI>{0,1}</LogoURI>
</UnitContentContact>
Attributes
QName Type Use
preferred xs:boolean optional
Source
<xs:element name="UnitContentContact" maxOccurs="unbounded" sawsdl:modelReference="http://rs.tdwg.org/abcd/mappings/Unit-ContentContact">
  <xs:annotation>
    <xs:documentation xml:lang="en">Questions and feedback about data, or restrictions on use of the data should be directed to the contact given here. If present, overrides the equivalent ContentContact on the level of dataset.</xs:documentation>
  </xs:annotation>
  <xs:complexType>
    <xs:complexContent>
      <xs:extension base="Contact">
        <xs:attribute name="preferred" type="xs:boolean" use="optional"/>
      </xs:extension>
    </xs:complexContent>
  </xs:complexType>
</xs:element>
Element Unit / InformationWithheld
Namespace http://www.tdwg.org/schemas/abcd/2.1
Annotations
Brief descriptions of additional information that may exist, but that has not been made public. Information about obtaining the withheld information should be sought from the ContentCcontact. (=DwC.InformationWithheld). If present here, the information given should override the respective dataset-level statement.
Diagram
Diagram ABCD_2_1_xsd.tmp#String ABCD_2_1_xsd.tmp#StringL_language ABCD_2_1_xsd.tmp#StringL
Type StringL
Type hierarchy
Properties
content complex
minOccurs 0
Attributes
QName Type Use
language xs:language optional
Source
<xs:element name="InformationWithheld" type="StringL" minOccurs="0" sawsdl:modelReference="http://rs.tdwg.org/abcd/mappings/Unit-InformationWithheld">
  <xs:annotation>
    <xs:documentation xml:lang="en">Brief descriptions of additional information that may exist, but that has not been made public. Information about obtaining the withheld information should be sought from the ContentCcontact. (=DwC.InformationWithheld). If present here, the information given should override the respective dataset-level statement.</xs:documentation>
  </xs:annotation>
</xs:element>
Element Unit / SourceReference
Namespace http://www.tdwg.org/schemas/abcd/2.1
Annotations
Reference that is the source of the information about the unit given in the record.
Diagram
Diagram ABCD_2_1_xsd.tmp#Reference_ReferenceGUID ABCD_2_1_xsd.tmp#Reference_TitleCitation ABCD_2_1_xsd.tmp#Reference_CitationDetail ABCD_2_1_xsd.tmp#Reference_URI ABCD_2_1_xsd.tmp#Reference_DOI ABCD_2_1_xsd.tmp#Reference
Type Reference
Properties
content complex
minOccurs 0
Model
Children CitationDetail, DOI, ReferenceGUID, TitleCitation, URI
Instance
<SourceReference xmlns="http://www.tdwg.org/schemas/abcd/2.1">
  <ReferenceGUID>{0,1}</ReferenceGUID>
  <TitleCitation>{1,1}</TitleCitation>
  <CitationDetail>{0,1}</CitationDetail>
  <URI>{0,1}</URI>
  <DOI>{0,1}</DOI>
</SourceReference>
Source
<xs:element name="SourceReference" type="Reference" minOccurs="0" sawsdl:modelReference="http://rs.tdwg.org/abcd/mappings/Unit-SourceReference">
  <xs:annotation>
    <xs:documentation xml:lang="en">Reference that is the source of the information about the unit given in the record.</xs:documentation>
  </xs:annotation>
</xs:element>
Element Reference / ReferenceGUID
Namespace http://www.tdwg.org/schemas/abcd/2.1
Annotations
A globally unique identifier for the publication or the specific detail (page, figure, etc.) within the publication.
Diagram
Diagram
Type xs:string
Properties
content simple
minOccurs 0
Source
<xs:element name="ReferenceGUID" type="xs:string" minOccurs="0" sawsdl:modelReference="http://rs.tdwg.org/abcd/mappings/Reference-GUID">
  <xs:annotation>
    <xs:documentation xml:lang="en">A globally unique identifier for the publication or the specific detail (page, figure, etc.) within the publication.</xs:documentation>
  </xs:annotation>
</xs:element>
Element Reference / TitleCitation
Namespace http://www.tdwg.org/schemas/abcd/2.1
Annotations
Formal citation for a paper or electronic publication.
Diagram
Diagram ABCD_2_1_xsd.tmp#String
Type String
Properties
content simple
Facets
whiteSpace collapse
minLength 1
Source
<xs:element name="TitleCitation" type="String" sawsdl:modelReference="http://rs.tdwg.org/abcd/mappings/Reference-Text">
  <xs:annotation>
    <xs:documentation xml:lang="en">Formal citation for a paper or electronic publication.</xs:documentation>
  </xs:annotation>
</xs:element>
Element Reference / CitationDetail
Namespace http://www.tdwg.org/schemas/abcd/2.1
Annotations
Specific page, figure or illustration number(s) within the reference.
Diagram
Diagram ABCD_2_1_xsd.tmp#String
Type String
Properties
content simple
minOccurs 0
Facets
whiteSpace collapse
minLength 1
Source
<xs:element name="CitationDetail" type="String" minOccurs="0" sawsdl:modelReference="http://rs.tdwg.org/abcd/mappings/Reference-Details">
  <xs:annotation>
    <xs:documentation xml:lang="en">Specific page, figure or illustration number(s) within the reference.</xs:documentation>
  </xs:annotation>
</xs:element>
Element Reference / URI
Namespace http://www.tdwg.org/schemas/abcd/2.1
Annotations
Universal Resource Identifier - Path to electronic source of document.
Diagram
Diagram
Type xs:anyURI
Properties
content simple
minOccurs 0
Source
<xs:element name="URI" type="xs:anyURI" minOccurs="0" sawsdl:modelReference="http://rs.tdwg.org/abcd/mappings/Reference-WebsiteURL">
  <xs:annotation>
    <xs:documentation xml:lang="en">Universal Resource Identifier - Path to electronic source of document.</xs:documentation>
  </xs:annotation>
</xs:element>
Element Reference / DOI
Namespace http://www.tdwg.org/schemas/abcd/2.1
Annotations
Digital object identifier for the reference.
Diagram
Diagram ABCD_2_1_xsd.tmp#String
Type String
Properties
content simple
minOccurs 0
Facets
whiteSpace collapse
minLength 1
Source
<xs:element name="DOI" type="String" minOccurs="0" sawsdl:modelReference="http://rs.tdwg.org/abcd/mappings/Reference-ResourceURI">
  <xs:annotation>
    <xs:documentation xml:lang="en">Digital object identifier for the reference.</xs:documentation>
  </xs:annotation>
</xs:element>
Element Unit / UnitReferences
Namespace http://www.tdwg.org/schemas/abcd/2.1
Annotations
Container element for references citing the unit See SourceReference for the case that the record is based on a publication.
Diagram
Diagram ABCD_2_1_xsd.tmp#Unit_Unit_UnitReferences_UnitReference
Properties
content complex
minOccurs 0
Model
Children UnitReference
Instance
<UnitReferences xmlns="http://www.tdwg.org/schemas/abcd/2.1">
  <UnitReference>{0,unbounded}</UnitReference>
</UnitReferences>
Source
<xs:element name="UnitReferences" minOccurs="0">
  <xs:annotation>
    <xs:documentation xml:lang="en">Container element for references citing the unit See SourceReference for the case that the record is based on a publication.</xs:documentation>
  </xs:annotation>
  <xs:complexType>
    <xs:sequence>
      <xs:element name="UnitReference" type="Reference" minOccurs="0" maxOccurs="unbounded" sawsdl:modelReference="http://rs.tdwg.org/abcd/mappings/Unit-Reference">
        <xs:annotation>
          <xs:documentation xml:lang="en">Published reference citing this unit.</xs:documentation>
        </xs:annotation>
      </xs:element>
    </xs:sequence>
  </xs:complexType>
</xs:element>
Element Unit / UnitReferences / UnitReference
Namespace http://www.tdwg.org/schemas/abcd/2.1
Annotations
Published reference citing this unit.
Diagram
Diagram ABCD_2_1_xsd.tmp#Reference_ReferenceGUID ABCD_2_1_xsd.tmp#Reference_TitleCitation ABCD_2_1_xsd.tmp#Reference_CitationDetail ABCD_2_1_xsd.tmp#Reference_URI ABCD_2_1_xsd.tmp#Reference_DOI ABCD_2_1_xsd.tmp#Reference
Type Reference
Properties
content complex
minOccurs 0
maxOccurs unbounded
Model
Children CitationDetail, DOI, ReferenceGUID, TitleCitation, URI
Instance
<UnitReference xmlns="http://www.tdwg.org/schemas/abcd/2.1">
  <ReferenceGUID>{0,1}</ReferenceGUID>
  <TitleCitation>{1,1}</TitleCitation>
  <CitationDetail>{0,1}</CitationDetail>
  <URI>{0,1}</URI>
  <DOI>{0,1}</DOI>
</UnitReference>
Source
<xs:element name="UnitReference" type="Reference" minOccurs="0" maxOccurs="unbounded" sawsdl:modelReference="http://rs.tdwg.org/abcd/mappings/Unit-Reference">
  <xs:annotation>
    <xs:documentation xml:lang="en">Published reference citing this unit.</xs:documentation>
  </xs:annotation>
</xs:element>
Element Unit / Identifications
Namespace http://www.tdwg.org/schemas/abcd/2.1
Annotations
Container element for identification events, i.e. the circumstances and result of assigning a name to the unit.
Diagram
Diagram ABCD_2_1_xsd.tmp#Unit_Unit_Identifications_Identification ABCD_2_1_xsd.tmp#Unit_Unit_Identifications_IdentificationHistory
Properties
content complex
minOccurs 0
Model
Children Identification, IdentificationHistory
Instance
<Identifications xmlns="http://www.tdwg.org/schemas/abcd/2.1">
  <Identification>{0,unbounded}</Identification>
  <IdentificationHistory>{0,1}</IdentificationHistory>
</Identifications>
Source
<xs:element name="Identifications" minOccurs="0">
  <xs:annotation>
    <xs:documentation xml:lang="en">Container element for identification events, i.e. the circumstances and result of assigning a name to the unit.</xs:documentation>
  </xs:annotation>
  <xs:complexType>
    <xs:sequence>
      <xs:element name="Identification" type="Identification" minOccurs="0" maxOccurs="unbounded" sawsdl:modelReference="http://rs.tdwg.org/abcd/mappings/Unit-Identification">
        <xs:annotation>
          <xs:documentation xml:lang="en">In cases where more than one name applies to a single unit, several identifications should be formed and flagged as preferred. Relationships between differently identified sub-units of the unit can be specified by means of the IdentificationRole.</xs:documentation>
        </xs:annotation>
      </xs:element>
      <xs:element name="IdentificationHistory" type="String" minOccurs="0" sawsdl:modelReference="http://rs.tdwg.org/abcd/terms/identificationHistory">
        <xs:annotation>
          <xs:documentation xml:lang="en">This is a free text field for use when extracting data from data sources where the identification or verification history (or part of it) is a free text field. In normal circumstances the history can be constructed by sorting identification events by date and reference to the preferred identification flag</xs:documentation>
        </xs:annotation>
      </xs:element>
    </xs:sequence>
  </xs:complexType>
</xs:element>
Element Unit / Identifications / Identification
Namespace http://www.tdwg.org/schemas/abcd/2.1
Annotations
In cases where more than one name applies to a single unit, several identifications should be formed and flagged as preferred. Relationships between differently identified sub-units of the unit can be specified by means of the IdentificationRole.
Diagram
Diagram ABCD_2_1_xsd.tmp#Identification_Result ABCD_2_1_xsd.tmp#Identification_PreferredFlag ABCD_2_1_xsd.tmp#Identification_NonFlag ABCD_2_1_xsd.tmp#Identification_StoredUnderFlag ABCD_2_1_xsd.tmp#Identification_ResultRole ABCD_2_1_xsd.tmp#Identification_Identifiers ABCD_2_1_xsd.tmp#Identification_References ABCD_2_1_xsd.tmp#Identification_Date ABCD_2_1_xsd.tmp#Identification_Method ABCD_2_1_xsd.tmp#Identification_Notes ABCD_2_1_xsd.tmp#Identification_VerificationLevel ABCD_2_1_xsd.tmp#Identification
Type Identification
Properties
content complex
minOccurs 0
maxOccurs unbounded
Model
Children Date, Identifiers, Method, NonFlag, Notes, PreferredFlag, References, Result, ResultRole, StoredUnderFlag, VerificationLevel
Instance
<Identification xmlns="http://www.tdwg.org/schemas/abcd/2.1">
  <Result>{1,1}</Result>
  <PreferredFlag>{0,1}</PreferredFlag>
  <NonFlag>{0,1}</NonFlag>
  <StoredUnderFlag>{0,1}</StoredUnderFlag>
  <ResultRole language="">{0,1}</ResultRole>
  <Identifiers>{0,1}</Identifiers>
  <References>{0,1}</References>
  <Date>{0,1}</Date>
  <Method language="">{0,1}</Method>
  <Notes language="">{0,1}</Notes>
  <VerificationLevel>{0,1}</VerificationLevel>
</Identification>
Source
<xs:element name="Identification" type="Identification" minOccurs="0" maxOccurs="unbounded" sawsdl:modelReference="http://rs.tdwg.org/abcd/mappings/Unit-Identification">
  <xs:annotation>
    <xs:documentation xml:lang="en">In cases where more than one name applies to a single unit, several identifications should be formed and flagged as preferred. Relationships between differently identified sub-units of the unit can be specified by means of the IdentificationRole.</xs:documentation>
  </xs:annotation>
</xs:element>
Element Identification / Result
Namespace http://www.tdwg.org/schemas/abcd/2.1
Annotations
The result of the identification, currently either a material (substrate) or a taxon name, but in the future to be extended to include other types of identifications used in natural history collections and surveys.
Diagram
Diagram ABCD_2_1_xsd.tmp#Identification_Identification_Result_TaxonIdentified ABCD_2_1_xsd.tmp#Identification_Identification_Result_MaterialIdentified ABCD_2_1_xsd.tmp#Identification_Identification_Result_Extension
Properties
content complex
Model
Children Extension, MaterialIdentified, TaxonIdentified
Instance
<Result xmlns="http://www.tdwg.org/schemas/abcd/2.1">
  <TaxonIdentified>{0,1}</TaxonIdentified>
  <MaterialIdentified language="">{0,1}</MaterialIdentified>
  <Extension>{0,1}</Extension>
</Result>
Source
<xs:element name="Result">
  <xs:annotation>
    <xs:documentation xml:lang="en">The result of the identification, currently either a material (substrate) or a taxon name, but in the future to be extended to include other types of identifications used in natural history collections and surveys.</xs:documentation>
  </xs:annotation>
  <xs:complexType>
    <xs:sequence>
      <xs:choice>
        <xs:element name="TaxonIdentified" type="TaxonIdentified" minOccurs="0" sawsdl:modelReference="74">
          <xs:annotation>
            <xs:documentation xml:lang="en">The Taxon (concept) or Taxonomic name assigned to the unit (or excluded, "non") in the Identification.</xs:documentation>
          </xs:annotation>
        </xs:element>
        <xs:element name="MaterialIdentified" type="StringL" minOccurs="0" sawsdl:modelReference="75">
          <xs:annotation>
            <xs:documentation xml:lang="en">A material identified as the result of the identification event (e.g. a non-organismic substrate of a microorganism)</xs:documentation>
          </xs:annotation>
        </xs:element>
      </xs:choice>
      <xs:element name="Extension" type="xs:anyType" minOccurs="0">
        <xs:annotation>
          <xs:documentation xml:lang="en">A container element to allow extensions to add additional data to the identification of the unit.</xs:documentation>
        </xs:annotation>
      </xs:element>
    </xs:sequence>
  </xs:complexType>
</xs:element>
Element Identification / Result / TaxonIdentified
Namespace http://www.tdwg.org/schemas/abcd/2.1
Annotations
The Taxon (concept) or Taxonomic name assigned to the unit (or excluded, "non") in the Identification.
Diagram
Diagram ABCD_2_1_xsd.tmp#TaxonIdentified_HigherTaxa ABCD_2_1_xsd.tmp#TaxonIdentified_ScientificName ABCD_2_1_xsd.tmp#TaxonIdentified_InformalNameString ABCD_2_1_xsd.tmp#TaxonIdentified_NameComments ABCD_2_1_xsd.tmp#TaxonIdentified_Code ABCD_2_1_xsd.tmp#TaxonIdentified
Type TaxonIdentified
Properties
content complex
minOccurs 0
Model
Children Code, HigherTaxa, InformalNameString, NameComments, ScientificName
Instance
<TaxonIdentified xmlns="http://www.tdwg.org/schemas/abcd/2.1">
  <HigherTaxa>{0,1}</HigherTaxa>
  <ScientificName>{0,1}</ScientificName>
  <InformalNameString language="">{0,1}</InformalNameString>
  <NameComments language="">{0,1}</NameComments>
  <Code>{0,1}</Code>
</TaxonIdentified>
Source
<xs:element name="TaxonIdentified" type="TaxonIdentified" minOccurs="0" sawsdl:modelReference="74">
  <xs:annotation>
    <xs:documentation xml:lang="en">The Taxon (concept) or Taxonomic name assigned to the unit (or excluded, "non") in the Identification.</xs:documentation>
  </xs:annotation>
</xs:element>
Element TaxonIdentified / HigherTaxa
Namespace http://www.tdwg.org/schemas/abcd/2.1
Annotations
Wrapper element for multiple designations of higher taxa. These are higher-level classifications of the name identified, NOT a higher taxon as the sole identification.
Diagram
Diagram ABCD_2_1_xsd.tmp#TaxonIdentified_TaxonIdentified_HigherTaxa_HigherTaxon
Properties
content complex
minOccurs 0
Model
Children HigherTaxon
Instance
<HigherTaxa xmlns="http://www.tdwg.org/schemas/abcd/2.1">
  <HigherTaxon>{1,unbounded}</HigherTaxon>
</HigherTaxa>
Source
<xs:element name="HigherTaxa" minOccurs="0">
  <xs:annotation>
    <xs:documentation xml:lang="en">Wrapper element for multiple designations of higher taxa. These are higher-level classifications of the name identified, NOT a higher taxon as the sole identification.</xs:documentation>
  </xs:annotation>
  <xs:complexType>
    <xs:sequence>
      <xs:element name="HigherTaxon" type="HigherTaxon" maxOccurs="unbounded" sawsdl:modelReference="http://rs.tdwg.org/abcd/terms/HigherTaxon">
        <xs:annotation>
          <xs:documentation xml:lang="en">The scientific name of a taxon with a rank higher than Genus which is commonly used to classify the group the unit belongs to.</xs:documentation>
        </xs:annotation>
      </xs:element>
    </xs:sequence>
  </xs:complexType>
</xs:element>
Element TaxonIdentified / HigherTaxa / HigherTaxon
Namespace http://www.tdwg.org/schemas/abcd/2.1
Annotations
The scientific name of a taxon with a rank higher than Genus which is commonly used to classify the group the unit belongs to.
Diagram
Diagram ABCD_2_1_xsd.tmp#HigherTaxon_HigherTaxonName ABCD_2_1_xsd.tmp#HigherTaxon_HigherTaxonRank ABCD_2_1_xsd.tmp#HigherTaxon
Type HigherTaxon
Properties
content complex
maxOccurs unbounded
Model
Children HigherTaxonName, HigherTaxonRank
Instance
<HigherTaxon xmlns="http://www.tdwg.org/schemas/abcd/2.1">
  <HigherTaxonName>{1,1}</HigherTaxonName>
  <HigherTaxonRank>{0,1}</HigherTaxonRank>
</HigherTaxon>
Source
<xs:element name="HigherTaxon" type="HigherTaxon" maxOccurs="unbounded" sawsdl:modelReference="http://rs.tdwg.org/abcd/terms/HigherTaxon">
  <xs:annotation>
    <xs:documentation xml:lang="en">The scientific name of a taxon with a rank higher than Genus which is commonly used to classify the group the unit belongs to.</xs:documentation>
  </xs:annotation>
</xs:element>
Element HigherTaxon / HigherTaxonName
Namespace http://www.tdwg.org/schemas/abcd/2.1
Annotations
A higher taxon name.
Diagram
Diagram ABCD_2_1_xsd.tmp#Monomial
Type Monomial
Properties
content simple
Source
<xs:element name="HigherTaxonName" type="Monomial" sawsdl:modelReference="http://rs.tdwg.org/abcd/mappings/HigherTaxonName">
  <xs:annotation>
    <xs:documentation xml:lang="en">A higher taxon name.</xs:documentation>
  </xs:annotation>
</xs:element>
Element HigherTaxon / HigherTaxonRank
Namespace http://www.tdwg.org/schemas/abcd/2.1
Annotations
Rank of associated higher taxon.
Diagram
Diagram ABCD_2_1_xsd.tmp#HigherTaxonRankEnum
Type HigherTaxonRankEnum
Properties
content simple
minOccurs 0
Facets
enumeration regnum
enumeration subregnum
enumeration superphylum
enumeration phylum
enumeration subphylum
enumeration superclassis
enumeration classis
enumeration subclassis
enumeration supercohors
enumeration cohors
enumeration subcohors
enumeration superordo
enumeration ordo
enumeration subordo
enumeration superfamilia
enumeration familia
enumeration subfamilia
enumeration tribus
enumeration genusgroup
enumeration unranked
Source
<xs:element name="HigherTaxonRank" type="HigherTaxonRankEnum" minOccurs="0" sawsdl:modelReference="http://rs.tdwg.org/abcd/terms/HigherTaxonRank">
  <xs:annotation>
    <xs:documentation xml:lang="en">Rank of associated higher taxon.</xs:documentation>
  </xs:annotation>
</xs:element>
Element TaxonIdentified / ScientificName
Namespace http://www.tdwg.org/schemas/abcd/2.1
Annotations
Name of the taxon identified, formed according to the different Codes of Nomenclature which apply to scientific names - with additional elements for suffixes or other expressions commonly used in taxonomic identifications.
Diagram
Diagram ABCD_2_1_xsd.tmp#ScientificName_FullScientificNameString ABCD_2_1_xsd.tmp#ScientificName_NameAtomised ABCD_2_1_xsd.tmp#ScientificName ABCD_2_1_xsd.tmp#ScientificNameIdentified_IdentificationQualifier ABCD_2_1_xsd.tmp#ScientificNameIdentified_NameAddendum ABCD_2_1_xsd.tmp#ScientificNameIdentified
Type ScientificNameIdentified
Type hierarchy
Properties
content complex
minOccurs 0
Model
Children FullScientificNameString, IdentificationQualifier, NameAddendum, NameAtomised
Instance
<ScientificName xmlns="http://www.tdwg.org/schemas/abcd/2.1">
  <FullScientificNameString>{1,1}</FullScientificNameString>
  <NameAtomised>{0,1}</NameAtomised>
  <IdentificationQualifier insertionpoint="">{0,1}</IdentificationQualifier>
  <NameAddendum>{0,1}</NameAddendum>
</ScientificName>
Source
<xs:element name="ScientificName" type="ScientificNameIdentified" minOccurs="0">
  <xs:annotation>
    <xs:documentation xml:lang="en">Name of the taxon identified, formed according to the different Codes of Nomenclature which apply to scientific names - with additional elements for suffixes or other expressions commonly used in taxonomic identifications.</xs:documentation>
  </xs:annotation>
</xs:element>
Element ScientificName / FullScientificNameString
Namespace http://www.tdwg.org/schemas/abcd/2.1
Annotations
Concatenated scientific name, preferably formed in accordance with a Code of Nomenclature, i. e. a monomial, binomial, or trinomial plus author(s) or author team(s) and - where relevant - year, or the name of a cultivar or cultivar group, or a hybrid formula, as fully as possible.
Diagram
Diagram ABCD_2_1_xsd.tmp#String
Type String
Properties
content simple
Facets
whiteSpace collapse
minLength 1
Source
<xs:element name="FullScientificNameString" type="String" sawsdl:modelReference="http://rs.tdwg.org/abcd/terms/fullScientificName">
  <xs:annotation>
    <xs:documentation xml:lang="en">Concatenated scientific name, preferably formed in accordance with a Code of Nomenclature, i. e. a monomial, binomial, or trinomial plus author(s) or author team(s) and - where relevant - year, or the name of a cultivar or cultivar group, or a hybrid formula, as fully as possible.</xs:documentation>
  </xs:annotation>
</xs:element>
Element ScientificName / NameAtomised
Namespace http://www.tdwg.org/schemas/abcd/2.1
Annotations
Atomised data items of the taxon identified, with subtypes according to the different Codes of Nomenclature which apply to scientific names.
Diagram
Diagram ABCD_2_1_xsd.tmp#ScientificName_ScientificName_NameAtomised_Bacterial ABCD_2_1_xsd.tmp#ScientificName_ScientificName_NameAtomised_Botanical ABCD_2_1_xsd.tmp#ScientificName_ScientificName_NameAtomised_Zoological ABCD_2_1_xsd.tmp#ScientificName_ScientificName_NameAtomised_Viral
Properties
content complex
minOccurs 0
Model
Children Bacterial, Botanical, Viral, Zoological
Instance
<NameAtomised xmlns="http://www.tdwg.org/schemas/abcd/2.1">
  <Bacterial>{0,1}</Bacterial>
  <Botanical>{0,1}</Botanical>
  <Zoological>{0,1}</Zoological>
  <Viral>{0,1}</Viral>
</NameAtomised>
Source
<xs:element name="NameAtomised" minOccurs="0">
  <xs:annotation>
    <xs:documentation xml:lang="en">Atomised data items of the taxon identified, with subtypes according to the different Codes of Nomenclature which apply to scientific names.</xs:documentation>
  </xs:annotation>
  <xs:complexType>
    <xs:choice>
      <xs:element name="Bacterial" type="NameBacterial" minOccurs="0" sawsdl:modelReference="http://rs.tdwg.org/abcd/terms/BacterialScientificName">
        <xs:annotation>
          <xs:documentation xml:lang="en">Atomised name with elements according to the International Code of Nomenclature of Prokaryotes</xs:documentation>
        </xs:annotation>
      </xs:element>
      <xs:element name="Botanical" type="NameBotanical" minOccurs="0" sawsdl:modelReference="http://rs.tdwg.org/abcd/terms/BotanicalScientificName">
        <xs:annotation>
          <xs:documentation xml:lang="en">Atomised name with elements according to the International Code of Botanical Nomenclature</xs:documentation>
        </xs:annotation>
      </xs:element>
      <xs:element name="Zoological" type="NameZoological" minOccurs="0" sawsdl:modelReference="http://rs.tdwg.org/abcd/terms/ZoologicalScientificName">
        <xs:annotation>
          <xs:documentation xml:lang="en">Atomised name with elements according to the International Code of Zoological Nomenclature</xs:documentation>
        </xs:annotation>
      </xs:element>
      <xs:element name="Viral" type="NameViral" minOccurs="0" sawsdl:modelReference="http://rs.tdwg.org/abcd/terms/ViralScientificName">
        <xs:annotation>
          <xs:documentation xml:lang="en">Atomised name with elements according to the International Committee on Taxonomy of Viruses</xs:documentation>
        </xs:annotation>
      </xs:element>
    </xs:choice>
  </xs:complexType>
</xs:element>
Element ScientificName / NameAtomised / Bacterial
Namespace http://www.tdwg.org/schemas/abcd/2.1
Annotations
Atomised name with elements according to the International Code of Nomenclature of Prokaryotes
Diagram
Diagram ABCD_2_1_xsd.tmp#NameBacterial_GenusOrMonomial ABCD_2_1_xsd.tmp#NameBacterial_Subgenus ABCD_2_1_xsd.tmp#NameBacterial_SubgenusAuthorAndYear ABCD_2_1_xsd.tmp#NameBacterial_SpeciesEpithet ABCD_2_1_xsd.tmp#NameBacterial_SubspeciesEpithet ABCD_2_1_xsd.tmp#NameBacterial_ParentheticalAuthorTeamAndYear ABCD_2_1_xsd.tmp#NameBacterial_AuthorTeamAndYear ABCD_2_1_xsd.tmp#NameBacterial_NameApprobation ABCD_2_1_xsd.tmp#NameBacterial
Type NameBacterial
Properties
content complex
minOccurs 0
Model
Children AuthorTeamAndYear, GenusOrMonomial, NameApprobation, ParentheticalAuthorTeamAndYear, SpeciesEpithet, Subgenus, SubgenusAuthorAndYear, SubspeciesEpithet
Instance
<Bacterial xmlns="http://www.tdwg.org/schemas/abcd/2.1">
  <GenusOrMonomial>{0,1}</GenusOrMonomial>
  <Subgenus>{0,1}</Subgenus>
  <SubgenusAuthorAndYear>{0,1}</SubgenusAuthorAndYear>
  <SpeciesEpithet>{0,1}</SpeciesEpithet>
  <SubspeciesEpithet>{0,1}</SubspeciesEpithet>
  <ParentheticalAuthorTeamAndYear>{0,1}</ParentheticalAuthorTeamAndYear>
  <AuthorTeamAndYear>{0,1}</AuthorTeamAndYear>
  <NameApprobation>{0,1}</NameApprobation>
</Bacterial>
Source
<xs:element name="Bacterial" type="NameBacterial" minOccurs="0" sawsdl:modelReference="http://rs.tdwg.org/abcd/terms/BacterialScientificName">
  <xs:annotation>
    <xs:documentation xml:lang="en">Atomised name with elements according to the International Code of Nomenclature of Prokaryotes</xs:documentation>
  </xs:annotation>
</xs:element>
Element NameBacterial / GenusOrMonomial
Namespace http://www.tdwg.org/schemas/abcd/2.1
Annotations
Genus name.
Diagram
Diagram ABCD_2_1_xsd.tmp#Monomial
Type Monomial
Properties
content simple
minOccurs 0
Source
<xs:element name="GenusOrMonomial" type="Monomial" minOccurs="0" sawsdl:modelReference="http://rs.tdwg.org/abcd/terms/genusOrMonomial">
  <xs:annotation>
    <xs:documentation xml:lang="en">Genus name.</xs:documentation>
  </xs:annotation>
</xs:element>
Element NameBacterial / Subgenus
Namespace http://www.tdwg.org/schemas/abcd/2.1
Annotations
Subgenus name.
Diagram
Diagram ABCD_2_1_xsd.tmp#Monomial
Type Monomial
Properties
content simple
minOccurs 0
Source
<xs:element name="Subgenus" type="Monomial" minOccurs="0" sawsdl:modelReference="http://rs.tdwg.org/abcd/terms/subgenus">
  <xs:annotation>
    <xs:documentation xml:lang="en">Subgenus name.</xs:documentation>
  </xs:annotation>
</xs:element>
Element NameBacterial / SubgenusAuthorAndYear
Namespace http://www.tdwg.org/schemas/abcd/2.1
Annotations
Author team and year of the subgenus name.
Diagram
Diagram ABCD_2_1_xsd.tmp#String
Type String
Properties
content simple
minOccurs 0
Facets
whiteSpace collapse
minLength 1
Source
<xs:element name="SubgenusAuthorAndYear" type="String" minOccurs="0" sawsdl:modelReference="http://rs.tdwg.org/abcd/terms/subgenusAuthorAndYear">
  <xs:annotation>
    <xs:documentation xml:lang="en">Author team and year of the subgenus name.</xs:documentation>
  </xs:annotation>
</xs:element>
Element NameBacterial / SpeciesEpithet
Namespace http://www.tdwg.org/schemas/abcd/2.1
Annotations
Species epithet
Diagram
Diagram ABCD_2_1_xsd.tmp#Epithet
Type Epithet
Properties
content simple
minOccurs 0
Source
<xs:element name="SpeciesEpithet" type="Epithet" minOccurs="0" sawsdl:modelReference="http://rs.tdwg.org/abcd/terms/speciesEpithet">
  <xs:annotation>
    <xs:documentation xml:lang="en">Species epithet</xs:documentation>
  </xs:annotation>
</xs:element>
Element NameBacterial / SubspeciesEpithet
Namespace http://www.tdwg.org/schemas/abcd/2.1
Annotations
Maps to Darwin Core 2: Subspecies
Diagram
Diagram ABCD_2_1_xsd.tmp#Epithet
Type Epithet
Properties
content simple
minOccurs 0
Source
<xs:element name="SubspeciesEpithet" type="Epithet" minOccurs="0" sawsdl:modelReference="http://rs.tdwg.org/abcd/terms/subspeciesEpithet">
  <xs:annotation>
    <xs:documentation xml:lang="en">Maps to Darwin Core 2: Subspecies</xs:documentation>
  </xs:annotation>
</xs:element>
Element NameBacterial / ParentheticalAuthorTeamAndYear
Namespace http://www.tdwg.org/schemas/abcd/2.1
Annotations
Author team and Year of the basionym of a species or subspecies combination.
Diagram
Diagram ABCD_2_1_xsd.tmp#String
Type String
Properties
content simple
minOccurs 0
Facets
whiteSpace collapse
minLength 1
Source
<xs:element name="ParentheticalAuthorTeamAndYear" type="String" minOccurs="0" sawsdl:modelReference="http://rs.tdwg.org/abcd/terms/parentheticalAuthorTeamAndYear">
  <xs:annotation>
    <xs:documentation xml:lang="en">Author team and Year of the basionym of a species or subspecies combination.</xs:documentation>
  </xs:annotation>
</xs:element>
Element NameBacterial / AuthorTeamAndYear
Namespace http://www.tdwg.org/schemas/abcd/2.1
Annotations
The author(s) who published the full name as it stands and its year.
Diagram
Diagram ABCD_2_1_xsd.tmp#String
Type String
Properties
content simple
minOccurs 0
Facets
whiteSpace collapse
minLength 1
Source
<xs:element name="AuthorTeamAndYear" type="String" minOccurs="0" sawsdl:modelReference="http://rs.tdwg.org/abcd/terms/authorTeamAndYear">
  <xs:annotation>
    <xs:documentation xml:lang="en">The author(s) who published the full name as it stands and its year.</xs:documentation>
  </xs:annotation>
</xs:element>
Element NameBacterial / NameApprobation
Namespace http://www.tdwg.org/schemas/abcd/2.1
Annotations
Approbation of name according to approved list, validation list, or validly published, paper in IJSB after 1980.
Diagram
Diagram ABCD_2_1_xsd.tmp#String
Type String
Properties
content simple
minOccurs 0
Facets
whiteSpace collapse
minLength 1
Source
<xs:element name="NameApprobation" type="String" minOccurs="0" sawsdl:modelReference="http://rs.tdwg.org/abcd/terms/nameApprobation">
  <xs:annotation>
    <xs:documentation xml:lang="en">Approbation of name according to approved list, validation list, or validly published, paper in IJSB after 1980.</xs:documentation>
  </xs:annotation>
</xs:element>
Element ScientificName / NameAtomised / Botanical
Namespace http://www.tdwg.org/schemas/abcd/2.1
Annotations
Atomised name with elements according to the International Code of Botanical Nomenclature
Diagram
Diagram ABCD_2_1_xsd.tmp#NameBotanical_GenusOrMonomial ABCD_2_1_xsd.tmp#NameBotanical_FirstEpithet ABCD_2_1_xsd.tmp#NameBotanical_InfraspecificEpithet ABCD_2_1_xsd.tmp#NameBotanical_Rank ABCD_2_1_xsd.tmp#NameBotanical_HybridFlag ABCD_2_1_xsd.tmp#NameBotanical_AuthorTeamParenthesis ABCD_2_1_xsd.tmp#NameBotanical_AuthorTeam ABCD_2_1_xsd.tmp#NameBotanical_CultivarGroupName ABCD_2_1_xsd.tmp#NameBotanical_CultivarName ABCD_2_1_xsd.tmp#NameBotanical_TradeDesignationNames ABCD_2_1_xsd.tmp#NameBotanical
Type NameBotanical
Properties
content complex
minOccurs 0
Model
Children AuthorTeam, AuthorTeamParenthesis, CultivarGroupName, CultivarName, FirstEpithet, GenusOrMonomial, HybridFlag, InfraspecificEpithet, Rank, TradeDesignationNames
Instance
<Botanical xmlns="http://www.tdwg.org/schemas/abcd/2.1">
  <GenusOrMonomial>{0,1}</GenusOrMonomial>
  <FirstEpithet>{0,1}</FirstEpithet>
  <InfraspecificEpithet>{0,1}</InfraspecificEpithet>
  <Rank>{0,1}</Rank>
  <HybridFlag insertionpoint="">{0,1}</HybridFlag>
  <AuthorTeamParenthesis>{0,1}</AuthorTeamParenthesis>
  <AuthorTeam>{0,1}</AuthorTeam>
  <CultivarGroupName>{0,1}</CultivarGroupName>
  <CultivarName>{0,1}</CultivarName>
  <TradeDesignationNames>{0,1}</TradeDesignationNames>
</Botanical>
Source
<xs:element name="Botanical" type="NameBotanical" minOccurs="0" sawsdl:modelReference="http://rs.tdwg.org/abcd/terms/BotanicalScientificName">
  <xs:annotation>
    <xs:documentation xml:lang="en">Atomised name with elements according to the International Code of Botanical Nomenclature</xs:documentation>
  </xs:annotation>
</xs:element>
Element NameBotanical / GenusOrMonomial
Namespace http://www.tdwg.org/schemas/abcd/2.1
Annotations
Genus or higher taxon name.
Diagram
Diagram ABCD_2_1_xsd.tmp#Monomial
Type Monomial
Properties
content simple
minOccurs 0
Source
<xs:element name="GenusOrMonomial" type="Monomial" minOccurs="0" sawsdl:modelReference="http://rs.tdwg.org/abcd/terms/genusOrMonomial">
  <xs:annotation>
    <xs:documentation xml:lang="en">Genus or higher taxon name.</xs:documentation>
  </xs:annotation>
</xs:element>
Element NameBotanical / FirstEpithet
Namespace http://www.tdwg.org/schemas/abcd/2.1
Annotations
The first epithet in a botanical name combination (species epithet or the epithet of the subdivision of a genus).
Diagram
Diagram ABCD_2_1_xsd.tmp#Epithet
Type Epithet
Properties
content simple
minOccurs 0
Source
<xs:element name="FirstEpithet" type="Epithet" minOccurs="0" sawsdl:modelReference="http://rs.tdwg.org/abcd/terms/firstEpithet">
  <xs:annotation>
    <xs:documentation xml:lang="en">The first epithet in a botanical name combination (species epithet or the epithet of the subdivision of a genus).</xs:documentation>
  </xs:annotation>
</xs:element>
Element NameBotanical / InfraspecificEpithet
Namespace http://www.tdwg.org/schemas/abcd/2.1
Annotations
The final epithet of a botanical name of infraspecific rank.
Diagram
Diagram ABCD_2_1_xsd.tmp#Epithet
Type Epithet
Properties
content simple
minOccurs 0
Source
<xs:element name="InfraspecificEpithet" type="Epithet" minOccurs="0" sawsdl:modelReference="http://rs.tdwg.org/abcd/terms/infraspecificEpithet">
  <xs:annotation>
    <xs:documentation xml:lang="en">The final epithet of a botanical name of infraspecific rank.</xs:documentation>
  </xs:annotation>
</xs:element>
Element NameBotanical / Rank
Namespace http://www.tdwg.org/schemas/abcd/2.1
Annotations
The rank of the name where needed to form it.
Diagram
Diagram ABCD_2_1_xsd.tmp#RankAbbreviation
Type RankAbbreviation
Properties
content simple
minOccurs 0
Facets
enumeration subgen.
enumeration sect.
enumeration subsp.
enumeration var.
enumeration subvar.
enumeration forma
enumeration f.
enumeration subforma
enumeration subf.
enumeration f.spec.
Source
<xs:element name="Rank" type="RankAbbreviation" minOccurs="0" sawsdl:modelReference="http://rs.tdwg.org/abcd/terms/BotanicalTaxonRank">
  <xs:annotation>
    <xs:documentation xml:lang="en">The rank of the name where needed to form it.</xs:documentation>
  </xs:annotation>
</xs:element>
Element NameBotanical / HybridFlag
Namespace http://www.tdwg.org/schemas/abcd/2.1
Annotations
Flag indicating that this is a named hybrid ("x") or a graft chimaera ("+"). The attribute insertionpoint defines the name element in front of which the qualifier should be inserted (1 = before entire name, 2= before first epithet, 3 = before rank designation for second epithet.)
Diagram
Diagram ABCD_2_1_xsd.tmp#HybridFlag ABCD_2_1_xsd.tmp#NameBotanical_NameBotanical_HybridFlag_insertionpoint
Type extension of HybridFlag
Type hierarchy
Properties
content complex
minOccurs 0
Attributes
QName Type Use
insertionpoint xs:int optional
Source
<xs:element name="HybridFlag" minOccurs="0" sawsdl:modelReference="http://rs.tdwg.org/abcd/terms/hybridFlag">
  <xs:annotation>
    <xs:documentation xml:lang="en">Flag indicating that this is a named hybrid ("x") or a graft chimaera ("+"). The attribute insertionpoint defines the name element in front of which the qualifier should be inserted (1 = before entire name, 2= before first epithet, 3 = before rank designation for second epithet.)</xs:documentation>
  </xs:annotation>
  <xs:complexType>
    <xs:simpleContent>
      <xs:extension base="HybridFlag">
        <xs:attribute name="insertionpoint" type="xs:int" use="optional"/>
      </xs:extension>
    </xs:simpleContent>
  </xs:complexType>
</xs:element>
Element NameBotanical / AuthorTeamParenthesis
Namespace http://www.tdwg.org/schemas/abcd/2.1
Annotations
Author team of the basionym of a combination.
Diagram
Diagram ABCD_2_1_xsd.tmp#String
Type String
Properties
content simple
minOccurs 0
Facets
whiteSpace collapse
minLength 1
Source
<xs:element name="AuthorTeamParenthesis" type="String" minOccurs="0" sawsdl:modelReference="http://rs.tdwg.org/abcd/terms/authorTeamParenthesis">
  <xs:annotation>
    <xs:documentation xml:lang="en">Author team of the basionym of a combination.</xs:documentation>
  </xs:annotation>
</xs:element>
Element NameBotanical / AuthorTeam
Namespace http://www.tdwg.org/schemas/abcd/2.1
Annotations
The author(s) who published the full name as it stands.
Diagram
Diagram ABCD_2_1_xsd.tmp#String
Type String
Properties
content simple
minOccurs 0
Facets
whiteSpace collapse
minLength 1
Source
<xs:element name="AuthorTeam" type="String" minOccurs="0" sawsdl:modelReference="http://rs.tdwg.org/abcd/terms/authorTeam">
  <xs:annotation>
    <xs:documentation xml:lang="en">The author(s) who published the full name as it stands.</xs:documentation>
  </xs:annotation>
</xs:element>
Element NameBotanical / CultivarGroupName
Namespace http://www.tdwg.org/schemas/abcd/2.1
Annotations
Cultivar group name
Diagram
Diagram ABCD_2_1_xsd.tmp#String
Type String
Properties
content simple
minOccurs 0
Facets
whiteSpace collapse
minLength 1
Source
<xs:element name="CultivarGroupName" type="String" minOccurs="0" sawsdl:modelReference="http://rs.tdwg.org/abcd/terms/cultivarGroupName">
  <xs:annotation>
    <xs:documentation xml:lang="en">Cultivar group name</xs:documentation>
  </xs:annotation>
</xs:element>
Element NameBotanical / CultivarName
Namespace http://www.tdwg.org/schemas/abcd/2.1
Annotations
Cultivar name according to the ICNCP.
Diagram
Diagram ABCD_2_1_xsd.tmp#String
Type String
Properties
content simple
minOccurs 0
Facets
whiteSpace collapse
minLength 1
Source
<xs:element name="CultivarName" type="String" minOccurs="0" sawsdl:modelReference="http://rs.tdwg.org/abcd/terms/cultivarName">
  <xs:annotation>
    <xs:documentation xml:lang="en">Cultivar name according to the ICNCP.</xs:documentation>
  </xs:annotation>
</xs:element>
Element NameBotanical / TradeDesignationNames
Namespace http://www.tdwg.org/schemas/abcd/2.1
Annotations
Container for trade names
Diagram
Diagram ABCD_2_1_xsd.tmp#NameBotanical_NameBotanical_TradeDesignationNames_TradeDesignationName
Properties
content complex
minOccurs 0
Model
Children TradeDesignationName
Instance
<TradeDesignationNames xmlns="http://www.tdwg.org/schemas/abcd/2.1">
  <TradeDesignationName>{0,unbounded}</TradeDesignationName>
</TradeDesignationNames>
Source
<xs:element name="TradeDesignationNames" minOccurs="0">
  <xs:annotation>
    <xs:documentation xml:lang="en">Container for trade names</xs:documentation>
  </xs:annotation>
  <xs:complexType>
    <xs:sequence>
      <xs:element name="TradeDesignationName" type="String" minOccurs="0" maxOccurs="unbounded" sawsdl:modelReference="http://rs.tdwg.org/abcd/terms/tradeDesignationName">
        <xs:annotation>
          <xs:documentation xml:lang="en">Trade name used for a specific cultivar</xs:documentation>
        </xs:annotation>
      </xs:element>
    </xs:sequence>
  </xs:complexType>
</xs:element>
Element NameBotanical / TradeDesignationNames / TradeDesignationName
Namespace http://www.tdwg.org/schemas/abcd/2.1
Annotations
Trade name used for a specific cultivar
Diagram
Diagram ABCD_2_1_xsd.tmp#String
Type String
Properties
content simple
minOccurs 0
maxOccurs unbounded
Facets
whiteSpace collapse
minLength 1
Source
<xs:element name="TradeDesignationName" type="String" minOccurs="0" maxOccurs="unbounded" sawsdl:modelReference="http://rs.tdwg.org/abcd/terms/tradeDesignationName">
  <xs:annotation>
    <xs:documentation xml:lang="en">Trade name used for a specific cultivar</xs:documentation>
  </xs:annotation>
</xs:element>
Element ScientificName / NameAtomised / Zoological
Namespace http://www.tdwg.org/schemas/abcd/2.1
Annotations
Atomised name with elements according to the International Code of Zoological Nomenclature
Diagram
Diagram ABCD_2_1_xsd.tmp#NameZoological_GenusOrMonomial ABCD_2_1_xsd.tmp#NameZoological_Subgenus ABCD_2_1_xsd.tmp#NameZoological_SpeciesEpithet ABCD_2_1_xsd.tmp#NameZoological_SubspeciesEpithet ABCD_2_1_xsd.tmp#NameZoological_AuthorTeamOriginalAndYear ABCD_2_1_xsd.tmp#NameZoological_AuthorTeamParenthesisAndYear ABCD_2_1_xsd.tmp#NameZoological_CombinationAuthorTeamAndYear ABCD_2_1_xsd.tmp#NameZoological_Breed ABCD_2_1_xsd.tmp#NameZoological_NamedIndividual ABCD_2_1_xsd.tmp#NameZoological
Type NameZoological
Properties
content complex
minOccurs 0
Model
Children AuthorTeamOriginalAndYear, AuthorTeamParenthesisAndYear, Breed, CombinationAuthorTeamAndYear, GenusOrMonomial, NamedIndividual, SpeciesEpithet, Subgenus, SubspeciesEpithet
Instance
<Zoological xmlns="http://www.tdwg.org/schemas/abcd/2.1">
  <GenusOrMonomial>{0,1}</GenusOrMonomial>
  <Subgenus>{0,1}</Subgenus>
  <SpeciesEpithet>{0,1}</SpeciesEpithet>
  <SubspeciesEpithet>{0,1}</SubspeciesEpithet>
  <AuthorTeamOriginalAndYear>{0,1}</AuthorTeamOriginalAndYear>
  <AuthorTeamParenthesisAndYear>{0,1}</AuthorTeamParenthesisAndYear>
  <CombinationAuthorTeamAndYear>{0,1}</CombinationAuthorTeamAndYear>
  <Breed>{0,1}</Breed>
  <NamedIndividual>{0,1}</NamedIndividual>
</Zoological>
Source
<xs:element name="Zoological" type="NameZoological" minOccurs="0" sawsdl:modelReference="http://rs.tdwg.org/abcd/terms/ZoologicalScientificName">
  <xs:annotation>
    <xs:documentation xml:lang="en">Atomised name with elements according to the International Code of Zoological Nomenclature</xs:documentation>
  </xs:annotation>
</xs:element>
Element NameZoological / GenusOrMonomial
Namespace http://www.tdwg.org/schemas/abcd/2.1
Annotations
Genus or higher taxon name.
Diagram
Diagram ABCD_2_1_xsd.tmp#Monomial
Type Monomial
Properties
content simple
minOccurs 0
Source
<xs:element name="GenusOrMonomial" type="Monomial" minOccurs="0" sawsdl:modelReference="http://rs.tdwg.org/abcd/terms/genusOrMonomial">
  <xs:annotation>
    <xs:documentation xml:lang="en">Genus or higher taxon name.</xs:documentation>
  </xs:annotation>
</xs:element>
Element NameZoological / Subgenus
Namespace http://www.tdwg.org/schemas/abcd/2.1
Annotations
Subgenus name.
Diagram
Diagram ABCD_2_1_xsd.tmp#Monomial
Type Monomial
Properties
content simple
minOccurs 0
Source
<xs:element name="Subgenus" type="Monomial" minOccurs="0" sawsdl:modelReference="http://rs.tdwg.org/abcd/terms/subgenus">
  <xs:annotation>
    <xs:documentation xml:lang="en">Subgenus name.</xs:documentation>
  </xs:annotation>
</xs:element>
Element NameZoological / SpeciesEpithet
Namespace http://www.tdwg.org/schemas/abcd/2.1
Annotations
Species epithet
Diagram
Diagram ABCD_2_1_xsd.tmp#Epithet
Type Epithet
Properties
content simple
minOccurs 0
Source
<xs:element name="SpeciesEpithet" type="Epithet" minOccurs="0" sawsdl:modelReference="http://rs.tdwg.org/abcd/terms/speciesEpithet">
  <xs:annotation>
    <xs:documentation xml:lang="en">Species epithet</xs:documentation>
  </xs:annotation>
</xs:element>
Element NameZoological / SubspeciesEpithet
Namespace http://www.tdwg.org/schemas/abcd/2.1
Annotations
Maps to Darwin Core 2: Subspecies
Diagram
Diagram ABCD_2_1_xsd.tmp#Epithet
Type Epithet
Properties
content simple
minOccurs 0
Source
<xs:element name="SubspeciesEpithet" type="Epithet" minOccurs="0" sawsdl:modelReference="http://rs.tdwg.org/abcd/terms/subspeciesEpithet">
  <xs:annotation>
    <xs:documentation xml:lang="en">Maps to Darwin Core 2: Subspecies</xs:documentation>
  </xs:annotation>
</xs:element>
Element NameZoological / AuthorTeamOriginalAndYear
Namespace http://www.tdwg.org/schemas/abcd/2.1
Annotations
The first person(s) who validly published a species-group name and the year of publication.
Diagram
Diagram ABCD_2_1_xsd.tmp#String
Type String
Properties
content simple
minOccurs 0
Facets
whiteSpace collapse
minLength 1
Source
<xs:element name="AuthorTeamOriginalAndYear" type="String" minOccurs="0" sawsdl:modelReference="http://rs.tdwg.org/abcd/terms/authorTeamOriginalAndYear">
  <xs:annotation>
    <xs:documentation xml:lang="en">The first person(s) who validly published a species-group name and the year of publication.</xs:documentation>
  </xs:annotation>
</xs:element>
Element NameZoological / AuthorTeamParenthesisAndYear
Namespace http://www.tdwg.org/schemas/abcd/2.1
Annotations
The parenthetical citation of the original author when a species-group was transferred to another genus and the year of the original publication.
Diagram
Diagram ABCD_2_1_xsd.tmp#String
Type String
Properties
content simple
minOccurs 0
Facets
whiteSpace collapse
minLength 1
Source
<xs:element name="AuthorTeamParenthesisAndYear" type="String" minOccurs="0" sawsdl:modelReference="http://rs.tdwg.org/abcd/terms/authorTeamParenthesisAndYear">
  <xs:annotation>
    <xs:documentation xml:lang="en">The parenthetical citation of the original author when a species-group was transferred to another genus and the year of the original publication.</xs:documentation>
  </xs:annotation>
</xs:element>
Element NameZoological / CombinationAuthorTeamAndYear
Namespace http://www.tdwg.org/schemas/abcd/2.1
Annotations
The citation of the authors responsible for the new combination and the year of its publication.
Diagram
Diagram ABCD_2_1_xsd.tmp#String
Type String
Properties
content simple
minOccurs 0
Facets
whiteSpace collapse
minLength 1
Source
<xs:element name="CombinationAuthorTeamAndYear" type="String" minOccurs="0" sawsdl:modelReference="http://rs.tdwg.org/abcd/terms/combinationAuthorTeamAndYear">
  <xs:annotation>
    <xs:documentation xml:lang="en">The citation of the authors responsible for the new combination and the year of its publication.</xs:documentation>
  </xs:annotation>
</xs:element>
Element NameZoological / Breed
Namespace http://www.tdwg.org/schemas/abcd/2.1
Annotations
Name of the breed of an animal
Diagram
Diagram ABCD_2_1_xsd.tmp#String
Type String
Properties
content simple
minOccurs 0
Facets
whiteSpace collapse
minLength 1
Source
<xs:element name="Breed" type="String" minOccurs="0" sawsdl:modelReference="http://rs.tdwg.org/abcd/terms/breed">
  <xs:annotation>
    <xs:documentation xml:lang="en">Name of the breed of an animal</xs:documentation>
  </xs:annotation>
</xs:element>
Element NameZoological / NamedIndividual
Namespace http://www.tdwg.org/schemas/abcd/2.1
Annotations
An individually named animal.
Diagram
Diagram ABCD_2_1_xsd.tmp#String
Type String
Properties
content simple
minOccurs 0
Facets
whiteSpace collapse
minLength 1
Source
<xs:element name="NamedIndividual" type="String" minOccurs="0" sawsdl:modelReference="http://rs.tdwg.org/abcd/terms/namedIndividual">
  <xs:annotation>
    <xs:documentation xml:lang="en">An individually named animal.</xs:documentation>
  </xs:annotation>
</xs:element>
Element ScientificName / NameAtomised / Viral
Namespace http://www.tdwg.org/schemas/abcd/2.1
Annotations
Atomised name with elements according to the International Committee on Taxonomy of Viruses
Diagram
Diagram ABCD_2_1_xsd.tmp#NameViral_GenusOrMonomial ABCD_2_1_xsd.tmp#NameViral_ViralSpeciesDesignation ABCD_2_1_xsd.tmp#NameViral_Acronym ABCD_2_1_xsd.tmp#NameViral
Type NameViral
Properties
content complex
minOccurs 0
Model
Children Acronym, GenusOrMonomial, ViralSpeciesDesignation
Instance
<Viral xmlns="http://www.tdwg.org/schemas/abcd/2.1">
  <GenusOrMonomial>{0,1}</GenusOrMonomial>
  <ViralSpeciesDesignation>{0,1}</ViralSpeciesDesignation>
  <Acronym>{0,1}</Acronym>
</Viral>
Source
<xs:element name="Viral" type="NameViral" minOccurs="0" sawsdl:modelReference="http://rs.tdwg.org/abcd/terms/ViralScientificName">
  <xs:annotation>
    <xs:documentation xml:lang="en">Atomised name with elements according to the International Committee on Taxonomy of Viruses</xs:documentation>
  </xs:annotation>
</xs:element>
Element NameViral / GenusOrMonomial
Namespace http://www.tdwg.org/schemas/abcd/2.1
Annotations
Genus or higher taxon name formed according to the code and representing the result of the identification. E.g. Comovirus.
Diagram
Diagram ABCD_2_1_xsd.tmp#Monomial
Type Monomial
Properties
content simple
minOccurs 0
Source
<xs:element name="GenusOrMonomial" type="Monomial" minOccurs="0" sawsdl:modelReference="http://rs.tdwg.org/abcd/terms/genusOrMonomial">
  <xs:annotation>
    <xs:documentation xml:lang="en">Genus or higher taxon name formed according to the code and representing the result of the identification. E.g. Comovirus.</xs:documentation>
  </xs:annotation>
</xs:element>
Element NameViral / ViralSpeciesDesignation
Namespace http://www.tdwg.org/schemas/abcd/2.1
Annotations
The formal name of a viral species. Examples: vaccinia virus; human herpes virus 2 (herpes simplex virus 2); poliovirus 1; Saccharomyces cerevisiae virus L-A; enterobacteria phage PRD1 [Source: ICTV].
Diagram
Diagram ABCD_2_1_xsd.tmp#String
Type String
Properties
content simple
minOccurs 0
Facets
whiteSpace collapse
minLength 1
Source
<xs:element name="ViralSpeciesDesignation" type="String" minOccurs="0" sawsdl:modelReference="http://rs.tdwg.org/abcd/terms/viralSpeciesDesignation">
  <xs:annotation>
    <xs:documentation xml:lang="en">The formal name of a viral species. Examples: vaccinia virus; human herpes virus 2 (herpes simplex virus 2); poliovirus 1; Saccharomyces cerevisiae virus L-A; enterobacteria phage PRD1 [Source: ICTV].</xs:documentation>
  </xs:annotation>
</xs:element>
Element NameViral / Acronym
Namespace http://www.tdwg.org/schemas/abcd/2.1
Annotations
The accepted acronym for the Virus, e.g. PCV for Peanut Clump Virus.
Diagram
Diagram ABCD_2_1_xsd.tmp#String
Type String
Properties
content simple
minOccurs 0
Facets
whiteSpace collapse
minLength 1
Source
<xs:element name="Acronym" type="String" minOccurs="0" sawsdl:modelReference="http://rs.tdwg.org/abcd/terms/acronym">
  <xs:annotation>
    <xs:documentation xml:lang="en">The accepted acronym for the Virus, e.g. PCV for Peanut Clump Virus.</xs:documentation>
  </xs:annotation>
</xs:element>
Element ScientificNameIdentified / IdentificationQualifier
Namespace http://www.tdwg.org/schemas/abcd/2.1
Annotations
A term to qualify the identification of the unit when doubts have arisen as to its identity (e.g. "cf." or "aff."). If it applies to an atomised name, the attribute insertionpoint defines the name element in front of which the qualifier should be inserted (1 = before entire name, 2= before first epithet, 3 = before second epithet.)
Diagram
Diagram ABCD_2_1_xsd.tmp#ScientificNameIdentified_ScientificNameIdentified_IdentificationQualifier_insertionpoint
Type extension of xs:string
Properties
content complex
minOccurs 0
Attributes
QName Type Use
insertionpoint restriction of xs:int optional
Source
<xs:element name="IdentificationQualifier" minOccurs="0" sawsdl:modelReference="402">
  <xs:annotation>
    <xs:documentation xml:lang="en">A term to qualify the identification of the unit when doubts have arisen as to its identity (e.g. "cf." or "aff."). If it applies to an atomised name, the attribute insertionpoint defines the name element in front of which the qualifier should be inserted (1 = before entire name, 2= before first epithet, 3 = before second epithet.)</xs:documentation>
  </xs:annotation>
  <xs:complexType>
    <xs:simpleContent>
      <xs:extension base="xs:string">
        <xs:attribute name="insertionpoint" use="optional">
          <xs:simpleType>
            <xs:restriction base="xs:int">
              <xs:enumeration value="1"/>
              <xs:enumeration value="2"/>
              <xs:enumeration value="3"/>
            </xs:restriction>
          </xs:simpleType>
        </xs:attribute>
      </xs:extension>
    </xs:simpleContent>
  </xs:complexType>
</xs:element>
Element ScientificNameIdentified / NameAddendum
Namespace http://www.tdwg.org/schemas/abcd/2.1
Annotations
A free-text suffix added to the taxon identified (e.g. "sensu lato"), or an additional name element in common use but without formal nomenclatural standing (e.g. Isolate names for viruses).
Diagram
Diagram ABCD_2_1_xsd.tmp#String
Type String
Properties
content simple
minOccurs 0
Facets
whiteSpace collapse
minLength 1
Source
<xs:element name="NameAddendum" type="String" minOccurs="0" sawsdl:modelReference="403">
  <xs:annotation>
    <xs:documentation xml:lang="en">A free-text suffix added to the taxon identified (e.g. "sensu lato"), or an additional name element in common use but without formal nomenclatural standing (e.g. Isolate names for viruses).</xs:documentation>
  </xs:annotation>
</xs:element>
Element TaxonIdentified / InformalNameString
Namespace http://www.tdwg.org/schemas/abcd/2.1
Annotations
The outcome of an identification event that does not adhere to the rule of a Code of Nomenclature.
Diagram
Diagram ABCD_2_1_xsd.tmp#String ABCD_2_1_xsd.tmp#StringL_language ABCD_2_1_xsd.tmp#StringL
Type StringL
Type hierarchy
Properties
content complex
minOccurs 0
Attributes
QName Type Use
language xs:language optional
Source
<xs:element name="InformalNameString" type="StringL" minOccurs="0">
  <xs:annotation>
    <xs:documentation xml:lang="en">The outcome of an identification event that does not adhere to the rule of a Code of Nomenclature.</xs:documentation>
  </xs:annotation>
</xs:element>
Element TaxonIdentified / NameComments
Namespace http://www.tdwg.org/schemas/abcd/2.1
Annotations
Any free text comments related to the name
Diagram
Diagram ABCD_2_1_xsd.tmp#String ABCD_2_1_xsd.tmp#StringL_language ABCD_2_1_xsd.tmp#StringL
Type StringL
Type hierarchy
Properties
content complex
minOccurs 0
Attributes
QName Type Use
language xs:language optional
Source
<xs:element name="NameComments" type="StringL" minOccurs="0" sawsdl:modelReference="http://rs.tdwg.org/abcd/mappings/TaxonIdentified-NameComments">
  <xs:annotation>
    <xs:documentation xml:lang="en">Any free text comments related to the name</xs:documentation>
  </xs:annotation>
</xs:element>
Element TaxonIdentified / Code
Namespace http://www.tdwg.org/schemas/abcd/2.1
Annotations
The Code of Nomenclature that applies to the scientific name.
Diagram
Diagram ABCD_2_1_xsd.tmp#CodeOfNomenclatureEnum
Type CodeOfNomenclatureEnum
Properties
content simple
minOccurs 0
Facets
enumeration Bacteriological
enumeration Botanical
enumeration Viral
enumeration Zoological
enumeration Cultivated
Source
<xs:element name="Code" type="CodeOfNomenclatureEnum" minOccurs="0" sawsdl:modelReference="http://rs.tdwg.org/abcd/terms/NomenclatureCode">
  <xs:annotation>
    <xs:documentation xml:lang="en">The Code of Nomenclature that applies to the scientific name.</xs:documentation>
  </xs:annotation>
</xs:element>
Element Identification / Result / MaterialIdentified
Namespace http://www.tdwg.org/schemas/abcd/2.1
Annotations
A material identified as the result of the identification event (e.g. a non-organismic substrate of a microorganism)
Diagram
Diagram ABCD_2_1_xsd.tmp#String ABCD_2_1_xsd.tmp#StringL_language ABCD_2_1_xsd.tmp#StringL
Type StringL
Type hierarchy
Properties
content complex
minOccurs 0
Attributes
QName Type Use
language xs:language optional
Source
<xs:element name="MaterialIdentified" type="StringL" minOccurs="0" sawsdl:modelReference="75">
  <xs:annotation>
    <xs:documentation xml:lang="en">A material identified as the result of the identification event (e.g. a non-organismic substrate of a microorganism)</xs:documentation>
  </xs:annotation>
</xs:element>
Element Identification / Result / Extension
Namespace http://www.tdwg.org/schemas/abcd/2.1
Annotations
A container element to allow extensions to add additional data to the identification of the unit.
Diagram
Diagram
Properties
minOccurs 0
Source
<xs:element name="Extension" type="xs:anyType" minOccurs="0">
  <xs:annotation>
    <xs:documentation xml:lang="en">A container element to allow extensions to add additional data to the identification of the unit.</xs:documentation>
  </xs:annotation>
</xs:element>
Element Identification / PreferredFlag
Namespace http://www.tdwg.org/schemas/abcd/2.1
Annotations
True to designate current identification.
Diagram
Diagram
Type xs:boolean
Properties
content simple
minOccurs 0
Source
<xs:element name="PreferredFlag" type="xs:boolean" minOccurs="0" sawsdl:modelReference="http://rs.tdwg.org/abcd/terms/preferred">
  <xs:annotation>
    <xs:documentation xml:lang="en">True to designate current identification.</xs:documentation>
  </xs:annotation>
</xs:element>
Element Identification / NonFlag
Namespace http://www.tdwg.org/schemas/abcd/2.1
Annotations
True to designate negative identifications.
Diagram
Diagram
Type xs:boolean
Properties
content simple
minOccurs 0
Source
<xs:element name="NonFlag" type="xs:boolean" minOccurs="0" sawsdl:modelReference="http://rs.tdwg.org/abcd/terms/negativeIdentificationFlag">
  <xs:annotation>
    <xs:documentation xml:lang="en">True to designate negative identifications.</xs:documentation>
  </xs:annotation>
</xs:element>
Element Identification / StoredUnderFlag
Namespace http://www.tdwg.org/schemas/abcd/2.1
Annotations
True to designate the identification under which the entire unit is stored (in a physical collection) or otherwise preferably referenced.
Diagram
Diagram
Type xs:boolean
Properties
content simple
minOccurs 0
Source
<xs:element name="StoredUnderFlag" type="xs:boolean" minOccurs="0" sawsdl:modelReference="http://rs.tdwg.org/abcd/terms/storedUnderFlag">
  <xs:annotation>
    <xs:documentation xml:lang="en">True to designate the identification under which the entire unit is stored (in a physical collection) or otherwise preferably referenced.</xs:documentation>
  </xs:annotation>
</xs:element>
Element Identification / ResultRole
Namespace http://www.tdwg.org/schemas/abcd/2.1
Annotations
Used to designate the role of the identification result (e.g. substrate, isolate, host, parasite, etc.)
Diagram
Diagram ABCD_2_1_xsd.tmp#String ABCD_2_1_xsd.tmp#StringL_language ABCD_2_1_xsd.tmp#StringL
Type StringL
Type hierarchy
Properties
content complex
minOccurs 0
Attributes
QName Type Use
language xs:language optional
Source
<xs:element name="ResultRole" type="StringL" minOccurs="0" sawsdl:modelReference="http://rs.tdwg.org/abcd/terms/resultRole">
  <xs:annotation>
    <xs:documentation xml:lang="en">Used to designate the role of the identification result (e.g. substrate, isolate, host, parasite, etc.)</xs:documentation>
  </xs:annotation>
</xs:element>
Element Identification / Identifiers
Namespace http://www.tdwg.org/schemas/abcd/2.1
Annotations
A container element for several identifiers for this unit.
Diagram
Diagram ABCD_2_1_xsd.tmp#Identification_Identification_Identifiers_Identifier ABCD_2_1_xsd.tmp#Identification_Identification_Identifiers_IdentifiersText ABCD_2_1_xsd.tmp#Identification_Identification_Identifiers_IdentificationSource ABCD_2_1_xsd.tmp#Identification_Identification_Identifiers_IdentifierRole
Properties
content complex
minOccurs 0
Model
Children IdentificationSource, Identifier, IdentifierRole, IdentifiersText
Instance
<Identifiers xmlns="http://www.tdwg.org/schemas/abcd/2.1">
  <Identifier>{0,unbounded}</Identifier>
  <IdentifiersText>{0,1}</IdentifiersText>
  <IdentificationSource>{0,1}</IdentificationSource>
  <IdentifierRole>{0,1}</IdentifierRole>
</Identifiers>
Source
<xs:element name="Identifiers" minOccurs="0">
  <xs:annotation>
    <xs:documentation xml:lang="en">A container element for several identifiers for this unit.</xs:documentation>
  </xs:annotation>
  <xs:complexType>
    <xs:sequence>
      <xs:element name="Identifier" minOccurs="0" maxOccurs="unbounded" sawsdl:modelReference="http://rs.tdwg.org/abcd/mappings/Identifier">
        <xs:annotation>
          <xs:documentation xml:lang="en">Atomized record of individual, team member, or organization that made the identification.</xs:documentation>
        </xs:annotation>
        <xs:complexType>
          <xs:sequence>
            <xs:element name="PersonName" type="PersonName" minOccurs="0" sawsdl:modelReference="http://rs.tdwg.org/abcd/terms/Person">
              <xs:annotation>
                <xs:documentation xml:lang="en">Atomised data for the parts of the Identifier's name.</xs:documentation>
              </xs:annotation>
            </xs:element>
            <xs:element name="Organisation" type="Organisation" minOccurs="0" sawsdl:modelReference="http://rs.tdwg.org/abcd/terms/Organization">
              <xs:annotation>
                <xs:documentation xml:lang="en">The Organisation the Identifier is affiliated with, or the Organisation (institution) acting as the identifier.</xs:documentation>
              </xs:annotation>
            </xs:element>
          </xs:sequence>
        </xs:complexType>
      </xs:element>
      <xs:element name="IdentifiersText" type="String" minOccurs="0" sawsdl:modelReference="http://rs.tdwg.org/abcd/mappings/Contact-UnformattedValue">
        <xs:annotation>
          <xs:documentation xml:lang="en">Alternative text indicating the person, person team, or Organization that made the identification.</xs:documentation>
        </xs:annotation>
      </xs:element>
      <xs:element name="IdentificationSource" type="Reference" minOccurs="0" sawsdl:modelReference="http://rs.tdwg.org/abcd/mappings/IdentificationSource">
        <xs:annotation>
          <xs:documentation xml:lang="en">A reference which has provided the identification (and - if present - the identifier's name and/or organisation). The entire identification event was taken from the literature or comparable source given here. Note that this is not the literature (e.g. key) used to obtain the result (see IdentificationReferences).</xs:documentation>
        </xs:annotation>
      </xs:element>
      <xs:element name="IdentifierRole" type="String" minOccurs="0" sawsdl:modelReference="http://rs.tdwg.org/abcd/mappings/IdentifierRole">
        <xs:annotation>
          <xs:documentation xml:lang="en">Indication of the nature of the taxonomic verification; e.g. "conf." or "det."</xs:documentation>
        </xs:annotation>
      </xs:element>
    </xs:sequence>
  </xs:complexType>
</xs:element>
Element Identification / Identifiers / Identifier
Namespace http://www.tdwg.org/schemas/abcd/2.1
Annotations
Atomized record of individual, team member, or organization that made the identification.
Diagram
Diagram ABCD_2_1_xsd.tmp#Identification_Identification_Identifiers_Identification_Identification_Identifiers_Identifier_PersonName ABCD_2_1_xsd.tmp#Identification_Identification_Identifiers_Identification_Identification_Identifiers_Identifier_Organisation
Properties
content complex
minOccurs 0
maxOccurs unbounded
Model
Children Organisation, PersonName
Instance
<Identifier xmlns="http://www.tdwg.org/schemas/abcd/2.1">
  <PersonName>{0,1}</PersonName>
  <Organisation>{0,1}</Organisation>
</Identifier>
Source
<xs:element name="Identifier" minOccurs="0" maxOccurs="unbounded" sawsdl:modelReference="http://rs.tdwg.org/abcd/mappings/Identifier">
  <xs:annotation>
    <xs:documentation xml:lang="en">Atomized record of individual, team member, or organization that made the identification.</xs:documentation>
  </xs:annotation>
  <xs:complexType>
    <xs:sequence>
      <xs:element name="PersonName" type="PersonName" minOccurs="0" sawsdl:modelReference="http://rs.tdwg.org/abcd/terms/Person">
        <xs:annotation>
          <xs:documentation xml:lang="en">Atomised data for the parts of the Identifier's name.</xs:documentation>
        </xs:annotation>
      </xs:element>
      <xs:element name="Organisation" type="Organisation" minOccurs="0" sawsdl:modelReference="http://rs.tdwg.org/abcd/terms/Organization">
        <xs:annotation>
          <xs:documentation xml:lang="en">The Organisation the Identifier is affiliated with, or the Organisation (institution) acting as the identifier.</xs:documentation>
        </xs:annotation>
      </xs:element>
    </xs:sequence>
  </xs:complexType>
</xs:element>
Element Identification / Identifiers / Identifier / PersonName
Namespace http://www.tdwg.org/schemas/abcd/2.1
Annotations
Atomised data for the parts of the Identifier's name.
Diagram
Diagram ABCD_2_1_xsd.tmp#PersonName_FullName ABCD_2_1_xsd.tmp#PersonName_SortingName ABCD_2_1_xsd.tmp#PersonName_AtomisedName ABCD_2_1_xsd.tmp#PersonName
Type PersonName
Properties
content complex
minOccurs 0
Model
Children AtomisedName, FullName, SortingName
Instance
<PersonName xmlns="http://www.tdwg.org/schemas/abcd/2.1">
  <FullName>{1,1}</FullName>
  <SortingName>{0,1}</SortingName>
  <AtomisedName>{0,1}</AtomisedName>
</PersonName>
Source
<xs:element name="PersonName" type="PersonName" minOccurs="0" sawsdl:modelReference="http://rs.tdwg.org/abcd/terms/Person">
  <xs:annotation>
    <xs:documentation xml:lang="en">Atomised data for the parts of the Identifier's name.</xs:documentation>
  </xs:annotation>
</xs:element>
Element Identification / Identifiers / Identifier / Organisation
Namespace http://www.tdwg.org/schemas/abcd/2.1
Annotations
The Organisation the Identifier is affiliated with, or the Organisation (institution) acting as the identifier.
Diagram
Diagram ABCD_2_1_xsd.tmp#Organisation_OrganisationGUID ABCD_2_1_xsd.tmp#Organisation_Name ABCD_2_1_xsd.tmp#Organisation_OrgUnits ABCD_2_1_xsd.tmp#Organisation
Type Organisation
Properties
content complex
minOccurs 0
Model
Children Name, OrgUnits, OrganisationGUID
Instance
<Organisation xmlns="http://www.tdwg.org/schemas/abcd/2.1">
  <OrganisationGUID>{0,1}</OrganisationGUID>
  <Name>{1,1}</Name>
  <OrgUnits>{0,1}</OrgUnits>
</Organisation>
Source
<xs:element name="Organisation" type="Organisation" minOccurs="0" sawsdl:modelReference="http://rs.tdwg.org/abcd/terms/Organization">
  <xs:annotation>
    <xs:documentation xml:lang="en">The Organisation the Identifier is affiliated with, or the Organisation (institution) acting as the identifier.</xs:documentation>
  </xs:annotation>
</xs:element>
Element Identification / Identifiers / IdentifiersText
Namespace http://www.tdwg.org/schemas/abcd/2.1
Annotations
Alternative text indicating the person, person team, or Organization that made the identification.
Diagram
Diagram ABCD_2_1_xsd.tmp#String
Type String
Properties
content simple
minOccurs 0
Facets
whiteSpace collapse
minLength 1
Source
<xs:element name="IdentifiersText" type="String" minOccurs="0" sawsdl:modelReference="http://rs.tdwg.org/abcd/mappings/Contact-UnformattedValue">
  <xs:annotation>
    <xs:documentation xml:lang="en">Alternative text indicating the person, person team, or Organization that made the identification.</xs:documentation>
  </xs:annotation>
</xs:element>
Element Identification / Identifiers / IdentificationSource
Namespace http://www.tdwg.org/schemas/abcd/2.1
Annotations
A reference which has provided the identification (and - if present - the identifier's name and/or organisation). The entire identification event was taken from the literature or comparable source given here. Note that this is not the literature (e.g. key) used to obtain the result (see IdentificationReferences).
Diagram
Diagram ABCD_2_1_xsd.tmp#Reference_ReferenceGUID ABCD_2_1_xsd.tmp#Reference_TitleCitation ABCD_2_1_xsd.tmp#Reference_CitationDetail ABCD_2_1_xsd.tmp#Reference_URI ABCD_2_1_xsd.tmp#Reference_DOI ABCD_2_1_xsd.tmp#Reference
Type Reference
Properties
content complex
minOccurs 0
Model
Children CitationDetail, DOI, ReferenceGUID, TitleCitation, URI
Instance
<IdentificationSource xmlns="http://www.tdwg.org/schemas/abcd/2.1">
  <ReferenceGUID>{0,1}</ReferenceGUID>
  <TitleCitation>{1,1}</TitleCitation>
  <CitationDetail>{0,1}</CitationDetail>
  <URI>{0,1}</URI>
  <DOI>{0,1}</DOI>
</IdentificationSource>
Source
<xs:element name="IdentificationSource" type="Reference" minOccurs="0" sawsdl:modelReference="http://rs.tdwg.org/abcd/mappings/IdentificationSource">
  <xs:annotation>
    <xs:documentation xml:lang="en">A reference which has provided the identification (and - if present - the identifier's name and/or organisation). The entire identification event was taken from the literature or comparable source given here. Note that this is not the literature (e.g. key) used to obtain the result (see IdentificationReferences).</xs:documentation>
  </xs:annotation>
</xs:element>
Element Identification / Identifiers / IdentifierRole
Namespace http://www.tdwg.org/schemas/abcd/2.1
Annotations
Indication of the nature of the taxonomic verification; e.g. "conf." or "det."
Diagram
Diagram ABCD_2_1_xsd.tmp#String
Type String
Properties
content simple
minOccurs 0
Facets
whiteSpace collapse
minLength 1
Source
<xs:element name="IdentifierRole" type="String" minOccurs="0" sawsdl:modelReference="http://rs.tdwg.org/abcd/mappings/IdentifierRole">
  <xs:annotation>
    <xs:documentation xml:lang="en">Indication of the nature of the taxonomic verification; e.g. "conf." or "det."</xs:documentation>
  </xs:annotation>
</xs:element>
Element Identification / References
Namespace http://www.tdwg.org/schemas/abcd/2.1
Annotations
References that were used by the identifier to provide the identification (e.g. by means of providing a key or a description of a taxon). It circumscribes a particular taxon concept (also referred to as a potential taxon) for a given taxonomic name. Note: this is not the citation from which and identification was taken, see under Identifier/IdentificationSource.
Diagram
Diagram ABCD_2_1_xsd.tmp#Identification_Identification_References_Reference
Properties
content complex
minOccurs 0
Model
Children Reference
Instance
<References xmlns="http://www.tdwg.org/schemas/abcd/2.1">
  <Reference>{0,unbounded}</Reference>
</References>
Source
<xs:element name="References" minOccurs="0">
  <xs:annotation>
    <xs:documentation xml:lang="en">References that were used by the identifier to provide the identification (e.g. by means of providing a key or a description of a taxon). It circumscribes a particular taxon concept (also referred to as a potential taxon) for a given taxonomic name. Note: this is not the citation from which and identification was taken, see under Identifier/IdentificationSource.</xs:documentation>
  </xs:annotation>
  <xs:complexType>
    <xs:sequence>
      <xs:element name="Reference" type="Reference" minOccurs="0" maxOccurs="unbounded" sawsdl:modelReference="http://rs.tdwg.org/abcd/mappings/Identification-Reference">
        <xs:annotation>
          <xs:documentation xml:lang="en">A reference (e.g. an article or monograph) that was used as the base for the identifier's taxon identification (e.g. by means of providing a key or a description of the taxon). It circumscribes the taxon identified (and thus can act as a potential taxon's sec. reference). Note: this is not the citation from which and identification was taken, see under Identifier/IdentificationSource.</xs:documentation>
        </xs:annotation>
      </xs:element>
    </xs:sequence>
  </xs:complexType>
</xs:element>
Element Identification / References / Reference
Namespace http://www.tdwg.org/schemas/abcd/2.1
Annotations
A reference (e.g. an article or monograph) that was used as the base for the identifier's taxon identification (e.g. by means of providing a key or a description of the taxon). It circumscribes the taxon identified (and thus can act as a potential taxon's sec. reference). Note: this is not the citation from which and identification was taken, see under Identifier/IdentificationSource.
Diagram
Diagram ABCD_2_1_xsd.tmp#Reference_ReferenceGUID ABCD_2_1_xsd.tmp#Reference_TitleCitation ABCD_2_1_xsd.tmp#Reference_CitationDetail ABCD_2_1_xsd.tmp#Reference_URI ABCD_2_1_xsd.tmp#Reference_DOI ABCD_2_1_xsd.tmp#Reference
Type Reference
Properties
content complex
minOccurs 0
maxOccurs unbounded
Model
Children CitationDetail, DOI, ReferenceGUID, TitleCitation, URI
Instance
<Reference xmlns="http://www.tdwg.org/schemas/abcd/2.1">
  <ReferenceGUID>{0,1}</ReferenceGUID>
  <TitleCitation>{1,1}</TitleCitation>
  <CitationDetail>{0,1}</CitationDetail>
  <URI>{0,1}</URI>
  <DOI>{0,1}</DOI>
</Reference>
Source
<xs:element name="Reference" type="Reference" minOccurs="0" maxOccurs="unbounded" sawsdl:modelReference="http://rs.tdwg.org/abcd/mappings/Identification-Reference">
  <xs:annotation>
    <xs:documentation xml:lang="en">A reference (e.g. an article or monograph) that was used as the base for the identifier's taxon identification (e.g. by means of providing a key or a description of the taxon). It circumscribes the taxon identified (and thus can act as a potential taxon's sec. reference). Note: this is not the citation from which and identification was taken, see under Identifier/IdentificationSource.</xs:documentation>
  </xs:annotation>
</xs:element>
Element Identification / Date
Namespace http://www.tdwg.org/schemas/abcd/2.1
Annotations
Date of the identification event.
Diagram
Diagram ABCD_2_1_xsd.tmp#DateTime_DateText ABCD_2_1_xsd.tmp#DateTime_TimeZone ABCD_2_1_xsd.tmp#DateTime_ISODateTimeBegin ABCD_2_1_xsd.tmp#DateTime_DayNumberBegin ABCD_2_1_xsd.tmp#DateTime_TimeOfDayBegin ABCD_2_1_xsd.tmp#DateTime_ISODateTimeEnd ABCD_2_1_xsd.tmp#DateTime_DayNumberEnd ABCD_2_1_xsd.tmp#DateTime_TimeOfDayEnd ABCD_2_1_xsd.tmp#DateTime_PeriodExplicit ABCD_2_1_xsd.tmp#DateTime
Type DateTime
Properties
content complex
minOccurs 0
Model
Children DateText, DayNumberBegin, DayNumberEnd, ISODateTimeBegin, ISODateTimeEnd, PeriodExplicit, TimeOfDayBegin, TimeOfDayEnd, TimeZone
Instance
<Date xmlns="http://www.tdwg.org/schemas/abcd/2.1">
  <DateText>{0,1}</DateText>
  <TimeZone>{0,1}</TimeZone>
  <ISODateTimeBegin>{0,1}</ISODateTimeBegin>
  <DayNumberBegin>{0,1}</DayNumberBegin>
  <TimeOfDayBegin>{0,1}</TimeOfDayBegin>
  <ISODateTimeEnd>{0,1}</ISODateTimeEnd>
  <DayNumberEnd>{0,1}</DayNumberEnd>
  <TimeOfDayEnd>{0,1}</TimeOfDayEnd>
  <PeriodExplicit>{0,1}</PeriodExplicit>
</Date>
Source
<xs:element name="Date" type="DateTime" minOccurs="0" sawsdl:modelReference="http://rs.tdwg.org/abcd/mappings/Identification-Date">
  <xs:annotation>
    <xs:documentation xml:lang="en">Date of the identification event.</xs:documentation>
  </xs:annotation>
</xs:element>
Element DateTime / DateText
Namespace http://www.tdwg.org/schemas/abcd/2.1
Annotations
The date in text format
Diagram
Diagram ABCD_2_1_xsd.tmp#String
Type String
Properties
content simple
minOccurs 0
Facets
whiteSpace collapse
minLength 1
Source
<xs:element name="DateText" type="String" id="datetext" minOccurs="0" sawsdl:modelReference="http://rs.tdwg.org/abcd/mappings/DateTime-DateText">
  <xs:annotation>
    <xs:documentation xml:lang="en">The date in text format</xs:documentation>
  </xs:annotation>
</xs:element>
Element DateTime / TimeZone
Namespace http://www.tdwg.org/schemas/abcd/2.1
Annotations
The time zone to which the time-of-day data refer
Diagram
Diagram ABCD_2_1_xsd.tmp#String
Type String
Properties
content simple
minOccurs 0
Facets
whiteSpace collapse
minLength 1
Source
<xs:element name="TimeZone" type="String" minOccurs="0" sawsdl:modelReference="http://rs.tdwg.org/abcd/terms/timeZone">
  <xs:annotation>
    <xs:documentation xml:lang="en">The time zone to which the time-of-day data refer</xs:documentation>
  </xs:annotation>
</xs:element>
Element DateTime / ISODateTimeBegin
Namespace http://www.tdwg.org/schemas/abcd/2.1
Annotations
The exact date (and time) or beginning of a period, expressed in a modified ISO/ANSI 8601 standard structured format
Diagram
Diagram ABCD_2_1_xsd.tmp#DateTimeISO
Type DateTimeISO
Properties
content simple
minOccurs 0
Facets
pattern \d\d\d\d(\-(0[1-9]|1[012])(\-((0[1-9])|1\d|2\d|3[01])(T(0\d|1\d|2[0-3])(:[0-5]\d){0,2})?)?)?|\-\-(0[1-9]|1[012])(\-(0[1-9]|1\d|2\d|3[01]))?|\-\-\-(0[1-9]|1\d|2\d|3[01])
Source
<xs:element name="ISODateTimeBegin" type="DateTimeISO" id="isodate" minOccurs="0" sawsdl:modelReference="http://rs.tdwg.org/abcd/terms/timeSpanBegin">
  <xs:annotation>
    <xs:documentation xml:lang="en">The exact date (and time) or beginning of a period, expressed in a modified ISO/ANSI 8601 standard structured format</xs:documentation>
  </xs:annotation>
</xs:element>
Element DateTime / DayNumberBegin
Namespace http://www.tdwg.org/schemas/abcd/2.1
Annotations
Julian day number in the year for the exact date or for the beginning day of a period
Diagram
Diagram
Type xs:integer
Properties
content simple
minOccurs 0
Source
<xs:element name="DayNumberBegin" type="xs:integer" minOccurs="0">
  <xs:annotation>
    <xs:documentation xml:lang="en">Julian day number in the year for the exact date or for the beginning day of a period</xs:documentation>
  </xs:annotation>
</xs:element>
Element DateTime / TimeOfDayBegin
Namespace http://www.tdwg.org/schemas/abcd/2.1
Annotations
Time of day in hours from midnight for an exact point in time or for the beginning of a time period. This is also covered by ISODateTimeBegin, except in cases when the date is not known
Diagram
Diagram
Type xs:time
Properties
content simple
minOccurs 0
Source
<xs:element name="TimeOfDayBegin" type="xs:time" minOccurs="0" sawsdl:modelReference="http://rs.tdwg.org/abcd/terms/timeOfDayBegin">
  <xs:annotation>
    <xs:documentation xml:lang="en">Time of day in hours from midnight for an exact point in time or for the beginning of a time period. This is also covered by ISODateTimeBegin, except in cases when the date is not known</xs:documentation>
  </xs:annotation>
</xs:element>
Element DateTime / ISODateTimeEnd
Namespace http://www.tdwg.org/schemas/abcd/2.1
Annotations
The end of a period expressed in a modified ISO/ANSI 8601 standard structured format
Diagram
Diagram ABCD_2_1_xsd.tmp#DateTimeISO
Type DateTimeISO
Properties
content simple
minOccurs 0
Facets
pattern \d\d\d\d(\-(0[1-9]|1[012])(\-((0[1-9])|1\d|2\d|3[01])(T(0\d|1\d|2[0-3])(:[0-5]\d){0,2})?)?)?|\-\-(0[1-9]|1[012])(\-(0[1-9]|1\d|2\d|3[01]))?|\-\-\-(0[1-9]|1\d|2\d|3[01])
Source
<xs:element name="ISODateTimeEnd" type="DateTimeISO" minOccurs="0" sawsdl:modelReference="http://rs.tdwg.org/abcd/terms/timeSpanEnd">
  <xs:annotation>
    <xs:documentation xml:lang="en">The end of a period expressed in a modified ISO/ANSI 8601 standard structured format</xs:documentation>
  </xs:annotation>
</xs:element>
Element DateTime / DayNumberEnd
Namespace http://www.tdwg.org/schemas/abcd/2.1
Annotations
The Julian day number of the last day in a period.
Diagram
Diagram
Type xs:integer
Properties
content simple
minOccurs 0
Source
<xs:element name="DayNumberEnd" type="xs:integer" minOccurs="0">
  <xs:annotation>
    <xs:documentation xml:lang="en">The Julian day number of the last day in a period.</xs:documentation>
  </xs:annotation>
</xs:element>
Element DateTime / TimeOfDayEnd
Namespace http://www.tdwg.org/schemas/abcd/2.1
Annotations
Time of day in hours from midnight for the end of a time period. This is also covered by ISODateTimeEnd, except in cases when the date is not known.
Diagram
Diagram
Type xs:time
Properties
content simple
minOccurs 0
Source
<xs:element name="TimeOfDayEnd" type="xs:time" minOccurs="0" sawsdl:modelReference="http://rs.tdwg.org/abcd/terms/timeOfDayEnd">
  <xs:annotation>
    <xs:documentation xml:lang="en">Time of day in hours from midnight for the end of a time period. This is also covered by ISODateTimeEnd, except in cases when the date is not known.</xs:documentation>
  </xs:annotation>
</xs:element>
Element DateTime / PeriodExplicit
Namespace http://www.tdwg.org/schemas/abcd/2.1
Annotations
Set to True if the event takes place for the period indicated, set to false if it occurs at some point of time during the period, not filled if unknown or no period specified.
Diagram
Diagram
Type xs:boolean
Properties
content simple
minOccurs 0
Source
<xs:element name="PeriodExplicit" type="xs:boolean" minOccurs="0" sawsdl:modelReference="http://rs.tdwg.org/abcd/terms/periodExplicit">
  <xs:annotation>
    <xs:documentation xml:lang="en">Set to True if the event takes place for the period indicated, set to false if it occurs at some point of time during the period, not filled if unknown or no period specified.</xs:documentation>
  </xs:annotation>
</xs:element>
Element Identification / Method
Namespace http://www.tdwg.org/schemas/abcd/2.1
Annotations
The method by which the identification was obtained, e.g. details of molecular analysis or acoustical procedures.
Diagram
Diagram ABCD_2_1_xsd.tmp#String ABCD_2_1_xsd.tmp#StringL_language ABCD_2_1_xsd.tmp#StringL
Type StringL
Type hierarchy
Properties
content complex
minOccurs 0
Attributes
QName Type Use
language xs:language optional
Source
<xs:element name="Method" type="StringL" minOccurs="0" sawsdl:modelReference="http://rs.tdwg.org/abcd/mappings/Identification-Method">
  <xs:annotation>
    <xs:documentation xml:lang="en">The method by which the identification was obtained, e.g. details of molecular analysis or acoustical procedures.</xs:documentation>
  </xs:annotation>
</xs:element>
Element Identification / Notes
Namespace http://www.tdwg.org/schemas/abcd/2.1
Annotations
Supplementary remarks about the identification.
Diagram
Diagram ABCD_2_1_xsd.tmp#String ABCD_2_1_xsd.tmp#StringL_language ABCD_2_1_xsd.tmp#StringL
Type StringL
Type hierarchy
Properties
content complex
minOccurs 0
Attributes
QName Type Use
language xs:language optional
Source
<xs:element name="Notes" type="StringL" minOccurs="0" sawsdl:modelReference="http://rs.tdwg.org/abcd/mappings/Identification-Notes">
  <xs:annotation>
    <xs:documentation xml:lang="en">Supplementary remarks about the identification.</xs:documentation>
  </xs:annotation>
</xs:element>
Element Identification / VerificationLevel
Namespace http://www.tdwg.org/schemas/abcd/2.1
Annotations
The level to which the identification has been verified. Different standards may use different values here. See ITF-2 for an example.
Diagram
Diagram ABCD_2_1_xsd.tmp#String
Type String
Properties
content simple
minOccurs 0
Facets
whiteSpace collapse
minLength 1
Source
<xs:element name="VerificationLevel" type="String" minOccurs="0" sawsdl:modelReference="http://rs.tdwg.org/abcd/terms/verificationLevel">
  <xs:annotation>
    <xs:documentation xml:lang="en">The level to which the identification has been verified. Different standards may use different values here. See ITF-2 for an example.</xs:documentation>
  </xs:annotation>
</xs:element>
Element Unit / Identifications / IdentificationHistory
Namespace http://www.tdwg.org/schemas/abcd/2.1
Annotations
This is a free text field for use when extracting data from data sources where the identification or verification history (or part of it) is a free text field. In normal circumstances the history can be constructed by sorting identification events by date and reference to the preferred identification flag
Diagram
Diagram ABCD_2_1_xsd.tmp#String
Type String
Properties
content simple
minOccurs 0
Facets
whiteSpace collapse
minLength 1
Source
<xs:element name="IdentificationHistory" type="String" minOccurs="0" sawsdl:modelReference="http://rs.tdwg.org/abcd/terms/identificationHistory">
  <xs:annotation>
    <xs:documentation xml:lang="en">This is a free text field for use when extracting data from data sources where the identification or verification history (or part of it) is a free text field. In normal circumstances the history can be constructed by sorting identification events by date and reference to the preferred identification flag</xs:documentation>
  </xs:annotation>
</xs:element>
Element Unit / RecordBasis
Namespace http://www.tdwg.org/schemas/abcd/2.1
Annotations
An indication of what the unit record describes. Note that the element SourceReference provides for the case that the record is based on a publication.
Diagram
Diagram ABCD_2_1_xsd.tmp#RecordBasisEnum
Type RecordBasisEnum
Properties
content simple
minOccurs 0
Facets
enumeration PreservedSpecimen
enumeration LivingSpecimen
enumeration FossilSpecimen
enumeration MineralSpecimen
enumeration OtherSpecimen
enumeration MaterialSample
enumeration HumanObservation
enumeration MachineObservation
enumeration DrawingOrPhotograph
enumeration MultimediaObject
enumeration AbsenceObservation
Source
<xs:element name="RecordBasis" type="RecordBasisEnum" minOccurs="0" sawsdl:modelReference="http://rs.tdwg.org/abcd/terms/RecordBasis">
  <xs:annotation>
    <xs:documentation xml:lang="en">An indication of what the unit record describes. Note that the element SourceReference provides for the case that the record is based on a publication.</xs:documentation>
  </xs:annotation>
</xs:element>
Element Unit / KindOfUnit
Namespace http://www.tdwg.org/schemas/abcd/2.1
Annotations
Part(s) of organism or class of materials represented by this unit, e.g. herbarium sheet, leaf, muscle, leg, blood, whole organism, skin
Diagram
Diagram ABCD_2_1_xsd.tmp#String ABCD_2_1_xsd.tmp#StringL_language ABCD_2_1_xsd.tmp#StringL
Type StringL
Type hierarchy
Properties
content complex
minOccurs 0
Attributes
QName Type Use
language xs:language optional
Source
<xs:element name="KindOfUnit" type="StringL" minOccurs="0" sawsdl:modelReference="http://rs.tdwg.org/abcd/mappings/Unit-KindOfUnit">
  <xs:annotation>
    <xs:documentation xml:lang="en">Part(s) of organism or class of materials represented by this unit, e.g. herbarium sheet, leaf, muscle, leg, blood, whole organism, skin</xs:documentation>
  </xs:annotation>
</xs:element>
Element Unit / SpecimenUnit
Namespace http://www.tdwg.org/schemas/abcd/2.1
Annotations
A Unit subtype containing data elements specific to specimens (living, fossil, or preserved).
Diagram
Diagram ABCD_2_1_xsd.tmp#Unit_Unit_SpecimenUnit_Owner ABCD_2_1_xsd.tmp#Unit_Unit_SpecimenUnit_Loan ABCD_2_1_xsd.tmp#Unit_Unit_SpecimenUnit_Acquisition ABCD_2_1_xsd.tmp#Unit_Unit_SpecimenUnit_Accessions ABCD_2_1_xsd.tmp#Unit_Unit_SpecimenUnit_Preparations ABCD_2_1_xsd.tmp#Unit_Unit_SpecimenUnit_Preservations ABCD_2_1_xsd.tmp#Unit_Unit_SpecimenUnit_Marks ABCD_2_1_xsd.tmp#Unit_Unit_SpecimenUnit_History ABCD_2_1_xsd.tmp#Unit_Unit_SpecimenUnit_NomenclaturalTypeDesignations ABCD_2_1_xsd.tmp#Unit_Unit_SpecimenUnit_DuplicatesDistributedTo ABCD_2_1_xsd.tmp#Unit_Unit_SpecimenUnit_Disposition ABCD_2_1_xsd.tmp#Unit_Unit_SpecimenUnit_SpecimenMeasurementsOrFacts
Properties
content complex
minOccurs 0
Model
Children Accessions, Acquisition, Disposition, DuplicatesDistributedTo, History, Loan, Marks, NomenclaturalTypeDesignations, Owner, Preparations, Preservations, SpecimenMeasurementsOrFacts
Instance
<SpecimenUnit xmlns="http://www.tdwg.org/schemas/abcd/2.1">
  <Owner>{0,1}</Owner>
  <Loan>{0,1}</Loan>
  <Acquisition>{0,1}</Acquisition>
  <Accessions>{0,1}</Accessions>
  <Preparations>{0,1}</Preparations>
  <Preservations>{0,1}</Preservations>
  <Marks>{0,1}</Marks>
  <History>{0,1}</History>
  <NomenclaturalTypeDesignations>{0,1}</NomenclaturalTypeDesignations>
  <DuplicatesDistributedTo>{0,1}</DuplicatesDistributedTo>
  <Disposition language="">{0,1}</Disposition>
  <SpecimenMeasurementsOrFacts>{0,1}</SpecimenMeasurementsOrFacts>
</SpecimenUnit>
Source
<xs:element name="SpecimenUnit" minOccurs="0" sawsdl:modelReference="108">
  <xs:annotation>
    <xs:documentation xml:lang="en">A Unit subtype containing data elements specific to specimens (living, fossil, or preserved).</xs:documentation>
  </xs:annotation>
  <xs:complexType>
    <xs:sequence>
      <xs:element name="Owner" type="Contact" minOccurs="0" sawsdl:modelReference="http://rs.tdwg.org/abcd/mappings/SpecimenUnit-Owner">
        <xs:annotation>
          <xs:documentation xml:lang="en">The legal owner or holder of the physical specimen</xs:documentation>
        </xs:annotation>
      </xs:element>
      <xs:element name="Loan" minOccurs="0" sawsdl:modelReference="http://rs.tdwg.org/abcd/terms/LoanRestrictions">
        <xs:annotation>
          <xs:documentation xml:lang="en">Restrictions for accessing or loaning the specimen or sample</xs:documentation>
        </xs:annotation>
        <xs:complexType>
          <xs:sequence>
            <xs:element name="blockedUntil" type="String" minOccurs="0" sawsdl:modelReference="http://rs.tdwg.org/abcd/mappings/BlockedUntil">
              <xs:annotation>
                <xs:documentation xml:lang="en">Date or year until the specimen or sample is not available for loan, often due to planned publications</xs:documentation>
              </xs:annotation>
            </xs:element>
            <xs:element name="blocked" type="xs:boolean" minOccurs="0" sawsdl:modelReference="http://rs.tdwg.org/abcd/terms/blocked">
              <xs:annotation>
                <xs:documentation xml:lang="en">true or 1 if specimen or sample is blocked in general for loan, mostly because it is too valuable or almost gone</xs:documentation>
              </xs:annotation>
            </xs:element>
            <xs:element name="loanConditions" type="String" minOccurs="0" sawsdl:modelReference="http://rs.tdwg.org/abcd/terms/loanConditions">
              <xs:annotation>
                <xs:documentation xml:lang="en">certain conditions for loaning this specimen or sample</xs:documentation>
              </xs:annotation>
            </xs:element>
          </xs:sequence>
        </xs:complexType>
      </xs:element>
      <xs:element name="Acquisition" minOccurs="0">
        <xs:annotation>
          <xs:documentation xml:lang="en">Acquisition date, source and type.</xs:documentation>
        </xs:annotation>
        <xs:complexType>
          <xs:sequence>
            <xs:element name="AcquisitionDate" type="String" minOccurs="0" sawsdl:modelReference="http://rs.tdwg.org/abcd/mappings/Acquisition-Date">
              <xs:annotation>
                <xs:documentation xml:lang="en">Textual statement of the date of acquisition of the specimen by the institution</xs:documentation>
              </xs:annotation>
            </xs:element>
            <xs:element name="AcquisitionSourceText" type="StringL" minOccurs="0" sawsdl:modelReference="http://rs.tdwg.org/abcd/terms/acquisitionSourceText">
              <xs:annotation>
                <xs:documentation xml:lang="en">Free text field for informal recording of acquisition source details.</xs:documentation>
              </xs:annotation>
            </xs:element>
            <xs:element name="AcquisitionType" type="StringL" minOccurs="0" sawsdl:modelReference="http://rs.tdwg.org/abcd/terms/acquisitionType">
              <xs:annotation>
                <xs:documentation xml:lang="en">Type of acquisition.</xs:documentation>
              </xs:annotation>
            </xs:element>
            <xs:element name="AcquiredFrom" type="Contact" minOccurs="0" sawsdl:modelReference="http://rs.tdwg.org/abcd/mappings/AcquiredFrom">
              <xs:annotation>
                <xs:documentation xml:lang="en">Name of person and/or organisation the unit was acquired from (e.g. depositor of a strain).</xs:documentation>
              </xs:annotation>
            </xs:element>
          </xs:sequence>
        </xs:complexType>
      </xs:element>
      <xs:element name="Accessions" minOccurs="0">
        <xs:annotation>
          <xs:documentation xml:lang="en">Accession details.</xs:documentation>
        </xs:annotation>
        <xs:complexType>
          <xs:sequence maxOccurs="unbounded">
            <xs:annotation>
              <xs:documentation xml:lang="en">Repeatable triple to accommodate accession number in multiple catalogues.</xs:documentation>
            </xs:annotation>
            <xs:element name="AccessionDate" type="String" minOccurs="0" sawsdl:modelReference="http://rs.tdwg.org/abcd/mappings/Accession-Date">
              <xs:annotation>
                <xs:documentation xml:lang="en">Textual statement of the date on which the accession was recorded.</xs:documentation>
              </xs:annotation>
            </xs:element>
            <xs:element name="AccessionCatalogue" type="String" minOccurs="0" sawsdl:modelReference="http://rs.tdwg.org/abcd/terms/accessionCatalogue">
              <xs:annotation>
                <xs:documentation xml:lang="en">Identifier of an accessions catalogue or numbering scheme which contains the SpecimenUnit</xs:documentation>
              </xs:annotation>
            </xs:element>
            <xs:element name="AccessionNumber" type="String" minOccurs="0" sawsdl:modelReference="http://rs.tdwg.org/abcd/terms/accessionNumber">
              <xs:annotation>
                <xs:documentation xml:lang="en">The institutional number applied to an accession and recorded in the accessions register.</xs:documentation>
              </xs:annotation>
            </xs:element>
          </xs:sequence>
        </xs:complexType>
      </xs:element>
      <xs:element name="Preparations" minOccurs="0">
        <xs:annotation>
          <xs:documentation xml:lang="en">Specimen preparation details, possibly a sequence of preparation steps</xs:documentation>
        </xs:annotation>
        <xs:complexType>
          <xs:sequence>
            <xs:element name="preparation" minOccurs="0" maxOccurs="unbounded" sawsdl:modelReference="http://rs.tdwg.org/abcd/terms/Preparation">
              <xs:annotation>
                <xs:documentation xml:lang="en">Specimen preparation details.</xs:documentation>
              </xs:annotation>
              <xs:complexType>
                <xs:sequence>
                  <xs:element name="preparationType" type="StringL" minOccurs="0" sawsdl:modelReference="http://rs.tdwg.org/abcd/terms/preparationType">
                    <xs:annotation>
                      <xs:documentation xml:lang="en">Description of preparation type.</xs:documentation>
                    </xs:annotation>
                  </xs:element>
                  <xs:element name="preparationProcess" type="StringL" minOccurs="0" sawsdl:modelReference="http://rs.tdwg.org/abcd/mappings/PreparationMethod">
                    <xs:annotation>
                      <xs:documentation xml:lang="en">Process used in preparing the specimen, can also be used to describe Phage/Plasmid propagation.</xs:documentation>
                    </xs:annotation>
                  </xs:element>
                  <xs:element name="preparationMaterials" type="StringL" minOccurs="0" sawsdl:modelReference="http://rs.tdwg.org/abcd/terms/preparationMaterials">
                    <xs:annotation>
                      <xs:documentation xml:lang="en">Materials and chemicals used in the preparation of the specimen.</xs:documentation>
                    </xs:annotation>
                  </xs:element>
                  <xs:element name="preparationAgent" type="Contact" minOccurs="0" sawsdl:modelReference="http://rs.tdwg.org/abcd/mappings/PreparationAgent">
                    <xs:annotation>
                      <xs:documentation xml:lang="en">Person and/or institution responsible for or effecting the preparation.</xs:documentation>
                    </xs:annotation>
                  </xs:element>
                  <xs:element name="preparationDate" type="String" minOccurs="0" sawsdl:modelReference="http://rs.tdwg.org/abcd/mappings/PreparationDate">
                    <xs:annotation>
                      <xs:documentation xml:lang="en">The date of preparation, free text.</xs:documentation>
                    </xs:annotation>
                  </xs:element>
                  <xs:element name="sampleSize" type="String" minOccurs="0">
                    <xs:annotation>
                      <xs:documentation xml:lang="en">GSC element. Amount or size of sample (volume, mass or area) that was collected</xs:documentation>
                    </xs:annotation>
                  </xs:element>
                  <xs:element name="sieving" type="String" minOccurs="0" sawsdl:modelReference="http://gensc.org/ns/mixs/sieving">
                    <xs:annotation>
                      <xs:documentation xml:lang="en">GSC element. Collection design of pooled samples and/or sieve size and amount of sample sieved. Is of interest for metagenomic focus e.g. design name and/or size;amount</xs:documentation>
                    </xs:annotation>
                  </xs:element>
                  <xs:element name="References" minOccurs="0">
                    <xs:annotation>
                      <xs:documentation xml:lang="en">References for the preparation method</xs:documentation>
                    </xs:annotation>
                    <xs:complexType>
                      <xs:sequence>
                        <xs:element name="Reference" type="Reference" minOccurs="0" maxOccurs="unbounded" sawsdl:modelReference="http://rs.tdwg.org/abcd/mappings/Preparation-Reference">
                          <xs:annotation>
                            <xs:documentation xml:lang="en">Attribute for RefType</xs:documentation>
                          </xs:annotation>
                        </xs:element>
                      </xs:sequence>
                    </xs:complexType>
                  </xs:element>
                </xs:sequence>
                <xs:attribute name="sequence" type="xs:int" use="optional"/>
              </xs:complexType>
            </xs:element>
            <xs:element name="preparationsText" type="StringL" minOccurs="0" sawsdl:modelReference="http://rs.tdwg.org/abcd/terms/preparationsText">
              <xs:annotation>
                <xs:documentation xml:lang="en">Textual account of preparations,</xs:documentation>
              </xs:annotation>
            </xs:element>
          </xs:sequence>
        </xs:complexType>
      </xs:element>
      <xs:element name="Preservations" minOccurs="0">
        <xs:annotation>
          <xs:documentation xml:lang="en">Specimen preservation details, possibly a sequence of preservation periods</xs:documentation>
        </xs:annotation>
        <xs:complexType>
          <xs:sequence>
            <xs:element name="preservation" maxOccurs="unbounded" sawsdl:modelReference="http://rs.tdwg.org/abcd/terms/Preservation">
              <xs:annotation>
                <xs:documentation xml:lang="en">Specimen preservation details.</xs:documentation>
              </xs:annotation>
              <xs:complexType>
                <xs:sequence>
                  <xs:element name="preservationType" type="StringL" minOccurs="0" sawsdl:modelReference="http://rs.tdwg.org/abcd/terms/preservationType">
                    <xs:annotation>
                      <xs:documentation xml:lang="en">Description of preservation type.</xs:documentation>
                    </xs:annotation>
                  </xs:element>
                  <xs:element name="preservationTemperature" minOccurs="0" sawsdl:modelReference="http://rs.tdwg.org/abcd/mappings/Preservation-Temperature">
                    <xs:annotation>
                      <xs:documentation xml:lang="en">Preferably a number - attribute gives temperature scale used.</xs:documentation>
                    </xs:annotation>
                    <xs:complexType>
                      <xs:simpleContent>
                        <xs:extension base="xs:string">
                          <xs:attribute name="scale" use="optional">
                            <xs:simpleType>
                              <xs:restriction base="xs:NMTOKEN">
                                <xs:enumeration value="Celsius"/>
                                <xs:enumeration value="Fahrenheit"/>
                                <xs:enumeration value="Kelvin"/>
                              </xs:restriction>
                            </xs:simpleType>
                          </xs:attribute>
                        </xs:extension>
                      </xs:simpleContent>
                    </xs:complexType>
                  </xs:element>
                  <xs:element name="preservationDateBegin" type="String" minOccurs="0" sawsdl:modelReference="http://rs.tdwg.org/abcd/mappings/PreservationDateBegin">
                    <xs:annotation>
                      <xs:documentation xml:lang="en">The date in text form when preservation begins.</xs:documentation>
                    </xs:annotation>
                  </xs:element>
                </xs:sequence>
                <xs:attribute name="sequence" type="xs:int" use="optional"/>
              </xs:complexType>
            </xs:element>
          </xs:sequence>
        </xs:complexType>
      </xs:element>
      <xs:element name="Marks" minOccurs="0">
        <xs:annotation>
          <xs:documentation xml:lang="en">A container element for several labels or inscriptions associated with the unit.</xs:documentation>
        </xs:annotation>
        <xs:complexType>
          <xs:sequence>
            <xs:element name="Mark" maxOccurs="unbounded" sawsdl:modelReference="http://rs.tdwg.org/abcd/terms/Mark">
              <xs:annotation>
                <xs:documentation xml:lang="en">Label text(s), writing or inscription(s).</xs:documentation>
              </xs:annotation>
              <xs:complexType>
                <xs:sequence>
                  <xs:element name="MarkType" type="StringL" minOccurs="0" sawsdl:modelReference="http://rs.tdwg.org/abcd/terms/markType">
                    <xs:annotation>
                      <xs:documentation xml:lang="en">Label or inscription</xs:documentation>
                    </xs:annotation>
                  </xs:element>
                  <xs:element name="MarkText" type="StringL" minOccurs="0" sawsdl:modelReference="http://rs.tdwg.org/abcd/mappings/MarkText">
                    <xs:annotation>
                      <xs:documentation xml:lang="en">Text transcription of an inscription</xs:documentation>
                    </xs:annotation>
                  </xs:element>
                  <xs:element name="PositionOnObject" type="StringL" minOccurs="0" sawsdl:modelReference="http://rs.tdwg.org/abcd/terms/positionOnObject">
                    <xs:annotation>
                      <xs:documentation xml:lang="en">Position of inscription, writing or mark.</xs:documentation>
                    </xs:annotation>
                  </xs:element>
                  <xs:element name="MarkAuthor" type="String" minOccurs="0" sawsdl:modelReference="http://rs.tdwg.org/abcd/mappings/MarkAuthor">
                    <xs:annotation>
                      <xs:documentation xml:lang="en">Name of person who created the label, writing or inscription.</xs:documentation>
                    </xs:annotation>
                  </xs:element>
                  <xs:element name="MarkComment" type="StringL" minOccurs="0" sawsdl:modelReference="http://rs.tdwg.org/abcd/mappings/Mark-Notes">
                    <xs:annotation>
                      <xs:documentation xml:lang="en">Summary, interpretation or opinion of the text.</xs:documentation>
                    </xs:annotation>
                  </xs:element>
                  <xs:element name="Images" minOccurs="0">
                    <xs:annotation>
                      <xs:documentation xml:lang="en">References to an image or images of the label or inscription</xs:documentation>
                    </xs:annotation>
                    <xs:complexType>
                      <xs:sequence>
                        <xs:element name="ImageID" type="String" sawsdl:modelReference="http://rs.tdwg.org/abcd/mappings/Mark-ImageID">
                          <xs:annotation>
                            <xs:documentation xml:lang="en">The ID of a multimedia object representing the image of the mark</xs:documentation>
                          </xs:annotation>
                        </xs:element>
                      </xs:sequence>
                    </xs:complexType>
                  </xs:element>
                </xs:sequence>
              </xs:complexType>
            </xs:element>
          </xs:sequence>
        </xs:complexType>
      </xs:element>
      <xs:element name="History" minOccurs="0">
        <xs:annotation>
          <xs:documentation xml:lang="en">A wrapper for previous units.</xs:documentation>
        </xs:annotation>
        <xs:complexType>
          <xs:sequence>
            <xs:element name="PreviousUnits" minOccurs="0">
              <xs:annotation>
                <xs:documentation xml:lang="en">A container element for several previous identifiers and locations for this unit.</xs:documentation>
              </xs:annotation>
              <xs:complexType>
                <xs:sequence>
                  <xs:element name="PreviousUnit" maxOccurs="unbounded" sawsdl:modelReference="http://rs.tdwg.org/abcd/terms/PreviousUnit">
                    <xs:annotation>
                      <xs:documentation xml:lang="en">A container for past identifiers and locations for this specimen.</xs:documentation>
                    </xs:annotation>
                    <xs:complexType>
                      <xs:sequence>
                        <xs:element name="PreviousUnitGUID" type="String" minOccurs="0" sawsdl:modelReference="http://rs.tdwg.org/abcd/mappings/PreviousUnitGUID">
                          <xs:annotation>
                            <xs:documentation xml:lang="en">The globally unique identifier of the specimen in the previous collection.</xs:documentation>
                          </xs:annotation>
                        </xs:element>
                        <xs:element name="PreviousSourceInstitutionID" type="String" minOccurs="0" sawsdl:modelReference="http://rs.tdwg.org/abcd/mappings/PreviousSourceInstitutionID">
                          <xs:annotation>
                            <xs:documentation xml:lang="en">Name or code of the institution previously holding this specimen.</xs:documentation>
                          </xs:annotation>
                        </xs:element>
                        <xs:element name="PreviousSourceID" type="String" minOccurs="0" sawsdl:modelReference="http://rs.tdwg.org/abcd/mappings/PreviousSourceID">
                          <xs:annotation>
                            <xs:documentation xml:lang="en">Name or code of collection previously holding this specimen.</xs:documentation>
                          </xs:annotation>
                        </xs:element>
                        <xs:element name="PreviousUnitID" type="String" minOccurs="0" sawsdl:modelReference="http://rs.tdwg.org/abcd/mappings/PreviousUnitID">
                          <xs:annotation>
                            <xs:documentation xml:lang="en">Identifier of specimen in previous collection.</xs:documentation>
                          </xs:annotation>
                        </xs:element>
                        <xs:element name="Date" type="DateTime" minOccurs="0" sawsdl:modelReference="http://rs.tdwg.org/abcd/mappings/PreviousUnit-Date">
                          <xs:annotation>
                            <xs:documentation xml:lang="en">Dates that the specimen was held in previous collection.</xs:documentation>
                          </xs:annotation>
                        </xs:element>
                        <xs:element name="Comment" type="StringL" minOccurs="0" sawsdl:modelReference="http://rs.tdwg.org/abcd/mappings/PreviousUnit-Notes">
                          <xs:annotation>
                            <xs:documentation xml:lang="en">Any further information about this specimen in its previous collection.</xs:documentation>
                          </xs:annotation>
                        </xs:element>
                        <xs:element name="PreviousUnitText" type="StringL" minOccurs="0" sawsdl:modelReference="http://rs.tdwg.org/abcd/terms/previousUnitText">
                          <xs:annotation>
                            <xs:documentation xml:lang="en">An alternative text identifying the previous unit when no ABCD standard ID s can be assigned.</xs:documentation>
                          </xs:annotation>
                        </xs:element>
                      </xs:sequence>
                      <xs:attribute name="sequence" type="xs:int" use="optional"/>
                    </xs:complexType>
                  </xs:element>
                </xs:sequence>
              </xs:complexType>
            </xs:element>
            <xs:element name="PreviousUnitsText" type="String" minOccurs="0" sawsdl:modelReference="http://rs.tdwg.org/abcd/terms/previousUnitsText">
              <xs:annotation>
                <xs:documentation xml:lang="en">An alternative text identifying the previous units.</xs:documentation>
              </xs:annotation>
            </xs:element>
          </xs:sequence>
        </xs:complexType>
      </xs:element>
      <xs:element name="NomenclaturalTypeDesignations" minOccurs="0">
        <xs:annotation>
          <xs:documentation xml:lang="en">A container element for several nomenclatural type designations.</xs:documentation>
        </xs:annotation>
        <xs:complexType>
          <xs:sequence>
            <xs:element name="NomenclaturalTypeDesignation" minOccurs="0" maxOccurs="unbounded" sawsdl:modelReference="http://rs.tdwg.org/abcd/terms/NomenclaturalTypeDesignation">
              <xs:annotation>
                <xs:documentation xml:lang="en">Information on the type status of the specimen.</xs:documentation>
              </xs:annotation>
              <xs:complexType>
                <xs:sequence>
                  <xs:element name="TypifiedName" type="ScientificName" minOccurs="0" sawsdl:modelReference="http://rs.tdwg.org/abcd/mappings/TypifiedName">
                    <xs:annotation>
                      <xs:documentation xml:lang="en">The name based on the specimen.</xs:documentation>
                    </xs:annotation>
                  </xs:element>
                  <xs:element name="NomenclaturalReference" type="Reference" minOccurs="0" sawsdl:modelReference="http://rs.tdwg.org/abcd/mappings/NomenclaturalTypeDesignation-Reference">
                    <xs:annotation>
                      <xs:documentation xml:lang="en">Published reference.</xs:documentation>
                    </xs:annotation>
                  </xs:element>
                  <xs:element name="TypeStatus" type="String" minOccurs="0" sawsdl:modelReference="http://rs.tdwg.org/abcd/terms/typeStatus">
                    <xs:annotation>
                      <xs:documentation xml:lang="en">Full term designating the status.</xs:documentation>
                    </xs:annotation>
                  </xs:element>
                  <xs:element name="CodeAssessment" type="String" minOccurs="0" sawsdl:modelReference="http://rs.tdwg.org/abcd/terms/codeAssessment">
                    <xs:annotation>
                      <xs:documentation xml:lang="en">Indication whether the type is conserved or rejected/suppressed by the Code or is proposed for conservation or suppression/rejection</xs:documentation>
                    </xs:annotation>
                  </xs:element>
                  <xs:element name="DoubtfulFlag" type="String" minOccurs="0" sawsdl:modelReference="http://rs.tdwg.org/abcd/terms/doubtfulFlag">
                    <xs:annotation>
                      <xs:documentation xml:lang="en">Indicator for unverified type status (kind and fact).</xs:documentation>
                    </xs:annotation>
                  </xs:element>
                  <xs:element name="Verifier" type="PersonName" minOccurs="0" sawsdl:modelReference="http://rs.tdwg.org/abcd/mappings/Verifier">
                    <xs:annotation>
                      <xs:documentation xml:lang="en">The person assigning or verifying the type status of the specimen.</xs:documentation>
                    </xs:annotation>
                  </xs:element>
                  <xs:element name="VerificationDate" type="xs:date" minOccurs="0" sawsdl:modelReference="http://rs.tdwg.org/abcd/mappings/VerificationDate">
                    <xs:annotation>
                      <xs:documentation xml:lang="en">Date of verification.</xs:documentation>
                    </xs:annotation>
                  </xs:element>
                  <xs:element name="VerificationNotes" type="StringL" minOccurs="0" sawsdl:modelReference="http://rs.tdwg.org/abcd/mappings/VerificationNotes">
                    <xs:annotation>
                      <xs:documentation xml:lang="en">Further information about the verification process.</xs:documentation>
                    </xs:annotation>
                  </xs:element>
                </xs:sequence>
              </xs:complexType>
            </xs:element>
            <xs:element name="NomenclaturalTypeText" type="StringL" minOccurs="0" sawsdl:modelReference="http://rs.tdwg.org/abcd/terms/nomenclaturalTypeText">
              <xs:annotation>
                <xs:documentation xml:lang="en">A note detailing possible or verified type information related to the specimen.</xs:documentation>
              </xs:annotation>
            </xs:element>
          </xs:sequence>
        </xs:complexType>
      </xs:element>
      <xs:element name="DuplicatesDistributedTo" type="String" minOccurs="0" sawsdl:modelReference="http://rs.tdwg.org/abcd/terms/duplicatesDistributedTo">
        <xs:annotation>
          <xs:documentation xml:lang="en">A free text field to note the known other recipients of a duplicate of the unit, preferably in the form of a delimited list of SourceInstitionIDs.</xs:documentation>
        </xs:annotation>
      </xs:element>
      <xs:element name="Disposition" type="StringL" minOccurs="0" sawsdl:modelReference="http://rs.tdwg.org/abcd/terms/disposition">
        <xs:annotation>
          <xs:documentation xml:lang="en">DwC curatorial extension r. 14: 'The current disposition of the catalogued item. Examples: "in collection", "missing", "source gone", "voucher elsewhere", "duplicates elsewhere".'</xs:documentation>
        </xs:annotation>
      </xs:element>
      <xs:element name="SpecimenMeasurementsOrFacts" minOccurs="0">
        <xs:annotation>
          <xs:documentation xml:lang="en">Further measurements or facts related to the specimen, e.g. morphometric parameters.</xs:documentation>
        </xs:annotation>
        <xs:complexType>
          <xs:sequence>
            <xs:element name="SpecimenMeasurementOrFact" type="MeasurementOrFact" maxOccurs="unbounded">
              <xs:annotation>
                <xs:documentation xml:lang="en">An additional measurement or fact related to the specimen, e.g. morphometric parameters or physiological condition facts.</xs:documentation>
              </xs:annotation>
            </xs:element>
          </xs:sequence>
        </xs:complexType>
      </xs:element>
    </xs:sequence>
  </xs:complexType>
</xs:element>
Element Unit / SpecimenUnit / Owner
Namespace http://www.tdwg.org/schemas/abcd/2.1
Annotations
The legal owner or holder of the physical specimen
Diagram
Diagram ABCD_2_1_xsd.tmp#Contact_Organisation ABCD_2_1_xsd.tmp#Contact_Person ABCD_2_1_xsd.tmp#Contact_Roles ABCD_2_1_xsd.tmp#Contact_Addresses ABCD_2_1_xsd.tmp#Contact_TelephoneNumbers ABCD_2_1_xsd.tmp#Contact_EmailAddresses ABCD_2_1_xsd.tmp#Contact_URIs ABCD_2_1_xsd.tmp#Contact_LogoURI ABCD_2_1_xsd.tmp#Contact
Type Contact
Properties
content complex
minOccurs 0
Model
Children Addresses, EmailAddresses, LogoURI, Organisation, Person, Roles, TelephoneNumbers, URIs
Instance
<Owner xmlns="http://www.tdwg.org/schemas/abcd/2.1">
  <Organisation>{0,1}</Organisation>
  <Person>{0,1}</Person>
  <Roles>{0,1}</Roles>
  <Addresses>{0,1}</Addresses>
  <TelephoneNumbers>{0,1}</TelephoneNumbers>
  <EmailAddresses>{0,1}</EmailAddresses>
  <URIs>{0,1}</URIs>
  <LogoURI>{0,1}</LogoURI>
</Owner>
Source
<xs:element name="Owner" type="Contact" minOccurs="0" sawsdl:modelReference="http://rs.tdwg.org/abcd/mappings/SpecimenUnit-Owner">
  <xs:annotation>
    <xs:documentation xml:lang="en">The legal owner or holder of the physical specimen</xs:documentation>
  </xs:annotation>
</xs:element>
Element Unit / SpecimenUnit / Loan
Namespace http://www.tdwg.org/schemas/abcd/2.1
Annotations
Restrictions for accessing or loaning the specimen or sample
Diagram
Diagram ABCD_2_1_xsd.tmp#Unit_Unit_SpecimenUnit_Unit_Unit_SpecimenUnit_Loan_blockedUntil ABCD_2_1_xsd.tmp#Unit_Unit_SpecimenUnit_Unit_Unit_SpecimenUnit_Loan_blocked ABCD_2_1_xsd.tmp#Unit_Unit_SpecimenUnit_Unit_Unit_SpecimenUnit_Loan_loanConditions
Properties
content complex
minOccurs 0
Model
Children blocked, blockedUntil, loanConditions
Instance
<Loan xmlns="http://www.tdwg.org/schemas/abcd/2.1">
  <blockedUntil>{0,1}</blockedUntil>
  <blocked>{0,1}</blocked>
  <loanConditions>{0,1}</loanConditions>
</Loan>
Source
<xs:element name="Loan" minOccurs="0" sawsdl:modelReference="http://rs.tdwg.org/abcd/terms/LoanRestrictions">
  <xs:annotation>
    <xs:documentation xml:lang="en">Restrictions for accessing or loaning the specimen or sample</xs:documentation>
  </xs:annotation>
  <xs:complexType>
    <xs:sequence>
      <xs:element name="blockedUntil" type="String" minOccurs="0" sawsdl:modelReference="http://rs.tdwg.org/abcd/mappings/BlockedUntil">
        <xs:annotation>
          <xs:documentation xml:lang="en">Date or year until the specimen or sample is not available for loan, often due to planned publications</xs:documentation>
        </xs:annotation>
      </xs:element>
      <xs:element name="blocked" type="xs:boolean" minOccurs="0" sawsdl:modelReference="http://rs.tdwg.org/abcd/terms/blocked">
        <xs:annotation>
          <xs:documentation xml:lang="en">true or 1 if specimen or sample is blocked in general for loan, mostly because it is too valuable or almost gone</xs:documentation>
        </xs:annotation>
      </xs:element>
      <xs:element name="loanConditions" type="String" minOccurs="0" sawsdl:modelReference="http://rs.tdwg.org/abcd/terms/loanConditions">
        <xs:annotation>
          <xs:documentation xml:lang="en">certain conditions for loaning this specimen or sample</xs:documentation>
        </xs:annotation>
      </xs:element>
    </xs:sequence>
  </xs:complexType>
</xs:element>
Element Unit / SpecimenUnit / Loan / blockedUntil
Namespace http://www.tdwg.org/schemas/abcd/2.1
Annotations
Date or year until the specimen or sample is not available for loan, often due to planned publications
Diagram
Diagram ABCD_2_1_xsd.tmp#String
Type String
Properties
content simple
minOccurs 0
Facets
whiteSpace collapse
minLength 1
Source
<xs:element name="blockedUntil" type="String" minOccurs="0" sawsdl:modelReference="http://rs.tdwg.org/abcd/mappings/BlockedUntil">
  <xs:annotation>
    <xs:documentation xml:lang="en">Date or year until the specimen or sample is not available for loan, often due to planned publications</xs:documentation>
  </xs:annotation>
</xs:element>
Element Unit / SpecimenUnit / Loan / blocked
Namespace http://www.tdwg.org/schemas/abcd/2.1
Annotations
true or 1 if specimen or sample is blocked in general for loan, mostly because it is too valuable or almost gone
Diagram
Diagram
Type xs:boolean
Properties
content simple
minOccurs 0
Source
<xs:element name="blocked" type="xs:boolean" minOccurs="0" sawsdl:modelReference="http://rs.tdwg.org/abcd/terms/blocked">
  <xs:annotation>
    <xs:documentation xml:lang="en">true or 1 if specimen or sample is blocked in general for loan, mostly because it is too valuable or almost gone</xs:documentation>
  </xs:annotation>
</xs:element>
Element Unit / SpecimenUnit / Loan / loanConditions
Namespace http://www.tdwg.org/schemas/abcd/2.1
Annotations
certain conditions for loaning this specimen or sample
Diagram
Diagram ABCD_2_1_xsd.tmp#String
Type String
Properties
content simple
minOccurs 0
Facets
whiteSpace collapse
minLength 1
Source
<xs:element name="loanConditions" type="String" minOccurs="0" sawsdl:modelReference="http://rs.tdwg.org/abcd/terms/loanConditions">
  <xs:annotation>
    <xs:documentation xml:lang="en">certain conditions for loaning this specimen or sample</xs:documentation>
  </xs:annotation>
</xs:element>
Element Unit / SpecimenUnit / Acquisition
Namespace http://www.tdwg.org/schemas/abcd/2.1
Annotations
Acquisition date, source and type.
Diagram
Diagram ABCD_2_1_xsd.tmp#Unit_Unit_SpecimenUnit_Unit_Unit_SpecimenUnit_Acquisition_AcquisitionDate ABCD_2_1_xsd.tmp#Unit_Unit_SpecimenUnit_Unit_Unit_SpecimenUnit_Acquisition_AcquisitionSourceText ABCD_2_1_xsd.tmp#Unit_Unit_SpecimenUnit_Unit_Unit_SpecimenUnit_Acquisition_AcquisitionType ABCD_2_1_xsd.tmp#Unit_Unit_SpecimenUnit_Unit_Unit_SpecimenUnit_Acquisition_AcquiredFrom
Properties
content complex
minOccurs 0
Model
Children AcquiredFrom, AcquisitionDate, AcquisitionSourceText, AcquisitionType
Instance
<Acquisition xmlns="http://www.tdwg.org/schemas/abcd/2.1">
  <AcquisitionDate>{0,1}</AcquisitionDate>
  <AcquisitionSourceText language="">{0,1}</AcquisitionSourceText>
  <AcquisitionType language="">{0,1}</AcquisitionType>
  <AcquiredFrom>{0,1}</AcquiredFrom>
</Acquisition>
Source
<xs:element name="Acquisition" minOccurs="0">
  <xs:annotation>
    <xs:documentation xml:lang="en">Acquisition date, source and type.</xs:documentation>
  </xs:annotation>
  <xs:complexType>
    <xs:sequence>
      <xs:element name="AcquisitionDate" type="String" minOccurs="0" sawsdl:modelReference="http://rs.tdwg.org/abcd/mappings/Acquisition-Date">
        <xs:annotation>
          <xs:documentation xml:lang="en">Textual statement of the date of acquisition of the specimen by the institution</xs:documentation>
        </xs:annotation>
      </xs:element>
      <xs:element name="AcquisitionSourceText" type="StringL" minOccurs="0" sawsdl:modelReference="http://rs.tdwg.org/abcd/terms/acquisitionSourceText">
        <xs:annotation>
          <xs:documentation xml:lang="en">Free text field for informal recording of acquisition source details.</xs:documentation>
        </xs:annotation>
      </xs:element>
      <xs:element name="AcquisitionType" type="StringL" minOccurs="0" sawsdl:modelReference="http://rs.tdwg.org/abcd/terms/acquisitionType">
        <xs:annotation>
          <xs:documentation xml:lang="en">Type of acquisition.</xs:documentation>
        </xs:annotation>
      </xs:element>
      <xs:element name="AcquiredFrom" type="Contact" minOccurs="0" sawsdl:modelReference="http://rs.tdwg.org/abcd/mappings/AcquiredFrom">
        <xs:annotation>
          <xs:documentation xml:lang="en">Name of person and/or organisation the unit was acquired from (e.g. depositor of a strain).</xs:documentation>
        </xs:annotation>
      </xs:element>
    </xs:sequence>
  </xs:complexType>
</xs:element>
Element Unit / SpecimenUnit / Acquisition / AcquisitionDate
Namespace http://www.tdwg.org/schemas/abcd/2.1
Annotations
Textual statement of the date of acquisition of the specimen by the institution
Diagram
Diagram ABCD_2_1_xsd.tmp#String
Type String
Properties
content simple
minOccurs 0
Facets
whiteSpace collapse
minLength 1
Source
<xs:element name="AcquisitionDate" type="String" minOccurs="0" sawsdl:modelReference="http://rs.tdwg.org/abcd/mappings/Acquisition-Date">
  <xs:annotation>
    <xs:documentation xml:lang="en">Textual statement of the date of acquisition of the specimen by the institution</xs:documentation>
  </xs:annotation>
</xs:element>
Element Unit / SpecimenUnit / Acquisition / AcquisitionSourceText
Namespace http://www.tdwg.org/schemas/abcd/2.1
Annotations
Free text field for informal recording of acquisition source details.
Diagram
Diagram ABCD_2_1_xsd.tmp#String ABCD_2_1_xsd.tmp#StringL_language ABCD_2_1_xsd.tmp#StringL
Type StringL
Type hierarchy
Properties
content complex
minOccurs 0
Attributes
QName Type Use
language xs:language optional
Source
<xs:element name="AcquisitionSourceText" type="StringL" minOccurs="0" sawsdl:modelReference="http://rs.tdwg.org/abcd/terms/acquisitionSourceText">
  <xs:annotation>
    <xs:documentation xml:lang="en">Free text field for informal recording of acquisition source details.</xs:documentation>
  </xs:annotation>
</xs:element>
Element Unit / SpecimenUnit / Acquisition / AcquisitionType
Namespace http://www.tdwg.org/schemas/abcd/2.1
Annotations
Type of acquisition.
Diagram
Diagram ABCD_2_1_xsd.tmp#String ABCD_2_1_xsd.tmp#StringL_language ABCD_2_1_xsd.tmp#StringL
Type StringL
Type hierarchy
Properties
content complex
minOccurs 0
Attributes
QName Type Use
language xs:language optional
Source
<xs:element name="AcquisitionType" type="StringL" minOccurs="0" sawsdl:modelReference="http://rs.tdwg.org/abcd/terms/acquisitionType">
  <xs:annotation>
    <xs:documentation xml:lang="en">Type of acquisition.</xs:documentation>
  </xs:annotation>
</xs:element>
Element Unit / SpecimenUnit / Acquisition / AcquiredFrom
Namespace http://www.tdwg.org/schemas/abcd/2.1
Annotations
Name of person and/or organisation the unit was acquired from (e.g. depositor of a strain).
Diagram
Diagram ABCD_2_1_xsd.tmp#Contact_Organisation ABCD_2_1_xsd.tmp#Contact_Person ABCD_2_1_xsd.tmp#Contact_Roles ABCD_2_1_xsd.tmp#Contact_Addresses ABCD_2_1_xsd.tmp#Contact_TelephoneNumbers ABCD_2_1_xsd.tmp#Contact_EmailAddresses ABCD_2_1_xsd.tmp#Contact_URIs ABCD_2_1_xsd.tmp#Contact_LogoURI ABCD_2_1_xsd.tmp#Contact
Type Contact
Properties
content complex
minOccurs 0
Model
Children Addresses, EmailAddresses, LogoURI, Organisation, Person, Roles, TelephoneNumbers, URIs
Instance
<AcquiredFrom xmlns="http://www.tdwg.org/schemas/abcd/2.1">
  <Organisation>{0,1}</Organisation>
  <Person>{0,1}</Person>
  <Roles>{0,1}</Roles>
  <Addresses>{0,1}</Addresses>
  <TelephoneNumbers>{0,1}</TelephoneNumbers>
  <EmailAddresses>{0,1}</EmailAddresses>
  <URIs>{0,1}</URIs>
  <LogoURI>{0,1}</LogoURI>
</AcquiredFrom>
Source
<xs:element name="AcquiredFrom" type="Contact" minOccurs="0" sawsdl:modelReference="http://rs.tdwg.org/abcd/mappings/AcquiredFrom">
  <xs:annotation>
    <xs:documentation xml:lang="en">Name of person and/or organisation the unit was acquired from (e.g. depositor of a strain).</xs:documentation>
  </xs:annotation>
</xs:element>
Element Unit / SpecimenUnit / Accessions
Namespace http://www.tdwg.org/schemas/abcd/2.1
Annotations
Accession details.
Diagram
Diagram ABCD_2_1_xsd.tmp#Unit_Unit_SpecimenUnit_Unit_Unit_SpecimenUnit_Accessions_AccessionDate ABCD_2_1_xsd.tmp#Unit_Unit_SpecimenUnit_Unit_Unit_SpecimenUnit_Accessions_AccessionCatalogue ABCD_2_1_xsd.tmp#Unit_Unit_SpecimenUnit_Unit_Unit_SpecimenUnit_Accessions_AccessionNumber
Properties
content complex
minOccurs 0
Model
Children AccessionCatalogue, AccessionDate, AccessionNumber
Instance
<Accessions xmlns="http://www.tdwg.org/schemas/abcd/2.1">
  <AccessionDate>{0,1}</AccessionDate>
  <AccessionCatalogue>{0,1}</AccessionCatalogue>
  <AccessionNumber>{0,1}</AccessionNumber>
</Accessions>
Source
<xs:element name="Accessions" minOccurs="0">
  <xs:annotation>
    <xs:documentation xml:lang="en">Accession details.</xs:documentation>
  </xs:annotation>
  <xs:complexType>
    <xs:sequence maxOccurs="unbounded">
      <xs:annotation>
        <xs:documentation xml:lang="en">Repeatable triple to accommodate accession number in multiple catalogues.</xs:documentation>
      </xs:annotation>
      <xs:element name="AccessionDate" type="String" minOccurs="0" sawsdl:modelReference="http://rs.tdwg.org/abcd/mappings/Accession-Date">
        <xs:annotation>
          <xs:documentation xml:lang="en">Textual statement of the date on which the accession was recorded.</xs:documentation>
        </xs:annotation>
      </xs:element>
      <xs:element name="AccessionCatalogue" type="String" minOccurs="0" sawsdl:modelReference="http://rs.tdwg.org/abcd/terms/accessionCatalogue">
        <xs:annotation>
          <xs:documentation xml:lang="en">Identifier of an accessions catalogue or numbering scheme which contains the SpecimenUnit</xs:documentation>
        </xs:annotation>
      </xs:element>
      <xs:element name="AccessionNumber" type="String" minOccurs="0" sawsdl:modelReference="http://rs.tdwg.org/abcd/terms/accessionNumber">
        <xs:annotation>
          <xs:documentation xml:lang="en">The institutional number applied to an accession and recorded in the accessions register.</xs:documentation>
        </xs:annotation>
      </xs:element>
    </xs:sequence>
  </xs:complexType>
</xs:element>
Element Unit / SpecimenUnit / Accessions / AccessionDate
Namespace http://www.tdwg.org/schemas/abcd/2.1
Annotations
Textual statement of the date on which the accession was recorded.
Diagram
Diagram ABCD_2_1_xsd.tmp#String
Type String
Properties
content simple
minOccurs 0
Facets
whiteSpace collapse
minLength 1
Source
<xs:element name="AccessionDate" type="String" minOccurs="0" sawsdl:modelReference="http://rs.tdwg.org/abcd/mappings/Accession-Date">
  <xs:annotation>
    <xs:documentation xml:lang="en">Textual statement of the date on which the accession was recorded.</xs:documentation>
  </xs:annotation>
</xs:element>
Element Unit / SpecimenUnit / Accessions / AccessionCatalogue
Namespace http://www.tdwg.org/schemas/abcd/2.1
Annotations
Identifier of an accessions catalogue or numbering scheme which contains the SpecimenUnit
Diagram
Diagram ABCD_2_1_xsd.tmp#String
Type String
Properties
content simple
minOccurs 0
Facets
whiteSpace collapse
minLength 1
Source
<xs:element name="AccessionCatalogue" type="String" minOccurs="0" sawsdl:modelReference="http://rs.tdwg.org/abcd/terms/accessionCatalogue">
  <xs:annotation>
    <xs:documentation xml:lang="en">Identifier of an accessions catalogue or numbering scheme which contains the SpecimenUnit</xs:documentation>
  </xs:annotation>
</xs:element>
Element Unit / SpecimenUnit / Accessions / AccessionNumber
Namespace http://www.tdwg.org/schemas/abcd/2.1
Annotations
The institutional number applied to an accession and recorded in the accessions register.
Diagram
Diagram ABCD_2_1_xsd.tmp#String
Type String
Properties
content simple
minOccurs 0
Facets
whiteSpace collapse
minLength 1
Source
<xs:element name="AccessionNumber" type="String" minOccurs="0" sawsdl:modelReference="http://rs.tdwg.org/abcd/terms/accessionNumber">
  <xs:annotation>
    <xs:documentation xml:lang="en">The institutional number applied to an accession and recorded in the accessions register.</xs:documentation>
  </xs:annotation>
</xs:element>
Element Unit / SpecimenUnit / Preparations
Namespace http://www.tdwg.org/schemas/abcd/2.1
Annotations
Specimen preparation details, possibly a sequence of preparation steps
Diagram
Diagram ABCD_2_1_xsd.tmp#Unit_Unit_SpecimenUnit_Unit_Unit_SpecimenUnit_Preparations_preparation ABCD_2_1_xsd.tmp#Unit_Unit_SpecimenUnit_Unit_Unit_SpecimenUnit_Preparations_preparationsText
Properties
content complex
minOccurs 0
Model
Children preparation, preparationsText
Instance
<Preparations xmlns="http://www.tdwg.org/schemas/abcd/2.1">
  <preparation sequence="">{0,unbounded}</preparation>
  <preparationsText language="">{0,1}</preparationsText>
</Preparations>
Source
<xs:element name="Preparations" minOccurs="0">
  <xs:annotation>
    <xs:documentation xml:lang="en">Specimen preparation details, possibly a sequence of preparation steps</xs:documentation>
  </xs:annotation>
  <xs:complexType>
    <xs:sequence>
      <xs:element name="preparation" minOccurs="0" maxOccurs="unbounded" sawsdl:modelReference="http://rs.tdwg.org/abcd/terms/Preparation">
        <xs:annotation>
          <xs:documentation xml:lang="en">Specimen preparation details.</xs:documentation>
        </xs:annotation>
        <xs:complexType>
          <xs:sequence>
            <xs:element name="preparationType" type="StringL" minOccurs="0" sawsdl:modelReference="http://rs.tdwg.org/abcd/terms/preparationType">
              <xs:annotation>
                <xs:documentation xml:lang="en">Description of preparation type.</xs:documentation>
              </xs:annotation>
            </xs:element>
            <xs:element name="preparationProcess" type="StringL" minOccurs="0" sawsdl:modelReference="http://rs.tdwg.org/abcd/mappings/PreparationMethod">
              <xs:annotation>
                <xs:documentation xml:lang="en">Process used in preparing the specimen, can also be used to describe Phage/Plasmid propagation.</xs:documentation>
              </xs:annotation>
            </xs:element>
            <xs:element name="preparationMaterials" type="StringL" minOccurs="0" sawsdl:modelReference="http://rs.tdwg.org/abcd/terms/preparationMaterials">
              <xs:annotation>
                <xs:documentation xml:lang="en">Materials and chemicals used in the preparation of the specimen.</xs:documentation>
              </xs:annotation>
            </xs:element>
            <xs:element name="preparationAgent" type="Contact" minOccurs="0" sawsdl:modelReference="http://rs.tdwg.org/abcd/mappings/PreparationAgent">
              <xs:annotation>
                <xs:documentation xml:lang="en">Person and/or institution responsible for or effecting the preparation.</xs:documentation>
              </xs:annotation>
            </xs:element>
            <xs:element name="preparationDate" type="String" minOccurs="0" sawsdl:modelReference="http://rs.tdwg.org/abcd/mappings/PreparationDate">
              <xs:annotation>
                <xs:documentation xml:lang="en">The date of preparation, free text.</xs:documentation>
              </xs:annotation>
            </xs:element>
            <xs:element name="sampleSize" type="String" minOccurs="0">
              <xs:annotation>
                <xs:documentation xml:lang="en">GSC element. Amount or size of sample (volume, mass or area) that was collected</xs:documentation>
              </xs:annotation>
            </xs:element>
            <xs:element name="sieving" type="String" minOccurs="0" sawsdl:modelReference="http://gensc.org/ns/mixs/sieving">
              <xs:annotation>
                <xs:documentation xml:lang="en">GSC element. Collection design of pooled samples and/or sieve size and amount of sample sieved. Is of interest for metagenomic focus e.g. design name and/or size;amount</xs:documentation>
              </xs:annotation>
            </xs:element>
            <xs:element name="References" minOccurs="0">
              <xs:annotation>
                <xs:documentation xml:lang="en">References for the preparation method</xs:documentation>
              </xs:annotation>
              <xs:complexType>
                <xs:sequence>
                  <xs:element name="Reference" type="Reference" minOccurs="0" maxOccurs="unbounded" sawsdl:modelReference="http://rs.tdwg.org/abcd/mappings/Preparation-Reference">
                    <xs:annotation>
                      <xs:documentation xml:lang="en">Attribute for RefType</xs:documentation>
                    </xs:annotation>
                  </xs:element>
                </xs:sequence>
              </xs:complexType>
            </xs:element>
          </xs:sequence>
          <xs:attribute name="sequence" type="xs:int" use="optional"/>
        </xs:complexType>
      </xs:element>
      <xs:element name="preparationsText" type="StringL" minOccurs="0" sawsdl:modelReference="http://rs.tdwg.org/abcd/terms/preparationsText">
        <xs:annotation>
          <xs:documentation xml:lang="en">Textual account of preparations,</xs:documentation>
        </xs:annotation>
      </xs:element>
    </xs:sequence>
  </xs:complexType>
</xs:element>
Element Unit / SpecimenUnit / Preparations / preparation
Namespace http://www.tdwg.org/schemas/abcd/2.1
Annotations
Specimen preparation details.
Diagram
Diagram ABCD_2_1_xsd.tmp#Unit_Unit_SpecimenUnit_Unit_Unit_SpecimenUnit_Preparations_Unit_Unit_SpecimenUnit_Unit_Unit_SpecimenUnit_Preparations_preparation_sequence ABCD_2_1_xsd.tmp#Unit_Unit_SpecimenUnit_Unit_Unit_SpecimenUnit_Preparations_Unit_Unit_SpecimenUnit_Unit_Unit_SpecimenUnit_Preparations_preparation_preparationType ABCD_2_1_xsd.tmp#Unit_Unit_SpecimenUnit_Unit_Unit_SpecimenUnit_Preparations_Unit_Unit_SpecimenUnit_Unit_Unit_SpecimenUnit_Preparations_preparation_preparationProcess ABCD_2_1_xsd.tmp#Unit_Unit_SpecimenUnit_Unit_Unit_SpecimenUnit_Preparations_Unit_Unit_SpecimenUnit_Unit_Unit_SpecimenUnit_Preparations_preparation_preparationMaterials ABCD_2_1_xsd.tmp#Unit_Unit_SpecimenUnit_Unit_Unit_SpecimenUnit_Preparations_Unit_Unit_SpecimenUnit_Unit_Unit_SpecimenUnit_Preparations_preparation_preparationAgent ABCD_2_1_xsd.tmp#Unit_Unit_SpecimenUnit_Unit_Unit_SpecimenUnit_Preparations_Unit_Unit_SpecimenUnit_Unit_Unit_SpecimenUnit_Preparations_preparation_preparationDate ABCD_2_1_xsd.tmp#Unit_Unit_SpecimenUnit_Unit_Unit_SpecimenUnit_Preparations_Unit_Unit_SpecimenUnit_Unit_Unit_SpecimenUnit_Preparations_preparation_sampleSize ABCD_2_1_xsd.tmp#Unit_Unit_SpecimenUnit_Unit_Unit_SpecimenUnit_Preparations_Unit_Unit_SpecimenUnit_Unit_Unit_SpecimenUnit_Preparations_preparation_sieving ABCD_2_1_xsd.tmp#Unit_Unit_SpecimenUnit_Unit_Unit_SpecimenUnit_Preparations_Unit_Unit_SpecimenUnit_Unit_Unit_SpecimenUnit_Preparations_preparation_References
Properties
content complex
minOccurs 0
maxOccurs unbounded
Model
Children References, preparationAgent, preparationDate, preparationMaterials, preparationProcess, preparationType, sampleSize, sieving
Instance
<preparation sequence="" xmlns="http://www.tdwg.org/schemas/abcd/2.1">
  <preparationType language="">{0,1}</preparationType>
  <preparationProcess language="">{0,1}</preparationProcess>
  <preparationMaterials language="">{0,1}</preparationMaterials>
  <preparationAgent>{0,1}</preparationAgent>
  <preparationDate>{0,1}</preparationDate>
  <sampleSize>{0,1}</sampleSize>
  <sieving>{0,1}</sieving>
  <References>{0,1}</References>
</preparation>
Attributes
QName Type Use
sequence xs:int optional
Source
<xs:element name="preparation" minOccurs="0" maxOccurs="unbounded" sawsdl:modelReference="http://rs.tdwg.org/abcd/terms/Preparation">
  <xs:annotation>
    <xs:documentation xml:lang="en">Specimen preparation details.</xs:documentation>
  </xs:annotation>
  <xs:complexType>
    <xs:sequence>
      <xs:element name="preparationType" type="StringL" minOccurs="0" sawsdl:modelReference="http://rs.tdwg.org/abcd/terms/preparationType">
        <xs:annotation>
          <xs:documentation xml:lang="en">Description of preparation type.</xs:documentation>
        </xs:annotation>
      </xs:element>
      <xs:element name="preparationProcess" type="StringL" minOccurs="0" sawsdl:modelReference="http://rs.tdwg.org/abcd/mappings/PreparationMethod">
        <xs:annotation>
          <xs:documentation xml:lang="en">Process used in preparing the specimen, can also be used to describe Phage/Plasmid propagation.</xs:documentation>
        </xs:annotation>
      </xs:element>
      <xs:element name="preparationMaterials" type="StringL" minOccurs="0" sawsdl:modelReference="http://rs.tdwg.org/abcd/terms/preparationMaterials">
        <xs:annotation>
          <xs:documentation xml:lang="en">Materials and chemicals used in the preparation of the specimen.</xs:documentation>
        </xs:annotation>
      </xs:element>
      <xs:element name="preparationAgent" type="Contact" minOccurs="0" sawsdl:modelReference="http://rs.tdwg.org/abcd/mappings/PreparationAgent">
        <xs:annotation>
          <xs:documentation xml:lang="en">Person and/or institution responsible for or effecting the preparation.</xs:documentation>
        </xs:annotation>
      </xs:element>
      <xs:element name="preparationDate" type="String" minOccurs="0" sawsdl:modelReference="http://rs.tdwg.org/abcd/mappings/PreparationDate">
        <xs:annotation>
          <xs:documentation xml:lang="en">The date of preparation, free text.</xs:documentation>
        </xs:annotation>
      </xs:element>
      <xs:element name="sampleSize" type="String" minOccurs="0">
        <xs:annotation>
          <xs:documentation xml:lang="en">GSC element. Amount or size of sample (volume, mass or area) that was collected</xs:documentation>
        </xs:annotation>
      </xs:element>
      <xs:element name="sieving" type="String" minOccurs="0" sawsdl:modelReference="http://gensc.org/ns/mixs/sieving">
        <xs:annotation>
          <xs:documentation xml:lang="en">GSC element. Collection design of pooled samples and/or sieve size and amount of sample sieved. Is of interest for metagenomic focus e.g. design name and/or size;amount</xs:documentation>
        </xs:annotation>
      </xs:element>
      <xs:element name="References" minOccurs="0">
        <xs:annotation>
          <xs:documentation xml:lang="en">References for the preparation method</xs:documentation>
        </xs:annotation>
        <xs:complexType>
          <xs:sequence>
            <xs:element name="Reference" type="Reference" minOccurs="0" maxOccurs="unbounded" sawsdl:modelReference="http://rs.tdwg.org/abcd/mappings/Preparation-Reference">
              <xs:annotation>
                <xs:documentation xml:lang="en">Attribute for RefType</xs:documentation>
              </xs:annotation>
            </xs:element>
          </xs:sequence>
        </xs:complexType>
      </xs:element>
    </xs:sequence>
    <xs:attribute name="sequence" type="xs:int" use="optional"/>
  </xs:complexType>
</xs:element>
Element Unit / SpecimenUnit / Preparations / preparation / preparationType
Namespace http://www.tdwg.org/schemas/abcd/2.1
Annotations
Description of preparation type.
Diagram
Diagram ABCD_2_1_xsd.tmp#String ABCD_2_1_xsd.tmp#StringL_language ABCD_2_1_xsd.tmp#StringL
Type StringL
Type hierarchy
Properties
content complex
minOccurs 0
Attributes
QName Type Use
language xs:language optional
Source
<xs:element name="preparationType" type="StringL" minOccurs="0" sawsdl:modelReference="http://rs.tdwg.org/abcd/terms/preparationType">
  <xs:annotation>
    <xs:documentation xml:lang="en">Description of preparation type.</xs:documentation>
  </xs:annotation>
</xs:element>
Element Unit / SpecimenUnit / Preparations / preparation / preparationProcess
Namespace http://www.tdwg.org/schemas/abcd/2.1
Annotations
Process used in preparing the specimen, can also be used to describe Phage/Plasmid propagation.
Diagram
Diagram ABCD_2_1_xsd.tmp#String ABCD_2_1_xsd.tmp#StringL_language ABCD_2_1_xsd.tmp#StringL
Type StringL
Type hierarchy
Properties
content complex
minOccurs 0
Attributes
QName Type Use
language xs:language optional
Source
<xs:element name="preparationProcess" type="StringL" minOccurs="0" sawsdl:modelReference="http://rs.tdwg.org/abcd/mappings/PreparationMethod">
  <xs:annotation>
    <xs:documentation xml:lang="en">Process used in preparing the specimen, can also be used to describe Phage/Plasmid propagation.</xs:documentation>
  </xs:annotation>
</xs:element>
Element Unit / SpecimenUnit / Preparations / preparation / preparationMaterials
Namespace http://www.tdwg.org/schemas/abcd/2.1
Annotations
Materials and chemicals used in the preparation of the specimen.
Diagram
Diagram ABCD_2_1_xsd.tmp#String ABCD_2_1_xsd.tmp#StringL_language ABCD_2_1_xsd.tmp#StringL
Type StringL
Type hierarchy
Properties
content complex
minOccurs 0
Attributes
QName Type Use
language xs:language optional
Source
<xs:element name="preparationMaterials" type="StringL" minOccurs="0" sawsdl:modelReference="http://rs.tdwg.org/abcd/terms/preparationMaterials">
  <xs:annotation>
    <xs:documentation xml:lang="en">Materials and chemicals used in the preparation of the specimen.</xs:documentation>
  </xs:annotation>
</xs:element>
Element Unit / SpecimenUnit / Preparations / preparation / preparationAgent
Namespace http://www.tdwg.org/schemas/abcd/2.1
Annotations
Person and/or institution responsible for or effecting the preparation.
Diagram
Diagram ABCD_2_1_xsd.tmp#Contact_Organisation ABCD_2_1_xsd.tmp#Contact_Person ABCD_2_1_xsd.tmp#Contact_Roles ABCD_2_1_xsd.tmp#Contact_Addresses ABCD_2_1_xsd.tmp#Contact_TelephoneNumbers ABCD_2_1_xsd.tmp#Contact_EmailAddresses ABCD_2_1_xsd.tmp#Contact_URIs ABCD_2_1_xsd.tmp#Contact_LogoURI ABCD_2_1_xsd.tmp#Contact
Type Contact
Properties
content complex
minOccurs 0
Model
Children Addresses, EmailAddresses, LogoURI, Organisation, Person, Roles, TelephoneNumbers, URIs
Instance
<preparationAgent xmlns="http://www.tdwg.org/schemas/abcd/2.1">
  <Organisation>{0,1}</Organisation>
  <Person>{0,1}</Person>
  <Roles>{0,1}</Roles>
  <Addresses>{0,1}</Addresses>
  <TelephoneNumbers>{0,1}</TelephoneNumbers>
  <EmailAddresses>{0,1}</EmailAddresses>
  <URIs>{0,1}</URIs>
  <LogoURI>{0,1}</LogoURI>
</preparationAgent>
Source
<xs:element name="preparationAgent" type="Contact" minOccurs="0" sawsdl:modelReference="http://rs.tdwg.org/abcd/mappings/PreparationAgent">
  <xs:annotation>
    <xs:documentation xml:lang="en">Person and/or institution responsible for or effecting the preparation.</xs:documentation>
  </xs:annotation>
</xs:element>
Element Unit / SpecimenUnit / Preparations / preparation / preparationDate
Namespace http://www.tdwg.org/schemas/abcd/2.1
Annotations
The date of preparation, free text.
Diagram
Diagram ABCD_2_1_xsd.tmp#String
Type String
Properties
content simple
minOccurs 0
Facets
whiteSpace collapse
minLength 1
Source
<xs:element name="preparationDate" type="String" minOccurs="0" sawsdl:modelReference="http://rs.tdwg.org/abcd/mappings/PreparationDate">
  <xs:annotation>
    <xs:documentation xml:lang="en">The date of preparation, free text.</xs:documentation>
  </xs:annotation>
</xs:element>
Element Unit / SpecimenUnit / Preparations / preparation / sampleSize
Namespace http://www.tdwg.org/schemas/abcd/2.1
Annotations
GSC element. Amount or size of sample (volume, mass or area) that was collected
Diagram
Diagram ABCD_2_1_xsd.tmp#String
Type String
Properties
content simple
minOccurs 0
Facets
whiteSpace collapse
minLength 1
Source
<xs:element name="sampleSize" type="String" minOccurs="0">
  <xs:annotation>
    <xs:documentation xml:lang="en">GSC element. Amount or size of sample (volume, mass or area) that was collected</xs:documentation>
  </xs:annotation>
</xs:element>
Element Unit / SpecimenUnit / Preparations / preparation / sieving
Namespace http://www.tdwg.org/schemas/abcd/2.1
Annotations
GSC element. Collection design of pooled samples and/or sieve size and amount of sample sieved. Is of interest for metagenomic focus e.g. design name and/or size;amount
Diagram
Diagram ABCD_2_1_xsd.tmp#String
Type String
Properties
content simple
minOccurs 0
Facets
whiteSpace collapse
minLength 1
Source
<xs:element name="sieving" type="String" minOccurs="0" sawsdl:modelReference="http://gensc.org/ns/mixs/sieving">
  <xs:annotation>
    <xs:documentation xml:lang="en">GSC element. Collection design of pooled samples and/or sieve size and amount of sample sieved. Is of interest for metagenomic focus e.g. design name and/or size;amount</xs:documentation>
  </xs:annotation>
</xs:element>
Element Unit / SpecimenUnit / Preparations / preparation / References
Namespace http://www.tdwg.org/schemas/abcd/2.1
Annotations
References for the preparation method
Diagram
Diagram ABCD_2_1_xsd.tmp#Unit_Unit_SpecimenUnit_Unit_Unit_SpecimenUnit_Preparations_Unit_Unit_SpecimenUnit_Unit_Unit_SpecimenUnit_Preparations_preparation_Unit_Unit_SpecimenUnit_Unit_Unit_SpecimenUnit_Preparations_Unit_Unit_SpecimenUnit_Unit_Unit_SpecimenUnit_Preparations_preparation_References_Reference
Properties
content complex
minOccurs 0
Model
Children Reference
Instance
<References xmlns="http://www.tdwg.org/schemas/abcd/2.1">
  <Reference>{0,unbounded}</Reference>
</References>
Source
<xs:element name="References" minOccurs="0">
  <xs:annotation>
    <xs:documentation xml:lang="en">References for the preparation method</xs:documentation>
  </xs:annotation>
  <xs:complexType>
    <xs:sequence>
      <xs:element name="Reference" type="Reference" minOccurs="0" maxOccurs="unbounded" sawsdl:modelReference="http://rs.tdwg.org/abcd/mappings/Preparation-Reference">
        <xs:annotation>
          <xs:documentation xml:lang="en">Attribute for RefType</xs:documentation>
        </xs:annotation>
      </xs:element>
    </xs:sequence>
  </xs:complexType>
</xs:element>
Element Unit / SpecimenUnit / Preparations / preparation / References / Reference
Namespace http://www.tdwg.org/schemas/abcd/2.1
Annotations
Attribute for RefType
Diagram
Diagram ABCD_2_1_xsd.tmp#Reference_ReferenceGUID ABCD_2_1_xsd.tmp#Reference_TitleCitation ABCD_2_1_xsd.tmp#Reference_CitationDetail ABCD_2_1_xsd.tmp#Reference_URI ABCD_2_1_xsd.tmp#Reference_DOI ABCD_2_1_xsd.tmp#Reference
Type Reference
Properties
content complex
minOccurs 0
maxOccurs unbounded
Model
Children CitationDetail, DOI, ReferenceGUID, TitleCitation, URI
Instance
<Reference xmlns="http://www.tdwg.org/schemas/abcd/2.1">
  <ReferenceGUID>{0,1}</ReferenceGUID>
  <TitleCitation>{1,1}</TitleCitation>
  <CitationDetail>{0,1}</CitationDetail>
  <URI>{0,1}</URI>
  <DOI>{0,1}</DOI>
</Reference>
Source
<xs:element name="Reference" type="Reference" minOccurs="0" maxOccurs="unbounded" sawsdl:modelReference="http://rs.tdwg.org/abcd/mappings/Preparation-Reference">
  <xs:annotation>
    <xs:documentation xml:lang="en">Attribute for RefType</xs:documentation>
  </xs:annotation>
</xs:element>
Element Unit / SpecimenUnit / Preparations / preparationsText
Namespace http://www.tdwg.org/schemas/abcd/2.1
Annotations
Textual account of preparations,
Diagram
Diagram ABCD_2_1_xsd.tmp#String ABCD_2_1_xsd.tmp#StringL_language ABCD_2_1_xsd.tmp#StringL
Type StringL
Type hierarchy
Properties
content complex
minOccurs 0
Attributes
QName Type Use
language xs:language optional
Source
<xs:element name="preparationsText" type="StringL" minOccurs="0" sawsdl:modelReference="http://rs.tdwg.org/abcd/terms/preparationsText">
  <xs:annotation>
    <xs:documentation xml:lang="en">Textual account of preparations,</xs:documentation>
  </xs:annotation>
</xs:element>
Element Unit / SpecimenUnit / Preservations
Namespace http://www.tdwg.org/schemas/abcd/2.1
Annotations
Specimen preservation details, possibly a sequence of preservation periods
Diagram
Diagram ABCD_2_1_xsd.tmp#Unit_Unit_SpecimenUnit_Unit_Unit_SpecimenUnit_Preservations_preservation
Properties
content complex
minOccurs 0
Model
Children preservation
Instance
<Preservations xmlns="http://www.tdwg.org/schemas/abcd/2.1">
  <preservation sequence="">{1,unbounded}</preservation>
</Preservations>
Source
<xs:element name="Preservations" minOccurs="0">
  <xs:annotation>
    <xs:documentation xml:lang="en">Specimen preservation details, possibly a sequence of preservation periods</xs:documentation>
  </xs:annotation>
  <xs:complexType>
    <xs:sequence>
      <xs:element name="preservation" maxOccurs="unbounded" sawsdl:modelReference="http://rs.tdwg.org/abcd/terms/Preservation">
        <xs:annotation>
          <xs:documentation xml:lang="en">Specimen preservation details.</xs:documentation>
        </xs:annotation>
        <xs:complexType>
          <xs:sequence>
            <xs:element name="preservationType" type="StringL" minOccurs="0" sawsdl:modelReference="http://rs.tdwg.org/abcd/terms/preservationType">
              <xs:annotation>
                <xs:documentation xml:lang="en">Description of preservation type.</xs:documentation>
              </xs:annotation>
            </xs:element>
            <xs:element name="preservationTemperature" minOccurs="0" sawsdl:modelReference="http://rs.tdwg.org/abcd/mappings/Preservation-Temperature">
              <xs:annotation>
                <xs:documentation xml:lang="en">Preferably a number - attribute gives temperature scale used.</xs:documentation>
              </xs:annotation>
              <xs:complexType>
                <xs:simpleContent>
                  <xs:extension base="xs:string">
                    <xs:attribute name="scale" use="optional">
                      <xs:simpleType>
                        <xs:restriction base="xs:NMTOKEN">
                          <xs:enumeration value="Celsius"/>
                          <xs:enumeration value="Fahrenheit"/>
                          <xs:enumeration value="Kelvin"/>
                        </xs:restriction>
                      </xs:simpleType>
                    </xs:attribute>
                  </xs:extension>
                </xs:simpleContent>
              </xs:complexType>
            </xs:element>
            <xs:element name="preservationDateBegin" type="String" minOccurs="0" sawsdl:modelReference="http://rs.tdwg.org/abcd/mappings/PreservationDateBegin">
              <xs:annotation>
                <xs:documentation xml:lang="en">The date in text form when preservation begins.</xs:documentation>
              </xs:annotation>
            </xs:element>
          </xs:sequence>
          <xs:attribute name="sequence" type="xs:int" use="optional"/>
        </xs:complexType>
      </xs:element>
    </xs:sequence>
  </xs:complexType>
</xs:element>
Element Unit / SpecimenUnit / Preservations / preservation
Namespace http://www.tdwg.org/schemas/abcd/2.1
Annotations
Specimen preservation details.
Diagram
Diagram ABCD_2_1_xsd.tmp#Unit_Unit_SpecimenUnit_Unit_Unit_SpecimenUnit_Preservations_Unit_Unit_SpecimenUnit_Unit_Unit_SpecimenUnit_Preservations_preservation_sequence ABCD_2_1_xsd.tmp#Unit_Unit_SpecimenUnit_Unit_Unit_SpecimenUnit_Preservations_Unit_Unit_SpecimenUnit_Unit_Unit_SpecimenUnit_Preservations_preservation_preservationType ABCD_2_1_xsd.tmp#Unit_Unit_SpecimenUnit_Unit_Unit_SpecimenUnit_Preservations_Unit_Unit_SpecimenUnit_Unit_Unit_SpecimenUnit_Preservations_preservation_preservationTemperature ABCD_2_1_xsd.tmp#Unit_Unit_SpecimenUnit_Unit_Unit_SpecimenUnit_Preservations_Unit_Unit_SpecimenUnit_Unit_Unit_SpecimenUnit_Preservations_preservation_preservationDateBegin
Properties
content complex
maxOccurs unbounded
Model
Children preservationDateBegin, preservationTemperature, preservationType
Instance
<preservation sequence="" xmlns="http://www.tdwg.org/schemas/abcd/2.1">
  <preservationType language="">{0,1}</preservationType>
  <preservationTemperature scale="">{0,1}</preservationTemperature>
  <preservationDateBegin>{0,1}</preservationDateBegin>
</preservation>
Attributes
QName Type Use
sequence xs:int optional
Source
<xs:element name="preservation" maxOccurs="unbounded" sawsdl:modelReference="http://rs.tdwg.org/abcd/terms/Preservation">
  <xs:annotation>
    <xs:documentation xml:lang="en">Specimen preservation details.</xs:documentation>
  </xs:annotation>
  <xs:complexType>
    <xs:sequence>
      <xs:element name="preservationType" type="StringL" minOccurs="0" sawsdl:modelReference="http://rs.tdwg.org/abcd/terms/preservationType">
        <xs:annotation>
          <xs:documentation xml:lang="en">Description of preservation type.</xs:documentation>
        </xs:annotation>
      </xs:element>
      <xs:element name="preservationTemperature" minOccurs="0" sawsdl:modelReference="http://rs.tdwg.org/abcd/mappings/Preservation-Temperature">
        <xs:annotation>
          <xs:documentation xml:lang="en">Preferably a number - attribute gives temperature scale used.</xs:documentation>
        </xs:annotation>
        <xs:complexType>
          <xs:simpleContent>
            <xs:extension base="xs:string">
              <xs:attribute name="scale" use="optional">
                <xs:simpleType>
                  <xs:restriction base="xs:NMTOKEN">
                    <xs:enumeration value="Celsius"/>
                    <xs:enumeration value="Fahrenheit"/>
                    <xs:enumeration value="Kelvin"/>
                  </xs:restriction>
                </xs:simpleType>
              </xs:attribute>
            </xs:extension>
          </xs:simpleContent>
        </xs:complexType>
      </xs:element>
      <xs:element name="preservationDateBegin" type="String" minOccurs="0" sawsdl:modelReference="http://rs.tdwg.org/abcd/mappings/PreservationDateBegin">
        <xs:annotation>
          <xs:documentation xml:lang="en">The date in text form when preservation begins.</xs:documentation>
        </xs:annotation>
      </xs:element>
    </xs:sequence>
    <xs:attribute name="sequence" type="xs:int" use="optional"/>
  </xs:complexType>
</xs:element>
Element Unit / SpecimenUnit / Preservations / preservation / preservationType
Namespace http://www.tdwg.org/schemas/abcd/2.1
Annotations
Description of preservation type.
Diagram
Diagram ABCD_2_1_xsd.tmp#String ABCD_2_1_xsd.tmp#StringL_language ABCD_2_1_xsd.tmp#StringL
Type StringL
Type hierarchy
Properties
content complex
minOccurs 0
Attributes
QName Type Use
language xs:language optional
Source
<xs:element name="preservationType" type="StringL" minOccurs="0" sawsdl:modelReference="http://rs.tdwg.org/abcd/terms/preservationType">
  <xs:annotation>
    <xs:documentation xml:lang="en">Description of preservation type.</xs:documentation>
  </xs:annotation>
</xs:element>
Element Unit / SpecimenUnit / Preservations / preservation / preservationTemperature
Namespace http://www.tdwg.org/schemas/abcd/2.1
Annotations
Preferably a number - attribute gives temperature scale used.
Diagram
Diagram ABCD_2_1_xsd.tmp#Unit_Unit_SpecimenUnit_Unit_Unit_SpecimenUnit_Preservations_Unit_Unit_SpecimenUnit_Unit_Unit_SpecimenUnit_Preservations_preservation_Unit_Unit_SpecimenUnit_Unit_Unit_SpecimenUnit_Preservations_Unit_Unit_SpecimenUnit_Unit_Unit_SpecimenUnit_Preservations_preservation_preservationTemperature_scale
Type extension of xs:string
Properties
content complex
minOccurs 0
Attributes
QName Type Use
scale restriction of xs:NMTOKEN optional
Source
<xs:element name="preservationTemperature" minOccurs="0" sawsdl:modelReference="http://rs.tdwg.org/abcd/mappings/Preservation-Temperature">
  <xs:annotation>
    <xs:documentation xml:lang="en">Preferably a number - attribute gives temperature scale used.</xs:documentation>
  </xs:annotation>
  <xs:complexType>
    <xs:simpleContent>
      <xs:extension base="xs:string">
        <xs:attribute name="scale" use="optional">
          <xs:simpleType>
            <xs:restriction base="xs:NMTOKEN">
              <xs:enumeration value="Celsius"/>
              <xs:enumeration value="Fahrenheit"/>
              <xs:enumeration value="Kelvin"/>
            </xs:restriction>
          </xs:simpleType>
        </xs:attribute>
      </xs:extension>
    </xs:simpleContent>
  </xs:complexType>
</xs:element>
Element Unit / SpecimenUnit / Preservations / preservation / preservationDateBegin
Namespace http://www.tdwg.org/schemas/abcd/2.1
Annotations
The date in text form when preservation begins.
Diagram
Diagram ABCD_2_1_xsd.tmp#String
Type String
Properties
content simple
minOccurs 0
Facets
whiteSpace collapse
minLength 1
Source
<xs:element name="preservationDateBegin" type="String" minOccurs="0" sawsdl:modelReference="http://rs.tdwg.org/abcd/mappings/PreservationDateBegin">
  <xs:annotation>
    <xs:documentation xml:lang="en">The date in text form when preservation begins.</xs:documentation>
  </xs:annotation>
</xs:element>
Element Unit / SpecimenUnit / Marks
Namespace http://www.tdwg.org/schemas/abcd/2.1
Annotations
A container element for several labels or inscriptions associated with the unit.
Diagram
Diagram ABCD_2_1_xsd.tmp#Unit_Unit_SpecimenUnit_Unit_Unit_SpecimenUnit_Marks_Mark
Properties
content complex
minOccurs 0
Model
Children Mark
Instance
<Marks xmlns="http://www.tdwg.org/schemas/abcd/2.1">
  <Mark>{1,unbounded}</Mark>
</Marks>
Source
<xs:element name="Marks" minOccurs="0">
  <xs:annotation>
    <xs:documentation xml:lang="en">A container element for several labels or inscriptions associated with the unit.</xs:documentation>
  </xs:annotation>
  <xs:complexType>
    <xs:sequence>
      <xs:element name="Mark" maxOccurs="unbounded" sawsdl:modelReference="http://rs.tdwg.org/abcd/terms/Mark">
        <xs:annotation>
          <xs:documentation xml:lang="en">Label text(s), writing or inscription(s).</xs:documentation>
        </xs:annotation>
        <xs:complexType>
          <xs:sequence>
            <xs:element name="MarkType" type="StringL" minOccurs="0" sawsdl:modelReference="http://rs.tdwg.org/abcd/terms/markType">
              <xs:annotation>
                <xs:documentation xml:lang="en">Label or inscription</xs:documentation>
              </xs:annotation>
            </xs:element>
            <xs:element name="MarkText" type="StringL" minOccurs="0" sawsdl:modelReference="http://rs.tdwg.org/abcd/mappings/MarkText">
              <xs:annotation>
                <xs:documentation xml:lang="en">Text transcription of an inscription</xs:documentation>
              </xs:annotation>
            </xs:element>
            <xs:element name="PositionOnObject" type="StringL" minOccurs="0" sawsdl:modelReference="http://rs.tdwg.org/abcd/terms/positionOnObject">
              <xs:annotation>
                <xs:documentation xml:lang="en">Position of inscription, writing or mark.</xs:documentation>
              </xs:annotation>
            </xs:element>
            <xs:element name="MarkAuthor" type="String" minOccurs="0" sawsdl:modelReference="http://rs.tdwg.org/abcd/mappings/MarkAuthor">
              <xs:annotation>
                <xs:documentation xml:lang="en">Name of person who created the label, writing or inscription.</xs:documentation>
              </xs:annotation>
            </xs:element>
            <xs:element name="MarkComment" type="StringL" minOccurs="0" sawsdl:modelReference="http://rs.tdwg.org/abcd/mappings/Mark-Notes">
              <xs:annotation>
                <xs:documentation xml:lang="en">Summary, interpretation or opinion of the text.</xs:documentation>
              </xs:annotation>
            </xs:element>
            <xs:element name="Images" minOccurs="0">
              <xs:annotation>
                <xs:documentation xml:lang="en">References to an image or images of the label or inscription</xs:documentation>
              </xs:annotation>
              <xs:complexType>
                <xs:sequence>
                  <xs:element name="ImageID" type="String" sawsdl:modelReference="http://rs.tdwg.org/abcd/mappings/Mark-ImageID">
                    <xs:annotation>
                      <xs:documentation xml:lang="en">The ID of a multimedia object representing the image of the mark</xs:documentation>
                    </xs:annotation>
                  </xs:element>
                </xs:sequence>
              </xs:complexType>
            </xs:element>
          </xs:sequence>
        </xs:complexType>
      </xs:element>
    </xs:sequence>
  </xs:complexType>
</xs:element>
Element Unit / SpecimenUnit / Marks / Mark
Namespace http://www.tdwg.org/schemas/abcd/2.1
Annotations
Label text(s), writing or inscription(s).
Diagram
Diagram ABCD_2_1_xsd.tmp#Unit_Unit_SpecimenUnit_Unit_Unit_SpecimenUnit_Marks_Unit_Unit_SpecimenUnit_Unit_Unit_SpecimenUnit_Marks_Mark_MarkType ABCD_2_1_xsd.tmp#Unit_Unit_SpecimenUnit_Unit_Unit_SpecimenUnit_Marks_Unit_Unit_SpecimenUnit_Unit_Unit_SpecimenUnit_Marks_Mark_MarkText ABCD_2_1_xsd.tmp#Unit_Unit_SpecimenUnit_Unit_Unit_SpecimenUnit_Marks_Unit_Unit_SpecimenUnit_Unit_Unit_SpecimenUnit_Marks_Mark_PositionOnObject ABCD_2_1_xsd.tmp#Unit_Unit_SpecimenUnit_Unit_Unit_SpecimenUnit_Marks_Unit_Unit_SpecimenUnit_Unit_Unit_SpecimenUnit_Marks_Mark_MarkAuthor ABCD_2_1_xsd.tmp#Unit_Unit_SpecimenUnit_Unit_Unit_SpecimenUnit_Marks_Unit_Unit_SpecimenUnit_Unit_Unit_SpecimenUnit_Marks_Mark_MarkComment ABCD_2_1_xsd.tmp#Unit_Unit_SpecimenUnit_Unit_Unit_SpecimenUnit_Marks_Unit_Unit_SpecimenUnit_Unit_Unit_SpecimenUnit_Marks_Mark_Images
Properties
content complex
maxOccurs unbounded
Model
Children Images, MarkAuthor, MarkComment, MarkText, MarkType, PositionOnObject
Instance
<Mark xmlns="http://www.tdwg.org/schemas/abcd/2.1">
  <MarkType language="">{0,1}</MarkType>
  <MarkText language="">{0,1}</MarkText>
  <PositionOnObject language="">{0,1}</PositionOnObject>
  <MarkAuthor>{0,1}</MarkAuthor>
  <MarkComment language="">{0,1}</MarkComment>
  <Images>{0,1}</Images>
</Mark>
Source
<xs:element name="Mark" maxOccurs="unbounded" sawsdl:modelReference="http://rs.tdwg.org/abcd/terms/Mark">
  <xs:annotation>
    <xs:documentation xml:lang="en">Label text(s), writing or inscription(s).</xs:documentation>
  </xs:annotation>
  <xs:complexType>
    <xs:sequence>
      <xs:element name="MarkType" type="StringL" minOccurs="0" sawsdl:modelReference="http://rs.tdwg.org/abcd/terms/markType">
        <xs:annotation>
          <xs:documentation xml:lang="en">Label or inscription</xs:documentation>
        </xs:annotation>
      </xs:element>
      <xs:element name="MarkText" type="StringL" minOccurs="0" sawsdl:modelReference="http://rs.tdwg.org/abcd/mappings/MarkText">
        <xs:annotation>
          <xs:documentation xml:lang="en">Text transcription of an inscription</xs:documentation>
        </xs:annotation>
      </xs:element>
      <xs:element name="PositionOnObject" type="StringL" minOccurs="0" sawsdl:modelReference="http://rs.tdwg.org/abcd/terms/positionOnObject">
        <xs:annotation>
          <xs:documentation xml:lang="en">Position of inscription, writing or mark.</xs:documentation>
        </xs:annotation>
      </xs:element>
      <xs:element name="MarkAuthor" type="String" minOccurs="0" sawsdl:modelReference="http://rs.tdwg.org/abcd/mappings/MarkAuthor">
        <xs:annotation>
          <xs:documentation xml:lang="en">Name of person who created the label, writing or inscription.</xs:documentation>
        </xs:annotation>
      </xs:element>
      <xs:element name="MarkComment" type="StringL" minOccurs="0" sawsdl:modelReference="http://rs.tdwg.org/abcd/mappings/Mark-Notes">
        <xs:annotation>
          <xs:documentation xml:lang="en">Summary, interpretation or opinion of the text.</xs:documentation>
        </xs:annotation>
      </xs:element>
      <xs:element name="Images" minOccurs="0">
        <xs:annotation>
          <xs:documentation xml:lang="en">References to an image or images of the label or inscription</xs:documentation>
        </xs:annotation>
        <xs:complexType>
          <xs:sequence>
            <xs:element name="ImageID" type="String" sawsdl:modelReference="http://rs.tdwg.org/abcd/mappings/Mark-ImageID">
              <xs:annotation>
                <xs:documentation xml:lang="en">The ID of a multimedia object representing the image of the mark</xs:documentation>
              </xs:annotation>
            </xs:element>
          </xs:sequence>
        </xs:complexType>
      </xs:element>
    </xs:sequence>
  </xs:complexType>
</xs:element>
Element Unit / SpecimenUnit / Marks / Mark / MarkType
Namespace http://www.tdwg.org/schemas/abcd/2.1
Annotations
Label or inscription
Diagram
Diagram ABCD_2_1_xsd.tmp#String ABCD_2_1_xsd.tmp#StringL_language ABCD_2_1_xsd.tmp#StringL
Type StringL
Type hierarchy
Properties
content complex
minOccurs 0
Attributes
QName Type Use
language xs:language optional
Source
<xs:element name="MarkType" type="StringL" minOccurs="0" sawsdl:modelReference="http://rs.tdwg.org/abcd/terms/markType">
  <xs:annotation>
    <xs:documentation xml:lang="en">Label or inscription</xs:documentation>
  </xs:annotation>
</xs:element>
Element Unit / SpecimenUnit / Marks / Mark / MarkText
Namespace http://www.tdwg.org/schemas/abcd/2.1
Annotations
Text transcription of an inscription
Diagram
Diagram ABCD_2_1_xsd.tmp#String ABCD_2_1_xsd.tmp#StringL_language ABCD_2_1_xsd.tmp#StringL
Type StringL
Type hierarchy
Properties
content complex
minOccurs 0
Attributes
QName Type Use
language xs:language optional
Source
<xs:element name="MarkText" type="StringL" minOccurs="0" sawsdl:modelReference="http://rs.tdwg.org/abcd/mappings/MarkText">
  <xs:annotation>
    <xs:documentation xml:lang="en">Text transcription of an inscription</xs:documentation>
  </xs:annotation>
</xs:element>
Element Unit / SpecimenUnit / Marks / Mark / PositionOnObject
Namespace http://www.tdwg.org/schemas/abcd/2.1
Annotations
Position of inscription, writing or mark.
Diagram
Diagram ABCD_2_1_xsd.tmp#String ABCD_2_1_xsd.tmp#StringL_language ABCD_2_1_xsd.tmp#StringL
Type StringL
Type hierarchy
Properties
content complex
minOccurs 0
Attributes
QName Type Use
language xs:language optional
Source
<xs:element name="PositionOnObject" type="StringL" minOccurs="0" sawsdl:modelReference="http://rs.tdwg.org/abcd/terms/positionOnObject">
  <xs:annotation>
    <xs:documentation xml:lang="en">Position of inscription, writing or mark.</xs:documentation>
  </xs:annotation>
</xs:element>
Element Unit / SpecimenUnit / Marks / Mark / MarkAuthor
Namespace http://www.tdwg.org/schemas/abcd/2.1
Annotations
Name of person who created the label, writing or inscription.
Diagram
Diagram ABCD_2_1_xsd.tmp#String
Type String
Properties
content simple
minOccurs 0
Facets
whiteSpace collapse
minLength 1
Source
<xs:element name="MarkAuthor" type="String" minOccurs="0" sawsdl:modelReference="http://rs.tdwg.org/abcd/mappings/MarkAuthor">
  <xs:annotation>
    <xs:documentation xml:lang="en">Name of person who created the label, writing or inscription.</xs:documentation>
  </xs:annotation>
</xs:element>
Element Unit / SpecimenUnit / Marks / Mark / MarkComment
Namespace http://www.tdwg.org/schemas/abcd/2.1
Annotations
Summary, interpretation or opinion of the text.
Diagram
Diagram ABCD_2_1_xsd.tmp#String ABCD_2_1_xsd.tmp#StringL_language ABCD_2_1_xsd.tmp#StringL
Type StringL
Type hierarchy
Properties
content complex
minOccurs 0
Attributes
QName Type Use
language xs:language optional
Source
<xs:element name="MarkComment" type="StringL" minOccurs="0" sawsdl:modelReference="http://rs.tdwg.org/abcd/mappings/Mark-Notes">
  <xs:annotation>
    <xs:documentation xml:lang="en">Summary, interpretation or opinion of the text.</xs:documentation>
  </xs:annotation>
</xs:element>
Element Unit / SpecimenUnit / Marks / Mark / Images
Namespace http://www.tdwg.org/schemas/abcd/2.1
Annotations
References to an image or images of the label or inscription
Diagram
Diagram ABCD_2_1_xsd.tmp#Unit_Unit_SpecimenUnit_Unit_Unit_SpecimenUnit_Marks_Unit_Unit_SpecimenUnit_Unit_Unit_SpecimenUnit_Marks_Mark_Unit_Unit_SpecimenUnit_Unit_Unit_SpecimenUnit_Marks_Unit_Unit_SpecimenUnit_Unit_Unit_SpecimenUnit_Marks_Mark_Images_ImageID
Properties
content complex
minOccurs 0
Model
Children ImageID
Instance
<Images xmlns="http://www.tdwg.org/schemas/abcd/2.1">
  <ImageID>{1,1}</ImageID>
</Images>
Source
<xs:element name="Images" minOccurs="0">
  <xs:annotation>
    <xs:documentation xml:lang="en">References to an image or images of the label or inscription</xs:documentation>
  </xs:annotation>
  <xs:complexType>
    <xs:sequence>
      <xs:element name="ImageID" type="String" sawsdl:modelReference="http://rs.tdwg.org/abcd/mappings/Mark-ImageID">
        <xs:annotation>
          <xs:documentation xml:lang="en">The ID of a multimedia object representing the image of the mark</xs:documentation>
        </xs:annotation>
      </xs:element>
    </xs:sequence>
  </xs:complexType>
</xs:element>
Element Unit / SpecimenUnit / Marks / Mark / Images / ImageID
Namespace http://www.tdwg.org/schemas/abcd/2.1
Annotations
The ID of a multimedia object representing the image of the mark
Diagram
Diagram ABCD_2_1_xsd.tmp#String
Type String
Properties
content simple
Facets
whiteSpace collapse
minLength 1
Source
<xs:element name="ImageID" type="String" sawsdl:modelReference="http://rs.tdwg.org/abcd/mappings/Mark-ImageID">
  <xs:annotation>
    <xs:documentation xml:lang="en">The ID of a multimedia object representing the image of the mark</xs:documentation>
  </xs:annotation>
</xs:element>
Element Unit / SpecimenUnit / History
Namespace http://www.tdwg.org/schemas/abcd/2.1
Annotations
A wrapper for previous units.
Diagram
Diagram ABCD_2_1_xsd.tmp#Unit_Unit_SpecimenUnit_Unit_Unit_SpecimenUnit_History_PreviousUnits ABCD_2_1_xsd.tmp#Unit_Unit_SpecimenUnit_Unit_Unit_SpecimenUnit_History_PreviousUnitsText
Properties
content complex
minOccurs 0
Model
Children PreviousUnits, PreviousUnitsText
Instance
<History xmlns="http://www.tdwg.org/schemas/abcd/2.1">
  <PreviousUnits>{0,1}</PreviousUnits>
  <PreviousUnitsText>{0,1}</PreviousUnitsText>
</History>
Source
<xs:element name="History" minOccurs="0">
  <xs:annotation>
    <xs:documentation xml:lang="en">A wrapper for previous units.</xs:documentation>
  </xs:annotation>
  <xs:complexType>
    <xs:sequence>
      <xs:element name="PreviousUnits" minOccurs="0">
        <xs:annotation>
          <xs:documentation xml:lang="en">A container element for several previous identifiers and locations for this unit.</xs:documentation>
        </xs:annotation>
        <xs:complexType>
          <xs:sequence>
            <xs:element name="PreviousUnit" maxOccurs="unbounded" sawsdl:modelReference="http://rs.tdwg.org/abcd/terms/PreviousUnit">
              <xs:annotation>
                <xs:documentation xml:lang="en">A container for past identifiers and locations for this specimen.</xs:documentation>
              </xs:annotation>
              <xs:complexType>
                <xs:sequence>
                  <xs:element name="PreviousUnitGUID" type="String" minOccurs="0" sawsdl:modelReference="http://rs.tdwg.org/abcd/mappings/PreviousUnitGUID">
                    <xs:annotation>
                      <xs:documentation xml:lang="en">The globally unique identifier of the specimen in the previous collection.</xs:documentation>
                    </xs:annotation>
                  </xs:element>
                  <xs:element name="PreviousSourceInstitutionID" type="String" minOccurs="0" sawsdl:modelReference="http://rs.tdwg.org/abcd/mappings/PreviousSourceInstitutionID">
                    <xs:annotation>
                      <xs:documentation xml:lang="en">Name or code of the institution previously holding this specimen.</xs:documentation>
                    </xs:annotation>
                  </xs:element>
                  <xs:element name="PreviousSourceID" type="String" minOccurs="0" sawsdl:modelReference="http://rs.tdwg.org/abcd/mappings/PreviousSourceID">
                    <xs:annotation>
                      <xs:documentation xml:lang="en">Name or code of collection previously holding this specimen.</xs:documentation>
                    </xs:annotation>
                  </xs:element>
                  <xs:element name="PreviousUnitID" type="String" minOccurs="0" sawsdl:modelReference="http://rs.tdwg.org/abcd/mappings/PreviousUnitID">
                    <xs:annotation>
                      <xs:documentation xml:lang="en">Identifier of specimen in previous collection.</xs:documentation>
                    </xs:annotation>
                  </xs:element>
                  <xs:element name="Date" type="DateTime" minOccurs="0" sawsdl:modelReference="http://rs.tdwg.org/abcd/mappings/PreviousUnit-Date">
                    <xs:annotation>
                      <xs:documentation xml:lang="en">Dates that the specimen was held in previous collection.</xs:documentation>
                    </xs:annotation>
                  </xs:element>
                  <xs:element name="Comment" type="StringL" minOccurs="0" sawsdl:modelReference="http://rs.tdwg.org/abcd/mappings/PreviousUnit-Notes">
                    <xs:annotation>
                      <xs:documentation xml:lang="en">Any further information about this specimen in its previous collection.</xs:documentation>
                    </xs:annotation>
                  </xs:element>
                  <xs:element name="PreviousUnitText" type="StringL" minOccurs="0" sawsdl:modelReference="http://rs.tdwg.org/abcd/terms/previousUnitText">
                    <xs:annotation>
                      <xs:documentation xml:lang="en">An alternative text identifying the previous unit when no ABCD standard ID s can be assigned.</xs:documentation>
                    </xs:annotation>
                  </xs:element>
                </xs:sequence>
                <xs:attribute name="sequence" type="xs:int" use="optional"/>
              </xs:complexType>
            </xs:element>
          </xs:sequence>
        </xs:complexType>
      </xs:element>
      <xs:element name="PreviousUnitsText" type="String" minOccurs="0" sawsdl:modelReference="http://rs.tdwg.org/abcd/terms/previousUnitsText">
        <xs:annotation>
          <xs:documentation xml:lang="en">An alternative text identifying the previous units.</xs:documentation>
        </xs:annotation>
      </xs:element>
    </xs:sequence>
  </xs:complexType>
</xs:element>
Element Unit / SpecimenUnit / History / PreviousUnits
Namespace http://www.tdwg.org/schemas/abcd/2.1
Annotations
A container element for several previous identifiers and locations for this unit.
Diagram
Diagram ABCD_2_1_xsd.tmp#Unit_Unit_SpecimenUnit_Unit_Unit_SpecimenUnit_History_Unit_Unit_SpecimenUnit_Unit_Unit_SpecimenUnit_History_PreviousUnits_PreviousUnit
Properties
content complex
minOccurs 0
Model
Children PreviousUnit
Instance
<PreviousUnits xmlns="http://www.tdwg.org/schemas/abcd/2.1">
  <PreviousUnit sequence="">{1,unbounded}</PreviousUnit>
</PreviousUnits>
Source
<xs:element name="PreviousUnits" minOccurs="0">
  <xs:annotation>
    <xs:documentation xml:lang="en">A container element for several previous identifiers and locations for this unit.</xs:documentation>
  </xs:annotation>
  <xs:complexType>
    <xs:sequence>
      <xs:element name="PreviousUnit" maxOccurs="unbounded" sawsdl:modelReference="http://rs.tdwg.org/abcd/terms/PreviousUnit">
        <xs:annotation>
          <xs:documentation xml:lang="en">A container for past identifiers and locations for this specimen.</xs:documentation>
        </xs:annotation>
        <xs:complexType>
          <xs:sequence>
            <xs:element name="PreviousUnitGUID" type="String" minOccurs="0" sawsdl:modelReference="http://rs.tdwg.org/abcd/mappings/PreviousUnitGUID">
              <xs:annotation>
                <xs:documentation xml:lang="en">The globally unique identifier of the specimen in the previous collection.</xs:documentation>
              </xs:annotation>
            </xs:element>
            <xs:element name="PreviousSourceInstitutionID" type="String" minOccurs="0" sawsdl:modelReference="http://rs.tdwg.org/abcd/mappings/PreviousSourceInstitutionID">
              <xs:annotation>
                <xs:documentation xml:lang="en">Name or code of the institution previously holding this specimen.</xs:documentation>
              </xs:annotation>
            </xs:element>
            <xs:element name="PreviousSourceID" type="String" minOccurs="0" sawsdl:modelReference="http://rs.tdwg.org/abcd/mappings/PreviousSourceID">
              <xs:annotation>
                <xs:documentation xml:lang="en">Name or code of collection previously holding this specimen.</xs:documentation>
              </xs:annotation>
            </xs:element>
            <xs:element name="PreviousUnitID" type="String" minOccurs="0" sawsdl:modelReference="http://rs.tdwg.org/abcd/mappings/PreviousUnitID">
              <xs:annotation>
                <xs:documentation xml:lang="en">Identifier of specimen in previous collection.</xs:documentation>
              </xs:annotation>
            </xs:element>
            <xs:element name="Date" type="DateTime" minOccurs="0" sawsdl:modelReference="http://rs.tdwg.org/abcd/mappings/PreviousUnit-Date">
              <xs:annotation>
                <xs:documentation xml:lang="en">Dates that the specimen was held in previous collection.</xs:documentation>
              </xs:annotation>
            </xs:element>
            <xs:element name="Comment" type="StringL" minOccurs="0" sawsdl:modelReference="http://rs.tdwg.org/abcd/mappings/PreviousUnit-Notes">
              <xs:annotation>
                <xs:documentation xml:lang="en">Any further information about this specimen in its previous collection.</xs:documentation>
              </xs:annotation>
            </xs:element>
            <xs:element name="PreviousUnitText" type="StringL" minOccurs="0" sawsdl:modelReference="http://rs.tdwg.org/abcd/terms/previousUnitText">
              <xs:annotation>
                <xs:documentation xml:lang="en">An alternative text identifying the previous unit when no ABCD standard ID s can be assigned.</xs:documentation>
              </xs:annotation>
            </xs:element>
          </xs:sequence>
          <xs:attribute name="sequence" type="xs:int" use="optional"/>
        </xs:complexType>
      </xs:element>
    </xs:sequence>
  </xs:complexType>
</xs:element>
Element Unit / SpecimenUnit / History / PreviousUnits / PreviousUnit
Namespace http://www.tdwg.org/schemas/abcd/2.1
Annotations
A container for past identifiers and locations for this specimen.
Diagram
Diagram ABCD_2_1_xsd.tmp#Unit_Unit_SpecimenUnit_Unit_Unit_SpecimenUnit_History_Unit_Unit_SpecimenUnit_Unit_Unit_SpecimenUnit_History_PreviousUnits_Unit_Unit_SpecimenUnit_Unit_Unit_SpecimenUnit_History_Unit_Unit_SpecimenUnit_Unit_Unit_SpecimenUnit_History_PreviousUnits_PreviousUnit_sequence ABCD_2_1_xsd.tmp#Unit_Unit_SpecimenUnit_Unit_Unit_SpecimenUnit_History_Unit_Unit_SpecimenUnit_Unit_Unit_SpecimenUnit_History_PreviousUnits_Unit_Unit_SpecimenUnit_Unit_Unit_SpecimenUnit_History_Unit_Unit_SpecimenUnit_Unit_Unit_SpecimenUnit_History_PreviousUnits_PreviousUnit_PreviousUnitGUID ABCD_2_1_xsd.tmp#Unit_Unit_SpecimenUnit_Unit_Unit_SpecimenUnit_History_Unit_Unit_SpecimenUnit_Unit_Unit_SpecimenUnit_History_PreviousUnits_Unit_Unit_SpecimenUnit_Unit_Unit_SpecimenUnit_History_Unit_Unit_SpecimenUnit_Unit_Unit_SpecimenUnit_History_PreviousUnits_PreviousUnit_PreviousSourceInstitutionID ABCD_2_1_xsd.tmp#Unit_Unit_SpecimenUnit_Unit_Unit_SpecimenUnit_History_Unit_Unit_SpecimenUnit_Unit_Unit_SpecimenUnit_History_PreviousUnits_Unit_Unit_SpecimenUnit_Unit_Unit_SpecimenUnit_History_Unit_Unit_SpecimenUnit_Unit_Unit_SpecimenUnit_History_PreviousUnits_PreviousUnit_PreviousSourceID ABCD_2_1_xsd.tmp#Unit_Unit_SpecimenUnit_Unit_Unit_SpecimenUnit_History_Unit_Unit_SpecimenUnit_Unit_Unit_SpecimenUnit_History_PreviousUnits_Unit_Unit_SpecimenUnit_Unit_Unit_SpecimenUnit_History_Unit_Unit_SpecimenUnit_Unit_Unit_SpecimenUnit_History_PreviousUnits_PreviousUnit_PreviousUnitID ABCD_2_1_xsd.tmp#Unit_Unit_SpecimenUnit_Unit_Unit_SpecimenUnit_History_Unit_Unit_SpecimenUnit_Unit_Unit_SpecimenUnit_History_PreviousUnits_Unit_Unit_SpecimenUnit_Unit_Unit_SpecimenUnit_History_Unit_Unit_SpecimenUnit_Unit_Unit_SpecimenUnit_History_PreviousUnits_PreviousUnit_Date ABCD_2_1_xsd.tmp#Unit_Unit_SpecimenUnit_Unit_Unit_SpecimenUnit_History_Unit_Unit_SpecimenUnit_Unit_Unit_SpecimenUnit_History_PreviousUnits_Unit_Unit_SpecimenUnit_Unit_Unit_SpecimenUnit_History_Unit_Unit_SpecimenUnit_Unit_Unit_SpecimenUnit_History_PreviousUnits_PreviousUnit_Comment ABCD_2_1_xsd.tmp#Unit_Unit_SpecimenUnit_Unit_Unit_SpecimenUnit_History_Unit_Unit_SpecimenUnit_Unit_Unit_SpecimenUnit_History_PreviousUnits_Unit_Unit_SpecimenUnit_Unit_Unit_SpecimenUnit_History_Unit_Unit_SpecimenUnit_Unit_Unit_SpecimenUnit_History_PreviousUnits_PreviousUnit_PreviousUnitText
Properties
content complex
maxOccurs unbounded
Model
Children Comment, Date, PreviousSourceID, PreviousSourceInstitutionID, PreviousUnitGUID, PreviousUnitID, PreviousUnitText
Instance
<PreviousUnit sequence="" xmlns="http://www.tdwg.org/schemas/abcd/2.1">
  <PreviousUnitGUID>{0,1}</PreviousUnitGUID>
  <PreviousSourceInstitutionID>{0,1}</PreviousSourceInstitutionID>
  <PreviousSourceID>{0,1}</PreviousSourceID>
  <PreviousUnitID>{0,1}</PreviousUnitID>
  <Date>{0,1}</Date>
  <Comment language="">{0,1}</Comment>
  <PreviousUnitText language="">{0,1}</PreviousUnitText>
</PreviousUnit>
Attributes
QName Type Use
sequence xs:int optional
Source
<xs:element name="PreviousUnit" maxOccurs="unbounded" sawsdl:modelReference="http://rs.tdwg.org/abcd/terms/PreviousUnit">
  <xs:annotation>
    <xs:documentation xml:lang="en">A container for past identifiers and locations for this specimen.</xs:documentation>
  </xs:annotation>
  <xs:complexType>
    <xs:sequence>
      <xs:element name="PreviousUnitGUID" type="String" minOccurs="0" sawsdl:modelReference="http://rs.tdwg.org/abcd/mappings/PreviousUnitGUID">
        <xs:annotation>
          <xs:documentation xml:lang="en">The globally unique identifier of the specimen in the previous collection.</xs:documentation>
        </xs:annotation>
      </xs:element>
      <xs:element name="PreviousSourceInstitutionID" type="String" minOccurs="0" sawsdl:modelReference="http://rs.tdwg.org/abcd/mappings/PreviousSourceInstitutionID">
        <xs:annotation>
          <xs:documentation xml:lang="en">Name or code of the institution previously holding this specimen.</xs:documentation>
        </xs:annotation>
      </xs:element>
      <xs:element name="PreviousSourceID" type="String" minOccurs="0" sawsdl:modelReference="http://rs.tdwg.org/abcd/mappings/PreviousSourceID">
        <xs:annotation>
          <xs:documentation xml:lang="en">Name or code of collection previously holding this specimen.</xs:documentation>
        </xs:annotation>
      </xs:element>
      <xs:element name="PreviousUnitID" type="String" minOccurs="0" sawsdl:modelReference="http://rs.tdwg.org/abcd/mappings/PreviousUnitID">
        <xs:annotation>
          <xs:documentation xml:lang="en">Identifier of specimen in previous collection.</xs:documentation>
        </xs:annotation>
      </xs:element>
      <xs:element name="Date" type="DateTime" minOccurs="0" sawsdl:modelReference="http://rs.tdwg.org/abcd/mappings/PreviousUnit-Date">
        <xs:annotation>
          <xs:documentation xml:lang="en">Dates that the specimen was held in previous collection.</xs:documentation>
        </xs:annotation>
      </xs:element>
      <xs:element name="Comment" type="StringL" minOccurs="0" sawsdl:modelReference="http://rs.tdwg.org/abcd/mappings/PreviousUnit-Notes">
        <xs:annotation>
          <xs:documentation xml:lang="en">Any further information about this specimen in its previous collection.</xs:documentation>
        </xs:annotation>
      </xs:element>
      <xs:element name="PreviousUnitText" type="StringL" minOccurs="0" sawsdl:modelReference="http://rs.tdwg.org/abcd/terms/previousUnitText">
        <xs:annotation>
          <xs:documentation xml:lang="en">An alternative text identifying the previous unit when no ABCD standard ID s can be assigned.</xs:documentation>
        </xs:annotation>
      </xs:element>
    </xs:sequence>
    <xs:attribute name="sequence" type="xs:int" use="optional"/>
  </xs:complexType>
</xs:element>
Element Unit / SpecimenUnit / History / PreviousUnits / PreviousUnit / PreviousUnitGUID
Namespace http://www.tdwg.org/schemas/abcd/2.1
Annotations
The globally unique identifier of the specimen in the previous collection.
Diagram
Diagram ABCD_2_1_xsd.tmp#String
Type String
Properties
content simple
minOccurs 0
Facets
whiteSpace collapse
minLength 1
Source
<xs:element name="PreviousUnitGUID" type="String" minOccurs="0" sawsdl:modelReference="http://rs.tdwg.org/abcd/mappings/PreviousUnitGUID">
  <xs:annotation>
    <xs:documentation xml:lang="en">The globally unique identifier of the specimen in the previous collection.</xs:documentation>
  </xs:annotation>
</xs:element>
Element Unit / SpecimenUnit / History / PreviousUnits / PreviousUnit / PreviousSourceInstitutionID
Namespace http://www.tdwg.org/schemas/abcd/2.1
Annotations
Name or code of the institution previously holding this specimen.
Diagram
Diagram ABCD_2_1_xsd.tmp#String
Type String
Properties
content simple
minOccurs 0
Facets
whiteSpace collapse
minLength 1
Source
<xs:element name="PreviousSourceInstitutionID" type="String" minOccurs="0" sawsdl:modelReference="http://rs.tdwg.org/abcd/mappings/PreviousSourceInstitutionID">
  <xs:annotation>
    <xs:documentation xml:lang="en">Name or code of the institution previously holding this specimen.</xs:documentation>
  </xs:annotation>
</xs:element>
Element Unit / SpecimenUnit / History / PreviousUnits / PreviousUnit / PreviousSourceID
Namespace http://www.tdwg.org/schemas/abcd/2.1
Annotations
Name or code of collection previously holding this specimen.
Diagram
Diagram ABCD_2_1_xsd.tmp#String
Type String
Properties
content simple
minOccurs 0
Facets
whiteSpace collapse
minLength 1
Source
<xs:element name="PreviousSourceID" type="String" minOccurs="0" sawsdl:modelReference="http://rs.tdwg.org/abcd/mappings/PreviousSourceID">
  <xs:annotation>
    <xs:documentation xml:lang="en">Name or code of collection previously holding this specimen.</xs:documentation>
  </xs:annotation>
</xs:element>
Element Unit / SpecimenUnit / History / PreviousUnits / PreviousUnit / PreviousUnitID
Namespace http://www.tdwg.org/schemas/abcd/2.1
Annotations
Identifier of specimen in previous collection.
Diagram
Diagram ABCD_2_1_xsd.tmp#String
Type String
Properties
content simple
minOccurs 0
Facets
whiteSpace collapse
minLength 1
Source
<xs:element name="PreviousUnitID" type="String" minOccurs="0" sawsdl:modelReference="http://rs.tdwg.org/abcd/mappings/PreviousUnitID">
  <xs:annotation>
    <xs:documentation xml:lang="en">Identifier of specimen in previous collection.</xs:documentation>
  </xs:annotation>
</xs:element>
Element Unit / SpecimenUnit / History / PreviousUnits / PreviousUnit / Date
Namespace http://www.tdwg.org/schemas/abcd/2.1
Annotations
Dates that the specimen was held in previous collection.
Diagram
Diagram ABCD_2_1_xsd.tmp#DateTime_DateText ABCD_2_1_xsd.tmp#DateTime_TimeZone ABCD_2_1_xsd.tmp#DateTime_ISODateTimeBegin ABCD_2_1_xsd.tmp#DateTime_DayNumberBegin ABCD_2_1_xsd.tmp#DateTime_TimeOfDayBegin ABCD_2_1_xsd.tmp#DateTime_ISODateTimeEnd ABCD_2_1_xsd.tmp#DateTime_DayNumberEnd ABCD_2_1_xsd.tmp#DateTime_TimeOfDayEnd ABCD_2_1_xsd.tmp#DateTime_PeriodExplicit ABCD_2_1_xsd.tmp#DateTime
Type DateTime
Properties
content complex
minOccurs 0
Model
Children DateText, DayNumberBegin, DayNumberEnd, ISODateTimeBegin, ISODateTimeEnd, PeriodExplicit, TimeOfDayBegin, TimeOfDayEnd, TimeZone
Instance
<Date xmlns="http://www.tdwg.org/schemas/abcd/2.1">
  <DateText>{0,1}</DateText>
  <TimeZone>{0,1}</TimeZone>
  <ISODateTimeBegin>{0,1}</ISODateTimeBegin>
  <DayNumberBegin>{0,1}</DayNumberBegin>
  <TimeOfDayBegin>{0,1}</TimeOfDayBegin>
  <ISODateTimeEnd>{0,1}</ISODateTimeEnd>
  <DayNumberEnd>{0,1}</DayNumberEnd>
  <TimeOfDayEnd>{0,1}</TimeOfDayEnd>
  <PeriodExplicit>{0,1}</PeriodExplicit>
</Date>
Source
<xs:element name="Date" type="DateTime" minOccurs="0" sawsdl:modelReference="http://rs.tdwg.org/abcd/mappings/PreviousUnit-Date">
  <xs:annotation>
    <xs:documentation xml:lang="en">Dates that the specimen was held in previous collection.</xs:documentation>
  </xs:annotation>
</xs:element>
Element Unit / SpecimenUnit / History / PreviousUnits / PreviousUnit / Comment
Namespace http://www.tdwg.org/schemas/abcd/2.1
Annotations
Any further information about this specimen in its previous collection.
Diagram
Diagram ABCD_2_1_xsd.tmp#String ABCD_2_1_xsd.tmp#StringL_language ABCD_2_1_xsd.tmp#StringL
Type StringL
Type hierarchy
Properties
content complex
minOccurs 0
Attributes
QName Type Use
language xs:language optional
Source
<xs:element name="Comment" type="StringL" minOccurs="0" sawsdl:modelReference="http://rs.tdwg.org/abcd/mappings/PreviousUnit-Notes">
  <xs:annotation>
    <xs:documentation xml:lang="en">Any further information about this specimen in its previous collection.</xs:documentation>
  </xs:annotation>
</xs:element>
Element Unit / SpecimenUnit / History / PreviousUnits / PreviousUnit / PreviousUnitText
Namespace http://www.tdwg.org/schemas/abcd/2.1
Annotations
An alternative text identifying the previous unit when no ABCD standard ID s can be assigned.
Diagram
Diagram ABCD_2_1_xsd.tmp#String ABCD_2_1_xsd.tmp#StringL_language ABCD_2_1_xsd.tmp#StringL
Type StringL
Type hierarchy
Properties
content complex
minOccurs 0
Attributes
QName Type Use
language xs:language optional
Source
<xs:element name="PreviousUnitText" type="StringL" minOccurs="0" sawsdl:modelReference="http://rs.tdwg.org/abcd/terms/previousUnitText">
  <xs:annotation>
    <xs:documentation xml:lang="en">An alternative text identifying the previous unit when no ABCD standard ID s can be assigned.</xs:documentation>
  </xs:annotation>
</xs:element>
Element Unit / SpecimenUnit / History / PreviousUnitsText
Namespace http://www.tdwg.org/schemas/abcd/2.1
Annotations
An alternative text identifying the previous units.
Diagram
Diagram ABCD_2_1_xsd.tmp#String
Type String
Properties
content simple
minOccurs 0
Facets
whiteSpace collapse
minLength 1
Source
<xs:element name="PreviousUnitsText" type="String" minOccurs="0" sawsdl:modelReference="http://rs.tdwg.org/abcd/terms/previousUnitsText">
  <xs:annotation>
    <xs:documentation xml:lang="en">An alternative text identifying the previous units.</xs:documentation>
  </xs:annotation>
</xs:element>
Element Unit / SpecimenUnit / NomenclaturalTypeDesignations
Namespace http://www.tdwg.org/schemas/abcd/2.1
Annotations
A container element for several nomenclatural type designations.
Diagram
Diagram ABCD_2_1_xsd.tmp#Unit_Unit_SpecimenUnit_Unit_Unit_SpecimenUnit_NomenclaturalTypeDesignations_NomenclaturalTypeDesignation ABCD_2_1_xsd.tmp#Unit_Unit_SpecimenUnit_Unit_Unit_SpecimenUnit_NomenclaturalTypeDesignations_NomenclaturalTypeText
Properties
content complex
minOccurs 0
Model
Children NomenclaturalTypeDesignation, NomenclaturalTypeText
Instance
<NomenclaturalTypeDesignations xmlns="http://www.tdwg.org/schemas/abcd/2.1">
  <NomenclaturalTypeDesignation>{0,unbounded}</NomenclaturalTypeDesignation>
  <NomenclaturalTypeText language="">{0,1}</NomenclaturalTypeText>
</NomenclaturalTypeDesignations>
Source
<xs:element name="NomenclaturalTypeDesignations" minOccurs="0">
  <xs:annotation>
    <xs:documentation xml:lang="en">A container element for several nomenclatural type designations.</xs:documentation>
  </xs:annotation>
  <xs:complexType>
    <xs:sequence>
      <xs:element name="NomenclaturalTypeDesignation" minOccurs="0" maxOccurs="unbounded" sawsdl:modelReference="http://rs.tdwg.org/abcd/terms/NomenclaturalTypeDesignation">
        <xs:annotation>
          <xs:documentation xml:lang="en">Information on the type status of the specimen.</xs:documentation>
        </xs:annotation>
        <xs:complexType>
          <xs:sequence>
            <xs:element name="TypifiedName" type="ScientificName" minOccurs="0" sawsdl:modelReference="http://rs.tdwg.org/abcd/mappings/TypifiedName">
              <xs:annotation>
                <xs:documentation xml:lang="en">The name based on the specimen.</xs:documentation>
              </xs:annotation>
            </xs:element>
            <xs:element name="NomenclaturalReference" type="Reference" minOccurs="0" sawsdl:modelReference="http://rs.tdwg.org/abcd/mappings/NomenclaturalTypeDesignation-Reference">
              <xs:annotation>
                <xs:documentation xml:lang="en">Published reference.</xs:documentation>
              </xs:annotation>
            </xs:element>
            <xs:element name="TypeStatus" type="String" minOccurs="0" sawsdl:modelReference="http://rs.tdwg.org/abcd/terms/typeStatus">
              <xs:annotation>
                <xs:documentation xml:lang="en">Full term designating the status.</xs:documentation>
              </xs:annotation>
            </xs:element>
            <xs:element name="CodeAssessment" type="String" minOccurs="0" sawsdl:modelReference="http://rs.tdwg.org/abcd/terms/codeAssessment">
              <xs:annotation>
                <xs:documentation xml:lang="en">Indication whether the type is conserved or rejected/suppressed by the Code or is proposed for conservation or suppression/rejection</xs:documentation>
              </xs:annotation>
            </xs:element>
            <xs:element name="DoubtfulFlag" type="String" minOccurs="0" sawsdl:modelReference="http://rs.tdwg.org/abcd/terms/doubtfulFlag">
              <xs:annotation>
                <xs:documentation xml:lang="en">Indicator for unverified type status (kind and fact).</xs:documentation>
              </xs:annotation>
            </xs:element>
            <xs:element name="Verifier" type="PersonName" minOccurs="0" sawsdl:modelReference="http://rs.tdwg.org/abcd/mappings/Verifier">
              <xs:annotation>
                <xs:documentation xml:lang="en">The person assigning or verifying the type status of the specimen.</xs:documentation>
              </xs:annotation>
            </xs:element>
            <xs:element name="VerificationDate" type="xs:date" minOccurs="0" sawsdl:modelReference="http://rs.tdwg.org/abcd/mappings/VerificationDate">
              <xs:annotation>
                <xs:documentation xml:lang="en">Date of verification.</xs:documentation>
              </xs:annotation>
            </xs:element>
            <xs:element name="VerificationNotes" type="StringL" minOccurs="0" sawsdl:modelReference="http://rs.tdwg.org/abcd/mappings/VerificationNotes">
              <xs:annotation>
                <xs:documentation xml:lang="en">Further information about the verification process.</xs:documentation>
              </xs:annotation>
            </xs:element>
          </xs:sequence>
        </xs:complexType>
      </xs:element>
      <xs:element name="NomenclaturalTypeText" type="StringL" minOccurs="0" sawsdl:modelReference="http://rs.tdwg.org/abcd/terms/nomenclaturalTypeText">
        <xs:annotation>
          <xs:documentation xml:lang="en">A note detailing possible or verified type information related to the specimen.</xs:documentation>
        </xs:annotation>
      </xs:element>
    </xs:sequence>
  </xs:complexType>
</xs:element>
Element Unit / SpecimenUnit / NomenclaturalTypeDesignations / NomenclaturalTypeDesignation
Namespace http://www.tdwg.org/schemas/abcd/2.1
Annotations
Information on the type status of the specimen.
Diagram
Diagram ABCD_2_1_xsd.tmp#Unit_Unit_SpecimenUnit_Unit_Unit_SpecimenUnit_NomenclaturalTypeDesignations_Unit_Unit_SpecimenUnit_Unit_Unit_SpecimenUnit_NomenclaturalTypeDesignations_NomenclaturalTypeDesignation_TypifiedName ABCD_2_1_xsd.tmp#Unit_Unit_SpecimenUnit_Unit_Unit_SpecimenUnit_NomenclaturalTypeDesignations_Unit_Unit_SpecimenUnit_Unit_Unit_SpecimenUnit_NomenclaturalTypeDesignations_NomenclaturalTypeDesignation_NomenclaturalReference ABCD_2_1_xsd.tmp#Unit_Unit_SpecimenUnit_Unit_Unit_SpecimenUnit_NomenclaturalTypeDesignations_Unit_Unit_SpecimenUnit_Unit_Unit_SpecimenUnit_NomenclaturalTypeDesignations_NomenclaturalTypeDesignation_TypeStatus ABCD_2_1_xsd.tmp#Unit_Unit_SpecimenUnit_Unit_Unit_SpecimenUnit_NomenclaturalTypeDesignations_Unit_Unit_SpecimenUnit_Unit_Unit_SpecimenUnit_NomenclaturalTypeDesignations_NomenclaturalTypeDesignation_CodeAssessment ABCD_2_1_xsd.tmp#Unit_Unit_SpecimenUnit_Unit_Unit_SpecimenUnit_NomenclaturalTypeDesignations_Unit_Unit_SpecimenUnit_Unit_Unit_SpecimenUnit_NomenclaturalTypeDesignations_NomenclaturalTypeDesignation_DoubtfulFlag ABCD_2_1_xsd.tmp#Unit_Unit_SpecimenUnit_Unit_Unit_SpecimenUnit_NomenclaturalTypeDesignations_Unit_Unit_SpecimenUnit_Unit_Unit_SpecimenUnit_NomenclaturalTypeDesignations_NomenclaturalTypeDesignation_Verifier ABCD_2_1_xsd.tmp#Unit_Unit_SpecimenUnit_Unit_Unit_SpecimenUnit_NomenclaturalTypeDesignations_Unit_Unit_SpecimenUnit_Unit_Unit_SpecimenUnit_NomenclaturalTypeDesignations_NomenclaturalTypeDesignation_VerificationDate ABCD_2_1_xsd.tmp#Unit_Unit_SpecimenUnit_Unit_Unit_SpecimenUnit_NomenclaturalTypeDesignations_Unit_Unit_SpecimenUnit_Unit_Unit_SpecimenUnit_NomenclaturalTypeDesignations_NomenclaturalTypeDesignation_VerificationNotes
Properties
content complex
minOccurs 0
maxOccurs unbounded
Model
Children CodeAssessment, DoubtfulFlag, NomenclaturalReference, TypeStatus, TypifiedName, VerificationDate, VerificationNotes, Verifier
Instance
<NomenclaturalTypeDesignation xmlns="http://www.tdwg.org/schemas/abcd/2.1">
  <TypifiedName>{0,1}</TypifiedName>
  <NomenclaturalReference>{0,1}</NomenclaturalReference>
  <TypeStatus>{0,1}</TypeStatus>
  <CodeAssessment>{0,1}</CodeAssessment>
  <DoubtfulFlag>{0,1}</DoubtfulFlag>
  <Verifier>{0,1}</Verifier>
  <VerificationDate>{0,1}</VerificationDate>
  <VerificationNotes language="">{0,1}</VerificationNotes>
</NomenclaturalTypeDesignation>
Source
<xs:element name="NomenclaturalTypeDesignation" minOccurs="0" maxOccurs="unbounded" sawsdl:modelReference="http://rs.tdwg.org/abcd/terms/NomenclaturalTypeDesignation">
  <xs:annotation>
    <xs:documentation xml:lang="en">Information on the type status of the specimen.</xs:documentation>
  </xs:annotation>
  <xs:complexType>
    <xs:sequence>
      <xs:element name="TypifiedName" type="ScientificName" minOccurs="0" sawsdl:modelReference="http://rs.tdwg.org/abcd/mappings/TypifiedName">
        <xs:annotation>
          <xs:documentation xml:lang="en">The name based on the specimen.</xs:documentation>
        </xs:annotation>
      </xs:element>
      <xs:element name="NomenclaturalReference" type="Reference" minOccurs="0" sawsdl:modelReference="http://rs.tdwg.org/abcd/mappings/NomenclaturalTypeDesignation-Reference">
        <xs:annotation>
          <xs:documentation xml:lang="en">Published reference.</xs:documentation>
        </xs:annotation>
      </xs:element>
      <xs:element name="TypeStatus" type="String" minOccurs="0" sawsdl:modelReference="http://rs.tdwg.org/abcd/terms/typeStatus">
        <xs:annotation>
          <xs:documentation xml:lang="en">Full term designating the status.</xs:documentation>
        </xs:annotation>
      </xs:element>
      <xs:element name="CodeAssessment" type="String" minOccurs="0" sawsdl:modelReference="http://rs.tdwg.org/abcd/terms/codeAssessment">
        <xs:annotation>
          <xs:documentation xml:lang="en">Indication whether the type is conserved or rejected/suppressed by the Code or is proposed for conservation or suppression/rejection</xs:documentation>
        </xs:annotation>
      </xs:element>
      <xs:element name="DoubtfulFlag" type="String" minOccurs="0" sawsdl:modelReference="http://rs.tdwg.org/abcd/terms/doubtfulFlag">
        <xs:annotation>
          <xs:documentation xml:lang="en">Indicator for unverified type status (kind and fact).</xs:documentation>
        </xs:annotation>
      </xs:element>
      <xs:element name="Verifier" type="PersonName" minOccurs="0" sawsdl:modelReference="http://rs.tdwg.org/abcd/mappings/Verifier">
        <xs:annotation>
          <xs:documentation xml:lang="en">The person assigning or verifying the type status of the specimen.</xs:documentation>
        </xs:annotation>
      </xs:element>
      <xs:element name="VerificationDate" type="xs:date" minOccurs="0" sawsdl:modelReference="http://rs.tdwg.org/abcd/mappings/VerificationDate">
        <xs:annotation>
          <xs:documentation xml:lang="en">Date of verification.</xs:documentation>
        </xs:annotation>
      </xs:element>
      <xs:element name="VerificationNotes" type="StringL" minOccurs="0" sawsdl:modelReference="http://rs.tdwg.org/abcd/mappings/VerificationNotes">
        <xs:annotation>
          <xs:documentation xml:lang="en">Further information about the verification process.</xs:documentation>
        </xs:annotation>
      </xs:element>
    </xs:sequence>
  </xs:complexType>
</xs:element>
Element Unit / SpecimenUnit / NomenclaturalTypeDesignations / NomenclaturalTypeDesignation / TypifiedName
Namespace http://www.tdwg.org/schemas/abcd/2.1
Annotations
The name based on the specimen.
Diagram
Diagram ABCD_2_1_xsd.tmp#ScientificName_FullScientificNameString ABCD_2_1_xsd.tmp#ScientificName_NameAtomised ABCD_2_1_xsd.tmp#ScientificName
Type ScientificName
Properties
content complex
minOccurs 0
Model
Children FullScientificNameString, NameAtomised
Instance
<TypifiedName xmlns="http://www.tdwg.org/schemas/abcd/2.1">
  <FullScientificNameString>{1,1}</FullScientificNameString>
  <NameAtomised>{0,1}</NameAtomised>
</TypifiedName>
Source
<xs:element name="TypifiedName" type="ScientificName" minOccurs="0" sawsdl:modelReference="http://rs.tdwg.org/abcd/mappings/TypifiedName">
  <xs:annotation>
    <xs:documentation xml:lang="en">The name based on the specimen.</xs:documentation>
  </xs:annotation>
</xs:element>
Element Unit / SpecimenUnit / NomenclaturalTypeDesignations / NomenclaturalTypeDesignation / NomenclaturalReference
Namespace http://www.tdwg.org/schemas/abcd/2.1
Annotations
Published reference.
Diagram
Diagram ABCD_2_1_xsd.tmp#Reference_ReferenceGUID ABCD_2_1_xsd.tmp#Reference_TitleCitation ABCD_2_1_xsd.tmp#Reference_CitationDetail ABCD_2_1_xsd.tmp#Reference_URI ABCD_2_1_xsd.tmp#Reference_DOI ABCD_2_1_xsd.tmp#Reference
Type Reference
Properties
content complex
minOccurs 0
Model
Children CitationDetail, DOI, ReferenceGUID, TitleCitation, URI
Instance
<NomenclaturalReference xmlns="http://www.tdwg.org/schemas/abcd/2.1">
  <ReferenceGUID>{0,1}</ReferenceGUID>
  <TitleCitation>{1,1}</TitleCitation>
  <CitationDetail>{0,1}</CitationDetail>
  <URI>{0,1}</URI>
  <DOI>{0,1}</DOI>
</NomenclaturalReference>
Source
<xs:element name="NomenclaturalReference" type="Reference" minOccurs="0" sawsdl:modelReference="http://rs.tdwg.org/abcd/mappings/NomenclaturalTypeDesignation-Reference">
  <xs:annotation>
    <xs:documentation xml:lang="en">Published reference.</xs:documentation>
  </xs:annotation>
</xs:element>
Element Unit / SpecimenUnit / NomenclaturalTypeDesignations / NomenclaturalTypeDesignation / TypeStatus
Namespace http://www.tdwg.org/schemas/abcd/2.1
Annotations
Full term designating the status.
Diagram
Diagram ABCD_2_1_xsd.tmp#String
Type String
Properties
content simple
minOccurs 0
Facets
whiteSpace collapse
minLength 1
Source
<xs:element name="TypeStatus" type="String" minOccurs="0" sawsdl:modelReference="http://rs.tdwg.org/abcd/terms/typeStatus">
  <xs:annotation>
    <xs:documentation xml:lang="en">Full term designating the status.</xs:documentation>
  </xs:annotation>
</xs:element>
Element Unit / SpecimenUnit / NomenclaturalTypeDesignations / NomenclaturalTypeDesignation / CodeAssessment
Namespace http://www.tdwg.org/schemas/abcd/2.1
Annotations
Indication whether the type is conserved or rejected/suppressed by the Code or is proposed for conservation or suppression/rejection
Diagram
Diagram ABCD_2_1_xsd.tmp#String
Type String
Properties
content simple
minOccurs 0
Facets
whiteSpace collapse
minLength 1
Source
<xs:element name="CodeAssessment" type="String" minOccurs="0" sawsdl:modelReference="http://rs.tdwg.org/abcd/terms/codeAssessment">
  <xs:annotation>
    <xs:documentation xml:lang="en">Indication whether the type is conserved or rejected/suppressed by the Code or is proposed for conservation or suppression/rejection</xs:documentation>
  </xs:annotation>
</xs:element>
Element Unit / SpecimenUnit / NomenclaturalTypeDesignations / NomenclaturalTypeDesignation / DoubtfulFlag
Namespace http://www.tdwg.org/schemas/abcd/2.1
Annotations
Indicator for unverified type status (kind and fact).
Diagram
Diagram ABCD_2_1_xsd.tmp#String
Type String
Properties
content simple
minOccurs 0
Facets
whiteSpace collapse
minLength 1
Source
<xs:element name="DoubtfulFlag" type="String" minOccurs="0" sawsdl:modelReference="http://rs.tdwg.org/abcd/terms/doubtfulFlag">
  <xs:annotation>
    <xs:documentation xml:lang="en">Indicator for unverified type status (kind and fact).</xs:documentation>
  </xs:annotation>
</xs:element>
Element Unit / SpecimenUnit / NomenclaturalTypeDesignations / NomenclaturalTypeDesignation / Verifier
Namespace http://www.tdwg.org/schemas/abcd/2.1
Annotations
The person assigning or verifying the type status of the specimen.
Diagram
Diagram ABCD_2_1_xsd.tmp#PersonName_FullName ABCD_2_1_xsd.tmp#PersonName_SortingName ABCD_2_1_xsd.tmp#PersonName_AtomisedName ABCD_2_1_xsd.tmp#PersonName
Type PersonName
Properties
content complex
minOccurs 0
Model
Children AtomisedName, FullName, SortingName
Instance
<Verifier xmlns="http://www.tdwg.org/schemas/abcd/2.1">
  <FullName>{1,1}</FullName>
  <SortingName>{0,1}</SortingName>
  <AtomisedName>{0,1}</AtomisedName>
</Verifier>
Source
<xs:element name="Verifier" type="PersonName" minOccurs="0" sawsdl:modelReference="http://rs.tdwg.org/abcd/mappings/Verifier">
  <xs:annotation>
    <xs:documentation xml:lang="en">The person assigning or verifying the type status of the specimen.</xs:documentation>
  </xs:annotation>
</xs:element>
Element Unit / SpecimenUnit / NomenclaturalTypeDesignations / NomenclaturalTypeDesignation / VerificationDate
Namespace http://www.tdwg.org/schemas/abcd/2.1
Annotations
Date of verification.
Diagram
Diagram
Type xs:date
Properties
content simple
minOccurs 0
Source
<xs:element name="VerificationDate" type="xs:date" minOccurs="0" sawsdl:modelReference="http://rs.tdwg.org/abcd/mappings/VerificationDate">
  <xs:annotation>
    <xs:documentation xml:lang="en">Date of verification.</xs:documentation>
  </xs:annotation>
</xs:element>
Element Unit / SpecimenUnit / NomenclaturalTypeDesignations / NomenclaturalTypeDesignation / VerificationNotes
Namespace http://www.tdwg.org/schemas/abcd/2.1
Annotations
Further information about the verification process.
Diagram
Diagram ABCD_2_1_xsd.tmp#String ABCD_2_1_xsd.tmp#StringL_language ABCD_2_1_xsd.tmp#StringL
Type StringL
Type hierarchy
Properties
content complex
minOccurs 0
Attributes
QName Type Use
language xs:language optional
Source
<xs:element name="VerificationNotes" type="StringL" minOccurs="0" sawsdl:modelReference="http://rs.tdwg.org/abcd/mappings/VerificationNotes">
  <xs:annotation>
    <xs:documentation xml:lang="en">Further information about the verification process.</xs:documentation>
  </xs:annotation>
</xs:element>
Element Unit / SpecimenUnit / NomenclaturalTypeDesignations / NomenclaturalTypeText
Namespace http://www.tdwg.org/schemas/abcd/2.1
Annotations
A note detailing possible or verified type information related to the specimen.
Diagram
Diagram ABCD_2_1_xsd.tmp#String ABCD_2_1_xsd.tmp#StringL_language ABCD_2_1_xsd.tmp#StringL
Type StringL
Type hierarchy
Properties
content complex
minOccurs 0
Attributes
QName Type Use
language xs:language optional
Source
<xs:element name="NomenclaturalTypeText" type="StringL" minOccurs="0" sawsdl:modelReference="http://rs.tdwg.org/abcd/terms/nomenclaturalTypeText">
  <xs:annotation>
    <xs:documentation xml:lang="en">A note detailing possible or verified type information related to the specimen.</xs:documentation>
  </xs:annotation>
</xs:element>
Element Unit / SpecimenUnit / DuplicatesDistributedTo
Namespace http://www.tdwg.org/schemas/abcd/2.1
Annotations
A free text field to note the known other recipients of a duplicate of the unit, preferably in the form of a delimited list of SourceInstitionIDs.
Diagram
Diagram ABCD_2_1_xsd.tmp#String
Type String
Properties
content simple
minOccurs 0
Facets
whiteSpace collapse
minLength 1
Source
<xs:element name="DuplicatesDistributedTo" type="String" minOccurs="0" sawsdl:modelReference="http://rs.tdwg.org/abcd/terms/duplicatesDistributedTo">
  <xs:annotation>
    <xs:documentation xml:lang="en">A free text field to note the known other recipients of a duplicate of the unit, preferably in the form of a delimited list of SourceInstitionIDs.</xs:documentation>
  </xs:annotation>
</xs:element>
Element Unit / SpecimenUnit / Disposition
Namespace http://www.tdwg.org/schemas/abcd/2.1
Annotations
DwC curatorial extension r. 14: 'The current disposition of the catalogued item. Examples: "in collection", "missing", "source gone", "voucher elsewhere", "duplicates elsewhere".'
Diagram
Diagram ABCD_2_1_xsd.tmp#String ABCD_2_1_xsd.tmp#StringL_language ABCD_2_1_xsd.tmp#StringL
Type StringL
Type hierarchy
Properties
content complex
minOccurs 0
Attributes
QName Type Use
language xs:language optional
Source
<xs:element name="Disposition" type="StringL" minOccurs="0" sawsdl:modelReference="http://rs.tdwg.org/abcd/terms/disposition">
  <xs:annotation>
    <xs:documentation xml:lang="en">DwC curatorial extension r. 14: 'The current disposition of the catalogued item. Examples: "in collection", "missing", "source gone", "voucher elsewhere", "duplicates elsewhere".'</xs:documentation>
  </xs:annotation>
</xs:element>
Element Unit / SpecimenUnit / SpecimenMeasurementsOrFacts
Namespace http://www.tdwg.org/schemas/abcd/2.1
Annotations
Further measurements or facts related to the specimen, e.g. morphometric parameters.
Diagram
Diagram ABCD_2_1_xsd.tmp#Unit_Unit_SpecimenUnit_Unit_Unit_SpecimenUnit_SpecimenMeasurementsOrFacts_SpecimenMeasurementOrFact
Properties
content complex
minOccurs 0
Model
Children SpecimenMeasurementOrFact
Instance
<SpecimenMeasurementsOrFacts xmlns="http://www.tdwg.org/schemas/abcd/2.1">
  <SpecimenMeasurementOrFact>{1,unbounded}</SpecimenMeasurementOrFact>
</SpecimenMeasurementsOrFacts>
Source
<xs:element name="SpecimenMeasurementsOrFacts" minOccurs="0">
  <xs:annotation>
    <xs:documentation xml:lang="en">Further measurements or facts related to the specimen, e.g. morphometric parameters.</xs:documentation>
  </xs:annotation>
  <xs:complexType>
    <xs:sequence>
      <xs:element name="SpecimenMeasurementOrFact" type="MeasurementOrFact" maxOccurs="unbounded">
        <xs:annotation>
          <xs:documentation xml:lang="en">An additional measurement or fact related to the specimen, e.g. morphometric parameters or physiological condition facts.</xs:documentation>
        </xs:annotation>
      </xs:element>
    </xs:sequence>
  </xs:complexType>
</xs:element>
Element Unit / SpecimenUnit / SpecimenMeasurementsOrFacts / SpecimenMeasurementOrFact
Namespace http://www.tdwg.org/schemas/abcd/2.1
Annotations
An additional measurement or fact related to the specimen, e.g. morphometric parameters or physiological condition facts.
Diagram
Diagram ABCD_2_1_xsd.tmp#MeasurementOrFact_MeasurementOrFactAtomised ABCD_2_1_xsd.tmp#MeasurementOrFact_MeasurementOrFactText ABCD_2_1_xsd.tmp#MeasurementOrFact
Type MeasurementOrFact
Properties
content complex
maxOccurs unbounded
Model
Children MeasurementOrFactAtomised, MeasurementOrFactText
Instance
<SpecimenMeasurementOrFact xmlns="http://www.tdwg.org/schemas/abcd/2.1">
  <MeasurementOrFactAtomised>{0,1}</MeasurementOrFactAtomised>
  <MeasurementOrFactText language="">{0,1}</MeasurementOrFactText>
</SpecimenMeasurementOrFact>
Source
<xs:element name="SpecimenMeasurementOrFact" type="MeasurementOrFact" maxOccurs="unbounded">
  <xs:annotation>
    <xs:documentation xml:lang="en">An additional measurement or fact related to the specimen, e.g. morphometric parameters or physiological condition facts.</xs:documentation>
  </xs:annotation>
</xs:element>
Element MeasurementOrFact / MeasurementOrFactAtomised
Namespace http://www.tdwg.org/schemas/abcd/2.1
Annotations
Atomised data describing a measurement or fact.
Diagram
Diagram ABCD_2_1_xsd.tmp#MeasurementOrFact_MeasurementOrFact_MeasurementOrFactAtomised_MeasuredBy ABCD_2_1_xsd.tmp#MeasurementOrFact_MeasurementOrFact_MeasurementOrFactAtomised_MeasurementDateTime ABCD_2_1_xsd.tmp#MeasurementOrFact_MeasurementOrFact_MeasurementOrFactAtomised_Duration ABCD_2_1_xsd.tmp#MeasurementOrFact_MeasurementOrFact_MeasurementOrFactAtomised_Method ABCD_2_1_xsd.tmp#MeasurementOrFact_MeasurementOrFact_MeasurementOrFactAtomised_Parameter ABCD_2_1_xsd.tmp#MeasurementOrFact_MeasurementOrFact_MeasurementOrFactAtomised_AppliesTo ABCD_2_1_xsd.tmp#MeasurementOrFact_MeasurementOrFact_MeasurementOrFactAtomised_LowerValue ABCD_2_1_xsd.tmp#MeasurementOrFact_MeasurementOrFact_MeasurementOrFactAtomised_UpperValue ABCD_2_1_xsd.tmp#MeasurementOrFact_MeasurementOrFact_MeasurementOrFactAtomised_UnitOfMeasurement ABCD_2_1_xsd.tmp#MeasurementOrFact_MeasurementOrFact_MeasurementOrFactAtomised_Accuracy ABCD_2_1_xsd.tmp#MeasurementOrFact_MeasurementOrFact_MeasurementOrFactAtomised_MeasurementOrFactReference ABCD_2_1_xsd.tmp#MeasurementOrFact_MeasurementOrFact_MeasurementOrFactAtomised_IsQuantitative
Properties
content complex
minOccurs 0
Model
Children Accuracy, AppliesTo, Duration, IsQuantitative, LowerValue, MeasuredBy, MeasurementDateTime, MeasurementOrFactReference, Method, Parameter, UnitOfMeasurement, UpperValue
Instance
<MeasurementOrFactAtomised xmlns="http://www.tdwg.org/schemas/abcd/2.1">
  <MeasuredBy>{0,1}</MeasuredBy>
  <MeasurementDateTime>{0,1}</MeasurementDateTime>
  <Duration>{0,1}</Duration>
  <Method language="">{0,1}</Method>
  <Parameter language="">{0,1}</Parameter>
  <AppliesTo language="">{0,1}</AppliesTo>
  <LowerValue language="">{1,1}</LowerValue>
  <UpperValue language="">{0,1}</UpperValue>
  <UnitOfMeasurement>{0,1}</UnitOfMeasurement>
  <Accuracy>{0,1}</Accuracy>
  <MeasurementOrFactReference>{0,1}</MeasurementOrFactReference>
  <IsQuantitative>{0,1}</IsQuantitative>
</MeasurementOrFactAtomised>
Source
<xs:element name="MeasurementOrFactAtomised" minOccurs="0">
  <xs:annotation>
    <xs:documentation xml:lang="en">Atomised data describing a measurement or fact.</xs:documentation>
  </xs:annotation>
  <xs:complexType>
    <xs:sequence>
      <xs:element name="MeasuredBy" type="String" minOccurs="0" sawsdl:modelReference="http://rs.tdwg.org/abcd/mappings/MeasuredBy">
        <xs:annotation>
          <xs:documentation xml:lang="en">Attribution of the measurement to a Person</xs:documentation>
        </xs:annotation>
      </xs:element>
      <xs:element name="MeasurementDateTime" type="xs:dateTime" minOccurs="0" sawsdl:modelReference="http://rs.tdwg.org/abcd/mappings/MeasurementOrFact-Date">
        <xs:annotation>
          <xs:documentation xml:lang="en">Date and/or Time the measurement was taken</xs:documentation>
        </xs:annotation>
      </xs:element>
      <xs:element name="Duration" type="String" minOccurs="0" sawsdl:modelReference="http://rs.tdwg.org/abcd/terms/duration">
        <xs:annotation>
          <xs:documentation xml:lang="en">Duration of measurement in time.</xs:documentation>
        </xs:annotation>
      </xs:element>
      <xs:element name="Method" type="StringL" minOccurs="0" sawsdl:modelReference="http://rs.tdwg.org/abcd/mappings/MeasurementOrFact-Method">
        <xs:annotation>
          <xs:documentation xml:lang="en">Method used to make measurement.</xs:documentation>
        </xs:annotation>
      </xs:element>
      <xs:element name="Parameter" type="StringL" minOccurs="0" sawsdl:modelReference="http://rs.tdwg.org/abcd/terms/parameter">
        <xs:annotation>
          <xs:documentation xml:lang="en">Describes type of measurement or fact, such as width, abundance, circumference, temperature etc. or colour etc.</xs:documentation>
        </xs:annotation>
      </xs:element>
      <xs:element name="AppliesTo" type="StringL" minOccurs="0" sawsdl:modelReference="http://rs.tdwg.org/abcd/terms/appliesTo">
        <xs:annotation>
          <xs:documentation xml:lang="en">Depending on the use of the type, this can further specify the actual part measured. For example, a measurement of temperature may be a surface, air or sub-surface measurement.</xs:documentation>
        </xs:annotation>
      </xs:element>
      <xs:element name="LowerValue" type="StringL" sawsdl:modelReference="http://rs.tdwg.org/abcd/terms/lowerValue">
        <xs:annotation>
          <xs:documentation xml:lang="en">Lower or only value or fact text.</xs:documentation>
        </xs:annotation>
      </xs:element>
      <xs:element name="UpperValue" type="StringL" minOccurs="0" sawsdl:modelReference="http://rs.tdwg.org/abcd/terms/upperValue">
        <xs:annotation>
          <xs:documentation xml:lang="en">Upper value where there is a range.</xs:documentation>
        </xs:annotation>
      </xs:element>
      <xs:element name="UnitOfMeasurement" type="String" minOccurs="0" sawsdl:modelReference="http://rs.tdwg.org/abcd/terms/unitOfMeasurement">
        <xs:annotation>
          <xs:documentation xml:lang="en">Unit of measurement.</xs:documentation>
        </xs:annotation>
      </xs:element>
      <xs:element name="Accuracy" type="String" minOccurs="0" sawsdl:modelReference="http://rs.tdwg.org/abcd/mappings/MeasurementOrFact-Accuracy">
        <xs:annotation>
          <xs:documentation xml:lang="en">Statement of accuracy of measurement.</xs:documentation>
        </xs:annotation>
      </xs:element>
      <xs:element name="MeasurementOrFactReference" type="Reference" minOccurs="0" sawsdl:modelReference="http://rs.tdwg.org/abcd/mappings/MeasurementOrFact-Reference">
        <xs:annotation>
          <xs:documentation xml:lang="en">Reference (publication) where this measurement was taken from</xs:documentation>
        </xs:annotation>
      </xs:element>
      <xs:element name="IsQuantitative" type="xs:boolean" minOccurs="0" sawsdl:modelReference="http://rs.tdwg.org/abcd/terms/isQuantitative">
        <xs:annotation>
          <xs:documentation xml:lang="en">Flag indicating if the value represents the numerical result of a quantitative measurement (TRUE) or a descriptor with textual or categorical result (FALSE).</xs:documentation>
        </xs:annotation>
      </xs:element>
    </xs:sequence>
  </xs:complexType>
</xs:element>
Element MeasurementOrFact / MeasurementOrFactAtomised / MeasuredBy
Namespace http://www.tdwg.org/schemas/abcd/2.1
Annotations
Attribution of the measurement to a Person
Diagram
Diagram ABCD_2_1_xsd.tmp#String
Type String
Properties
content simple
minOccurs 0
Facets
whiteSpace collapse
minLength 1
Source
<xs:element name="MeasuredBy" type="String" minOccurs="0" sawsdl:modelReference="http://rs.tdwg.org/abcd/mappings/MeasuredBy">
  <xs:annotation>
    <xs:documentation xml:lang="en">Attribution of the measurement to a Person</xs:documentation>
  </xs:annotation>
</xs:element>
Element MeasurementOrFact / MeasurementOrFactAtomised / MeasurementDateTime
Namespace http://www.tdwg.org/schemas/abcd/2.1
Annotations
Date and/or Time the measurement was taken
Diagram
Diagram
Type xs:dateTime
Properties
content simple
minOccurs 0
Source
<xs:element name="MeasurementDateTime" type="xs:dateTime" minOccurs="0" sawsdl:modelReference="http://rs.tdwg.org/abcd/mappings/MeasurementOrFact-Date">
  <xs:annotation>
    <xs:documentation xml:lang="en">Date and/or Time the measurement was taken</xs:documentation>
  </xs:annotation>
</xs:element>
Element MeasurementOrFact / MeasurementOrFactAtomised / Duration
Namespace http://www.tdwg.org/schemas/abcd/2.1
Annotations
Duration of measurement in time.
Diagram
Diagram ABCD_2_1_xsd.tmp#String
Type String
Properties
content simple
minOccurs 0
Facets
whiteSpace collapse
minLength 1
Source
<xs:element name="Duration" type="String" minOccurs="0" sawsdl:modelReference="http://rs.tdwg.org/abcd/terms/duration">
  <xs:annotation>
    <xs:documentation xml:lang="en">Duration of measurement in time.</xs:documentation>
  </xs:annotation>
</xs:element>
Element MeasurementOrFact / MeasurementOrFactAtomised / Method
Namespace http://www.tdwg.org/schemas/abcd/2.1
Annotations
Method used to make measurement.
Diagram
Diagram ABCD_2_1_xsd.tmp#String ABCD_2_1_xsd.tmp#StringL_language ABCD_2_1_xsd.tmp#StringL
Type StringL
Type hierarchy
Properties
content complex
minOccurs 0
Attributes
QName Type Use
language xs:language optional
Source
<xs:element name="Method" type="StringL" minOccurs="0" sawsdl:modelReference="http://rs.tdwg.org/abcd/mappings/MeasurementOrFact-Method">
  <xs:annotation>
    <xs:documentation xml:lang="en">Method used to make measurement.</xs:documentation>
  </xs:annotation>
</xs:element>
Element MeasurementOrFact / MeasurementOrFactAtomised / Parameter
Namespace http://www.tdwg.org/schemas/abcd/2.1
Annotations
Describes type of measurement or fact, such as width, abundance, circumference, temperature etc. or colour etc.
Diagram
Diagram ABCD_2_1_xsd.tmp#String ABCD_2_1_xsd.tmp#StringL_language ABCD_2_1_xsd.tmp#StringL
Type StringL
Type hierarchy
Properties
content complex
minOccurs 0
Attributes
QName Type Use
language xs:language optional
Source
<xs:element name="Parameter" type="StringL" minOccurs="0" sawsdl:modelReference="http://rs.tdwg.org/abcd/terms/parameter">
  <xs:annotation>
    <xs:documentation xml:lang="en">Describes type of measurement or fact, such as width, abundance, circumference, temperature etc. or colour etc.</xs:documentation>
  </xs:annotation>
</xs:element>
Element MeasurementOrFact / MeasurementOrFactAtomised / AppliesTo
Namespace http://www.tdwg.org/schemas/abcd/2.1
Annotations
Depending on the use of the type, this can further specify the actual part measured. For example, a measurement of temperature may be a surface, air or sub-surface measurement.
Diagram
Diagram ABCD_2_1_xsd.tmp#String ABCD_2_1_xsd.tmp#StringL_language ABCD_2_1_xsd.tmp#StringL
Type StringL
Type hierarchy
Properties
content complex
minOccurs 0
Attributes
QName Type Use
language xs:language optional
Source
<xs:element name="AppliesTo" type="StringL" minOccurs="0" sawsdl:modelReference="http://rs.tdwg.org/abcd/terms/appliesTo">
  <xs:annotation>
    <xs:documentation xml:lang="en">Depending on the use of the type, this can further specify the actual part measured. For example, a measurement of temperature may be a surface, air or sub-surface measurement.</xs:documentation>
  </xs:annotation>
</xs:element>
Element MeasurementOrFact / MeasurementOrFactAtomised / LowerValue
Namespace http://www.tdwg.org/schemas/abcd/2.1
Annotations
Lower or only value or fact text.
Diagram
Diagram ABCD_2_1_xsd.tmp#String ABCD_2_1_xsd.tmp#StringL_language ABCD_2_1_xsd.tmp#StringL
Type StringL
Type hierarchy
Properties
content complex
Attributes
QName Type Use
language xs:language optional
Source
<xs:element name="LowerValue" type="StringL" sawsdl:modelReference="http://rs.tdwg.org/abcd/terms/lowerValue">
  <xs:annotation>
    <xs:documentation xml:lang="en">Lower or only value or fact text.</xs:documentation>
  </xs:annotation>
</xs:element>
Element MeasurementOrFact / MeasurementOrFactAtomised / UpperValue
Namespace http://www.tdwg.org/schemas/abcd/2.1
Annotations
Upper value where there is a range.
Diagram
Diagram ABCD_2_1_xsd.tmp#String ABCD_2_1_xsd.tmp#StringL_language ABCD_2_1_xsd.tmp#StringL
Type StringL
Type hierarchy
Properties
content complex
minOccurs 0
Attributes
QName Type Use
language xs:language optional
Source
<xs:element name="UpperValue" type="StringL" minOccurs="0" sawsdl:modelReference="http://rs.tdwg.org/abcd/terms/upperValue">
  <xs:annotation>
    <xs:documentation xml:lang="en">Upper value where there is a range.</xs:documentation>
  </xs:annotation>
</xs:element>
Element MeasurementOrFact / MeasurementOrFactAtomised / UnitOfMeasurement
Namespace http://www.tdwg.org/schemas/abcd/2.1
Annotations
Unit of measurement.
Diagram
Diagram ABCD_2_1_xsd.tmp#String
Type String
Properties
content simple
minOccurs 0
Facets
whiteSpace collapse
minLength 1
Source
<xs:element name="UnitOfMeasurement" type="String" minOccurs="0" sawsdl:modelReference="http://rs.tdwg.org/abcd/terms/unitOfMeasurement">
  <xs:annotation>
    <xs:documentation xml:lang="en">Unit of measurement.</xs:documentation>
  </xs:annotation>
</xs:element>
Element MeasurementOrFact / MeasurementOrFactAtomised / Accuracy
Namespace http://www.tdwg.org/schemas/abcd/2.1
Annotations
Statement of accuracy of measurement.
Diagram
Diagram ABCD_2_1_xsd.tmp#String
Type String
Properties
content simple
minOccurs 0
Facets
whiteSpace collapse
minLength 1
Source
<xs:element name="Accuracy" type="String" minOccurs="0" sawsdl:modelReference="http://rs.tdwg.org/abcd/mappings/MeasurementOrFact-Accuracy">
  <xs:annotation>
    <xs:documentation xml:lang="en">Statement of accuracy of measurement.</xs:documentation>
  </xs:annotation>
</xs:element>
Element MeasurementOrFact / MeasurementOrFactAtomised / MeasurementOrFactReference
Namespace http://www.tdwg.org/schemas/abcd/2.1
Annotations
Reference (publication) where this measurement was taken from
Diagram
Diagram ABCD_2_1_xsd.tmp#Reference_ReferenceGUID ABCD_2_1_xsd.tmp#Reference_TitleCitation ABCD_2_1_xsd.tmp#Reference_CitationDetail ABCD_2_1_xsd.tmp#Reference_URI ABCD_2_1_xsd.tmp#Reference_DOI ABCD_2_1_xsd.tmp#Reference
Type Reference
Properties
content complex
minOccurs 0
Model
Children CitationDetail, DOI, ReferenceGUID, TitleCitation, URI
Instance
<MeasurementOrFactReference xmlns="http://www.tdwg.org/schemas/abcd/2.1">
  <ReferenceGUID>{0,1}</ReferenceGUID>
  <TitleCitation>{1,1}</TitleCitation>
  <CitationDetail>{0,1}</CitationDetail>
  <URI>{0,1}</URI>
  <DOI>{0,1}</DOI>
</MeasurementOrFactReference>
Source
<xs:element name="MeasurementOrFactReference" type="Reference" minOccurs="0" sawsdl:modelReference="http://rs.tdwg.org/abcd/mappings/MeasurementOrFact-Reference">
  <xs:annotation>
    <xs:documentation xml:lang="en">Reference (publication) where this measurement was taken from</xs:documentation>
  </xs:annotation>
</xs:element>
Element MeasurementOrFact / MeasurementOrFactAtomised / IsQuantitative
Namespace http://www.tdwg.org/schemas/abcd/2.1
Annotations
Flag indicating if the value represents the numerical result of a quantitative measurement (TRUE) or a descriptor with textual or categorical result (FALSE).
Diagram
Diagram
Type xs:boolean
Properties
content simple
minOccurs 0
Source
<xs:element name="IsQuantitative" type="xs:boolean" minOccurs="0" sawsdl:modelReference="http://rs.tdwg.org/abcd/terms/isQuantitative">
  <xs:annotation>
    <xs:documentation xml:lang="en">Flag indicating if the value represents the numerical result of a quantitative measurement (TRUE) or a descriptor with textual or categorical result (FALSE).</xs:documentation>
  </xs:annotation>
</xs:element>
Element MeasurementOrFact / MeasurementOrFactText
Namespace http://www.tdwg.org/schemas/abcd/2.1
Annotations
Free text alternative to atomised version.
Diagram
Diagram ABCD_2_1_xsd.tmp#String ABCD_2_1_xsd.tmp#StringL_language ABCD_2_1_xsd.tmp#StringL
Type StringL
Type hierarchy
Properties
content complex
minOccurs 0
Attributes
QName Type Use
language xs:language optional
Source
<xs:element name="MeasurementOrFactText" type="StringL" minOccurs="0">
  <xs:annotation>
    <xs:documentation xml:lang="en">Free text alternative to atomised version.</xs:documentation>
  </xs:annotation>
</xs:element>
Element Unit / ObservationUnit
Namespace http://www.tdwg.org/schemas/abcd/2.1
Annotations
Data elements specific to observation (recording) units. Note that most observation data items are site related and thus covered under Gathering.
Diagram
Diagram ABCD_2_1_xsd.tmp#Unit_Unit_ObservationUnit_ObservationUnitIdentifiers
Properties
content complex
minOccurs 0
Model
Children ObservationUnitIdentifiers
Instance
<ObservationUnit xmlns="http://www.tdwg.org/schemas/abcd/2.1">
  <ObservationUnitIdentifiers>{0,1}</ObservationUnitIdentifiers>
</ObservationUnit>
Source
<xs:element name="ObservationUnit" minOccurs="0" sawsdl:modelReference="146">
  <xs:annotation>
    <xs:documentation xml:lang="en">Data elements specific to observation (recording) units. Note that most observation data items are site related and thus covered under Gathering.</xs:documentation>
  </xs:annotation>
  <xs:complexType>
    <xs:sequence>
      <xs:element name="ObservationUnitIdentifiers" minOccurs="0">
        <xs:annotation>
          <xs:documentation xml:lang="en">A container element with several observation unit identifiers.</xs:documentation>
        </xs:annotation>
        <xs:complexType>
          <xs:sequence>
            <xs:element name="ObservationUnitIdentifier" type="StringP" minOccurs="0" maxOccurs="unbounded" sawsdl:modelReference="http://rs.tdwg.org/abcd/terms/observationUnitID">
              <xs:annotation>
                <xs:documentation xml:lang="en">Numbers or other registration mark associated with an observation record. Attribute for PreferredFlag. Separated from the equivalent AccessionNumber of specimen collections because of the more standardised approaches taken in physical collections.</xs:documentation>
              </xs:annotation>
            </xs:element>
          </xs:sequence>
        </xs:complexType>
      </xs:element>
    </xs:sequence>
  </xs:complexType>
</xs:element>
Element Unit / ObservationUnit / ObservationUnitIdentifiers
Namespace http://www.tdwg.org/schemas/abcd/2.1
Annotations
A container element with several observation unit identifiers.
Diagram
Diagram ABCD_2_1_xsd.tmp#Unit_Unit_ObservationUnit_Unit_Unit_ObservationUnit_ObservationUnitIdentifiers_ObservationUnitIdentifier
Properties
content complex
minOccurs 0
Model
Children ObservationUnitIdentifier
Instance
<ObservationUnitIdentifiers xmlns="http://www.tdwg.org/schemas/abcd/2.1">
  <ObservationUnitIdentifier preferred="">{0,unbounded}</ObservationUnitIdentifier>
</ObservationUnitIdentifiers>
Source
<xs:element name="ObservationUnitIdentifiers" minOccurs="0">
  <xs:annotation>
    <xs:documentation xml:lang="en">A container element with several observation unit identifiers.</xs:documentation>
  </xs:annotation>
  <xs:complexType>
    <xs:sequence>
      <xs:element name="ObservationUnitIdentifier" type="StringP" minOccurs="0" maxOccurs="unbounded" sawsdl:modelReference="http://rs.tdwg.org/abcd/terms/observationUnitID">
        <xs:annotation>
          <xs:documentation xml:lang="en">Numbers or other registration mark associated with an observation record. Attribute for PreferredFlag. Separated from the equivalent AccessionNumber of specimen collections because of the more standardised approaches taken in physical collections.</xs:documentation>
        </xs:annotation>
      </xs:element>
    </xs:sequence>
  </xs:complexType>
</xs:element>
Element Unit / ObservationUnit / ObservationUnitIdentifiers / ObservationUnitIdentifier
Namespace http://www.tdwg.org/schemas/abcd/2.1
Annotations
Numbers or other registration mark associated with an observation record. Attribute for PreferredFlag. Separated from the equivalent AccessionNumber of specimen collections because of the more standardised approaches taken in physical collections.
Diagram
Diagram ABCD_2_1_xsd.tmp#String ABCD_2_1_xsd.tmp#StringP_preferred ABCD_2_1_xsd.tmp#StringP
Type StringP
Type hierarchy
Properties
content complex
minOccurs 0
maxOccurs unbounded
Attributes
QName Type Use
preferred xs:boolean optional
Source
<xs:element name="ObservationUnitIdentifier" type="StringP" minOccurs="0" maxOccurs="unbounded" sawsdl:modelReference="http://rs.tdwg.org/abcd/terms/observationUnitID">
  <xs:annotation>
    <xs:documentation xml:lang="en">Numbers or other registration mark associated with an observation record. Attribute for PreferredFlag. Separated from the equivalent AccessionNumber of specimen collections because of the more standardised approaches taken in physical collections.</xs:documentation>
  </xs:annotation>
</xs:element>
Element Unit / CultureCollectionUnit
Namespace http://www.tdwg.org/schemas/abcd/2.1
Annotations
Data specific to microbial and similar culture methods.
Diagram
Diagram ABCD_2_1_xsd.tmp#CultureCollectionUnit_OrganismType ABCD_2_1_xsd.tmp#CultureCollectionUnit_InfrasubspecificName ABCD_2_1_xsd.tmp#CultureCollectionUnit_CultureNames ABCD_2_1_xsd.tmp#CultureCollectionUnit_Strain ABCD_2_1_xsd.tmp#CultureCollectionUnit_SerovarOrSerotype ABCD_2_1_xsd.tmp#CultureCollectionUnit_Pathovar ABCD_2_1_xsd.tmp#CultureCollectionUnit_Mutant ABCD_2_1_xsd.tmp#CultureCollectionUnit_Genotype ABCD_2_1_xsd.tmp#CultureCollectionUnit_GrowthConditions ABCD_2_1_xsd.tmp#CultureCollectionUnit_GrowthConditionsAtomised ABCD_2_1_xsd.tmp#CultureCollectionUnit_References ABCD_2_1_xsd.tmp#CultureCollectionUnit_FormOfSupply ABCD_2_1_xsd.tmp#CultureCollectionUnit_Applications ABCD_2_1_xsd.tmp#CultureCollectionUnit_Hazard ABCD_2_1_xsd.tmp#CultureCollectionUnit
Type CultureCollectionUnit
Properties
content complex
minOccurs 0
Model
Children Applications, CultureNames, FormOfSupply, Genotype, GrowthConditions, GrowthConditionsAtomised, Hazard, InfrasubspecificName, Mutant, OrganismType, Pathovar, References, SerovarOrSerotype, Strain
Instance
<CultureCollectionUnit xmlns="http://www.tdwg.org/schemas/abcd/2.1">
  <OrganismType>{0,1}</OrganismType>
  <InfrasubspecificName>{0,1}</InfrasubspecificName>
  <CultureNames>{0,1}</CultureNames>
  <Strain>{0,1}</Strain>
  <SerovarOrSerotype>{0,1}</SerovarOrSerotype>
  <Pathovar>{0,1}</Pathovar>
  <Mutant>{0,1}</Mutant>
  <Genotype>{0,1}</Genotype>
  <GrowthConditions language="">{0,1}</GrowthConditions>
  <GrowthConditionsAtomised>{0,1}</GrowthConditionsAtomised>
  <References>{0,1}</References>
  <FormOfSupply language="">{0,1}</FormOfSupply>
  <Applications language="">{0,1}</Applications>
  <Hazard language="">{0,1}</Hazard>
</CultureCollectionUnit>
Source
<xs:element name="CultureCollectionUnit" type="CultureCollectionUnit" minOccurs="0" sawsdl:modelReference="148">
  <xs:annotation>
    <xs:documentation xml:lang="en">Data specific to microbial and similar culture methods.</xs:documentation>
  </xs:annotation>
</xs:element>
Element CultureCollectionUnit / OrganismType
Namespace http://www.tdwg.org/schemas/abcd/2.1
Annotations
E.g. "Bacteria" or "Archaea"
Diagram
Diagram ABCD_2_1_xsd.tmp#String
Type String
Properties
content simple
minOccurs 0
Facets
whiteSpace collapse
minLength 1
Source
<xs:element name="OrganismType" type="String" minOccurs="0" sawsdl:modelReference="http://rs.tdwg.org/abcd/terms/organismType">
  <xs:annotation>
    <xs:documentation xml:lang="en">E.g. "Bacteria" or "Archaea"</xs:documentation>
  </xs:annotation>
</xs:element>
Element CultureCollectionUnit / InfrasubspecificName
Namespace http://www.tdwg.org/schemas/abcd/2.1
Annotations
Variety designation, epithet, authors and reference. This field excludes the pathovar name and the serovar name, which are both infrasubspecific names but are to be entered under Identification/... ../FullScientificName
Diagram
Diagram ABCD_2_1_xsd.tmp#String
Type String
Properties
content simple
minOccurs 0
Facets
whiteSpace collapse
minLength 1
Source
<xs:element name="InfrasubspecificName" type="String" minOccurs="0" sawsdl:modelReference="http://rs.tdwg.org/abcd/terms/infrasubspecificName">
  <xs:annotation>
    <xs:documentation xml:lang="en">Variety designation, epithet, authors and reference. This field excludes the pathovar name and the serovar name, which are both infrasubspecific names but are to be entered under Identification/... ../FullScientificName</xs:documentation>
  </xs:annotation>
</xs:element>
Element CultureCollectionUnit / CultureNames
Namespace http://www.tdwg.org/schemas/abcd/2.1
Annotations
Container element for names under which the culture is known
Diagram
Diagram ABCD_2_1_xsd.tmp#CultureCollectionUnit_CultureCollectionUnit_CultureNames_CultureName
Properties
content complex
minOccurs 0
Model
Children CultureName
Instance
<CultureNames xmlns="http://www.tdwg.org/schemas/abcd/2.1">
  <CultureName language="">{0,unbounded}</CultureName>
</CultureNames>
Source
<xs:element name="CultureNames" minOccurs="0">
  <xs:annotation>
    <xs:documentation xml:lang="en">Container element for names under which the culture is known</xs:documentation>
  </xs:annotation>
  <xs:complexType>
    <xs:sequence>
      <xs:element name="CultureName" type="StringL" minOccurs="0" maxOccurs="unbounded" sawsdl:modelReference="http://rs.tdwg.org/abcd/terms/cultureName">
        <xs:annotation>
          <xs:documentation xml:lang="en">Reference or trade name for a microbial culture</xs:documentation>
        </xs:annotation>
      </xs:element>
    </xs:sequence>
  </xs:complexType>
</xs:element>
Element CultureCollectionUnit / CultureNames / CultureName
Namespace http://www.tdwg.org/schemas/abcd/2.1
Annotations
Reference or trade name for a microbial culture
Diagram
Diagram ABCD_2_1_xsd.tmp#String ABCD_2_1_xsd.tmp#StringL_language ABCD_2_1_xsd.tmp#StringL
Type StringL
Type hierarchy
Properties
content complex
minOccurs 0
maxOccurs unbounded
Attributes
QName Type Use
language xs:language optional
Source
<xs:element name="CultureName" type="StringL" minOccurs="0" maxOccurs="unbounded" sawsdl:modelReference="http://rs.tdwg.org/abcd/terms/cultureName">
  <xs:annotation>
    <xs:documentation xml:lang="en">Reference or trade name for a microbial culture</xs:documentation>
  </xs:annotation>
</xs:element>
Element CultureCollectionUnit / Strain
Namespace http://www.tdwg.org/schemas/abcd/2.1
Annotations
Name of a microbial or viral strain. Note that this name may also denote the unique identifier of the record in the collection, in which case it should also be used for UnitID.
Diagram
Diagram ABCD_2_1_xsd.tmp#String
Type String
Properties
content simple
minOccurs 0
Facets
whiteSpace collapse
minLength 1
Source
<xs:element name="Strain" type="String" minOccurs="0" sawsdl:modelReference="http://rs.tdwg.org/abcd/terms/strain">
  <xs:annotation>
    <xs:documentation xml:lang="en">Name of a microbial or viral strain. Note that this name may also denote the unique identifier of the record in the collection, in which case it should also be used for UnitID.</xs:documentation>
  </xs:annotation>
</xs:element>
Element CultureCollectionUnit / SerovarOrSerotype
Namespace http://www.tdwg.org/schemas/abcd/2.1
Annotations
Name and author of serovar or serotype
Diagram
Diagram ABCD_2_1_xsd.tmp#String
Type String
Properties
content simple
minOccurs 0
Facets
whiteSpace collapse
minLength 1
Source
<xs:element name="SerovarOrSerotype" type="String" minOccurs="0" sawsdl:modelReference="http://rs.tdwg.org/abcd/terms/serovarOrSerotype">
  <xs:annotation>
    <xs:documentation xml:lang="en">Name and author of serovar or serotype</xs:documentation>
  </xs:annotation>
</xs:element>
Element CultureCollectionUnit / Pathovar
Namespace http://www.tdwg.org/schemas/abcd/2.1
Annotations
Name and author of the pathovar.
Diagram
Diagram ABCD_2_1_xsd.tmp#String
Type String
Properties
content simple
minOccurs 0
Facets
whiteSpace collapse
minLength 1
Source
<xs:element name="Pathovar" type="String" minOccurs="0" sawsdl:modelReference="http://rs.tdwg.org/abcd/terms/pathovar">
  <xs:annotation>
    <xs:documentation xml:lang="en">Name and author of the pathovar.</xs:documentation>
  </xs:annotation>
</xs:element>
Element CultureCollectionUnit / Mutant
Namespace http://www.tdwg.org/schemas/abcd/2.1
Annotations
Type and parent of mutant if strain is a mutant strain
Diagram
Diagram ABCD_2_1_xsd.tmp#String
Type String
Properties
content simple
minOccurs 0
Facets
whiteSpace collapse
minLength 1
Source
<xs:element name="Mutant" type="String" minOccurs="0" sawsdl:modelReference="http://rs.tdwg.org/abcd/terms/mutant">
  <xs:annotation>
    <xs:documentation xml:lang="en">Type and parent of mutant if strain is a mutant strain</xs:documentation>
  </xs:annotation>
</xs:element>
Element CultureCollectionUnit / Genotype
Namespace http://www.tdwg.org/schemas/abcd/2.1
Annotations
Names of chromosomal markers of the strain. Especially recommended for strains of species for which many genetically modified strains exist
Diagram
Diagram ABCD_2_1_xsd.tmp#String
Type String
Properties
content simple
minOccurs 0
Facets
whiteSpace collapse
minLength 1
Source
<xs:element name="Genotype" type="String" minOccurs="0" sawsdl:modelReference="http://rs.tdwg.org/abcd/terms/genotype">
  <xs:annotation>
    <xs:documentation xml:lang="en">Names of chromosomal markers of the strain. Especially recommended for strains of species for which many genetically modified strains exist</xs:documentation>
  </xs:annotation>
</xs:element>
Element CultureCollectionUnit / GrowthConditions
Namespace http://www.tdwg.org/schemas/abcd/2.1
Annotations
An alternative full text field for culture medium, atmospheric and light conditions, temperature conditions and additional remarks on the cultivation.
Diagram
Diagram ABCD_2_1_xsd.tmp#String ABCD_2_1_xsd.tmp#StringL_language ABCD_2_1_xsd.tmp#StringL
Type StringL
Type hierarchy
Properties
content complex
minOccurs 0
Attributes
QName Type Use
language xs:language optional
Source
<xs:element name="GrowthConditions" type="StringL" minOccurs="0" sawsdl:modelReference="http://rs.tdwg.org/abcd/terms/growthConditionsText">
  <xs:annotation>
    <xs:documentation xml:lang="en">An alternative full text field for culture medium, atmospheric and light conditions, temperature conditions and additional remarks on the cultivation.</xs:documentation>
  </xs:annotation>
</xs:element>
Element CultureCollectionUnit / GrowthConditionsAtomised
Namespace http://www.tdwg.org/schemas/abcd/2.1
Annotations
Atomised elements describing the growth conditions of the culture unit.
Diagram
Diagram ABCD_2_1_xsd.tmp#CultureCollectionUnit_CultureCollectionUnit_GrowthConditionsAtomised_GrowthConditionAtomised
Properties
content complex
minOccurs 0
Model
Children GrowthConditionAtomised
Instance
<GrowthConditionsAtomised xmlns="http://www.tdwg.org/schemas/abcd/2.1">
  <GrowthConditionAtomised>{1,unbounded}</GrowthConditionAtomised>
</GrowthConditionsAtomised>
Source
<xs:element name="GrowthConditionsAtomised" minOccurs="0">
  <xs:annotation>
    <xs:documentation xml:lang="en">Atomised elements describing the growth conditions of the culture unit.</xs:documentation>
  </xs:annotation>
  <xs:complexType>
    <xs:sequence>
      <xs:element name="GrowthConditionAtomised" type="GrowthConditionAtomised" maxOccurs="unbounded" sawsdl:modelReference="http://rs.tdwg.org/abcd/terms/GrowthCondition">
        <xs:annotation>
          <xs:documentation xml:lang="en">Atomised elements describing the growth conditions of the culture unit.</xs:documentation>
        </xs:annotation>
      </xs:element>
    </xs:sequence>
  </xs:complexType>
</xs:element>
Element CultureCollectionUnit / GrowthConditionsAtomised / GrowthConditionAtomised
Namespace http://www.tdwg.org/schemas/abcd/2.1
Annotations
Atomised elements describing the growth conditions of the culture unit.
Diagram
Diagram ABCD_2_1_xsd.tmp#GrowthConditionAtomised_CultureMedium ABCD_2_1_xsd.tmp#GrowthConditionAtomised_Aerobicity ABCD_2_1_xsd.tmp#GrowthConditionAtomised_Temperature ABCD_2_1_xsd.tmp#GrowthConditionAtomised_References ABCD_2_1_xsd.tmp#GrowthConditionAtomised_GrowthConditionsMeasurementsOrFacts ABCD_2_1_xsd.tmp#GrowthConditionAtomised
Type GrowthConditionAtomised
Properties
content complex
maxOccurs unbounded
Model
Children Aerobicity, CultureMedium, GrowthConditionsMeasurementsOrFacts, References, Temperature
Instance
<GrowthConditionAtomised xmlns="http://www.tdwg.org/schemas/abcd/2.1">
  <CultureMedium language="">{0,1}</CultureMedium>
  <Aerobicity language="">{0,1}</Aerobicity>
  <Temperature scale="">{0,1}</Temperature>
  <References>{0,1}</References>
  <GrowthConditionsMeasurementsOrFacts>{0,1}</GrowthConditionsMeasurementsOrFacts>
</GrowthConditionAtomised>
Source
<xs:element name="GrowthConditionAtomised" type="GrowthConditionAtomised" maxOccurs="unbounded" sawsdl:modelReference="http://rs.tdwg.org/abcd/terms/GrowthCondition">
  <xs:annotation>
    <xs:documentation xml:lang="en">Atomised elements describing the growth conditions of the culture unit.</xs:documentation>
  </xs:annotation>
</xs:element>
Element GrowthConditionAtomised / CultureMedium
Namespace http://www.tdwg.org/schemas/abcd/2.1
Annotations
The growth medium for a microbial or similar culture e.g. agar
Diagram
Diagram ABCD_2_1_xsd.tmp#String ABCD_2_1_xsd.tmp#StringL_language ABCD_2_1_xsd.tmp#StringL
Type StringL
Type hierarchy
Properties
content complex
minOccurs 0
Attributes
QName Type Use
language xs:language optional
Source
<xs:element name="CultureMedium" type="StringL" minOccurs="0" sawsdl:modelReference="http://rs.tdwg.org/abcd/terms/cultureMedium">
  <xs:annotation>
    <xs:documentation xml:lang="en">The growth medium for a microbial or similar culture e.g. agar</xs:documentation>
  </xs:annotation>
</xs:element>
Element GrowthConditionAtomised / Aerobicity
Namespace http://www.tdwg.org/schemas/abcd/2.1
Annotations
Diagram
Diagram ABCD_2_1_xsd.tmp#String ABCD_2_1_xsd.tmp#StringL_language ABCD_2_1_xsd.tmp#StringL
Type StringL
Type hierarchy
Properties
content complex
minOccurs 0
Attributes
QName Type Use
language xs:language optional
Source
<xs:element name="Aerobicity" type="StringL" minOccurs="0" sawsdl:modelReference="http://rs.tdwg.org/abcd/terms/aerobicity">
  <xs:annotation>
    <xs:documentation xml:lang="en"/>
  </xs:annotation>
</xs:element>
Element GrowthConditionAtomised / Temperature
Namespace http://www.tdwg.org/schemas/abcd/2.1
Annotations
Preferably a number - attribute scale gives temperature scale used
Diagram
Diagram ABCD_2_1_xsd.tmp#GrowthConditionAtomised_GrowthConditionAtomised_Temperature_scale
Type extension of xs:string
Properties
content complex
minOccurs 0
Attributes
QName Type Use
scale xs:NMTOKEN optional
Source
<xs:element name="Temperature" minOccurs="0" sawsdl:modelReference="http://rs.tdwg.org/abcd/mappings/GrowthCondition-Temperature">
  <xs:annotation>
    <xs:documentation xml:lang="en">Preferably a number - attribute scale gives temperature scale used</xs:documentation>
  </xs:annotation>
  <xs:complexType>
    <xs:simpleContent>
      <xs:extension base="xs:string">
        <xs:attribute name="scale" type="xs:NMTOKEN" use="optional"/>
      </xs:extension>
    </xs:simpleContent>
  </xs:complexType>
</xs:element>
Element GrowthConditionAtomised / References
Namespace http://www.tdwg.org/schemas/abcd/2.1
Annotations
References for the culture conditions and method
Diagram
Diagram ABCD_2_1_xsd.tmp#GrowthConditionAtomised_GrowthConditionAtomised_References_Reference
Properties
content complex
minOccurs 0
Model
Children Reference
Instance
<References xmlns="http://www.tdwg.org/schemas/abcd/2.1">
  <Reference>{0,unbounded}</Reference>
</References>
Source
<xs:element name="References" minOccurs="0">
  <xs:annotation>
    <xs:documentation xml:lang="en">References for the culture conditions and method</xs:documentation>
  </xs:annotation>
  <xs:complexType>
    <xs:sequence>
      <xs:element name="Reference" type="Reference" minOccurs="0" maxOccurs="unbounded" sawsdl:modelReference="http://rs.tdwg.org/abcd/mappings/GrowthCondition-Reference">
        <xs:annotation>
          <xs:documentation xml:lang="en">Attribute for RefType</xs:documentation>
        </xs:annotation>
      </xs:element>
    </xs:sequence>
  </xs:complexType>
</xs:element>
Element GrowthConditionAtomised / References / Reference
Namespace http://www.tdwg.org/schemas/abcd/2.1
Annotations
Attribute for RefType
Diagram
Diagram ABCD_2_1_xsd.tmp#Reference_ReferenceGUID ABCD_2_1_xsd.tmp#Reference_TitleCitation ABCD_2_1_xsd.tmp#Reference_CitationDetail ABCD_2_1_xsd.tmp#Reference_URI ABCD_2_1_xsd.tmp#Reference_DOI ABCD_2_1_xsd.tmp#Reference
Type Reference
Properties
content complex
minOccurs 0
maxOccurs unbounded
Model
Children CitationDetail, DOI, ReferenceGUID, TitleCitation, URI
Instance
<Reference xmlns="http://www.tdwg.org/schemas/abcd/2.1">
  <ReferenceGUID>{0,1}</ReferenceGUID>
  <TitleCitation>{1,1}</TitleCitation>
  <CitationDetail>{0,1}</CitationDetail>
  <URI>{0,1}</URI>
  <DOI>{0,1}</DOI>
</Reference>
Source
<xs:element name="Reference" type="Reference" minOccurs="0" maxOccurs="unbounded" sawsdl:modelReference="http://rs.tdwg.org/abcd/mappings/GrowthCondition-Reference">
  <xs:annotation>
    <xs:documentation xml:lang="en">Attribute for RefType</xs:documentation>
  </xs:annotation>
</xs:element>
Element GrowthConditionAtomised / GrowthConditionsMeasurementsOrFacts
Namespace http://www.tdwg.org/schemas/abcd/2.1
Annotations
Further measurements or facts relevant for cultivation of strains, e.g. temperature, pH, oxygen, etc.
Diagram
Diagram ABCD_2_1_xsd.tmp#GrowthConditionAtomised_GrowthConditionAtomised_GrowthConditionsMeasurementsOrFacts_GrowthConditionsMeasurementOrFact
Properties
content complex
minOccurs 0
Model
Children GrowthConditionsMeasurementOrFact
Instance
<GrowthConditionsMeasurementsOrFacts xmlns="http://www.tdwg.org/schemas/abcd/2.1">
  <GrowthConditionsMeasurementOrFact>{1,unbounded}</GrowthConditionsMeasurementOrFact>
</GrowthConditionsMeasurementsOrFacts>
Source
<xs:element name="GrowthConditionsMeasurementsOrFacts" minOccurs="0">
  <xs:annotation>
    <xs:documentation xml:lang="en">Further measurements or facts relevant for cultivation of strains, e.g. temperature, pH, oxygen, etc.</xs:documentation>
  </xs:annotation>
  <xs:complexType>
    <xs:sequence>
      <xs:element name="GrowthConditionsMeasurementOrFact" type="MeasurementOrFact" maxOccurs="unbounded" sawsdl:modelReference="http://rs.tdwg.org/abcd/mappings/GrowthCondition-MeasurementOrFact">
        <xs:annotation>
          <xs:documentation xml:lang="en">An additional measurement or facts relevant for cultivation of strains, e.g. temperature, pH, oxygen, etc.</xs:documentation>
        </xs:annotation>
      </xs:element>
    </xs:sequence>
  </xs:complexType>
</xs:element>
Element GrowthConditionAtomised / GrowthConditionsMeasurementsOrFacts / GrowthConditionsMeasurementOrFact
Namespace http://www.tdwg.org/schemas/abcd/2.1
Annotations
An additional measurement or facts relevant for cultivation of strains, e.g. temperature, pH, oxygen, etc.
Diagram
Diagram ABCD_2_1_xsd.tmp#MeasurementOrFact_MeasurementOrFactAtomised ABCD_2_1_xsd.tmp#MeasurementOrFact_MeasurementOrFactText ABCD_2_1_xsd.tmp#MeasurementOrFact
Type MeasurementOrFact
Properties
content complex
maxOccurs unbounded
Model
Children MeasurementOrFactAtomised, MeasurementOrFactText
Instance
<GrowthConditionsMeasurementOrFact xmlns="http://www.tdwg.org/schemas/abcd/2.1">
  <MeasurementOrFactAtomised>{0,1}</MeasurementOrFactAtomised>
  <MeasurementOrFactText language="">{0,1}</MeasurementOrFactText>
</GrowthConditionsMeasurementOrFact>
Source
<xs:element name="GrowthConditionsMeasurementOrFact" type="MeasurementOrFact" maxOccurs="unbounded" sawsdl:modelReference="http://rs.tdwg.org/abcd/mappings/GrowthCondition-MeasurementOrFact">
  <xs:annotation>
    <xs:documentation xml:lang="en">An additional measurement or facts relevant for cultivation of strains, e.g. temperature, pH, oxygen, etc.</xs:documentation>
  </xs:annotation>
</xs:element>
Element CultureCollectionUnit / References
Namespace http://www.tdwg.org/schemas/abcd/2.1
Annotations
References for the culture conditions and method or for a description of the strain
Diagram
Diagram ABCD_2_1_xsd.tmp#CultureCollectionUnit_CultureCollectionUnit_References_Reference
Properties
content complex
minOccurs 0
Model
Children Reference
Instance
<References xmlns="http://www.tdwg.org/schemas/abcd/2.1">
  <Reference>{0,unbounded}</Reference>
</References>
Source
<xs:element name="References" minOccurs="0">
  <xs:annotation>
    <xs:documentation xml:lang="en">References for the culture conditions and method or for a description of the strain</xs:documentation>
  </xs:annotation>
  <xs:complexType>
    <xs:sequence>
      <xs:element name="Reference" type="Reference" minOccurs="0" maxOccurs="unbounded" sawsdl:modelReference="http://rs.tdwg.org/abcd/mappings/CultureCollectionUnit-Reference">
        <xs:annotation>
          <xs:documentation xml:lang="en">Attribute for RefType</xs:documentation>
        </xs:annotation>
      </xs:element>
    </xs:sequence>
  </xs:complexType>
</xs:element>
Element CultureCollectionUnit / References / Reference
Namespace http://www.tdwg.org/schemas/abcd/2.1
Annotations
Attribute for RefType
Diagram
Diagram ABCD_2_1_xsd.tmp#Reference_ReferenceGUID ABCD_2_1_xsd.tmp#Reference_TitleCitation ABCD_2_1_xsd.tmp#Reference_CitationDetail ABCD_2_1_xsd.tmp#Reference_URI ABCD_2_1_xsd.tmp#Reference_DOI ABCD_2_1_xsd.tmp#Reference
Type Reference
Properties
content complex
minOccurs 0
maxOccurs unbounded
Model
Children CitationDetail, DOI, ReferenceGUID, TitleCitation, URI
Instance
<Reference xmlns="http://www.tdwg.org/schemas/abcd/2.1">
  <ReferenceGUID>{0,1}</ReferenceGUID>
  <TitleCitation>{1,1}</TitleCitation>
  <CitationDetail>{0,1}</CitationDetail>
  <URI>{0,1}</URI>
  <DOI>{0,1}</DOI>
</Reference>
Source
<xs:element name="Reference" type="Reference" minOccurs="0" maxOccurs="unbounded" sawsdl:modelReference="http://rs.tdwg.org/abcd/mappings/CultureCollectionUnit-Reference">
  <xs:annotation>
    <xs:documentation xml:lang="en">Attribute for RefType</xs:documentation>
  </xs:annotation>
</xs:element>
Element CultureCollectionUnit / FormOfSupply
Namespace http://www.tdwg.org/schemas/abcd/2.1
Annotations
Form in which the strain will be sent to the customer
Diagram
Diagram ABCD_2_1_xsd.tmp#String ABCD_2_1_xsd.tmp#StringL_language ABCD_2_1_xsd.tmp#StringL
Type StringL
Type hierarchy
Properties
content complex
minOccurs 0
Attributes
QName Type Use
language xs:language optional
Source
<xs:element name="FormOfSupply" type="StringL" minOccurs="0" sawsdl:modelReference="http://rs.tdwg.org/abcd/terms/formOfSupply">
  <xs:annotation>
    <xs:documentation xml:lang="en">Form in which the strain will be sent to the customer</xs:documentation>
  </xs:annotation>
</xs:element>
Element CultureCollectionUnit / Applications
Namespace http://www.tdwg.org/schemas/abcd/2.1
Annotations
Diagram
Diagram ABCD_2_1_xsd.tmp#String ABCD_2_1_xsd.tmp#StringL_language ABCD_2_1_xsd.tmp#StringL
Type StringL
Type hierarchy
Properties
content complex
minOccurs 0
Attributes
QName Type Use
language xs:language optional
Source
<xs:element name="Applications" type="StringL" minOccurs="0" sawsdl:modelReference="http://rs.tdwg.org/abcd/terms/applications">
  <xs:annotation>
    <xs:documentation xml:lang="en"/>
  </xs:annotation>
</xs:element>
Element CultureCollectionUnit / Hazard
Namespace http://www.tdwg.org/schemas/abcd/2.1
Annotations
Diagram
Diagram ABCD_2_1_xsd.tmp#String ABCD_2_1_xsd.tmp#StringL_language ABCD_2_1_xsd.tmp#StringL
Type StringL
Type hierarchy
Properties
content complex
minOccurs 0
Attributes
QName Type Use
language xs:language optional
Source
<xs:element name="Hazard" type="StringL" minOccurs="0" sawsdl:modelReference="http://rs.tdwg.org/abcd/terms/hazard">
  <xs:annotation>
    <xs:documentation xml:lang="en"/>
  </xs:annotation>
</xs:element>
Element Unit / MycologicalUnit
Namespace http://www.tdwg.org/schemas/abcd/2.1
Annotations
Data specific to mycological and lichenological units.
Diagram
Diagram ABCD_2_1_xsd.tmp#MycologicalUnit_LichenMorphotype ABCD_2_1_xsd.tmp#MycologicalUnit_MycologicalSexualStage ABCD_2_1_xsd.tmp#MycologicalUnit_MycologicalLiveStages ABCD_2_1_xsd.tmp#MycologicalUnit
Type MycologicalUnit
Properties
content complex
minOccurs 0
Model
Children LichenMorphotype, MycologicalLiveStages, MycologicalSexualStage
Instance
<MycologicalUnit xmlns="http://www.tdwg.org/schemas/abcd/2.1">
  <LichenMorphotype>{0,1}</LichenMorphotype>
  <MycologicalSexualStage>{0,1}</MycologicalSexualStage>
  <MycologicalLiveStages>{0,1}</MycologicalLiveStages>
</MycologicalUnit>
Source
<xs:element name="MycologicalUnit" type="MycologicalUnit" minOccurs="0" sawsdl:modelReference="149">
  <xs:annotation>
    <xs:documentation xml:lang="en">Data specific to mycological and lichenological units.</xs:documentation>
  </xs:annotation>
</xs:element>
Element MycologicalUnit / LichenMorphotype
Namespace http://www.tdwg.org/schemas/abcd/2.1
Annotations
Name of algal or cyanobacterial component of lichen
Diagram
Diagram ABCD_2_1_xsd.tmp#String
Type String
Properties
content simple
minOccurs 0
Facets
whiteSpace collapse
minLength 1
Source
<xs:element name="LichenMorphotype" type="String" minOccurs="0" sawsdl:modelReference="http://rs.tdwg.org/abcd/terms/lichenMorphotype">
  <xs:annotation>
    <xs:documentation xml:lang="en">Name of algal or cyanobacterial component of lichen</xs:documentation>
  </xs:annotation>
</xs:element>
Element MycologicalUnit / MycologicalSexualStage
Namespace http://www.tdwg.org/schemas/abcd/2.1
Annotations
Diagram
Diagram ABCD_2_1_xsd.tmp#String
Type String
Properties
content simple
minOccurs 0
Facets
whiteSpace collapse
minLength 1
Source
<xs:element name="MycologicalSexualStage" type="String" minOccurs="0" sawsdl:modelReference="http://rs.tdwg.org/abcd/terms/mycologicalSexualStage">
  <xs:annotation>
    <xs:documentation xml:lang="en"/>
  </xs:annotation>
</xs:element>
Element MycologicalUnit / MycologicalLiveStages
Namespace http://www.tdwg.org/schemas/abcd/2.1
Annotations
Spore states present in the sample.
Diagram
Diagram ABCD_2_1_xsd.tmp#MycologicalUnit_MycologicalUnit_MycologicalLiveStages_MycologicalLiveStage
Properties
content complex
minOccurs 0
Model
Children MycologicalLiveStage
Instance
<MycologicalLiveStages xmlns="http://www.tdwg.org/schemas/abcd/2.1">
  <MycologicalLiveStage language="">{0,unbounded}</MycologicalLiveStage>
</MycologicalLiveStages>
Source
<xs:element name="MycologicalLiveStages" minOccurs="0">
  <xs:annotation>
    <xs:documentation xml:lang="en">Spore states present in the sample.</xs:documentation>
  </xs:annotation>
  <xs:complexType>
    <xs:sequence>
      <xs:element name="MycologicalLiveStage" type="StringL" minOccurs="0" maxOccurs="unbounded" sawsdl:modelReference="http://rs.tdwg.org/abcd/terms/mycologicalLiveStage">
        <xs:annotation>
          <xs:documentation xml:lang="en">Spore states present in the sample.</xs:documentation>
        </xs:annotation>
      </xs:element>
    </xs:sequence>
  </xs:complexType>
</xs:element>
Element MycologicalUnit / MycologicalLiveStages / MycologicalLiveStage
Namespace http://www.tdwg.org/schemas/abcd/2.1
Annotations
Spore states present in the sample.
Diagram
Diagram ABCD_2_1_xsd.tmp#String ABCD_2_1_xsd.tmp#StringL_language ABCD_2_1_xsd.tmp#StringL
Type StringL
Type hierarchy
Properties
content complex
minOccurs 0
maxOccurs unbounded
Attributes
QName Type Use
language xs:language optional
Source
<xs:element name="MycologicalLiveStage" type="StringL" minOccurs="0" maxOccurs="unbounded" sawsdl:modelReference="http://rs.tdwg.org/abcd/terms/mycologicalLiveStage">
  <xs:annotation>
    <xs:documentation xml:lang="en">Spore states present in the sample.</xs:documentation>
  </xs:annotation>
</xs:element>
Element Unit / HerbariumUnit
Namespace http://www.tdwg.org/schemas/abcd/2.1
Annotations
Data specific to herbarium specimens (incl. mycological specimens).
Diagram
Diagram ABCD_2_1_xsd.tmp#HerbariumUnit_Exsiccatum ABCD_2_1_xsd.tmp#HerbariumUnit_DuplicatesDistributedTo ABCD_2_1_xsd.tmp#HerbariumUnit_LoanIdentifier ABCD_2_1_xsd.tmp#HerbariumUnit_LoanSequenceNo ABCD_2_1_xsd.tmp#HerbariumUnit_LoanDestination ABCD_2_1_xsd.tmp#HerbariumUnit_LoanForBotanist ABCD_2_1_xsd.tmp#HerbariumUnit_LoanDespatchMethod ABCD_2_1_xsd.tmp#HerbariumUnit_LoanDate ABCD_2_1_xsd.tmp#HerbariumUnit_LoanReturnDate ABCD_2_1_xsd.tmp#HerbariumUnit_NaturalOccurrence ABCD_2_1_xsd.tmp#HerbariumUnit_CultivatedOccurrence ABCD_2_1_xsd.tmp#HerbariumUnit
Type HerbariumUnit
Properties
content complex
minOccurs 0
Model
Children CultivatedOccurrence, DuplicatesDistributedTo, Exsiccatum, LoanDate, LoanDespatchMethod, LoanDestination, LoanForBotanist, LoanIdentifier, LoanReturnDate, LoanSequenceNo, NaturalOccurrence
Instance
<HerbariumUnit xmlns="http://www.tdwg.org/schemas/abcd/2.1">
  <Exsiccatum>{0,1}</Exsiccatum>
  <DuplicatesDistributedTo>{0,1}</DuplicatesDistributedTo>
  <LoanIdentifier>{0,1}</LoanIdentifier>
  <LoanSequenceNo>{0,1}</LoanSequenceNo>
  <LoanDestination>{0,1}</LoanDestination>
  <LoanForBotanist>{0,1}</LoanForBotanist>
  <LoanDespatchMethod>{0,1}</LoanDespatchMethod>
  <LoanDate>{0,1}</LoanDate>
  <LoanReturnDate>{0,1}</LoanReturnDate>
  <NaturalOccurrence language="">{0,1}</NaturalOccurrence>
  <CultivatedOccurrence language="">{0,1}</CultivatedOccurrence>
</HerbariumUnit>
Source
<xs:element name="HerbariumUnit" type="HerbariumUnit" minOccurs="0" sawsdl:modelReference="150">
  <xs:annotation>
    <xs:documentation xml:lang="en">Data specific to herbarium specimens (incl. mycological specimens).</xs:documentation>
  </xs:annotation>
</xs:element>
Element HerbariumUnit / Exsiccatum
Namespace http://www.tdwg.org/schemas/abcd/2.1
Annotations
Information relating this specimen to an Exsiccatum
Diagram
Diagram ABCD_2_1_xsd.tmp#String
Type String
Properties
content simple
minOccurs 0
Facets
whiteSpace collapse
minLength 1
Source
<xs:element name="Exsiccatum" type="String" minOccurs="0" sawsdl:modelReference="http://rs.tdwg.org/abcd/terms/exsiccatum">
  <xs:annotation>
    <xs:documentation xml:lang="en">Information relating this specimen to an Exsiccatum</xs:documentation>
  </xs:annotation>
</xs:element>
Element HerbariumUnit / DuplicatesDistributedTo
Namespace http://www.tdwg.org/schemas/abcd/2.1
Annotations
Deprecated duplicate element, do not use; please use /Datasets/Dataset/Unit/SpecimenUnit/DuplicatesDistributedTo instead.
Diagram
Diagram ABCD_2_1_xsd.tmp#String
Type String
Properties
content simple
minOccurs 0
Facets
whiteSpace collapse
minLength 1
Source
<xs:element name="DuplicatesDistributedTo" type="String" minOccurs="0" sawsdl:modelReference="http://rs.tdwg.org/abcd/terms/duplicatesDistributedTo">
  <xs:annotation>
    <xs:documentation xml:lang="en">Deprecated duplicate element, do not use; please use /Datasets/Dataset/Unit/SpecimenUnit/DuplicatesDistributedTo instead.</xs:documentation>
  </xs:annotation>
</xs:element>
Element HerbariumUnit / LoanIdentifier
Namespace http://www.tdwg.org/schemas/abcd/2.1
Annotations
The unique institutional loan number applied with the loan sequence number to uniquely identify a specimen on loan [HISPID3].
Diagram
Diagram ABCD_2_1_xsd.tmp#String
Type String
Properties
content simple
minOccurs 0
Facets
whiteSpace collapse
minLength 1
Source
<xs:element name="LoanIdentifier" type="String" minOccurs="0" sawsdl:modelReference="http://rs.tdwg.org/abcd/terms/loanID">
  <xs:annotation>
    <xs:documentation xml:lang="en">The unique institutional loan number applied with the loan sequence number to uniquely identify a specimen on loan [HISPID3].</xs:documentation>
  </xs:annotation>
</xs:element>
Element HerbariumUnit / LoanSequenceNo
Namespace http://www.tdwg.org/schemas/abcd/2.1
Annotations
The sequence of a specimen within a given loan, assigned with the Loan Identification to uniquely identify a specimen on loan [HISPID3]
Diagram
Diagram
Type xs:integer
Properties
content simple
minOccurs 0
Source
<xs:element name="LoanSequenceNo" type="xs:integer" minOccurs="0" sawsdl:modelReference="http://rs.tdwg.org/abcd/terms/loanSequenceNumber">
  <xs:annotation>
    <xs:documentation xml:lang="en">The sequence of a specimen within a given loan, assigned with the Loan Identification to uniquely identify a specimen on loan [HISPID3]</xs:documentation>
  </xs:annotation>
</xs:element>
Element HerbariumUnit / LoanDestination
Namespace http://www.tdwg.org/schemas/abcd/2.1
Annotations
Institution to which the loan is being sent [HISPID3]
Diagram
Diagram ABCD_2_1_xsd.tmp#InstitutionCode
Type InstitutionCode
Properties
content simple
minOccurs 0
Source
<xs:element name="LoanDestination" type="InstitutionCode" minOccurs="0" sawsdl:modelReference="http://rs.tdwg.org/abcd/terms/loanDestination">
  <xs:annotation>
    <xs:documentation xml:lang="en">Institution to which the loan is being sent [HISPID3]</xs:documentation>
  </xs:annotation>
</xs:element>
Element HerbariumUnit / LoanForBotanist
Namespace http://www.tdwg.org/schemas/abcd/2.1
Annotations
Name of botanist for whom the loan is destined [HISPID3]
Diagram
Diagram ABCD_2_1_xsd.tmp#String
Type String
Properties
content simple
minOccurs 0
Facets
whiteSpace collapse
minLength 1
Source
<xs:element name="LoanForBotanist" type="String" minOccurs="0" sawsdl:modelReference="http://rs.tdwg.org/abcd/terms/loanForBotanist">
  <xs:annotation>
    <xs:documentation xml:lang="en">Name of botanist for whom the loan is destined [HISPID3]</xs:documentation>
  </xs:annotation>
</xs:element>
Element HerbariumUnit / LoanDespatchMethod
Namespace http://www.tdwg.org/schemas/abcd/2.1
Annotations
The means by which the loan is being despatched from the home institution [HISPID3]
Diagram
Diagram ABCD_2_1_xsd.tmp#String
Type String
Properties
content simple
minOccurs 0
Facets
whiteSpace collapse
minLength 1
Source
<xs:element name="LoanDespatchMethod" type="String" minOccurs="0" sawsdl:modelReference="http://rs.tdwg.org/abcd/terms/loanDispatchMethod">
  <xs:annotation>
    <xs:documentation xml:lang="en">The means by which the loan is being despatched from the home institution [HISPID3]</xs:documentation>
  </xs:annotation>
</xs:element>
Element HerbariumUnit / LoanDate
Namespace http://www.tdwg.org/schemas/abcd/2.1
Annotations
The date the loan is prepared and/or sent [HISPID3]
Diagram
Diagram
Type xs:date
Properties
content simple
minOccurs 0
Source
<xs:element name="LoanDate" type="xs:date" minOccurs="0" sawsdl:modelReference="http://rs.tdwg.org/abcd/mappings/LoanDate">
  <xs:annotation>
    <xs:documentation xml:lang="en">The date the loan is prepared and/or sent [HISPID3]</xs:documentation>
  </xs:annotation>
</xs:element>
Element HerbariumUnit / LoanReturnDate
Namespace http://www.tdwg.org/schemas/abcd/2.1
Annotations
The date the loan is to be returned.
Diagram
Diagram
Type xs:date
Properties
content simple
minOccurs 0
Source
<xs:element name="LoanReturnDate" type="xs:date" minOccurs="0" sawsdl:modelReference="http://rs.tdwg.org/abcd/mappings/LoanReturnDate">
  <xs:annotation>
    <xs:documentation xml:lang="en">The date the loan is to be returned.</xs:documentation>
  </xs:annotation>
</xs:element>
Element HerbariumUnit / NaturalOccurrence
Namespace http://www.tdwg.org/schemas/abcd/2.1
Annotations
Equivalent to HISPID:posnat field: records whether the plant is a native of the collection habitat or whether it is a naturalised introduction. It is expected that this field will have values similar to the following: Natural, Naturalised, Unknown
Diagram
Diagram ABCD_2_1_xsd.tmp#String ABCD_2_1_xsd.tmp#StringL_language ABCD_2_1_xsd.tmp#StringL
Type StringL
Type hierarchy
Properties
content complex
minOccurs 0
Attributes
QName Type Use
language xs:language optional
Source
<xs:element name="NaturalOccurrence" type="StringL" minOccurs="0" sawsdl:modelReference="http://rs.tdwg.org/abcd/terms/naturalOccurrence">
  <xs:annotation>
    <xs:documentation xml:lang="en">Equivalent to HISPID:posnat field: records whether the plant is a native of the collection habitat or whether it is a naturalised introduction. It is expected that this field will have values similar to the following: Natural, Naturalised, Unknown</xs:documentation>
  </xs:annotation>
</xs:element>
Element HerbariumUnit / CultivatedOccurrence
Namespace http://www.tdwg.org/schemas/abcd/2.1
Annotations
Equivalent to HISPID:poscul field: records whether the plant is established or not established (hence, only maintained as a cultivated plant), in the collection habitat. It is expected that this field will have values similar to the following: Cultivated, Not cultivated, Unknown
Diagram
Diagram ABCD_2_1_xsd.tmp#String ABCD_2_1_xsd.tmp#StringL_language ABCD_2_1_xsd.tmp#StringL
Type StringL
Type hierarchy
Properties
content complex
minOccurs 0
Attributes
QName Type Use
language xs:language optional
Source
<xs:element name="CultivatedOccurrence" type="StringL" minOccurs="0" sawsdl:modelReference="http://rs.tdwg.org/abcd/terms/cultivatedOccurrence">
  <xs:annotation>
    <xs:documentation xml:lang="en">Equivalent to HISPID:poscul field: records whether the plant is established or not established (hence, only maintained as a cultivated plant), in the collection habitat. It is expected that this field will have values similar to the following: Cultivated, Not cultivated, Unknown</xs:documentation>
  </xs:annotation>
</xs:element>
Element Unit / BotanicalGardenUnit
Namespace http://www.tdwg.org/schemas/abcd/2.1
Annotations
Data specific to units in botanical live (horticultural) collections.
Diagram
Diagram ABCD_2_1_xsd.tmp#BotanicalGardenUnit_AccessionSpecimenNumbers ABCD_2_1_xsd.tmp#BotanicalGardenUnit_AccessionStatus ABCD_2_1_xsd.tmp#BotanicalGardenUnit_LocationInGarden ABCD_2_1_xsd.tmp#BotanicalGardenUnit_AccessionMaterialType ABCD_2_1_xsd.tmp#BotanicalGardenUnit_Hardiness ABCD_2_1_xsd.tmp#BotanicalGardenUnit_ProvenanceCategory ABCD_2_1_xsd.tmp#BotanicalGardenUnit_PropagationHistoryCode ABCD_2_1_xsd.tmp#BotanicalGardenUnit_AccessionLineage ABCD_2_1_xsd.tmp#BotanicalGardenUnit_DonorCategory ABCD_2_1_xsd.tmp#BotanicalGardenUnit_Cultivation ABCD_2_1_xsd.tmp#BotanicalGardenUnit_PlantingDate ABCD_2_1_xsd.tmp#BotanicalGardenUnit_Propagation ABCD_2_1_xsd.tmp#BotanicalGardenUnit_Perennation ABCD_2_1_xsd.tmp#BotanicalGardenUnit_BreedingSystem ABCD_2_1_xsd.tmp#BotanicalGardenUnit_IPEN ABCD_2_1_xsd.tmp#BotanicalGardenUnit
Type BotanicalGardenUnit
Properties
content complex
minOccurs 0
Model
Children AccessionLineage, AccessionMaterialType, AccessionSpecimenNumbers, AccessionStatus, BreedingSystem, Cultivation, DonorCategory, Hardiness, IPEN, LocationInGarden, Perennation, PlantingDate, Propagation, PropagationHistoryCode, ProvenanceCategory
Instance
<BotanicalGardenUnit xmlns="http://www.tdwg.org/schemas/abcd/2.1">
  <AccessionSpecimenNumbers>{0,1}</AccessionSpecimenNumbers>
  <AccessionStatus>{0,1}</AccessionStatus>
  <LocationInGarden>{0,1}</LocationInGarden>
  <AccessionMaterialType>{0,1}</AccessionMaterialType>
  <Hardiness>{0,1}</Hardiness>
  <ProvenanceCategory>{0,1}</ProvenanceCategory>
  <PropagationHistoryCode>{0,1}</PropagationHistoryCode>
  <AccessionLineage>{0,1}</AccessionLineage>
  <DonorCategory>{0,1}</DonorCategory>
  <Cultivation>{0,1}</Cultivation>
  <PlantingDate>{0,1}</PlantingDate>
  <Propagation>{0,1}</Propagation>
  <Perennation>{0,1}</Perennation>
  <BreedingSystem>{0,1}</BreedingSystem>
  <IPEN>{0,1}</IPEN>
</BotanicalGardenUnit>
Source
<xs:element name="BotanicalGardenUnit" type="BotanicalGardenUnit" minOccurs="0" sawsdl:modelReference="151">
  <xs:annotation>
    <xs:documentation xml:lang="en">Data specific to units in botanical live (horticultural) collections.</xs:documentation>
  </xs:annotation>
</xs:element>
Element BotanicalGardenUnit / AccessionSpecimenNumbers
Namespace http://www.tdwg.org/schemas/abcd/2.1
Annotations
Minimum numbers of individuals the garden is holding under the UnitID.
Diagram
Diagram
Type xs:int
Properties
content simple
minOccurs 0
Source
<xs:element name="AccessionSpecimenNumbers" type="xs:int" minOccurs="0" sawsdl:modelReference="http://rs.tdwg.org/abcd/terms/accessionSpecimenNumbers">
  <xs:annotation>
    <xs:documentation xml:lang="en">Minimum numbers of individuals the garden is holding under the UnitID.</xs:documentation>
  </xs:annotation>
</xs:element>
Element BotanicalGardenUnit / AccessionStatus
Namespace http://www.tdwg.org/schemas/abcd/2.1
Annotations
Current status (current or not current) of the accession in the garden.
Diagram
Diagram
Type xs:byte
Properties
content simple
minOccurs 0
Source
<xs:element name="AccessionStatus" type="xs:byte" minOccurs="0" sawsdl:modelReference="http://rs.tdwg.org/abcd/terms/accessionStatus">
  <xs:annotation>
    <xs:documentation xml:lang="en">Current status (current or not current) of the accession in the garden.</xs:documentation>
  </xs:annotation>
</xs:element>
Element BotanicalGardenUnit / LocationInGarden
Namespace http://www.tdwg.org/schemas/abcd/2.1
Annotations
Current location of the living plant in the botanical garden.
Diagram
Diagram ABCD_2_1_xsd.tmp#String
Type String
Properties
content simple
minOccurs 0
Facets
whiteSpace collapse
minLength 1
Source
<xs:element name="LocationInGarden" type="String" minOccurs="0" sawsdl:modelReference="http://rs.tdwg.org/abcd/terms/locationInGarden">
  <xs:annotation>
    <xs:documentation xml:lang="en">Current location of the living plant in the botanical garden.</xs:documentation>
  </xs:annotation>
</xs:element>
Element BotanicalGardenUnit / AccessionMaterialType
Namespace http://www.tdwg.org/schemas/abcd/2.1
Annotations
Type of material the current living accession is composed of.
Diagram
Diagram ABCD_2_1_xsd.tmp#String
Type String
Properties
content simple
minOccurs 0
Facets
whiteSpace collapse
minLength 1
Source
<xs:element name="AccessionMaterialType" type="String" minOccurs="0" sawsdl:modelReference="http://rs.tdwg.org/abcd/terms/accessionMaterialType">
  <xs:annotation>
    <xs:documentation xml:lang="en">Type of material the current living accession is composed of.</xs:documentation>
  </xs:annotation>
</xs:element>
Element BotanicalGardenUnit / Hardiness
Namespace http://www.tdwg.org/schemas/abcd/2.1
Annotations
A flag indicating that the accession is grown outdoors in the botanical garden.
Diagram
Diagram
Type xs:boolean
Properties
content simple
minOccurs 0
Source
<xs:element name="Hardiness" type="xs:boolean" minOccurs="0" sawsdl:modelReference="http://rs.tdwg.org/abcd/terms/hardiness">
  <xs:annotation>
    <xs:documentation xml:lang="en">A flag indicating that the accession is grown outdoors in the botanical garden.</xs:documentation>
  </xs:annotation>
</xs:element>
Element BotanicalGardenUnit / ProvenanceCategory
Namespace http://www.tdwg.org/schemas/abcd/2.1
Annotations
A code to indicate the provenance of the accession [ITF-2].
Diagram
Diagram ABCD_2_1_xsd.tmp#String
Type String
Properties
content simple
minOccurs 0
Facets
whiteSpace collapse
minLength 1
Source
<xs:element name="ProvenanceCategory" type="String" minOccurs="0" sawsdl:modelReference="http://rs.tdwg.org/abcd/terms/provenanceCategory">
  <xs:annotation>
    <xs:documentation xml:lang="en">A code to indicate the provenance of the accession [ITF-2].</xs:documentation>
  </xs:annotation>
</xs:element>
Element BotanicalGardenUnit / PropagationHistoryCode
Namespace http://www.tdwg.org/schemas/abcd/2.1
Annotations
A code to indicate the nature of the production of the plant material being accessioned, for use in association with the element ProvenanceCategory [ITF-2]
Diagram
Diagram ABCD_2_1_xsd.tmp#String
Type String
Properties
content simple
minOccurs 0
Facets
whiteSpace collapse
minLength 1
Source
<xs:element name="PropagationHistoryCode" type="String" minOccurs="0" sawsdl:modelReference="http://rs.tdwg.org/abcd/terms/propagationHistoryCode">
  <xs:annotation>
    <xs:documentation xml:lang="en">A code to indicate the nature of the production of the plant material being accessioned, for use in association with the element ProvenanceCategory [ITF-2]</xs:documentation>
  </xs:annotation>
</xs:element>
Element BotanicalGardenUnit / AccessionLineage
Namespace http://www.tdwg.org/schemas/abcd/2.1
Annotations
The purpose of this element is to trace the lineage of an accession to either one or two immediate parent unit ID's.
Diagram
Diagram ABCD_2_1_xsd.tmp#String
Type String
Properties
content simple
minOccurs 0
Facets
whiteSpace collapse
minLength 1
Source
<xs:element name="AccessionLineage" type="String" minOccurs="0" sawsdl:modelReference="http://rs.tdwg.org/abcd/terms/accessionLineage">
  <xs:annotation>
    <xs:documentation xml:lang="en">The purpose of this element is to trace the lineage of an accession to either one or two immediate parent unit ID's.</xs:documentation>
  </xs:annotation>
</xs:element>
Element BotanicalGardenUnit / DonorCategory
Namespace http://www.tdwg.org/schemas/abcd/2.1
Annotations
A code to indicate the type of the immediate donor from which the accession was obtained. This may not be necessarily the original collector of wild material. [ITF-2]
Diagram
Diagram
Type xs:byte
Properties
content simple
minOccurs 0
Source
<xs:element name="DonorCategory" type="xs:byte" minOccurs="0" sawsdl:modelReference="http://rs.tdwg.org/abcd/terms/donorCategory">
  <xs:annotation>
    <xs:documentation xml:lang="en">A code to indicate the type of the immediate donor from which the accession was obtained. This may not be necessarily the original collector of wild material. [ITF-2]</xs:documentation>
  </xs:annotation>
</xs:element>
Element BotanicalGardenUnit / Cultivation
Namespace http://www.tdwg.org/schemas/abcd/2.1
Annotations
Allows for cultivation information to be passed as free text in order to help the receiving garden care for the transferred accession [ITF-2] or to record the garden's experience made with this accession.
Diagram
Diagram ABCD_2_1_xsd.tmp#String
Type String
Properties
content simple
minOccurs 0
Facets
whiteSpace collapse
minLength 1
Source
<xs:element name="Cultivation" type="String" minOccurs="0" sawsdl:modelReference="http://rs.tdwg.org/abcd/terms/cultivation">
  <xs:annotation>
    <xs:documentation xml:lang="en">Allows for cultivation information to be passed as free text in order to help the receiving garden care for the transferred accession [ITF-2] or to record the garden's experience made with this accession.</xs:documentation>
  </xs:annotation>
</xs:element>
Element BotanicalGardenUnit / PlantingDate
Namespace http://www.tdwg.org/schemas/abcd/2.1
Annotations
The date the plant was planted at its current location in the botanical garden.
Diagram
Diagram ABCD_2_1_xsd.tmp#String
Type String
Properties
content simple
minOccurs 0
Facets
whiteSpace collapse
minLength 1
Source
<xs:element name="PlantingDate" type="String" minOccurs="0" sawsdl:modelReference="http://rs.tdwg.org/abcd/mappings/PlantingDate">
  <xs:annotation>
    <xs:documentation xml:lang="en">The date the plant was planted at its current location in the botanical garden.</xs:documentation>
  </xs:annotation>
</xs:element>
Element BotanicalGardenUnit / Propagation
Namespace http://www.tdwg.org/schemas/abcd/2.1
Annotations
Allows for information about any propagation requirements to be passed as free text in order to help the receiving garden propagate the transferred accession [ITF-2] or to record the garden's experience made with this accession.
Diagram
Diagram ABCD_2_1_xsd.tmp#String
Type String
Properties
content simple
minOccurs 0
Facets
whiteSpace collapse
minLength 1
Source
<xs:element name="Propagation" type="String" minOccurs="0" sawsdl:modelReference="http://rs.tdwg.org/abcd/terms/propagation">
  <xs:annotation>
    <xs:documentation xml:lang="en">Allows for information about any propagation requirements to be passed as free text in order to help the receiving garden propagate the transferred accession [ITF-2] or to record the garden's experience made with this accession.</xs:documentation>
  </xs:annotation>
</xs:element>
Element BotanicalGardenUnit / Perennation
Namespace http://www.tdwg.org/schemas/abcd/2.1
Annotations
A code to indicate the means of perennation, providing a means of noting living plant accessions that require regular curatorial monitoring [ITF-2].
Diagram
Diagram ABCD_2_1_xsd.tmp#String
Type String
Properties
content simple
minOccurs 0
Facets
whiteSpace collapse
minLength 1
Source
<xs:element name="Perennation" type="String" minOccurs="0" sawsdl:modelReference="http://rs.tdwg.org/abcd/terms/perennation">
  <xs:annotation>
    <xs:documentation xml:lang="en">A code to indicate the means of perennation, providing a means of noting living plant accessions that require regular curatorial monitoring [ITF-2].</xs:documentation>
  </xs:annotation>
</xs:element>
Element BotanicalGardenUnit / BreedingSystem
Namespace http://www.tdwg.org/schemas/abcd/2.1
Annotations
A code to indicate the breeding system of the accession [ITF-2].
Diagram
Diagram ABCD_2_1_xsd.tmp#String
Type String
Properties
content simple
minOccurs 0
Facets
whiteSpace collapse
minLength 1
Source
<xs:element name="BreedingSystem" type="String" minOccurs="0" sawsdl:modelReference="http://rs.tdwg.org/abcd/terms/breedingSystem">
  <xs:annotation>
    <xs:documentation xml:lang="en">A code to indicate the breeding system of the accession [ITF-2].</xs:documentation>
  </xs:annotation>
</xs:element>
Element BotanicalGardenUnit / IPEN
Namespace http://www.tdwg.org/schemas/abcd/2.1
Annotations
Unique number given to plant materials accessioned in conformance with the rules of the International Plant Exchange Network (see http://www.bgci.org/abs/ipen_numbers.html).
Diagram
Diagram ABCD_2_1_xsd.tmp#String
Type String
Properties
content simple
minOccurs 0
Facets
whiteSpace collapse
minLength 1
Source
<xs:element name="IPEN" type="String" minOccurs="0" sawsdl:modelReference="http://rs.tdwg.org/abcd/terms/ipen">
  <xs:annotation>
    <xs:documentation xml:lang="en">Unique number given to plant materials accessioned in conformance with the rules of the International Plant Exchange Network (see http://www.bgci.org/abs/ipen_numbers.html).</xs:documentation>
  </xs:annotation>
</xs:element>
Element Unit / PlantGeneticResourcesUnit
Namespace http://www.tdwg.org/schemas/abcd/2.1
Annotations
Data specific to units in plant genetic resource collections, e.g. gene banks.
Diagram
Diagram ABCD_2_1_xsd.tmp#PGRUnit_NationalInventoryCode ABCD_2_1_xsd.tmp#PGRUnit_BreedingInstitutionCode ABCD_2_1_xsd.tmp#PGRUnit_BreedingCountryCode ABCD_2_1_xsd.tmp#PGRUnit_BiologicalStatus ABCD_2_1_xsd.tmp#PGRUnit_AncestralData ABCD_2_1_xsd.tmp#PGRUnit_CollectingAcquisitionSource ABCD_2_1_xsd.tmp#PGRUnit_OtherIdentification ABCD_2_1_xsd.tmp#PGRUnit_LocationSafetyDuplicates ABCD_2_1_xsd.tmp#PGRUnit_TypeGermplasmStorage ABCD_2_1_xsd.tmp#PGRUnit_DecodedBreedingInstitute ABCD_2_1_xsd.tmp#PGRUnit_DecodedDonorInstitute ABCD_2_1_xsd.tmp#PGRUnit_DecodedLocationSafetyDuplicates ABCD_2_1_xsd.tmp#PGRUnit_GatheringInstitutionCode ABCD_2_1_xsd.tmp#PGRUnit_AccessionNames ABCD_2_1_xsd.tmp#PGRUnit
Type PGRUnit
Properties
content complex
minOccurs 0
Model
Children AccessionNames, AncestralData, BiologicalStatus, BreedingCountryCode, BreedingInstitutionCode, CollectingAcquisitionSource, DecodedBreedingInstitute, DecodedDonorInstitute, DecodedLocationSafetyDuplicates, GatheringInstitutionCode, LocationSafetyDuplicates, NationalInventoryCode, OtherIdentification, TypeGermplasmStorage
Instance
<PlantGeneticResourcesUnit xmlns="http://www.tdwg.org/schemas/abcd/2.1">
  <NationalInventoryCode>{0,1}</NationalInventoryCode>
  <BreedingInstitutionCode>{0,1}</BreedingInstitutionCode>
  <BreedingCountryCode>{0,1}</BreedingCountryCode>
  <BiologicalStatus>{0,1}</BiologicalStatus>
  <AncestralData language="">{0,1}</AncestralData>
  <CollectingAcquisitionSource>{0,1}</CollectingAcquisitionSource>
  <OtherIdentification>{0,1}</OtherIdentification>
  <LocationSafetyDuplicates>{0,1}</LocationSafetyDuplicates>
  <TypeGermplasmStorage>{0,1}</TypeGermplasmStorage>
  <DecodedBreedingInstitute>{0,1}</DecodedBreedingInstitute>
  <DecodedDonorInstitute>{0,1}</DecodedDonorInstitute>
  <DecodedLocationSafetyDuplicates>{0,1}</DecodedLocationSafetyDuplicates>
  <GatheringInstitutionCode>{0,1}</GatheringInstitutionCode>
  <AccessionNames>{0,1}</AccessionNames>
</PlantGeneticResourcesUnit>
Source
<xs:element name="PlantGeneticResourcesUnit" type="PGRUnit" minOccurs="0" sawsdl:modelReference="152">
  <xs:annotation>
    <xs:documentation xml:lang="en">Data specific to units in plant genetic resource collections, e.g. gene banks.</xs:documentation>
  </xs:annotation>
</xs:element>
Element PGRUnit / NationalInventoryCode
Namespace http://www.tdwg.org/schemas/abcd/2.1
Annotations
A designation specific to EURISCO.
Diagram
Diagram ABCD_2_1_xsd.tmp#String
Type String
Properties
content simple
minOccurs 0
Facets
whiteSpace collapse
minLength 1
Source
<xs:element name="NationalInventoryCode" type="String" minOccurs="0" sawsdl:modelReference="http://rs.tdwg.org/abcd/terms/nationalInventoryCode">
  <xs:annotation>
    <xs:documentation xml:lang="en">A designation specific to EURISCO.</xs:documentation>
  </xs:annotation>
</xs:element>
Element PGRUnit / BreedingInstitutionCode
Namespace http://www.tdwg.org/schemas/abcd/2.1
Annotations
FAO Institute Code of the institute that has bred the material.
Diagram
Diagram ABCD_2_1_xsd.tmp#FAOInstituteCode
Type FAOInstituteCode
Properties
content simple
minOccurs 0
Source
<xs:element name="BreedingInstitutionCode" type="FAOInstituteCode" minOccurs="0" sawsdl:modelReference="http://rs.tdwg.org/abcd/terms/breedingInstitutionCode">
  <xs:annotation>
    <xs:documentation xml:lang="en">FAO Institute Code of the institute that has bred the material.</xs:documentation>
  </xs:annotation>
</xs:element>
Element PGRUnit / BreedingCountryCode
Namespace http://www.tdwg.org/schemas/abcd/2.1
Annotations
ISO 3-letter code for the country where the breeding institute is located.
Diagram
Diagram ABCD_2_1_xsd.tmp#String
Type String
Properties
content simple
minOccurs 0
Facets
whiteSpace collapse
minLength 1
Source
<xs:element name="BreedingCountryCode" type="String" minOccurs="0" sawsdl:modelReference="http://rs.tdwg.org/abcd/terms/breedingCountryCode">
  <xs:annotation>
    <xs:documentation xml:lang="en">ISO 3-letter code for the country where the breeding institute is located.</xs:documentation>
  </xs:annotation>
</xs:element>
Element PGRUnit / BiologicalStatus
Namespace http://www.tdwg.org/schemas/abcd/2.1
Annotations
Code for the (propagation-)provenance of the unit.
Diagram
Diagram ABCD_2_1_xsd.tmp#BiologicalStatus
Type BiologicalStatus
Properties
content simple
minOccurs 0
Facets
enumeration 100
enumeration 110
enumeration 120
enumeration 200
enumeration 300
enumeration 400
enumeration 410
enumeration 411
enumeration 412
enumeration 413
enumeration 414
enumeration 415
enumeration 420
enumeration 500
enumeration 999
Source
<xs:element name="BiologicalStatus" type="BiologicalStatus" minOccurs="0" sawsdl:modelReference="http://rs.tdwg.org/abcd/terms/biologicalStatus">
  <xs:annotation>
    <xs:documentation xml:lang="en">Code for the (propagation-)provenance of the unit.</xs:documentation>
  </xs:annotation>
</xs:element>
Element PGRUnit / AncestralData
Namespace http://www.tdwg.org/schemas/abcd/2.1
Annotations
Information about either pedigree or other description of ancestral information (i.e. parent variety in case of mutant or selection)
Diagram
Diagram ABCD_2_1_xsd.tmp#String ABCD_2_1_xsd.tmp#StringL_language ABCD_2_1_xsd.tmp#StringL
Type StringL
Type hierarchy
Properties
content complex
minOccurs 0
Attributes
QName Type Use
language xs:language optional
Source
<xs:element name="AncestralData" type="StringL" minOccurs="0" sawsdl:modelReference="http://rs.tdwg.org/abcd/terms/ancestralData">
  <xs:annotation>
    <xs:documentation xml:lang="en">Information about either pedigree or other description of ancestral information (i.e. parent variety in case of mutant or selection)</xs:documentation>
  </xs:annotation>
</xs:element>
Element PGRUnit / CollectingAcquisitionSource
Namespace http://www.tdwg.org/schemas/abcd/2.1
Annotations
Code for the (location-) provenance of the unit.
Diagram
Diagram ABCD_2_1_xsd.tmp#CollectingAcquisitionSource
Type CollectingAcquisitionSource
Properties
content simple
minOccurs 0
Facets
enumeration 10
enumeration 11
enumeration 12
enumeration 13
enumeration 14
enumeration 15
enumeration 20
enumeration 21
enumeration 22
enumeration 23
enumeration 24
enumeration 25
enumeration 26
enumeration 27
enumeration 28
enumeration 30
enumeration 40
enumeration 50
enumeration 60
enumeration 61
enumeration 62
enumeration 99
Source
<xs:element name="CollectingAcquisitionSource" type="CollectingAcquisitionSource" minOccurs="0" sawsdl:modelReference="http://rs.tdwg.org/abcd/terms/collectingAcquisitionSource">
  <xs:annotation>
    <xs:documentation xml:lang="en">Code for the (location-) provenance of the unit.</xs:documentation>
  </xs:annotation>
</xs:element>
Element PGRUnit / OtherIdentification
Namespace http://www.tdwg.org/schemas/abcd/2.1
Annotations
Any other identification (numbers) known to exist in other collections for this accession.
Diagram
Diagram ABCD_2_1_xsd.tmp#String
Type String
Properties
content simple
minOccurs 0
Facets
whiteSpace collapse
minLength 1
Source
<xs:element name="OtherIdentification" type="String" minOccurs="0" sawsdl:modelReference="http://rs.tdwg.org/abcd/terms/otherIdentification">
  <xs:annotation>
    <xs:documentation xml:lang="en">Any other identification (numbers) known to exist in other collections for this accession.</xs:documentation>
  </xs:annotation>
</xs:element>
Element PGRUnit / LocationSafetyDuplicates
Namespace http://www.tdwg.org/schemas/abcd/2.1
Annotations
The FAO Institute Code of the institute where a safety duplicate of the accession is maintained.
Diagram
Diagram ABCD_2_1_xsd.tmp#FAOInstituteCode
Type FAOInstituteCode
Properties
content simple
minOccurs 0
Source
<xs:element name="LocationSafetyDuplicates" type="FAOInstituteCode" minOccurs="0" sawsdl:modelReference="http://rs.tdwg.org/abcd/terms/locationSafetyDuplicates">
  <xs:annotation>
    <xs:documentation xml:lang="en">The FAO Institute Code of the institute where a safety duplicate of the accession is maintained.</xs:documentation>
  </xs:annotation>
</xs:element>
Element PGRUnit / TypeGermplasmStorage
Namespace http://www.tdwg.org/schemas/abcd/2.1
Annotations
Code for the type of storage of the unit in the collection.
Diagram
Diagram ABCD_2_1_xsd.tmp#TypeGermplasmStorage
Type TypeGermplasmStorage
Properties
content simple
minOccurs 0
Facets
enumeration 10
enumeration 11
enumeration 12
enumeration 13
enumeration 20
enumeration 30
enumeration 40
enumeration 99
Source
<xs:element name="TypeGermplasmStorage" type="TypeGermplasmStorage" minOccurs="0" sawsdl:modelReference="http://rs.tdwg.org/abcd/terms/typeGermplasmStorage">
  <xs:annotation>
    <xs:documentation xml:lang="en">Code for the type of storage of the unit in the collection.</xs:documentation>
  </xs:annotation>
</xs:element>
Element PGRUnit / DecodedBreedingInstitute
Namespace http://www.tdwg.org/schemas/abcd/2.1
Annotations
A brief name and location for the breeding institute.
Diagram
Diagram ABCD_2_1_xsd.tmp#String
Type String
Properties
content simple
minOccurs 0
Facets
whiteSpace collapse
minLength 1
Source
<xs:element name="DecodedBreedingInstitute" type="String" minOccurs="0" sawsdl:modelReference="http://rs.tdwg.org/abcd/terms/decodedBreedingInstitute">
  <xs:annotation>
    <xs:documentation xml:lang="en">A brief name and location for the breeding institute.</xs:documentation>
  </xs:annotation>
</xs:element>
Element PGRUnit / DecodedDonorInstitute
Namespace http://www.tdwg.org/schemas/abcd/2.1
Annotations
The brief name and location of the donor institute.
Diagram
Diagram ABCD_2_1_xsd.tmp#String
Type String
Properties
content simple
minOccurs 0
Facets
whiteSpace collapse
minLength 1
Source
<xs:element name="DecodedDonorInstitute" type="String" minOccurs="0" sawsdl:modelReference="http://rs.tdwg.org/abcd/terms/decodedGatheringInstitute">
  <xs:annotation>
    <xs:documentation xml:lang="en">The brief name and location of the donor institute.</xs:documentation>
  </xs:annotation>
</xs:element>
Element PGRUnit / DecodedLocationSafetyDuplicates
Namespace http://www.tdwg.org/schemas/abcd/2.1
Annotations
Code identifying the National Inventory; the code of the country (or organisation) preparing the National Inventory. Exceptions are possible, if agreed with EURISCO such as NGB.
Diagram
Diagram ABCD_2_1_xsd.tmp#String
Type String
Properties
content simple
minOccurs 0
Facets
whiteSpace collapse
minLength 1
Source
<xs:element name="DecodedLocationSafetyDuplicates" type="String" minOccurs="0" sawsdl:modelReference="http://rs.tdwg.org/abcd/terms/decodedLocationSafetyDuplicates">
  <xs:annotation>
    <xs:documentation xml:lang="en">Code identifying the National Inventory; the code of the country (or organisation) preparing the National Inventory. Exceptions are possible, if agreed with EURISCO such as NGB.</xs:documentation>
  </xs:annotation>
</xs:element>
Element PGRUnit / GatheringInstitutionCode
Namespace http://www.tdwg.org/schemas/abcd/2.1
Annotations
FAO Institute Code of the institute that has collected the material.
Diagram
Diagram ABCD_2_1_xsd.tmp#FAOInstituteCode
Type FAOInstituteCode
Properties
content simple
minOccurs 0
Source
<xs:element name="GatheringInstitutionCode" type="FAOInstituteCode" minOccurs="0" sawsdl:modelReference="http://rs.tdwg.org/abcd/terms/gatheringInstitutionCode">
  <xs:annotation>
    <xs:documentation xml:lang="en">FAO Institute Code of the institute that has collected the material.</xs:documentation>
  </xs:annotation>
</xs:element>
Element PGRUnit / AccessionNames
Namespace http://www.tdwg.org/schemas/abcd/2.1
Annotations
A container element for the accession names.
Diagram
Diagram ABCD_2_1_xsd.tmp#PGRUnit_PGRUnit_AccessionNames_AccessionName ABCD_2_1_xsd.tmp#PGRUnit_PGRUnit_AccessionNames_AccessionNameText
Properties
content complex
minOccurs 0
Model
Children AccessionName, AccessionNameText
Instance
<AccessionNames xmlns="http://www.tdwg.org/schemas/abcd/2.1">
  <AccessionName>{0,unbounded}</AccessionName>
  <AccessionNameText>{0,1}</AccessionNameText>
</AccessionNames>
Source
<xs:element name="AccessionNames" minOccurs="0">
  <xs:annotation>
    <xs:documentation xml:lang="en">A container element for the accession names.</xs:documentation>
  </xs:annotation>
  <xs:complexType>
    <xs:sequence>
      <xs:element name="AccessionName" type="String" minOccurs="0" maxOccurs="unbounded" sawsdl:modelReference="http://rs.tdwg.org/abcd/terms/accessionName">
        <xs:annotation>
          <xs:documentation xml:lang="en">A name given to the accession that cannot be covered by the name structure given for botanical names under identification (i.e. not a formal cultivar or trade designation name).</xs:documentation>
        </xs:annotation>
      </xs:element>
      <xs:element name="AccessionNameText" type="String" minOccurs="0" sawsdl:modelReference="http://rs.tdwg.org/abcd/terms/accessionNameText">
        <xs:annotation>
          <xs:documentation xml:lang="en">An alternative concatenated text representation of the Accession Names.</xs:documentation>
        </xs:annotation>
      </xs:element>
    </xs:sequence>
  </xs:complexType>
</xs:element>
Element PGRUnit / AccessionNames / AccessionName
Namespace http://www.tdwg.org/schemas/abcd/2.1
Annotations
A name given to the accession that cannot be covered by the name structure given for botanical names under identification (i.e. not a formal cultivar or trade designation name).
Diagram
Diagram ABCD_2_1_xsd.tmp#String
Type String
Properties
content simple
minOccurs 0
maxOccurs unbounded
Facets
whiteSpace collapse
minLength 1
Source
<xs:element name="AccessionName" type="String" minOccurs="0" maxOccurs="unbounded" sawsdl:modelReference="http://rs.tdwg.org/abcd/terms/accessionName">
  <xs:annotation>
    <xs:documentation xml:lang="en">A name given to the accession that cannot be covered by the name structure given for botanical names under identification (i.e. not a formal cultivar or trade designation name).</xs:documentation>
  </xs:annotation>
</xs:element>
Element PGRUnit / AccessionNames / AccessionNameText
Namespace http://www.tdwg.org/schemas/abcd/2.1
Annotations
An alternative concatenated text representation of the Accession Names.
Diagram
Diagram ABCD_2_1_xsd.tmp#String
Type String
Properties
content simple
minOccurs 0
Facets
whiteSpace collapse
minLength 1
Source
<xs:element name="AccessionNameText" type="String" minOccurs="0" sawsdl:modelReference="http://rs.tdwg.org/abcd/terms/accessionNameText">
  <xs:annotation>
    <xs:documentation xml:lang="en">An alternative concatenated text representation of the Accession Names.</xs:documentation>
  </xs:annotation>
</xs:element>
Element Unit / ZoologicalUnit
Namespace http://www.tdwg.org/schemas/abcd/2.1
Annotations
Data specific to zoological units.
Diagram
Diagram ABCD_2_1_xsd.tmp#ZoologicalUnit_PhasesOrStages ABCD_2_1_xsd.tmp#ZoologicalUnit
Type ZoologicalUnit
Properties
content complex
minOccurs 0
Model
Children PhasesOrStages
Instance
<ZoologicalUnit xmlns="http://www.tdwg.org/schemas/abcd/2.1">
  <PhasesOrStages>{0,1}</PhasesOrStages>
</ZoologicalUnit>
Source
<xs:element name="ZoologicalUnit" type="ZoologicalUnit" minOccurs="0" sawsdl:modelReference="153">
  <xs:annotation>
    <xs:documentation xml:lang="en">Data specific to zoological units.</xs:documentation>
  </xs:annotation>
</xs:element>
Element ZoologicalUnit / PhasesOrStages
Namespace http://www.tdwg.org/schemas/abcd/2.1
Annotations
Container element for the phase or stage of the individual organism or the organisms present in the unit. Note that counts can be provided in the Unit's MeasurementsOrFacts section.
Diagram
Diagram ABCD_2_1_xsd.tmp#ZoologicalUnit_ZoologicalUnit_PhasesOrStages_PhaseOrStage
Properties
content complex
minOccurs 0
Model
Children PhaseOrStage
Instance
<PhasesOrStages xmlns="http://www.tdwg.org/schemas/abcd/2.1">
  <PhaseOrStage language="">{1,unbounded}</PhaseOrStage>
</PhasesOrStages>
Source
<xs:element name="PhasesOrStages" minOccurs="0">
  <xs:annotation>
    <xs:documentation xml:lang="en">Container element for the phase or stage of the individual organism or the organisms present in the unit. Note that counts can be provided in the Unit's MeasurementsOrFacts section.</xs:documentation>
  </xs:annotation>
  <xs:complexType>
    <xs:sequence>
      <xs:element name="PhaseOrStage" type="StringL" maxOccurs="unbounded" sawsdl:modelReference="http://rs.tdwg.org/abcd/terms/phaseOrStage">
        <xs:annotation>
          <xs:documentation xml:lang="en">Combined element for phase (e.g. polyp and meduse of the Cnidaria) or stage (juvenile, nauplius, copepodite) of the organism(s) in the unit.</xs:documentation>
        </xs:annotation>
      </xs:element>
    </xs:sequence>
  </xs:complexType>
</xs:element>
Element ZoologicalUnit / PhasesOrStages / PhaseOrStage
Namespace http://www.tdwg.org/schemas/abcd/2.1
Annotations
Combined element for phase (e.g. polyp and meduse of the Cnidaria) or stage (juvenile, nauplius, copepodite) of the organism(s) in the unit.
Diagram
Diagram ABCD_2_1_xsd.tmp#String ABCD_2_1_xsd.tmp#StringL_language ABCD_2_1_xsd.tmp#StringL
Type StringL
Type hierarchy
Properties
content complex
maxOccurs unbounded
Attributes
QName Type Use
language xs:language optional
Source
<xs:element name="PhaseOrStage" type="StringL" maxOccurs="unbounded" sawsdl:modelReference="http://rs.tdwg.org/abcd/terms/phaseOrStage">
  <xs:annotation>
    <xs:documentation xml:lang="en">Combined element for phase (e.g. polyp and meduse of the Cnidaria) or stage (juvenile, nauplius, copepodite) of the organism(s) in the unit.</xs:documentation>
  </xs:annotation>
</xs:element>
Element Unit / PalaeontologicalUnit
Namespace http://www.tdwg.org/schemas/abcd/2.1
Annotations
Data specific to palaeontological units.
Diagram
Diagram ABCD_2_1_xsd.tmp#PalaeontologicalUnit_Preservation ABCD_2_1_xsd.tmp#PalaeontologicalUnit_TimeRange ABCD_2_1_xsd.tmp#PalaeontologicalUnit
Type PalaeontologicalUnit
Properties
content complex
minOccurs 0
Model
Children Preservation, TimeRange
Instance
<PalaeontologicalUnit xmlns="http://www.tdwg.org/schemas/abcd/2.1">
  <Preservation>{0,1}</Preservation>
  <TimeRange>{0,1}</TimeRange>
</PalaeontologicalUnit>
Source
<xs:element name="PalaeontologicalUnit" type="PalaeontologicalUnit" minOccurs="0" sawsdl:modelReference="154">
  <xs:annotation>
    <xs:documentation xml:lang="en">Data specific to palaeontological units.</xs:documentation>
  </xs:annotation>
</xs:element>
Element PalaeontologicalUnit / Preservation
Namespace http://www.tdwg.org/schemas/abcd/2.1
Annotations
Description of the fossil preservation of the specimen.
Diagram
Diagram ABCD_2_1_xsd.tmp#PalaeontologicalUnit_PalaeontologicalUnit_Preservation_Completeness ABCD_2_1_xsd.tmp#PalaeontologicalUnit_PalaeontologicalUnit_Preservation_Form ABCD_2_1_xsd.tmp#PalaeontologicalUnit_PalaeontologicalUnit_Preservation_Matrix ABCD_2_1_xsd.tmp#PalaeontologicalUnit_PalaeontologicalUnit_Preservation_Mineralisation ABCD_2_1_xsd.tmp#PalaeontologicalUnit_PalaeontologicalUnit_Preservation_Taphonomy
Properties
content complex
minOccurs 0
Model
Children Completeness, Form, Matrix, Mineralisation, Taphonomy
Instance
<Preservation xmlns="http://www.tdwg.org/schemas/abcd/2.1">
  <Completeness language="">{0,1}</Completeness>
  <Form language="">{0,1}</Form>
  <Matrix language="">{0,1}</Matrix>
  <Mineralisation language="">{0,1}</Mineralisation>
  <Taphonomy language="">{0,1}</Taphonomy>
</Preservation>
Source
<xs:element name="Preservation" minOccurs="0">
  <xs:annotation>
    <xs:documentation xml:lang="en">Description of the fossil preservation of the specimen.</xs:documentation>
  </xs:annotation>
  <xs:complexType>
    <xs:sequence>
      <xs:element name="Completeness" type="StringL" minOccurs="0" sawsdl:modelReference="http://rs.tdwg.org/abcd/terms/completeness">
        <xs:annotation>
          <xs:documentation xml:lang="en">An indication of the completeness of the representation of an organism in a palaeontological specimen.</xs:documentation>
        </xs:annotation>
      </xs:element>
      <xs:element name="Form" type="StringL" minOccurs="0" sawsdl:modelReference="http://rs.tdwg.org/abcd/terms/form">
        <xs:annotation>
          <xs:documentation xml:lang="en">Original, mould, cast etc</xs:documentation>
        </xs:annotation>
      </xs:element>
      <xs:element name="Matrix" type="StringL" minOccurs="0" sawsdl:modelReference="http://rs.tdwg.org/abcd/terms/matrix">
        <xs:annotation>
          <xs:documentation xml:lang="en">The sediment or mineral matrix enclosing the fossil</xs:documentation>
        </xs:annotation>
      </xs:element>
      <xs:element name="Mineralisation" type="StringL" minOccurs="0" sawsdl:modelReference="http://rs.tdwg.org/abcd/terms/mineralization">
        <xs:annotation>
          <xs:documentation xml:lang="en">Form of mineralisation</xs:documentation>
        </xs:annotation>
      </xs:element>
      <xs:element name="Taphonomy" type="StringL" minOccurs="0" sawsdl:modelReference="http://rs.tdwg.org/abcd/terms/taphonomy">
        <xs:annotation>
          <xs:documentation xml:lang="en">Life position, allochthonous death assemblage, post mortem history details etc.</xs:documentation>
        </xs:annotation>
      </xs:element>
    </xs:sequence>
  </xs:complexType>
</xs:element>
Element PalaeontologicalUnit / Preservation / Completeness
Namespace http://www.tdwg.org/schemas/abcd/2.1
Annotations
An indication of the completeness of the representation of an organism in a palaeontological specimen.
Diagram
Diagram ABCD_2_1_xsd.tmp#String ABCD_2_1_xsd.tmp#StringL_language ABCD_2_1_xsd.tmp#StringL
Type StringL
Type hierarchy
Properties
content complex
minOccurs 0
Attributes
QName Type Use
language xs:language optional
Source
<xs:element name="Completeness" type="StringL" minOccurs="0" sawsdl:modelReference="http://rs.tdwg.org/abcd/terms/completeness">
  <xs:annotation>
    <xs:documentation xml:lang="en">An indication of the completeness of the representation of an organism in a palaeontological specimen.</xs:documentation>
  </xs:annotation>
</xs:element>
Element PalaeontologicalUnit / Preservation / Form
Namespace http://www.tdwg.org/schemas/abcd/2.1
Annotations
Original, mould, cast etc
Diagram
Diagram ABCD_2_1_xsd.tmp#String ABCD_2_1_xsd.tmp#StringL_language ABCD_2_1_xsd.tmp#StringL
Type StringL
Type hierarchy
Properties
content complex
minOccurs 0
Attributes
QName Type Use
language xs:language optional
Source
<xs:element name="Form" type="StringL" minOccurs="0" sawsdl:modelReference="http://rs.tdwg.org/abcd/terms/form">
  <xs:annotation>
    <xs:documentation xml:lang="en">Original, mould, cast etc</xs:documentation>
  </xs:annotation>
</xs:element>
Element PalaeontologicalUnit / Preservation / Matrix
Namespace http://www.tdwg.org/schemas/abcd/2.1
Annotations
The sediment or mineral matrix enclosing the fossil
Diagram
Diagram ABCD_2_1_xsd.tmp#String ABCD_2_1_xsd.tmp#StringL_language ABCD_2_1_xsd.tmp#StringL
Type StringL
Type hierarchy
Properties
content complex
minOccurs 0
Attributes
QName Type Use
language xs:language optional
Source
<xs:element name="Matrix" type="StringL" minOccurs="0" sawsdl:modelReference="http://rs.tdwg.org/abcd/terms/matrix">
  <xs:annotation>
    <xs:documentation xml:lang="en">The sediment or mineral matrix enclosing the fossil</xs:documentation>
  </xs:annotation>
</xs:element>
Element PalaeontologicalUnit / Preservation / Mineralisation
Namespace http://www.tdwg.org/schemas/abcd/2.1
Annotations
Form of mineralisation
Diagram
Diagram ABCD_2_1_xsd.tmp#String ABCD_2_1_xsd.tmp#StringL_language ABCD_2_1_xsd.tmp#StringL
Type StringL
Type hierarchy
Properties
content complex
minOccurs 0
Attributes
QName Type Use
language xs:language optional
Source
<xs:element name="Mineralisation" type="StringL" minOccurs="0" sawsdl:modelReference="http://rs.tdwg.org/abcd/terms/mineralization">
  <xs:annotation>
    <xs:documentation xml:lang="en">Form of mineralisation</xs:documentation>
  </xs:annotation>
</xs:element>
Element PalaeontologicalUnit / Preservation / Taphonomy
Namespace http://www.tdwg.org/schemas/abcd/2.1
Annotations
Life position, allochthonous death assemblage, post mortem history details etc.
Diagram
Diagram ABCD_2_1_xsd.tmp#String ABCD_2_1_xsd.tmp#StringL_language ABCD_2_1_xsd.tmp#StringL
Type StringL
Type hierarchy
Properties
content complex
minOccurs 0
Attributes
QName Type Use
language xs:language optional
Source
<xs:element name="Taphonomy" type="StringL" minOccurs="0" sawsdl:modelReference="http://rs.tdwg.org/abcd/terms/taphonomy">
  <xs:annotation>
    <xs:documentation xml:lang="en">Life position, allochthonous death assemblage, post mortem history details etc.</xs:documentation>
  </xs:annotation>
</xs:element>
Element PalaeontologicalUnit / TimeRange
Namespace http://www.tdwg.org/schemas/abcd/2.1
Annotations
Known or assumed time range of a fossil
Diagram
Diagram ABCD_2_1_xsd.tmp#String
Type String
Properties
content simple
minOccurs 0
Facets
whiteSpace collapse
minLength 1
Source
<xs:element name="TimeRange" type="String" minOccurs="0" sawsdl:modelReference="http://rs.tdwg.org/abcd/terms/paleontologicalTimeRange">
  <xs:annotation>
    <xs:documentation xml:lang="en">Known or assumed time range of a fossil</xs:documentation>
  </xs:annotation>
</xs:element>
Element Unit / MultiMediaObjects
Namespace http://www.tdwg.org/schemas/abcd/2.1
Annotations
Multimedia objects such as images, movies, etc. relating to (or forming) the unit. Note that RecordBasis should be set accordingly if the multimedia object actually is the unit in the collection (e.g. collections of images taken in the field, sound recordings, etc.).
Diagram
Diagram ABCD_2_1_xsd.tmp#Unit_Unit_MultiMediaObjects_MultiMediaObject
Properties
content complex
minOccurs 0
Model
Children MultiMediaObject
Instance
<MultiMediaObjects xmlns="http://www.tdwg.org/schemas/abcd/2.1">
  <MultiMediaObject>{1,unbounded}</MultiMediaObject>
</MultiMediaObjects>
Source
<xs:element name="MultiMediaObjects" minOccurs="0">
  <xs:annotation>
    <xs:documentation xml:lang="en">Multimedia objects such as images, movies, etc. relating to (or forming) the unit. Note that RecordBasis should be set accordingly if the multimedia object actually is the unit in the collection (e.g. collections of images taken in the field, sound recordings, etc.).</xs:documentation>
  </xs:annotation>
  <xs:complexType>
    <xs:sequence>
      <xs:element name="MultiMediaObject" type="MultiMediaObject" maxOccurs="unbounded" sawsdl:modelReference="http://rs.tdwg.org/abcd/mappings/Unit-MultimediaObject">
        <xs:annotation>
          <xs:documentation xml:lang="en">Elements to describe digital images, sound recordings, etc. relating to (or forming) the unit.</xs:documentation>
        </xs:annotation>
      </xs:element>
    </xs:sequence>
  </xs:complexType>
</xs:element>
Element Unit / MultiMediaObjects / MultiMediaObject
Namespace http://www.tdwg.org/schemas/abcd/2.1
Annotations
Elements to describe digital images, sound recordings, etc. relating to (or forming) the unit.
Diagram
Diagram ABCD_2_1_xsd.tmp#MultiMediaObject_identifier ABCD_2_1_xsd.tmp#MultiMediaObject_type ABCD_2_1_xsd.tmp#MultiMediaObject_title ABCD_2_1_xsd.tmp#MultiMediaObject_IDofContainingCollection ABCD_2_1_xsd.tmp#MultiMediaObject_source ABCD_2_1_xsd.tmp#MultiMediaObject_provider ABCD_2_1_xsd.tmp#MultiMediaObject_fileURI ABCD_2_1_xsd.tmp#MultiMediaObject_productURI ABCD_2_1_xsd.tmp#MultiMediaObject_context ABCD_2_1_xsd.tmp#MultiMediaObject_tags ABCD_2_1_xsd.tmp#MultiMediaObject_ratings ABCD_2_1_xsd.tmp#MultiMediaObject_fileFormat ABCD_2_1_xsd.tmp#MultiMediaObject_fileFormatVersion ABCD_2_1_xsd.tmp#MultiMediaObject_fileSize ABCD_2_1_xsd.tmp#MultiMediaObject_MIMEType ABCD_2_1_xsd.tmp#MultiMediaObject_physicalFormat ABCD_2_1_xsd.tmp#MultiMediaObject_physicalObjectID ABCD_2_1_xsd.tmp#MultiMediaObject_createDate ABCD_2_1_xsd.tmp#MultiMediaObject_Creators ABCD_2_1_xsd.tmp#MultiMediaObject_modified ABCD_2_1_xsd.tmp#MultiMediaObject_IPR ABCD_2_1_xsd.tmp#MultiMediaObject_comment ABCD_2_1_xsd.tmp#MultiMediaObject_sex ABCD_2_1_xsd.tmp#MultiMediaObject_lifeStage ABCD_2_1_xsd.tmp#MultiMediaObject_subjectPart ABCD_2_1_xsd.tmp#MultiMediaObject_subjectOrientation ABCD_2_1_xsd.tmp#MultiMediaObject_subjectDistance ABCD_2_1_xsd.tmp#MultiMediaObject_TaxaInBackground ABCD_2_1_xsd.tmp#MultiMediaObject_labOrField ABCD_2_1_xsd.tmp#MultiMediaObject_temperature ABCD_2_1_xsd.tmp#MultiMediaObject_lightCondition ABCD_2_1_xsd.tmp#MultiMediaObject_playbackUsed ABCD_2_1_xsd.tmp#MultiMediaObject_captureEquipment ABCD_2_1_xsd.tmp#MultiMediaObject_counter ABCD_2_1_xsd.tmp#MultiMediaObject_filterUsedForRecording ABCD_2_1_xsd.tmp#MultiMediaObject_makerNote ABCD_2_1_xsd.tmp#MultiMediaObject_audio ABCD_2_1_xsd.tmp#MultiMediaObject_video ABCD_2_1_xsd.tmp#MultiMediaObject_image ABCD_2_1_xsd.tmp#MultiMediaObject
Type MultiMediaObject
Properties
content complex
maxOccurs unbounded
Model
Children Creators, IDofContainingCollection, IPR, MIMEType, TaxaInBackground, audio, captureEquipment, comment, context, counter, createDate, fileFormat, fileFormatVersion, fileSize, fileURI, filterUsedForRecording, identifier, image, labOrField, lifeStage, lightCondition, makerNote, modified, physicalFormat, physicalObjectID, playbackUsed, productURI, provider, ratings, sex, source, subjectDistance, subjectOrientation, subjectPart, tags, temperature, title, type, video
Instance
<MultiMediaObject xmlns="http://www.tdwg.org/schemas/abcd/2.1">
  <identifier>{0,1}</identifier>
  <type>{0,1}</type>
  <title>{0,1}</title>
  <IDofContainingCollection>{0,1}</IDofContainingCollection>
  <source>{0,1}</source>
  <provider>{0,1}</provider>
  <fileURI>{1,1}</fileURI>
  <productURI>{0,1}</productURI>
  <context language="">{0,1}</context>
  <tags>{0,1}</tags>
  <ratings>{0,1}</ratings>
  <fileFormat>{0,1}</fileFormat>
  <fileFormatVersion>{0,1}</fileFormatVersion>
  <fileSize>{0,1}</fileSize>
  <MIMEType>{0,1}</MIMEType>
  <physicalFormat>{0,1}</physicalFormat>
  <physicalObjectID>{0,1}</physicalObjectID>
  <createDate>{0,1}</createDate>
  <Creators>{0,1}</Creators>
  <modified>{0,1}</modified>
  <IPR>{0,1}</IPR>
  <comment>{0,1}</comment>
  <sex>{0,1}</sex>
  <lifeStage>{0,1}</lifeStage>
  <subjectPart>{0,1}</subjectPart>
  <subjectOrientation>{0,1}</subjectOrientation>
  <subjectDistance>{0,1}</subjectDistance>
  <TaxaInBackground>{0,1}</TaxaInBackground>
  <labOrField>{0,1}</labOrField>
  <temperature>{0,1}</temperature>
  <lightCondition>{0,1}</lightCondition>
  <playbackUsed>{0,1}</playbackUsed>
  <captureEquipment>{0,1}</captureEquipment>
  <counter>{0,1}</counter>
  <filterUsedForRecording>{0,1}</filterUsedForRecording>
  <makerNote>{0,1}</makerNote>
  <audio>{0,1}</audio>
  <video>{0,1}</video>
  <image>{0,1}</image>
</MultiMediaObject>
Source
<xs:element name="MultiMediaObject" type="MultiMediaObject" maxOccurs="unbounded" sawsdl:modelReference="http://rs.tdwg.org/abcd/mappings/Unit-MultimediaObject">
  <xs:annotation>
    <xs:documentation xml:lang="en">Elements to describe digital images, sound recordings, etc. relating to (or forming) the unit.</xs:documentation>
  </xs:annotation>
</xs:element>
Element MultiMediaObject / identifier
Namespace http://www.tdwg.org/schemas/abcd/2.1
Annotations
DC term. An arbitrary code that is unique for the resource, with the resource being either a provider, collection, or media item. Often same as FileURI.
Diagram
Diagram ABCD_2_1_xsd.tmp#String
Type String
Properties
content simple
minOccurs 0
Facets
whiteSpace collapse
minLength 1
Source
<xs:element name="identifier" type="String" minOccurs="0" sawsdl:modelReference="http://rs.tdwg.org/abcd/mappings/MultimediaObject-ID">
  <xs:annotation>
    <xs:documentation xml:lang="en">DC term. An arbitrary code that is unique for the resource, with the resource being either a provider, collection, or media item. Often same as FileURI.</xs:documentation>
  </xs:annotation>
</xs:element>
Element MultiMediaObject / type
Namespace http://www.tdwg.org/schemas/abcd/2.1
Annotations
DC term. Recommended terms are Collection, StillImage, Sound, MovingImage, InteractiveResource, Text. Values may be used either in their literal form, or with a full namespace (e. g. http://purl.org/dc/dcmitype/StillImage) from a controlled vocabulary, but the best practice is to use the literal form when using dc:type and use dcterms:type when you can supply the URI from a controlled vocabulary and implementers may require this practice. At least one of dc:type and dcterms:type must be supplied but, when feasible, supplying both may make the metadata more widely useful. The values of each should designate the same type, but in case of ambiguity dcterms:type prevails.
Diagram
Diagram ABCD_2_1_xsd.tmp#String
Type String
Properties
content simple
minOccurs 0
Facets
whiteSpace collapse
minLength 1
Source
<xs:element name="type" type="String" minOccurs="0" sawsdl:modelReference="http://purl.org/dc/elements/1.1/type">
  <xs:annotation>
    <xs:documentation xml:lang="en">DC term. Recommended terms are Collection, StillImage, Sound, MovingImage, InteractiveResource, Text. Values may be used either in their literal form, or with a full namespace (e. g. http://purl.org/dc/dcmitype/StillImage) from a controlled vocabulary, but the best practice is to use the literal form when using dc:type and use dcterms:type when you can supply the URI from a controlled vocabulary and implementers may require this practice. At least one of dc:type and dcterms:type must be supplied but, when feasible, supplying both may make the metadata more widely useful. The values of each should designate the same type, but in case of ambiguity dcterms:type prevails.</xs:documentation>
  </xs:annotation>
</xs:element>
Element MultiMediaObject / title
Namespace http://www.tdwg.org/schemas/abcd/2.1
Annotations
DC term. Concise title, name, or brief descriptive label of institution, resource collection, or individual resource. This field should include the complete title with all the subtitles, if any.
Diagram
Diagram ABCD_2_1_xsd.tmp#String
Type String
Properties
content simple
minOccurs 0
Facets
whiteSpace collapse
minLength 1
Source
<xs:element name="title" type="String" minOccurs="0" sawsdl:modelReference="http://rs.tdwg.org/abcd/mappings/MultimediaObject-Title">
  <xs:annotation>
    <xs:documentation xml:lang="en">DC term. Concise title, name, or brief descriptive label of institution, resource collection, or individual resource. This field should include the complete title with all the subtitles, if any.</xs:documentation>
  </xs:annotation>
</xs:element>
Element MultiMediaObject / IDofContainingCollection
Namespace http://www.tdwg.org/schemas/abcd/2.1
Annotations
AC term. If the resource is contained in a Collection, this field identifies that Collection uniquely. Its form is not specified by this normative document, but is left to implementers of specific implementations.
Diagram
Diagram ABCD_2_1_xsd.tmp#String
Type String
Properties
content simple
minOccurs 0
Facets
whiteSpace collapse
minLength 1
Source
<xs:element name="IDofContainingCollection" type="String" minOccurs="0" sawsdl:modelReference="http://rs.tdwg.org/abcd/terms/IDofContainingCollection">
  <xs:annotation>
    <xs:documentation xml:lang="en">AC term. If the resource is contained in a Collection, this field identifies that Collection uniquely. Its form is not specified by this normative document, but is left to implementers of specific implementations.</xs:documentation>
  </xs:annotation>
</xs:element>
Element MultiMediaObject / source
Namespace http://www.tdwg.org/schemas/abcd/2.1
Annotations
DC term. A string providing an identifiable source from which the described resources was derived. If the resource was digitized from a non-digital resource, or was also previously published in a digital or printed publication, this describes the original. Do not put generally "related" publications in here. This field normally contains a free-form text description.
Diagram
Diagram ABCD_2_1_xsd.tmp#String
Type String
Properties
content simple
minOccurs 0
Facets
whiteSpace collapse
minLength 1
Source
<xs:element name="source" type="String" minOccurs="0" sawsdl:modelReference="http://rs.tdwg.org/abcd/mappings/Reference-Text">
  <xs:annotation>
    <xs:documentation xml:lang="en">DC term. A string providing an identifiable source from which the described resources was derived. If the resource was digitized from a non-digital resource, or was also previously published in a digital or printed publication, this describes the original. Do not put generally "related" publications in here. This field normally contains a free-form text description.</xs:documentation>
  </xs:annotation>
</xs:element>
Element MultiMediaObject / provider
Namespace http://www.tdwg.org/schemas/abcd/2.1
Annotations
AC term. URI for person or organization responsible for presenting the media resource. If no separate Metadata Provider is given, this also attributes the metadata.
Diagram
Diagram ABCD_2_1_xsd.tmp#String
Type String
Properties
content simple
minOccurs 0
Facets
whiteSpace collapse
minLength 1
Source
<xs:element name="provider" type="String" minOccurs="0" sawsdl:modelReference="http://rs.tdwg.org/ac/terms/provider">
  <xs:annotation>
    <xs:documentation xml:lang="en">AC term. URI for person or organization responsible for presenting the media resource. If no separate Metadata Provider is given, this also attributes the metadata.</xs:documentation>
  </xs:annotation>
</xs:element>
Element MultiMediaObject / fileURI
Namespace http://www.tdwg.org/schemas/abcd/2.1
Annotations
Universal Resource Identifier of the underlying multimedia file, i.e. "naked" path to electronic source of multimedia object (e.g. web address).
Diagram
Diagram
Type xs:anyURI
Properties
content simple
Source
<xs:element name="fileURI" type="xs:anyURI" sawsdl:modelReference="http://rs.tdwg.org/abcd/terms/fileURL">
  <xs:annotation>
    <xs:documentation xml:lang="en">Universal Resource Identifier of the underlying multimedia file, i.e. "naked" path to electronic source of multimedia object (e.g. web address).</xs:documentation>
  </xs:annotation>
</xs:element>
Element MultiMediaObject / productURI
Namespace http://www.tdwg.org/schemas/abcd/2.1
Annotations
Universal Resource Identifier of an electronic source of multimedia object including HTML, Javascript or similar means deliver rendered output.
Diagram
Diagram ABCD_2_1_xsd.tmp#String
Type String
Properties
content simple
minOccurs 0
Facets
whiteSpace collapse
minLength 1
Source
<xs:element name="productURI" type="String" minOccurs="0" sawsdl:modelReference="http://rs.tdwg.org/abcd/terms/productURL">
  <xs:annotation>
    <xs:documentation xml:lang="en">Universal Resource Identifier of an electronic source of multimedia object including HTML, Javascript or similar means deliver rendered output.</xs:documentation>
  </xs:annotation>
</xs:element>
Element MultiMediaObject / context
Namespace http://www.tdwg.org/schemas/abcd/2.1
Annotations
The context of the object in relation to the specimen or observation. E.g. image of entire specimen, sound recording the observation is based on, image of original valid publication, etc.
Diagram
Diagram ABCD_2_1_xsd.tmp#String ABCD_2_1_xsd.tmp#StringL_language ABCD_2_1_xsd.tmp#StringL
Type StringL
Type hierarchy
Properties
content complex
minOccurs 0
Attributes
QName Type Use
language xs:language optional
Source
<xs:element name="context" type="StringL" minOccurs="0" sawsdl:modelReference="http://rs.tdwg.org/abcd/terms/multimediaContext">
  <xs:annotation>
    <xs:documentation xml:lang="en">The context of the object in relation to the specimen or observation. E.g. image of entire specimen, sound recording the observation is based on, image of original valid publication, etc.</xs:documentation>
  </xs:annotation>
</xs:element>
Element MultiMediaObject / tags
Namespace http://www.tdwg.org/schemas/abcd/2.1
Annotations
General keywords or tags. Tags may be multi-worded phrases. Where scientific names, common names, geographic locations, etc. are separable, those should go into the more specific coverage metadata items provided further below. Examples: "flower diagram". Character or part keywords like "leaf", or "flower color" are especially desirable.
Diagram
Diagram ABCD_2_1_xsd.tmp#MultiMediaObject_MultiMediaObject_tags_tag
Properties
content complex
minOccurs 0
Model
Children tag
Instance
<tags xmlns="http://www.tdwg.org/schemas/abcd/2.1">
  <tag>{0,unbounded}</tag>
</tags>
Source
<xs:element name="tags" minOccurs="0">
  <xs:annotation>
    <xs:documentation xml:lang="en">General keywords or tags. Tags may be multi-worded phrases. Where scientific names, common names, geographic locations, etc. are separable, those should go into the more specific coverage metadata items provided further below. Examples: "flower diagram". Character or part keywords like "leaf", or "flower color" are especially desirable.</xs:documentation>
  </xs:annotation>
  <xs:complexType>
    <xs:sequence>
      <xs:element name="tag" type="String" minOccurs="0" maxOccurs="unbounded" sawsdl:modelReference="http://rs.tdwg.org/ac/terms/tag">
        <xs:annotation>
          <xs:documentation xml:lang="en">AC term. General keywords or tags. Tags may be multi-worded phrases. Where scientific names, common names, geographic locations, etc. are separable, those should go into the more specific coverage metadata items provided further below. Examples: "flower diagram". Character or part keywords like "leaf", or "flower color" are especially desirable.</xs:documentation>
        </xs:annotation>
      </xs:element>
    </xs:sequence>
  </xs:complexType>
</xs:element>
Element MultiMediaObject / tags / tag
Namespace http://www.tdwg.org/schemas/abcd/2.1
Annotations
AC term. General keywords or tags. Tags may be multi-worded phrases. Where scientific names, common names, geographic locations, etc. are separable, those should go into the more specific coverage metadata items provided further below. Examples: "flower diagram". Character or part keywords like "leaf", or "flower color" are especially desirable.
Diagram
Diagram ABCD_2_1_xsd.tmp#String
Type String
Properties
content simple
minOccurs 0
maxOccurs unbounded
Facets
whiteSpace collapse
minLength 1
Source
<xs:element name="tag" type="String" minOccurs="0" maxOccurs="unbounded" sawsdl:modelReference="http://rs.tdwg.org/ac/terms/tag">
  <xs:annotation>
    <xs:documentation xml:lang="en">AC term. General keywords or tags. Tags may be multi-worded phrases. Where scientific names, common names, geographic locations, etc. are separable, those should go into the more specific coverage metadata items provided further below. Examples: "flower diagram". Character or part keywords like "leaf", or "flower color" are especially desirable.</xs:documentation>
  </xs:annotation>
</xs:element>
Element MultiMediaObject / ratings
Namespace http://www.tdwg.org/schemas/abcd/2.1
Annotations
A rating of the media resources, provided by record originators or editors, with -1 defining “rejected”, “0” defining “unrated”, and “1” (worst) to “5” (best). The origin of the rating is not communicated. It may, e. g., be based on user feedback or on editorial ratings. If Rating is not present, a value of 0 may be assumed. By "user-assigned" is meant assigned by the originator or editor of the record using the term.
Diagram
Diagram ABCD_2_1_xsd.tmp#MultiMediaObject_MultiMediaObject_ratings_rating
Properties
content complex
minOccurs 0
Model
Children rating
Instance
<ratings xmlns="http://www.tdwg.org/schemas/abcd/2.1">
  <rating>{0,unbounded}</rating>
</ratings>
Source
<xs:element name="ratings" minOccurs="0">
  <xs:annotation>
    <xs:documentation xml:lang="en">A rating of the media resources, provided by record originators or editors, with -1 defining “rejected”, “0” defining “unrated”, and “1” (worst) to “5” (best). The origin of the rating is not communicated. It may, e. g., be based on user feedback or on editorial ratings. If Rating is not present, a value of 0 may be assumed. By "user-assigned" is meant assigned by the originator or editor of the record using the term.</xs:documentation>
  </xs:annotation>
  <xs:complexType>
    <xs:sequence>
      <xs:element name="rating" type="String" minOccurs="0" maxOccurs="unbounded" sawsdl:modelReference="http://ns.adobe.com/xap/1.0/Rating">
        <xs:annotation>
          <xs:documentation xml:lang="en">xmp/AC term. A rating of the media resources, provided by record originators or editors, with -1 defining “rejected”, “0” defining “unrated”, and “1” (worst) to “5” (best). The origin of the rating is not communicated. It may, e. g., be based on user feedback or on editorial ratings. If Rating is not present, a value of 0 may be assumed. By "user-assigned" is meant assigned by the originator or editor of the record using the term.</xs:documentation>
        </xs:annotation>
      </xs:element>
    </xs:sequence>
  </xs:complexType>
</xs:element>
Element MultiMediaObject / ratings / rating
Namespace http://www.tdwg.org/schemas/abcd/2.1
Annotations
xmp/AC term. A rating of the media resources, provided by record originators or editors, with -1 defining “rejected”, “0” defining “unrated”, and “1” (worst) to “5” (best). The origin of the rating is not communicated. It may, e. g., be based on user feedback or on editorial ratings. If Rating is not present, a value of 0 may be assumed. By "user-assigned" is meant assigned by the originator or editor of the record using the term.
Diagram
Diagram ABCD_2_1_xsd.tmp#String
Type String
Properties
content simple
minOccurs 0
maxOccurs unbounded
Facets
whiteSpace collapse
minLength 1
Source
<xs:element name="rating" type="String" minOccurs="0" maxOccurs="unbounded" sawsdl:modelReference="http://ns.adobe.com/xap/1.0/Rating">
  <xs:annotation>
    <xs:documentation xml:lang="en">xmp/AC term. A rating of the media resources, provided by record originators or editors, with -1 defining “rejected”, “0” defining “unrated”, and “1” (worst) to “5” (best). The origin of the rating is not communicated. It may, e. g., be based on user feedback or on editorial ratings. If Rating is not present, a value of 0 may be assumed. By "user-assigned" is meant assigned by the originator or editor of the record using the term.</xs:documentation>
  </xs:annotation>
</xs:element>
Element MultiMediaObject / fileFormat
Namespace http://www.tdwg.org/schemas/abcd/2.1
Annotations
Code or descriptive term for file format e.g. jpg, pcx, tiff for digital images; 16mm, beta video, AVI, mpg for moving images
Diagram
Diagram ABCD_2_1_xsd.tmp#String
Type String
Properties
content simple
minOccurs 0
Facets
whiteSpace collapse
minLength 1
Source
<xs:element name="fileFormat" type="String" minOccurs="0" sawsdl:modelReference="http://rs.tdwg.org/abcd/terms/fileFormat">
  <xs:annotation>
    <xs:documentation xml:lang="en">Code or descriptive term for file format e.g. jpg, pcx, tiff for digital images; 16mm, beta video, AVI, mpg for moving images</xs:documentation>
  </xs:annotation>
</xs:element>
Element MultiMediaObject / fileFormatVersion
Namespace http://www.tdwg.org/schemas/abcd/2.1
Annotations
Code or descriptive term for version of file format e.g. 3.0
Diagram
Diagram ABCD_2_1_xsd.tmp#String
Type String
Properties
content simple
minOccurs 0
Facets
whiteSpace collapse
minLength 1
Source
<xs:element name="fileFormatVersion" type="String" minOccurs="0" sawsdl:modelReference="http://rs.tdwg.org/abcd/mappings/FileFormatVersion">
  <xs:annotation>
    <xs:documentation xml:lang="en">Code or descriptive term for version of file format e.g. 3.0</xs:documentation>
  </xs:annotation>
</xs:element>
Element MultiMediaObject / fileSize
Namespace http://www.tdwg.org/schemas/abcd/2.1
Annotations
Size in Kb of the file referred to by URI or filename.
Diagram
Diagram ABCD_2_1_xsd.tmp#String
Type String
Properties
content simple
minOccurs 0
Facets
whiteSpace collapse
minLength 1
Source
<xs:element name="fileSize" type="String" minOccurs="0" sawsdl:modelReference="http://rs.tdwg.org/abcd/terms/fileSize">
  <xs:annotation>
    <xs:documentation xml:lang="en">Size in Kb of the file referred to by URI or filename.</xs:documentation>
  </xs:annotation>
</xs:element>
Element MultiMediaObject / MIMEType
Namespace http://www.tdwg.org/schemas/abcd/2.1
Annotations
Define the main MIME type as defined by IANA: e.g. audio, video, text, application
Diagram
Diagram ABCD_2_1_xsd.tmp#String
Type String
Properties
content simple
minOccurs 0
Facets
whiteSpace collapse
minLength 1
Source
<xs:element name="MIMEType" type="String" minOccurs="0">
  <xs:annotation>
    <xs:documentation xml:lang="en">Define the main MIME type as defined by IANA: e.g. audio, video, text, application</xs:documentation>
  </xs:annotation>
</xs:element>
Element MultiMediaObject / physicalFormat
Namespace http://www.tdwg.org/schemas/abcd/2.1
Annotations
Code or descriptive term for physical format of record, e.g. tape
Diagram
Diagram ABCD_2_1_xsd.tmp#String
Type String
Properties
content simple
minOccurs 0
Facets
whiteSpace collapse
minLength 1
Source
<xs:element name="physicalFormat" type="String" minOccurs="0" sawsdl:modelReference="http://rs.tdwg.org/abcd/terms/physicalFormat">
  <xs:annotation>
    <xs:documentation xml:lang="en">Code or descriptive term for physical format of record, e.g. tape</xs:documentation>
  </xs:annotation>
</xs:element>
Element MultiMediaObject / physicalObjectID
Namespace http://www.tdwg.org/schemas/abcd/2.1
Annotations
Code or descriptive term for identifier of physical item in a collection, e.g. tape number
Diagram
Diagram ABCD_2_1_xsd.tmp#String
Type String
Properties
content simple
minOccurs 0
Facets
whiteSpace collapse
minLength 1
Source
<xs:element name="physicalObjectID" type="String" minOccurs="0" sawsdl:modelReference="http://rs.tdwg.org/abcd/terms/physicalObjectID">
  <xs:annotation>
    <xs:documentation xml:lang="en">Code or descriptive term for identifier of physical item in a collection, e.g. tape number</xs:documentation>
  </xs:annotation>
</xs:element>
Element MultiMediaObject / createDate
Namespace http://www.tdwg.org/schemas/abcd/2.1
Annotations
xmp/AC term. The date and time of day of the creation of the original resource from which the digital media was derived or created. The date and time must comply with the World Wide Web Consortium (W3C) datetime practice, which requires that date and time representation correspond to ISO 8601:1998, but with year fields always comprising 4 digits. This makes datetime records compliant with 8601:2004. AC datetime values may also follow 8601:2004 for ranges by separating two IS0 8601 datetime fields by a solidus ("forward slash", '/'). See also the wikipedia IS0 8601 entry for further explanation and examples<br/> See also digitizationDate.
Diagram
Diagram
Type xs:dateTime
Properties
content simple
minOccurs 0
Source
<xs:element name="createDate" type="xs:dateTime" minOccurs="0" sawsdl:modelReference="http://rs.tdwg.org/abcd/mappings/MultimediaObject-DateCreated">
  <xs:annotation>
    <xs:documentation xml:lang="en">xmp/AC term. The date and time of day of the creation of the original resource from which the digital media was derived or created. The date and time must comply with the World Wide Web Consortium (W3C) datetime practice, which requires that date and time representation correspond to ISO 8601:1998, but with year fields always comprising 4 digits. This makes datetime records compliant with 8601:2004. AC datetime values may also follow 8601:2004 for ranges by separating two IS0 8601 datetime fields by a solidus ("forward slash", '/'). See also the wikipedia IS0 8601 entry for further explanation and examples
      <br/>See also digitizationDate.</xs:documentation>
  </xs:annotation>
</xs:element>
Element MultiMediaObject / Creators
Namespace http://www.tdwg.org/schemas/abcd/2.1
Annotations
Identifier, e.g. name or other id, of (technical) personnel who has taken the multimedia. Does not imply copyrights or other rights.
Diagram
Diagram ABCD_2_1_xsd.tmp#MultiMediaObject_MultiMediaObject_Creators_creator
Properties
content complex
minOccurs 0
Model
Children creator
Instance
<Creators xmlns="http://www.tdwg.org/schemas/abcd/2.1">
  <creator>{0,unbounded}</creator>
</Creators>
Source
<xs:element name="Creators" minOccurs="0">
  <xs:annotation>
    <xs:documentation xml:lang="en">Identifier, e.g. name or other id, of (technical) personnel who has taken the multimedia. Does not imply copyrights or other rights.</xs:documentation>
  </xs:annotation>
  <xs:complexType>
    <xs:sequence>
      <xs:element name="creator" type="String" minOccurs="0" maxOccurs="unbounded" sawsdl:modelReference="http://rs.tdwg.org/abcd/mappings/MultimediaObject-CreatorURI">
        <xs:annotation>
          <xs:documentation xml:lang="en">DC element. Identifier, e.g. name or other id, of (technical) personnel who has taken the multimedia. Does not imply copyrights or other rights.</xs:documentation>
        </xs:annotation>
      </xs:element>
    </xs:sequence>
  </xs:complexType>
</xs:element>
Element MultiMediaObject / Creators / creator
Namespace http://www.tdwg.org/schemas/abcd/2.1
Annotations
DC element. Identifier, e.g. name or other id, of (technical) personnel who has taken the multimedia. Does not imply copyrights or other rights.
Diagram
Diagram ABCD_2_1_xsd.tmp#String
Type String
Properties
content simple
minOccurs 0
maxOccurs unbounded
Facets
whiteSpace collapse
minLength 1
Source
<xs:element name="creator" type="String" minOccurs="0" maxOccurs="unbounded" sawsdl:modelReference="http://rs.tdwg.org/abcd/mappings/MultimediaObject-CreatorURI">
  <xs:annotation>
    <xs:documentation xml:lang="en">DC element. Identifier, e.g. name or other id, of (technical) personnel who has taken the multimedia. Does not imply copyrights or other rights.</xs:documentation>
  </xs:annotation>
</xs:element>
Element MultiMediaObject / modified
Namespace http://www.tdwg.org/schemas/abcd/2.1
Annotations
DC term. Date that the media resource was altered. The date and time must comply with the World Wide Web Consortium (W3C) datetime practice, which requires that date and time representation correspond to ISO 8601:1998, but with year fields always comprising 4 digits. This makes datetime records compliant with 8601:2004. AC datetime values may also follow 8601:2004 for ranges by separating two IS0 8601 datetime fields by a solidus ("forward slash", '/')
Diagram
Diagram
Type xs:dateTime
Properties
content simple
minOccurs 0
Source
<xs:element name="modified" type="xs:dateTime" minOccurs="0" sawsdl:modelReference="http://rs.tdwg.org/abcd/mappings/MultimediaObject-DateModified">
  <xs:annotation>
    <xs:documentation xml:lang="en">DC term. Date that the media resource was altered. The date and time must comply with the World Wide Web Consortium (W3C) datetime practice, which requires that date and time representation correspond to ISO 8601:1998, but with year fields always comprising 4 digits. This makes datetime records compliant with 8601:2004. AC datetime values may also follow 8601:2004 for ranges by separating two IS0 8601 datetime fields by a solidus ("forward slash", '/')</xs:documentation>
  </xs:annotation>
</xs:element>
Element MultiMediaObject / IPR
Namespace http://www.tdwg.org/schemas/abcd/2.1
Annotations
Intellectual Property Rights relating specifically to the image.
Diagram
Diagram ABCD_2_1_xsd.tmp#IPRStatements_IPRDeclarations ABCD_2_1_xsd.tmp#IPRStatements_Copyrights ABCD_2_1_xsd.tmp#IPRStatements_Licenses ABCD_2_1_xsd.tmp#IPRStatements_TermsOfUseStatements ABCD_2_1_xsd.tmp#IPRStatements_Disclaimers ABCD_2_1_xsd.tmp#IPRStatements_Acknowledgements ABCD_2_1_xsd.tmp#IPRStatements_Citations ABCD_2_1_xsd.tmp#IPRStatements
Type IPRStatements
Properties
content complex
minOccurs 0
Model
Children Acknowledgements, Citations, Copyrights, Disclaimers, IPRDeclarations, Licenses, TermsOfUseStatements
Instance
<IPR xmlns="http://www.tdwg.org/schemas/abcd/2.1">
  <IPRDeclarations>{0,1}</IPRDeclarations>
  <Copyrights>{0,1}</Copyrights>
  <Licenses>{0,1}</Licenses>
  <TermsOfUseStatements>{0,1}</TermsOfUseStatements>
  <Disclaimers>{0,1}</Disclaimers>
  <Acknowledgements>{0,1}</Acknowledgements>
  <Citations>{0,1}</Citations>
</IPR>
Source
<xs:element name="IPR" type="IPRStatements" minOccurs="0">
  <xs:annotation>
    <xs:documentation xml:lang="en">Intellectual Property Rights relating specifically to the image.</xs:documentation>
  </xs:annotation>
</xs:element>
Element MultiMediaObject / comment
Namespace http://www.tdwg.org/schemas/abcd/2.1
Annotations
Free text of formatted text (rtf) description of the feature - not controlled length e.g. often a memo field
Diagram
Diagram ABCD_2_1_xsd.tmp#String
Type String
Properties
content simple
minOccurs 0
Facets
whiteSpace collapse
minLength 1
Source
<xs:element name="comment" type="String" minOccurs="0" sawsdl:modelReference="http://rs.tdwg.org/abcd/mappings/MultimediaObject-Notes">
  <xs:annotation>
    <xs:documentation xml:lang="en">Free text of formatted text (rtf) description of the feature - not controlled length e.g. often a memo field</xs:documentation>
  </xs:annotation>
</xs:element>
Element MultiMediaObject / sex
Namespace http://www.tdwg.org/schemas/abcd/2.1
Annotations
DwC element. A description of the sex of any organisms featured within the media, when relevant to the subject of the media, e. g., male, female, hermaphrodite, dioecious.
Diagram
Diagram ABCD_2_1_xsd.tmp#String
Type String
Properties
content simple
minOccurs 0
Facets
whiteSpace collapse
minLength 1
Source
<xs:element name="sex" type="String" minOccurs="0" sawsdl:modelReference="http://rs.tdwg.org/dwc/terms/sex">
  <xs:annotation>
    <xs:documentation xml:lang="en">DwC element. A description of the sex of any organisms featured within the media, when relevant to the subject of the media, e. g., male, female, hermaphrodite, dioecious.</xs:documentation>
  </xs:annotation>
</xs:element>
Element MultiMediaObject / lifeStage
Namespace http://www.tdwg.org/schemas/abcd/2.1
Annotations
DwC element. A description of the life-cycle stage of any organisms featured within the media, when relevant to the subject of the media, e. g., larvae, juvenile, adult.
Diagram
Diagram ABCD_2_1_xsd.tmp#String
Type String
Properties
content simple
minOccurs 0
Facets
whiteSpace collapse
minLength 1
Source
<xs:element name="lifeStage" type="String" minOccurs="0" sawsdl:modelReference="http://rs.tdwg.org/dwc/terms/lifeStage">
  <xs:annotation>
    <xs:documentation xml:lang="en">DwC element. A description of the life-cycle stage of any organisms featured within the media, when relevant to the subject of the media, e. g., larvae, juvenile, adult.</xs:documentation>
  </xs:annotation>
</xs:element>
Element MultiMediaObject / subjectPart
Namespace http://www.tdwg.org/schemas/abcd/2.1
Annotations
AC element. The portion or product of organism morphology, behaviour, environment, etc. that is either predominantly shown or particularly well exemplified by the media resource.
Diagram
Diagram ABCD_2_1_xsd.tmp#String
Type String
Properties
content simple
minOccurs 0
Facets
whiteSpace collapse
minLength 1
Source
<xs:element name="subjectPart" type="String" minOccurs="0" sawsdl:modelReference="http://rs.tdwg.org/ac/terms/subjectPart">
  <xs:annotation>
    <xs:documentation xml:lang="en">AC element. The portion or product of organism morphology, behaviour, environment, etc. that is either predominantly shown or particularly well exemplified by the media resource.</xs:documentation>
  </xs:annotation>
</xs:element>
Element MultiMediaObject / subjectOrientation
Namespace http://www.tdwg.org/schemas/abcd/2.1
Annotations
AC element. Specific orientation (= direction, view angle) of the subject represented in the media resource with respect to the acquisition device.
Diagram
Diagram ABCD_2_1_xsd.tmp#String
Type String
Properties
content simple
minOccurs 0
Facets
whiteSpace collapse
minLength 1
Source
<xs:element name="subjectOrientation" type="String" minOccurs="0" sawsdl:modelReference="http://rs.tdwg.org/ac/terms/subjectOrientation">
  <xs:annotation>
    <xs:documentation xml:lang="en">AC element. Specific orientation (= direction, view angle) of the subject represented in the media resource with respect to the acquisition device.</xs:documentation>
  </xs:annotation>
</xs:element>
Element MultiMediaObject / subjectDistance
Namespace http://www.tdwg.org/schemas/abcd/2.1
Annotations
Specific distance of the subject represented in the media resource with respect to the acquisition device.
Diagram
Diagram ABCD_2_1_xsd.tmp#String
Type String
Properties
content simple
minOccurs 0
Facets
whiteSpace collapse
minLength 1
Source
<xs:element name="subjectDistance" type="String" minOccurs="0" sawsdl:modelReference="http://rs.tdwg.org/abcd/terms/subjectDistance">
  <xs:annotation>
    <xs:documentation xml:lang="en">Specific distance of the subject represented in the media resource with respect to the acquisition device.</xs:documentation>
  </xs:annotation>
</xs:element>
Element MultiMediaObject / TaxaInBackground
Namespace http://www.tdwg.org/schemas/abcd/2.1
Annotations
Other taxa recorded in background
Diagram
Diagram ABCD_2_1_xsd.tmp#MultiMediaObject_MultiMediaObject_TaxaInBackground_TaxonIdentified
Properties
content complex
minOccurs 0
Model
Children TaxonIdentified
Instance
<TaxaInBackground xmlns="http://www.tdwg.org/schemas/abcd/2.1">
  <TaxonIdentified>{0,unbounded}</TaxonIdentified>
</TaxaInBackground>
Source
<xs:element name="TaxaInBackground" minOccurs="0">
  <xs:annotation>
    <xs:documentation xml:lang="en">Other taxa recorded in background</xs:documentation>
  </xs:annotation>
  <xs:complexType>
    <xs:sequence>
      <xs:element name="TaxonIdentified" type="TaxonIdentified" minOccurs="0" maxOccurs="unbounded" sawsdl:modelReference="http://rs.tdwg.org/abcd/mappings/TaxonInBackground">
        <xs:annotation>
          <xs:documentation xml:lang="en">Other taxon recorded in background</xs:documentation>
        </xs:annotation>
      </xs:element>
    </xs:sequence>
  </xs:complexType>
</xs:element>
Element MultiMediaObject / TaxaInBackground / TaxonIdentified
Namespace http://www.tdwg.org/schemas/abcd/2.1
Annotations
Other taxon recorded in background
Diagram
Diagram ABCD_2_1_xsd.tmp#TaxonIdentified_HigherTaxa ABCD_2_1_xsd.tmp#TaxonIdentified_ScientificName ABCD_2_1_xsd.tmp#TaxonIdentified_InformalNameString ABCD_2_1_xsd.tmp#TaxonIdentified_NameComments ABCD_2_1_xsd.tmp#TaxonIdentified_Code ABCD_2_1_xsd.tmp#TaxonIdentified
Type TaxonIdentified
Properties
content complex
minOccurs 0
maxOccurs unbounded
Model
Children Code, HigherTaxa, InformalNameString, NameComments, ScientificName
Instance
<TaxonIdentified xmlns="http://www.tdwg.org/schemas/abcd/2.1">
  <HigherTaxa>{0,1}</HigherTaxa>
  <ScientificName>{0,1}</ScientificName>
  <InformalNameString language="">{0,1}</InformalNameString>
  <NameComments language="">{0,1}</NameComments>
  <Code>{0,1}</Code>
</TaxonIdentified>
Source
<xs:element name="TaxonIdentified" type="TaxonIdentified" minOccurs="0" maxOccurs="unbounded" sawsdl:modelReference="http://rs.tdwg.org/abcd/mappings/TaxonInBackground">
  <xs:annotation>
    <xs:documentation xml:lang="en">Other taxon recorded in background</xs:documentation>
  </xs:annotation>
</xs:element>
Element MultiMediaObject / labOrField
Namespace http://www.tdwg.org/schemas/abcd/2.1
Annotations
Recommended vocabulary: "Lab", "Field" to distinguish between those two environments
Diagram
Diagram ABCD_2_1_xsd.tmp#String
Type String
Properties
content simple
minOccurs 0
Facets
whiteSpace collapse
minLength 1
Source
<xs:element name="labOrField" type="String" minOccurs="0" sawsdl:modelReference="http://rs.tdwg.org/abcd/terms/recordingEnvironment">
  <xs:annotation>
    <xs:documentation xml:lang="en">Recommended vocabulary: "Lab", "Field" to distinguish between those two environments</xs:documentation>
  </xs:annotation>
</xs:element>
Element MultiMediaObject / temperature
Namespace http://www.tdwg.org/schemas/abcd/2.1
Annotations
Important parameter for lab recording.
Diagram
Diagram ABCD_2_1_xsd.tmp#String
Type String
Properties
content simple
minOccurs 0
Facets
whiteSpace collapse
minLength 1
Source
<xs:element name="temperature" type="String" minOccurs="0" sawsdl:modelReference="http://rs.tdwg.org/abcd/mappings/MultimediaObject-Temperature">
  <xs:annotation>
    <xs:documentation xml:lang="en">Important parameter for lab recording.</xs:documentation>
  </xs:annotation>
</xs:element>
Element MultiMediaObject / lightCondition
Namespace http://www.tdwg.org/schemas/abcd/2.1
Annotations
Description of light conditions during recording, e.g. "artifical", "sun", "dark"
Diagram
Diagram ABCD_2_1_xsd.tmp#String
Type String
Properties
content simple
minOccurs 0
Facets
whiteSpace collapse
minLength 1
Source
<xs:element name="lightCondition" type="String" minOccurs="0" sawsdl:modelReference="http://rs.tdwg.org/abcd/terms/lightCondition">
  <xs:annotation>
    <xs:documentation xml:lang="en">Description of light conditions during recording, e.g. "artifical", "sun", "dark"</xs:documentation>
  </xs:annotation>
</xs:element>
Element MultiMediaObject / playbackUsed
Namespace http://www.tdwg.org/schemas/abcd/2.1
Annotations
Recommended vocabulary: "yes", "no". Was a playback used to stimulate singing of animal to be recorded?
Diagram
Diagram ABCD_2_1_xsd.tmp#String
Type String
Properties
content simple
minOccurs 0
Facets
whiteSpace collapse
minLength 1
Source
<xs:element name="playbackUsed" type="String" minOccurs="0" sawsdl:modelReference="http://rs.tdwg.org/abcd/terms/playbackUsed">
  <xs:annotation>
    <xs:documentation xml:lang="en">Recommended vocabulary: "yes", "no". Was a playback used to stimulate singing of animal to be recorded?</xs:documentation>
  </xs:annotation>
</xs:element>
Element MultiMediaObject / captureEquipment
Namespace http://www.tdwg.org/schemas/abcd/2.1
Annotations
Equipment used to create this multimedia object.
Diagram
Diagram ABCD_2_1_xsd.tmp#String
Type String
Properties
content simple
minOccurs 0
Facets
whiteSpace collapse
minLength 1
Source
<xs:element name="captureEquipment" type="String" minOccurs="0" sawsdl:modelReference="http://rs.tdwg.org/abcd/terms/captureEquipment">
  <xs:annotation>
    <xs:documentation xml:lang="en">Equipment used to create this multimedia object.</xs:documentation>
  </xs:annotation>
</xs:element>
Element MultiMediaObject / counter
Namespace http://www.tdwg.org/schemas/abcd/2.1
Annotations
xxx
Diagram
Diagram ABCD_2_1_xsd.tmp#String
Type String
Properties
content simple
minOccurs 0
Facets
whiteSpace collapse
minLength 1
Source
<xs:element name="counter" type="String" minOccurs="0" sawsdl:modelReference="http://rs.tdwg.org/abcd/terms/counter">
  <xs:annotation>
    <xs:documentation xml:lang="en">xxx</xs:documentation>
  </xs:annotation>
</xs:element>
Element MultiMediaObject / filterUsedForRecording
Namespace http://www.tdwg.org/schemas/abcd/2.1
Annotations
xxx
Diagram
Diagram ABCD_2_1_xsd.tmp#String
Type String
Properties
content simple
minOccurs 0
Facets
whiteSpace collapse
minLength 1
Source
<xs:element name="filterUsedForRecording" type="String" minOccurs="0" sawsdl:modelReference="http://rs.tdwg.org/abcd/terms/filterUsedForRecording">
  <xs:annotation>
    <xs:documentation xml:lang="en">xxx</xs:documentation>
  </xs:annotation>
</xs:element>
Element MultiMediaObject / makerNote
Namespace http://www.tdwg.org/schemas/abcd/2.1
Annotations
A tag for manufacturers of e.g. Exif/DCF writers to record any desired information. The contents are up to the manufacturer, but this tag shall not be
used for any other than its intended purpose.
Diagram
Diagram ABCD_2_1_xsd.tmp#String
Type String
Properties
content simple
minOccurs 0
Facets
whiteSpace collapse
minLength 1
Source
<xs:element name="makerNote" type="String" minOccurs="0" sawsdl:modelReference="http://rs.tdwg.org/abcd/terms/makerNote">
  <xs:annotation>
    <xs:documentation xml:lang="en">A tag for manufacturers of e.g. Exif/DCF writers to record any desired information. The contents are up to the manufacturer, but this tag shall not be used for any other than its intended purpose.</xs:documentation>
  </xs:annotation>
</xs:element>
Element MultiMediaObject / audio
Namespace http://www.tdwg.org/schemas/abcd/2.1
Annotations
Use this container for audio items.
Diagram
Diagram ABCD_2_1_xsd.tmp#MultiMediaObject_MultiMediaObject_audio_microphone ABCD_2_1_xsd.tmp#MultiMediaObject_MultiMediaObject_audio_channel ABCD_2_1_xsd.tmp#MultiMediaObject_MultiMediaObject_audio_duration ABCD_2_1_xsd.tmp#MultiMediaObject_MultiMediaObject_audio_durationTimeCode ABCD_2_1_xsd.tmp#MultiMediaObject_MultiMediaObject_audio_compression ABCD_2_1_xsd.tmp#MultiMediaObject_MultiMediaObject_audio_codecName ABCD_2_1_xsd.tmp#MultiMediaObject_MultiMediaObject_audio_codecQuality ABCD_2_1_xsd.tmp#MultiMediaObject_MultiMediaObject_audio_samplingFrequency ABCD_2_1_xsd.tmp#MultiMediaObject_MultiMediaObject_audio_version ABCD_2_1_xsd.tmp#MultiMediaObject_MultiMediaObject_audio_audioEncoding ABCD_2_1_xsd.tmp#MultiMediaObject_MultiMediaObject_audio_sampleRate ABCD_2_1_xsd.tmp#MultiMediaObject_MultiMediaObject_audio_soundBitrate ABCD_2_1_xsd.tmp#MultiMediaObject_MultiMediaObject_audio_parabola ABCD_2_1_xsd.tmp#MultiMediaObject_MultiMediaObject_audio_carrierFrequency ABCD_2_1_xsd.tmp#MultiMediaObject_MultiMediaObject_audio_pulseRepetitionRate ABCD_2_1_xsd.tmp#MultiMediaObject_MultiMediaObject_audio_pulseLength ABCD_2_1_xsd.tmp#MultiMediaObject_MultiMediaObject_audio_pulseFrequencyContour ABCD_2_1_xsd.tmp#MultiMediaObject_MultiMediaObject_audio_pulseEnergyContour ABCD_2_1_xsd.tmp#MultiMediaObject_MultiMediaObject_audio_pulseTimeEncodedSignal ABCD_2_1_xsd.tmp#MultiMediaObject_MultiMediaObject_audio_pulseMaximumAmplitude ABCD_2_1_xsd.tmp#MultiMediaObject_MultiMediaObject_audio_pulseFrequenceModulations ABCD_2_1_xsd.tmp#MultiMediaObject_MultiMediaObject_audio_pulseDistanceRegularity ABCD_2_1_xsd.tmp#MultiMediaObject_MultiMediaObject_audio_pulseGrouping ABCD_2_1_xsd.tmp#MultiMediaObject_MultiMediaObject_audio_speed ABCD_2_1_xsd.tmp#MultiMediaObject_MultiMediaObject_audio_pitch ABCD_2_1_xsd.tmp#MultiMediaObject_MultiMediaObject_audio_volume ABCD_2_1_xsd.tmp#MultiMediaObject_MultiMediaObject_audio_callType ABCD_2_1_xsd.tmp#MultiMediaObject_MultiMediaObject_audio_numberOfNotes ABCD_2_1_xsd.tmp#MultiMediaObject_MultiMediaObject_audio_chapters
Properties
content complex
minOccurs 0
Model
Children audioEncoding, callType, carrierFrequency, channel, chapters, codecName, codecQuality, compression, duration, durationTimeCode, microphone, numberOfNotes, parabola, pitch, pulseDistanceRegularity, pulseEnergyContour, pulseFrequenceModulations, pulseFrequencyContour, pulseGrouping, pulseLength, pulseMaximumAmplitude, pulseRepetitionRate, pulseTimeEncodedSignal, sampleRate, samplingFrequency, soundBitrate, speed, version, volume
Instance
<audio xmlns="http://www.tdwg.org/schemas/abcd/2.1">
  <microphone>{0,1}</microphone>
  <channel>{0,1}</channel>
  <duration Unit="">{0,1}</duration>
  <durationTimeCode>{0,1}</durationTimeCode>
  <compression>{0,1}</compression>
  <codecName>{0,1}</codecName>
  <codecQuality>{0,1}</codecQuality>
  <samplingFrequency Unit="">{0,1}</samplingFrequency>
  <version>{0,1}</version>
  <audioEncoding>{0,1}</audioEncoding>
  <sampleRate Unit="">{0,1}</sampleRate>
  <soundBitrate Unit="">{0,1}</soundBitrate>
  <parabola>{0,1}</parabola>
  <carrierFrequency>{0,1}</carrierFrequency>
  <pulseRepetitionRate Unit="">{0,1}</pulseRepetitionRate>
  <pulseLength Unit="">{0,1}</pulseLength>
  <pulseFrequencyContour>{0,1}</pulseFrequencyContour>
  <pulseEnergyContour>{0,1}</pulseEnergyContour>
  <pulseTimeEncodedSignal>{0,1}</pulseTimeEncodedSignal>
  <pulseMaximumAmplitude>{0,1}</pulseMaximumAmplitude>
  <pulseFrequenceModulations>{0,1}</pulseFrequenceModulations>
  <pulseDistanceRegularity>{0,1}</pulseDistanceRegularity>
  <pulseGrouping>{0,1}</pulseGrouping>
  <speed>{0,1}</speed>
  <pitch>{0,1}</pitch>
  <volume>{0,1}</volume>
  <callType>{0,1}</callType>
  <numberOfNotes>{0,1}</numberOfNotes>
  <chapters>{0,1}</chapters>
</audio>
Source
<xs:element name="audio" minOccurs="0" sawsdl:modelReference="http://rs.tdwg.org/abcd/terms/AudioObject">
  <xs:annotation>
    <xs:documentation xml:lang="en">Use this container for audio items.</xs:documentation>
  </xs:annotation>
  <xs:complexType>
    <xs:sequence>
      <xs:element name="microphone" type="String" minOccurs="0" sawsdl:modelReference="http://rs.tdwg.org/abcd/terms/microphone">
        <xs:annotation>
          <xs:documentation xml:lang="en">Microphone equipment used for recording audio track.</xs:documentation>
        </xs:annotation>
      </xs:element>
      <xs:element name="channel" type="String" minOccurs="0" sawsdl:modelReference="http://rs.tdwg.org/abcd/terms/audioChannel">
        <xs:annotation>
          <xs:documentation xml:lang="en">Recommended vocabulary: "mono", "stereo". Channel(s) used for recording audio track.</xs:documentation>
        </xs:annotation>
      </xs:element>
      <xs:element name="duration" type="UnitString" minOccurs="0">
        <xs:annotation>
          <xs:documentation xml:lang="en">Elapsed time of the entire file, expressed using ISO 8601 syntax; see http://www.w3.org/TR/NOTE-datetime.</xs:documentation>
        </xs:annotation>
      </xs:element>
      <xs:element name="durationTimeCode" type="String" minOccurs="0" sawsdl:modelReference="http://rs.tdwg.org/abcd/terms/durationTimeCode">
        <xs:annotation>
          <xs:documentation xml:lang="en">Pattern: [0-9][0-9]:[0-5][0-9]:[0-5][0-9]:[0-9][0-9]</xs:documentation>
        </xs:annotation>
      </xs:element>
      <xs:element name="compression" type="String" minOccurs="0">
        <xs:annotation>
          <xs:documentation xml:lang="en">Type for recording the type of compression used for a digital audio file. compressionType has 1 attribute ID XML ID) and 4 elements codecCreatorApp, codecCreatorAppVersion, codecName and codecQuality.</xs:documentation>
        </xs:annotation>
      </xs:element>
      <xs:element name="codecName" type="String" minOccurs="0" sawsdl:modelReference="http://rs.tdwg.org/abcd/terms/codecName">
        <xs:annotation>
          <xs:documentation xml:lang="en">Name and version (or subtype) of the compression algorithm used, e.g., Frauenhofer xyz ["xyz"] is a placeholder for versioning information]</xs:documentation>
        </xs:annotation>
      </xs:element>
      <xs:element name="codecQuality" type="String" minOccurs="0" sawsdl:modelReference="http://rs.tdwg.org/abcd/terms/codecQuality">
        <xs:annotation>
          <xs:documentation xml:lang="en">Impact of the compression on quality e.g. lossless or lossy.</xs:documentation>
        </xs:annotation>
      </xs:element>
      <xs:element name="samplingFrequency" type="UnitString" minOccurs="0">
        <xs:annotation>
          <xs:documentation xml:lang="en">Rate at which the audio was sampled, expressed in kHz, e.g., 22, 44.1, 48, 96, etc.</xs:documentation>
        </xs:annotation>
      </xs:element>
      <xs:element name="version" type="String" minOccurs="0">
        <xs:annotation>
          <xs:documentation xml:lang="en">UK Version, US Version, home video version, etc. Mapping to Dublin Core would be made using a description element</xs:documentation>
        </xs:annotation>
      </xs:element>
      <xs:element name="audioEncoding" type="String" minOccurs="0" sawsdl:modelReference="http://rs.tdwg.org/abcd/terms/audioEncoding">
        <xs:annotation>
          <xs:documentation xml:lang="en">XXX</xs:documentation>
        </xs:annotation>
      </xs:element>
      <xs:element name="sampleRate" type="UnitString" minOccurs="0" sawsdl:modelReference="http://rs.tdwg.org/abcd/terms/samplingRate">
        <xs:annotation>
          <xs:documentation xml:lang="en">XXX</xs:documentation>
        </xs:annotation>
      </xs:element>
      <xs:element name="soundBitrate" type="UnitString" minOccurs="0" sawsdl:modelReference="http://rs.tdwg.org/abcd/terms/audioBitrate">
        <xs:annotation>
          <xs:documentation xml:lang="en">XXX</xs:documentation>
        </xs:annotation>
      </xs:element>
      <xs:element name="parabola" type="String" minOccurs="0" sawsdl:modelReference="http://rs.tdwg.org/abcd/terms/parabola">
        <xs:annotation>
          <xs:documentation xml:lang="en">XXX</xs:documentation>
        </xs:annotation>
      </xs:element>
      <xs:element name="carrierFrequency" type="String" minOccurs="0" sawsdl:modelReference="http://rs.tdwg.org/abcd/terms/carrierFrequency">
        <xs:annotation>
          <xs:documentation xml:lang="en">XXX</xs:documentation>
        </xs:annotation>
      </xs:element>
      <xs:element name="pulseRepetitionRate" type="UnitString" minOccurs="0" sawsdl:modelReference="http://rs.tdwg.org/abcd/terms/pulseRepetitionRate">
        <xs:annotation>
          <xs:documentation xml:lang="en">XXX</xs:documentation>
        </xs:annotation>
      </xs:element>
      <xs:element name="pulseLength" type="UnitString" minOccurs="0" sawsdl:modelReference="http://rs.tdwg.org/abcd/terms/pulseLength">
        <xs:annotation>
          <xs:documentation xml:lang="en">XXX</xs:documentation>
        </xs:annotation>
      </xs:element>
      <xs:element name="pulseFrequencyContour" type="String" minOccurs="0" sawsdl:modelReference="http://rs.tdwg.org/abcd/terms/pulseFrequencyContour">
        <xs:annotation>
          <xs:documentation xml:lang="en">XXX</xs:documentation>
        </xs:annotation>
      </xs:element>
      <xs:element name="pulseEnergyContour" type="String" minOccurs="0" sawsdl:modelReference="http://rs.tdwg.org/abcd/terms/pulseFrequencyContour">
        <xs:annotation>
          <xs:documentation xml:lang="en">XXX</xs:documentation>
        </xs:annotation>
      </xs:element>
      <xs:element name="pulseTimeEncodedSignal" type="String" minOccurs="0" sawsdl:modelReference="http://rs.tdwg.org/abcd/terms/pulseTimeEncodedSignal">
        <xs:annotation>
          <xs:documentation xml:lang="en">XXX</xs:documentation>
        </xs:annotation>
      </xs:element>
      <xs:element name="pulseMaximumAmplitude" type="String" minOccurs="0" sawsdl:modelReference="http://rs.tdwg.org/abcd/terms/pulseMaximumAmplitude">
        <xs:annotation>
          <xs:documentation xml:lang="en">XXX</xs:documentation>
        </xs:annotation>
      </xs:element>
      <xs:element name="pulseFrequenceModulations" type="String" minOccurs="0" sawsdl:modelReference="http://rs.tdwg.org/abcd/terms/pulseFrequencyModulations">
        <xs:annotation>
          <xs:documentation xml:lang="en">XXX</xs:documentation>
        </xs:annotation>
      </xs:element>
      <xs:element name="pulseDistanceRegularity" type="String" minOccurs="0" sawsdl:modelReference="http://rs.tdwg.org/abcd/terms/pulseDistanceRegularity">
        <xs:annotation>
          <xs:documentation xml:lang="en">XXX</xs:documentation>
        </xs:annotation>
      </xs:element>
      <xs:element name="pulseGrouping" type="String" minOccurs="0" sawsdl:modelReference="http://rs.tdwg.org/abcd/terms/pulseGrouping">
        <xs:annotation>
          <xs:documentation xml:lang="en">XXX</xs:documentation>
        </xs:annotation>
      </xs:element>
      <xs:element name="speed" type="String" minOccurs="0" sawsdl:modelReference="http://rs.tdwg.org/abcd/terms/speed">
        <xs:annotation>
          <xs:documentation xml:lang="en">XXX</xs:documentation>
        </xs:annotation>
      </xs:element>
      <xs:element name="pitch" type="String" minOccurs="0" sawsdl:modelReference="http://rs.tdwg.org/abcd/terms/pitch">
        <xs:annotation>
          <xs:documentation xml:lang="en">XXX</xs:documentation>
        </xs:annotation>
      </xs:element>
      <xs:element name="volume" type="String" minOccurs="0" sawsdl:modelReference="http://rs.tdwg.org/abcd/terms/volume">
        <xs:annotation>
          <xs:documentation xml:lang="en">XXX</xs:documentation>
        </xs:annotation>
      </xs:element>
      <xs:element name="callType" type="String" minOccurs="0" sawsdl:modelReference="http://rs.tdwg.org/abcd/terms/callType">
        <xs:annotation>
          <xs:documentation xml:lang="en">e.g. territorial call, beggar call</xs:documentation>
        </xs:annotation>
      </xs:element>
      <xs:element name="numberOfNotes" type="String" minOccurs="0" sawsdl:modelReference="http://rs.tdwg.org/abcd/terms/numberOfNotes">
        <xs:annotation>
          <xs:documentation xml:lang="en">XXX</xs:documentation>
        </xs:annotation>
      </xs:element>
      <xs:element name="chapters" type="String" minOccurs="0" sawsdl:modelReference="http://rs.tdwg.org/abcd/terms/chapters">
        <xs:annotation>
          <xs:documentation xml:lang="en">XXX</xs:documentation>
        </xs:annotation>
      </xs:element>
    </xs:sequence>
  </xs:complexType>
</xs:element>
Element MultiMediaObject / audio / microphone
Namespace http://www.tdwg.org/schemas/abcd/2.1
Annotations
Microphone equipment used for recording audio track.
Diagram
Diagram ABCD_2_1_xsd.tmp#String
Type String
Properties
content simple
minOccurs 0
Facets
whiteSpace collapse
minLength 1
Source
<xs:element name="microphone" type="String" minOccurs="0" sawsdl:modelReference="http://rs.tdwg.org/abcd/terms/microphone">
  <xs:annotation>
    <xs:documentation xml:lang="en">Microphone equipment used for recording audio track.</xs:documentation>
  </xs:annotation>
</xs:element>
Element MultiMediaObject / audio / channel
Namespace http://www.tdwg.org/schemas/abcd/2.1
Annotations
Recommended vocabulary: "mono", "stereo". Channel(s) used for recording audio track.
Diagram
Diagram ABCD_2_1_xsd.tmp#String
Type String
Properties
content simple
minOccurs 0
Facets
whiteSpace collapse
minLength 1
Source
<xs:element name="channel" type="String" minOccurs="0" sawsdl:modelReference="http://rs.tdwg.org/abcd/terms/audioChannel">
  <xs:annotation>
    <xs:documentation xml:lang="en">Recommended vocabulary: "mono", "stereo". Channel(s) used for recording audio track.</xs:documentation>
  </xs:annotation>
</xs:element>
Element MultiMediaObject / audio / duration
Namespace http://www.tdwg.org/schemas/abcd/2.1
Annotations
Elapsed time of the entire file, expressed using ISO 8601 syntax; see http://www.w3.org/TR/NOTE-datetime.
Diagram
Diagram ABCD_2_1_xsd.tmp#UnitString_Unit ABCD_2_1_xsd.tmp#UnitString
Type UnitString
Properties
content complex
minOccurs 0
Attributes
QName Type Use
Unit xs:string required
Source
<xs:element name="duration" type="UnitString" minOccurs="0">
  <xs:annotation>
    <xs:documentation xml:lang="en">Elapsed time of the entire file, expressed using ISO 8601 syntax; see http://www.w3.org/TR/NOTE-datetime.</xs:documentation>
  </xs:annotation>
</xs:element>
Element MultiMediaObject / audio / durationTimeCode
Namespace http://www.tdwg.org/schemas/abcd/2.1
Annotations
Pattern: [0-9][0-9]:[0-5][0-9]:[0-5][0-9]:[0-9][0-9]
Diagram
Diagram ABCD_2_1_xsd.tmp#String
Type String
Properties
content simple
minOccurs 0
Facets
whiteSpace collapse
minLength 1
Source
<xs:element name="durationTimeCode" type="String" minOccurs="0" sawsdl:modelReference="http://rs.tdwg.org/abcd/terms/durationTimeCode">
  <xs:annotation>
    <xs:documentation xml:lang="en">Pattern: [0-9][0-9]:[0-5][0-9]:[0-5][0-9]:[0-9][0-9]</xs:documentation>
  </xs:annotation>
</xs:element>
Element MultiMediaObject / audio / compression
Namespace http://www.tdwg.org/schemas/abcd/2.1
Annotations
Type for recording the type of compression used for a digital audio file. compressionType has 1 attribute ID XML ID) and 4 elements codecCreatorApp, codecCreatorAppVersion, codecName and codecQuality.
Diagram
Diagram ABCD_2_1_xsd.tmp#String
Type String
Properties
content simple
minOccurs 0
Facets
whiteSpace collapse
minLength 1
Source
<xs:element name="compression" type="String" minOccurs="0">
  <xs:annotation>
    <xs:documentation xml:lang="en">Type for recording the type of compression used for a digital audio file. compressionType has 1 attribute ID XML ID) and 4 elements codecCreatorApp, codecCreatorAppVersion, codecName and codecQuality.</xs:documentation>
  </xs:annotation>
</xs:element>
Element MultiMediaObject / audio / codecName
Namespace http://www.tdwg.org/schemas/abcd/2.1
Annotations
Name and version (or subtype) of the compression algorithm used, e.g., Frauenhofer xyz ["xyz"] is a placeholder for versioning information]
Diagram
Diagram ABCD_2_1_xsd.tmp#String
Type String
Properties
content simple
minOccurs 0
Facets
whiteSpace collapse
minLength 1
Source
<xs:element name="codecName" type="String" minOccurs="0" sawsdl:modelReference="http://rs.tdwg.org/abcd/terms/codecName">
  <xs:annotation>
    <xs:documentation xml:lang="en">Name and version (or subtype) of the compression algorithm used, e.g., Frauenhofer xyz ["xyz"] is a placeholder for versioning information]</xs:documentation>
  </xs:annotation>
</xs:element>
Element MultiMediaObject / audio / codecQuality
Namespace http://www.tdwg.org/schemas/abcd/2.1
Annotations
Impact of the compression on quality e.g. lossless or lossy.
Diagram
Diagram ABCD_2_1_xsd.tmp#String
Type String
Properties
content simple
minOccurs 0
Facets
whiteSpace collapse
minLength 1
Source
<xs:element name="codecQuality" type="String" minOccurs="0" sawsdl:modelReference="http://rs.tdwg.org/abcd/terms/codecQuality">
  <xs:annotation>
    <xs:documentation xml:lang="en">Impact of the compression on quality e.g. lossless or lossy.</xs:documentation>
  </xs:annotation>
</xs:element>
Element MultiMediaObject / audio / samplingFrequency
Namespace http://www.tdwg.org/schemas/abcd/2.1
Annotations
Rate at which the audio was sampled, expressed in kHz, e.g., 22, 44.1, 48, 96, etc.
Diagram
Diagram ABCD_2_1_xsd.tmp#UnitString_Unit ABCD_2_1_xsd.tmp#UnitString
Type UnitString
Properties
content complex
minOccurs 0
Attributes
QName Type Use
Unit xs:string required
Source
<xs:element name="samplingFrequency" type="UnitString" minOccurs="0">
  <xs:annotation>
    <xs:documentation xml:lang="en">Rate at which the audio was sampled, expressed in kHz, e.g., 22, 44.1, 48, 96, etc.</xs:documentation>
  </xs:annotation>
</xs:element>
Element MultiMediaObject / audio / version
Namespace http://www.tdwg.org/schemas/abcd/2.1
Annotations
UK Version, US Version, home video version, etc. Mapping to Dublin Core would be made using a description element
Diagram
Diagram ABCD_2_1_xsd.tmp#String
Type String
Properties
content simple
minOccurs 0
Facets
whiteSpace collapse
minLength 1
Source
<xs:element name="version" type="String" minOccurs="0">
  <xs:annotation>
    <xs:documentation xml:lang="en">UK Version, US Version, home video version, etc. Mapping to Dublin Core would be made using a description element</xs:documentation>
  </xs:annotation>
</xs:element>
Element MultiMediaObject / audio / audioEncoding
Namespace http://www.tdwg.org/schemas/abcd/2.1
Annotations
XXX
Diagram
Diagram ABCD_2_1_xsd.tmp#String
Type String
Properties
content simple
minOccurs 0
Facets
whiteSpace collapse
minLength 1
Source
<xs:element name="audioEncoding" type="String" minOccurs="0" sawsdl:modelReference="http://rs.tdwg.org/abcd/terms/audioEncoding">
  <xs:annotation>
    <xs:documentation xml:lang="en">XXX</xs:documentation>
  </xs:annotation>
</xs:element>
Element MultiMediaObject / audio / sampleRate
Namespace http://www.tdwg.org/schemas/abcd/2.1
Annotations
XXX
Diagram
Diagram ABCD_2_1_xsd.tmp#UnitString_Unit ABCD_2_1_xsd.tmp#UnitString
Type UnitString
Properties
content complex
minOccurs 0
Attributes
QName Type Use
Unit xs:string required
Source
<xs:element name="sampleRate" type="UnitString" minOccurs="0" sawsdl:modelReference="http://rs.tdwg.org/abcd/terms/samplingRate">
  <xs:annotation>
    <xs:documentation xml:lang="en">XXX</xs:documentation>
  </xs:annotation>
</xs:element>
Element MultiMediaObject / audio / soundBitrate
Namespace http://www.tdwg.org/schemas/abcd/2.1
Annotations
XXX
Diagram
Diagram ABCD_2_1_xsd.tmp#UnitString_Unit ABCD_2_1_xsd.tmp#UnitString
Type UnitString
Properties
content complex
minOccurs 0
Attributes
QName Type Use
Unit xs:string required
Source
<xs:element name="soundBitrate" type="UnitString" minOccurs="0" sawsdl:modelReference="http://rs.tdwg.org/abcd/terms/audioBitrate">
  <xs:annotation>
    <xs:documentation xml:lang="en">XXX</xs:documentation>
  </xs:annotation>
</xs:element>
Element MultiMediaObject / audio / parabola
Namespace http://www.tdwg.org/schemas/abcd/2.1
Annotations
XXX
Diagram
Diagram ABCD_2_1_xsd.tmp#String
Type String
Properties
content simple
minOccurs 0
Facets
whiteSpace collapse
minLength 1
Source
<xs:element name="parabola" type="String" minOccurs="0" sawsdl:modelReference="http://rs.tdwg.org/abcd/terms/parabola">
  <xs:annotation>
    <xs:documentation xml:lang="en">XXX</xs:documentation>
  </xs:annotation>
</xs:element>
Element MultiMediaObject / audio / carrierFrequency
Namespace http://www.tdwg.org/schemas/abcd/2.1
Annotations
XXX
Diagram
Diagram ABCD_2_1_xsd.tmp#String
Type String
Properties
content simple
minOccurs 0
Facets
whiteSpace collapse
minLength 1
Source
<xs:element name="carrierFrequency" type="String" minOccurs="0" sawsdl:modelReference="http://rs.tdwg.org/abcd/terms/carrierFrequency">
  <xs:annotation>
    <xs:documentation xml:lang="en">XXX</xs:documentation>
  </xs:annotation>
</xs:element>
Element MultiMediaObject / audio / pulseRepetitionRate
Namespace http://www.tdwg.org/schemas/abcd/2.1
Annotations
XXX
Diagram
Diagram ABCD_2_1_xsd.tmp#UnitString_Unit ABCD_2_1_xsd.tmp#UnitString
Type UnitString
Properties
content complex
minOccurs 0
Attributes
QName Type Use
Unit xs:string required
Source
<xs:element name="pulseRepetitionRate" type="UnitString" minOccurs="0" sawsdl:modelReference="http://rs.tdwg.org/abcd/terms/pulseRepetitionRate">
  <xs:annotation>
    <xs:documentation xml:lang="en">XXX</xs:documentation>
  </xs:annotation>
</xs:element>
Element MultiMediaObject / audio / pulseLength
Namespace http://www.tdwg.org/schemas/abcd/2.1
Annotations
XXX
Diagram
Diagram ABCD_2_1_xsd.tmp#UnitString_Unit ABCD_2_1_xsd.tmp#UnitString
Type UnitString
Properties
content complex
minOccurs 0
Attributes
QName Type Use
Unit xs:string required
Source
<xs:element name="pulseLength" type="UnitString" minOccurs="0" sawsdl:modelReference="http://rs.tdwg.org/abcd/terms/pulseLength">
  <xs:annotation>
    <xs:documentation xml:lang="en">XXX</xs:documentation>
  </xs:annotation>
</xs:element>
Element MultiMediaObject / audio / pulseFrequencyContour
Namespace http://www.tdwg.org/schemas/abcd/2.1
Annotations
XXX
Diagram
Diagram ABCD_2_1_xsd.tmp#String
Type String
Properties
content simple
minOccurs 0
Facets
whiteSpace collapse
minLength 1
Source
<xs:element name="pulseFrequencyContour" type="String" minOccurs="0" sawsdl:modelReference="http://rs.tdwg.org/abcd/terms/pulseFrequencyContour">
  <xs:annotation>
    <xs:documentation xml:lang="en">XXX</xs:documentation>
  </xs:annotation>
</xs:element>
Element MultiMediaObject / audio / pulseEnergyContour
Namespace http://www.tdwg.org/schemas/abcd/2.1
Annotations
XXX
Diagram
Diagram ABCD_2_1_xsd.tmp#String
Type String
Properties
content simple
minOccurs 0
Facets
whiteSpace collapse
minLength 1
Source
<xs:element name="pulseEnergyContour" type="String" minOccurs="0" sawsdl:modelReference="http://rs.tdwg.org/abcd/terms/pulseFrequencyContour">
  <xs:annotation>
    <xs:documentation xml:lang="en">XXX</xs:documentation>
  </xs:annotation>
</xs:element>
Element MultiMediaObject / audio / pulseTimeEncodedSignal
Namespace http://www.tdwg.org/schemas/abcd/2.1
Annotations
XXX
Diagram
Diagram ABCD_2_1_xsd.tmp#String
Type String
Properties
content simple
minOccurs 0
Facets
whiteSpace collapse
minLength 1
Source
<xs:element name="pulseTimeEncodedSignal" type="String" minOccurs="0" sawsdl:modelReference="http://rs.tdwg.org/abcd/terms/pulseTimeEncodedSignal">
  <xs:annotation>
    <xs:documentation xml:lang="en">XXX</xs:documentation>
  </xs:annotation>
</xs:element>
Element MultiMediaObject / audio / pulseMaximumAmplitude
Namespace http://www.tdwg.org/schemas/abcd/2.1
Annotations
XXX
Diagram
Diagram ABCD_2_1_xsd.tmp#String
Type String
Properties
content simple
minOccurs 0
Facets
whiteSpace collapse
minLength 1
Source
<xs:element name="pulseMaximumAmplitude" type="String" minOccurs="0" sawsdl:modelReference="http://rs.tdwg.org/abcd/terms/pulseMaximumAmplitude">
  <xs:annotation>
    <xs:documentation xml:lang="en">XXX</xs:documentation>
  </xs:annotation>
</xs:element>
Element MultiMediaObject / audio / pulseFrequenceModulations
Namespace http://www.tdwg.org/schemas/abcd/2.1
Annotations
XXX
Diagram
Diagram ABCD_2_1_xsd.tmp#String
Type String
Properties
content simple
minOccurs 0
Facets
whiteSpace collapse
minLength 1
Source
<xs:element name="pulseFrequenceModulations" type="String" minOccurs="0" sawsdl:modelReference="http://rs.tdwg.org/abcd/terms/pulseFrequencyModulations">
  <xs:annotation>
    <xs:documentation xml:lang="en">XXX</xs:documentation>
  </xs:annotation>
</xs:element>
Element MultiMediaObject / audio / pulseDistanceRegularity
Namespace http://www.tdwg.org/schemas/abcd/2.1
Annotations
XXX
Diagram
Diagram ABCD_2_1_xsd.tmp#String
Type String
Properties
content simple
minOccurs 0
Facets
whiteSpace collapse
minLength 1
Source
<xs:element name="pulseDistanceRegularity" type="String" minOccurs="0" sawsdl:modelReference="http://rs.tdwg.org/abcd/terms/pulseDistanceRegularity">
  <xs:annotation>
    <xs:documentation xml:lang="en">XXX</xs:documentation>
  </xs:annotation>
</xs:element>
Element MultiMediaObject / audio / pulseGrouping
Namespace http://www.tdwg.org/schemas/abcd/2.1
Annotations
XXX
Diagram
Diagram ABCD_2_1_xsd.tmp#String
Type String
Properties
content simple
minOccurs 0
Facets
whiteSpace collapse
minLength 1
Source
<xs:element name="pulseGrouping" type="String" minOccurs="0" sawsdl:modelReference="http://rs.tdwg.org/abcd/terms/pulseGrouping">
  <xs:annotation>
    <xs:documentation xml:lang="en">XXX</xs:documentation>
  </xs:annotation>
</xs:element>
Element MultiMediaObject / audio / speed
Namespace http://www.tdwg.org/schemas/abcd/2.1
Annotations
XXX
Diagram
Diagram ABCD_2_1_xsd.tmp#String
Type String
Properties
content simple
minOccurs 0
Facets
whiteSpace collapse
minLength 1
Source
<xs:element name="speed" type="String" minOccurs="0" sawsdl:modelReference="http://rs.tdwg.org/abcd/terms/speed">
  <xs:annotation>
    <xs:documentation xml:lang="en">XXX</xs:documentation>
  </xs:annotation>
</xs:element>
Element MultiMediaObject / audio / pitch
Namespace http://www.tdwg.org/schemas/abcd/2.1
Annotations
XXX
Diagram
Diagram ABCD_2_1_xsd.tmp#String
Type String
Properties
content simple
minOccurs 0
Facets
whiteSpace collapse
minLength 1
Source
<xs:element name="pitch" type="String" minOccurs="0" sawsdl:modelReference="http://rs.tdwg.org/abcd/terms/pitch">
  <xs:annotation>
    <xs:documentation xml:lang="en">XXX</xs:documentation>
  </xs:annotation>
</xs:element>
Element MultiMediaObject / audio / volume
Namespace http://www.tdwg.org/schemas/abcd/2.1
Annotations
XXX
Diagram
Diagram ABCD_2_1_xsd.tmp#String
Type String
Properties
content simple
minOccurs 0
Facets
whiteSpace collapse
minLength 1
Source
<xs:element name="volume" type="String" minOccurs="0" sawsdl:modelReference="http://rs.tdwg.org/abcd/terms/volume">
  <xs:annotation>
    <xs:documentation xml:lang="en">XXX</xs:documentation>
  </xs:annotation>
</xs:element>
Element MultiMediaObject / audio / callType
Namespace http://www.tdwg.org/schemas/abcd/2.1
Annotations
e.g. territorial call, beggar call
Diagram
Diagram ABCD_2_1_xsd.tmp#String
Type String
Properties
content simple
minOccurs 0
Facets
whiteSpace collapse
minLength 1
Source
<xs:element name="callType" type="String" minOccurs="0" sawsdl:modelReference="http://rs.tdwg.org/abcd/terms/callType">
  <xs:annotation>
    <xs:documentation xml:lang="en">e.g. territorial call, beggar call</xs:documentation>
  </xs:annotation>
</xs:element>
Element MultiMediaObject / audio / numberOfNotes
Namespace http://www.tdwg.org/schemas/abcd/2.1
Annotations
XXX
Diagram
Diagram ABCD_2_1_xsd.tmp#String
Type String
Properties
content simple
minOccurs 0
Facets
whiteSpace collapse
minLength 1
Source
<xs:element name="numberOfNotes" type="String" minOccurs="0" sawsdl:modelReference="http://rs.tdwg.org/abcd/terms/numberOfNotes">
  <xs:annotation>
    <xs:documentation xml:lang="en">XXX</xs:documentation>
  </xs:annotation>
</xs:element>
Element MultiMediaObject / audio / chapters
Namespace http://www.tdwg.org/schemas/abcd/2.1
Annotations
XXX
Diagram
Diagram ABCD_2_1_xsd.tmp#String
Type String
Properties
content simple
minOccurs 0
Facets
whiteSpace collapse
minLength 1
Source
<xs:element name="chapters" type="String" minOccurs="0" sawsdl:modelReference="http://rs.tdwg.org/abcd/terms/chapters">
  <xs:annotation>
    <xs:documentation xml:lang="en">XXX</xs:documentation>
  </xs:annotation>
</xs:element>
Element MultiMediaObject / video
Namespace http://www.tdwg.org/schemas/abcd/2.1
Annotations
Use this container for video items.
Diagram
Diagram ABCD_2_1_xsd.tmp#MultiMediaObject_MultiMediaObject_video_microphone ABCD_2_1_xsd.tmp#MultiMediaObject_MultiMediaObject_video_lensModel ABCD_2_1_xsd.tmp#MultiMediaObject_MultiMediaObject_video_lightSource ABCD_2_1_xsd.tmp#MultiMediaObject_MultiMediaObject_video_channels ABCD_2_1_xsd.tmp#MultiMediaObject_MultiMediaObject_video_duration ABCD_2_1_xsd.tmp#MultiMediaObject_MultiMediaObject_video_durationTimeCode ABCD_2_1_xsd.tmp#MultiMediaObject_MultiMediaObject_video_compressionType ABCD_2_1_xsd.tmp#MultiMediaObject_MultiMediaObject_video_version ABCD_2_1_xsd.tmp#MultiMediaObject_MultiMediaObject_video_audioEncoding ABCD_2_1_xsd.tmp#MultiMediaObject_MultiMediaObject_video_soundBitrate ABCD_2_1_xsd.tmp#MultiMediaObject_MultiMediaObject_video_aspectRatio ABCD_2_1_xsd.tmp#MultiMediaObject_MultiMediaObject_video_videoEncoding ABCD_2_1_xsd.tmp#MultiMediaObject_MultiMediaObject_video_videoBitrate ABCD_2_1_xsd.tmp#MultiMediaObject_MultiMediaObject_video_framerate ABCD_2_1_xsd.tmp#MultiMediaObject_MultiMediaObject_video_timeCompression ABCD_2_1_xsd.tmp#MultiMediaObject_MultiMediaObject_video_color ABCD_2_1_xsd.tmp#MultiMediaObject_MultiMediaObject_video_thumbnailURI ABCD_2_1_xsd.tmp#MultiMediaObject_MultiMediaObject_video_imageSize ABCD_2_1_xsd.tmp#MultiMediaObject_MultiMediaObject_video_callType ABCD_2_1_xsd.tmp#MultiMediaObject_MultiMediaObject_video_numberOfNotes ABCD_2_1_xsd.tmp#MultiMediaObject_MultiMediaObject_video_subtitles ABCD_2_1_xsd.tmp#MultiMediaObject_MultiMediaObject_video_subtitlesFormat ABCD_2_1_xsd.tmp#MultiMediaObject_MultiMediaObject_video_chapters
Properties
content complex
minOccurs 0
Model
Children aspectRatio, audioEncoding, callType, channels, chapters, color, compressionType, duration, durationTimeCode, framerate, imageSize, lensModel, lightSource, microphone, numberOfNotes, soundBitrate, subtitles, subtitlesFormat, thumbnailURI, timeCompression, version, videoBitrate, videoEncoding
Instance
<video xmlns="http://www.tdwg.org/schemas/abcd/2.1">
  <microphone>{0,1}</microphone>
  <lensModel>{0,1}</lensModel>
  <lightSource>{0,1}</lightSource>
  <channels>{0,1}</channels>
  <duration>{0,1}</duration>
  <durationTimeCode>{0,1}</durationTimeCode>
  <compressionType>{0,1}</compressionType>
  <version>{0,1}</version>
  <audioEncoding>{0,1}</audioEncoding>
  <soundBitrate>{0,1}</soundBitrate>
  <aspectRatio>{0,1}</aspectRatio>
  <videoEncoding>{0,1}</videoEncoding>
  <videoBitrate>{0,1}</videoBitrate>
  <framerate>{0,1}</framerate>
  <timeCompression>{0,1}</timeCompression>
  <color>{0,1}</color>
  <thumbnailURI>{0,1}</thumbnailURI>
  <imageSize>{0,1}</imageSize>
  <callType>{0,1}</callType>
  <numberOfNotes>{0,1}</numberOfNotes>
  <subtitles>{0,1}</subtitles>
  <subtitlesFormat>{0,1}</subtitlesFormat>
  <chapters>{0,1}</chapters>
</video>
Source
<xs:element name="video" minOccurs="0" sawsdl:modelReference="http://rs.tdwg.org/abcd/terms/VideoObject">
  <xs:annotation>
    <xs:documentation xml:lang="en">Use this container for video items.</xs:documentation>
  </xs:annotation>
  <xs:complexType>
    <xs:sequence>
      <xs:element name="microphone" type="String" minOccurs="0" sawsdl:modelReference="http://rs.tdwg.org/abcd/terms/microphone">
        <xs:annotation>
          <xs:documentation xml:lang="en">Microphone equipment used for recording audio track.</xs:documentation>
        </xs:annotation>
      </xs:element>
      <xs:element name="lensModel" type="xs:anyURI" minOccurs="0" sawsdl:modelReference="http://rs.tdwg.org/abcd/terms/lensModel">
        <xs:annotation>
          <xs:documentation xml:lang="en">This tag records the lens’s model name and model number as an ASCII string.</xs:documentation>
        </xs:annotation>
      </xs:element>
      <xs:element name="lightSource" type="xs:anyURI" minOccurs="0" sawsdl:modelReference="http://rs.tdwg.org/abcd/terms/lightSource">
        <xs:annotation>
          <xs:documentation xml:lang="en">The kind of light source.</xs:documentation>
        </xs:annotation>
      </xs:element>
      <xs:element name="channels" type="String" minOccurs="0" sawsdl:modelReference="http://rs.tdwg.org/abcd/terms/audioChannel">
        <xs:annotation>
          <xs:documentation xml:lang="en">Recommended vocabulary: "mono", "stereo". Channels used for recording audio track.</xs:documentation>
        </xs:annotation>
      </xs:element>
      <xs:element name="duration" type="String" minOccurs="0">
        <xs:annotation>
          <xs:documentation xml:lang="en">Elapsed time of the entire file, expressed using ISO 8601 syntax; see http://www.w3.org/TR/NOTE-datetime.</xs:documentation>
        </xs:annotation>
      </xs:element>
      <xs:element name="durationTimeCode" type="String" minOccurs="0" sawsdl:modelReference="http://rs.tdwg.org/abcd/terms/durationTimeCode">
        <xs:annotation>
          <xs:documentation xml:lang="en">Pattern: [0-9][0-9]:[0-5][0-9]:[0-5][0-9]:[0-9][0-9]</xs:documentation>
        </xs:annotation>
      </xs:element>
      <xs:element name="compressionType" type="String" minOccurs="0">
        <xs:annotation>
          <xs:documentation xml:lang="en">Type for recording the type of compression used for a digital audio file. compressionType has 1 attribute ID XML ID) and 4 elements codecCreatorApp, codecCreatorAppVersion, codecName and codecQuality.</xs:documentation>
        </xs:annotation>
      </xs:element>
      <xs:element name="version" type="String" minOccurs="0">
        <xs:annotation>
          <xs:documentation xml:lang="en">UK Version, US Version, home video version, etc. Mapping to Dublin Core would be made using a description element</xs:documentation>
        </xs:annotation>
      </xs:element>
      <xs:element name="audioEncoding" type="String" minOccurs="0" sawsdl:modelReference="http://rs.tdwg.org/abcd/terms/audioEncoding">
        <xs:annotation>
          <xs:documentation xml:lang="en">XXX</xs:documentation>
        </xs:annotation>
      </xs:element>
      <xs:element name="soundBitrate" type="String" minOccurs="0" sawsdl:modelReference="http://rs.tdwg.org/abcd/terms/audioBitrate">
        <xs:annotation>
          <xs:documentation xml:lang="en">XXX</xs:documentation>
        </xs:annotation>
      </xs:element>
      <xs:element name="aspectRatio" type="String" minOccurs="0" sawsdl:modelReference="http://rs.tdwg.org/abcd/terms/aspectRatio">
        <xs:annotation>
          <xs:documentation xml:lang="en">can be calculated based on width and hight, e.g. 16:09</xs:documentation>
        </xs:annotation>
      </xs:element>
      <xs:element name="videoEncoding" type="String" minOccurs="0" sawsdl:modelReference="http://rs.tdwg.org/abcd/terms/videoEncoding">
        <xs:annotation>
          <xs:documentation xml:lang="en">The Codec of the video, e.g. xvid, MPEG</xs:documentation>
        </xs:annotation>
      </xs:element>
      <xs:element name="videoBitrate" type="String" minOccurs="0" sawsdl:modelReference="http://rs.tdwg.org/abcd/terms/videoBitrate">
        <xs:annotation>
          <xs:documentation xml:lang="en">XXX</xs:documentation>
        </xs:annotation>
      </xs:element>
      <xs:element name="framerate" type="String" minOccurs="0" sawsdl:modelReference="http://rs.tdwg.org/abcd/terms/frameRate">
        <xs:annotation>
          <xs:documentation xml:lang="en">The number of frames per second</xs:documentation>
        </xs:annotation>
      </xs:element>
      <xs:element name="timeCompression" type="String" minOccurs="0" sawsdl:modelReference="http://rs.tdwg.org/abcd/terms/captureFramerate">
        <xs:annotation>
          <xs:documentation xml:lang="en">To denote HighSpeed or TimeLaps videos</xs:documentation>
        </xs:annotation>
      </xs:element>
      <xs:element name="color" type="String" minOccurs="0" sawsdl:modelReference="http://rs.tdwg.org/abcd/terms/color">
        <xs:annotation>
          <xs:documentation xml:lang="en">e.g. Grayscale</xs:documentation>
        </xs:annotation>
      </xs:element>
      <xs:element name="thumbnailURI" type="xs:anyURI" minOccurs="0" sawsdl:modelReference="http://rs.tdwg.org/abcd/terms/thumbnailURL">
        <xs:annotation>
          <xs:documentation xml:lang="en">The URL of a thumbnail representing the digital object or, if there is no such thumbnail, the URL of the digital object in the best resolution available on the web site of the data provider from which a thumbnail could be generated.</xs:documentation>
        </xs:annotation>
      </xs:element>
      <xs:element name="imageSize" type="imageSize" minOccurs="0">
        <xs:annotation>
          <xs:documentation xml:lang="en">Image or Video size in pixels x pixels.</xs:documentation>
        </xs:annotation>
      </xs:element>
      <xs:element name="callType" type="String" minOccurs="0" sawsdl:modelReference="http://rs.tdwg.org/abcd/terms/callType">
        <xs:annotation>
          <xs:documentation xml:lang="en">e.g. territorial call, beggar call</xs:documentation>
        </xs:annotation>
      </xs:element>
      <xs:element name="numberOfNotes" type="String" minOccurs="0" sawsdl:modelReference="http://rs.tdwg.org/abcd/terms/numberOfNotes">
        <xs:annotation>
          <xs:documentation xml:lang="en">XXX</xs:documentation>
        </xs:annotation>
      </xs:element>
      <xs:element name="subtitles" type="String" minOccurs="0" sawsdl:modelReference="http://rs.tdwg.org/abcd/terms/subtitles">
        <xs:annotation>
          <xs:documentation xml:lang="en">XXX</xs:documentation>
        </xs:annotation>
      </xs:element>
      <xs:element name="subtitlesFormat" type="String" minOccurs="0" sawsdl:modelReference="http://rs.tdwg.org/abcd/terms/subtitlesFormat">
        <xs:annotation>
          <xs:documentation xml:lang="en">XXX</xs:documentation>
        </xs:annotation>
      </xs:element>
      <xs:element name="chapters" type="String" minOccurs="0" sawsdl:modelReference="http://rs.tdwg.org/abcd/terms/chapters">
        <xs:annotation>
          <xs:documentation xml:lang="en">XXX</xs:documentation>
        </xs:annotation>
      </xs:element>
    </xs:sequence>
  </xs:complexType>
</xs:element>
Element MultiMediaObject / video / microphone
Namespace http://www.tdwg.org/schemas/abcd/2.1
Annotations
Microphone equipment used for recording audio track.
Diagram
Diagram ABCD_2_1_xsd.tmp#String
Type String
Properties
content simple
minOccurs 0
Facets
whiteSpace collapse
minLength 1
Source
<xs:element name="microphone" type="String" minOccurs="0" sawsdl:modelReference="http://rs.tdwg.org/abcd/terms/microphone">
  <xs:annotation>
    <xs:documentation xml:lang="en">Microphone equipment used for recording audio track.</xs:documentation>
  </xs:annotation>
</xs:element>
Element MultiMediaObject / video / lensModel
Namespace http://www.tdwg.org/schemas/abcd/2.1
Annotations
This tag records the lens’s model name and model number as an ASCII string.
Diagram
Diagram
Type xs:anyURI
Properties
content simple
minOccurs 0
Source
<xs:element name="lensModel" type="xs:anyURI" minOccurs="0" sawsdl:modelReference="http://rs.tdwg.org/abcd/terms/lensModel">
  <xs:annotation>
    <xs:documentation xml:lang="en">This tag records the lens’s model name and model number as an ASCII string.</xs:documentation>
  </xs:annotation>
</xs:element>
Element MultiMediaObject / video / lightSource
Namespace http://www.tdwg.org/schemas/abcd/2.1
Annotations
The kind of light source.
Diagram
Diagram
Type xs:anyURI
Properties
content simple
minOccurs 0
Source
<xs:element name="lightSource" type="xs:anyURI" minOccurs="0" sawsdl:modelReference="http://rs.tdwg.org/abcd/terms/lightSource">
  <xs:annotation>
    <xs:documentation xml:lang="en">The kind of light source.</xs:documentation>
  </xs:annotation>
</xs:element>
Element MultiMediaObject / video / channels
Namespace http://www.tdwg.org/schemas/abcd/2.1
Annotations
Recommended vocabulary: "mono", "stereo". Channels used for recording audio track.
Diagram
Diagram ABCD_2_1_xsd.tmp#String
Type String
Properties
content simple
minOccurs 0
Facets
whiteSpace collapse
minLength 1
Source
<xs:element name="channels" type="String" minOccurs="0" sawsdl:modelReference="http://rs.tdwg.org/abcd/terms/audioChannel">
  <xs:annotation>
    <xs:documentation xml:lang="en">Recommended vocabulary: "mono", "stereo". Channels used for recording audio track.</xs:documentation>
  </xs:annotation>
</xs:element>
Element MultiMediaObject / video / duration
Namespace http://www.tdwg.org/schemas/abcd/2.1
Annotations
Elapsed time of the entire file, expressed using ISO 8601 syntax; see http://www.w3.org/TR/NOTE-datetime.
Diagram
Diagram ABCD_2_1_xsd.tmp#String
Type String
Properties
content simple
minOccurs 0
Facets
whiteSpace collapse
minLength 1
Source
<xs:element name="duration" type="String" minOccurs="0">
  <xs:annotation>
    <xs:documentation xml:lang="en">Elapsed time of the entire file, expressed using ISO 8601 syntax; see http://www.w3.org/TR/NOTE-datetime.</xs:documentation>
  </xs:annotation>
</xs:element>
Element MultiMediaObject / video / durationTimeCode
Namespace http://www.tdwg.org/schemas/abcd/2.1
Annotations
Pattern: [0-9][0-9]:[0-5][0-9]:[0-5][0-9]:[0-9][0-9]
Diagram
Diagram ABCD_2_1_xsd.tmp#String
Type String
Properties
content simple
minOccurs 0
Facets
whiteSpace collapse
minLength 1
Source
<xs:element name="durationTimeCode" type="String" minOccurs="0" sawsdl:modelReference="http://rs.tdwg.org/abcd/terms/durationTimeCode">
  <xs:annotation>
    <xs:documentation xml:lang="en">Pattern: [0-9][0-9]:[0-5][0-9]:[0-5][0-9]:[0-9][0-9]</xs:documentation>
  </xs:annotation>
</xs:element>
Element MultiMediaObject / video / compressionType
Namespace http://www.tdwg.org/schemas/abcd/2.1
Annotations
Type for recording the type of compression used for a digital audio file. compressionType has 1 attribute ID XML ID) and 4 elements codecCreatorApp, codecCreatorAppVersion, codecName and codecQuality.
Diagram
Diagram ABCD_2_1_xsd.tmp#String
Type String
Properties
content simple
minOccurs 0
Facets
whiteSpace collapse
minLength 1
Source
<xs:element name="compressionType" type="String" minOccurs="0">
  <xs:annotation>
    <xs:documentation xml:lang="en">Type for recording the type of compression used for a digital audio file. compressionType has 1 attribute ID XML ID) and 4 elements codecCreatorApp, codecCreatorAppVersion, codecName and codecQuality.</xs:documentation>
  </xs:annotation>
</xs:element>
Element MultiMediaObject / video / version
Namespace http://www.tdwg.org/schemas/abcd/2.1
Annotations
UK Version, US Version, home video version, etc. Mapping to Dublin Core would be made using a description element
Diagram
Diagram ABCD_2_1_xsd.tmp#String
Type String
Properties
content simple
minOccurs 0
Facets
whiteSpace collapse
minLength 1
Source
<xs:element name="version" type="String" minOccurs="0">
  <xs:annotation>
    <xs:documentation xml:lang="en">UK Version, US Version, home video version, etc. Mapping to Dublin Core would be made using a description element</xs:documentation>
  </xs:annotation>
</xs:element>
Element MultiMediaObject / video / audioEncoding
Namespace http://www.tdwg.org/schemas/abcd/2.1
Annotations
XXX
Diagram
Diagram ABCD_2_1_xsd.tmp#String
Type String
Properties
content simple
minOccurs 0
Facets
whiteSpace collapse
minLength 1
Source
<xs:element name="audioEncoding" type="String" minOccurs="0" sawsdl:modelReference="http://rs.tdwg.org/abcd/terms/audioEncoding">
  <xs:annotation>
    <xs:documentation xml:lang="en">XXX</xs:documentation>
  </xs:annotation>
</xs:element>
Element MultiMediaObject / video / soundBitrate
Namespace http://www.tdwg.org/schemas/abcd/2.1
Annotations
XXX
Diagram
Diagram ABCD_2_1_xsd.tmp#String
Type String
Properties
content simple
minOccurs 0
Facets
whiteSpace collapse
minLength 1
Source
<xs:element name="soundBitrate" type="String" minOccurs="0" sawsdl:modelReference="http://rs.tdwg.org/abcd/terms/audioBitrate">
  <xs:annotation>
    <xs:documentation xml:lang="en">XXX</xs:documentation>
  </xs:annotation>
</xs:element>
Element MultiMediaObject / video / aspectRatio
Namespace http://www.tdwg.org/schemas/abcd/2.1
Annotations
can be calculated based on width and hight, e.g. 16:09
Diagram
Diagram ABCD_2_1_xsd.tmp#String
Type String
Properties
content simple
minOccurs 0
Facets
whiteSpace collapse
minLength 1
Source
<xs:element name="aspectRatio" type="String" minOccurs="0" sawsdl:modelReference="http://rs.tdwg.org/abcd/terms/aspectRatio">
  <xs:annotation>
    <xs:documentation xml:lang="en">can be calculated based on width and hight, e.g. 16:09</xs:documentation>
  </xs:annotation>
</xs:element>
Element MultiMediaObject / video / videoEncoding
Namespace http://www.tdwg.org/schemas/abcd/2.1
Annotations
The Codec of the video, e.g. xvid, MPEG
Diagram
Diagram ABCD_2_1_xsd.tmp#String
Type String
Properties
content simple
minOccurs 0
Facets
whiteSpace collapse
minLength 1
Source
<xs:element name="videoEncoding" type="String" minOccurs="0" sawsdl:modelReference="http://rs.tdwg.org/abcd/terms/videoEncoding">
  <xs:annotation>
    <xs:documentation xml:lang="en">The Codec of the video, e.g. xvid, MPEG</xs:documentation>
  </xs:annotation>
</xs:element>
Element MultiMediaObject / video / videoBitrate
Namespace http://www.tdwg.org/schemas/abcd/2.1
Annotations
XXX
Diagram
Diagram ABCD_2_1_xsd.tmp#String
Type String
Properties
content simple
minOccurs 0
Facets
whiteSpace collapse
minLength 1
Source
<xs:element name="videoBitrate" type="String" minOccurs="0" sawsdl:modelReference="http://rs.tdwg.org/abcd/terms/videoBitrate">
  <xs:annotation>
    <xs:documentation xml:lang="en">XXX</xs:documentation>
  </xs:annotation>
</xs:element>
Element MultiMediaObject / video / framerate
Namespace http://www.tdwg.org/schemas/abcd/2.1
Annotations
The number of frames per second
Diagram
Diagram ABCD_2_1_xsd.tmp#String
Type String
Properties
content simple
minOccurs 0
Facets
whiteSpace collapse
minLength 1
Source
<xs:element name="framerate" type="String" minOccurs="0" sawsdl:modelReference="http://rs.tdwg.org/abcd/terms/frameRate">
  <xs:annotation>
    <xs:documentation xml:lang="en">The number of frames per second</xs:documentation>
  </xs:annotation>
</xs:element>
Element MultiMediaObject / video / timeCompression
Namespace http://www.tdwg.org/schemas/abcd/2.1
Annotations
To denote HighSpeed or TimeLaps videos
Diagram
Diagram ABCD_2_1_xsd.tmp#String
Type String
Properties
content simple
minOccurs 0
Facets
whiteSpace collapse
minLength 1
Source
<xs:element name="timeCompression" type="String" minOccurs="0" sawsdl:modelReference="http://rs.tdwg.org/abcd/terms/captureFramerate">
  <xs:annotation>
    <xs:documentation xml:lang="en">To denote HighSpeed or TimeLaps videos</xs:documentation>
  </xs:annotation>
</xs:element>
Element MultiMediaObject / video / color
Namespace http://www.tdwg.org/schemas/abcd/2.1
Annotations
e.g. Grayscale
Diagram
Diagram ABCD_2_1_xsd.tmp#String
Type String
Properties
content simple
minOccurs 0
Facets
whiteSpace collapse
minLength 1
Source
<xs:element name="color" type="String" minOccurs="0" sawsdl:modelReference="http://rs.tdwg.org/abcd/terms/color">
  <xs:annotation>
    <xs:documentation xml:lang="en">e.g. Grayscale</xs:documentation>
  </xs:annotation>
</xs:element>
Element MultiMediaObject / video / thumbnailURI
Namespace http://www.tdwg.org/schemas/abcd/2.1
Annotations
The URL of a thumbnail representing the digital object or, if there is no such thumbnail, the URL of the digital object in the best resolution available on the web site of the data provider from which a thumbnail could be generated.
Diagram
Diagram
Type xs:anyURI
Properties
content simple
minOccurs 0
Source
<xs:element name="thumbnailURI" type="xs:anyURI" minOccurs="0" sawsdl:modelReference="http://rs.tdwg.org/abcd/terms/thumbnailURL">
  <xs:annotation>
    <xs:documentation xml:lang="en">The URL of a thumbnail representing the digital object or, if there is no such thumbnail, the URL of the digital object in the best resolution available on the web site of the data provider from which a thumbnail could be generated.</xs:documentation>
  </xs:annotation>
</xs:element>
Element MultiMediaObject / video / imageSize
Namespace http://www.tdwg.org/schemas/abcd/2.1
Annotations
Image or Video size in pixels x pixels.
Diagram
Diagram ABCD_2_1_xsd.tmp#imageSize_width ABCD_2_1_xsd.tmp#imageSize_weight ABCD_2_1_xsd.tmp#imageSize
Type imageSize
Properties
content complex
minOccurs 0
Model
Children weight, width
Instance
<imageSize xmlns="http://www.tdwg.org/schemas/abcd/2.1">
  <width>{1,1}</width>
  <weight>{1,1}</weight>
</imageSize>
Source
<xs:element name="imageSize" type="imageSize" minOccurs="0">
  <xs:annotation>
    <xs:documentation xml:lang="en">Image or Video size in pixels x pixels.</xs:documentation>
  </xs:annotation>
</xs:element>
Element imageSize / width
Namespace http://www.tdwg.org/schemas/abcd/2.1
Annotations
Picture/Video width in pixel
Diagram
Diagram
Type xs:positiveInteger
Properties
content simple
Source
<xs:element name="width" type="xs:positiveInteger" sawsdl:modelReference="http://rs.tdwg.org/abcd/terms/width">
  <xs:annotation>
    <xs:documentation xml:lang="en">Picture/Video width in pixel</xs:documentation>
  </xs:annotation>
</xs:element>
Element imageSize / weight
Namespace http://www.tdwg.org/schemas/abcd/2.1
Annotations
Picture/Video height in pixel
Diagram
Diagram
Type xs:positiveInteger
Properties
content simple
Source
<xs:element name="weight" type="xs:positiveInteger">
  <xs:annotation>
    <xs:documentation xml:lang="en">Picture/Video height in pixel</xs:documentation>
  </xs:annotation>
</xs:element>
Element MultiMediaObject / video / callType
Namespace http://www.tdwg.org/schemas/abcd/2.1
Annotations
e.g. territorial call, beggar call
Diagram
Diagram ABCD_2_1_xsd.tmp#String
Type String
Properties
content simple
minOccurs 0
Facets
whiteSpace collapse
minLength 1
Source
<xs:element name="callType" type="String" minOccurs="0" sawsdl:modelReference="http://rs.tdwg.org/abcd/terms/callType">
  <xs:annotation>
    <xs:documentation xml:lang="en">e.g. territorial call, beggar call</xs:documentation>
  </xs:annotation>
</xs:element>
Element MultiMediaObject / video / numberOfNotes
Namespace http://www.tdwg.org/schemas/abcd/2.1
Annotations
XXX
Diagram
Diagram ABCD_2_1_xsd.tmp#String
Type String
Properties
content simple
minOccurs 0
Facets
whiteSpace collapse
minLength 1
Source
<xs:element name="numberOfNotes" type="String" minOccurs="0" sawsdl:modelReference="http://rs.tdwg.org/abcd/terms/numberOfNotes">
  <xs:annotation>
    <xs:documentation xml:lang="en">XXX</xs:documentation>
  </xs:annotation>
</xs:element>
Element MultiMediaObject / video / subtitles
Namespace http://www.tdwg.org/schemas/abcd/2.1
Annotations
XXX
Diagram
Diagram ABCD_2_1_xsd.tmp#String
Type String
Properties
content simple
minOccurs 0
Facets
whiteSpace collapse
minLength 1
Source
<xs:element name="subtitles" type="String" minOccurs="0" sawsdl:modelReference="http://rs.tdwg.org/abcd/terms/subtitles">
  <xs:annotation>
    <xs:documentation xml:lang="en">XXX</xs:documentation>
  </xs:annotation>
</xs:element>
Element MultiMediaObject / video / subtitlesFormat
Namespace http://www.tdwg.org/schemas/abcd/2.1
Annotations
XXX
Diagram
Diagram ABCD_2_1_xsd.tmp#String
Type String
Properties
content simple
minOccurs 0
Facets
whiteSpace collapse
minLength 1
Source
<xs:element name="subtitlesFormat" type="String" minOccurs="0" sawsdl:modelReference="http://rs.tdwg.org/abcd/terms/subtitlesFormat">
  <xs:annotation>
    <xs:documentation xml:lang="en">XXX</xs:documentation>
  </xs:annotation>
</xs:element>
Element MultiMediaObject / video / chapters
Namespace http://www.tdwg.org/schemas/abcd/2.1
Annotations
XXX
Diagram
Diagram ABCD_2_1_xsd.tmp#String
Type String
Properties
content simple
minOccurs 0
Facets
whiteSpace collapse
minLength 1
Source
<xs:element name="chapters" type="String" minOccurs="0" sawsdl:modelReference="http://rs.tdwg.org/abcd/terms/chapters">
  <xs:annotation>
    <xs:documentation xml:lang="en">XXX</xs:documentation>
  </xs:annotation>
</xs:element>
Element MultiMediaObject / image
Namespace http://www.tdwg.org/schemas/abcd/2.1
Annotations
Use this container for image records.
Diagram
Diagram ABCD_2_1_xsd.tmp#MultiMediaObject_MultiMediaObject_image_lensModel ABCD_2_1_xsd.tmp#MultiMediaObject_MultiMediaObject_image_focalLength ABCD_2_1_xsd.tmp#MultiMediaObject_MultiMediaObject_image_focalLengthIn35mmFilm ABCD_2_1_xsd.tmp#MultiMediaObject_MultiMediaObject_image_lightSource ABCD_2_1_xsd.tmp#MultiMediaObject_MultiMediaObject_image_flash ABCD_2_1_xsd.tmp#MultiMediaObject_MultiMediaObject_image_flashEnergy ABCD_2_1_xsd.tmp#MultiMediaObject_MultiMediaObject_image_whiteBalance ABCD_2_1_xsd.tmp#MultiMediaObject_MultiMediaObject_image_digitalZoomRatio ABCD_2_1_xsd.tmp#MultiMediaObject_MultiMediaObject_image_contrast ABCD_2_1_xsd.tmp#MultiMediaObject_MultiMediaObject_image_saturation ABCD_2_1_xsd.tmp#MultiMediaObject_MultiMediaObject_image_sharpness ABCD_2_1_xsd.tmp#MultiMediaObject_MultiMediaObject_image_gamma ABCD_2_1_xsd.tmp#MultiMediaObject_MultiMediaObject_image_imageColorSpace ABCD_2_1_xsd.tmp#MultiMediaObject_MultiMediaObject_image_imageSize ABCD_2_1_xsd.tmp#MultiMediaObject_MultiMediaObject_image_imageResolution ABCD_2_1_xsd.tmp#MultiMediaObject_MultiMediaObject_image_exposureTime ABCD_2_1_xsd.tmp#MultiMediaObject_MultiMediaObject_image_exposureMode ABCD_2_1_xsd.tmp#MultiMediaObject_MultiMediaObject_image_spectralSensitivity ABCD_2_1_xsd.tmp#MultiMediaObject_MultiMediaObject_image_photographicSensitivity ABCD_2_1_xsd.tmp#MultiMediaObject_MultiMediaObject_image_ISOSpeed ABCD_2_1_xsd.tmp#MultiMediaObject_MultiMediaObject_image_shutterSpeed ABCD_2_1_xsd.tmp#MultiMediaObject_MultiMediaObject_image_brightness ABCD_2_1_xsd.tmp#MultiMediaObject_MultiMediaObject_image_color ABCD_2_1_xsd.tmp#MultiMediaObject_MultiMediaObject_image_thumbnailURI
Properties
content complex
minOccurs 0
Model
Children ISOSpeed, brightness, color, contrast, digitalZoomRatio, exposureMode, exposureTime, flash, flashEnergy, focalLength, focalLengthIn35mmFilm, gamma, imageColorSpace, imageResolution, imageSize, lensModel, lightSource, photographicSensitivity, saturation, sharpness, shutterSpeed, spectralSensitivity, thumbnailURI, whiteBalance
Instance
<image xmlns="http://www.tdwg.org/schemas/abcd/2.1">
  <lensModel>{0,1}</lensModel>
  <focalLength>{0,1}</focalLength>
  <focalLengthIn35mmFilm>{0,1}</focalLengthIn35mmFilm>
  <lightSource>{0,1}</lightSource>
  <flash>{0,1}</flash>
  <flashEnergy>{0,1}</flashEnergy>
  <whiteBalance>{0,1}</whiteBalance>
  <digitalZoomRatio>{0,1}</digitalZoomRatio>
  <contrast>{0,1}</contrast>
  <saturation>{0,1}</saturation>
  <sharpness>{0,1}</sharpness>
  <gamma>{0,1}</gamma>
  <imageColorSpace>{0,1}</imageColorSpace>
  <imageSize>{0,1}</imageSize>
  <imageResolution>{0,1}</imageResolution>
  <exposureTime>{0,1}</exposureTime>
  <exposureMode>{0,1}</exposureMode>
  <spectralSensitivity>{0,1}</spectralSensitivity>
  <photographicSensitivity>{0,1}</photographicSensitivity>
  <ISOSpeed>{0,1}</ISOSpeed>
  <shutterSpeed>{0,1}</shutterSpeed>
  <brightness>{0,1}</brightness>
  <color>{0,1}</color>
  <thumbnailURI>{0,1}</thumbnailURI>
</image>
Source
<xs:element name="image" minOccurs="0" sawsdl:modelReference="http://rs.tdwg.org/abcd/terms/ImageObject">
  <xs:annotation>
    <xs:documentation xml:lang="en">Use this container for image records.</xs:documentation>
  </xs:annotation>
  <xs:complexType>
    <xs:sequence>
      <xs:element name="lensModel" type="String" minOccurs="0" sawsdl:modelReference="http://rs.tdwg.org/abcd/terms/lensModel">
        <xs:annotation>
          <xs:documentation xml:lang="en">This tag records the lens’s model name and model number as an ASCII string.</xs:documentation>
        </xs:annotation>
      </xs:element>
      <xs:element name="focalLength" type="String" minOccurs="0" sawsdl:modelReference="http://rs.tdwg.org/abcd/terms/focalLength">
        <xs:annotation>
          <xs:documentation xml:lang="en">The actual focal length of the lens, in mm. Conversion is not made to the focal length of a 35 mm film camera.</xs:documentation>
        </xs:annotation>
      </xs:element>
      <xs:element name="focalLengthIn35mmFilm" type="String" minOccurs="0" sawsdl:modelReference="http://rs.tdwg.org/abcd/terms/focalLengthIn35mmFilm">
        <xs:annotation>
          <xs:documentation xml:lang="en">This tag indicates the equivalent focal length assuming a 35mm film camera, in mm. A value of 0 means the focal length is unknown. Note that this tag differs from the FocalLength tag.</xs:documentation>
        </xs:annotation>
      </xs:element>
      <xs:element name="lightSource" type="String" minOccurs="0" sawsdl:modelReference="http://rs.tdwg.org/abcd/terms/lightSource">
        <xs:annotation>
          <xs:documentation xml:lang="en">The kind of light source.</xs:documentation>
        </xs:annotation>
      </xs:element>
      <xs:element name="flash" type="String" minOccurs="0" sawsdl:modelReference="http://rs.tdwg.org/abcd/terms/flash">
        <xs:annotation>
          <xs:documentation xml:lang="en">This tag indicates the flash status when the picture was taken. [Exif/DCFwriter].</xs:documentation>
        </xs:annotation>
      </xs:element>
      <xs:element name="flashEnergy" type="String" minOccurs="0" sawsdl:modelReference="http://rs.tdwg.org/abcd/terms/flashEnergy">
        <xs:annotation>
          <xs:documentation xml:lang="en">Indicates the strobe energy at the time the image is captured, as measured in Beam Candle Power Seconds (BCPS).</xs:documentation>
        </xs:annotation>
      </xs:element>
      <xs:element name="whiteBalance" type="String" minOccurs="0" sawsdl:modelReference="http://rs.tdwg.org/abcd/terms/whiteBalance">
        <xs:annotation>
          <xs:documentation xml:lang="en">This tag indicates the white balance mode set when the image was shot.</xs:documentation>
        </xs:annotation>
      </xs:element>
      <xs:element name="digitalZoomRatio" type="String" minOccurs="0" sawsdl:modelReference="http://rs.tdwg.org/abcd/terms/digitalZoomRatio">
        <xs:annotation>
          <xs:documentation xml:lang="en">This tag indicates the digital zoom ratio when the image was shot. If the numerator of the recorded value is 0, this indicates that digital zoom was not used.</xs:documentation>
        </xs:annotation>
      </xs:element>
      <xs:element name="contrast" type="String" minOccurs="0" sawsdl:modelReference="http://rs.tdwg.org/abcd/terms/contrast">
        <xs:annotation>
          <xs:documentation xml:lang="en">This tag indicates the direction of contrast processing applied by the camera when the image was shot.</xs:documentation>
        </xs:annotation>
      </xs:element>
      <xs:element name="saturation" type="String" minOccurs="0" sawsdl:modelReference="http://rs.tdwg.org/abcd/terms/saturation">
        <xs:annotation>
          <xs:documentation xml:lang="en">This tag indicates the direction of saturation processing applied by the camera when the image was shot.</xs:documentation>
        </xs:annotation>
      </xs:element>
      <xs:element name="sharpness" type="String" minOccurs="0" sawsdl:modelReference="http://rs.tdwg.org/abcd/terms/sharpness">
        <xs:annotation>
          <xs:documentation xml:lang="en">This tag indicates the direction of sharpness processing applied by the camera when the image was shot.</xs:documentation>
        </xs:annotation>
      </xs:element>
      <xs:element name="gamma" type="String" minOccurs="0" sawsdl:modelReference="http://rs.tdwg.org/abcd/terms/gamma">
        <xs:annotation>
          <xs:documentation xml:lang="en">Indicates the value of coefficient gamma. The formula of transfer function used for image reproduction is expressed as follows. (Reproduced value) = (Input value)^gamma</xs:documentation>
        </xs:annotation>
      </xs:element>
      <xs:element name="imageColorSpace" minOccurs="0">
        <xs:annotation>
          <xs:documentation xml:lang="en">## Element under discussion ## See Bob Morris' comments under http://efgblade.cs.umb.edu/twiki/bin/view/BDEI/ColorManagement</xs:documentation>
        </xs:annotation>
        <xs:complexType>
          <xs:sequence>
            <xs:element name="profile_Name" type="String" minOccurs="0" sawsdl:modelReference="http://rs.tdwg.org/abcd/terms/colorSpace">
              <xs:annotation>
                <xs:documentation xml:lang="en">The name of the Colour Space of the Image</xs:documentation>
              </xs:annotation>
            </xs:element>
            <xs:element name="profile_Ref" type="xs:anyURI" minOccurs="0">
              <xs:annotation>
                <xs:documentation xml:lang="en"/>
              </xs:annotation>
            </xs:element>
          </xs:sequence>
        </xs:complexType>
      </xs:element>
      <xs:element name="imageSize" type="imageSize" minOccurs="0">
        <xs:annotation>
          <xs:documentation xml:lang="en">Image or Video size in pixels x pixels.</xs:documentation>
        </xs:annotation>
      </xs:element>
      <xs:element name="imageResolution" type="xs:int" minOccurs="0" sawsdl:modelReference="http://rs.tdwg.org/abcd/terms/imageResolution">
        <xs:annotation>
          <xs:documentation xml:lang="en">Resolution expressed in dots per inch.</xs:documentation>
        </xs:annotation>
      </xs:element>
      <xs:element name="exposureTime" type="String" minOccurs="0" sawsdl:modelReference="http://rs.tdwg.org/abcd/terms/exposureTime">
        <xs:annotation>
          <xs:documentation xml:lang="en">EXIF term. Exposure time, given in seconds (sec).</xs:documentation>
        </xs:annotation>
      </xs:element>
      <xs:element name="exposureMode" type="String" minOccurs="0" sawsdl:modelReference="http://rs.tdwg.org/abcd/terms/exposureMode">
        <xs:annotation>
          <xs:documentation xml:lang="en">EXIF term. This tag indicates the exposure mode set when the image was shot. In auto-bracketing mode, the camera shoots a series of frames of the same scene at different exposure settings.</xs:documentation>
        </xs:annotation>
      </xs:element>
      <xs:element name="spectralSensitivity" type="String" minOccurs="0" sawsdl:modelReference="http://rs.tdwg.org/abcd/terms/spectralSensitivity">
        <xs:annotation>
          <xs:documentation xml:lang="en">EXIF term. Indicates the spectral sensitivity of each channel of the camera used. The tag value is an ASCII string compatible with the standard developed by the ASTM Technical committee.</xs:documentation>
        </xs:annotation>
      </xs:element>
      <xs:element name="photographicSensitivity" type="String" minOccurs="0" sawsdl:modelReference="http://rs.tdwg.org/abcd/terms/photographicSensitivity">
        <xs:annotation>
          <xs:documentation xml:lang="en">EXIF term. This tag indicates the sensitivity of the camera or input device when the image was shot. More specifically, it indicates one of the following values that are parameters defined in ISO 12232: standard output sensitivity (SOS), recommended exposure index (REI), or ISO speed. Accordingly, if a tag corresponding to a parameter that is designated by a SensitivityType tag is recorded, the values of the tag and of this PhotographicSensitivity tag are the same. However, if the value is 65535 (the maximum value of SHORT) or higher, the value of this tag shall be 65535. When recording this tag, the SensitivityType tag should also be recorded. In addition, while “Count = Any”, only 1 count should be used when recording this tag. Note that this tag was referred to as “ISOSpeedRatings” in versions of this standard up to Version 2.21.</xs:documentation>
        </xs:annotation>
      </xs:element>
      <xs:element name="ISOSpeed" type="String" minOccurs="0" sawsdl:modelReference="http://rs.tdwg.org/abcd/terms/isoSpeed">
        <xs:annotation>
          <xs:documentation xml:lang="en">This tag indicates the ISO speed value of a camera or input device that is defined in ISO 12232. When recording this tag, the PhotographicSensitivity and SensitivityType tags shall also be recorded.</xs:documentation>
        </xs:annotation>
      </xs:element>
      <xs:element name="shutterSpeed" type="String" minOccurs="0" sawsdl:modelReference="http://rs.tdwg.org/abcd/terms/shutterSpeed">
        <xs:annotation>
          <xs:documentation xml:lang="en">Shutter speed. The unit is the APEX (Additive System of Photographic Exposure) setting.</xs:documentation>
        </xs:annotation>
      </xs:element>
      <xs:element name="brightness" type="String" minOccurs="0" sawsdl:modelReference="http://rs.tdwg.org/abcd/terms/brightness">
        <xs:annotation>
          <xs:documentation xml:lang="en">The value of brightness. The unit is the APEX value. Ordinarily it is given in the range of -99.99 to 99.99. Note that if the numerator of the record ed value is FFFFFFFF.H, Unknown shall be indicated.</xs:documentation>
        </xs:annotation>
      </xs:element>
      <xs:element name="color" type="String" minOccurs="0" sawsdl:modelReference="http://rs.tdwg.org/abcd/terms/color">
        <xs:annotation>
          <xs:documentation xml:lang="en">e.g. Grayscale</xs:documentation>
        </xs:annotation>
      </xs:element>
      <xs:element name="thumbnailURI" type="xs:anyURI" minOccurs="0" sawsdl:modelReference="http://rs.tdwg.org/abcd/terms/thumbnailURL">
        <xs:annotation>
          <xs:documentation xml:lang="en">The URL of a thumbnail representing the digital object or, if there is no such thumbnail, the URL of the digital object in the best resolution available on the web site of the data provider from which a thumbnail could be generated.</xs:documentation>
        </xs:annotation>
      </xs:element>
    </xs:sequence>
  </xs:complexType>
</xs:element>
Element MultiMediaObject / image / lensModel
Namespace http://www.tdwg.org/schemas/abcd/2.1
Annotations
This tag records the lens’s model name and model number as an ASCII string.
Diagram
Diagram ABCD_2_1_xsd.tmp#String
Type String
Properties
content simple
minOccurs 0
Facets
whiteSpace collapse
minLength 1
Source
<xs:element name="lensModel" type="String" minOccurs="0" sawsdl:modelReference="http://rs.tdwg.org/abcd/terms/lensModel">
  <xs:annotation>
    <xs:documentation xml:lang="en">This tag records the lens’s model name and model number as an ASCII string.</xs:documentation>
  </xs:annotation>
</xs:element>
Element MultiMediaObject / image / focalLength
Namespace http://www.tdwg.org/schemas/abcd/2.1
Annotations
The actual focal length of the lens, in mm. Conversion is not made to the focal length of a 35 mm film camera.
Diagram
Diagram ABCD_2_1_xsd.tmp#String
Type String
Properties
content simple
minOccurs 0
Facets
whiteSpace collapse
minLength 1
Source
<xs:element name="focalLength" type="String" minOccurs="0" sawsdl:modelReference="http://rs.tdwg.org/abcd/terms/focalLength">
  <xs:annotation>
    <xs:documentation xml:lang="en">The actual focal length of the lens, in mm. Conversion is not made to the focal length of a 35 mm film camera.</xs:documentation>
  </xs:annotation>
</xs:element>
Element MultiMediaObject / image / focalLengthIn35mmFilm
Namespace http://www.tdwg.org/schemas/abcd/2.1
Annotations
This tag indicates the equivalent focal length assuming a 35mm film camera, in mm. A value of 0 means the focal length is unknown. Note that this tag differs from the FocalLength tag.
Diagram
Diagram ABCD_2_1_xsd.tmp#String
Type String
Properties
content simple
minOccurs 0
Facets
whiteSpace collapse
minLength 1
Source
<xs:element name="focalLengthIn35mmFilm" type="String" minOccurs="0" sawsdl:modelReference="http://rs.tdwg.org/abcd/terms/focalLengthIn35mmFilm">
  <xs:annotation>
    <xs:documentation xml:lang="en">This tag indicates the equivalent focal length assuming a 35mm film camera, in mm. A value of 0 means the focal length is unknown. Note that this tag differs from the FocalLength tag.</xs:documentation>
  </xs:annotation>
</xs:element>
Element MultiMediaObject / image / lightSource
Namespace http://www.tdwg.org/schemas/abcd/2.1
Annotations
The kind of light source.
Diagram
Diagram ABCD_2_1_xsd.tmp#String
Type String
Properties
content simple
minOccurs 0
Facets
whiteSpace collapse
minLength 1
Source
<xs:element name="lightSource" type="String" minOccurs="0" sawsdl:modelReference="http://rs.tdwg.org/abcd/terms/lightSource">
  <xs:annotation>
    <xs:documentation xml:lang="en">The kind of light source.</xs:documentation>
  </xs:annotation>
</xs:element>
Element MultiMediaObject / image / flash
Namespace http://www.tdwg.org/schemas/abcd/2.1
Annotations
This tag indicates the flash status when the picture was taken. [Exif/DCFwriter].
Diagram
Diagram ABCD_2_1_xsd.tmp#String
Type String
Properties
content simple
minOccurs 0
Facets
whiteSpace collapse
minLength 1
Source
<xs:element name="flash" type="String" minOccurs="0" sawsdl:modelReference="http://rs.tdwg.org/abcd/terms/flash">
  <xs:annotation>
    <xs:documentation xml:lang="en">This tag indicates the flash status when the picture was taken. [Exif/DCFwriter].</xs:documentation>
  </xs:annotation>
</xs:element>
Element MultiMediaObject / image / flashEnergy
Namespace http://www.tdwg.org/schemas/abcd/2.1
Annotations
Indicates the strobe energy at the time the image is captured, as measured in Beam Candle Power Seconds (BCPS).
Diagram
Diagram ABCD_2_1_xsd.tmp#String
Type String
Properties
content simple
minOccurs 0
Facets
whiteSpace collapse
minLength 1
Source
<xs:element name="flashEnergy" type="String" minOccurs="0" sawsdl:modelReference="http://rs.tdwg.org/abcd/terms/flashEnergy">
  <xs:annotation>
    <xs:documentation xml:lang="en">Indicates the strobe energy at the time the image is captured, as measured in Beam Candle Power Seconds (BCPS).</xs:documentation>
  </xs:annotation>
</xs:element>
Element MultiMediaObject / image / whiteBalance
Namespace http://www.tdwg.org/schemas/abcd/2.1
Annotations
This tag indicates the white balance mode set when the image was shot.
Diagram
Diagram ABCD_2_1_xsd.tmp#String
Type String
Properties
content simple
minOccurs 0
Facets
whiteSpace collapse
minLength 1
Source
<xs:element name="whiteBalance" type="String" minOccurs="0" sawsdl:modelReference="http://rs.tdwg.org/abcd/terms/whiteBalance">
  <xs:annotation>
    <xs:documentation xml:lang="en">This tag indicates the white balance mode set when the image was shot.</xs:documentation>
  </xs:annotation>
</xs:element>
Element MultiMediaObject / image / digitalZoomRatio
Namespace http://www.tdwg.org/schemas/abcd/2.1
Annotations
This tag indicates the digital zoom ratio when the image was shot. If the numerator of the recorded value is 0, this indicates that digital zoom was not used.
Diagram
Diagram ABCD_2_1_xsd.tmp#String
Type String
Properties
content simple
minOccurs 0
Facets
whiteSpace collapse
minLength 1
Source
<xs:element name="digitalZoomRatio" type="String" minOccurs="0" sawsdl:modelReference="http://rs.tdwg.org/abcd/terms/digitalZoomRatio">
  <xs:annotation>
    <xs:documentation xml:lang="en">This tag indicates the digital zoom ratio when the image was shot. If the numerator of the recorded value is 0, this indicates that digital zoom was not used.</xs:documentation>
  </xs:annotation>
</xs:element>
Element MultiMediaObject / image / contrast
Namespace http://www.tdwg.org/schemas/abcd/2.1
Annotations
This tag indicates the direction of contrast processing applied by the camera when the image was shot.
Diagram
Diagram ABCD_2_1_xsd.tmp#String
Type String
Properties
content simple
minOccurs 0
Facets
whiteSpace collapse
minLength 1
Source
<xs:element name="contrast" type="String" minOccurs="0" sawsdl:modelReference="http://rs.tdwg.org/abcd/terms/contrast">
  <xs:annotation>
    <xs:documentation xml:lang="en">This tag indicates the direction of contrast processing applied by the camera when the image was shot.</xs:documentation>
  </xs:annotation>
</xs:element>
Element MultiMediaObject / image / saturation
Namespace http://www.tdwg.org/schemas/abcd/2.1
Annotations
This tag indicates the direction of saturation processing applied by the camera when the image was shot.
Diagram
Diagram ABCD_2_1_xsd.tmp#String
Type String
Properties
content simple
minOccurs 0
Facets
whiteSpace collapse
minLength 1
Source
<xs:element name="saturation" type="String" minOccurs="0" sawsdl:modelReference="http://rs.tdwg.org/abcd/terms/saturation">
  <xs:annotation>
    <xs:documentation xml:lang="en">This tag indicates the direction of saturation processing applied by the camera when the image was shot.</xs:documentation>
  </xs:annotation>
</xs:element>
Element MultiMediaObject / image / sharpness
Namespace http://www.tdwg.org/schemas/abcd/2.1
Annotations
This tag indicates the direction of sharpness processing applied by the camera when the image was shot.
Diagram
Diagram ABCD_2_1_xsd.tmp#String
Type String
Properties
content simple
minOccurs 0
Facets
whiteSpace collapse
minLength 1
Source
<xs:element name="sharpness" type="String" minOccurs="0" sawsdl:modelReference="http://rs.tdwg.org/abcd/terms/sharpness">
  <xs:annotation>
    <xs:documentation xml:lang="en">This tag indicates the direction of sharpness processing applied by the camera when the image was shot.</xs:documentation>
  </xs:annotation>
</xs:element>
Element MultiMediaObject / image / gamma
Namespace http://www.tdwg.org/schemas/abcd/2.1
Annotations
Indicates the value of coefficient gamma. The formula of transfer function used for image reproduction is expressed as follows. (Reproduced value) = (Input value)^gamma
Diagram
Diagram ABCD_2_1_xsd.tmp#String
Type String
Properties
content simple
minOccurs 0
Facets
whiteSpace collapse
minLength 1
Source
<xs:element name="gamma" type="String" minOccurs="0" sawsdl:modelReference="http://rs.tdwg.org/abcd/terms/gamma">
  <xs:annotation>
    <xs:documentation xml:lang="en">Indicates the value of coefficient gamma. The formula of transfer function used for image reproduction is expressed as follows. (Reproduced value) = (Input value)^gamma</xs:documentation>
  </xs:annotation>
</xs:element>
Element MultiMediaObject / image / imageColorSpace
Namespace http://www.tdwg.org/schemas/abcd/2.1
Annotations
## Element under discussion ## See Bob Morris' comments under http://efgblade.cs.umb.edu/twiki/bin/view/BDEI/ColorManagement
Diagram
Diagram ABCD_2_1_xsd.tmp#MultiMediaObject_MultiMediaObject_image_MultiMediaObject_MultiMediaObject_image_imageColorSpace_profile_Name ABCD_2_1_xsd.tmp#MultiMediaObject_MultiMediaObject_image_MultiMediaObject_MultiMediaObject_image_imageColorSpace_profile_Ref
Properties
content complex
minOccurs 0
Model
Children profile_Name, profile_Ref
Instance
<imageColorSpace xmlns="http://www.tdwg.org/schemas/abcd/2.1">
  <profile_Name>{0,1}</profile_Name>
  <profile_Ref>{0,1}</profile_Ref>
</imageColorSpace>
Source
<xs:element name="imageColorSpace" minOccurs="0">
  <xs:annotation>
    <xs:documentation xml:lang="en">## Element under discussion ## See Bob Morris' comments under http://efgblade.cs.umb.edu/twiki/bin/view/BDEI/ColorManagement</xs:documentation>
  </xs:annotation>
  <xs:complexType>
    <xs:sequence>
      <xs:element name="profile_Name" type="String" minOccurs="0" sawsdl:modelReference="http://rs.tdwg.org/abcd/terms/colorSpace">
        <xs:annotation>
          <xs:documentation xml:lang="en">The name of the Colour Space of the Image</xs:documentation>
        </xs:annotation>
      </xs:element>
      <xs:element name="profile_Ref" type="xs:anyURI" minOccurs="0">
        <xs:annotation>
          <xs:documentation xml:lang="en"/>
        </xs:annotation>
      </xs:element>
    </xs:sequence>
  </xs:complexType>
</xs:element>
Element MultiMediaObject / image / imageColorSpace / profile_Name
Namespace http://www.tdwg.org/schemas/abcd/2.1
Annotations
The name of the Colour Space of the Image
Diagram
Diagram ABCD_2_1_xsd.tmp#String
Type String
Properties
content simple
minOccurs 0
Facets
whiteSpace collapse
minLength 1
Source
<xs:element name="profile_Name" type="String" minOccurs="0" sawsdl:modelReference="http://rs.tdwg.org/abcd/terms/colorSpace">
  <xs:annotation>
    <xs:documentation xml:lang="en">The name of the Colour Space of the Image</xs:documentation>
  </xs:annotation>
</xs:element>
Element MultiMediaObject / image / imageColorSpace / profile_Ref
Namespace http://www.tdwg.org/schemas/abcd/2.1
Annotations
Diagram
Diagram
Type xs:anyURI
Properties
content simple
minOccurs 0
Source
<xs:element name="profile_Ref" type="xs:anyURI" minOccurs="0">
  <xs:annotation>
    <xs:documentation xml:lang="en"/>
  </xs:annotation>
</xs:element>
Element MultiMediaObject / image / imageSize
Namespace http://www.tdwg.org/schemas/abcd/2.1
Annotations
Image or Video size in pixels x pixels.
Diagram
Diagram ABCD_2_1_xsd.tmp#imageSize_width ABCD_2_1_xsd.tmp#imageSize_weight ABCD_2_1_xsd.tmp#imageSize
Type imageSize
Properties
content complex
minOccurs 0
Model
Children weight, width
Instance
<imageSize xmlns="http://www.tdwg.org/schemas/abcd/2.1">
  <width>{1,1}</width>
  <weight>{1,1}</weight>
</imageSize>
Source
<xs:element name="imageSize" type="imageSize" minOccurs="0">
  <xs:annotation>
    <xs:documentation xml:lang="en">Image or Video size in pixels x pixels.</xs:documentation>
  </xs:annotation>
</xs:element>
Element MultiMediaObject / image / imageResolution
Namespace http://www.tdwg.org/schemas/abcd/2.1
Annotations
Resolution expressed in dots per inch.
Diagram
Diagram
Type xs:int
Properties
content simple
minOccurs 0
Source
<xs:element name="imageResolution" type="xs:int" minOccurs="0" sawsdl:modelReference="http://rs.tdwg.org/abcd/terms/imageResolution">
  <xs:annotation>
    <xs:documentation xml:lang="en">Resolution expressed in dots per inch.</xs:documentation>
  </xs:annotation>
</xs:element>
Element MultiMediaObject / image / exposureTime
Namespace http://www.tdwg.org/schemas/abcd/2.1
Annotations
EXIF term. Exposure time, given in seconds (sec).
Diagram
Diagram ABCD_2_1_xsd.tmp#String
Type String
Properties
content simple
minOccurs 0
Facets
whiteSpace collapse
minLength 1
Source
<xs:element name="exposureTime" type="String" minOccurs="0" sawsdl:modelReference="http://rs.tdwg.org/abcd/terms/exposureTime">
  <xs:annotation>
    <xs:documentation xml:lang="en">EXIF term. Exposure time, given in seconds (sec).</xs:documentation>
  </xs:annotation>
</xs:element>
Element MultiMediaObject / image / exposureMode
Namespace http://www.tdwg.org/schemas/abcd/2.1
Annotations
EXIF term. This tag indicates the exposure mode set when the image was shot. In auto-bracketing mode, the camera shoots a series of frames of the same scene at different exposure settings.
Diagram
Diagram ABCD_2_1_xsd.tmp#String
Type String
Properties
content simple
minOccurs 0
Facets
whiteSpace collapse
minLength 1
Source
<xs:element name="exposureMode" type="String" minOccurs="0" sawsdl:modelReference="http://rs.tdwg.org/abcd/terms/exposureMode">
  <xs:annotation>
    <xs:documentation xml:lang="en">EXIF term. This tag indicates the exposure mode set when the image was shot. In auto-bracketing mode, the camera shoots a series of frames of the same scene at different exposure settings.</xs:documentation>
  </xs:annotation>
</xs:element>
Element MultiMediaObject / image / spectralSensitivity
Namespace http://www.tdwg.org/schemas/abcd/2.1
Annotations
EXIF term. Indicates the spectral sensitivity of each channel of the camera used. The tag value is an ASCII string compatible with the standard developed by the ASTM Technical committee.
Diagram
Diagram ABCD_2_1_xsd.tmp#String
Type String
Properties
content simple
minOccurs 0
Facets
whiteSpace collapse
minLength 1
Source
<xs:element name="spectralSensitivity" type="String" minOccurs="0" sawsdl:modelReference="http://rs.tdwg.org/abcd/terms/spectralSensitivity">
  <xs:annotation>
    <xs:documentation xml:lang="en">EXIF term. Indicates the spectral sensitivity of each channel of the camera used. The tag value is an ASCII string compatible with the standard developed by the ASTM Technical committee.</xs:documentation>
  </xs:annotation>
</xs:element>
Element MultiMediaObject / image / photographicSensitivity
Namespace http://www.tdwg.org/schemas/abcd/2.1
Annotations
EXIF term. This tag indicates the sensitivity of the camera or input device when the image was shot. More specifically, it indicates one of the following values that are parameters defined in ISO 12232: standard output sensitivity (SOS), recommended exposure index (REI), or ISO speed. Accordingly, if a tag corresponding to a parameter that is designated by a SensitivityType tag is recorded, the values of the tag and of this PhotographicSensitivity tag are the same. However, if the value is 65535 (the maximum value of SHORT) or higher, the value of this tag shall be 65535. When recording this tag, the SensitivityType tag should also be recorded. In addition, while “Count = Any”, only 1 count should be used when recording this tag. Note that this tag was referred to as “ISOSpeedRatings” in versions of this standard up to Version 2.21.
Diagram
Diagram ABCD_2_1_xsd.tmp#String
Type String
Properties
content simple
minOccurs 0
Facets
whiteSpace collapse
minLength 1
Source
<xs:element name="photographicSensitivity" type="String" minOccurs="0" sawsdl:modelReference="http://rs.tdwg.org/abcd/terms/photographicSensitivity">
  <xs:annotation>
    <xs:documentation xml:lang="en">EXIF term. This tag indicates the sensitivity of the camera or input device when the image was shot. More specifically, it indicates one of the following values that are parameters defined in ISO 12232: standard output sensitivity (SOS), recommended exposure index (REI), or ISO speed. Accordingly, if a tag corresponding to a parameter that is designated by a SensitivityType tag is recorded, the values of the tag and of this PhotographicSensitivity tag are the same. However, if the value is 65535 (the maximum value of SHORT) or higher, the value of this tag shall be 65535. When recording this tag, the SensitivityType tag should also be recorded. In addition, while “Count = Any”, only 1 count should be used when recording this tag. Note that this tag was referred to as “ISOSpeedRatings” in versions of this standard up to Version 2.21.</xs:documentation>
  </xs:annotation>
</xs:element>
Element MultiMediaObject / image / ISOSpeed
Namespace http://www.tdwg.org/schemas/abcd/2.1
Annotations
This tag indicates the ISO speed value of a camera or input device that is defined in ISO 12232. When recording this tag, the PhotographicSensitivity and SensitivityType tags shall also be recorded.
Diagram
Diagram ABCD_2_1_xsd.tmp#String
Type String
Properties
content simple
minOccurs 0
Facets
whiteSpace collapse
minLength 1
Source
<xs:element name="ISOSpeed" type="String" minOccurs="0" sawsdl:modelReference="http://rs.tdwg.org/abcd/terms/isoSpeed">
  <xs:annotation>
    <xs:documentation xml:lang="en">This tag indicates the ISO speed value of a camera or input device that is defined in ISO 12232. When recording this tag, the PhotographicSensitivity and SensitivityType tags shall also be recorded.</xs:documentation>
  </xs:annotation>
</xs:element>
Element MultiMediaObject / image / shutterSpeed
Namespace http://www.tdwg.org/schemas/abcd/2.1
Annotations
Shutter speed. The unit is the APEX (Additive System of Photographic Exposure) setting.
Diagram
Diagram ABCD_2_1_xsd.tmp#String
Type String
Properties
content simple
minOccurs 0
Facets
whiteSpace collapse
minLength 1
Source
<xs:element name="shutterSpeed" type="String" minOccurs="0" sawsdl:modelReference="http://rs.tdwg.org/abcd/terms/shutterSpeed">
  <xs:annotation>
    <xs:documentation xml:lang="en">Shutter speed. The unit is the APEX (Additive System of Photographic Exposure) setting.</xs:documentation>
  </xs:annotation>
</xs:element>
Element MultiMediaObject / image / brightness
Namespace http://www.tdwg.org/schemas/abcd/2.1
Annotations
The value of brightness. The unit is the APEX value. Ordinarily it is given in the range of -99.99 to 99.99. Note that if the numerator of the record ed value is FFFFFFFF.H, Unknown shall be indicated.
Diagram
Diagram ABCD_2_1_xsd.tmp#String
Type String
Properties
content simple
minOccurs 0
Facets
whiteSpace collapse
minLength 1
Source
<xs:element name="brightness" type="String" minOccurs="0" sawsdl:modelReference="http://rs.tdwg.org/abcd/terms/brightness">
  <xs:annotation>
    <xs:documentation xml:lang="en">The value of brightness. The unit is the APEX value. Ordinarily it is given in the range of -99.99 to 99.99. Note that if the numerator of the record ed value is FFFFFFFF.H, Unknown shall be indicated.</xs:documentation>
  </xs:annotation>
</xs:element>
Element MultiMediaObject / image / color
Namespace http://www.tdwg.org/schemas/abcd/2.1
Annotations
e.g. Grayscale
Diagram
Diagram ABCD_2_1_xsd.tmp#String
Type String
Properties
content simple
minOccurs 0
Facets
whiteSpace collapse
minLength 1
Source
<xs:element name="color" type="String" minOccurs="0" sawsdl:modelReference="http://rs.tdwg.org/abcd/terms/color">
  <xs:annotation>
    <xs:documentation xml:lang="en">e.g. Grayscale</xs:documentation>
  </xs:annotation>
</xs:element>
Element MultiMediaObject / image / thumbnailURI
Namespace http://www.tdwg.org/schemas/abcd/2.1
Annotations
The URL of a thumbnail representing the digital object or, if there is no such thumbnail, the URL of the digital object in the best resolution available on the web site of the data provider from which a thumbnail could be generated.
Diagram
Diagram
Type xs:anyURI
Properties
content simple
minOccurs 0
Source
<xs:element name="thumbnailURI" type="xs:anyURI" minOccurs="0" sawsdl:modelReference="http://rs.tdwg.org/abcd/terms/thumbnailURL">
  <xs:annotation>
    <xs:documentation xml:lang="en">The URL of a thumbnail representing the digital object or, if there is no such thumbnail, the URL of the digital object in the best resolution available on the web site of the data provider from which a thumbnail could be generated.</xs:documentation>
  </xs:annotation>
</xs:element>
Element Unit / Associations
Namespace http://www.tdwg.org/schemas/abcd/2.1
Annotations
Relationships of this unit with other unit for which a record in ABCD conformant dataset(s) exists.
Diagram
Diagram ABCD_2_1_xsd.tmp#Unit_Unit_Associations_UnitAssociation
Properties
content complex
minOccurs 0
Model
Children UnitAssociation
Instance
<Associations xmlns="http://www.tdwg.org/schemas/abcd/2.1">
  <UnitAssociation>{1,unbounded}</UnitAssociation>
</Associations>
Source
<xs:element name="Associations" minOccurs="0">
  <xs:annotation>
    <xs:documentation xml:lang="en">Relationships of this unit with other unit for which a record in ABCD conformant dataset(s) exists.</xs:documentation>
  </xs:annotation>
  <xs:complexType>
    <xs:sequence>
      <xs:element name="UnitAssociation" maxOccurs="unbounded" sawsdl:modelReference="http://rs.tdwg.org/abcd/terms/Association">
        <xs:annotation>
          <xs:documentation xml:lang="en">A binary relationship or association of units.</xs:documentation>
        </xs:annotation>
        <xs:complexType>
          <xs:sequence>
            <xs:element name="UnitGUID" type="String" minOccurs="0" sawsdl:modelReference="http://rs.tdwg.org/abcd/mappings/Association-GUID">
              <xs:annotation>
                <xs:documentation xml:lang="en">Globally unique identifier of the related unit.</xs:documentation>
              </xs:annotation>
            </xs:element>
            <xs:element name="SourceInstitutionCode" type="String" sawsdl:modelReference="http://rs.tdwg.org/abcd/mappings/Association-SourceInstitutionID">
              <xs:annotation>
                <xs:documentation xml:lang="en">First part of a fully qualified identifier of a related item's dataset.</xs:documentation>
              </xs:annotation>
            </xs:element>
            <xs:element name="SourceName" type="String" sawsdl:modelReference="http://rs.tdwg.org/abcd/mappings/Association-SourceID">
              <xs:annotation>
                <xs:documentation xml:lang="en">Second part of a fully qualified identifier of a related item's dataset.</xs:documentation>
              </xs:annotation>
            </xs:element>
            <xs:element name="UnitID" type="String" sawsdl:modelReference="http://rs.tdwg.org/abcd/mappings/Association-ID">
              <xs:annotation>
                <xs:documentation xml:lang="en">Fully qualified identifier of the related item within the specified dataset.</xs:documentation>
              </xs:annotation>
            </xs:element>
            <xs:element name="KindOfUnit" type="StringL" minOccurs="0" sawsdl:modelReference="http://rs.tdwg.org/abcd/mappings/Association-KindOfUnit">
              <xs:annotation>
                <xs:documentation xml:lang="en">Part(s) of organism or class of materials represented by the associated unit.</xs:documentation>
              </xs:annotation>
            </xs:element>
            <xs:element name="AssociationType" type="StringL" sawsdl:modelReference="http://rs.tdwg.org/abcd/terms/associationType">
              <xs:annotation>
                <xs:documentation xml:lang="en">Description of the association.</xs:documentation>
              </xs:annotation>
            </xs:element>
            <xs:element name="DatasetAccessPoint" type="xs:anyURI" minOccurs="0" sawsdl:modelReference="http://rs.tdwg.org/abcd/mappings/Association-DirectAccessURL">
              <xs:annotation>
                <xs:documentation xml:lang="en">(Wrapper) access point of a related item's dataset (e.g. http://ww3.bgbm.org/biocase/pywrapper.cgi?dsa=Herbar).</xs:documentation>
              </xs:annotation>
            </xs:element>
            <xs:element name="Comment" type="StringL" minOccurs="0" sawsdl:modelReference="http://rs.tdwg.org/abcd/mappings/Association-Notes">
              <xs:annotation>
                <xs:documentation xml:lang="en">Further information about the association.</xs:documentation>
              </xs:annotation>
            </xs:element>
          </xs:sequence>
        </xs:complexType>
      </xs:element>
    </xs:sequence>
  </xs:complexType>
</xs:element>
Element Unit / Associations / UnitAssociation
Namespace http://www.tdwg.org/schemas/abcd/2.1
Annotations
A binary relationship or association of units.
Diagram
Diagram ABCD_2_1_xsd.tmp#Unit_Unit_Associations_Unit_Unit_Associations_UnitAssociation_UnitGUID ABCD_2_1_xsd.tmp#Unit_Unit_Associations_Unit_Unit_Associations_UnitAssociation_SourceInstitutionCode ABCD_2_1_xsd.tmp#Unit_Unit_Associations_Unit_Unit_Associations_UnitAssociation_SourceName ABCD_2_1_xsd.tmp#Unit_Unit_Associations_Unit_Unit_Associations_UnitAssociation_UnitID ABCD_2_1_xsd.tmp#Unit_Unit_Associations_Unit_Unit_Associations_UnitAssociation_KindOfUnit ABCD_2_1_xsd.tmp#Unit_Unit_Associations_Unit_Unit_Associations_UnitAssociation_AssociationType ABCD_2_1_xsd.tmp#Unit_Unit_Associations_Unit_Unit_Associations_UnitAssociation_DatasetAccessPoint ABCD_2_1_xsd.tmp#Unit_Unit_Associations_Unit_Unit_Associations_UnitAssociation_Comment
Properties
content complex
maxOccurs unbounded
Model
Children AssociationType, Comment, DatasetAccessPoint, KindOfUnit, SourceInstitutionCode, SourceName, UnitGUID, UnitID
Instance
<UnitAssociation xmlns="http://www.tdwg.org/schemas/abcd/2.1">
  <UnitGUID>{0,1}</UnitGUID>
  <SourceInstitutionCode>{1,1}</SourceInstitutionCode>
  <SourceName>{1,1}</SourceName>
  <UnitID>{1,1}</UnitID>
  <KindOfUnit language="">{0,1}</KindOfUnit>
  <AssociationType language="">{1,1}</AssociationType>
  <DatasetAccessPoint>{0,1}</DatasetAccessPoint>
  <Comment language="">{0,1}</Comment>
</UnitAssociation>
Source
<xs:element name="UnitAssociation" maxOccurs="unbounded" sawsdl:modelReference="http://rs.tdwg.org/abcd/terms/Association">
  <xs:annotation>
    <xs:documentation xml:lang="en">A binary relationship or association of units.</xs:documentation>
  </xs:annotation>
  <xs:complexType>
    <xs:sequence>
      <xs:element name="UnitGUID" type="String" minOccurs="0" sawsdl:modelReference="http://rs.tdwg.org/abcd/mappings/Association-GUID">
        <xs:annotation>
          <xs:documentation xml:lang="en">Globally unique identifier of the related unit.</xs:documentation>
        </xs:annotation>
      </xs:element>
      <xs:element name="SourceInstitutionCode" type="String" sawsdl:modelReference="http://rs.tdwg.org/abcd/mappings/Association-SourceInstitutionID">
        <xs:annotation>
          <xs:documentation xml:lang="en">First part of a fully qualified identifier of a related item's dataset.</xs:documentation>
        </xs:annotation>
      </xs:element>
      <xs:element name="SourceName" type="String" sawsdl:modelReference="http://rs.tdwg.org/abcd/mappings/Association-SourceID">
        <xs:annotation>
          <xs:documentation xml:lang="en">Second part of a fully qualified identifier of a related item's dataset.</xs:documentation>
        </xs:annotation>
      </xs:element>
      <xs:element name="UnitID" type="String" sawsdl:modelReference="http://rs.tdwg.org/abcd/mappings/Association-ID">
        <xs:annotation>
          <xs:documentation xml:lang="en">Fully qualified identifier of the related item within the specified dataset.</xs:documentation>
        </xs:annotation>
      </xs:element>
      <xs:element name="KindOfUnit" type="StringL" minOccurs="0" sawsdl:modelReference="http://rs.tdwg.org/abcd/mappings/Association-KindOfUnit">
        <xs:annotation>
          <xs:documentation xml:lang="en">Part(s) of organism or class of materials represented by the associated unit.</xs:documentation>
        </xs:annotation>
      </xs:element>
      <xs:element name="AssociationType" type="StringL" sawsdl:modelReference="http://rs.tdwg.org/abcd/terms/associationType">
        <xs:annotation>
          <xs:documentation xml:lang="en">Description of the association.</xs:documentation>
        </xs:annotation>
      </xs:element>
      <xs:element name="DatasetAccessPoint" type="xs:anyURI" minOccurs="0" sawsdl:modelReference="http://rs.tdwg.org/abcd/mappings/Association-DirectAccessURL">
        <xs:annotation>
          <xs:documentation xml:lang="en">(Wrapper) access point of a related item's dataset (e.g. http://ww3.bgbm.org/biocase/pywrapper.cgi?dsa=Herbar).</xs:documentation>
        </xs:annotation>
      </xs:element>
      <xs:element name="Comment" type="StringL" minOccurs="0" sawsdl:modelReference="http://rs.tdwg.org/abcd/mappings/Association-Notes">
        <xs:annotation>
          <xs:documentation xml:lang="en">Further information about the association.</xs:documentation>
        </xs:annotation>
      </xs:element>
    </xs:sequence>
  </xs:complexType>
</xs:element>
Element Unit / Associations / UnitAssociation / UnitGUID
Namespace http://www.tdwg.org/schemas/abcd/2.1
Annotations
Globally unique identifier of the related unit.
Diagram
Diagram ABCD_2_1_xsd.tmp#String
Type String
Properties
content simple
minOccurs 0
Facets
whiteSpace collapse
minLength 1
Source
<xs:element name="UnitGUID" type="String" minOccurs="0" sawsdl:modelReference="http://rs.tdwg.org/abcd/mappings/Association-GUID">
  <xs:annotation>
    <xs:documentation xml:lang="en">Globally unique identifier of the related unit.</xs:documentation>
  </xs:annotation>
</xs:element>
Element Unit / Associations / UnitAssociation / SourceInstitutionCode
Namespace http://www.tdwg.org/schemas/abcd/2.1
Annotations
First part of a fully qualified identifier of a related item's dataset.
Diagram
Diagram ABCD_2_1_xsd.tmp#String
Type String
Properties
content simple
Facets
whiteSpace collapse
minLength 1
Source
<xs:element name="SourceInstitutionCode" type="String" sawsdl:modelReference="http://rs.tdwg.org/abcd/mappings/Association-SourceInstitutionID">
  <xs:annotation>
    <xs:documentation xml:lang="en">First part of a fully qualified identifier of a related item's dataset.</xs:documentation>
  </xs:annotation>
</xs:element>
Element Unit / Associations / UnitAssociation / SourceName
Namespace http://www.tdwg.org/schemas/abcd/2.1
Annotations
Second part of a fully qualified identifier of a related item's dataset.
Diagram
Diagram ABCD_2_1_xsd.tmp#String
Type String
Properties
content simple
Facets
whiteSpace collapse
minLength 1
Source
<xs:element name="SourceName" type="String" sawsdl:modelReference="http://rs.tdwg.org/abcd/mappings/Association-SourceID">
  <xs:annotation>
    <xs:documentation xml:lang="en">Second part of a fully qualified identifier of a related item's dataset.</xs:documentation>
  </xs:annotation>
</xs:element>
Element Unit / Associations / UnitAssociation / UnitID
Namespace http://www.tdwg.org/schemas/abcd/2.1
Annotations
Fully qualified identifier of the related item within the specified dataset.
Diagram
Diagram ABCD_2_1_xsd.tmp#String
Type String
Properties
content simple
Facets
whiteSpace collapse
minLength 1
Source
<xs:element name="UnitID" type="String" sawsdl:modelReference="http://rs.tdwg.org/abcd/mappings/Association-ID">
  <xs:annotation>
    <xs:documentation xml:lang="en">Fully qualified identifier of the related item within the specified dataset.</xs:documentation>
  </xs:annotation>
</xs:element>
Element Unit / Associations / UnitAssociation / KindOfUnit
Namespace http://www.tdwg.org/schemas/abcd/2.1
Annotations
Part(s) of organism or class of materials represented by the associated unit.
Diagram
Diagram ABCD_2_1_xsd.tmp#String ABCD_2_1_xsd.tmp#StringL_language ABCD_2_1_xsd.tmp#StringL
Type StringL
Type hierarchy
Properties
content complex
minOccurs 0
Attributes
QName Type Use
language xs:language optional
Source
<xs:element name="KindOfUnit" type="StringL" minOccurs="0" sawsdl:modelReference="http://rs.tdwg.org/abcd/mappings/Association-KindOfUnit">
  <xs:annotation>
    <xs:documentation xml:lang="en">Part(s) of organism or class of materials represented by the associated unit.</xs:documentation>
  </xs:annotation>
</xs:element>
Element Unit / Associations / UnitAssociation / AssociationType
Namespace http://www.tdwg.org/schemas/abcd/2.1
Annotations
Description of the association.
Diagram
Diagram ABCD_2_1_xsd.tmp#String ABCD_2_1_xsd.tmp#StringL_language ABCD_2_1_xsd.tmp#StringL
Type StringL
Type hierarchy
Properties
content complex
Attributes
QName Type Use
language xs:language optional
Source
<xs:element name="AssociationType" type="StringL" sawsdl:modelReference="http://rs.tdwg.org/abcd/terms/associationType">
  <xs:annotation>
    <xs:documentation xml:lang="en">Description of the association.</xs:documentation>
  </xs:annotation>
</xs:element>
Element Unit / Associations / UnitAssociation / DatasetAccessPoint
Namespace http://www.tdwg.org/schemas/abcd/2.1
Annotations
(Wrapper) access point of a related item's dataset (e.g. http://ww3.bgbm.org/biocase/pywrapper.cgi?dsa=Herbar).
Diagram
Diagram
Type xs:anyURI
Properties
content simple
minOccurs 0
Source
<xs:element name="DatasetAccessPoint" type="xs:anyURI" minOccurs="0" sawsdl:modelReference="http://rs.tdwg.org/abcd/mappings/Association-DirectAccessURL">
  <xs:annotation>
    <xs:documentation xml:lang="en">(Wrapper) access point of a related item's dataset (e.g. http://ww3.bgbm.org/biocase/pywrapper.cgi?dsa=Herbar).</xs:documentation>
  </xs:annotation>
</xs:element>
Element Unit / Associations / UnitAssociation / Comment
Namespace http://www.tdwg.org/schemas/abcd/2.1
Annotations
Further information about the association.
Diagram
Diagram ABCD_2_1_xsd.tmp#String ABCD_2_1_xsd.tmp#StringL_language ABCD_2_1_xsd.tmp#StringL
Type StringL
Type hierarchy
Properties
content complex
minOccurs 0
Attributes
QName Type Use
language xs:language optional
Source
<xs:element name="Comment" type="StringL" minOccurs="0" sawsdl:modelReference="http://rs.tdwg.org/abcd/mappings/Association-Notes">
  <xs:annotation>
    <xs:documentation xml:lang="en">Further information about the association.</xs:documentation>
  </xs:annotation>
</xs:element>
Element Unit / Assemblages
Namespace http://www.tdwg.org/schemas/abcd/2.1
Annotations
A container for groupings of this unit with other units for which a record exists in this dataset by means of an additional ID.
Diagram
Diagram ABCD_2_1_xsd.tmp#Unit_Unit_Assemblages_UnitAssemblage
Properties
content complex
minOccurs 0
Model
Children UnitAssemblage
Instance
<Assemblages xmlns="http://www.tdwg.org/schemas/abcd/2.1">
  <UnitAssemblage>{1,unbounded}</UnitAssemblage>
</Assemblages>
Source
<xs:element name="Assemblages" minOccurs="0">
  <xs:annotation>
    <xs:documentation xml:lang="en">A container for groupings of this unit with other units for which a record exists in this dataset by means of an additional ID.</xs:documentation>
  </xs:annotation>
  <xs:complexType>
    <xs:sequence>
      <xs:element name="UnitAssemblage" maxOccurs="unbounded" sawsdl:modelReference="http://rs.tdwg.org/abcd/terms/Assemblage">
        <xs:annotation>
          <xs:documentation xml:lang="en">A unit assemblage handles symmetric relationships between several units.</xs:documentation>
        </xs:annotation>
        <xs:complexType>
          <xs:sequence>
            <xs:element name="AssemblageID" type="String" sawsdl:modelReference="http://rs.tdwg.org/abcd/mappings/Assemblage-ID">
              <xs:annotation>
                <xs:documentation xml:lang="en">Identifier for assemblage.</xs:documentation>
              </xs:annotation>
            </xs:element>
            <xs:element name="AssemblageName" type="StringL" minOccurs="0" sawsdl:modelReference="http://rs.tdwg.org/abcd/mappings/Assemblage-Name">
              <xs:annotation>
                <xs:documentation xml:lang="en">Name of assemblage.</xs:documentation>
              </xs:annotation>
            </xs:element>
          </xs:sequence>
        </xs:complexType>
      </xs:element>
    </xs:sequence>
  </xs:complexType>
</xs:element>
Element Unit / Assemblages / UnitAssemblage
Namespace http://www.tdwg.org/schemas/abcd/2.1
Annotations
A unit assemblage handles symmetric relationships between several units.
Diagram
Diagram ABCD_2_1_xsd.tmp#Unit_Unit_Assemblages_Unit_Unit_Assemblages_UnitAssemblage_AssemblageID ABCD_2_1_xsd.tmp#Unit_Unit_Assemblages_Unit_Unit_Assemblages_UnitAssemblage_AssemblageName
Properties
content complex
maxOccurs unbounded
Model
Children AssemblageID, AssemblageName
Instance
<UnitAssemblage xmlns="http://www.tdwg.org/schemas/abcd/2.1">
  <AssemblageID>{1,1}</AssemblageID>
  <AssemblageName language="">{0,1}</AssemblageName>
</UnitAssemblage>
Source
<xs:element name="UnitAssemblage" maxOccurs="unbounded" sawsdl:modelReference="http://rs.tdwg.org/abcd/terms/Assemblage">
  <xs:annotation>
    <xs:documentation xml:lang="en">A unit assemblage handles symmetric relationships between several units.</xs:documentation>
  </xs:annotation>
  <xs:complexType>
    <xs:sequence>
      <xs:element name="AssemblageID" type="String" sawsdl:modelReference="http://rs.tdwg.org/abcd/mappings/Assemblage-ID">
        <xs:annotation>
          <xs:documentation xml:lang="en">Identifier for assemblage.</xs:documentation>
        </xs:annotation>
      </xs:element>
      <xs:element name="AssemblageName" type="StringL" minOccurs="0" sawsdl:modelReference="http://rs.tdwg.org/abcd/mappings/Assemblage-Name">
        <xs:annotation>
          <xs:documentation xml:lang="en">Name of assemblage.</xs:documentation>
        </xs:annotation>
      </xs:element>
    </xs:sequence>
  </xs:complexType>
</xs:element>
Element Unit / Assemblages / UnitAssemblage / AssemblageID
Namespace http://www.tdwg.org/schemas/abcd/2.1
Annotations
Identifier for assemblage.
Diagram
Diagram ABCD_2_1_xsd.tmp#String
Type String
Properties
content simple
Facets
whiteSpace collapse
minLength 1
Source
<xs:element name="AssemblageID" type="String" sawsdl:modelReference="http://rs.tdwg.org/abcd/mappings/Assemblage-ID">
  <xs:annotation>
    <xs:documentation xml:lang="en">Identifier for assemblage.</xs:documentation>
  </xs:annotation>
</xs:element>
Element Unit / Assemblages / UnitAssemblage / AssemblageName
Namespace http://www.tdwg.org/schemas/abcd/2.1
Annotations
Name of assemblage.
Diagram
Diagram ABCD_2_1_xsd.tmp#String ABCD_2_1_xsd.tmp#StringL_language ABCD_2_1_xsd.tmp#StringL
Type StringL
Type hierarchy
Properties
content complex
minOccurs 0
Attributes
QName Type Use
language xs:language optional
Source
<xs:element name="AssemblageName" type="StringL" minOccurs="0" sawsdl:modelReference="http://rs.tdwg.org/abcd/mappings/Assemblage-Name">
  <xs:annotation>
    <xs:documentation xml:lang="en">Name of assemblage.</xs:documentation>
  </xs:annotation>
</xs:element>
Element Unit / NamedCollectionsOrSurveys
Namespace http://www.tdwg.org/schemas/abcd/2.1
Annotations
Unit may belong to one or several collections or survey projects which have distinctive names and do not correspond to the SourceName. Note that this element refers to the name accepted by the specimen or data holding institution, this may or may not be different from the project name given under Gathering.
Diagram
Diagram ABCD_2_1_xsd.tmp#Unit_Unit_NamedCollectionsOrSurveys_NamedCollectionOrSurvey
Properties
content complex
minOccurs 0
Model
Children NamedCollectionOrSurvey
Instance
<NamedCollectionsOrSurveys xmlns="http://www.tdwg.org/schemas/abcd/2.1">
  <NamedCollectionOrSurvey language="">{1,unbounded}</NamedCollectionOrSurvey>
</NamedCollectionsOrSurveys>
Source
<xs:element name="NamedCollectionsOrSurveys" minOccurs="0">
  <xs:annotation>
    <xs:documentation xml:lang="en">Unit may belong to one or several collections or survey projects which have distinctive names and do not correspond to the SourceName. Note that this element refers to the name accepted by the specimen or data holding institution, this may or may not be different from the project name given under Gathering.</xs:documentation>
  </xs:annotation>
  <xs:complexType>
    <xs:sequence>
      <xs:element name="NamedCollectionOrSurvey" type="StringL" maxOccurs="unbounded" sawsdl:modelReference="http://rs.tdwg.org/abcd/terms/namedCollectionOrSurvey">
        <xs:annotation>
          <xs:documentation xml:lang="en">A named collection or survey project to which the unit belongs, which may not match the SourceName</xs:documentation>
        </xs:annotation>
      </xs:element>
    </xs:sequence>
  </xs:complexType>
</xs:element>
Element Unit / NamedCollectionsOrSurveys / NamedCollectionOrSurvey
Namespace http://www.tdwg.org/schemas/abcd/2.1
Annotations
A named collection or survey project to which the unit belongs, which may not match the SourceName
Diagram
Diagram ABCD_2_1_xsd.tmp#String ABCD_2_1_xsd.tmp#StringL_language ABCD_2_1_xsd.tmp#StringL
Type StringL
Type hierarchy
Properties
content complex
maxOccurs unbounded
Attributes
QName Type Use
language xs:language optional
Source
<xs:element name="NamedCollectionOrSurvey" type="StringL" maxOccurs="unbounded" sawsdl:modelReference="http://rs.tdwg.org/abcd/terms/namedCollectionOrSurvey">
  <xs:annotation>
    <xs:documentation xml:lang="en">A named collection or survey project to which the unit belongs, which may not match the SourceName</xs:documentation>
  </xs:annotation>
</xs:element>
Element Unit / Gathering
Namespace http://www.tdwg.org/schemas/abcd/2.1
Annotations
Elements describing the field events that created the unit and their location.
Diagram
Diagram ABCD_2_1_xsd.tmp#Gathering_Code ABCD_2_1_xsd.tmp#Gathering_DateTime ABCD_2_1_xsd.tmp#Gathering_Agents ABCD_2_1_xsd.tmp#Gathering_Permits ABCD_2_1_xsd.tmp#Gathering_Project ABCD_2_1_xsd.tmp#Gathering_PlatformName ABCD_2_1_xsd.tmp#Gathering_Method ABCD_2_1_xsd.tmp#Gathering_ValidDistributionFlag ABCD_2_1_xsd.tmp#Gathering_EstablishmentMeans ABCD_2_1_xsd.tmp#Gathering_LocalityText ABCD_2_1_xsd.tmp#Gathering_Country ABCD_2_1_xsd.tmp#Gathering_NamedAreas ABCD_2_1_xsd.tmp#Gathering_NearNamedPlaces ABCD_2_1_xsd.tmp#Gathering_AreaDetail ABCD_2_1_xsd.tmp#Gathering_GML ABCD_2_1_xsd.tmp#Gathering_WFS ABCD_2_1_xsd.tmp#Gathering_WMSURL ABCD_2_1_xsd.tmp#Gathering_SiteCoordinateSets ABCD_2_1_xsd.tmp#Gathering_Altitude ABCD_2_1_xsd.tmp#Gathering_Depth ABCD_2_1_xsd.tmp#Gathering_Height ABCD_2_1_xsd.tmp#Gathering_SiteMeasurementsOrFacts ABCD_2_1_xsd.tmp#Gathering_SiteImages ABCD_2_1_xsd.tmp#Gathering_Stratigraphy ABCD_2_1_xsd.tmp#Gathering_Biotope ABCD_2_1_xsd.tmp#Gathering_Synecology ABCD_2_1_xsd.tmp#Gathering_Aspect ABCD_2_1_xsd.tmp#Gathering_Notes ABCD_2_1_xsd.tmp#Gathering_FootprintWKT ABCD_2_1_xsd.tmp#Gathering_FootprintSpatialFit ABCD_2_1_xsd.tmp#Gathering
Type Gathering
Properties
content complex
minOccurs 0
Model
Children Agents, Altitude, AreaDetail, Aspect, Biotope, Code, Country, DateTime, Depth, EstablishmentMeans, FootprintSpatialFit, FootprintWKT, GML, Height, LocalityText, Method, NamedAreas, NearNamedPlaces, Notes, Permits, PlatformName, Project, SiteCoordinateSets, SiteImages, SiteMeasurementsOrFacts, Stratigraphy, Synecology, ValidDistributionFlag, WFS, WMSURL
Instance
<Gathering xmlns="http://www.tdwg.org/schemas/abcd/2.1">
  <Code>{0,1}</Code>
  <DateTime>{0,1}</DateTime>
  <Agents>{0,1}</Agents>
  <Permits>{0,1}</Permits>
  <Project>{0,1}</Project>
  <PlatformName>{0,1}</PlatformName>
  <Method language="">{0,1}</Method>
  <ValidDistributionFlag>{0,1}</ValidDistributionFlag>
  <EstablishmentMeans language="">{0,1}</EstablishmentMeans>
  <LocalityText language="">{0,1}</LocalityText>
  <Country>{0,1}</Country>
  <NamedAreas>{0,1}</NamedAreas>
  <NearNamedPlaces>{0,1}</NearNamedPlaces>
  <AreaDetail language="">{0,1}</AreaDetail>
  <GML>{0,1}</GML>
  <WFS>{0,1}</WFS>
  <WMSURL>{0,1}</WMSURL>
  <SiteCoordinateSets>{0,1}</SiteCoordinateSets>
  <Altitude>{0,1}</Altitude>
  <Depth datum="">{0,1}</Depth>
  <Height datum="">{0,1}</Height>
  <SiteMeasurementsOrFacts>{0,1}</SiteMeasurementsOrFacts>
  <SiteImages>{0,1}</SiteImages>
  <Stratigraphy>{0,1}</Stratigraphy>
  <Biotope>{0,1}</Biotope>
  <Synecology>{0,1}</Synecology>
  <Aspect>{0,1}</Aspect>
  <Notes language="">{0,1}</Notes>
  <FootprintWKT>{0,1}</FootprintWKT>
  <FootprintSpatialFit>{0,1}</FootprintSpatialFit>
</Gathering>
Source
<xs:element name="Gathering" type="Gathering" minOccurs="0" sawsdl:modelReference="http://rs.tdwg.org/abcd/terms/Gathering">
  <xs:annotation>
    <xs:documentation xml:lang="en">Elements describing the field events that created the unit and their location.</xs:documentation>
  </xs:annotation>
</xs:element>
Element Gathering / Code
Namespace http://www.tdwg.org/schemas/abcd/2.1
Annotations
A string that identifies all material or records that resulted from a collecting or observation event.
Diagram
Diagram ABCD_2_1_xsd.tmp#String
Type String
Properties
content simple
minOccurs 0
Facets
whiteSpace collapse
minLength 1
Source
<xs:element name="Code" type="String" minOccurs="0" sawsdl:modelReference="http://rs.tdwg.org/abcd/mappings/Gathering-ID">
  <xs:annotation>
    <xs:documentation xml:lang="en">A string that identifies all material or records that resulted from a collecting or observation event.</xs:documentation>
  </xs:annotation>
</xs:element>
Element Gathering / DateTime
Namespace http://www.tdwg.org/schemas/abcd/2.1
Annotations
Date(s) and time(s) of the collecting or observation event
Diagram
Diagram ABCD_2_1_xsd.tmp#DateTime_DateText ABCD_2_1_xsd.tmp#DateTime_TimeZone ABCD_2_1_xsd.tmp#DateTime_ISODateTimeBegin ABCD_2_1_xsd.tmp#DateTime_DayNumberBegin ABCD_2_1_xsd.tmp#DateTime_TimeOfDayBegin ABCD_2_1_xsd.tmp#DateTime_ISODateTimeEnd ABCD_2_1_xsd.tmp#DateTime_DayNumberEnd ABCD_2_1_xsd.tmp#DateTime_TimeOfDayEnd ABCD_2_1_xsd.tmp#DateTime_PeriodExplicit ABCD_2_1_xsd.tmp#DateTime
Type DateTime
Properties
content complex
minOccurs 0
Model
Children DateText, DayNumberBegin, DayNumberEnd, ISODateTimeBegin, ISODateTimeEnd, PeriodExplicit, TimeOfDayBegin, TimeOfDayEnd, TimeZone
Instance
<DateTime xmlns="http://www.tdwg.org/schemas/abcd/2.1">
  <DateText>{0,1}</DateText>
  <TimeZone>{0,1}</TimeZone>
  <ISODateTimeBegin>{0,1}</ISODateTimeBegin>
  <DayNumberBegin>{0,1}</DayNumberBegin>
  <TimeOfDayBegin>{0,1}</TimeOfDayBegin>
  <ISODateTimeEnd>{0,1}</ISODateTimeEnd>
  <DayNumberEnd>{0,1}</DayNumberEnd>
  <TimeOfDayEnd>{0,1}</TimeOfDayEnd>
  <PeriodExplicit>{0,1}</PeriodExplicit>
</DateTime>
Source
<xs:element name="DateTime" type="DateTime" minOccurs="0" sawsdl:modelReference="http://rs.tdwg.org/abcd/mappings/Gathering-Date">
  <xs:annotation>
    <xs:documentation xml:lang="en">Date(s) and time(s) of the collecting or observation event</xs:documentation>
  </xs:annotation>
</xs:element>
Element Gathering / Agents
Namespace http://www.tdwg.org/schemas/abcd/2.1
Annotations
A container element for the agent(s) responsible for collecting or recording.
Diagram
Diagram ABCD_2_1_xsd.tmp#Gathering_Gathering_Agents_GatheringAgent ABCD_2_1_xsd.tmp#Gathering_Gathering_Agents_GatheringAgentsText
Properties
content complex
minOccurs 0
Model
Children GatheringAgent, GatheringAgentsText
Instance
<Agents xmlns="http://www.tdwg.org/schemas/abcd/2.1">
  <GatheringAgent primarycollector="" sequence="">{0,unbounded}</GatheringAgent>
  <GatheringAgentsText language="">{0,1}</GatheringAgentsText>
</Agents>
Source
<xs:element name="Agents" minOccurs="0">
  <xs:annotation>
    <xs:documentation xml:lang="en">A container element for the agent(s) responsible for collecting or recording.</xs:documentation>
  </xs:annotation>
  <xs:complexType>
    <xs:sequence>
      <xs:element name="GatheringAgent" minOccurs="0" maxOccurs="unbounded" sawsdl:modelReference="http://rs.tdwg.org/abcd/mappings/GatheringAgent">
        <xs:annotation>
          <xs:documentation xml:lang="en">The person, or one of the persons or team(s) or organization(s) responsible for collecting or recording. Attributes: a flag indicating the primary collector, and a sequence number.</xs:documentation>
        </xs:annotation>
        <xs:complexType>
          <xs:sequence>
            <xs:element name="AgentText" type="String" minOccurs="0" sawsdl:modelReference="http://rs.tdwg.org/abcd/mappings/Contact-UnformattedValue">
              <xs:annotation>
                <xs:documentation xml:lang="en">Free text alternative or additional details for individual Agent.</xs:documentation>
              </xs:annotation>
            </xs:element>
            <xs:element name="Organisation" type="Organisation" minOccurs="0" sawsdl:modelReference="http://rs.tdwg.org/abcd/terms/Organization">
              <xs:annotation>
                <xs:documentation xml:lang="en">Agent organization name and code(s).</xs:documentation>
              </xs:annotation>
            </xs:element>
            <xs:element name="Person" type="PersonName" minOccurs="0" sawsdl:modelReference="http://rs.tdwg.org/abcd/terms/Person">
              <xs:annotation>
                <xs:documentation xml:lang="en">Agent Person details.</xs:documentation>
              </xs:annotation>
            </xs:element>
          </xs:sequence>
          <xs:attribute name="primarycollector" type="xs:boolean" use="optional"/>
          <xs:attribute name="sequence" type="xs:int" use="optional"/>
        </xs:complexType>
      </xs:element>
      <xs:element name="GatheringAgentsText" type="StringL" minOccurs="0" sawsdl:modelReference="http://rs.tdwg.org/abcd/mappings/GatheringAgentsText">
        <xs:annotation>
          <xs:documentation xml:lang="en">Free text representation or concatenated version of those responsible for collecting or recording.</xs:documentation>
        </xs:annotation>
      </xs:element>
    </xs:sequence>
  </xs:complexType>
</xs:element>
Element Gathering / Agents / GatheringAgent
Namespace http://www.tdwg.org/schemas/abcd/2.1
Annotations
The person, or one of the persons or team(s) or organization(s) responsible for collecting or recording. Attributes: a flag indicating the primary collector, and a sequence number.
Diagram
Diagram ABCD_2_1_xsd.tmp#Gathering_Gathering_Agents_Gathering_Gathering_Agents_GatheringAgent_primarycollector ABCD_2_1_xsd.tmp#Gathering_Gathering_Agents_Gathering_Gathering_Agents_GatheringAgent_sequence ABCD_2_1_xsd.tmp#Gathering_Gathering_Agents_Gathering_Gathering_Agents_GatheringAgent_AgentText ABCD_2_1_xsd.tmp#Gathering_Gathering_Agents_Gathering_Gathering_Agents_GatheringAgent_Organisation ABCD_2_1_xsd.tmp#Gathering_Gathering_Agents_Gathering_Gathering_Agents_GatheringAgent_Person
Properties
content complex
minOccurs 0
maxOccurs unbounded
Model
Children AgentText, Organisation, Person
Instance
<GatheringAgent primarycollector="" sequence="" xmlns="http://www.tdwg.org/schemas/abcd/2.1">
  <AgentText>{0,1}</AgentText>
  <Organisation>{0,1}</Organisation>
  <Person>{0,1}</Person>
</GatheringAgent>
Attributes
QName Type Use
primarycollector xs:boolean optional
sequence xs:int optional
Source
<xs:element name="GatheringAgent" minOccurs="0" maxOccurs="unbounded" sawsdl:modelReference="http://rs.tdwg.org/abcd/mappings/GatheringAgent">
  <xs:annotation>
    <xs:documentation xml:lang="en">The person, or one of the persons or team(s) or organization(s) responsible for collecting or recording. Attributes: a flag indicating the primary collector, and a sequence number.</xs:documentation>
  </xs:annotation>
  <xs:complexType>
    <xs:sequence>
      <xs:element name="AgentText" type="String" minOccurs="0" sawsdl:modelReference="http://rs.tdwg.org/abcd/mappings/Contact-UnformattedValue">
        <xs:annotation>
          <xs:documentation xml:lang="en">Free text alternative or additional details for individual Agent.</xs:documentation>
        </xs:annotation>
      </xs:element>
      <xs:element name="Organisation" type="Organisation" minOccurs="0" sawsdl:modelReference="http://rs.tdwg.org/abcd/terms/Organization">
        <xs:annotation>
          <xs:documentation xml:lang="en">Agent organization name and code(s).</xs:documentation>
        </xs:annotation>
      </xs:element>
      <xs:element name="Person" type="PersonName" minOccurs="0" sawsdl:modelReference="http://rs.tdwg.org/abcd/terms/Person">
        <xs:annotation>
          <xs:documentation xml:lang="en">Agent Person details.</xs:documentation>
        </xs:annotation>
      </xs:element>
    </xs:sequence>
    <xs:attribute name="primarycollector" type="xs:boolean" use="optional"/>
    <xs:attribute name="sequence" type="xs:int" use="optional"/>
  </xs:complexType>
</xs:element>
Element Gathering / Agents / GatheringAgent / AgentText
Namespace http://www.tdwg.org/schemas/abcd/2.1
Annotations
Free text alternative or additional details for individual Agent.
Diagram
Diagram ABCD_2_1_xsd.tmp#String
Type String
Properties
content simple
minOccurs 0
Facets
whiteSpace collapse
minLength 1
Source
<xs:element name="AgentText" type="String" minOccurs="0" sawsdl:modelReference="http://rs.tdwg.org/abcd/mappings/Contact-UnformattedValue">
  <xs:annotation>
    <xs:documentation xml:lang="en">Free text alternative or additional details for individual Agent.</xs:documentation>
  </xs:annotation>
</xs:element>
Element Gathering / Agents / GatheringAgent / Organisation
Namespace http://www.tdwg.org/schemas/abcd/2.1
Annotations
Agent organization name and code(s).
Diagram
Diagram ABCD_2_1_xsd.tmp#Organisation_OrganisationGUID ABCD_2_1_xsd.tmp#Organisation_Name ABCD_2_1_xsd.tmp#Organisation_OrgUnits ABCD_2_1_xsd.tmp#Organisation
Type Organisation
Properties
content complex
minOccurs 0
Model
Children Name, OrgUnits, OrganisationGUID
Instance
<Organisation xmlns="http://www.tdwg.org/schemas/abcd/2.1">
  <OrganisationGUID>{0,1}</OrganisationGUID>
  <Name>{1,1}</Name>
  <OrgUnits>{0,1}</OrgUnits>
</Organisation>
Source
<xs:element name="Organisation" type="Organisation" minOccurs="0" sawsdl:modelReference="http://rs.tdwg.org/abcd/terms/Organization">
  <xs:annotation>
    <xs:documentation xml:lang="en">Agent organization name and code(s).</xs:documentation>
  </xs:annotation>
</xs:element>
Element Gathering / Agents / GatheringAgent / Person
Namespace http://www.tdwg.org/schemas/abcd/2.1
Annotations
Agent Person details.
Diagram
Diagram ABCD_2_1_xsd.tmp#PersonName_FullName ABCD_2_1_xsd.tmp#PersonName_SortingName ABCD_2_1_xsd.tmp#PersonName_AtomisedName ABCD_2_1_xsd.tmp#PersonName
Type PersonName
Properties
content complex
minOccurs 0
Model
Children AtomisedName, FullName, SortingName
Instance
<Person xmlns="http://www.tdwg.org/schemas/abcd/2.1">
  <FullName>{1,1}</FullName>
  <SortingName>{0,1}</SortingName>
  <AtomisedName>{0,1}</AtomisedName>
</Person>
Source
<xs:element name="Person" type="PersonName" minOccurs="0" sawsdl:modelReference="http://rs.tdwg.org/abcd/terms/Person">
  <xs:annotation>
    <xs:documentation xml:lang="en">Agent Person details.</xs:documentation>
  </xs:annotation>
</xs:element>
Element Gathering / Agents / GatheringAgentsText
Namespace http://www.tdwg.org/schemas/abcd/2.1
Annotations
Free text representation or concatenated version of those responsible for collecting or recording.
Diagram
Diagram ABCD_2_1_xsd.tmp#String ABCD_2_1_xsd.tmp#StringL_language ABCD_2_1_xsd.tmp#StringL
Type StringL
Type hierarchy
Properties
content complex
minOccurs 0
Attributes
QName Type Use
language xs:language optional
Source
<xs:element name="GatheringAgentsText" type="StringL" minOccurs="0" sawsdl:modelReference="http://rs.tdwg.org/abcd/mappings/GatheringAgentsText">
  <xs:annotation>
    <xs:documentation xml:lang="en">Free text representation or concatenated version of those responsible for collecting or recording.</xs:documentation>
  </xs:annotation>
</xs:element>
Element Gathering / Permits
Namespace http://www.tdwg.org/schemas/abcd/2.1
Annotations
A container element for references to (or texts of) permits related to the gathering event.
Diagram
Diagram ABCD_2_1_xsd.tmp#Gathering_Gathering_Permits_PermitInfo
Properties
content complex
minOccurs 0
Model
Children PermitInfo
Instance
<Permits xmlns="http://www.tdwg.org/schemas/abcd/2.1">
  <PermitInfo>{1,unbounded}</PermitInfo>
</Permits>
Source
<xs:element name="Permits" minOccurs="0">
  <xs:annotation>
    <xs:documentation xml:lang="en">A container element for references to (or texts of) permits related to the gathering event.</xs:documentation>
  </xs:annotation>
  <xs:complexType>
    <xs:choice>
      <xs:element name="PermitInfo" type="permitDetails" maxOccurs="unbounded" sawsdl:modelReference="http://rs.tdwg.org/abcd/terms/Permit">
        <xs:annotation>
          <xs:documentation xml:lang="en">Container element for information on permits related to the gathering event.</xs:documentation>
        </xs:annotation>
      </xs:element>
    </xs:choice>
  </xs:complexType>
</xs:element>
Element Gathering / Permits / PermitInfo
Namespace http://www.tdwg.org/schemas/abcd/2.1
Annotations
Container element for information on permits related to the gathering event.
Diagram
Diagram ABCD_2_1_xsd.tmp#permitDetails_permitType ABCD_2_1_xsd.tmp#permitDetails_permitStatus ABCD_2_1_xsd.tmp#permitDetails_permitURI ABCD_2_1_xsd.tmp#permitDetails_permitText ABCD_2_1_xsd.tmp#permitDetails
Type permitDetails
Properties
content complex
maxOccurs unbounded
Model
Children permitStatus, permitText, permitType, permitURI
Instance
<PermitInfo xmlns="http://www.tdwg.org/schemas/abcd/2.1">
  <permitType>{0,1}</permitType>
  <permitStatus>{1,1}</permitStatus>
  <permitURI>{0,1}</permitURI>
  <permitText language="">{0,1}</permitText>
</PermitInfo>
Source
<xs:element name="PermitInfo" type="permitDetails" maxOccurs="unbounded" sawsdl:modelReference="http://rs.tdwg.org/abcd/terms/Permit">
  <xs:annotation>
    <xs:documentation xml:lang="en">Container element for information on permits related to the gathering event.</xs:documentation>
  </xs:annotation>
</xs:element>
Element permitDetails / permitType
Namespace http://www.tdwg.org/schemas/abcd/2.1
Annotations
Description of permit type, e.g. Collecting permit, import permit, export permit
Diagram
Diagram ABCD_2_1_xsd.tmp#String
Type String
Properties
content simple
minOccurs 0
Facets
whiteSpace collapse
minLength 1
Source
<xs:element name="permitType" type="String" minOccurs="0" sawsdl:modelReference="http://rs.tdwg.org/abcd/terms/PermitType">
  <xs:annotation>
    <xs:documentation xml:lang="en">Description of permit type, e.g. Collecting permit, import permit, export permit</xs:documentation>
  </xs:annotation>
</xs:element>
Element permitDetails / permitStatus
Namespace http://www.tdwg.org/schemas/abcd/2.1
Annotations
Permit available, not required, not available
Diagram
Diagram
Type restriction of xs:string
Properties
content simple
Facets
enumeration available upon request
enumeration not available
enumeration not required
Source
<xs:element name="permitStatus" sawsdl:modelReference="http://rs.tdwg.org/abcd/terms/PermitStatus">
  <xs:annotation>
    <xs:documentation xml:lang="en">Permit available, not required, not available</xs:documentation>
  </xs:annotation>
  <xs:simpleType>
    <xs:restriction base="xs:string">
      <xs:enumeration value="available upon request"/>
      <xs:enumeration value="not available"/>
      <xs:enumeration value="not required"/>
    </xs:restriction>
  </xs:simpleType>
</xs:element>
Element permitDetails / permitURI
Namespace http://www.tdwg.org/schemas/abcd/2.1
Annotations
A reference to the permit related to the gathering.
Diagram
Diagram
Type xs:anyURI
Properties
content simple
minOccurs 0
Source
<xs:element name="permitURI" type="xs:anyURI" minOccurs="0" sawsdl:modelReference="http://rs.tdwg.org/abcd/mappings/Permit-WebsiteURL">
  <xs:annotation>
    <xs:documentation xml:lang="en">A reference to the permit related to the gathering.</xs:documentation>
  </xs:annotation>
</xs:element>
Element permitDetails / permitText
Namespace http://www.tdwg.org/schemas/abcd/2.1
Annotations
The text of a permit related to the gathering.
Diagram
Diagram ABCD_2_1_xsd.tmp#String ABCD_2_1_xsd.tmp#StringL_language ABCD_2_1_xsd.tmp#StringL
Type StringL
Type hierarchy
Properties
content complex
minOccurs 0
Attributes
QName Type Use
language xs:language optional
Source
<xs:element name="permitText" type="StringL" minOccurs="0" sawsdl:modelReference="http://rs.tdwg.org/abcd/mappings/Permit-Text">
  <xs:annotation>
    <xs:documentation xml:lang="en">The text of a permit related to the gathering.</xs:documentation>
  </xs:annotation>
</xs:element>
Element Gathering / Project
Namespace http://www.tdwg.org/schemas/abcd/2.1
Annotations
Project information concerning the gathering event.
Diagram
Diagram ABCD_2_1_xsd.tmp#Gathering_Gathering_Project_ProjectTitle ABCD_2_1_xsd.tmp#Gathering_Gathering_Project_Contact
Properties
content complex
minOccurs 0
Model
Children Contact, ProjectTitle
Instance
<Project xmlns="http://www.tdwg.org/schemas/abcd/2.1">
  <ProjectTitle language="">{0,1}</ProjectTitle>
  <Contact>{0,1}</Contact>
</Project>
Source
<xs:element name="Project" minOccurs="0" sawsdl:modelReference="http://rs.tdwg.org/abcd/terms/Project">
  <xs:annotation>
    <xs:documentation xml:lang="en">Project information concerning the gathering event.</xs:documentation>
  </xs:annotation>
  <xs:complexType>
    <xs:sequence>
      <xs:element name="ProjectTitle" type="StringL" minOccurs="0" sawsdl:modelReference="http://rs.tdwg.org/abcd/mappings/Project-Title">
        <xs:annotation>
          <xs:documentation xml:lang="en">Title of collection project</xs:documentation>
        </xs:annotation>
      </xs:element>
      <xs:element name="Contact" type="Contact" minOccurs="0" sawsdl:modelReference="http://rs.tdwg.org/abcd/mappings/Project-Contact">
        <xs:annotation>
          <xs:documentation xml:lang="en">Contact details for Project Officer or other person with knowledge of the project.</xs:documentation>
        </xs:annotation>
      </xs:element>
    </xs:sequence>
  </xs:complexType>
</xs:element>
Element Gathering / Project / ProjectTitle
Namespace http://www.tdwg.org/schemas/abcd/2.1
Annotations
Title of collection project
Diagram
Diagram ABCD_2_1_xsd.tmp#String ABCD_2_1_xsd.tmp#StringL_language ABCD_2_1_xsd.tmp#StringL
Type StringL
Type hierarchy
Properties
content complex
minOccurs 0
Attributes
QName Type Use
language xs:language optional
Source
<xs:element name="ProjectTitle" type="StringL" minOccurs="0" sawsdl:modelReference="http://rs.tdwg.org/abcd/mappings/Project-Title">
  <xs:annotation>
    <xs:documentation xml:lang="en">Title of collection project</xs:documentation>
  </xs:annotation>
</xs:element>
Element Gathering / Project / Contact
Namespace http://www.tdwg.org/schemas/abcd/2.1
Annotations
Contact details for Project Officer or other person with knowledge of the project.
Diagram
Diagram ABCD_2_1_xsd.tmp#Contact_Organisation ABCD_2_1_xsd.tmp#Contact_Person ABCD_2_1_xsd.tmp#Contact_Roles ABCD_2_1_xsd.tmp#Contact_Addresses ABCD_2_1_xsd.tmp#Contact_TelephoneNumbers ABCD_2_1_xsd.tmp#Contact_EmailAddresses ABCD_2_1_xsd.tmp#Contact_URIs ABCD_2_1_xsd.tmp#Contact_LogoURI ABCD_2_1_xsd.tmp#Contact
Type Contact
Properties
content complex
minOccurs 0
Model
Children Addresses, EmailAddresses, LogoURI, Organisation, Person, Roles, TelephoneNumbers, URIs
Instance
<Contact xmlns="http://www.tdwg.org/schemas/abcd/2.1">
  <Organisation>{0,1}</Organisation>
  <Person>{0,1}</Person>
  <Roles>{0,1}</Roles>
  <Addresses>{0,1}</Addresses>
  <TelephoneNumbers>{0,1}</TelephoneNumbers>
  <EmailAddresses>{0,1}</EmailAddresses>
  <URIs>{0,1}</URIs>
  <LogoURI>{0,1}</LogoURI>
</Contact>
Source
<xs:element name="Contact" type="Contact" minOccurs="0" sawsdl:modelReference="http://rs.tdwg.org/abcd/mappings/Project-Contact">
  <xs:annotation>
    <xs:documentation xml:lang="en">Contact details for Project Officer or other person with knowledge of the project.</xs:documentation>
  </xs:annotation>
</xs:element>
Element Gathering / PlatformName
Namespace http://www.tdwg.org/schemas/abcd/2.1
Annotations
The 'platform' from which observations or collections were made, e.g. the name of a research vessel or a remote operated vehicle.
Diagram
Diagram ABCD_2_1_xsd.tmp#String
Type String
Properties
content simple
minOccurs 0
Facets
whiteSpace collapse
minLength 1
Source
<xs:element name="PlatformName" type="String" minOccurs="0" sawsdl:modelReference="http://rs.tdwg.org/abcd/terms/platformName">
  <xs:annotation>
    <xs:documentation xml:lang="en">The 'platform' from which observations or collections were made, e.g. the name of a research vessel or a remote operated vehicle.</xs:documentation>
  </xs:annotation>
</xs:element>
Element Gathering / Method
Namespace http://www.tdwg.org/schemas/abcd/2.1
Annotations
The method (including technical means) used to make the collection or observation or to describe the capture event.
Diagram
Diagram ABCD_2_1_xsd.tmp#String ABCD_2_1_xsd.tmp#StringL_language ABCD_2_1_xsd.tmp#StringL
Type StringL
Type hierarchy
Properties
content complex
minOccurs 0
Attributes
QName Type Use
language xs:language optional
Source
<xs:element name="Method" type="StringL" minOccurs="0" sawsdl:modelReference="http://rs.tdwg.org/abcd/mappings/Gathering-Method">
  <xs:annotation>
    <xs:documentation xml:lang="en">The method (including technical means) used to make the collection or observation or to describe the capture event.</xs:documentation>
  </xs:annotation>
</xs:element>
Element Gathering / ValidDistributionFlag
Namespace http://www.tdwg.org/schemas/abcd/2.1
Annotations
A flag ("true" or "false") that indicates whether the locality information represents a valid distribution occurrence for a specimen. Specimens taken from captivity and showing the captive location should use the value "false". [DwC 1.4 Concept List r33.]
Diagram
Diagram
Type xs:boolean
Properties
content simple
minOccurs 0
Source
<xs:element name="ValidDistributionFlag" type="xs:boolean" minOccurs="0" sawsdl:modelReference="http://rs.tdwg.org/abcd/terms/validDistributionFlag">
  <xs:annotation>
    <xs:documentation xml:lang="en">A flag ("true" or "false") that indicates whether the locality information represents a valid distribution occurrence for a specimen. Specimens taken from captivity and showing the captive location should use the value "false". [DwC 1.4 Concept List r33.]</xs:documentation>
  </xs:annotation>
</xs:element>
Element Gathering / EstablishmentMeans
Namespace http://www.tdwg.org/schemas/abcd/2.1
Annotations
The historical relationship of the occurrence to the cited time and place of collection or observation. Examples: 'wild', 'captive', 'cultivated', 'cultivated ex wild', 'persisting from cultivation' [DwC discussion]
Diagram
Diagram ABCD_2_1_xsd.tmp#String ABCD_2_1_xsd.tmp#StringL_language ABCD_2_1_xsd.tmp#StringL
Type StringL
Type hierarchy
Properties
content complex
minOccurs 0
Attributes
QName Type Use
language xs:language optional
Source
<xs:element name="EstablishmentMeans" type="StringL" minOccurs="0" sawsdl:modelReference="http://rs.tdwg.org/abcd/terms/establishmentMeans">
  <xs:annotation>
    <xs:documentation xml:lang="en">The historical relationship of the occurrence to the cited time and place of collection or observation. Examples: 'wild', 'captive', 'cultivated', 'cultivated ex wild', 'persisting from cultivation' [DwC discussion]</xs:documentation>
  </xs:annotation>
</xs:element>
Element Gathering / LocalityText
Namespace http://www.tdwg.org/schemas/abcd/2.1
Annotations
Original locality data as appearing on a label or in an original entry.
Diagram
Diagram ABCD_2_1_xsd.tmp#String ABCD_2_1_xsd.tmp#StringL_language ABCD_2_1_xsd.tmp#StringL
Type StringL
Type hierarchy
Properties
content complex
minOccurs 0
Attributes
QName Type Use
language xs:language optional
Source
<xs:element name="LocalityText" type="StringL" minOccurs="0" sawsdl:modelReference="http://rs.tdwg.org/abcd/terms/localityText">
  <xs:annotation>
    <xs:documentation xml:lang="en">Original locality data as appearing on a label or in an original entry.</xs:documentation>
  </xs:annotation>
</xs:element>
Element Gathering / Country
Namespace http://www.tdwg.org/schemas/abcd/2.1
Annotations
Details of the country. Separate from NamedArea for compatibility reasons.
Diagram
Diagram ABCD_2_1_xsd.tmp#Country_Name ABCD_2_1_xsd.tmp#Country_NameDerived ABCD_2_1_xsd.tmp#Country_ISO3166Code ABCD_2_1_xsd.tmp#Country
Type Country
Properties
content complex
minOccurs 0
Model
Children ISO3166Code, Name, NameDerived
Instance
<Country xmlns="http://www.tdwg.org/schemas/abcd/2.1">
  <Name language="">{0,1}</Name>
  <NameDerived language="">{0,1}</NameDerived>
  <ISO3166Code>{0,1}</ISO3166Code>
</Country>
Source
<xs:element name="Country" type="Country" minOccurs="0" sawsdl:modelReference="http://rs.tdwg.org/abcd/terms/Country">
  <xs:annotation>
    <xs:documentation xml:lang="en">Details of the country. Separate from NamedArea for compatibility reasons.</xs:documentation>
  </xs:annotation>
</xs:element>
Element Country / Name
Namespace http://www.tdwg.org/schemas/abcd/2.1
Annotations
Name of country or major region for specimen or observation
Diagram
Diagram ABCD_2_1_xsd.tmp#String ABCD_2_1_xsd.tmp#StringL_language ABCD_2_1_xsd.tmp#StringL
Type StringL
Type hierarchy
Properties
content complex
minOccurs 0
Attributes
QName Type Use
language xs:language optional
Source
<xs:element name="Name" type="StringL" id="cou" minOccurs="0" sawsdl:modelReference="http://rs.tdwg.org/abcd/mappings/Country-Name">
  <xs:annotation>
    <xs:documentation xml:lang="en">Name of country or major region for specimen or observation</xs:documentation>
  </xs:annotation>
</xs:element>
Element Country / NameDerived
Namespace http://www.tdwg.org/schemas/abcd/2.1
Annotations
Derived name of country or major region for specimen or observation
Diagram
Diagram ABCD_2_1_xsd.tmp#String ABCD_2_1_xsd.tmp#StringL_language ABCD_2_1_xsd.tmp#StringL
Type StringL
Type hierarchy
Properties
content complex
minOccurs 0
Attributes
QName Type Use
language xs:language optional
Source
<xs:element name="NameDerived" type="StringL" minOccurs="0">
  <xs:annotation>
    <xs:documentation xml:lang="en">Derived name of country or major region for specimen or observation</xs:documentation>
  </xs:annotation>
</xs:element>
Element Country / ISO3166Code
Namespace http://www.tdwg.org/schemas/abcd/2.1
Annotations
2- or 3-letter (ISO3166-1) or 4-letter (ISO3166-3) code for representation of name of country or origin.
Diagram
Diagram ABCD_2_1_xsd.tmp#String
Type String
Properties
content simple
minOccurs 0
Facets
whiteSpace collapse
minLength 1
Source
<xs:element name="ISO3166Code" type="String" id="iso2" minOccurs="0" sawsdl:modelReference="http://rs.tdwg.org/abcd/terms/iso3166Code">
  <xs:annotation>
    <xs:documentation xml:lang="en">2- or 3-letter (ISO3166-1) or 4-letter (ISO3166-3) code for representation of name of country or origin.</xs:documentation>
  </xs:annotation>
</xs:element>
Element Gathering / NamedAreas
Namespace http://www.tdwg.org/schemas/abcd/2.1
Annotations
Atomised place names as applied to the collection or observation site; with possibility for hierarchical structuring and categorization.
Diagram
Diagram ABCD_2_1_xsd.tmp#Gathering_Gathering_NamedAreas_NamedArea
Properties
content complex
minOccurs 0
Model
Children NamedArea
Instance
<NamedAreas xmlns="http://www.tdwg.org/schemas/abcd/2.1">
  <NamedArea sequence="">{0,unbounded}</NamedArea>
</NamedAreas>
Source
<xs:element name="NamedAreas" minOccurs="0">
  <xs:annotation>
    <xs:documentation xml:lang="en">Atomised place names as applied to the collection or observation site; with possibility for hierarchical structuring and categorization.</xs:documentation>
  </xs:annotation>
  <xs:complexType>
    <xs:sequence>
      <xs:element name="NamedArea" minOccurs="0" maxOccurs="unbounded" sawsdl:modelReference="http://rs.tdwg.org/abcd/terms/NamedArea">
        <xs:annotation>
          <xs:documentation xml:lang="en">Atomised place name with possibility for hierarchical structuring. Attribute for sequence.</xs:documentation>
        </xs:annotation>
        <xs:complexType>
          <xs:complexContent>
            <xs:extension base="NamedArea">
              <xs:attribute name="sequence" type="xs:int" use="optional"/>
            </xs:extension>
          </xs:complexContent>
        </xs:complexType>
      </xs:element>
    </xs:sequence>
  </xs:complexType>
</xs:element>
Element Gathering / NamedAreas / NamedArea
Namespace http://www.tdwg.org/schemas/abcd/2.1
Annotations
Atomised place name with possibility for hierarchical structuring. Attribute for sequence.
Diagram
Diagram ABCD_2_1_xsd.tmp#NamedArea_AreaClass ABCD_2_1_xsd.tmp#NamedArea_AreaName ABCD_2_1_xsd.tmp#NamedArea_AreaCodeStandard ABCD_2_1_xsd.tmp#NamedArea_AreaCode ABCD_2_1_xsd.tmp#NamedArea_DataSource ABCD_2_1_xsd.tmp#NamedArea ABCD_2_1_xsd.tmp#Gathering_Gathering_NamedAreas_Gathering_Gathering_NamedAreas_NamedArea_sequence
Type extension of NamedArea
Type hierarchy
Properties
content complex
minOccurs 0
maxOccurs unbounded
Model
Children AreaClass, AreaCode, AreaCodeStandard, AreaName, DataSource
Instance
<NamedArea sequence="" xmlns="http://www.tdwg.org/schemas/abcd/2.1">
  <AreaClass language="">{0,1}</AreaClass>
  <AreaName language="">{0,1}</AreaName>
  <AreaCodeStandard>{0,1}</AreaCodeStandard>
  <AreaCode>{0,1}</AreaCode>
  <DataSource>{0,1}</DataSource>
</NamedArea>
Attributes
QName Type Use
sequence xs:int optional
Source
<xs:element name="NamedArea" minOccurs="0" maxOccurs="unbounded" sawsdl:modelReference="http://rs.tdwg.org/abcd/terms/NamedArea">
  <xs:annotation>
    <xs:documentation xml:lang="en">Atomised place name with possibility for hierarchical structuring. Attribute for sequence.</xs:documentation>
  </xs:annotation>
  <xs:complexType>
    <xs:complexContent>
      <xs:extension base="NamedArea">
        <xs:attribute name="sequence" type="xs:int" use="optional"/>
      </xs:extension>
    </xs:complexContent>
  </xs:complexType>
</xs:element>
Element NamedArea / AreaClass
Namespace http://www.tdwg.org/schemas/abcd/2.1
Annotations
Allows recording of categories for local or national subdivision levels, geomorphological units, protected areas, etc.
Diagram
Diagram ABCD_2_1_xsd.tmp#String ABCD_2_1_xsd.tmp#StringL_language ABCD_2_1_xsd.tmp#StringL
Type StringL
Type hierarchy
Properties
content complex
minOccurs 0
Attributes
QName Type Use
language xs:language optional
Source
<xs:element name="AreaClass" type="StringL" minOccurs="0" sawsdl:modelReference="http://rs.tdwg.org/abcd/terms/areaClass">
  <xs:annotation>
    <xs:documentation xml:lang="en">Allows recording of categories for local or national subdivision levels, geomorphological units, protected areas, etc.</xs:documentation>
  </xs:annotation>
</xs:element>
Element NamedArea / AreaName
Namespace http://www.tdwg.org/schemas/abcd/2.1
Annotations
Name of a geographic, geomorphological, geoecological, or administrative area.
Diagram
Diagram ABCD_2_1_xsd.tmp#String ABCD_2_1_xsd.tmp#StringL_language ABCD_2_1_xsd.tmp#StringL
Type StringL
Type hierarchy
Properties
content complex
minOccurs 0
Attributes
QName Type Use
language xs:language optional
Source
<xs:element name="AreaName" type="StringL" minOccurs="0" sawsdl:modelReference="http://rs.tdwg.org/abcd/mappings/NamedArea-Name">
  <xs:annotation>
    <xs:documentation xml:lang="en">Name of a geographic, geomorphological, geoecological, or administrative area.</xs:documentation>
  </xs:annotation>
</xs:element>
Element NamedArea / AreaCodeStandard
Namespace http://www.tdwg.org/schemas/abcd/2.1
Annotations
Standard coding scheme the AreaCode adheres to.
Diagram
Diagram ABCD_2_1_xsd.tmp#String
Type String
Properties
content simple
minOccurs 0
Facets
whiteSpace collapse
minLength 1
Source
<xs:element name="AreaCodeStandard" type="String" minOccurs="0" sawsdl:modelReference="http://rs.tdwg.org/abcd/terms/codeStandard">
  <xs:annotation>
    <xs:documentation xml:lang="en">Standard coding scheme the AreaCode adheres to.</xs:documentation>
  </xs:annotation>
</xs:element>
Element NamedArea / AreaCode
Namespace http://www.tdwg.org/schemas/abcd/2.1
Annotations
Abbreviation or code for area names
Diagram
Diagram ABCD_2_1_xsd.tmp#String
Type String
Properties
content simple
minOccurs 0
Facets
whiteSpace collapse
minLength 1
Source
<xs:element name="AreaCode" type="String" minOccurs="0" sawsdl:modelReference="http://rs.tdwg.org/abcd/terms/code">
  <xs:annotation>
    <xs:documentation xml:lang="en">Abbreviation or code for area names</xs:documentation>
  </xs:annotation>
</xs:element>
Element NamedArea / DataSource
Namespace http://www.tdwg.org/schemas/abcd/2.1
Annotations
Diagram
Diagram ABCD_2_1_xsd.tmp#String
Type String
Properties
content simple
minOccurs 0
Facets
whiteSpace collapse
minLength 1
Source
<xs:element name="DataSource" type="String" minOccurs="0" sawsdl:modelReference="http://rs.tdwg.org/abcd/mappings/Reference-Text">
  <xs:annotation>
    <xs:documentation xml:lang="en"/>
  </xs:annotation>
</xs:element>
Element Gathering / NearNamedPlaces
Namespace http://www.tdwg.org/schemas/abcd/2.1
Annotations
Specified relationship to a named place that does not directly apply to the site of collection or observation, e. g. 10 Km South of Mytown.
Diagram
Diagram ABCD_2_1_xsd.tmp#Gathering_Gathering_NearNamedPlaces_NamedPlaceRelation
Properties
content complex
minOccurs 0
Model
Children NamedPlaceRelation
Instance
<NearNamedPlaces xmlns="http://www.tdwg.org/schemas/abcd/2.1">
  <NamedPlaceRelation DerivedFlag="false">{0,unbounded}</NamedPlaceRelation>
</NearNamedPlaces>
Source
<xs:element name="NearNamedPlaces" minOccurs="0">
  <xs:annotation>
    <xs:documentation xml:lang="en">Specified relationship to a named place that does not directly apply to the site of collection or observation, e. g. 10 Km South of Mytown.</xs:documentation>
  </xs:annotation>
  <xs:complexType>
    <xs:sequence>
      <xs:element name="NamedPlaceRelation" minOccurs="0" maxOccurs="unbounded" sawsdl:modelReference="http://rs.tdwg.org/abcd/terms/NamedPlaceRelation">
        <xs:annotation>
          <xs:documentation xml:lang="en">The relationship of the gathering site with a different place. Attribute DerivedFlag is deprecated.</xs:documentation>
        </xs:annotation>
        <xs:complexType>
          <xs:sequence>
            <xs:element name="NearNamedPlace" type="StringL" minOccurs="0" sawsdl:modelReference="http://rs.tdwg.org/abcd/terms/nearbyPlaceName">
              <xs:annotation>
                <xs:documentation xml:lang="en">A named place near to the collection or observation location</xs:documentation>
              </xs:annotation>
            </xs:element>
            <xs:element name="NearNamedPlaceRelationTo" type="StringL" minOccurs="0" sawsdl:modelReference="http://rs.tdwg.org/abcd/terms/nearbyPlaceRelation">
              <xs:annotation>
                <xs:documentation xml:lang="en">Distance and directional point.</xs:documentation>
              </xs:annotation>
            </xs:element>
          </xs:sequence>
          <xs:attribute name="DerivedFlag" type="xs:boolean" use="optional" default="false"/>
        </xs:complexType>
      </xs:element>
    </xs:sequence>
  </xs:complexType>
</xs:element>
Element Gathering / NearNamedPlaces / NamedPlaceRelation
Namespace http://www.tdwg.org/schemas/abcd/2.1
Annotations
The relationship of the gathering site with a different place. Attribute DerivedFlag is deprecated.
Diagram
Diagram ABCD_2_1_xsd.tmp#Gathering_Gathering_NearNamedPlaces_Gathering_Gathering_NearNamedPlaces_NamedPlaceRelation_DerivedFlag ABCD_2_1_xsd.tmp#Gathering_Gathering_NearNamedPlaces_Gathering_Gathering_NearNamedPlaces_NamedPlaceRelation_NearNamedPlace ABCD_2_1_xsd.tmp#Gathering_Gathering_NearNamedPlaces_Gathering_Gathering_NearNamedPlaces_NamedPlaceRelation_NearNamedPlaceRelationTo
Properties
content complex
minOccurs 0
maxOccurs unbounded
Model
Children NearNamedPlace, NearNamedPlaceRelationTo
Instance
<NamedPlaceRelation DerivedFlag="false" xmlns="http://www.tdwg.org/schemas/abcd/2.1">
  <NearNamedPlace language="">{0,1}</NearNamedPlace>
  <NearNamedPlaceRelationTo language="">{0,1}</NearNamedPlaceRelationTo>
</NamedPlaceRelation>
Attributes
QName Type Default Use
DerivedFlag xs:boolean false optional
Source
<xs:element name="NamedPlaceRelation" minOccurs="0" maxOccurs="unbounded" sawsdl:modelReference="http://rs.tdwg.org/abcd/terms/NamedPlaceRelation">
  <xs:annotation>
    <xs:documentation xml:lang="en">The relationship of the gathering site with a different place. Attribute DerivedFlag is deprecated.</xs:documentation>
  </xs:annotation>
  <xs:complexType>
    <xs:sequence>
      <xs:element name="NearNamedPlace" type="StringL" minOccurs="0" sawsdl:modelReference="http://rs.tdwg.org/abcd/terms/nearbyPlaceName">
        <xs:annotation>
          <xs:documentation xml:lang="en">A named place near to the collection or observation location</xs:documentation>
        </xs:annotation>
      </xs:element>
      <xs:element name="NearNamedPlaceRelationTo" type="StringL" minOccurs="0" sawsdl:modelReference="http://rs.tdwg.org/abcd/terms/nearbyPlaceRelation">
        <xs:annotation>
          <xs:documentation xml:lang="en">Distance and directional point.</xs:documentation>
        </xs:annotation>
      </xs:element>
    </xs:sequence>
    <xs:attribute name="DerivedFlag" type="xs:boolean" use="optional" default="false"/>
  </xs:complexType>
</xs:element>
Element Gathering / NearNamedPlaces / NamedPlaceRelation / NearNamedPlace
Namespace http://www.tdwg.org/schemas/abcd/2.1
Annotations
A named place near to the collection or observation location
Diagram
Diagram ABCD_2_1_xsd.tmp#String ABCD_2_1_xsd.tmp#StringL_language ABCD_2_1_xsd.tmp#StringL
Type StringL
Type hierarchy
Properties
content complex
minOccurs 0
Attributes
QName Type Use
language xs:language optional
Source
<xs:element name="NearNamedPlace" type="StringL" minOccurs="0" sawsdl:modelReference="http://rs.tdwg.org/abcd/terms/nearbyPlaceName">
  <xs:annotation>
    <xs:documentation xml:lang="en">A named place near to the collection or observation location</xs:documentation>
  </xs:annotation>
</xs:element>
Element Gathering / NearNamedPlaces / NamedPlaceRelation / NearNamedPlaceRelationTo
Namespace http://www.tdwg.org/schemas/abcd/2.1
Annotations
Distance and directional point.
Diagram
Diagram ABCD_2_1_xsd.tmp#String ABCD_2_1_xsd.tmp#StringL_language ABCD_2_1_xsd.tmp#StringL
Type StringL
Type hierarchy
Properties
content complex
minOccurs 0
Attributes
QName Type Use
language xs:language optional
Source
<xs:element name="NearNamedPlaceRelationTo" type="StringL" minOccurs="0" sawsdl:modelReference="http://rs.tdwg.org/abcd/terms/nearbyPlaceRelation">
  <xs:annotation>
    <xs:documentation xml:lang="en">Distance and directional point.</xs:documentation>
  </xs:annotation>
</xs:element>
Element Gathering / AreaDetail
Namespace http://www.tdwg.org/schemas/abcd/2.1
Annotations
Free text description of further details pertaining to the observation, sampling, or collection locality which did not fit into the previous elements.
Diagram
Diagram ABCD_2_1_xsd.tmp#String ABCD_2_1_xsd.tmp#StringL_language ABCD_2_1_xsd.tmp#StringL
Type StringL
Type hierarchy
Properties
content complex
minOccurs 0
Attributes
QName Type Use
language xs:language optional
Source
<xs:element name="AreaDetail" type="StringL" minOccurs="0" sawsdl:modelReference="http://rs.tdwg.org/abcd/mappings/Gathering-Details">
  <xs:annotation>
    <xs:documentation xml:lang="en">Free text description of further details pertaining to the observation, sampling, or collection locality which did not fit into the previous elements.</xs:documentation>
  </xs:annotation>
</xs:element>
Element Gathering / GML
Namespace http://www.tdwg.org/schemas/abcd/2.1
Annotations
Spaceholder for GML-conformant schema extension to express the spatial representation of the gathering locality including coordinates, footprint, and uncertainties in GML (Geographical Markup Language). The GML application schema developed by the BioGeomancer Project (see http:\\www.biogeomancer.org) can be used here.
Diagram
Diagram
Properties
minOccurs 0
Source
<xs:element name="GML" type="xs:anyType" minOccurs="0">
  <xs:annotation>
    <xs:documentation xml:lang="en">Spaceholder for GML-conformant schema extension to express the spatial representation of the gathering locality including coordinates, footprint, and uncertainties in GML (Geographical Markup Language). The GML application schema developed by the BioGeomancer Project (see http:\\www.biogeomancer.org) can be used here.</xs:documentation>
  </xs:annotation>
</xs:element>
Element Gathering / WFS
Namespace http://www.tdwg.org/schemas/abcd/2.1
Annotations
Retrieval of a boundary polygon or centroid spatial reference relating to the gathering site. URL (GET) or POST text, for Web Feature Service (OpenGIS Consortium Specification 01-023) reference.
Diagram
Diagram
Properties
minOccurs 0
Source
<xs:element name="WFS" type="xs:anyType" minOccurs="0">
  <xs:annotation>
    <xs:documentation xml:lang="en">Retrieval of a boundary polygon or centroid spatial reference relating to the gathering site. URL (GET) or POST text, for Web Feature Service (OpenGIS Consortium Specification 01-023) reference.</xs:documentation>
  </xs:annotation>
</xs:element>
Element Gathering / WMSURL
Namespace http://www.tdwg.org/schemas/abcd/2.1
Annotations
URI (e.g. web address) for the location of a boundary polygon or centroid spatial reference relating to a gathering site, according to the Web Map Services (WMS) specification of the Open GIS Consortium
Diagram
Diagram
Type xs:anyURI
Properties
content simple
minOccurs 0
Source
<xs:element name="WMSURL" type="xs:anyURI" minOccurs="0" sawsdl:modelReference="http://rs.tdwg.org/abcd/terms/wmsURL">
  <xs:annotation>
    <xs:documentation xml:lang="en">URI (e.g. web address) for the location of a boundary polygon or centroid spatial reference relating to a gathering site, according to the Web Map Services (WMS) specification of the Open GIS Consortium</xs:documentation>
  </xs:annotation>
</xs:element>
Element Gathering / SiteCoordinateSets
Namespace http://www.tdwg.org/schemas/abcd/2.1
Annotations
Container for multiple sets of coordinates indicating the site of collection or observation.
Diagram
Diagram ABCD_2_1_xsd.tmp#Gathering_Gathering_SiteCoordinateSets_SiteCoordinates
Properties
content complex
minOccurs 0
Model
Children SiteCoordinates
Instance
<SiteCoordinateSets xmlns="http://www.tdwg.org/schemas/abcd/2.1">
  <SiteCoordinates begin="" end="" original="">{0,unbounded}</SiteCoordinates>
</SiteCoordinateSets>
Source
<xs:element name="SiteCoordinateSets" minOccurs="0">
  <xs:annotation>
    <xs:documentation xml:lang="en">Container for multiple sets of coordinates indicating the site of collection or observation.</xs:documentation>
  </xs:annotation>
  <xs:complexType>
    <xs:sequence>
      <xs:element name="SiteCoordinates" minOccurs="0" maxOccurs="unbounded" sawsdl:modelReference="http://rs.tdwg.org/abcd/terms/Coordinates">
        <xs:annotation>
          <xs:documentation xml:lang="en">Attributes for Original data and for begin and end of sequence . Composite element to allow recording multiple coordinates or same coordinate in different systems</xs:documentation>
        </xs:annotation>
        <xs:complexType>
          <xs:sequence>
            <xs:element name="CoordinateMethod" type="String" minOccurs="0" sawsdl:modelReference="http://rs.tdwg.org/abcd/mappings/Coordinates-Method">
              <xs:annotation>
                <xs:documentation xml:lang="en">Coordinates measuring system e.g. GPS, field map reference, inferred map reference. Equivalent to "GeoreferenceProtocol" in DwC Geospatial Extension 1.4.</xs:documentation>
              </xs:annotation>
            </xs:element>
            <xs:element name="GeoreferenceSources" type="xs:string" minOccurs="0" sawsdl:modelReference="http://rs.tdwg.org/abcd/mappings/Reference-Text">
              <xs:annotation>
                <xs:documentation xml:lang="en">[DwC Geospatial Extension v. 1.4:] A list of maps, gazetteers or other resources used to georeference the locality. The content of this concept is meant to be specific enough to allow anyone in the future to use the same resource to georeference the same locality. Example: "USGS 1:24000 Florence Montana Quad".</xs:documentation>
              </xs:annotation>
            </xs:element>
            <xs:element name="GeoreferenceVerificationStatus" type="xs:string" minOccurs="0" sawsdl:modelReference="http://rs.tdwg.org/abcd/terms/verificationStatus">
              <xs:annotation>
                <xs:documentation xml:lang="en">[DwC Geospatial Extension v. 1.4:] A categorical description of the extent to which the georeference has been verified to represent the location where the specimen or observation was collected. This element should be vocabulary-controlled. Examples: "requires verification", "verified by collector", "verified by curator".</xs:documentation>
              </xs:annotation>
            </xs:element>
            <xs:element name="GeoreferenceRemarks" type="xs:string" minOccurs="0" sawsdl:modelReference="http://rs.tdwg.org/abcd/mappings/Coordinates-Notes">
              <xs:annotation>
                <xs:documentation xml:lang="en">[DwC Geospatial Extension v. 1.4:] Comments about the spatial description determination, explaining assumptions made in addition or opposition to the those formalized in the method referred to in GeoreferenceProtocol.</xs:documentation>
              </xs:annotation>
            </xs:element>
            <xs:element name="CoordinatesUTM" minOccurs="0">
              <xs:annotation>
                <xs:documentation xml:lang="en">A container for coordinates expressed for the Universal Transverse Mercator projection.</xs:documentation>
              </xs:annotation>
              <xs:complexType>
                <xs:sequence>
                  <xs:element name="UTMZone" type="String" minOccurs="0" sawsdl:modelReference="http://rs.tdwg.org/abcd/terms/utmZone">
                    <xs:annotation>
                      <xs:documentation xml:lang="en">The numerical Zone corresponding to the central meridian and origin upon which the UTMEasting is based.</xs:documentation>
                    </xs:annotation>
                  </xs:element>
                  <xs:element name="UTMSubzone" type="String" minOccurs="0" sawsdl:modelReference="http://rs.tdwg.org/abcd/terms/utmSubzone">
                    <xs:annotation>
                      <xs:documentation xml:lang="en">The Subzone letter corresponding to one of the 20 North-South divisions of the UTM grid system.</xs:documentation>
                    </xs:annotation>
                  </xs:element>
                  <xs:element name="UTMNS" type="String" minOccurs="0" sawsdl:modelReference="http://rs.tdwg.org/abcd/terms/utmNS">
                    <xs:annotation>
                      <xs:documentation xml:lang="en">The hemisphere to which the UTMNorthing refers.</xs:documentation>
                    </xs:annotation>
                  </xs:element>
                  <xs:element name="UTMZoneFull" type="String" minOccurs="0" sawsdl:modelReference="http://rs.tdwg.org/abcd/terms/utmZoneFull">
                    <xs:annotation>
                      <xs:documentation xml:lang="en">An alternative composite text to capture a zone expressed as a combination of UTMZone and UTMSubzone.</xs:documentation>
                    </xs:annotation>
                  </xs:element>
                  <xs:element name="UTMEasting" type="String" minOccurs="0" sawsdl:modelReference="http://rs.tdwg.org/abcd/terms/utmEasting">
                    <xs:annotation>
                      <xs:documentation xml:lang="en">The distance in meters east of the origin of the UTMZone.</xs:documentation>
                    </xs:annotation>
                  </xs:element>
                  <xs:element name="UTMNorthing" type="String" minOccurs="0" sawsdl:modelReference="http://rs.tdwg.org/abcd/terms/utmNorthing">
                    <xs:annotation>
                      <xs:documentation xml:lang="en">The distance in meters north of the origin for the UTMSubzone.</xs:documentation>
                    </xs:annotation>
                  </xs:element>
                  <xs:element name="UTMDatum" type="String" minOccurs="0" sawsdl:modelReference="http://rs.tdwg.org/abcd/terms/utmDatum">
                    <xs:annotation>
                      <xs:documentation xml:lang="en">Mathematical surface on which the mapping and coordinate system used for the geocodes of the record are based.</xs:documentation>
                    </xs:annotation>
                  </xs:element>
                  <xs:element name="UTMText" type="String" minOccurs="0" sawsdl:modelReference="http://rs.tdwg.org/abcd/terms/utmText">
                    <xs:annotation>
                      <xs:documentation xml:lang="en">A alternative composite text to capture unatomised UTM coordinate data.</xs:documentation>
                    </xs:annotation>
                  </xs:element>
                </xs:sequence>
              </xs:complexType>
            </xs:element>
            <xs:element name="CoordinatesGrid" minOccurs="0">
              <xs:annotation>
                <xs:documentation xml:lang="en">Geospatial coordinates recorded using a grid system</xs:documentation>
              </xs:annotation>
              <xs:complexType>
                <xs:sequence>
                  <xs:element name="GridCellSystem" type="String" sawsdl:modelReference="http://rs.tdwg.org/abcd/terms/gridCellSystem">
                    <xs:annotation>
                      <xs:documentation xml:lang="en">Grid system name e.g. "GB OS"</xs:documentation>
                    </xs:annotation>
                  </xs:element>
                  <xs:element name="GridCellCode" type="String" sawsdl:modelReference="http://rs.tdwg.org/abcd/terms/gridCellCode">
                    <xs:annotation>
                      <xs:documentation xml:lang="en">The code of the grid system used to record the gathering site coordinates.</xs:documentation>
                    </xs:annotation>
                  </xs:element>
                  <xs:element name="GridQualifier" type="String" minOccurs="0" sawsdl:modelReference="http://rs.tdwg.org/abcd/terms/gridQualifier">
                    <xs:annotation>
                      <xs:documentation xml:lang="en">Grid reference precision qualifier</xs:documentation>
                    </xs:annotation>
                  </xs:element>
                </xs:sequence>
              </xs:complexType>
            </xs:element>
            <xs:element name="CoordinatesLatLong" minOccurs="0">
              <xs:annotation>
                <xs:documentation xml:lang="en">Element that allows the recording of the latitude and longitude of a recording or collecting position.</xs:documentation>
              </xs:annotation>
              <xs:complexType>
                <xs:sequence>
                  <xs:element name="LongitudeDecimal" type="xs:decimal" minOccurs="0" sawsdl:modelReference="http://rs.tdwg.org/abcd/terms/longitudeDecimal">
                    <xs:annotation>
                      <xs:documentation xml:lang="en">Maps to Darwin Core 2: Longitude. Express in decimal degrees. Equivalent to "DecimalLongitude" in DwC Geospatial Extension v. 1.4 but without restrictions.</xs:documentation>
                    </xs:annotation>
                  </xs:element>
                  <xs:element name="VerbatimLongitude" type="xs:string" minOccurs="0" sawsdl:modelReference="http://rs.tdwg.org/abcd/terms/longitudeText">
                    <xs:annotation>
                      <xs:documentation xml:lang="en">Equivalent to the respective element in DwC Geospatial Extension v.1.4.</xs:documentation>
                    </xs:annotation>
                  </xs:element>
                  <xs:element name="LatitudeDecimal" type="xs:decimal" minOccurs="0" sawsdl:modelReference="http://rs.tdwg.org/abcd/terms/latitudeDecimal">
                    <xs:annotation>
                      <xs:documentation xml:lang="en">Maps to Darwin Core 2: Latitude. Express in decimal degrees. Equivalent to "DecimalLatitude" in DwC Geospatial Extension 1.4 but without restrictions.</xs:documentation>
                    </xs:annotation>
                  </xs:element>
                  <xs:element name="VerbatimLatitude" type="xs:string" minOccurs="0" sawsdl:modelReference="http://rs.tdwg.org/abcd/terms/latitudeText">
                    <xs:annotation>
                      <xs:documentation xml:lang="en">Equivalent to the respective element in DwC Geospatial Extension v.1.4.</xs:documentation>
                    </xs:annotation>
                  </xs:element>
                  <xs:element name="SpatialDatum" type="String" minOccurs="0" sawsdl:modelReference="http://rs.tdwg.org/abcd/terms/spatialDatum">
                    <xs:annotation>
                      <xs:documentation xml:lang="en">Mathematical surface on which the mapping and coordinate system used for the geocodes of the record are based. Equivalent to "GeodeticDatum" in DwC Geospatial Extension v.1.4.</xs:documentation>
                    </xs:annotation>
                  </xs:element>
                  <xs:element name="AccuracyStatement" type="String" minOccurs="0" sawsdl:modelReference="http://rs.tdwg.org/abcd/mappings/Coordinates-Accuracy">
                    <xs:annotation>
                      <xs:documentation xml:lang="en">Free text statement of degree of accuracy. May include indication that accuracy has deliberately been generalised, e.g. to protect sensitive data about protected species.</xs:documentation>
                    </xs:annotation>
                  </xs:element>
                  <xs:element name="CoordinateErrorDistanceInMeters" type="xs:decimal" minOccurs="0" sawsdl:modelReference="http://rs.tdwg.org/abcd/mappings/CoordinatesText">
                    <xs:annotation>
                      <xs:documentation xml:lang="en">Maps to Darwin Core 2: Coordinate Precision. An estimate of how tightly the collecting locality was specified; expressed as a distance in meters corresponding to a radius around the Lat/Long coordinates. Use NULL where precision is unknown, cannot be estimated or is not applicable. Equivalent to "CoordinateUncertaintyInMeters" in DwC Geospatial Extension v. 1.4.</xs:documentation>
                    </xs:annotation>
                  </xs:element>
                  <xs:element name="CoordinateErrorMethod" type="String" minOccurs="0" sawsdl:modelReference="http://rs.tdwg.org/abcd/terms/errorDistanceInMeters">
                    <xs:annotation>
                      <xs:documentation xml:lang="en">Verbatim statement of how the Coordinate Error was determined.</xs:documentation>
                    </xs:annotation>
                  </xs:element>
                  <xs:element name="PointRadiusSpatialFit" type="spatialFitDataType" minOccurs="0" sawsdl:modelReference="http://rs.tdwg.org/abcd/terms/pointRadiusSpatialFit">
                    <xs:annotation>
                      <xs:documentation xml:lang="en">[DwC Geospatial Extension v. 1.4: ] A measure of how well the circle defined by the coordinates and uncertainty match the original spatial representation, as a ratio of the area of the circle to the area of the original spatial representation. Legal values are 0, greater than or equal to 1, or undefined. A value of 1 is an exact match or 100% overlap. A value of 0 should be used if the given georeference does not completely contain the original representation. The PointRadiusSpatialFit is undefined if the original representation is a point without uncertainty and the given georeference is not that same point (without uncertainty). If both the original and the given georeference are the same point, the PointRadiusSpatialFit is 1. Detailed explanations with graphical examples can be found in the Guide to Best Practices for Georeferencing (Chapman and Wieczorek, eds. 2006).</xs:documentation>
                    </xs:annotation>
                  </xs:element>
                  <xs:element name="CoordinatesText" type="String" minOccurs="0" sawsdl:modelReference="http://rs.tdwg.org/abcd/terms/errorMethod">
                    <xs:annotation>
                      <xs:documentation xml:lang="en">Equivalent to "VerbatimCoordinates" in DwC Geospatial Extension v.1.4.</xs:documentation>
                    </xs:annotation>
                  </xs:element>
                </xs:sequence>
              </xs:complexType>
            </xs:element>
          </xs:sequence>
          <xs:attribute name="original" type="xs:boolean" use="optional"/>
          <xs:attribute name="begin" type="xs:boolean" use="optional"/>
          <xs:attribute name="end" type="xs:boolean" use="optional"/>
        </xs:complexType>
      </xs:element>
    </xs:sequence>
  </xs:complexType>
</xs:element>
Element Gathering / SiteCoordinateSets / SiteCoordinates
Namespace http://www.tdwg.org/schemas/abcd/2.1
Annotations
Attributes for Original data and for begin and end of sequence . Composite element to allow recording multiple coordinates or same coordinate in different systems
Diagram
Diagram ABCD_2_1_xsd.tmp#Gathering_Gathering_SiteCoordinateSets_Gathering_Gathering_SiteCoordinateSets_SiteCoordinates_original ABCD_2_1_xsd.tmp#Gathering_Gathering_SiteCoordinateSets_Gathering_Gathering_SiteCoordinateSets_SiteCoordinates_begin ABCD_2_1_xsd.tmp#Gathering_Gathering_SiteCoordinateSets_Gathering_Gathering_SiteCoordinateSets_SiteCoordinates_end ABCD_2_1_xsd.tmp#Gathering_Gathering_SiteCoordinateSets_Gathering_Gathering_SiteCoordinateSets_SiteCoordinates_CoordinateMethod ABCD_2_1_xsd.tmp#Gathering_Gathering_SiteCoordinateSets_Gathering_Gathering_SiteCoordinateSets_SiteCoordinates_GeoreferenceSources ABCD_2_1_xsd.tmp#Gathering_Gathering_SiteCoordinateSets_Gathering_Gathering_SiteCoordinateSets_SiteCoordinates_GeoreferenceVerificationStatus ABCD_2_1_xsd.tmp#Gathering_Gathering_SiteCoordinateSets_Gathering_Gathering_SiteCoordinateSets_SiteCoordinates_GeoreferenceRemarks ABCD_2_1_xsd.tmp#Gathering_Gathering_SiteCoordinateSets_Gathering_Gathering_SiteCoordinateSets_SiteCoordinates_CoordinatesUTM ABCD_2_1_xsd.tmp#Gathering_Gathering_SiteCoordinateSets_Gathering_Gathering_SiteCoordinateSets_SiteCoordinates_CoordinatesGrid ABCD_2_1_xsd.tmp#Gathering_Gathering_SiteCoordinateSets_Gathering_Gathering_SiteCoordinateSets_SiteCoordinates_CoordinatesLatLong
Properties
content complex
minOccurs 0
maxOccurs unbounded
Model
Children CoordinateMethod, CoordinatesGrid, CoordinatesLatLong, CoordinatesUTM, GeoreferenceRemarks, GeoreferenceSources, GeoreferenceVerificationStatus
Instance
<SiteCoordinates begin="" end="" original="" xmlns="http://www.tdwg.org/schemas/abcd/2.1">
  <CoordinateMethod>{0,1}</CoordinateMethod>
  <GeoreferenceSources>{0,1}</GeoreferenceSources>
  <GeoreferenceVerificationStatus>{0,1}</GeoreferenceVerificationStatus>
  <GeoreferenceRemarks>{0,1}</GeoreferenceRemarks>
  <CoordinatesUTM>{0,1}</CoordinatesUTM>
  <CoordinatesGrid>{0,1}</CoordinatesGrid>
  <CoordinatesLatLong>{0,1}</CoordinatesLatLong>
</SiteCoordinates>
Attributes
QName Type Use
begin xs:boolean optional
end xs:boolean optional
original xs:boolean optional
Source
<xs:element name="SiteCoordinates" minOccurs="0" maxOccurs="unbounded" sawsdl:modelReference="http://rs.tdwg.org/abcd/terms/Coordinates">
  <xs:annotation>
    <xs:documentation xml:lang="en">Attributes for Original data and for begin and end of sequence . Composite element to allow recording multiple coordinates or same coordinate in different systems</xs:documentation>
  </xs:annotation>
  <xs:complexType>
    <xs:sequence>
      <xs:element name="CoordinateMethod" type="String" minOccurs="0" sawsdl:modelReference="http://rs.tdwg.org/abcd/mappings/Coordinates-Method">
        <xs:annotation>
          <xs:documentation xml:lang="en">Coordinates measuring system e.g. GPS, field map reference, inferred map reference. Equivalent to "GeoreferenceProtocol" in DwC Geospatial Extension 1.4.</xs:documentation>
        </xs:annotation>
      </xs:element>
      <xs:element name="GeoreferenceSources" type="xs:string" minOccurs="0" sawsdl:modelReference="http://rs.tdwg.org/abcd/mappings/Reference-Text">
        <xs:annotation>
          <xs:documentation xml:lang="en">[DwC Geospatial Extension v. 1.4:] A list of maps, gazetteers or other resources used to georeference the locality. The content of this concept is meant to be specific enough to allow anyone in the future to use the same resource to georeference the same locality. Example: "USGS 1:24000 Florence Montana Quad".</xs:documentation>
        </xs:annotation>
      </xs:element>
      <xs:element name="GeoreferenceVerificationStatus" type="xs:string" minOccurs="0" sawsdl:modelReference="http://rs.tdwg.org/abcd/terms/verificationStatus">
        <xs:annotation>
          <xs:documentation xml:lang="en">[DwC Geospatial Extension v. 1.4:] A categorical description of the extent to which the georeference has been verified to represent the location where the specimen or observation was collected. This element should be vocabulary-controlled. Examples: "requires verification", "verified by collector", "verified by curator".</xs:documentation>
        </xs:annotation>
      </xs:element>
      <xs:element name="GeoreferenceRemarks" type="xs:string" minOccurs="0" sawsdl:modelReference="http://rs.tdwg.org/abcd/mappings/Coordinates-Notes">
        <xs:annotation>
          <xs:documentation xml:lang="en">[DwC Geospatial Extension v. 1.4:] Comments about the spatial description determination, explaining assumptions made in addition or opposition to the those formalized in the method referred to in GeoreferenceProtocol.</xs:documentation>
        </xs:annotation>
      </xs:element>
      <xs:element name="CoordinatesUTM" minOccurs="0">
        <xs:annotation>
          <xs:documentation xml:lang="en">A container for coordinates expressed for the Universal Transverse Mercator projection.</xs:documentation>
        </xs:annotation>
        <xs:complexType>
          <xs:sequence>
            <xs:element name="UTMZone" type="String" minOccurs="0" sawsdl:modelReference="http://rs.tdwg.org/abcd/terms/utmZone">
              <xs:annotation>
                <xs:documentation xml:lang="en">The numerical Zone corresponding to the central meridian and origin upon which the UTMEasting is based.</xs:documentation>
              </xs:annotation>
            </xs:element>
            <xs:element name="UTMSubzone" type="String" minOccurs="0" sawsdl:modelReference="http://rs.tdwg.org/abcd/terms/utmSubzone">
              <xs:annotation>
                <xs:documentation xml:lang="en">The Subzone letter corresponding to one of the 20 North-South divisions of the UTM grid system.</xs:documentation>
              </xs:annotation>
            </xs:element>
            <xs:element name="UTMNS" type="String" minOccurs="0" sawsdl:modelReference="http://rs.tdwg.org/abcd/terms/utmNS">
              <xs:annotation>
                <xs:documentation xml:lang="en">The hemisphere to which the UTMNorthing refers.</xs:documentation>
              </xs:annotation>
            </xs:element>
            <xs:element name="UTMZoneFull" type="String" minOccurs="0" sawsdl:modelReference="http://rs.tdwg.org/abcd/terms/utmZoneFull">
              <xs:annotation>
                <xs:documentation xml:lang="en">An alternative composite text to capture a zone expressed as a combination of UTMZone and UTMSubzone.</xs:documentation>
              </xs:annotation>
            </xs:element>
            <xs:element name="UTMEasting" type="String" minOccurs="0" sawsdl:modelReference="http://rs.tdwg.org/abcd/terms/utmEasting">
              <xs:annotation>
                <xs:documentation xml:lang="en">The distance in meters east of the origin of the UTMZone.</xs:documentation>
              </xs:annotation>
            </xs:element>
            <xs:element name="UTMNorthing" type="String" minOccurs="0" sawsdl:modelReference="http://rs.tdwg.org/abcd/terms/utmNorthing">
              <xs:annotation>
                <xs:documentation xml:lang="en">The distance in meters north of the origin for the UTMSubzone.</xs:documentation>
              </xs:annotation>
            </xs:element>
            <xs:element name="UTMDatum" type="String" minOccurs="0" sawsdl:modelReference="http://rs.tdwg.org/abcd/terms/utmDatum">
              <xs:annotation>
                <xs:documentation xml:lang="en">Mathematical surface on which the mapping and coordinate system used for the geocodes of the record are based.</xs:documentation>
              </xs:annotation>
            </xs:element>
            <xs:element name="UTMText" type="String" minOccurs="0" sawsdl:modelReference="http://rs.tdwg.org/abcd/terms/utmText">
              <xs:annotation>
                <xs:documentation xml:lang="en">A alternative composite text to capture unatomised UTM coordinate data.</xs:documentation>
              </xs:annotation>
            </xs:element>
          </xs:sequence>
        </xs:complexType>
      </xs:element>
      <xs:element name="CoordinatesGrid" minOccurs="0">
        <xs:annotation>
          <xs:documentation xml:lang="en">Geospatial coordinates recorded using a grid system</xs:documentation>
        </xs:annotation>
        <xs:complexType>
          <xs:sequence>
            <xs:element name="GridCellSystem" type="String" sawsdl:modelReference="http://rs.tdwg.org/abcd/terms/gridCellSystem">
              <xs:annotation>
                <xs:documentation xml:lang="en">Grid system name e.g. "GB OS"</xs:documentation>
              </xs:annotation>
            </xs:element>
            <xs:element name="GridCellCode" type="String" sawsdl:modelReference="http://rs.tdwg.org/abcd/terms/gridCellCode">
              <xs:annotation>
                <xs:documentation xml:lang="en">The code of the grid system used to record the gathering site coordinates.</xs:documentation>
              </xs:annotation>
            </xs:element>
            <xs:element name="GridQualifier" type="String" minOccurs="0" sawsdl:modelReference="http://rs.tdwg.org/abcd/terms/gridQualifier">
              <xs:annotation>
                <xs:documentation xml:lang="en">Grid reference precision qualifier</xs:documentation>
              </xs:annotation>
            </xs:element>
          </xs:sequence>
        </xs:complexType>
      </xs:element>
      <xs:element name="CoordinatesLatLong" minOccurs="0">
        <xs:annotation>
          <xs:documentation xml:lang="en">Element that allows the recording of the latitude and longitude of a recording or collecting position.</xs:documentation>
        </xs:annotation>
        <xs:complexType>
          <xs:sequence>
            <xs:element name="LongitudeDecimal" type="xs:decimal" minOccurs="0" sawsdl:modelReference="http://rs.tdwg.org/abcd/terms/longitudeDecimal">
              <xs:annotation>
                <xs:documentation xml:lang="en">Maps to Darwin Core 2: Longitude. Express in decimal degrees. Equivalent to "DecimalLongitude" in DwC Geospatial Extension v. 1.4 but without restrictions.</xs:documentation>
              </xs:annotation>
            </xs:element>
            <xs:element name="VerbatimLongitude" type="xs:string" minOccurs="0" sawsdl:modelReference="http://rs.tdwg.org/abcd/terms/longitudeText">
              <xs:annotation>
                <xs:documentation xml:lang="en">Equivalent to the respective element in DwC Geospatial Extension v.1.4.</xs:documentation>
              </xs:annotation>
            </xs:element>
            <xs:element name="LatitudeDecimal" type="xs:decimal" minOccurs="0" sawsdl:modelReference="http://rs.tdwg.org/abcd/terms/latitudeDecimal">
              <xs:annotation>
                <xs:documentation xml:lang="en">Maps to Darwin Core 2: Latitude. Express in decimal degrees. Equivalent to "DecimalLatitude" in DwC Geospatial Extension 1.4 but without restrictions.</xs:documentation>
              </xs:annotation>
            </xs:element>
            <xs:element name="VerbatimLatitude" type="xs:string" minOccurs="0" sawsdl:modelReference="http://rs.tdwg.org/abcd/terms/latitudeText">
              <xs:annotation>
                <xs:documentation xml:lang="en">Equivalent to the respective element in DwC Geospatial Extension v.1.4.</xs:documentation>
              </xs:annotation>
            </xs:element>
            <xs:element name="SpatialDatum" type="String" minOccurs="0" sawsdl:modelReference="http://rs.tdwg.org/abcd/terms/spatialDatum">
              <xs:annotation>
                <xs:documentation xml:lang="en">Mathematical surface on which the mapping and coordinate system used for the geocodes of the record are based. Equivalent to "GeodeticDatum" in DwC Geospatial Extension v.1.4.</xs:documentation>
              </xs:annotation>
            </xs:element>
            <xs:element name="AccuracyStatement" type="String" minOccurs="0" sawsdl:modelReference="http://rs.tdwg.org/abcd/mappings/Coordinates-Accuracy">
              <xs:annotation>
                <xs:documentation xml:lang="en">Free text statement of degree of accuracy. May include indication that accuracy has deliberately been generalised, e.g. to protect sensitive data about protected species.</xs:documentation>
              </xs:annotation>
            </xs:element>
            <xs:element name="CoordinateErrorDistanceInMeters" type="xs:decimal" minOccurs="0" sawsdl:modelReference="http://rs.tdwg.org/abcd/mappings/CoordinatesText">
              <xs:annotation>
                <xs:documentation xml:lang="en">Maps to Darwin Core 2: Coordinate Precision. An estimate of how tightly the collecting locality was specified; expressed as a distance in meters corresponding to a radius around the Lat/Long coordinates. Use NULL where precision is unknown, cannot be estimated or is not applicable. Equivalent to "CoordinateUncertaintyInMeters" in DwC Geospatial Extension v. 1.4.</xs:documentation>
              </xs:annotation>
            </xs:element>
            <xs:element name="CoordinateErrorMethod" type="String" minOccurs="0" sawsdl:modelReference="http://rs.tdwg.org/abcd/terms/errorDistanceInMeters">
              <xs:annotation>
                <xs:documentation xml:lang="en">Verbatim statement of how the Coordinate Error was determined.</xs:documentation>
              </xs:annotation>
            </xs:element>
            <xs:element name="PointRadiusSpatialFit" type="spatialFitDataType" minOccurs="0" sawsdl:modelReference="http://rs.tdwg.org/abcd/terms/pointRadiusSpatialFit">
              <xs:annotation>
                <xs:documentation xml:lang="en">[DwC Geospatial Extension v. 1.4: ] A measure of how well the circle defined by the coordinates and uncertainty match the original spatial representation, as a ratio of the area of the circle to the area of the original spatial representation. Legal values are 0, greater than or equal to 1, or undefined. A value of 1 is an exact match or 100% overlap. A value of 0 should be used if the given georeference does not completely contain the original representation. The PointRadiusSpatialFit is undefined if the original representation is a point without uncertainty and the given georeference is not that same point (without uncertainty). If both the original and the given georeference are the same point, the PointRadiusSpatialFit is 1. Detailed explanations with graphical examples can be found in the Guide to Best Practices for Georeferencing (Chapman and Wieczorek, eds. 2006).</xs:documentation>
              </xs:annotation>
            </xs:element>
            <xs:element name="CoordinatesText" type="String" minOccurs="0" sawsdl:modelReference="http://rs.tdwg.org/abcd/terms/errorMethod">
              <xs:annotation>
                <xs:documentation xml:lang="en">Equivalent to "VerbatimCoordinates" in DwC Geospatial Extension v.1.4.</xs:documentation>
              </xs:annotation>
            </xs:element>
          </xs:sequence>
        </xs:complexType>
      </xs:element>
    </xs:sequence>
    <xs:attribute name="original" type="xs:boolean" use="optional"/>
    <xs:attribute name="begin" type="xs:boolean" use="optional"/>
    <xs:attribute name="end" type="xs:boolean" use="optional"/>
  </xs:complexType>
</xs:element>
Element Gathering / SiteCoordinateSets / SiteCoordinates / CoordinateMethod
Namespace http://www.tdwg.org/schemas/abcd/2.1
Annotations
Coordinates measuring system e.g. GPS, field map reference, inferred map reference. Equivalent to "GeoreferenceProtocol" in DwC Geospatial Extension 1.4.
Diagram
Diagram ABCD_2_1_xsd.tmp#String
Type String
Properties
content simple
minOccurs 0
Facets
whiteSpace collapse
minLength 1
Source
<xs:element name="CoordinateMethod" type="String" minOccurs="0" sawsdl:modelReference="http://rs.tdwg.org/abcd/mappings/Coordinates-Method">
  <xs:annotation>
    <xs:documentation xml:lang="en">Coordinates measuring system e.g. GPS, field map reference, inferred map reference. Equivalent to "GeoreferenceProtocol" in DwC Geospatial Extension 1.4.</xs:documentation>
  </xs:annotation>
</xs:element>
Element Gathering / SiteCoordinateSets / SiteCoordinates / GeoreferenceSources
Namespace http://www.tdwg.org/schemas/abcd/2.1
Annotations
[DwC Geospatial Extension v. 1.4:] A list of maps, gazetteers or other resources used to georeference the locality. The content of this concept is meant to be specific enough to allow anyone in the future to use the same resource to georeference the same locality. Example: "USGS 1:24000 Florence Montana Quad".
Diagram
Diagram
Type xs:string
Properties
content simple
minOccurs 0
Source
<xs:element name="GeoreferenceSources" type="xs:string" minOccurs="0" sawsdl:modelReference="http://rs.tdwg.org/abcd/mappings/Reference-Text">
  <xs:annotation>
    <xs:documentation xml:lang="en">[DwC Geospatial Extension v. 1.4:] A list of maps, gazetteers or other resources used to georeference the locality. The content of this concept is meant to be specific enough to allow anyone in the future to use the same resource to georeference the same locality. Example: "USGS 1:24000 Florence Montana Quad".</xs:documentation>
  </xs:annotation>
</xs:element>
Element Gathering / SiteCoordinateSets / SiteCoordinates / GeoreferenceVerificationStatus
Namespace http://www.tdwg.org/schemas/abcd/2.1
Annotations
[DwC Geospatial Extension v. 1.4:] A categorical description of the extent to which the georeference has been verified to represent the location where the specimen or observation was collected. This element should be vocabulary-controlled. Examples: "requires verification", "verified by collector", "verified by curator".
Diagram
Diagram
Type xs:string
Properties
content simple
minOccurs 0
Source
<xs:element name="GeoreferenceVerificationStatus" type="xs:string" minOccurs="0" sawsdl:modelReference="http://rs.tdwg.org/abcd/terms/verificationStatus">
  <xs:annotation>
    <xs:documentation xml:lang="en">[DwC Geospatial Extension v. 1.4:] A categorical description of the extent to which the georeference has been verified to represent the location where the specimen or observation was collected. This element should be vocabulary-controlled. Examples: "requires verification", "verified by collector", "verified by curator".</xs:documentation>
  </xs:annotation>
</xs:element>
Element Gathering / SiteCoordinateSets / SiteCoordinates / GeoreferenceRemarks
Namespace http://www.tdwg.org/schemas/abcd/2.1
Annotations
[DwC Geospatial Extension v. 1.4:] Comments about the spatial description determination, explaining assumptions made in addition or opposition to the those formalized in the method referred to in GeoreferenceProtocol.
Diagram
Diagram
Type xs:string
Properties
content simple
minOccurs 0
Source
<xs:element name="GeoreferenceRemarks" type="xs:string" minOccurs="0" sawsdl:modelReference="http://rs.tdwg.org/abcd/mappings/Coordinates-Notes">
  <xs:annotation>
    <xs:documentation xml:lang="en">[DwC Geospatial Extension v. 1.4:] Comments about the spatial description determination, explaining assumptions made in addition or opposition to the those formalized in the method referred to in GeoreferenceProtocol.</xs:documentation>
  </xs:annotation>
</xs:element>
Element Gathering / SiteCoordinateSets / SiteCoordinates / CoordinatesUTM
Namespace http://www.tdwg.org/schemas/abcd/2.1
Annotations
A container for coordinates expressed for the Universal Transverse Mercator projection.
Diagram
Diagram ABCD_2_1_xsd.tmp#Gathering_Gathering_SiteCoordinateSets_Gathering_Gathering_SiteCoordinateSets_SiteCoordinates_Gathering_Gathering_SiteCoordinateSets_Gathering_Gathering_SiteCoordinateSets_SiteCoordinates_CoordinatesUTM_UTMZone ABCD_2_1_xsd.tmp#Gathering_Gathering_SiteCoordinateSets_Gathering_Gathering_SiteCoordinateSets_SiteCoordinates_Gathering_Gathering_SiteCoordinateSets_Gathering_Gathering_SiteCoordinateSets_SiteCoordinates_CoordinatesUTM_UTMSubzone ABCD_2_1_xsd.tmp#Gathering_Gathering_SiteCoordinateSets_Gathering_Gathering_SiteCoordinateSets_SiteCoordinates_Gathering_Gathering_SiteCoordinateSets_Gathering_Gathering_SiteCoordinateSets_SiteCoordinates_CoordinatesUTM_UTMNS ABCD_2_1_xsd.tmp#Gathering_Gathering_SiteCoordinateSets_Gathering_Gathering_SiteCoordinateSets_SiteCoordinates_Gathering_Gathering_SiteCoordinateSets_Gathering_Gathering_SiteCoordinateSets_SiteCoordinates_CoordinatesUTM_UTMZoneFull ABCD_2_1_xsd.tmp#Gathering_Gathering_SiteCoordinateSets_Gathering_Gathering_SiteCoordinateSets_SiteCoordinates_Gathering_Gathering_SiteCoordinateSets_Gathering_Gathering_SiteCoordinateSets_SiteCoordinates_CoordinatesUTM_UTMEasting ABCD_2_1_xsd.tmp#Gathering_Gathering_SiteCoordinateSets_Gathering_Gathering_SiteCoordinateSets_SiteCoordinates_Gathering_Gathering_SiteCoordinateSets_Gathering_Gathering_SiteCoordinateSets_SiteCoordinates_CoordinatesUTM_UTMNorthing ABCD_2_1_xsd.tmp#Gathering_Gathering_SiteCoordinateSets_Gathering_Gathering_SiteCoordinateSets_SiteCoordinates_Gathering_Gathering_SiteCoordinateSets_Gathering_Gathering_SiteCoordinateSets_SiteCoordinates_CoordinatesUTM_UTMDatum ABCD_2_1_xsd.tmp#Gathering_Gathering_SiteCoordinateSets_Gathering_Gathering_SiteCoordinateSets_SiteCoordinates_Gathering_Gathering_SiteCoordinateSets_Gathering_Gathering_SiteCoordinateSets_SiteCoordinates_CoordinatesUTM_UTMText
Properties
content complex
minOccurs 0
Model
Children UTMDatum, UTMEasting, UTMNS, UTMNorthing, UTMSubzone, UTMText, UTMZone, UTMZoneFull
Instance
<CoordinatesUTM xmlns="http://www.tdwg.org/schemas/abcd/2.1">
  <UTMZone>{0,1}</UTMZone>
  <UTMSubzone>{0,1}</UTMSubzone>
  <UTMNS>{0,1}</UTMNS>
  <UTMZoneFull>{0,1}</UTMZoneFull>
  <UTMEasting>{0,1}</UTMEasting>
  <UTMNorthing>{0,1}</UTMNorthing>
  <UTMDatum>{0,1}</UTMDatum>
  <UTMText>{0,1}</UTMText>
</CoordinatesUTM>
Source
<xs:element name="CoordinatesUTM" minOccurs="0">
  <xs:annotation>
    <xs:documentation xml:lang="en">A container for coordinates expressed for the Universal Transverse Mercator projection.</xs:documentation>
  </xs:annotation>
  <xs:complexType>
    <xs:sequence>
      <xs:element name="UTMZone" type="String" minOccurs="0" sawsdl:modelReference="http://rs.tdwg.org/abcd/terms/utmZone">
        <xs:annotation>
          <xs:documentation xml:lang="en">The numerical Zone corresponding to the central meridian and origin upon which the UTMEasting is based.</xs:documentation>
        </xs:annotation>
      </xs:element>
      <xs:element name="UTMSubzone" type="String" minOccurs="0" sawsdl:modelReference="http://rs.tdwg.org/abcd/terms/utmSubzone">
        <xs:annotation>
          <xs:documentation xml:lang="en">The Subzone letter corresponding to one of the 20 North-South divisions of the UTM grid system.</xs:documentation>
        </xs:annotation>
      </xs:element>
      <xs:element name="UTMNS" type="String" minOccurs="0" sawsdl:modelReference="http://rs.tdwg.org/abcd/terms/utmNS">
        <xs:annotation>
          <xs:documentation xml:lang="en">The hemisphere to which the UTMNorthing refers.</xs:documentation>
        </xs:annotation>
      </xs:element>
      <xs:element name="UTMZoneFull" type="String" minOccurs="0" sawsdl:modelReference="http://rs.tdwg.org/abcd/terms/utmZoneFull">
        <xs:annotation>
          <xs:documentation xml:lang="en">An alternative composite text to capture a zone expressed as a combination of UTMZone and UTMSubzone.</xs:documentation>
        </xs:annotation>
      </xs:element>
      <xs:element name="UTMEasting" type="String" minOccurs="0" sawsdl:modelReference="http://rs.tdwg.org/abcd/terms/utmEasting">
        <xs:annotation>
          <xs:documentation xml:lang="en">The distance in meters east of the origin of the UTMZone.</xs:documentation>
        </xs:annotation>
      </xs:element>
      <xs:element name="UTMNorthing" type="String" minOccurs="0" sawsdl:modelReference="http://rs.tdwg.org/abcd/terms/utmNorthing">
        <xs:annotation>
          <xs:documentation xml:lang="en">The distance in meters north of the origin for the UTMSubzone.</xs:documentation>
        </xs:annotation>
      </xs:element>
      <xs:element name="UTMDatum" type="String" minOccurs="0" sawsdl:modelReference="http://rs.tdwg.org/abcd/terms/utmDatum">
        <xs:annotation>
          <xs:documentation xml:lang="en">Mathematical surface on which the mapping and coordinate system used for the geocodes of the record are based.</xs:documentation>
        </xs:annotation>
      </xs:element>
      <xs:element name="UTMText" type="String" minOccurs="0" sawsdl:modelReference="http://rs.tdwg.org/abcd/terms/utmText">
        <xs:annotation>
          <xs:documentation xml:lang="en">A alternative composite text to capture unatomised UTM coordinate data.</xs:documentation>
        </xs:annotation>
      </xs:element>
    </xs:sequence>
  </xs:complexType>
</xs:element>
Element Gathering / SiteCoordinateSets / SiteCoordinates / CoordinatesUTM / UTMZone
Namespace http://www.tdwg.org/schemas/abcd/2.1
Annotations
The numerical Zone corresponding to the central meridian and origin upon which the UTMEasting is based.
Diagram
Diagram ABCD_2_1_xsd.tmp#String
Type String
Properties
content simple
minOccurs 0
Facets
whiteSpace collapse
minLength 1
Source
<xs:element name="UTMZone" type="String" minOccurs="0" sawsdl:modelReference="http://rs.tdwg.org/abcd/terms/utmZone">
  <xs:annotation>
    <xs:documentation xml:lang="en">The numerical Zone corresponding to the central meridian and origin upon which the UTMEasting is based.</xs:documentation>
  </xs:annotation>
</xs:element>
Element Gathering / SiteCoordinateSets / SiteCoordinates / CoordinatesUTM / UTMSubzone
Namespace http://www.tdwg.org/schemas/abcd/2.1
Annotations
The Subzone letter corresponding to one of the 20 North-South divisions of the UTM grid system.
Diagram
Diagram ABCD_2_1_xsd.tmp#String
Type String
Properties
content simple
minOccurs 0
Facets
whiteSpace collapse
minLength 1
Source
<xs:element name="UTMSubzone" type="String" minOccurs="0" sawsdl:modelReference="http://rs.tdwg.org/abcd/terms/utmSubzone">
  <xs:annotation>
    <xs:documentation xml:lang="en">The Subzone letter corresponding to one of the 20 North-South divisions of the UTM grid system.</xs:documentation>
  </xs:annotation>
</xs:element>
Element Gathering / SiteCoordinateSets / SiteCoordinates / CoordinatesUTM / UTMNS
Namespace http://www.tdwg.org/schemas/abcd/2.1
Annotations
The hemisphere to which the UTMNorthing refers.
Diagram
Diagram ABCD_2_1_xsd.tmp#String
Type String
Properties
content simple
minOccurs 0
Facets
whiteSpace collapse
minLength 1
Source
<xs:element name="UTMNS" type="String" minOccurs="0" sawsdl:modelReference="http://rs.tdwg.org/abcd/terms/utmNS">
  <xs:annotation>
    <xs:documentation xml:lang="en">The hemisphere to which the UTMNorthing refers.</xs:documentation>
  </xs:annotation>
</xs:element>
Element Gathering / SiteCoordinateSets / SiteCoordinates / CoordinatesUTM / UTMZoneFull
Namespace http://www.tdwg.org/schemas/abcd/2.1
Annotations
An alternative composite text to capture a zone expressed as a combination of UTMZone and UTMSubzone.
Diagram
Diagram ABCD_2_1_xsd.tmp#String
Type String
Properties
content simple
minOccurs 0
Facets
whiteSpace collapse
minLength 1
Source
<xs:element name="UTMZoneFull" type="String" minOccurs="0" sawsdl:modelReference="http://rs.tdwg.org/abcd/terms/utmZoneFull">
  <xs:annotation>
    <xs:documentation xml:lang="en">An alternative composite text to capture a zone expressed as a combination of UTMZone and UTMSubzone.</xs:documentation>
  </xs:annotation>
</xs:element>
Element Gathering / SiteCoordinateSets / SiteCoordinates / CoordinatesUTM / UTMEasting
Namespace http://www.tdwg.org/schemas/abcd/2.1
Annotations
The distance in meters east of the origin of the UTMZone.
Diagram
Diagram ABCD_2_1_xsd.tmp#String
Type String
Properties
content simple
minOccurs 0
Facets
whiteSpace collapse
minLength 1
Source
<xs:element name="UTMEasting" type="String" minOccurs="0" sawsdl:modelReference="http://rs.tdwg.org/abcd/terms/utmEasting">
  <xs:annotation>
    <xs:documentation xml:lang="en">The distance in meters east of the origin of the UTMZone.</xs:documentation>
  </xs:annotation>
</xs:element>
Element Gathering / SiteCoordinateSets / SiteCoordinates / CoordinatesUTM / UTMNorthing
Namespace http://www.tdwg.org/schemas/abcd/2.1
Annotations
The distance in meters north of the origin for the UTMSubzone.
Diagram
Diagram ABCD_2_1_xsd.tmp#String
Type String
Properties
content simple
minOccurs 0
Facets
whiteSpace collapse
minLength 1
Source
<xs:element name="UTMNorthing" type="String" minOccurs="0" sawsdl:modelReference="http://rs.tdwg.org/abcd/terms/utmNorthing">
  <xs:annotation>
    <xs:documentation xml:lang="en">The distance in meters north of the origin for the UTMSubzone.</xs:documentation>
  </xs:annotation>
</xs:element>
Element Gathering / SiteCoordinateSets / SiteCoordinates / CoordinatesUTM / UTMDatum
Namespace http://www.tdwg.org/schemas/abcd/2.1
Annotations
Mathematical surface on which the mapping and coordinate system used for the geocodes of the record are based.
Diagram
Diagram ABCD_2_1_xsd.tmp#String
Type String
Properties
content simple
minOccurs 0
Facets
whiteSpace collapse
minLength 1
Source
<xs:element name="UTMDatum" type="String" minOccurs="0" sawsdl:modelReference="http://rs.tdwg.org/abcd/terms/utmDatum">
  <xs:annotation>
    <xs:documentation xml:lang="en">Mathematical surface on which the mapping and coordinate system used for the geocodes of the record are based.</xs:documentation>
  </xs:annotation>
</xs:element>
Element Gathering / SiteCoordinateSets / SiteCoordinates / CoordinatesUTM / UTMText
Namespace http://www.tdwg.org/schemas/abcd/2.1
Annotations
A alternative composite text to capture unatomised UTM coordinate data.
Diagram
Diagram ABCD_2_1_xsd.tmp#String
Type String
Properties
content simple
minOccurs 0
Facets
whiteSpace collapse
minLength 1
Source
<xs:element name="UTMText" type="String" minOccurs="0" sawsdl:modelReference="http://rs.tdwg.org/abcd/terms/utmText">
  <xs:annotation>
    <xs:documentation xml:lang="en">A alternative composite text to capture unatomised UTM coordinate data.</xs:documentation>
  </xs:annotation>
</xs:element>
Element Gathering / SiteCoordinateSets / SiteCoordinates / CoordinatesGrid
Namespace http://www.tdwg.org/schemas/abcd/2.1
Annotations
Geospatial coordinates recorded using a grid system
Diagram
Diagram ABCD_2_1_xsd.tmp#Gathering_Gathering_SiteCoordinateSets_Gathering_Gathering_SiteCoordinateSets_SiteCoordinates_Gathering_Gathering_SiteCoordinateSets_Gathering_Gathering_SiteCoordinateSets_SiteCoordinates_CoordinatesGrid_GridCellSystem ABCD_2_1_xsd.tmp#Gathering_Gathering_SiteCoordinateSets_Gathering_Gathering_SiteCoordinateSets_SiteCoordinates_Gathering_Gathering_SiteCoordinateSets_Gathering_Gathering_SiteCoordinateSets_SiteCoordinates_CoordinatesGrid_GridCellCode ABCD_2_1_xsd.tmp#Gathering_Gathering_SiteCoordinateSets_Gathering_Gathering_SiteCoordinateSets_SiteCoordinates_Gathering_Gathering_SiteCoordinateSets_Gathering_Gathering_SiteCoordinateSets_SiteCoordinates_CoordinatesGrid_GridQualifier
Properties
content complex
minOccurs 0
Model
Children GridCellCode, GridCellSystem, GridQualifier
Instance
<CoordinatesGrid xmlns="http://www.tdwg.org/schemas/abcd/2.1">
  <GridCellSystem>{1,1}</GridCellSystem>
  <GridCellCode>{1,1}</GridCellCode>
  <GridQualifier>{0,1}</GridQualifier>
</CoordinatesGrid>
Source
<xs:element name="CoordinatesGrid" minOccurs="0">
  <xs:annotation>
    <xs:documentation xml:lang="en">Geospatial coordinates recorded using a grid system</xs:documentation>
  </xs:annotation>
  <xs:complexType>
    <xs:sequence>
      <xs:element name="GridCellSystem" type="String" sawsdl:modelReference="http://rs.tdwg.org/abcd/terms/gridCellSystem">
        <xs:annotation>
          <xs:documentation xml:lang="en">Grid system name e.g. "GB OS"</xs:documentation>
        </xs:annotation>
      </xs:element>
      <xs:element name="GridCellCode" type="String" sawsdl:modelReference="http://rs.tdwg.org/abcd/terms/gridCellCode">
        <xs:annotation>
          <xs:documentation xml:lang="en">The code of the grid system used to record the gathering site coordinates.</xs:documentation>
        </xs:annotation>
      </xs:element>
      <xs:element name="GridQualifier" type="String" minOccurs="0" sawsdl:modelReference="http://rs.tdwg.org/abcd/terms/gridQualifier">
        <xs:annotation>
          <xs:documentation xml:lang="en">Grid reference precision qualifier</xs:documentation>
        </xs:annotation>
      </xs:element>
    </xs:sequence>
  </xs:complexType>
</xs:element>
Element Gathering / SiteCoordinateSets / SiteCoordinates / CoordinatesGrid / GridCellSystem
Namespace http://www.tdwg.org/schemas/abcd/2.1
Annotations
Grid system name e.g. "GB OS"
Diagram
Diagram ABCD_2_1_xsd.tmp#String
Type String
Properties
content simple
Facets
whiteSpace collapse
minLength 1
Source
<xs:element name="GridCellSystem" type="String" sawsdl:modelReference="http://rs.tdwg.org/abcd/terms/gridCellSystem">
  <xs:annotation>
    <xs:documentation xml:lang="en">Grid system name e.g. "GB OS"</xs:documentation>
  </xs:annotation>
</xs:element>
Element Gathering / SiteCoordinateSets / SiteCoordinates / CoordinatesGrid / GridCellCode
Namespace http://www.tdwg.org/schemas/abcd/2.1
Annotations
The code of the grid system used to record the gathering site coordinates.
Diagram
Diagram ABCD_2_1_xsd.tmp#String
Type String
Properties
content simple
Facets
whiteSpace collapse
minLength 1
Source
<xs:element name="GridCellCode" type="String" sawsdl:modelReference="http://rs.tdwg.org/abcd/terms/gridCellCode">
  <xs:annotation>
    <xs:documentation xml:lang="en">The code of the grid system used to record the gathering site coordinates.</xs:documentation>
  </xs:annotation>
</xs:element>
Element Gathering / SiteCoordinateSets / SiteCoordinates / CoordinatesGrid / GridQualifier
Namespace http://www.tdwg.org/schemas/abcd/2.1
Annotations
Grid reference precision qualifier
Diagram
Diagram ABCD_2_1_xsd.tmp#String
Type String
Properties
content simple
minOccurs 0
Facets
whiteSpace collapse
minLength 1
Source
<xs:element name="GridQualifier" type="String" minOccurs="0" sawsdl:modelReference="http://rs.tdwg.org/abcd/terms/gridQualifier">
  <xs:annotation>
    <xs:documentation xml:lang="en">Grid reference precision qualifier</xs:documentation>
  </xs:annotation>
</xs:element>
Element Gathering / SiteCoordinateSets / SiteCoordinates / CoordinatesLatLong
Namespace http://www.tdwg.org/schemas/abcd/2.1
Annotations
Element that allows the recording of the latitude and longitude of a recording or collecting position.
Diagram
Diagram ABCD_2_1_xsd.tmp#Gathering_Gathering_SiteCoordinateSets_Gathering_Gathering_SiteCoordinateSets_SiteCoordinates_Gathering_Gathering_SiteCoordinateSets_Gathering_Gathering_SiteCoordinateSets_SiteCoordinates_CoordinatesLatLong_LongitudeDecimal ABCD_2_1_xsd.tmp#Gathering_Gathering_SiteCoordinateSets_Gathering_Gathering_SiteCoordinateSets_SiteCoordinates_Gathering_Gathering_SiteCoordinateSets_Gathering_Gathering_SiteCoordinateSets_SiteCoordinates_CoordinatesLatLong_VerbatimLongitude ABCD_2_1_xsd.tmp#Gathering_Gathering_SiteCoordinateSets_Gathering_Gathering_SiteCoordinateSets_SiteCoordinates_Gathering_Gathering_SiteCoordinateSets_Gathering_Gathering_SiteCoordinateSets_SiteCoordinates_CoordinatesLatLong_LatitudeDecimal ABCD_2_1_xsd.tmp#Gathering_Gathering_SiteCoordinateSets_Gathering_Gathering_SiteCoordinateSets_SiteCoordinates_Gathering_Gathering_SiteCoordinateSets_Gathering_Gathering_SiteCoordinateSets_SiteCoordinates_CoordinatesLatLong_VerbatimLatitude ABCD_2_1_xsd.tmp#Gathering_Gathering_SiteCoordinateSets_Gathering_Gathering_SiteCoordinateSets_SiteCoordinates_Gathering_Gathering_SiteCoordinateSets_Gathering_Gathering_SiteCoordinateSets_SiteCoordinates_CoordinatesLatLong_SpatialDatum ABCD_2_1_xsd.tmp#Gathering_Gathering_SiteCoordinateSets_Gathering_Gathering_SiteCoordinateSets_SiteCoordinates_Gathering_Gathering_SiteCoordinateSets_Gathering_Gathering_SiteCoordinateSets_SiteCoordinates_CoordinatesLatLong_AccuracyStatement ABCD_2_1_xsd.tmp#Gathering_Gathering_SiteCoordinateSets_Gathering_Gathering_SiteCoordinateSets_SiteCoordinates_Gathering_Gathering_SiteCoordinateSets_Gathering_Gathering_SiteCoordinateSets_SiteCoordinates_CoordinatesLatLong_CoordinateErrorDistanceInMeters ABCD_2_1_xsd.tmp#Gathering_Gathering_SiteCoordinateSets_Gathering_Gathering_SiteCoordinateSets_SiteCoordinates_Gathering_Gathering_SiteCoordinateSets_Gathering_Gathering_SiteCoordinateSets_SiteCoordinates_CoordinatesLatLong_CoordinateErrorMethod ABCD_2_1_xsd.tmp#Gathering_Gathering_SiteCoordinateSets_Gathering_Gathering_SiteCoordinateSets_SiteCoordinates_Gathering_Gathering_SiteCoordinateSets_Gathering_Gathering_SiteCoordinateSets_SiteCoordinates_CoordinatesLatLong_PointRadiusSpatialFit ABCD_2_1_xsd.tmp#Gathering_Gathering_SiteCoordinateSets_Gathering_Gathering_SiteCoordinateSets_SiteCoordinates_Gathering_Gathering_SiteCoordinateSets_Gathering_Gathering_SiteCoordinateSets_SiteCoordinates_CoordinatesLatLong_CoordinatesText
Properties
content complex
minOccurs 0
Model
Children AccuracyStatement, CoordinateErrorDistanceInMeters, CoordinateErrorMethod, CoordinatesText, LatitudeDecimal, LongitudeDecimal, PointRadiusSpatialFit, SpatialDatum, VerbatimLatitude, VerbatimLongitude
Instance
<CoordinatesLatLong xmlns="http://www.tdwg.org/schemas/abcd/2.1">
  <LongitudeDecimal>{0,1}</LongitudeDecimal>
  <VerbatimLongitude>{0,1}</VerbatimLongitude>
  <LatitudeDecimal>{0,1}</LatitudeDecimal>
  <VerbatimLatitude>{0,1}</VerbatimLatitude>
  <SpatialDatum>{0,1}</SpatialDatum>
  <AccuracyStatement>{0,1}</AccuracyStatement>
  <CoordinateErrorDistanceInMeters>{0,1}</CoordinateErrorDistanceInMeters>
  <CoordinateErrorMethod>{0,1}</CoordinateErrorMethod>
  <PointRadiusSpatialFit>{0,1}</PointRadiusSpatialFit>
  <CoordinatesText>{0,1}</CoordinatesText>
</CoordinatesLatLong>
Source
<xs:element name="CoordinatesLatLong" minOccurs="0">
  <xs:annotation>
    <xs:documentation xml:lang="en">Element that allows the recording of the latitude and longitude of a recording or collecting position.</xs:documentation>
  </xs:annotation>
  <xs:complexType>
    <xs:sequence>
      <xs:element name="LongitudeDecimal" type="xs:decimal" minOccurs="0" sawsdl:modelReference="http://rs.tdwg.org/abcd/terms/longitudeDecimal">
        <xs:annotation>
          <xs:documentation xml:lang="en">Maps to Darwin Core 2: Longitude. Express in decimal degrees. Equivalent to "DecimalLongitude" in DwC Geospatial Extension v. 1.4 but without restrictions.</xs:documentation>
        </xs:annotation>
      </xs:element>
      <xs:element name="VerbatimLongitude" type="xs:string" minOccurs="0" sawsdl:modelReference="http://rs.tdwg.org/abcd/terms/longitudeText">
        <xs:annotation>
          <xs:documentation xml:lang="en">Equivalent to the respective element in DwC Geospatial Extension v.1.4.</xs:documentation>
        </xs:annotation>
      </xs:element>
      <xs:element name="LatitudeDecimal" type="xs:decimal" minOccurs="0" sawsdl:modelReference="http://rs.tdwg.org/abcd/terms/latitudeDecimal">
        <xs:annotation>
          <xs:documentation xml:lang="en">Maps to Darwin Core 2: Latitude. Express in decimal degrees. Equivalent to "DecimalLatitude" in DwC Geospatial Extension 1.4 but without restrictions.</xs:documentation>
        </xs:annotation>
      </xs:element>
      <xs:element name="VerbatimLatitude" type="xs:string" minOccurs="0" sawsdl:modelReference="http://rs.tdwg.org/abcd/terms/latitudeText">
        <xs:annotation>
          <xs:documentation xml:lang="en">Equivalent to the respective element in DwC Geospatial Extension v.1.4.</xs:documentation>
        </xs:annotation>
      </xs:element>
      <xs:element name="SpatialDatum" type="String" minOccurs="0" sawsdl:modelReference="http://rs.tdwg.org/abcd/terms/spatialDatum">
        <xs:annotation>
          <xs:documentation xml:lang="en">Mathematical surface on which the mapping and coordinate system used for the geocodes of the record are based. Equivalent to "GeodeticDatum" in DwC Geospatial Extension v.1.4.</xs:documentation>
        </xs:annotation>
      </xs:element>
      <xs:element name="AccuracyStatement" type="String" minOccurs="0" sawsdl:modelReference="http://rs.tdwg.org/abcd/mappings/Coordinates-Accuracy">
        <xs:annotation>
          <xs:documentation xml:lang="en">Free text statement of degree of accuracy. May include indication that accuracy has deliberately been generalised, e.g. to protect sensitive data about protected species.</xs:documentation>
        </xs:annotation>
      </xs:element>
      <xs:element name="CoordinateErrorDistanceInMeters" type="xs:decimal" minOccurs="0" sawsdl:modelReference="http://rs.tdwg.org/abcd/mappings/CoordinatesText">
        <xs:annotation>
          <xs:documentation xml:lang="en">Maps to Darwin Core 2: Coordinate Precision. An estimate of how tightly the collecting locality was specified; expressed as a distance in meters corresponding to a radius around the Lat/Long coordinates. Use NULL where precision is unknown, cannot be estimated or is not applicable. Equivalent to "CoordinateUncertaintyInMeters" in DwC Geospatial Extension v. 1.4.</xs:documentation>
        </xs:annotation>
      </xs:element>
      <xs:element name="CoordinateErrorMethod" type="String" minOccurs="0" sawsdl:modelReference="http://rs.tdwg.org/abcd/terms/errorDistanceInMeters">
        <xs:annotation>
          <xs:documentation xml:lang="en">Verbatim statement of how the Coordinate Error was determined.</xs:documentation>
        </xs:annotation>
      </xs:element>
      <xs:element name="PointRadiusSpatialFit" type="spatialFitDataType" minOccurs="0" sawsdl:modelReference="http://rs.tdwg.org/abcd/terms/pointRadiusSpatialFit">
        <xs:annotation>
          <xs:documentation xml:lang="en">[DwC Geospatial Extension v. 1.4: ] A measure of how well the circle defined by the coordinates and uncertainty match the original spatial representation, as a ratio of the area of the circle to the area of the original spatial representation. Legal values are 0, greater than or equal to 1, or undefined. A value of 1 is an exact match or 100% overlap. A value of 0 should be used if the given georeference does not completely contain the original representation. The PointRadiusSpatialFit is undefined if the original representation is a point without uncertainty and the given georeference is not that same point (without uncertainty). If both the original and the given georeference are the same point, the PointRadiusSpatialFit is 1. Detailed explanations with graphical examples can be found in the Guide to Best Practices for Georeferencing (Chapman and Wieczorek, eds. 2006).</xs:documentation>
        </xs:annotation>
      </xs:element>
      <xs:element name="CoordinatesText" type="String" minOccurs="0" sawsdl:modelReference="http://rs.tdwg.org/abcd/terms/errorMethod">
        <xs:annotation>
          <xs:documentation xml:lang="en">Equivalent to "VerbatimCoordinates" in DwC Geospatial Extension v.1.4.</xs:documentation>
        </xs:annotation>
      </xs:element>
    </xs:sequence>
  </xs:complexType>
</xs:element>
Element Gathering / SiteCoordinateSets / SiteCoordinates / CoordinatesLatLong / LongitudeDecimal
Namespace http://www.tdwg.org/schemas/abcd/2.1
Annotations
Maps to Darwin Core 2: Longitude. Express in decimal degrees. Equivalent to "DecimalLongitude" in DwC Geospatial Extension v. 1.4 but without restrictions.
Diagram
Diagram
Type xs:decimal
Properties
content simple
minOccurs 0
Source
<xs:element name="LongitudeDecimal" type="xs:decimal" minOccurs="0" sawsdl:modelReference="http://rs.tdwg.org/abcd/terms/longitudeDecimal">
  <xs:annotation>
    <xs:documentation xml:lang="en">Maps to Darwin Core 2: Longitude. Express in decimal degrees. Equivalent to "DecimalLongitude" in DwC Geospatial Extension v. 1.4 but without restrictions.</xs:documentation>
  </xs:annotation>
</xs:element>
Element Gathering / SiteCoordinateSets / SiteCoordinates / CoordinatesLatLong / VerbatimLongitude
Namespace http://www.tdwg.org/schemas/abcd/2.1
Annotations
Equivalent to the respective element in DwC Geospatial Extension v.1.4.
Diagram
Diagram
Type xs:string
Properties
content simple
minOccurs 0
Source
<xs:element name="VerbatimLongitude" type="xs:string" minOccurs="0" sawsdl:modelReference="http://rs.tdwg.org/abcd/terms/longitudeText">
  <xs:annotation>
    <xs:documentation xml:lang="en">Equivalent to the respective element in DwC Geospatial Extension v.1.4.</xs:documentation>
  </xs:annotation>
</xs:element>
Element Gathering / SiteCoordinateSets / SiteCoordinates / CoordinatesLatLong / LatitudeDecimal
Namespace http://www.tdwg.org/schemas/abcd/2.1
Annotations
Maps to Darwin Core 2: Latitude. Express in decimal degrees. Equivalent to "DecimalLatitude" in DwC Geospatial Extension 1.4 but without restrictions.
Diagram
Diagram
Type xs:decimal
Properties
content simple
minOccurs 0
Source
<xs:element name="LatitudeDecimal" type="xs:decimal" minOccurs="0" sawsdl:modelReference="http://rs.tdwg.org/abcd/terms/latitudeDecimal">
  <xs:annotation>
    <xs:documentation xml:lang="en">Maps to Darwin Core 2: Latitude. Express in decimal degrees. Equivalent to "DecimalLatitude" in DwC Geospatial Extension 1.4 but without restrictions.</xs:documentation>
  </xs:annotation>
</xs:element>
Element Gathering / SiteCoordinateSets / SiteCoordinates / CoordinatesLatLong / VerbatimLatitude
Namespace http://www.tdwg.org/schemas/abcd/2.1
Annotations
Equivalent to the respective element in DwC Geospatial Extension v.1.4.
Diagram
Diagram
Type xs:string
Properties
content simple
minOccurs 0
Source
<xs:element name="VerbatimLatitude" type="xs:string" minOccurs="0" sawsdl:modelReference="http://rs.tdwg.org/abcd/terms/latitudeText">
  <xs:annotation>
    <xs:documentation xml:lang="en">Equivalent to the respective element in DwC Geospatial Extension v.1.4.</xs:documentation>
  </xs:annotation>
</xs:element>
Element Gathering / SiteCoordinateSets / SiteCoordinates / CoordinatesLatLong / SpatialDatum
Namespace http://www.tdwg.org/schemas/abcd/2.1
Annotations
Mathematical surface on which the mapping and coordinate system used for the geocodes of the record are based. Equivalent to "GeodeticDatum" in DwC Geospatial Extension v.1.4.
Diagram
Diagram ABCD_2_1_xsd.tmp#String
Type String
Properties
content simple
minOccurs 0
Facets
whiteSpace collapse
minLength 1
Source
<xs:element name="SpatialDatum" type="String" minOccurs="0" sawsdl:modelReference="http://rs.tdwg.org/abcd/terms/spatialDatum">
  <xs:annotation>
    <xs:documentation xml:lang="en">Mathematical surface on which the mapping and coordinate system used for the geocodes of the record are based. Equivalent to "GeodeticDatum" in DwC Geospatial Extension v.1.4.</xs:documentation>
  </xs:annotation>
</xs:element>
Element Gathering / SiteCoordinateSets / SiteCoordinates / CoordinatesLatLong / AccuracyStatement
Namespace http://www.tdwg.org/schemas/abcd/2.1
Annotations
Free text statement of degree of accuracy. May include indication that accuracy has deliberately been generalised, e.g. to protect sensitive data about protected species.
Diagram
Diagram ABCD_2_1_xsd.tmp#String
Type String
Properties
content simple
minOccurs 0
Facets
whiteSpace collapse
minLength 1
Source
<xs:element name="AccuracyStatement" type="String" minOccurs="0" sawsdl:modelReference="http://rs.tdwg.org/abcd/mappings/Coordinates-Accuracy">
  <xs:annotation>
    <xs:documentation xml:lang="en">Free text statement of degree of accuracy. May include indication that accuracy has deliberately been generalised, e.g. to protect sensitive data about protected species.</xs:documentation>
  </xs:annotation>
</xs:element>
Element Gathering / SiteCoordinateSets / SiteCoordinates / CoordinatesLatLong / CoordinateErrorDistanceInMeters
Namespace http://www.tdwg.org/schemas/abcd/2.1
Annotations
Maps to Darwin Core 2: Coordinate Precision. An estimate of how tightly the collecting locality was specified; expressed as a distance in meters corresponding to a radius around the Lat/Long coordinates. Use NULL where precision is unknown, cannot be estimated or is not applicable. Equivalent to "CoordinateUncertaintyInMeters" in DwC Geospatial Extension v. 1.4.
Diagram
Diagram
Type xs:decimal
Properties
content simple
minOccurs 0
Source
<xs:element name="CoordinateErrorDistanceInMeters" type="xs:decimal" minOccurs="0" sawsdl:modelReference="http://rs.tdwg.org/abcd/mappings/CoordinatesText">
  <xs:annotation>
    <xs:documentation xml:lang="en">Maps to Darwin Core 2: Coordinate Precision. An estimate of how tightly the collecting locality was specified; expressed as a distance in meters corresponding to a radius around the Lat/Long coordinates. Use NULL where precision is unknown, cannot be estimated or is not applicable. Equivalent to "CoordinateUncertaintyInMeters" in DwC Geospatial Extension v. 1.4.</xs:documentation>
  </xs:annotation>
</xs:element>
Element Gathering / SiteCoordinateSets / SiteCoordinates / CoordinatesLatLong / CoordinateErrorMethod
Namespace http://www.tdwg.org/schemas/abcd/2.1
Annotations
Verbatim statement of how the Coordinate Error was determined.
Diagram
Diagram ABCD_2_1_xsd.tmp#String
Type String
Properties
content simple
minOccurs 0
Facets
whiteSpace collapse
minLength 1
Source
<xs:element name="CoordinateErrorMethod" type="String" minOccurs="0" sawsdl:modelReference="http://rs.tdwg.org/abcd/terms/errorDistanceInMeters">
  <xs:annotation>
    <xs:documentation xml:lang="en">Verbatim statement of how the Coordinate Error was determined.</xs:documentation>
  </xs:annotation>
</xs:element>
Element Gathering / SiteCoordinateSets / SiteCoordinates / CoordinatesLatLong / PointRadiusSpatialFit
Namespace http://www.tdwg.org/schemas/abcd/2.1
Annotations
[DwC Geospatial Extension v. 1.4: ] A measure of how well the circle defined by the coordinates and uncertainty match the original spatial representation, as a ratio of the area of the circle to the area of the original spatial representation. Legal values are 0, greater than or equal to 1, or undefined. A value of 1 is an exact match or 100% overlap. A value of 0 should be used if the given georeference does not completely contain the original representation. The PointRadiusSpatialFit is undefined if the original representation is a point without uncertainty and the given georeference is not that same point (without uncertainty). If both the original and the given georeference are the same point, the PointRadiusSpatialFit is 1. Detailed explanations with graphical examples can be found in the Guide to Best Practices for Georeferencing (Chapman and Wieczorek, eds. 2006).
Diagram
Diagram ABCD_2_1_xsd.tmp#spatialFitDataType
Type spatialFitDataType
Properties
content simple
minOccurs 0
Source
<xs:element name="PointRadiusSpatialFit" type="spatialFitDataType" minOccurs="0" sawsdl:modelReference="http://rs.tdwg.org/abcd/terms/pointRadiusSpatialFit">
  <xs:annotation>
    <xs:documentation xml:lang="en">[DwC Geospatial Extension v. 1.4: ] A measure of how well the circle defined by the coordinates and uncertainty match the original spatial representation, as a ratio of the area of the circle to the area of the original spatial representation. Legal values are 0, greater than or equal to 1, or undefined. A value of 1 is an exact match or 100% overlap. A value of 0 should be used if the given georeference does not completely contain the original representation. The PointRadiusSpatialFit is undefined if the original representation is a point without uncertainty and the given georeference is not that same point (without uncertainty). If both the original and the given georeference are the same point, the PointRadiusSpatialFit is 1. Detailed explanations with graphical examples can be found in the Guide to Best Practices for Georeferencing (Chapman and Wieczorek, eds. 2006).</xs:documentation>
  </xs:annotation>
</xs:element>
Element Gathering / SiteCoordinateSets / SiteCoordinates / CoordinatesLatLong / CoordinatesText
Namespace http://www.tdwg.org/schemas/abcd/2.1
Annotations
Equivalent to "VerbatimCoordinates" in DwC Geospatial Extension v.1.4.
Diagram
Diagram ABCD_2_1_xsd.tmp#String
Type String
Properties
content simple
minOccurs 0
Facets
whiteSpace collapse
minLength 1
Source
<xs:element name="CoordinatesText" type="String" minOccurs="0" sawsdl:modelReference="http://rs.tdwg.org/abcd/terms/errorMethod">
  <xs:annotation>
    <xs:documentation xml:lang="en">Equivalent to "VerbatimCoordinates" in DwC Geospatial Extension v.1.4.</xs:documentation>
  </xs:annotation>
</xs:element>
Element Gathering / Altitude
Namespace http://www.tdwg.org/schemas/abcd/2.1
Annotations
The altitude of the gathering site land or floor level given as distance above (positive) or below mean sea level.
Diagram
Diagram ABCD_2_1_xsd.tmp#MeasurementOrFact_MeasurementOrFactAtomised ABCD_2_1_xsd.tmp#MeasurementOrFact_MeasurementOrFactText ABCD_2_1_xsd.tmp#MeasurementOrFact
Type MeasurementOrFact
Properties
content complex
minOccurs 0
Model
Children MeasurementOrFactAtomised, MeasurementOrFactText
Instance
<Altitude xmlns="http://www.tdwg.org/schemas/abcd/2.1">
  <MeasurementOrFactAtomised>{0,1}</MeasurementOrFactAtomised>
  <MeasurementOrFactText language="">{0,1}</MeasurementOrFactText>
</Altitude>
Source
<xs:element name="Altitude" type="MeasurementOrFact" minOccurs="0" sawsdl:modelReference="http://rs.tdwg.org/abcd/mappings/Altitude">
  <xs:annotation>
    <xs:documentation xml:lang="en">The altitude of the gathering site land or floor level given as distance above (positive) or below mean sea level.</xs:documentation>
  </xs:annotation>
</xs:element>
Element Gathering / Depth
Namespace http://www.tdwg.org/schemas/abcd/2.1
Annotations
Vertical distance point or range measurement in relation to a ground datum such as water level, or level of the sea floor for benthic samples.
Diagram
Diagram ABCD_2_1_xsd.tmp#MeasurementOrFact_MeasurementOrFactAtomised ABCD_2_1_xsd.tmp#MeasurementOrFact_MeasurementOrFactText ABCD_2_1_xsd.tmp#MeasurementOrFact ABCD_2_1_xsd.tmp#Gathering_Gathering_Depth_datum
Type extension of MeasurementOrFact
Type hierarchy
Properties
content complex
minOccurs 0
Model
Children MeasurementOrFactAtomised, MeasurementOrFactText
Instance
<Depth datum="" xmlns="http://www.tdwg.org/schemas/abcd/2.1">
  <MeasurementOrFactAtomised>{0,1}</MeasurementOrFactAtomised>
  <MeasurementOrFactText language="">{0,1}</MeasurementOrFactText>
</Depth>
Attributes
QName Type Use
datum String optional
Source
<xs:element name="Depth" minOccurs="0" sawsdl:modelReference="http://rs.tdwg.org/abcd/mappings/Depth">
  <xs:annotation>
    <xs:documentation xml:lang="en">Vertical distance point or range measurement in relation to a ground datum such as water level, or level of the sea floor for benthic samples.</xs:documentation>
  </xs:annotation>
  <xs:complexType>
    <xs:complexContent>
      <xs:extension base="MeasurementOrFact">
        <xs:attribute name="datum" type="String" use="optional"/>
      </xs:extension>
    </xs:complexContent>
  </xs:complexType>
</xs:element>
Element Gathering / Height
Namespace http://www.tdwg.org/schemas/abcd/2.1
Annotations
Vertical distance measure or range in relation to a ground datum, e.g. ground level.
Diagram
Diagram ABCD_2_1_xsd.tmp#MeasurementOrFact_MeasurementOrFactAtomised ABCD_2_1_xsd.tmp#MeasurementOrFact_MeasurementOrFactText ABCD_2_1_xsd.tmp#MeasurementOrFact ABCD_2_1_xsd.tmp#Gathering_Gathering_Height_datum
Type extension of MeasurementOrFact
Type hierarchy
Properties
content complex
minOccurs 0
Model
Children MeasurementOrFactAtomised, MeasurementOrFactText
Instance
<Height datum="" xmlns="http://www.tdwg.org/schemas/abcd/2.1">
  <MeasurementOrFactAtomised>{0,1}</MeasurementOrFactAtomised>
  <MeasurementOrFactText language="">{0,1}</MeasurementOrFactText>
</Height>
Attributes
QName Type Use
datum String optional
Source
<xs:element name="Height" minOccurs="0" sawsdl:modelReference="http://rs.tdwg.org/abcd/mappings/Height">
  <xs:annotation>
    <xs:documentation xml:lang="en">Vertical distance measure or range in relation to a ground datum, e.g. ground level.</xs:documentation>
  </xs:annotation>
  <xs:complexType>
    <xs:complexContent>
      <xs:extension base="MeasurementOrFact">
        <xs:attribute name="datum" type="String" use="optional"/>
      </xs:extension>
    </xs:complexContent>
  </xs:complexType>
</xs:element>
Element Gathering / SiteMeasurementsOrFacts
Namespace http://www.tdwg.org/schemas/abcd/2.1
Annotations
Further measurements or facts taken at the collection locality at the time of collection, e.g. (water-) temperature, slope, weather conditions, etc.
Diagram
Diagram ABCD_2_1_xsd.tmp#Gathering_Gathering_SiteMeasurementsOrFacts_SiteMeasurementOrFact
Properties
content complex
minOccurs 0
Model
Children SiteMeasurementOrFact
Instance
<SiteMeasurementsOrFacts xmlns="http://www.tdwg.org/schemas/abcd/2.1">
  <SiteMeasurementOrFact>{1,unbounded}</SiteMeasurementOrFact>
</SiteMeasurementsOrFacts>
Source
<xs:element name="SiteMeasurementsOrFacts" minOccurs="0">
  <xs:annotation>
    <xs:documentation xml:lang="en">Further measurements or facts taken at the collection locality at the time of collection, e.g. (water-) temperature, slope, weather conditions, etc.</xs:documentation>
  </xs:annotation>
  <xs:complexType>
    <xs:sequence>
      <xs:element name="SiteMeasurementOrFact" type="MeasurementOrFact" maxOccurs="unbounded" sawsdl:modelReference="http://rs.tdwg.org/abcd/mappings/Gathering-MeasurementOrFact">
        <xs:annotation>
          <xs:documentation xml:lang="en">An additional measurement or fact taken at the gathering locality at the time of the gathering event.</xs:documentation>
        </xs:annotation>
      </xs:element>
    </xs:sequence>
  </xs:complexType>
</xs:element>
Element Gathering / SiteMeasurementsOrFacts / SiteMeasurementOrFact
Namespace http://www.tdwg.org/schemas/abcd/2.1
Annotations
An additional measurement or fact taken at the gathering locality at the time of the gathering event.
Diagram
Diagram ABCD_2_1_xsd.tmp#MeasurementOrFact_MeasurementOrFactAtomised ABCD_2_1_xsd.tmp#MeasurementOrFact_MeasurementOrFactText ABCD_2_1_xsd.tmp#MeasurementOrFact
Type MeasurementOrFact
Properties
content complex
maxOccurs unbounded
Model
Children MeasurementOrFactAtomised, MeasurementOrFactText
Instance
<SiteMeasurementOrFact xmlns="http://www.tdwg.org/schemas/abcd/2.1">
  <MeasurementOrFactAtomised>{0,1}</MeasurementOrFactAtomised>
  <MeasurementOrFactText language="">{0,1}</MeasurementOrFactText>
</SiteMeasurementOrFact>
Source
<xs:element name="SiteMeasurementOrFact" type="MeasurementOrFact" maxOccurs="unbounded" sawsdl:modelReference="http://rs.tdwg.org/abcd/mappings/Gathering-MeasurementOrFact">
  <xs:annotation>
    <xs:documentation xml:lang="en">An additional measurement or fact taken at the gathering locality at the time of the gathering event.</xs:documentation>
  </xs:annotation>
</xs:element>
Element Gathering / SiteImages
Namespace http://www.tdwg.org/schemas/abcd/2.1
Annotations
Images taken at the Gathering site
Diagram
Diagram ABCD_2_1_xsd.tmp#Gathering_Gathering_SiteImages_SiteImage
Properties
content complex
minOccurs 0
Model
Children SiteImage
Instance
<SiteImages xmlns="http://www.tdwg.org/schemas/abcd/2.1">
  <SiteImage>{1,unbounded}</SiteImage>
</SiteImages>
Source
<xs:element name="SiteImages" minOccurs="0">
  <xs:annotation>
    <xs:documentation xml:lang="en">Images taken at the Gathering site</xs:documentation>
  </xs:annotation>
  <xs:complexType>
    <xs:sequence>
      <xs:element name="SiteImage" type="MultiMediaObject" maxOccurs="unbounded" sawsdl:modelReference="http://rs.tdwg.org/abcd/mappings/Gathering-MultimediaObject">
        <xs:annotation>
          <xs:documentation xml:lang="en">An image taken at the gathering site.</xs:documentation>
        </xs:annotation>
      </xs:element>
    </xs:sequence>
  </xs:complexType>
</xs:element>
Element Gathering / SiteImages / SiteImage
Namespace http://www.tdwg.org/schemas/abcd/2.1
Annotations
An image taken at the gathering site.
Diagram
Diagram ABCD_2_1_xsd.tmp#MultiMediaObject_identifier ABCD_2_1_xsd.tmp#MultiMediaObject_type ABCD_2_1_xsd.tmp#MultiMediaObject_title ABCD_2_1_xsd.tmp#MultiMediaObject_IDofContainingCollection ABCD_2_1_xsd.tmp#MultiMediaObject_source ABCD_2_1_xsd.tmp#MultiMediaObject_provider ABCD_2_1_xsd.tmp#MultiMediaObject_fileURI ABCD_2_1_xsd.tmp#MultiMediaObject_productURI ABCD_2_1_xsd.tmp#MultiMediaObject_context ABCD_2_1_xsd.tmp#MultiMediaObject_tags ABCD_2_1_xsd.tmp#MultiMediaObject_ratings ABCD_2_1_xsd.tmp#MultiMediaObject_fileFormat ABCD_2_1_xsd.tmp#MultiMediaObject_fileFormatVersion ABCD_2_1_xsd.tmp#MultiMediaObject_fileSize ABCD_2_1_xsd.tmp#MultiMediaObject_MIMEType ABCD_2_1_xsd.tmp#MultiMediaObject_physicalFormat ABCD_2_1_xsd.tmp#MultiMediaObject_physicalObjectID ABCD_2_1_xsd.tmp#MultiMediaObject_createDate ABCD_2_1_xsd.tmp#MultiMediaObject_Creators ABCD_2_1_xsd.tmp#MultiMediaObject_modified ABCD_2_1_xsd.tmp#MultiMediaObject_IPR ABCD_2_1_xsd.tmp#MultiMediaObject_comment ABCD_2_1_xsd.tmp#MultiMediaObject_sex ABCD_2_1_xsd.tmp#MultiMediaObject_lifeStage ABCD_2_1_xsd.tmp#MultiMediaObject_subjectPart ABCD_2_1_xsd.tmp#MultiMediaObject_subjectOrientation ABCD_2_1_xsd.tmp#MultiMediaObject_subjectDistance ABCD_2_1_xsd.tmp#MultiMediaObject_TaxaInBackground ABCD_2_1_xsd.tmp#MultiMediaObject_labOrField ABCD_2_1_xsd.tmp#MultiMediaObject_temperature ABCD_2_1_xsd.tmp#MultiMediaObject_lightCondition ABCD_2_1_xsd.tmp#MultiMediaObject_playbackUsed ABCD_2_1_xsd.tmp#MultiMediaObject_captureEquipment ABCD_2_1_xsd.tmp#MultiMediaObject_counter ABCD_2_1_xsd.tmp#MultiMediaObject_filterUsedForRecording ABCD_2_1_xsd.tmp#MultiMediaObject_makerNote ABCD_2_1_xsd.tmp#MultiMediaObject_audio ABCD_2_1_xsd.tmp#MultiMediaObject_video ABCD_2_1_xsd.tmp#MultiMediaObject_image ABCD_2_1_xsd.tmp#MultiMediaObject
Type MultiMediaObject
Properties
content complex
maxOccurs unbounded
Model
Children Creators, IDofContainingCollection, IPR, MIMEType, TaxaInBackground, audio, captureEquipment, comment, context, counter, createDate, fileFormat, fileFormatVersion, fileSize, fileURI, filterUsedForRecording, identifier, image, labOrField, lifeStage, lightCondition, makerNote, modified, physicalFormat, physicalObjectID, playbackUsed, productURI, provider, ratings, sex, source, subjectDistance, subjectOrientation, subjectPart, tags, temperature, title, type, video
Instance
<SiteImage xmlns="http://www.tdwg.org/schemas/abcd/2.1">
  <identifier>{0,1}</identifier>
  <type>{0,1}</type>
  <title>{0,1}</title>
  <IDofContainingCollection>{0,1}</IDofContainingCollection>
  <source>{0,1}</source>
  <provider>{0,1}</provider>
  <fileURI>{1,1}</fileURI>
  <productURI>{0,1}</productURI>
  <context language="">{0,1}</context>
  <tags>{0,1}</tags>
  <ratings>{0,1}</ratings>
  <fileFormat>{0,1}</fileFormat>
  <fileFormatVersion>{0,1}</fileFormatVersion>
  <fileSize>{0,1}</fileSize>
  <MIMEType>{0,1}</MIMEType>
  <physicalFormat>{0,1}</physicalFormat>
  <physicalObjectID>{0,1}</physicalObjectID>
  <createDate>{0,1}</createDate>
  <Creators>{0,1}</Creators>
  <modified>{0,1}</modified>
  <IPR>{0,1}</IPR>
  <comment>{0,1}</comment>
  <sex>{0,1}</sex>
  <lifeStage>{0,1}</lifeStage>
  <subjectPart>{0,1}</subjectPart>
  <subjectOrientation>{0,1}</subjectOrientation>
  <subjectDistance>{0,1}</subjectDistance>
  <TaxaInBackground>{0,1}</TaxaInBackground>
  <labOrField>{0,1}</labOrField>
  <temperature>{0,1}</temperature>
  <lightCondition>{0,1}</lightCondition>
  <playbackUsed>{0,1}</playbackUsed>
  <captureEquipment>{0,1}</captureEquipment>
  <counter>{0,1}</counter>
  <filterUsedForRecording>{0,1}</filterUsedForRecording>
  <makerNote>{0,1}</makerNote>
  <audio>{0,1}</audio>
  <video>{0,1}</video>
  <image>{0,1}</image>
</SiteImage>
Source
<xs:element name="SiteImage" type="MultiMediaObject" maxOccurs="unbounded" sawsdl:modelReference="http://rs.tdwg.org/abcd/mappings/Gathering-MultimediaObject">
  <xs:annotation>
    <xs:documentation xml:lang="en">An image taken at the gathering site.</xs:documentation>
  </xs:annotation>
</xs:element>
Element Gathering / Stratigraphy
Namespace http://www.tdwg.org/schemas/abcd/2.1
Annotations
A container for geological dating and rock unit names related to the site or sample locations
Diagram
Diagram ABCD_2_1_xsd.tmp#Stratigraphy_ChronostratigraphicTerms ABCD_2_1_xsd.tmp#Stratigraphy_BiostratigraphicTerms ABCD_2_1_xsd.tmp#Stratigraphy_LithostratigraphicTerms ABCD_2_1_xsd.tmp#Stratigraphy_StratigraphyText ABCD_2_1_xsd.tmp#Stratigraphy
Type Stratigraphy
Properties
content complex
minOccurs 0
Model
Children BiostratigraphicTerms, ChronostratigraphicTerms, LithostratigraphicTerms, StratigraphyText
Instance
<Stratigraphy xmlns="http://www.tdwg.org/schemas/abcd/2.1">
  <ChronostratigraphicTerms>{0,1}</ChronostratigraphicTerms>
  <BiostratigraphicTerms>{0,1}</BiostratigraphicTerms>
  <LithostratigraphicTerms>{0,1}</LithostratigraphicTerms>
  <StratigraphyText language="">{0,1}</StratigraphyText>
</Stratigraphy>
Source
<xs:element name="Stratigraphy" type="Stratigraphy" minOccurs="0">
  <xs:annotation>
    <xs:documentation xml:lang="en">A container for geological dating and rock unit names related to the site or sample locations</xs:documentation>
  </xs:annotation>
</xs:element>
Element Stratigraphy / ChronostratigraphicTerms
Namespace http://www.tdwg.org/schemas/abcd/2.1
Annotations
A container element for several chronostratigraphic dating terms expressing stratigraphy at the gathering site.
Diagram
Diagram ABCD_2_1_xsd.tmp#Stratigraphy_Stratigraphy_ChronostratigraphicTerms_ChronostratigraphicTerm
Properties
content complex
minOccurs 0
Model
Children ChronostratigraphicTerm
Instance
<ChronostratigraphicTerms xmlns="http://www.tdwg.org/schemas/abcd/2.1">
  <ChronostratigraphicTerm language="" Language="">{0,unbounded}</ChronostratigraphicTerm>
</ChronostratigraphicTerms>
Source
<xs:element name="ChronostratigraphicTerms" minOccurs="0">
  <xs:annotation>
    <xs:documentation xml:lang="en">A container element for several chronostratigraphic dating terms expressing stratigraphy at the gathering site.</xs:documentation>
  </xs:annotation>
  <xs:complexType>
    <xs:sequence>
      <xs:element name="ChronostratigraphicTerm" type="LookupL" minOccurs="0" maxOccurs="unbounded" sawsdl:modelReference="http://rs.tdwg.org/abcd/mappings/ChronostratigraphicTerm">
        <xs:annotation>
          <xs:documentation xml:lang="en">Chronostratigraphic dating term e.g. Jurassic Period</xs:documentation>
        </xs:annotation>
      </xs:element>
    </xs:sequence>
  </xs:complexType>
</xs:element>
Element Stratigraphy / ChronostratigraphicTerms / ChronostratigraphicTerm
Namespace http://www.tdwg.org/schemas/abcd/2.1
Annotations
Chronostratigraphic dating term e.g. Jurassic Period
Diagram
Diagram ABCD_2_1_xsd.tmp#Lookup_Domain ABCD_2_1_xsd.tmp#Lookup_Term ABCD_2_1_xsd.tmp#Lookup_SourceName ABCD_2_1_xsd.tmp#Lookup_SourceNameVersion ABCD_2_1_xsd.tmp#Lookup_Comment ABCD_2_1_xsd.tmp#Lookup ABCD_2_1_xsd.tmp#LookupL_Language ABCD_2_1_xsd.tmp#NO_NAMESPACE_LookupL_language ABCD_2_1_xsd.tmp#LookupL
Type LookupL
Type hierarchy
Properties
content complex
minOccurs 0
maxOccurs unbounded
Model
Children Comment, Domain, SourceName, SourceNameVersion, Term
Instance
<ChronostratigraphicTerm language="" Language="" xmlns="http://www.tdwg.org/schemas/abcd/2.1">
  <Domain>{0,1}</Domain>
  <Term>{1,1}</Term>
  <SourceName>{0,1}</SourceName>
  <SourceNameVersion>{0,1}</SourceNameVersion>
  <Comment>{0,1}</Comment>
</ChronostratigraphicTerm>
Attributes
QName Type Use
Language xs:language optional
language xs:language optional
Source
<xs:element name="ChronostratigraphicTerm" type="LookupL" minOccurs="0" maxOccurs="unbounded" sawsdl:modelReference="http://rs.tdwg.org/abcd/mappings/ChronostratigraphicTerm">
  <xs:annotation>
    <xs:documentation xml:lang="en">Chronostratigraphic dating term e.g. Jurassic Period</xs:documentation>
  </xs:annotation>
</xs:element>
Element Lookup / Domain
Namespace http://www.tdwg.org/schemas/abcd/2.1
Annotations
Subject area of the term list.
Diagram
Diagram ABCD_2_1_xsd.tmp#String
Type String
Properties
content simple
minOccurs 0
Facets
whiteSpace collapse
minLength 1
Source
<xs:element name="Domain" type="String" minOccurs="0" sawsdl:modelReference="http://rs.tdwg.org/abcd/terms/termDomain">
  <xs:annotation>
    <xs:documentation xml:lang="en">Subject area of the term list.</xs:documentation>
  </xs:annotation>
</xs:element>
Element Lookup / Term
Namespace http://www.tdwg.org/schemas/abcd/2.1
Annotations
Descriptive term.
Diagram
Diagram ABCD_2_1_xsd.tmp#String
Type String
Properties
content simple
Facets
whiteSpace collapse
minLength 1
Source
<xs:element name="Term" type="String" sawsdl:modelReference="http://rs.tdwg.org/abcd/terms/term">
  <xs:annotation>
    <xs:documentation xml:lang="en">Descriptive term.</xs:documentation>
  </xs:annotation>
</xs:element>
Element Lookup / SourceName
Namespace http://www.tdwg.org/schemas/abcd/2.1
Annotations
If the term has been drawn from a named term list or thesaurus, its name is recorded here.
Diagram
Diagram ABCD_2_1_xsd.tmp#String
Type String
Properties
content simple
minOccurs 0
Facets
whiteSpace collapse
minLength 1
Source
<xs:element name="SourceName" type="String" minOccurs="0" sawsdl:modelReference="http://rs.tdwg.org/abcd/mappings/Reference-Text">
  <xs:annotation>
    <xs:documentation xml:lang="en">If the term has been drawn from a named term list or thesaurus, its name is recorded here.</xs:documentation>
  </xs:annotation>
</xs:element>
Element Lookup / SourceNameVersion
Namespace http://www.tdwg.org/schemas/abcd/2.1
Annotations
Version or date of the term list or thesaurus from which the term is drawn.
Diagram
Diagram ABCD_2_1_xsd.tmp#String
Type String
Properties
content simple
minOccurs 0
Facets
whiteSpace collapse
minLength 1
Source
<xs:element name="SourceNameVersion" type="String" minOccurs="0" sawsdl:modelReference="http://rs.tdwg.org/abcd/mappings/Reference-Details">
  <xs:annotation>
    <xs:documentation xml:lang="en">Version or date of the term list or thesaurus from which the term is drawn.</xs:documentation>
  </xs:annotation>
</xs:element>
Element Lookup / Comment
Namespace http://www.tdwg.org/schemas/abcd/2.1
Annotations
Free text comment.
Diagram
Diagram ABCD_2_1_xsd.tmp#String
Type String
Properties
content simple
minOccurs 0
Facets
whiteSpace collapse
minLength 1
Source
<xs:element name="Comment" type="String" minOccurs="0" sawsdl:modelReference="http://rs.tdwg.org/abcd/mappings/Term-Notes">
  <xs:annotation>
    <xs:documentation xml:lang="en">Free text comment.</xs:documentation>
  </xs:annotation>
</xs:element>
Element Stratigraphy / BiostratigraphicTerms
Namespace http://www.tdwg.org/schemas/abcd/2.1
Annotations
A container element for several biostratigraphic zonation terms expressing stratigraphy at the gathering site.
Diagram
Diagram ABCD_2_1_xsd.tmp#Stratigraphy_Stratigraphy_BiostratigraphicTerms_BiostratigraphicTerm
Properties
content complex
minOccurs 0
Model
Children BiostratigraphicTerm
Instance
<BiostratigraphicTerms xmlns="http://www.tdwg.org/schemas/abcd/2.1">
  <BiostratigraphicTerm language="" Language="">{0,unbounded}</BiostratigraphicTerm>
</BiostratigraphicTerms>
Source
<xs:element name="BiostratigraphicTerms" minOccurs="0">
  <xs:annotation>
    <xs:documentation xml:lang="en">A container element for several biostratigraphic zonation terms expressing stratigraphy at the gathering site.</xs:documentation>
  </xs:annotation>
  <xs:complexType>
    <xs:sequence>
      <xs:element name="BiostratigraphicTerm" type="LookupL" minOccurs="0" maxOccurs="unbounded" sawsdl:modelReference="http://rs.tdwg.org/abcd/mappings/BiostratigraphicTerm">
        <xs:annotation>
          <xs:documentation xml:lang="en">biostratigraphic zonation term e.g. Psiloceras planorbis zone</xs:documentation>
        </xs:annotation>
      </xs:element>
    </xs:sequence>
  </xs:complexType>
</xs:element>
Element Stratigraphy / BiostratigraphicTerms / BiostratigraphicTerm
Namespace http://www.tdwg.org/schemas/abcd/2.1
Annotations
biostratigraphic zonation term e.g. Psiloceras planorbis zone
Diagram
Diagram ABCD_2_1_xsd.tmp#Lookup_Domain ABCD_2_1_xsd.tmp#Lookup_Term ABCD_2_1_xsd.tmp#Lookup_SourceName ABCD_2_1_xsd.tmp#Lookup_SourceNameVersion ABCD_2_1_xsd.tmp#Lookup_Comment ABCD_2_1_xsd.tmp#Lookup ABCD_2_1_xsd.tmp#LookupL_Language ABCD_2_1_xsd.tmp#NO_NAMESPACE_LookupL_language ABCD_2_1_xsd.tmp#LookupL
Type LookupL
Type hierarchy
Properties
content complex
minOccurs 0
maxOccurs unbounded
Model
Children Comment, Domain, SourceName, SourceNameVersion, Term
Instance
<BiostratigraphicTerm language="" Language="" xmlns="http://www.tdwg.org/schemas/abcd/2.1">
  <Domain>{0,1}</Domain>
  <Term>{1,1}</Term>
  <SourceName>{0,1}</SourceName>
  <SourceNameVersion>{0,1}</SourceNameVersion>
  <Comment>{0,1}</Comment>
</BiostratigraphicTerm>
Attributes
QName Type Use
Language xs:language optional
language xs:language optional
Source
<xs:element name="BiostratigraphicTerm" type="LookupL" minOccurs="0" maxOccurs="unbounded" sawsdl:modelReference="http://rs.tdwg.org/abcd/mappings/BiostratigraphicTerm">
  <xs:annotation>
    <xs:documentation xml:lang="en">biostratigraphic zonation term e.g. Psiloceras planorbis zone</xs:documentation>
  </xs:annotation>
</xs:element>
Element Stratigraphy / LithostratigraphicTerms
Namespace http://www.tdwg.org/schemas/abcd/2.1
Annotations
A container element for several lithostratigraphic terms describing geology at the gathering site.
Diagram
Diagram ABCD_2_1_xsd.tmp#Stratigraphy_Stratigraphy_LithostratigraphicTerms_LithostratigraphicTerm
Properties
content complex
minOccurs 0
Model
Children LithostratigraphicTerm
Instance
<LithostratigraphicTerms xmlns="http://www.tdwg.org/schemas/abcd/2.1">
  <LithostratigraphicTerm language="" Language="">{0,unbounded}</LithostratigraphicTerm>
</LithostratigraphicTerms>
Source
<xs:element name="LithostratigraphicTerms" minOccurs="0">
  <xs:annotation>
    <xs:documentation xml:lang="en">A container element for several lithostratigraphic terms describing geology at the gathering site.</xs:documentation>
  </xs:annotation>
  <xs:complexType>
    <xs:sequence>
      <xs:element name="LithostratigraphicTerm" type="LookupL" minOccurs="0" maxOccurs="unbounded" sawsdl:modelReference="http://rs.tdwg.org/abcd/mappings/LithostratigraphicTerm">
        <xs:annotation>
          <xs:documentation xml:lang="en">lithostratigraphic term describing geology e.g. Mercia Mudstone Group</xs:documentation>
        </xs:annotation>
      </xs:element>
    </xs:sequence>
  </xs:complexType>
</xs:element>
Element Stratigraphy / LithostratigraphicTerms / LithostratigraphicTerm
Namespace http://www.tdwg.org/schemas/abcd/2.1
Annotations
lithostratigraphic term describing geology e.g. Mercia Mudstone Group
Diagram
Diagram ABCD_2_1_xsd.tmp#Lookup_Domain ABCD_2_1_xsd.tmp#Lookup_Term ABCD_2_1_xsd.tmp#Lookup_SourceName ABCD_2_1_xsd.tmp#Lookup_SourceNameVersion ABCD_2_1_xsd.tmp#Lookup_Comment ABCD_2_1_xsd.tmp#Lookup ABCD_2_1_xsd.tmp#LookupL_Language ABCD_2_1_xsd.tmp#NO_NAMESPACE_LookupL_language ABCD_2_1_xsd.tmp#LookupL
Type LookupL
Type hierarchy
Properties
content complex
minOccurs 0
maxOccurs unbounded
Model
Children Comment, Domain, SourceName, SourceNameVersion, Term
Instance
<LithostratigraphicTerm language="" Language="" xmlns="http://www.tdwg.org/schemas/abcd/2.1">
  <Domain>{0,1}</Domain>
  <Term>{1,1}</Term>
  <SourceName>{0,1}</SourceName>
  <SourceNameVersion>{0,1}</SourceNameVersion>
  <Comment>{0,1}</Comment>
</LithostratigraphicTerm>
Attributes
QName Type Use
Language xs:language optional
language xs:language optional
Source
<xs:element name="LithostratigraphicTerm" type="LookupL" minOccurs="0" maxOccurs="unbounded" sawsdl:modelReference="http://rs.tdwg.org/abcd/mappings/LithostratigraphicTerm">
  <xs:annotation>
    <xs:documentation xml:lang="en">lithostratigraphic term describing geology e.g. Mercia Mudstone Group</xs:documentation>
  </xs:annotation>
</xs:element>
Element Stratigraphy / StratigraphyText
Namespace http://www.tdwg.org/schemas/abcd/2.1
Annotations
Free text field for informal recording of field contents
Diagram
Diagram ABCD_2_1_xsd.tmp#String ABCD_2_1_xsd.tmp#StringL_language ABCD_2_1_xsd.tmp#StringL
Type StringL
Type hierarchy
Properties
content complex
minOccurs 0
Attributes
QName Type Use
language xs:language optional
Source
<xs:element name="StratigraphyText" type="StringL" minOccurs="0" sawsdl:modelReference="http://rs.tdwg.org/abcd/terms/stratigraphy">
  <xs:annotation>
    <xs:documentation xml:lang="en">Free text field for informal recording of field contents</xs:documentation>
  </xs:annotation>
</xs:element>
Element Gathering / Biotope
Namespace http://www.tdwg.org/schemas/abcd/2.1
Annotations
A container element for citing biotope type terms (e.g. classification terms) and measurements (e.g. vegetation height, salinity, slope) related to the unit's gathering site
Diagram
Diagram ABCD_2_1_xsd.tmp#Gathering_Gathering_Biotope_ClassificationScheme ABCD_2_1_xsd.tmp#Gathering_Gathering_Biotope_Name ABCD_2_1_xsd.tmp#Gathering_Gathering_Biotope_Text ABCD_2_1_xsd.tmp#Gathering_Gathering_Biotope_MeasurementsOrFacts
Properties
content complex
minOccurs 0
Model
Children ClassificationScheme, MeasurementsOrFacts, Name, Text
Instance
<Biotope xmlns="http://www.tdwg.org/schemas/abcd/2.1">
  <ClassificationScheme language="">{0,1}</ClassificationScheme>
  <Name language="">{0,1}</Name>
  <Text language="">{0,1}</Text>
  <MeasurementsOrFacts>{0,1}</MeasurementsOrFacts>
</Biotope>
Source
<xs:element name="Biotope" minOccurs="0" sawsdl:modelReference="http://rs.tdwg.org/abcd/terms/Biotope">
  <xs:annotation>
    <xs:documentation xml:lang="en">A container element for citing biotope type terms (e.g. classification terms) and measurements (e.g. vegetation height, salinity, slope) related to the unit's gathering site</xs:documentation>
  </xs:annotation>
  <xs:complexType>
    <xs:sequence>
      <xs:element name="ClassificationScheme" type="StringL" minOccurs="0" sawsdl:modelReference="http://rs.tdwg.org/abcd/terms/classificationScheme">
        <xs:annotation>
          <xs:documentation xml:lang="en">Attribute for classification system used.</xs:documentation>
        </xs:annotation>
      </xs:element>
      <xs:element name="Name" type="StringL" minOccurs="0" sawsdl:modelReference="http://rs.tdwg.org/abcd/mappings/Biotope-Name">
        <xs:annotation>
          <xs:documentation xml:lang="en">Attribute for type designating ShortName, Long name, Code, or BiotopeText</xs:documentation>
        </xs:annotation>
      </xs:element>
      <xs:element name="Text" type="StringL" minOccurs="0" sawsdl:modelReference="http://rs.tdwg.org/abcd/mappings/Biotope-Text">
        <xs:annotation>
          <xs:documentation xml:lang="en">Free text field for informal recording of Biotope</xs:documentation>
        </xs:annotation>
      </xs:element>
      <xs:element name="MeasurementsOrFacts" minOccurs="0">
        <xs:annotation>
          <xs:documentation xml:lang="en">A container allowing to add any biotope-related measurement to the site description (please use the unbounded element for content).</xs:documentation>
        </xs:annotation>
        <xs:complexType>
          <xs:complexContent>
            <xs:extension base="MeasurementOrFact">
              <xs:sequence>
                <xs:element name="MeasurementOrFact" type="MeasurementOrFact" maxOccurs="unbounded" sawsdl:modelReference="65"/>
              </xs:sequence>
            </xs:extension>
          </xs:complexContent>
        </xs:complexType>
      </xs:element>
    </xs:sequence>
  </xs:complexType>
</xs:element>
Element Gathering / Biotope / ClassificationScheme
Namespace http://www.tdwg.org/schemas/abcd/2.1
Annotations
Attribute for classification system used.
Diagram
Diagram ABCD_2_1_xsd.tmp#String ABCD_2_1_xsd.tmp#StringL_language ABCD_2_1_xsd.tmp#StringL
Type StringL
Type hierarchy
Properties
content complex
minOccurs 0
Attributes
QName Type Use
language xs:language optional
Source
<xs:element name="ClassificationScheme" type="StringL" minOccurs="0" sawsdl:modelReference="http://rs.tdwg.org/abcd/terms/classificationScheme">
  <xs:annotation>
    <xs:documentation xml:lang="en">Attribute for classification system used.</xs:documentation>
  </xs:annotation>
</xs:element>
Element Gathering / Biotope / Name
Namespace http://www.tdwg.org/schemas/abcd/2.1
Annotations
Attribute for type designating ShortName, Long name, Code, or BiotopeText
Diagram
Diagram ABCD_2_1_xsd.tmp#String ABCD_2_1_xsd.tmp#StringL_language ABCD_2_1_xsd.tmp#StringL
Type StringL
Type hierarchy
Properties
content complex
minOccurs 0
Attributes
QName Type Use
language xs:language optional
Source
<xs:element name="Name" type="StringL" minOccurs="0" sawsdl:modelReference="http://rs.tdwg.org/abcd/mappings/Biotope-Name">
  <xs:annotation>
    <xs:documentation xml:lang="en">Attribute for type designating ShortName, Long name, Code, or BiotopeText</xs:documentation>
  </xs:annotation>
</xs:element>
Element Gathering / Biotope / Text
Namespace http://www.tdwg.org/schemas/abcd/2.1
Annotations
Free text field for informal recording of Biotope
Diagram
Diagram ABCD_2_1_xsd.tmp#String ABCD_2_1_xsd.tmp#StringL_language ABCD_2_1_xsd.tmp#StringL
Type StringL
Type hierarchy
Properties
content complex
minOccurs 0
Attributes
QName Type Use
language xs:language optional
Source
<xs:element name="Text" type="StringL" minOccurs="0" sawsdl:modelReference="http://rs.tdwg.org/abcd/mappings/Biotope-Text">
  <xs:annotation>
    <xs:documentation xml:lang="en">Free text field for informal recording of Biotope</xs:documentation>
  </xs:annotation>
</xs:element>
Element Gathering / Biotope / MeasurementsOrFacts
Namespace http://www.tdwg.org/schemas/abcd/2.1
Annotations
A container allowing to add any biotope-related measurement to the site description (please use the unbounded element for content).
Diagram
Diagram ABCD_2_1_xsd.tmp#MeasurementOrFact_MeasurementOrFactAtomised ABCD_2_1_xsd.tmp#MeasurementOrFact_MeasurementOrFactText ABCD_2_1_xsd.tmp#MeasurementOrFact ABCD_2_1_xsd.tmp#Gathering_Gathering_Biotope_Gathering_Gathering_Biotope_MeasurementsOrFacts_MeasurementOrFact
Type extension of MeasurementOrFact
Type hierarchy
Properties
content complex
minOccurs 0
Model
Children MeasurementOrFact, MeasurementOrFactAtomised, MeasurementOrFactText
Instance
<MeasurementsOrFacts xmlns="http://www.tdwg.org/schemas/abcd/2.1">
  <MeasurementOrFactAtomised>{0,1}</MeasurementOrFactAtomised>
  <MeasurementOrFactText language="">{0,1}</MeasurementOrFactText>
  <MeasurementOrFact>{1,unbounded}</MeasurementOrFact>
</MeasurementsOrFacts>
Source
<xs:element name="MeasurementsOrFacts" minOccurs="0">
  <xs:annotation>
    <xs:documentation xml:lang="en">A container allowing to add any biotope-related measurement to the site description (please use the unbounded element for content).</xs:documentation>
  </xs:annotation>
  <xs:complexType>
    <xs:complexContent>
      <xs:extension base="MeasurementOrFact">
        <xs:sequence>
          <xs:element name="MeasurementOrFact" type="MeasurementOrFact" maxOccurs="unbounded" sawsdl:modelReference="65"/>
        </xs:sequence>
      </xs:extension>
    </xs:complexContent>
  </xs:complexType>
</xs:element>
Element Gathering / Biotope / MeasurementsOrFacts / MeasurementOrFact
Namespace http://www.tdwg.org/schemas/abcd/2.1
Diagram
Diagram ABCD_2_1_xsd.tmp#MeasurementOrFact_MeasurementOrFactAtomised ABCD_2_1_xsd.tmp#MeasurementOrFact_MeasurementOrFactText ABCD_2_1_xsd.tmp#MeasurementOrFact
Type MeasurementOrFact
Properties
content complex
maxOccurs unbounded
Model
Children MeasurementOrFactAtomised, MeasurementOrFactText
Instance
<MeasurementOrFact xmlns="http://www.tdwg.org/schemas/abcd/2.1">
  <MeasurementOrFactAtomised>{0,1}</MeasurementOrFactAtomised>
  <MeasurementOrFactText language="">{0,1}</MeasurementOrFactText>
</MeasurementOrFact>
Source
<xs:element name="MeasurementOrFact" type="MeasurementOrFact" maxOccurs="unbounded" sawsdl:modelReference="65"/>
Element Gathering / Synecology
Namespace http://www.tdwg.org/schemas/abcd/2.1
Annotations
Relationship of the unit gathered with other taxa at the gathering site
Diagram
Diagram ABCD_2_1_xsd.tmp#Gathering_Gathering_Synecology_Syntaxon ABCD_2_1_xsd.tmp#Gathering_Gathering_Synecology_Comment ABCD_2_1_xsd.tmp#Gathering_Gathering_Synecology_AssociatedTaxa
Properties
content complex
minOccurs 0
Model
Children AssociatedTaxa, Comment, Syntaxon
Instance
<Synecology xmlns="http://www.tdwg.org/schemas/abcd/2.1">
  <Syntaxon>{0,1}</Syntaxon>
  <Comment language="">{0,1}</Comment>
  <AssociatedTaxa>{0,1}</AssociatedTaxa>
</Synecology>
Source
<xs:element name="Synecology" minOccurs="0" sawsdl:modelReference="http://rs.tdwg.org/abcd/terms/Synecology">
  <xs:annotation>
    <xs:documentation xml:lang="en">Relationship of the unit gathered with other taxa at the gathering site</xs:documentation>
  </xs:annotation>
  <xs:complexType>
    <xs:sequence>
      <xs:element name="Syntaxon" type="String" minOccurs="0" sawsdl:modelReference="http://rs.tdwg.org/abcd/terms/syntaxon">
        <xs:annotation>
          <xs:documentation xml:lang="en">A syntaxon name and category assigned to the gathering site.</xs:documentation>
        </xs:annotation>
      </xs:element>
      <xs:element name="Comment" type="StringL" minOccurs="0" sawsdl:modelReference="http://rs.tdwg.org/abcd/mappings/Synecology-Notes">
        <xs:annotation>
          <xs:documentation xml:lang="en">Free text comment on synecological features of the gathering site.</xs:documentation>
        </xs:annotation>
      </xs:element>
      <xs:element name="AssociatedTaxa" minOccurs="0">
        <xs:annotation>
          <xs:documentation xml:lang="en">Other taxa observed at the gathering site</xs:documentation>
        </xs:annotation>
        <xs:complexType>
          <xs:sequence>
            <xs:element name="TaxonIdentified" type="TaxonIdentified" minOccurs="0" maxOccurs="unbounded" sawsdl:modelReference="http://rs.tdwg.org/abcd/mappings/Synecology-AssociatedTaxon">
              <xs:annotation>
                <xs:documentation xml:lang="en">Other taxon found at the gathering site</xs:documentation>
              </xs:annotation>
            </xs:element>
          </xs:sequence>
        </xs:complexType>
      </xs:element>
    </xs:sequence>
  </xs:complexType>
</xs:element>
Element Gathering / Synecology / Syntaxon
Namespace http://www.tdwg.org/schemas/abcd/2.1
Annotations
A syntaxon name and category assigned to the gathering site.
Diagram
Diagram ABCD_2_1_xsd.tmp#String
Type String
Properties
content simple
minOccurs 0
Facets
whiteSpace collapse
minLength 1
Source
<xs:element name="Syntaxon" type="String" minOccurs="0" sawsdl:modelReference="http://rs.tdwg.org/abcd/terms/syntaxon">
  <xs:annotation>
    <xs:documentation xml:lang="en">A syntaxon name and category assigned to the gathering site.</xs:documentation>
  </xs:annotation>
</xs:element>
Element Gathering / Synecology / Comment
Namespace http://www.tdwg.org/schemas/abcd/2.1
Annotations
Free text comment on synecological features of the gathering site.
Diagram
Diagram ABCD_2_1_xsd.tmp#String ABCD_2_1_xsd.tmp#StringL_language ABCD_2_1_xsd.tmp#StringL
Type StringL
Type hierarchy
Properties
content complex
minOccurs 0
Attributes
QName Type Use
language xs:language optional
Source
<xs:element name="Comment" type="StringL" minOccurs="0" sawsdl:modelReference="http://rs.tdwg.org/abcd/mappings/Synecology-Notes">
  <xs:annotation>
    <xs:documentation xml:lang="en">Free text comment on synecological features of the gathering site.</xs:documentation>
  </xs:annotation>
</xs:element>
Element Gathering / Synecology / AssociatedTaxa
Namespace http://www.tdwg.org/schemas/abcd/2.1
Annotations
Other taxa observed at the gathering site
Diagram
Diagram ABCD_2_1_xsd.tmp#Gathering_Gathering_Synecology_Gathering_Gathering_Synecology_AssociatedTaxa_TaxonIdentified
Properties
content complex
minOccurs 0
Model
Children TaxonIdentified
Instance
<AssociatedTaxa xmlns="http://www.tdwg.org/schemas/abcd/2.1">
  <TaxonIdentified>{0,unbounded}</TaxonIdentified>
</AssociatedTaxa>
Source
<xs:element name="AssociatedTaxa" minOccurs="0">
  <xs:annotation>
    <xs:documentation xml:lang="en">Other taxa observed at the gathering site</xs:documentation>
  </xs:annotation>
  <xs:complexType>
    <xs:sequence>
      <xs:element name="TaxonIdentified" type="TaxonIdentified" minOccurs="0" maxOccurs="unbounded" sawsdl:modelReference="http://rs.tdwg.org/abcd/mappings/Synecology-AssociatedTaxon">
        <xs:annotation>
          <xs:documentation xml:lang="en">Other taxon found at the gathering site</xs:documentation>
        </xs:annotation>
      </xs:element>
    </xs:sequence>
  </xs:complexType>
</xs:element>
Element Gathering / Synecology / AssociatedTaxa / TaxonIdentified
Namespace http://www.tdwg.org/schemas/abcd/2.1
Annotations
Other taxon found at the gathering site
Diagram
Diagram ABCD_2_1_xsd.tmp#TaxonIdentified_HigherTaxa ABCD_2_1_xsd.tmp#TaxonIdentified_ScientificName ABCD_2_1_xsd.tmp#TaxonIdentified_InformalNameString ABCD_2_1_xsd.tmp#TaxonIdentified_NameComments ABCD_2_1_xsd.tmp#TaxonIdentified_Code ABCD_2_1_xsd.tmp#TaxonIdentified
Type TaxonIdentified
Properties
content complex
minOccurs 0
maxOccurs unbounded
Model
Children Code, HigherTaxa, InformalNameString, NameComments, ScientificName
Instance
<TaxonIdentified xmlns="http://www.tdwg.org/schemas/abcd/2.1">
  <HigherTaxa>{0,1}</HigherTaxa>
  <ScientificName>{0,1}</ScientificName>
  <InformalNameString language="">{0,1}</InformalNameString>
  <NameComments language="">{0,1}</NameComments>
  <Code>{0,1}</Code>
</TaxonIdentified>
Source
<xs:element name="TaxonIdentified" type="TaxonIdentified" minOccurs="0" maxOccurs="unbounded" sawsdl:modelReference="http://rs.tdwg.org/abcd/mappings/Synecology-AssociatedTaxon">
  <xs:annotation>
    <xs:documentation xml:lang="en">Other taxon found at the gathering site</xs:documentation>
  </xs:annotation>
</xs:element>
Element Gathering / Aspect
Namespace http://www.tdwg.org/schemas/abcd/2.1
Annotations
Facing direction (aspect) of whole site or sample point.
Diagram
Diagram ABCD_2_1_xsd.tmp#Aspect_Ordination ABCD_2_1_xsd.tmp#Aspect_CompassBearing ABCD_2_1_xsd.tmp#Aspect_Accuracy ABCD_2_1_xsd.tmp#Aspect_Text ABCD_2_1_xsd.tmp#Aspect
Type Aspect
Properties
content complex
minOccurs 0
Model
Children Accuracy, CompassBearing, Ordination, Text
Instance
<Aspect xmlns="http://www.tdwg.org/schemas/abcd/2.1">
  <Ordination>{0,1}</Ordination>
  <CompassBearing>{0,1}</CompassBearing>
  <Accuracy>{0,1}</Accuracy>
  <Text>{0,1}</Text>
</Aspect>
Source
<xs:element name="Aspect" type="Aspect" minOccurs="0" sawsdl:modelReference="http://rs.tdwg.org/abcd/mappings/Aspect">
  <xs:annotation>
    <xs:documentation xml:lang="en">Facing direction (aspect) of whole site or sample point.</xs:documentation>
  </xs:annotation>
</xs:element>
Element Aspect / Ordination
Namespace http://www.tdwg.org/schemas/abcd/2.1
Annotations
The direction, orientation or aspect of slope expressed in compass points
Diagram
Diagram
Type restriction of xs:NMTOKEN
Properties
content simple
minOccurs 0
Facets
enumeration N
enumeration S
enumeration E
enumeration W
enumeration NE
enumeration SE
enumeration SW
enumeration NW
enumeration Open
enumeration Closed
Source
<xs:element name="Ordination" minOccurs="0" sawsdl:modelReference="http://rs.tdwg.org/abcd/terms/lowerValue">
  <xs:annotation>
    <xs:documentation xml:lang="en">The direction, orientation or aspect of slope expressed in compass points</xs:documentation>
  </xs:annotation>
  <xs:simpleType>
    <xs:restriction base="xs:NMTOKEN">
      <xs:enumeration value="N"/>
      <xs:enumeration value="S"/>
      <xs:enumeration value="E"/>
      <xs:enumeration value="W"/>
      <xs:enumeration value="NE"/>
      <xs:enumeration value="SE"/>
      <xs:enumeration value="SW"/>
      <xs:enumeration value="NW"/>
      <xs:enumeration value="Open"/>
      <xs:enumeration value="Closed"/>
    </xs:restriction>
  </xs:simpleType>
</xs:element>
Element Aspect / CompassBearing
Namespace http://www.tdwg.org/schemas/abcd/2.1
Annotations
Orientation or bearing from North
Diagram
Diagram
Type xs:decimal
Properties
content simple
minOccurs 0
Source
<xs:element name="CompassBearing" type="xs:decimal" minOccurs="0" sawsdl:modelReference="http://rs.tdwg.org/abcd/terms/lowerValue">
  <xs:annotation>
    <xs:documentation xml:lang="en">Orientation or bearing from North</xs:documentation>
  </xs:annotation>
</xs:element>
Element Aspect / Accuracy
Namespace http://www.tdwg.org/schemas/abcd/2.1
Annotations
Accuracy of aspect reading or estimation
Diagram
Diagram ABCD_2_1_xsd.tmp#String
Type String
Properties
content simple
minOccurs 0
Facets
whiteSpace collapse
minLength 1
Source
<xs:element name="Accuracy" type="String" minOccurs="0" sawsdl:modelReference="http://rs.tdwg.org/abcd/mappings/MeasurementOrFact-Accuracy">
  <xs:annotation>
    <xs:documentation xml:lang="en">Accuracy of aspect reading or estimation</xs:documentation>
  </xs:annotation>
</xs:element>
Element Aspect / Text
Namespace http://www.tdwg.org/schemas/abcd/2.1
Annotations
Text expression of slope or aspect
Diagram
Diagram ABCD_2_1_xsd.tmp#String
Type String
Properties
content simple
minOccurs 0
Facets
whiteSpace collapse
minLength 1
Source
<xs:element name="Text" type="String" minOccurs="0" sawsdl:modelReference="http://rs.tdwg.org/abcd/mappings/MeasurementOrFactText">
  <xs:annotation>
    <xs:documentation xml:lang="en">Text expression of slope or aspect</xs:documentation>
  </xs:annotation>
</xs:element>
Element Gathering / Notes
Namespace http://www.tdwg.org/schemas/abcd/2.1
Annotations
Further text referring to the gathering event that does not fit one of the elements specified.
Diagram
Diagram ABCD_2_1_xsd.tmp#String ABCD_2_1_xsd.tmp#StringL_language ABCD_2_1_xsd.tmp#StringL
Type StringL
Type hierarchy
Properties
content complex
minOccurs 0
Attributes
QName Type Use
language xs:language optional
Source
<xs:element name="Notes" type="StringL" minOccurs="0" sawsdl:modelReference="http://rs.tdwg.org/abcd/mappings/Gathering-Notes">
  <xs:annotation>
    <xs:documentation xml:lang="en">Further text referring to the gathering event that does not fit one of the elements specified.</xs:documentation>
  </xs:annotation>
</xs:element>
Element Gathering / FootprintWKT
Namespace http://www.tdwg.org/schemas/abcd/2.1
Annotations
[DwC Geospacial Extension Schema v. 0.3]. A Well-Known Text (WKT; see http://en.wikipedia.org/wiki/Well-known_text) representation of the the shape (footprint) that defines the location of the occurrence. Example: the one-degree box with opposite corners at (longitude=10, latitude=20) and (longitude=11, latitude=21) would be expressed in well-known text as POLYGON ((10 20, 11 20, 11 21, 10 21, 10 20))
Diagram
Diagram
Type xs:string
Properties
content simple
minOccurs 0
Source
<xs:element name="FootprintWKT" type="xs:string" minOccurs="0" sawsdl:modelReference="http://rs.tdwg.org/abcd/terms/footprintWKT">
  <xs:annotation>
    <xs:documentation xml:lang="en">[DwC Geospacial Extension Schema v. 0.3]. A Well-Known Text (WKT; see http://en.wikipedia.org/wiki/Well-known_text) representation of the the shape (footprint) that defines the location of the occurrence. Example: the one-degree box with opposite corners at (longitude=10, latitude=20) and (longitude=11, latitude=21) would be expressed in well-known text as POLYGON ((10 20, 11 20, 11 21, 10 21, 10 20))</xs:documentation>
  </xs:annotation>
</xs:element>
Element Gathering / FootprintSpatialFit
Namespace http://www.tdwg.org/schemas/abcd/2.1
Annotations
[DwC Geospacial Extension Schema v. 0.3] A measure of how well the geometry expressed in the footprint match the original spatial representation, as a ratio of the area of the footprint given to the area of the original spatial representation. Legal values are 0, greater than or equal to 1, or undefined. A value of 1 is an exact match or 100% overlap. A value of 0 should be used if the given georeference does not completely contain the original representation. The FootprintSpatialFit is undefined if the original representation is a point without uncertainty and the given georeference is not that same point (without uncertainty). If both the original and the given georeference are the same point, the FootprintSpatialFit is 1. Detailed explanations with graphical examples can be found in the Guide to Best Practices for Georeferencing (Chapman and Wieczorek, eds. 2006)
Diagram
Diagram
Type xs:string
Properties
content simple
minOccurs 0
Source
<xs:element name="FootprintSpatialFit" type="xs:string" minOccurs="0" sawsdl:modelReference="http://rs.tdwg.org/abcd/terms/footprintSpatialFit">
  <xs:annotation>
    <xs:documentation xml:lang="en">[DwC Geospacial Extension Schema v. 0.3] A measure of how well the geometry expressed in the footprint match the original spatial representation, as a ratio of the area of the footprint given to the area of the original spatial representation. Legal values are 0, greater than or equal to 1, or undefined. A value of 1 is an exact match or 100% overlap. A value of 0 should be used if the given georeference does not completely contain the original representation. The FootprintSpatialFit is undefined if the original representation is a point without uncertainty and the given georeference is not that same point (without uncertainty). If both the original and the given georeference are the same point, the FootprintSpatialFit is 1. Detailed explanations with graphical examples can be found in the Guide to Best Practices for Georeferencing (Chapman and Wieczorek, eds. 2006)</xs:documentation>
  </xs:annotation>
</xs:element>
Element Unit / CollectorsFieldNumber
Namespace http://www.tdwg.org/schemas/abcd/2.1
Annotations
A number assigned to the unit by the collector or observer. Note that the respective collector's name is found under gathering (GatheringAgents).
Diagram
Diagram ABCD_2_1_xsd.tmp#String
Type String
Properties
content simple
minOccurs 0
Facets
whiteSpace collapse
minLength 1
Source
<xs:element name="CollectorsFieldNumber" type="String" minOccurs="0" sawsdl:modelReference="http://rs.tdwg.org/abcd/mappings/FieldNumber-ID">
  <xs:annotation>
    <xs:documentation xml:lang="en">A number assigned to the unit by the collector or observer. Note that the respective collector's name is found under gathering (GatheringAgents).</xs:documentation>
  </xs:annotation>
</xs:element>
Element Unit / FieldNotes
Namespace http://www.tdwg.org/schemas/abcd/2.1
Annotations
DwC curatorial extension: "A flag ("true" or "false") marking the existence of, or a reference to, notes taken in the field for the object or observation."
Diagram
Diagram ABCD_2_1_xsd.tmp#String ABCD_2_1_xsd.tmp#StringL_language ABCD_2_1_xsd.tmp#StringL
Type StringL
Type hierarchy
Properties
content complex
minOccurs 0
Attributes
QName Type Use
language xs:language optional
Source
<xs:element name="FieldNotes" type="StringL" minOccurs="0" sawsdl:modelReference="http://rs.tdwg.org/abcd/terms/fieldNotes">
  <xs:annotation>
    <xs:documentation xml:lang="en">DwC curatorial extension: "A flag ("true" or "false") marking the existence of, or a reference to, notes taken in the field for the object or observation."</xs:documentation>
  </xs:annotation>
</xs:element>
Element Unit / MeasurementsOrFacts
Namespace http://www.tdwg.org/schemas/abcd/2.1
Annotations
A container for quantitative and categorical measurements (including observations) referring to the unit, e.g. counts, size measurements, colours, etc.
Diagram
Diagram ABCD_2_1_xsd.tmp#Unit_Unit_MeasurementsOrFacts_MeasurementOrFact
Properties
content complex
minOccurs 0
Model
Children MeasurementOrFact
Instance
<MeasurementsOrFacts xmlns="http://www.tdwg.org/schemas/abcd/2.1">
  <MeasurementOrFact>{0,unbounded}</MeasurementOrFact>
</MeasurementsOrFacts>
Source
<xs:element name="MeasurementsOrFacts" minOccurs="0">
  <xs:annotation>
    <xs:documentation xml:lang="en">A container for quantitative and categorical measurements (including observations) referring to the unit, e.g. counts, size measurements, colours, etc.</xs:documentation>
  </xs:annotation>
  <xs:complexType>
    <xs:sequence>
      <xs:element name="MeasurementOrFact" type="MeasurementOrFact" minOccurs="0" maxOccurs="unbounded" sawsdl:modelReference="http://rs.tdwg.org/abcd/mappings/Unit-MeasurementOrFact">
        <xs:annotation>
          <xs:documentation xml:lang="en">Quantitative or categorical measurement referring to the unit.</xs:documentation>
        </xs:annotation>
      </xs:element>
    </xs:sequence>
  </xs:complexType>
</xs:element>
Element Unit / MeasurementsOrFacts / MeasurementOrFact
Namespace http://www.tdwg.org/schemas/abcd/2.1
Annotations
Quantitative or categorical measurement referring to the unit.
Diagram
Diagram ABCD_2_1_xsd.tmp#MeasurementOrFact_MeasurementOrFactAtomised ABCD_2_1_xsd.tmp#MeasurementOrFact_MeasurementOrFactText ABCD_2_1_xsd.tmp#MeasurementOrFact
Type MeasurementOrFact
Properties
content complex
minOccurs 0
maxOccurs unbounded
Model
Children MeasurementOrFactAtomised, MeasurementOrFactText
Instance
<MeasurementOrFact xmlns="http://www.tdwg.org/schemas/abcd/2.1">
  <MeasurementOrFactAtomised>{0,1}</MeasurementOrFactAtomised>
  <MeasurementOrFactText language="">{0,1}</MeasurementOrFactText>
</MeasurementOrFact>
Source
<xs:element name="MeasurementOrFact" type="MeasurementOrFact" minOccurs="0" maxOccurs="unbounded" sawsdl:modelReference="http://rs.tdwg.org/abcd/mappings/Unit-MeasurementOrFact">
  <xs:annotation>
    <xs:documentation xml:lang="en">Quantitative or categorical measurement referring to the unit.</xs:documentation>
  </xs:annotation>
</xs:element>
Element Unit / Sex
Namespace http://www.tdwg.org/schemas/abcd/2.1
Annotations
Maps to Darwin Core 2: Sex. Refers to the entire unit, which may be mixed. Note that counts can be provided in the Unit's MeasurementsOrFacts section.
Diagram
Diagram ABCD_2_1_xsd.tmp#SexCodeEnum
Type SexCodeEnum
Properties
content simple
minOccurs 0
Facets
enumeration M
enumeration F
enumeration U
enumeration N
enumeration X
Source
<xs:element name="Sex" type="SexCodeEnum" minOccurs="0" sawsdl:modelReference="http://rs.tdwg.org/abcd/terms/Sex">
  <xs:annotation>
    <xs:documentation xml:lang="en">Maps to Darwin Core 2: Sex. Refers to the entire unit, which may be mixed. Note that counts can be provided in the Unit's MeasurementsOrFacts section.</xs:documentation>
  </xs:annotation>
</xs:element>
Element Unit / Age
Namespace http://www.tdwg.org/schemas/abcd/2.1
Annotations
Age of the organism at the time of collection or observation. Note that counts for different age classes can be provided in the Unit's MeasurementsOrFacts section.
Diagram
Diagram ABCD_2_1_xsd.tmp#String
Type String
Properties
content simple
minOccurs 0
Facets
whiteSpace collapse
minLength 1
Source
<xs:element name="Age" type="String" minOccurs="0" sawsdl:modelReference="http://rs.tdwg.org/abcd/terms/age">
  <xs:annotation>
    <xs:documentation xml:lang="en">Age of the organism at the time of collection or observation. Note that counts for different age classes can be provided in the Unit's MeasurementsOrFacts section.</xs:documentation>
  </xs:annotation>
</xs:element>
Element Unit / Sequences
Namespace http://www.tdwg.org/schemas/abcd/2.1
Annotations
Container for metadata on sequences derived from this unit.
Diagram
Diagram ABCD_2_1_xsd.tmp#Unit_Unit_Sequences_Sequence
Properties
content complex
minOccurs 0
Model
Children Sequence
Instance
<Sequences xmlns="http://www.tdwg.org/schemas/abcd/2.1">
  <Sequence>{1,unbounded}</Sequence>
</Sequences>
Source
<xs:element name="Sequences" minOccurs="0">
  <xs:annotation>
    <xs:documentation xml:lang="en">Container for metadata on sequences derived from this unit.</xs:documentation>
  </xs:annotation>
  <xs:complexType>
    <xs:sequence>
      <xs:element name="Sequence" type="Sequence" maxOccurs="unbounded" sawsdl:modelReference="http://rs.tdwg.org/abcd/terms/Sequence">
        <xs:annotation>
          <xs:documentation xml:lang="en">A sequence derived from this unit.</xs:documentation>
        </xs:annotation>
      </xs:element>
    </xs:sequence>
  </xs:complexType>
</xs:element>
Element Unit / Sequences / Sequence
Namespace http://www.tdwg.org/schemas/abcd/2.1
Annotations
A sequence derived from this unit.
Diagram
Diagram ABCD_2_1_xsd.tmp#Sequence_Database ABCD_2_1_xsd.tmp#Sequence_ID-in-Database ABCD_2_1_xsd.tmp#Sequence_URI ABCD_2_1_xsd.tmp#Sequence_Method ABCD_2_1_xsd.tmp#Sequence_SequencedPart ABCD_2_1_xsd.tmp#Sequence_Reference ABCD_2_1_xsd.tmp#Sequence_SequencingAgent ABCD_2_1_xsd.tmp#Sequence_Length ABCD_2_1_xsd.tmp#Sequence
Type Sequence
Properties
content complex
maxOccurs unbounded
Model
Children Database, ID-in-Database, Length, Method, Reference, SequencedPart, SequencingAgent, URI
Instance
<Sequence xmlns="http://www.tdwg.org/schemas/abcd/2.1">
  <Database language="">{1,1}</Database>
  <ID-in-Database>{1,1}</ID-in-Database>
  <URI>{0,1}</URI>
  <Method language="">{0,1}</Method>
  <SequencedPart language="">{0,1}</SequencedPart>
  <Reference>{0,1}</Reference>
  <SequencingAgent>{0,1}</SequencingAgent>
  <Length>{0,1}</Length>
</Sequence>
Source
<xs:element name="Sequence" type="Sequence" maxOccurs="unbounded" sawsdl:modelReference="http://rs.tdwg.org/abcd/terms/Sequence">
  <xs:annotation>
    <xs:documentation xml:lang="en">A sequence derived from this unit.</xs:documentation>
  </xs:annotation>
</xs:element>
Element Sequence / Database
Namespace http://www.tdwg.org/schemas/abcd/2.1
Annotations
E.g. GenBank, SwissProt, etc. Use "Internal" for unpublished sequence.
Diagram
Diagram ABCD_2_1_xsd.tmp#String ABCD_2_1_xsd.tmp#StringL_language ABCD_2_1_xsd.tmp#StringL
Type StringL
Type hierarchy
Properties
content complex
Attributes
QName Type Use
language xs:language optional
Source
<xs:element name="Database" type="StringL" sawsdl:modelReference="http://rs.tdwg.org/abcd/terms/sequenceDatabase">
  <xs:annotation>
    <xs:documentation xml:lang="en">E.g. GenBank, SwissProt, etc. Use "Internal" for unpublished sequence.</xs:documentation>
  </xs:annotation>
</xs:element>
Element Sequence / ID-in-Database
Namespace http://www.tdwg.org/schemas/abcd/2.1
Annotations
E.g. GenBank accession number.
Diagram
Diagram ABCD_2_1_xsd.tmp#String
Type String
Properties
content simple
Facets
whiteSpace collapse
minLength 1
Source
<xs:element name="ID-in-Database" type="String" sawsdl:modelReference="http://rs.tdwg.org/abcd/mappings/Sequence-ID">
  <xs:annotation>
    <xs:documentation xml:lang="en">E.g. GenBank accession number.</xs:documentation>
  </xs:annotation>
</xs:element>
Element Sequence / URI
Namespace http://www.tdwg.org/schemas/abcd/2.1
Annotations
URI to access the sequence data.
Diagram
Diagram
Type xs:anyURI
Properties
content simple
minOccurs 0
Source
<xs:element name="URI" type="xs:anyURI" minOccurs="0" sawsdl:modelReference="http://rs.tdwg.org/abcd/mappings/Sequence-DirectAccessURL">
  <xs:annotation>
    <xs:documentation xml:lang="en">URI to access the sequence data.</xs:documentation>
  </xs:annotation>
</xs:element>
Element Sequence / Method
Namespace http://www.tdwg.org/schemas/abcd/2.1
Annotations
A description of the method used to achieve the sequence.
Diagram
Diagram ABCD_2_1_xsd.tmp#String ABCD_2_1_xsd.tmp#StringL_language ABCD_2_1_xsd.tmp#StringL
Type StringL
Type hierarchy
Properties
content complex
minOccurs 0
Attributes
QName Type Use
language xs:language optional
Source
<xs:element name="Method" type="StringL" minOccurs="0" sawsdl:modelReference="http://rs.tdwg.org/abcd/mappings/Sequence-Method">
  <xs:annotation>
    <xs:documentation xml:lang="en">A description of the method used to achieve the sequence.</xs:documentation>
  </xs:annotation>
</xs:element>
Element Sequence / SequencedPart
Namespace http://www.tdwg.org/schemas/abcd/2.1
Annotations
Description of the actually sequenced material (DNA/RNA/Protein, Gene or part of gene, completeness, etc.),
Diagram
Diagram ABCD_2_1_xsd.tmp#String ABCD_2_1_xsd.tmp#StringL_language ABCD_2_1_xsd.tmp#StringL
Type StringL
Type hierarchy
Properties
content complex
minOccurs 0
Attributes
QName Type Use
language xs:language optional
Source
<xs:element name="SequencedPart" type="StringL" minOccurs="0" sawsdl:modelReference="http://rs.tdwg.org/abcd/terms/sequencedPart">
  <xs:annotation>
    <xs:documentation xml:lang="en">Description of the actually sequenced material (DNA/RNA/Protein, Gene or part of gene, completeness, etc.),</xs:documentation>
  </xs:annotation>
</xs:element>
Element Sequence / Reference
Namespace http://www.tdwg.org/schemas/abcd/2.1
Annotations
Reference where the sequence was published.
Diagram
Diagram ABCD_2_1_xsd.tmp#Reference_ReferenceGUID ABCD_2_1_xsd.tmp#Reference_TitleCitation ABCD_2_1_xsd.tmp#Reference_CitationDetail ABCD_2_1_xsd.tmp#Reference_URI ABCD_2_1_xsd.tmp#Reference_DOI ABCD_2_1_xsd.tmp#Reference
Type Reference
Properties
content complex
minOccurs 0
Model
Children CitationDetail, DOI, ReferenceGUID, TitleCitation, URI
Instance
<Reference xmlns="http://www.tdwg.org/schemas/abcd/2.1">
  <ReferenceGUID>{0,1}</ReferenceGUID>
  <TitleCitation>{1,1}</TitleCitation>
  <CitationDetail>{0,1}</CitationDetail>
  <URI>{0,1}</URI>
  <DOI>{0,1}</DOI>
</Reference>
Source
<xs:element name="Reference" type="Reference" minOccurs="0" sawsdl:modelReference="http://rs.tdwg.org/abcd/mappings/Sequence-Reference">
  <xs:annotation>
    <xs:documentation xml:lang="en">Reference where the sequence was published.</xs:documentation>
  </xs:annotation>
</xs:element>
Element Sequence / SequencingAgent
Namespace http://www.tdwg.org/schemas/abcd/2.1
Annotations
The person and/or organisation responsible and/or effecting the sequencing.
Diagram
Diagram ABCD_2_1_xsd.tmp#Contact_Organisation ABCD_2_1_xsd.tmp#Contact_Person ABCD_2_1_xsd.tmp#Contact_Roles ABCD_2_1_xsd.tmp#Contact_Addresses ABCD_2_1_xsd.tmp#Contact_TelephoneNumbers ABCD_2_1_xsd.tmp#Contact_EmailAddresses ABCD_2_1_xsd.tmp#Contact_URIs ABCD_2_1_xsd.tmp#Contact_LogoURI ABCD_2_1_xsd.tmp#Contact
Type Contact
Properties
content complex
minOccurs 0
Model
Children Addresses, EmailAddresses, LogoURI, Organisation, Person, Roles, TelephoneNumbers, URIs
Instance
<SequencingAgent xmlns="http://www.tdwg.org/schemas/abcd/2.1">
  <Organisation>{0,1}</Organisation>
  <Person>{0,1}</Person>
  <Roles>{0,1}</Roles>
  <Addresses>{0,1}</Addresses>
  <TelephoneNumbers>{0,1}</TelephoneNumbers>
  <EmailAddresses>{0,1}</EmailAddresses>
  <URIs>{0,1}</URIs>
  <LogoURI>{0,1}</LogoURI>
</SequencingAgent>
Source
<xs:element name="SequencingAgent" type="Contact" minOccurs="0" sawsdl:modelReference="http://rs.tdwg.org/abcd/mappings/SequencingAgent">
  <xs:annotation>
    <xs:documentation xml:lang="en">The person and/or organisation responsible and/or effecting the sequencing.</xs:documentation>
  </xs:annotation>
</xs:element>
Element Sequence / Length
Namespace http://www.tdwg.org/schemas/abcd/2.1
Annotations
Length of the sequence in base pairs
Diagram
Diagram
Type xs:integer
Properties
content simple
minOccurs 0
Source
<xs:element name="Length" type="xs:integer" minOccurs="0" sawsdl:modelReference="http://rs.tdwg.org/abcd/terms/sequenceLength">
  <xs:annotation>
    <xs:documentation xml:lang="en">Length of the sequence in base pairs</xs:documentation>
  </xs:annotation>
</xs:element>
Element Unit / Notes
Namespace http://www.tdwg.org/schemas/abcd/2.1
Annotations
Miscellaneous notes referring to the unit that do not fit elsewhere.
Diagram
Diagram ABCD_2_1_xsd.tmp#String ABCD_2_1_xsd.tmp#StringL_language ABCD_2_1_xsd.tmp#StringL
Type StringL
Type hierarchy
Properties
content complex
minOccurs 0
Attributes
QName Type Use
language xs:language optional
Source
<xs:element name="Notes" type="StringL" minOccurs="0" sawsdl:modelReference="http://rs.tdwg.org/abcd/mappings/Unit-Notes">
  <xs:annotation>
    <xs:documentation xml:lang="en">Miscellaneous notes referring to the unit that do not fit elsewhere.</xs:documentation>
  </xs:annotation>
</xs:element>
Element Unit / RecordURI
Namespace http://www.tdwg.org/schemas/abcd/2.1
Annotations
Provides a way to access a page where more information on this particular unit (not on the entire dataset) can be found. [OBIS]
Diagram
Diagram
Type xs:anyURI
Properties
content simple
minOccurs 0
Source
<xs:element name="RecordURI" type="xs:anyURI" minOccurs="0" sawsdl:modelReference="http://rs.tdwg.org/abcd/mappings/Unit-ResourceURI">
  <xs:annotation>
    <xs:documentation xml:lang="en">Provides a way to access a page where more information on this particular unit (not on the entire dataset) can be found. [OBIS]</xs:documentation>
  </xs:annotation>
</xs:element>
Element Unit / EAnnotations
Namespace http://www.tdwg.org/schemas/abcd/2.1
Annotations
Annotations in electronic form not (yet) added to the structured unit record.
Diagram
Diagram ABCD_2_1_xsd.tmp#Unit_Unit_EAnnotations_Annotation
Properties
content complex
minOccurs 0
Model
Children Annotation
Instance
<EAnnotations xmlns="http://www.tdwg.org/schemas/abcd/2.1">
  <Annotation>{1,1}</Annotation>
</EAnnotations>
Source
<xs:element name="EAnnotations" minOccurs="0">
  <xs:annotation>
    <xs:documentation xml:lang="en">Annotations in electronic form not (yet) added to the structured unit record.</xs:documentation>
  </xs:annotation>
  <xs:complexType>
    <xs:sequence>
      <xs:element name="Annotation" sawsdl:modelReference="http://rs.tdwg.org/abcd/terms/Annotation">
        <xs:annotation>
          <xs:documentation xml:lang="en">A structure for electronic annotations of the unit.</xs:documentation>
        </xs:annotation>
        <xs:complexType>
          <xs:sequence>
            <xs:element name="AnnotationText" type="StringL" sawsdl:modelReference="http://rs.tdwg.org/abcd/mappings/Annotation-Text">
              <xs:annotation>
                <xs:documentation xml:lang="en">Text of electronic annotation not including author and date.</xs:documentation>
              </xs:annotation>
            </xs:element>
            <xs:element name="Annotator" type="String" minOccurs="0" sawsdl:modelReference="http://rs.tdwg.org/abcd/terms/fullName">
              <xs:annotation>
                <xs:documentation xml:lang="en">The author of the electronic annotation text.</xs:documentation>
              </xs:annotation>
            </xs:element>
            <xs:element name="AnnotationDate" type="String" minOccurs="0" sawsdl:modelReference="http://rs.tdwg.org/abcd/mappings/DateTime-DateText">
              <xs:annotation>
                <xs:documentation xml:lang="en">Date of submission of the electronic annotation.</xs:documentation>
              </xs:annotation>
            </xs:element>
          </xs:sequence>
        </xs:complexType>
      </xs:element>
    </xs:sequence>
  </xs:complexType>
</xs:element>
Element Unit / EAnnotations / Annotation
Namespace http://www.tdwg.org/schemas/abcd/2.1
Annotations
A structure for electronic annotations of the unit.
Diagram
Diagram ABCD_2_1_xsd.tmp#Unit_Unit_EAnnotations_Unit_Unit_EAnnotations_Annotation_AnnotationText ABCD_2_1_xsd.tmp#Unit_Unit_EAnnotations_Unit_Unit_EAnnotations_Annotation_Annotator ABCD_2_1_xsd.tmp#Unit_Unit_EAnnotations_Unit_Unit_EAnnotations_Annotation_AnnotationDate
Properties
content complex
Model
Children AnnotationDate, AnnotationText, Annotator
Instance
<Annotation xmlns="http://www.tdwg.org/schemas/abcd/2.1">
  <AnnotationText language="">{1,1}</AnnotationText>
  <Annotator>{0,1}</Annotator>
  <AnnotationDate>{0,1}</AnnotationDate>
</Annotation>
Source
<xs:element name="Annotation" sawsdl:modelReference="http://rs.tdwg.org/abcd/terms/Annotation">
  <xs:annotation>
    <xs:documentation xml:lang="en">A structure for electronic annotations of the unit.</xs:documentation>
  </xs:annotation>
  <xs:complexType>
    <xs:sequence>
      <xs:element name="AnnotationText" type="StringL" sawsdl:modelReference="http://rs.tdwg.org/abcd/mappings/Annotation-Text">
        <xs:annotation>
          <xs:documentation xml:lang="en">Text of electronic annotation not including author and date.</xs:documentation>
        </xs:annotation>
      </xs:element>
      <xs:element name="Annotator" type="String" minOccurs="0" sawsdl:modelReference="http://rs.tdwg.org/abcd/terms/fullName">
        <xs:annotation>
          <xs:documentation xml:lang="en">The author of the electronic annotation text.</xs:documentation>
        </xs:annotation>
      </xs:element>
      <xs:element name="AnnotationDate" type="String" minOccurs="0" sawsdl:modelReference="http://rs.tdwg.org/abcd/mappings/DateTime-DateText">
        <xs:annotation>
          <xs:documentation xml:lang="en">Date of submission of the electronic annotation.</xs:documentation>
        </xs:annotation>
      </xs:element>
    </xs:sequence>
  </xs:complexType>
</xs:element>
Element Unit / EAnnotations / Annotation / AnnotationText
Namespace http://www.tdwg.org/schemas/abcd/2.1
Annotations
Text of electronic annotation not including author and date.
Diagram
Diagram ABCD_2_1_xsd.tmp#String ABCD_2_1_xsd.tmp#StringL_language ABCD_2_1_xsd.tmp#StringL
Type StringL
Type hierarchy
Properties
content complex
Attributes
QName Type Use
language xs:language optional
Source
<xs:element name="AnnotationText" type="StringL" sawsdl:modelReference="http://rs.tdwg.org/abcd/mappings/Annotation-Text">
  <xs:annotation>
    <xs:documentation xml:lang="en">Text of electronic annotation not including author and date.</xs:documentation>
  </xs:annotation>
</xs:element>
Element Unit / EAnnotations / Annotation / Annotator
Namespace http://www.tdwg.org/schemas/abcd/2.1
Annotations
The author of the electronic annotation text.
Diagram
Diagram ABCD_2_1_xsd.tmp#String
Type String
Properties
content simple
minOccurs 0
Facets
whiteSpace collapse
minLength 1
Source
<xs:element name="Annotator" type="String" minOccurs="0" sawsdl:modelReference="http://rs.tdwg.org/abcd/terms/fullName">
  <xs:annotation>
    <xs:documentation xml:lang="en">The author of the electronic annotation text.</xs:documentation>
  </xs:annotation>
</xs:element>
Element Unit / EAnnotations / Annotation / AnnotationDate
Namespace http://www.tdwg.org/schemas/abcd/2.1
Annotations
Date of submission of the electronic annotation.
Diagram
Diagram ABCD_2_1_xsd.tmp#String
Type String
Properties
content simple
minOccurs 0
Facets
whiteSpace collapse
minLength 1
Source
<xs:element name="AnnotationDate" type="String" minOccurs="0" sawsdl:modelReference="http://rs.tdwg.org/abcd/mappings/DateTime-DateText">
  <xs:annotation>
    <xs:documentation xml:lang="en">Date of submission of the electronic annotation.</xs:documentation>
  </xs:annotation>
</xs:element>
Element Unit / UnitExtensions
Namespace http://www.tdwg.org/schemas/abcd/2.1
Annotations
A container element to allow extensions to add additional data to the unit.
Diagram
Diagram ABCD_2_1_xsd.tmp#Unit_Unit_UnitExtensions_UnitExtension
Properties
content complex
minOccurs 0
Model
Children UnitExtension
Instance
<UnitExtensions xmlns="http://www.tdwg.org/schemas/abcd/2.1">
  <UnitExtension>{0,unbounded}</UnitExtension>
</UnitExtensions>
Source
<xs:element name="UnitExtensions" minOccurs="0">
  <xs:annotation>
    <xs:documentation xml:lang="en">A container element to allow extensions to add additional data to the unit.</xs:documentation>
  </xs:annotation>
  <xs:complexType>
    <xs:sequence>
      <xs:element name="UnitExtension" type="xs:anyType" minOccurs="0" maxOccurs="unbounded">
        <xs:annotation>
          <xs:documentation xml:lang="en">An element to allow extensions to add additional data to the unit.</xs:documentation>
        </xs:annotation>
      </xs:element>
    </xs:sequence>
  </xs:complexType>
</xs:element>
Element Unit / UnitExtensions / UnitExtension
Namespace http://www.tdwg.org/schemas/abcd/2.1
Annotations
An element to allow extensions to add additional data to the unit.
Diagram
Diagram
Properties
minOccurs 0
maxOccurs unbounded
Source
<xs:element name="UnitExtension" type="xs:anyType" minOccurs="0" maxOccurs="unbounded">
  <xs:annotation>
    <xs:documentation xml:lang="en">An element to allow extensions to add additional data to the unit.</xs:documentation>
  </xs:annotation>
</xs:element>
Element DataSets / DataSet / DataSetExtension
Namespace http://www.tdwg.org/schemas/abcd/2.1
Annotations
A container element to allow extensions to add data to the dataset-level metadata.
Diagram
Diagram
Properties
minOccurs 0
Source
<xs:element name="DataSetExtension" type="xs:anyType" minOccurs="0">
  <xs:annotation>
    <xs:documentation xml:lang="en">A container element to allow extensions to add data to the dataset-level metadata.</xs:documentation>
  </xs:annotation>
</xs:element>
Simple Type String
Namespace http://www.tdwg.org/schemas/abcd/2.1
Annotations
normalized string required to contain at least 1 character (this removes the xml string anomaly, i. e. either element/attribute may be optional, but if they are required the content may not be an empty string)
Diagram
Diagram
Type restriction of xs:normalizedString
Facets
whiteSpace collapse
minLength 1
Used by
Elements Aspect/Accuracy, Aspect/Text, BotanicalGardenUnit/AccessionLineage, BotanicalGardenUnit/AccessionMaterialType, BotanicalGardenUnit/BreedingSystem, BotanicalGardenUnit/Cultivation, BotanicalGardenUnit/IPEN, BotanicalGardenUnit/LocationInGarden, BotanicalGardenUnit/Perennation, BotanicalGardenUnit/PlantingDate, BotanicalGardenUnit/Propagation, BotanicalGardenUnit/PropagationHistoryCode, BotanicalGardenUnit/ProvenanceCategory, Country/ISO3166Code, CultureCollectionUnit/Genotype, CultureCollectionUnit/InfrasubspecificName, CultureCollectionUnit/Mutant, CultureCollectionUnit/OrganismType, CultureCollectionUnit/Pathovar, CultureCollectionUnit/SerovarOrSerotype, CultureCollectionUnit/Strain, DataSets/DataSet/DatasetGUID, DataSets/DataSet/OtherProviders/OtherProvider, DateTime/DateText, DateTime/TimeZone, Gathering/Agents/GatheringAgent/AgentText, Gathering/Code, Gathering/PlatformName, Gathering/SiteCoordinateSets/SiteCoordinates/CoordinateMethod, Gathering/SiteCoordinateSets/SiteCoordinates/CoordinatesGrid/GridCellCode, Gathering/SiteCoordinateSets/SiteCoordinates/CoordinatesGrid/GridCellSystem, Gathering/SiteCoordinateSets/SiteCoordinates/CoordinatesGrid/GridQualifier, Gathering/SiteCoordinateSets/SiteCoordinates/CoordinatesLatLong/AccuracyStatement, Gathering/SiteCoordinateSets/SiteCoordinates/CoordinatesLatLong/CoordinateErrorMethod, Gathering/SiteCoordinateSets/SiteCoordinates/CoordinatesLatLong/CoordinatesText, Gathering/SiteCoordinateSets/SiteCoordinates/CoordinatesLatLong/SpatialDatum, Gathering/SiteCoordinateSets/SiteCoordinates/CoordinatesUTM/UTMDatum, Gathering/SiteCoordinateSets/SiteCoordinates/CoordinatesUTM/UTMEasting, Gathering/SiteCoordinateSets/SiteCoordinates/CoordinatesUTM/UTMNS, Gathering/SiteCoordinateSets/SiteCoordinates/CoordinatesUTM/UTMNorthing, Gathering/SiteCoordinateSets/SiteCoordinates/CoordinatesUTM/UTMSubzone, Gathering/SiteCoordinateSets/SiteCoordinates/CoordinatesUTM/UTMText, Gathering/SiteCoordinateSets/SiteCoordinates/CoordinatesUTM/UTMZone, Gathering/SiteCoordinateSets/SiteCoordinates/CoordinatesUTM/UTMZoneFull, Gathering/Synecology/Syntaxon, HerbariumUnit/DuplicatesDistributedTo, HerbariumUnit/Exsiccatum, HerbariumUnit/LoanDespatchMethod, HerbariumUnit/LoanForBotanist, HerbariumUnit/LoanIdentifier, Identification/Identifiers/IdentifierRole, Identification/Identifiers/IdentifiersText, Identification/VerificationLevel, Lookup/Comment, Lookup/Domain, Lookup/SourceName, Lookup/SourceNameVersion, Lookup/Term, MeasurementOrFact/MeasurementOrFactAtomised/Accuracy, MeasurementOrFact/MeasurementOrFactAtomised/Duration, MeasurementOrFact/MeasurementOrFactAtomised/MeasuredBy, MeasurementOrFact/MeasurementOrFactAtomised/UnitOfMeasurement, MetadataDescriptionRepr/Coverage, MetadataDescriptionRepr/Details, MultiMediaObject/Creators/creator, MultiMediaObject/IDofContainingCollection, MultiMediaObject/MIMEType, MultiMediaObject/audio/audioEncoding, MultiMediaObject/audio/callType, MultiMediaObject/audio/carrierFrequency, MultiMediaObject/audio/channel, MultiMediaObject/audio/chapters, MultiMediaObject/audio/codecName, MultiMediaObject/audio/codecQuality, MultiMediaObject/audio/compression, MultiMediaObject/audio/durationTimeCode, MultiMediaObject/audio/microphone, MultiMediaObject/audio/numberOfNotes, MultiMediaObject/audio/parabola, MultiMediaObject/audio/pitch, MultiMediaObject/audio/pulseDistanceRegularity, MultiMediaObject/audio/pulseEnergyContour, MultiMediaObject/audio/pulseFrequenceModulations, MultiMediaObject/audio/pulseFrequencyContour, MultiMediaObject/audio/pulseGrouping, MultiMediaObject/audio/pulseMaximumAmplitude, MultiMediaObject/audio/pulseTimeEncodedSignal, MultiMediaObject/audio/speed, MultiMediaObject/audio/version, MultiMediaObject/audio/volume, MultiMediaObject/captureEquipment, MultiMediaObject/comment, MultiMediaObject/counter, MultiMediaObject/fileFormat, MultiMediaObject/fileFormatVersion, MultiMediaObject/fileSize, MultiMediaObject/filterUsedForRecording, MultiMediaObject/identifier, MultiMediaObject/image/ISOSpeed, MultiMediaObject/image/brightness, MultiMediaObject/image/color, MultiMediaObject/image/contrast, MultiMediaObject/image/digitalZoomRatio, MultiMediaObject/image/exposureMode, MultiMediaObject/image/exposureTime, MultiMediaObject/image/flash, MultiMediaObject/image/flashEnergy, MultiMediaObject/image/focalLength, MultiMediaObject/image/focalLengthIn35mmFilm, MultiMediaObject/image/gamma, MultiMediaObject/image/imageColorSpace/profile_Name, MultiMediaObject/image/lensModel, MultiMediaObject/image/lightSource, MultiMediaObject/image/photographicSensitivity, MultiMediaObject/image/saturation, MultiMediaObject/image/sharpness, MultiMediaObject/image/shutterSpeed, MultiMediaObject/image/spectralSensitivity, MultiMediaObject/image/whiteBalance, MultiMediaObject/labOrField, MultiMediaObject/lifeStage, MultiMediaObject/lightCondition, MultiMediaObject/makerNote, MultiMediaObject/physicalFormat, MultiMediaObject/physicalObjectID, MultiMediaObject/playbackUsed, MultiMediaObject/productURI, MultiMediaObject/provider, MultiMediaObject/ratings/rating, MultiMediaObject/sex, MultiMediaObject/source, MultiMediaObject/subjectDistance, MultiMediaObject/subjectOrientation, MultiMediaObject/subjectPart, MultiMediaObject/tags/tag, MultiMediaObject/temperature, MultiMediaObject/title, MultiMediaObject/type, MultiMediaObject/video/aspectRatio, MultiMediaObject/video/audioEncoding, MultiMediaObject/video/callType, MultiMediaObject/video/channels, MultiMediaObject/video/chapters, MultiMediaObject/video/color, MultiMediaObject/video/compressionType, MultiMediaObject/video/duration, MultiMediaObject/video/durationTimeCode, MultiMediaObject/video/framerate, MultiMediaObject/video/microphone, MultiMediaObject/video/numberOfNotes, MultiMediaObject/video/soundBitrate, MultiMediaObject/video/subtitles, MultiMediaObject/video/subtitlesFormat, MultiMediaObject/video/timeCompression, MultiMediaObject/video/version, MultiMediaObject/video/videoBitrate, MultiMediaObject/video/videoEncoding, MycologicalUnit/LichenMorphotype, MycologicalUnit/MycologicalSexualStage, NameBacterial/AuthorTeamAndYear, NameBacterial/NameApprobation, NameBacterial/ParentheticalAuthorTeamAndYear, NameBacterial/SubgenusAuthorAndYear, NameBotanical/AuthorTeam, NameBotanical/AuthorTeamParenthesis, NameBotanical/CultivarGroupName, NameBotanical/CultivarName, NameBotanical/TradeDesignationNames/TradeDesignationName, NameViral/Acronym, NameViral/ViralSpeciesDesignation, NameZoological/AuthorTeamOriginalAndYear, NameZoological/AuthorTeamParenthesisAndYear, NameZoological/Breed, NameZoological/CombinationAuthorTeamAndYear, NameZoological/NamedIndividual, NamedArea/AreaCode, NamedArea/AreaCodeStandard, NamedArea/DataSource, PGRUnit/AccessionNames/AccessionName, PGRUnit/AccessionNames/AccessionNameText, PGRUnit/BreedingCountryCode, PGRUnit/DecodedBreedingInstitute, PGRUnit/DecodedDonorInstitute, PGRUnit/DecodedLocationSafetyDuplicates, PGRUnit/NationalInventoryCode, PGRUnit/OtherIdentification, PalaeontologicalUnit/TimeRange, Reference/CitationDetail, Reference/DOI, Reference/TitleCitation, RevisionData/Contributors, RevisionData/Creators, ScientificName/FullScientificNameString, ScientificNameIdentified/NameAddendum, Sequence/ID-in-Database, Statement/Details, Statement/Text, Unit/Age, Unit/Assemblages/UnitAssemblage/AssemblageID, Unit/Associations/UnitAssociation/SourceInstitutionCode, Unit/Associations/UnitAssociation/SourceName, Unit/Associations/UnitAssociation/UnitGUID, Unit/Associations/UnitAssociation/UnitID, Unit/CollectorsFieldNumber, Unit/EAnnotations/Annotation/AnnotationDate, Unit/EAnnotations/Annotation/Annotator, Unit/Identifications/IdentificationHistory, Unit/LastEditor, Unit/SourceID, Unit/SpecimenUnit/Accessions/AccessionCatalogue, Unit/SpecimenUnit/Accessions/AccessionDate, Unit/SpecimenUnit/Accessions/AccessionNumber, Unit/SpecimenUnit/Acquisition/AcquisitionDate, Unit/SpecimenUnit/DuplicatesDistributedTo, Unit/SpecimenUnit/History/PreviousUnits/PreviousUnit/PreviousSourceID, Unit/SpecimenUnit/History/PreviousUnits/PreviousUnit/PreviousSourceInstitutionID, Unit/SpecimenUnit/History/PreviousUnits/PreviousUnit/PreviousUnitGUID, Unit/SpecimenUnit/History/PreviousUnits/PreviousUnit/PreviousUnitID, Unit/SpecimenUnit/History/PreviousUnitsText, Unit/SpecimenUnit/Loan/blockedUntil, Unit/SpecimenUnit/Loan/loanConditions, Unit/SpecimenUnit/Marks/Mark/Images/ImageID, Unit/SpecimenUnit/Marks/Mark/MarkAuthor, Unit/SpecimenUnit/NomenclaturalTypeDesignations/NomenclaturalTypeDesignation/CodeAssessment, Unit/SpecimenUnit/NomenclaturalTypeDesignations/NomenclaturalTypeDesignation/DoubtfulFlag, Unit/SpecimenUnit/NomenclaturalTypeDesignations/NomenclaturalTypeDesignation/TypeStatus, Unit/SpecimenUnit/Preparations/preparation/preparationDate, Unit/SpecimenUnit/Preparations/preparation/sampleSize, Unit/SpecimenUnit/Preparations/preparation/sieving, Unit/SpecimenUnit/Preservations/preservation/preservationDateBegin, Unit/UnitGUID, Unit/UnitID, permitDetails/permitType
Complex Types StringL, StringL255, StringLP, StringP
Attributes Gathering/Depth/@datum, Gathering/Height/@datum
Source
<xs:simpleType name="String">
  <xs:annotation>
    <xs:documentation xml:lang="en">normalized string required to contain at least 1 character (this removes the xml string anomaly, i. e. either element/attribute may be optional, but if they are required the content may not be an empty string)</xs:documentation>
  </xs:annotation>
  <xs:restriction base="xs:normalizedString">
    <xs:minLength value="1" fixed="false"/>
    <xs:whiteSpace value="collapse" fixed="false"/>
  </xs:restriction>
</xs:simpleType>
Complex Type MicroAgentP
Namespace http://www.tdwg.org/schemas/abcd/2.1
Annotations
Minimalised local Agent definition with preferred flag
Diagram
Diagram ABCD_2_1_xsd.tmp#MicroAgent_Name ABCD_2_1_xsd.tmp#MicroAgent_Email ABCD_2_1_xsd.tmp#MicroAgent_Phone ABCD_2_1_xsd.tmp#MicroAgent_Address ABCD_2_1_xsd.tmp#MicroAgent ABCD_2_1_xsd.tmp#MicroAgentP_preferred
Type extension of MicroAgent
Type hierarchy
Used by
Model
Children Address, Email, Name, Phone
Attributes
QName Type Default Use
preferred xs:boolean false optional
Source
<xs:complexType name="MicroAgentP">
  <xs:annotation>
    <xs:documentation xml:lang="en">Minimalised local Agent definition with preferred flag</xs:documentation>
  </xs:annotation>
  <xs:complexContent>
    <xs:extension base="MicroAgent">
      <xs:attribute name="preferred" type="xs:boolean" use="optional" default="false"/>
    </xs:extension>
  </xs:complexContent>
</xs:complexType>
Complex Type MicroAgent
Namespace http://www.tdwg.org/schemas/abcd/2.1
Annotations
Provides a minimalized local Agent definition.
Diagram
Diagram ABCD_2_1_xsd.tmp#MicroAgent_Name ABCD_2_1_xsd.tmp#MicroAgent_Email ABCD_2_1_xsd.tmp#MicroAgent_Phone ABCD_2_1_xsd.tmp#MicroAgent_Address
Used by
Complex Type MicroAgentP
Model
Children Address, Email, Name, Phone
Source
<xs:complexType name="MicroAgent">
  <xs:annotation>
    <xs:documentation xml:lang="en">Provides a minimalized local Agent definition.</xs:documentation>
  </xs:annotation>
  <xs:sequence>
    <xs:element name="Name" type="String255">
      <xs:annotation>
        <xs:documentation xml:lang="en">Person, person team, or role name (e. g., 'head of department')</xs:documentation>
      </xs:annotation>
    </xs:element>
    <xs:element name="Email" type="String255" minOccurs="0">
      <xs:annotation>
        <xs:documentation xml:lang="en">The email address of the agent</xs:documentation>
      </xs:annotation>
    </xs:element>
    <xs:element name="Phone" type="String255" minOccurs="0" sawsdl:modelReference="http://rs.tdwg.org/abcd/terms/telephoneNumber">
      <xs:annotation>
        <xs:documentation xml:lang="en">(voice phone)</xs:documentation>
      </xs:annotation>
    </xs:element>
    <xs:element name="Address" type="String255" minOccurs="0" sawsdl:modelReference="http://rs.tdwg.org/abcd/terms/address">
      <xs:annotation>
        <xs:documentation xml:lang="en">The complete postal address of the agent.</xs:documentation>
      </xs:annotation>
    </xs:element>
  </xs:sequence>
</xs:complexType>
Simple Type String255
Namespace http://www.tdwg.org/schemas/abcd/2.1
Annotations
normalized string restricted to 1..255 character length (i. e. required, may not be empty string)
Diagram
Diagram
Type restriction of xs:normalizedString
Facets
whiteSpace collapse
minLength 1
maxLength 255
Used by
Source
<xs:simpleType name="String255">
  <xs:annotation>
    <xs:documentation xml:lang="en">normalized string restricted to 1..255 character length (i. e. required, may not be empty string)</xs:documentation>
  </xs:annotation>
  <xs:restriction base="xs:normalizedString">
    <xs:minLength value="1" fixed="true"/>
    <xs:maxLength value="255" fixed="true"/>
    <xs:whiteSpace value="collapse" fixed="false"/>
  </xs:restriction>
</xs:simpleType>
Complex Type ContentMetadata
Namespace http://www.tdwg.org/schemas/abcd/2.1
Annotations
Metadata referring to the principal source of the entire data collection (thus the metadata scope may be wider than the objects actually contained in the data set). If a history of the data collection (revised or expanded in various projects or at different institutions) exist, this must be reflected in the IPR statements and possibly in the list of Owners.
Diagram
Diagram ABCD_2_1_xsd.tmp#ContentMetadata_Description ABCD_2_1_xsd.tmp#ContentMetadata_IconURI ABCD_2_1_xsd.tmp#ContentMetadata_Scope ABCD_2_1_xsd.tmp#ContentMetadata_Version ABCD_2_1_xsd.tmp#ContentMetadata_RevisionData ABCD_2_1_xsd.tmp#ContentMetadata_Owners ABCD_2_1_xsd.tmp#ContentMetadata_IPRStatements ABCD_2_1_xsd.tmp#ContentMetadata_InformationWithheld ABCD_2_1_xsd.tmp#ContentMetadata_DirectAccessURI
Used by
Model
Children Description, DirectAccessURI, IPRStatements, IconURI, InformationWithheld, Owners, RevisionData, Scope, Version
Source
<xs:complexType name="ContentMetadata">
  <xs:annotation>
    <xs:documentation xml:lang="en">Metadata referring to the principal source of the entire data collection (thus the metadata scope may be wider than the objects actually contained in the data set). If a history of the data collection (revised or expanded in various projects or at different institutions) exist, this must be reflected in the IPR statements and possibly in the list of Owners.</xs:documentation>
  </xs:annotation>
  <xs:sequence>
    <xs:element name="Description">
      <xs:annotation>
        <xs:documentation xml:lang="en">Dublin Core conformant elements describing the content of the data source queried, representation in different languages possible</xs:documentation>
      </xs:annotation>
      <xs:complexType>
        <xs:sequence>
          <xs:element name="Representation" type="MetadataDescriptionRepr" maxOccurs="unbounded">
            <xs:annotation>
              <xs:documentation xml:lang="en">The description in a specified language. Only one representation should be delivered for each language. [ATTR: language]</xs:documentation>
            </xs:annotation>
          </xs:element>
        </xs:sequence>
      </xs:complexType>
    </xs:element>
    <xs:element name="IconURI" type="xs:anyURI" minOccurs="0" sawsdl:modelReference="http://rs.tdwg.org/abcd/terms/logoURL http://rs.tdwg.org/abcd/mappings/DataSet-LogoURL">
      <xs:annotation>
        <xs:documentation xml:lang="en">The URI of an icon/logo symbolizing the project.</xs:documentation>
      </xs:annotation>
    </xs:element>
    <xs:element name="Scope" minOccurs="0" sawsdl:modelReference="http://rs.tdwg.org/abcd/terms/scope">
      <xs:annotation>
        <xs:documentation xml:lang="en">Keyword lists of geographical, taxonomic, etc. scopes. In the case of projects in progress, 'scope' may define the planned or intended, rather than the achieved scope (or coverage). If scope is given, the content available should be entirely within scope, because this item is for resource discovery purposes. Compare also Coverage in DC.Description (which is language-specific). (Items from Scope may be added to DC.Coverage)</xs:documentation>
      </xs:annotation>
      <xs:complexType>
        <xs:sequence>
          <xs:element name="GeoecologicalTerms" minOccurs="0">
            <xs:annotation>
              <xs:documentation xml:lang="en">A collection of terms describing the geoecological scope of the source queried by means of area names (e.g. 'World', 'Germany', 'Atlantic Ocean', 'Andes', 'Mountains'). A list of recommended terms should be developed.</xs:documentation>
            </xs:annotation>
            <xs:complexType>
              <xs:sequence>
                <xs:element name="GeoEcologicalTerm" type="StringL255" maxOccurs="unbounded">
                  <xs:annotation>
                    <xs:documentation xml:lang="en">An area name describing the or part of the geoecological scope of the source queried.</xs:documentation>
                  </xs:annotation>
                </xs:element>
              </xs:sequence>
            </xs:complexType>
          </xs:element>
          <xs:element name="TaxonomicTerms" minOccurs="0">
            <xs:annotation>
              <xs:documentation xml:lang="en">A collection of taxon names of higher rank describing the taxonomic scope of the source queried. A list of recommended terms should be developed.</xs:documentation>
            </xs:annotation>
            <xs:complexType>
              <xs:sequence>
                <xs:element name="TaxonomicTerm" type="StringL255" maxOccurs="unbounded" sawsdl:modelReference="http://rs.tdwg.org/abcd/terms/taxonomicTerm">
                  <xs:annotation>
                    <xs:documentation xml:lang="en">A name for a group of organisms that is included in the scope of the source queried.</xs:documentation>
                  </xs:annotation>
                </xs:element>
              </xs:sequence>
            </xs:complexType>
          </xs:element>
        </xs:sequence>
      </xs:complexType>
    </xs:element>
    <xs:element name="Version" minOccurs="0" sawsdl:modelReference="http://rs.tdwg.org/abcd/mappings/DataSet-Version">
      <xs:annotation>
        <xs:documentation xml:lang="en">Number and date of current version (particularly for citing purposes)</xs:documentation>
      </xs:annotation>
      <xs:complexType>
        <xs:sequence>
          <xs:element name="Major" type="xs:nonNegativeInteger" sawsdl:modelReference="http://rs.tdwg.org/abcd/terms/major">
            <xs:annotation>
              <xs:documentation xml:lang="en">The major version number ('1' in 1.2) as defined by the content creators OR the only version number given.</xs:documentation>
            </xs:annotation>
          </xs:element>
          <xs:element name="Minor" type="xs:nonNegativeInteger" minOccurs="0" sawsdl:modelReference="http://rs.tdwg.org/abcd/terms/minor">
            <xs:annotation>
              <xs:documentation xml:lang="en">An optional minor version number ('2' in 1.2)</xs:documentation>
            </xs:annotation>
          </xs:element>
          <xs:element name="Modifier" type="String255" minOccurs="0" sawsdl:modelReference="http://rs.tdwg.org/abcd/terms/modifier">
            <xs:annotation>
              <xs:documentation xml:lang="en">Unconstrained text specifying status + optional number, e. g., 'beta', 'alpha', 'rc/release candidate', 'internal'. If missing, release status is assumed.</xs:documentation>
            </xs:annotation>
          </xs:element>
          <xs:element name="DateIssued" type="xs:date" minOccurs="0" sawsdl:modelReference="http://rs.tdwg.org/abcd/mappings/Version-DateCreated">
            <xs:annotation>
              <xs:documentation xml:lang="en">Source for Dublin-Core standard element Date.Issued: Citable 'publication date' of the current version (comp. RevisionData/DateCreated and DateModified for version- independent dates). This date should be missing if the current version is not yet published!</xs:documentation>
            </xs:annotation>
          </xs:element>
        </xs:sequence>
      </xs:complexType>
    </xs:element>
    <xs:element name="RevisionData" type="RevisionData">
      <xs:annotation>
        <xs:documentation xml:lang="en">Creators, Revision status, and dates of the entire data collection from which the current dataset is derived.</xs:documentation>
      </xs:annotation>
    </xs:element>
    <xs:element name="Owners" minOccurs="0">
      <xs:annotation>
        <xs:documentation xml:lang="en">Entities having legal possession of the data collection content. Here defined for the entire data collection, not for individual units. If an owner statement is present on the unit level, it should override this dataset-level statement.</xs:documentation>
      </xs:annotation>
      <xs:complexType>
        <xs:sequence>
          <xs:element name="Owner" type="Contact" minOccurs="0" maxOccurs="unbounded" sawsdl:modelReference="http://rs.tdwg.org/abcd/mappings/Owner http://rs.tdwg.org/abcd/mappings/DataSet-Owner">
            <xs:annotation>
              <xs:documentation xml:lang="en">Entity having legal possession of the data collection content.</xs:documentation>
            </xs:annotation>
          </xs:element>
        </xs:sequence>
      </xs:complexType>
    </xs:element>
    <xs:element name="IPRStatements" type="IPRStatements" minOccurs="0">
      <xs:annotation>
        <xs:documentation xml:lang="en">Copyright, terms of use, license and other IPR-related statements like disclaimer or acknowledgement. Giving a copyright statement and a (if possible public) licence is highly recommended! (=DC.Rights)</xs:documentation>
      </xs:annotation>
    </xs:element>
    <xs:element name="InformationWithheld" type="StringL" minOccurs="0" sawsdl:modelReference="http://rs.tdwg.org/abcd/terms/informationWithheld http://rs.tdwg.org/abcd/mappings/DataSet-InformationWithheld">
      <xs:annotation>
        <xs:documentation xml:lang="en">Brief descriptions of additional information that may exist, but that has not been made public. Information about obtaining the withheld information should be sought from the ContentCcontact. (=DwC.InformationWithheld). If the respective information is present on the unit level, it should override this dataset-level statement.</xs:documentation>
      </xs:annotation>
    </xs:element>
    <xs:element name="DirectAccessURI" type="xs:anyURI" minOccurs="0" sawsdl:modelReference="http://rs.tdwg.org/abcd/terms/directAccessURL http://rs.tdwg.org/abcd/mappings/DataSet-DirectAccessURL">
      <xs:annotation>
        <xs:documentation xml:lang="en">An electronic source of the dataset (e.g. web address of query interface or download site).</xs:documentation>
      </xs:annotation>
    </xs:element>
  </xs:sequence>
</xs:complexType>
Complex Type MetadataDescriptionRepr
Namespace http://www.tdwg.org/schemas/abcd/2.1
Annotations
Language-specific content metadata (title, description, etc.) with *required* language attribute added.
Diagram
Diagram ABCD_2_1_xsd.tmp#MetadataDescriptionRepr_language ABCD_2_1_xsd.tmp#MetadataDescriptionRepr_Title ABCD_2_1_xsd.tmp#MetadataDescriptionRepr_Details ABCD_2_1_xsd.tmp#MetadataDescriptionRepr_Coverage ABCD_2_1_xsd.tmp#MetadataDescriptionRepr_URI
Used by
Model
Children Coverage, Details, Title, URI
Attributes
QName Type Use
language xs:language required
Source
<xs:complexType name="MetadataDescriptionRepr">
  <xs:annotation>
    <xs:documentation xml:lang="en">Language-specific content metadata (title, description, etc.) with *required* language attribute added.</xs:documentation>
  </xs:annotation>
  <xs:sequence>
    <xs:element name="Title" type="String255" sawsdl:modelReference="http://rs.tdwg.org/abcd/terms/title http://rs.tdwg.org/abcd/mappings/DataSet-Title">
      <xs:annotation>
        <xs:documentation xml:lang="en">Source for Dublin-Core standard element "Title": A short, concise title.</xs:documentation>
        <xs:documentation xml:lang="en">General Note on DublinCore translation: In addition to those that can bee transformed from UBIF metadata, an additional DC.Type='dataset' should be added.</xs:documentation>
      </xs:annotation>
    </xs:element>
    <xs:element name="Details" type="String" minOccurs="0" sawsdl:modelReference="http://rs.tdwg.org/abcd/terms/notes">
      <xs:annotation>
        <xs:documentation xml:lang="en">Source for Dublin-Core standard element "Description": Free-form text containing a longer description of the project.</xs:documentation>
      </xs:annotation>
    </xs:element>
    <xs:element name="Coverage" type="String" minOccurs="0" sawsdl:modelReference="http://rs.tdwg.org/abcd/terms/coverage">
      <xs:annotation>
        <xs:documentation xml:lang="en">Source for Dublin-Core standard element "Coverage": Free-form text describing geographic, taxonomic, or other coverage aspects of terminology or descriptions available in the current project.</xs:documentation>
      </xs:annotation>
    </xs:element>
    <xs:element name="URI" type="xs:anyURI" minOccurs="0" sawsdl:modelReference="http://rs.tdwg.org/abcd/terms/websiteURL http://rs.tdwg.org/abcd/mappings/DataSet-WebsiteURL">
      <xs:annotation>
        <xs:documentation xml:lang="en">URL pointing to an online source related to the current project, which may or may not serve an updated version of the description data.</xs:documentation>
      </xs:annotation>
    </xs:element>
  </xs:sequence>
  <xs:attribute name="language" type="xs:language" use="required"/>
</xs:complexType>
Complex Type StringL255
Namespace http://www.tdwg.org/schemas/abcd/2.1
Annotations
String255 (i.e. xs:string with length 1-255), extended with language attribute
Diagram
Diagram ABCD_2_1_xsd.tmp#String ABCD_2_1_xsd.tmp#StringL255_language
Type extension of String
Type hierarchy
Used by
Attributes
QName Type Use
language xs:language optional
Source
<xs:complexType name="StringL255">
  <xs:annotation>
    <xs:documentation xml:lang="en">String255 (i.e. xs:string with length 1-255), extended with language attribute</xs:documentation>
  </xs:annotation>
  <xs:simpleContent>
    <xs:extension base="String">
      <xs:attribute name="language" type="xs:language" use="optional"/>
    </xs:extension>
  </xs:simpleContent>
</xs:complexType>
Complex Type RevisionData
Namespace http://www.tdwg.org/schemas/abcd/2.1
Annotations
Revision data (creators, dates, revision) for the entire project/data set or individual objects.
Diagram
Diagram ABCD_2_1_xsd.tmp#RevisionData_Creators ABCD_2_1_xsd.tmp#RevisionData_Contributors ABCD_2_1_xsd.tmp#RevisionData_DateCreated ABCD_2_1_xsd.tmp#RevisionData_DateModified
Used by
Model
Children Contributors, Creators, DateCreated, DateModified
Source
<xs:complexType name="RevisionData">
  <xs:annotation>
    <xs:documentation xml:lang="en">Revision data (creators, dates, revision) for the entire project/data set or individual objects.</xs:documentation>
  </xs:annotation>
  <xs:sequence>
    <xs:element name="Creators" type="String" minOccurs="0" sawsdl:modelReference="http://rs.tdwg.org/abcd/terms/creators">
      <xs:annotation>
        <xs:documentation xml:lang="en">Source for Dublin-Core standard element "Creators", i.e. Author or editor.</xs:documentation>
      </xs:annotation>
    </xs:element>
    <xs:element name="Contributors" type="String" minOccurs="0" sawsdl:modelReference="http://rs.tdwg.org/abcd/terms/contributors">
      <xs:annotation>
        <xs:documentation xml:lang="en">Source for Dublin-Core standard element "Contributors": General contributors, or translators.</xs:documentation>
      </xs:annotation>
    </xs:element>
    <xs:element name="DateCreated" type="xs:dateTime" minOccurs="0" sawsdl:modelReference="http://rs.tdwg.org/abcd/terms/timeSpanBegin http://rs.tdwg.org/abcd/mappings/DateCreated http://rs.tdwg.org/abcd/mappings/DataSet-DateCreated">
      <xs:annotation>
        <xs:documentation xml:lang="en">Source for Dublin-Core standard element "Date.Created": Date/time when the intellectual content (project, term, description, etc.) was created. Applications may initially set this to the system date for new data objects, but authors must be able to change it to an earlier date if necessary. If for legacy data this is imprecisely known, it may be missing here. Earlier versions in other data formats should then be mentioned in the copyright or acknowledgement statements.</xs:documentation>
      </xs:annotation>
    </xs:element>
    <xs:element name="DateModified" type="xs:dateTime" sawsdl:modelReference="http://rs.tdwg.org/abcd/mappings/DateModified">
      <xs:annotation>
        <xs:documentation xml:lang="en">Source for Dublin-Core standard element Date.Modified: Date/time when the last modification of the object was made. If in online data sources the provider can not assess this, the current date/time may be substituted. For legacy data this may be set to the file date of imported data, or estimated. Note that experience shows that the information provided here is often unreliable, because providers tend to disregard updating this information.</xs:documentation>
      </xs:annotation>
    </xs:element>
  </xs:sequence>
</xs:complexType>
Complex Type Contact
Namespace http://www.tdwg.org/schemas/abcd/2.1
Annotations
Contact details.
Diagram
Diagram ABCD_2_1_xsd.tmp#Contact_Organisation ABCD_2_1_xsd.tmp#Contact_Person ABCD_2_1_xsd.tmp#Contact_Roles ABCD_2_1_xsd.tmp#Contact_Addresses ABCD_2_1_xsd.tmp#Contact_TelephoneNumbers ABCD_2_1_xsd.tmp#Contact_EmailAddresses ABCD_2_1_xsd.tmp#Contact_URIs ABCD_2_1_xsd.tmp#Contact_LogoURI
Used by
Model
Children Addresses, EmailAddresses, LogoURI, Organisation, Person, Roles, TelephoneNumbers, URIs
Source
<xs:complexType name="Contact">
  <xs:annotation>
    <xs:documentation xml:lang="en">Contact details.</xs:documentation>
  </xs:annotation>
  <xs:sequence>
    <xs:element name="Organisation" type="Organisation" minOccurs="0" sawsdl:modelReference="http://rs.tdwg.org/abcd/terms/Organization">
      <xs:annotation>
        <xs:documentation xml:lang="en">Organisation to contact</xs:documentation>
      </xs:annotation>
    </xs:element>
    <xs:element name="Person" type="PersonName" minOccurs="0" sawsdl:modelReference="http://rs.tdwg.org/abcd/terms/Person">
      <xs:annotation>
        <xs:documentation xml:lang="en">Person to contact</xs:documentation>
      </xs:annotation>
    </xs:element>
    <xs:element name="Roles" minOccurs="0">
      <xs:annotation>
        <xs:documentation xml:lang="en">A container element for several roles of the person.</xs:documentation>
      </xs:annotation>
      <xs:complexType>
        <xs:sequence>
          <xs:element name="Role" type="StringL" maxOccurs="unbounded" sawsdl:modelReference="http://rs.tdwg.org/abcd/terms/role">
            <xs:annotation>
              <xs:documentation xml:lang="en">Analogue to vCard:Role: Functional contact name, e.g. "Database administrator", "The Director", etc.</xs:documentation>
            </xs:annotation>
          </xs:element>
        </xs:sequence>
      </xs:complexType>
    </xs:element>
    <xs:element name="Addresses" minOccurs="0">
      <xs:annotation>
        <xs:documentation xml:lang="en">Contact addresses (one preferred, different languages possible)</xs:documentation>
      </xs:annotation>
      <xs:complexType>
        <xs:sequence>
          <xs:element name="Address" type="StringLP" minOccurs="0" maxOccurs="unbounded" sawsdl:modelReference="http://rs.tdwg.org/abcd/terms/address">
            <xs:annotation>
              <xs:documentation xml:lang="en">Contact address as string.</xs:documentation>
            </xs:annotation>
          </xs:element>
        </xs:sequence>
      </xs:complexType>
    </xs:element>
    <xs:element name="TelephoneNumbers" minOccurs="0">
      <xs:annotation>
        <xs:documentation xml:lang="en">Telephone and fax numbers</xs:documentation>
      </xs:annotation>
      <xs:complexType>
        <xs:sequence>
          <xs:element name="TelephoneNumber" type="TelephoneNumber" minOccurs="0" maxOccurs="unbounded">
            <xs:annotation>
              <xs:documentation xml:lang="en">Telephone or fax number</xs:documentation>
            </xs:annotation>
          </xs:element>
        </xs:sequence>
      </xs:complexType>
    </xs:element>
    <xs:element name="EmailAddresses" minOccurs="0">
      <xs:annotation>
        <xs:documentation xml:lang="en">E-mail addresses</xs:documentation>
      </xs:annotation>
      <xs:complexType>
        <xs:sequence>
          <xs:element name="EmailAddress" type="StringP255" minOccurs="0" maxOccurs="unbounded" sawsdl:modelReference="http://rs.tdwg.org/abcd/terms/emailAddress">
            <xs:annotation>
              <xs:documentation xml:lang="en">E-mail address for contact</xs:documentation>
            </xs:annotation>
          </xs:element>
        </xs:sequence>
      </xs:complexType>
    </xs:element>
    <xs:element name="URIs" minOccurs="0">
      <xs:annotation>
        <xs:documentation xml:lang="en">URIs for person or organisation</xs:documentation>
      </xs:annotation>
      <xs:complexType>
        <xs:sequence>
          <xs:element name="URL" type="anyUriP" minOccurs="0" maxOccurs="unbounded" sawsdl:modelReference="http://rs.tdwg.org/abcd/mappings/Contact-WebsiteURL">
            <xs:annotation>
              <xs:documentation xml:lang="en">Spelling error in v. 2.06, deprecated (do not use)</xs:documentation>
            </xs:annotation>
          </xs:element>
          <xs:element name="URI" type="anyUriP" minOccurs="0" maxOccurs="unbounded" sawsdl:modelReference="http://rs.tdwg.org/abcd/mappings/Contact-WebsiteURL">
            <xs:annotation>
              <xs:documentation xml:lang="en">URI for person or organisation</xs:documentation>
            </xs:annotation>
          </xs:element>
        </xs:sequence>
      </xs:complexType>
    </xs:element>
    <xs:element name="LogoURI" type="xs:anyURI" minOccurs="0" sawsdl:modelReference="http://rs.tdwg.org/abcd/mappings/Organization-LogoURL">
      <xs:annotation>
        <xs:documentation xml:lang="en">URL of a logo image.</xs:documentation>
      </xs:annotation>
    </xs:element>
  </xs:sequence>
</xs:complexType>
Complex Type Organisation
Namespace http://www.tdwg.org/schemas/abcd/2.1
Diagram
Diagram ABCD_2_1_xsd.tmp#Organisation_OrganisationGUID ABCD_2_1_xsd.tmp#Organisation_Name ABCD_2_1_xsd.tmp#Organisation_OrgUnits
Used by
Model
Children Name, OrgUnits, OrganisationGUID
Source
<xs:complexType name="Organisation">
  <xs:sequence>
    <xs:element name="OrganisationGUID" type="xs:string" minOccurs="0" sawsdl:modelReference="http://rs.tdwg.org/abcd/mappings/Organization-GUID">
      <xs:annotation>
        <xs:documentation xml:lang="en">A globally unique identifier for the organisation or organisational unit</xs:documentation>
      </xs:annotation>
    </xs:element>
    <xs:element name="Name" type="Label">
      <xs:annotation>
        <xs:documentation xml:lang="en">Full organization or corporate name in multiple languages (en: 'Botanical Garden of ...', de: 'Botanischer Garten von ...'). (vCard:Org.OrgName). The Label mechanism also supports acronyms / abbreviations (no vCard equivalent!).</xs:documentation>
      </xs:annotation>
    </xs:element>
    <xs:element name="OrgUnits" minOccurs="0">
      <xs:annotation>
        <xs:documentation xml:lang="en">If the contact contains no person definition: the unit within the organization the agent represents; else a list of the various organisational units to which a person may belong. (vCard:OrgUnit)</xs:documentation>
      </xs:annotation>
      <xs:complexType>
        <xs:sequence>
          <xs:element name="OrgUnit" type="StringL" maxOccurs="unbounded" sawsdl:modelReference="http://rs.tdwg.org/abcd/terms/division">
            <xs:annotation>
              <xs:documentation xml:lang="en">(vCard:OrgUnit)</xs:documentation>
            </xs:annotation>
          </xs:element>
        </xs:sequence>
      </xs:complexType>
    </xs:element>
  </xs:sequence>
</xs:complexType>
Complex Type Label
Namespace http://www.tdwg.org/schemas/abcd/2.1
Annotations
Collection of language-specific label representations
Diagram
Diagram ABCD_2_1_xsd.tmp#Label_Representation
Used by
Model
Children Representation
Source
<xs:complexType name="Label">
  <xs:annotation>
    <xs:documentation xml:lang="en">Collection of language-specific label representations</xs:documentation>
  </xs:annotation>
  <xs:sequence>
    <xs:element name="Representation" maxOccurs="unbounded">
      <xs:annotation>
        <xs:documentation xml:lang="en">Language-specific label representation [ATTR: language]</xs:documentation>
      </xs:annotation>
      <xs:complexType>
        <xs:complexContent>
          <xs:extension base="LabelRepr"/>
        </xs:complexContent>
      </xs:complexType>
    </xs:element>
  </xs:sequence>
</xs:complexType>
Complex Type LabelRepr
Namespace http://www.tdwg.org/schemas/abcd/2.1
Annotations
Language-specific simple label, using simple formatted text
Diagram
Diagram ABCD_2_1_xsd.tmp#LabelRepr_language ABCD_2_1_xsd.tmp#LabelRepr_Text ABCD_2_1_xsd.tmp#LabelRepr_Abbreviation
Used by
Model
Children Abbreviation, Text
Attributes
QName Type Use
language xs:language required
Source
<xs:complexType name="LabelRepr">
  <xs:annotation>
    <xs:documentation xml:lang="en">Language-specific simple label, using simple formatted text</xs:documentation>
  </xs:annotation>
  <xs:sequence>
    <xs:element name="Text" type="String255" sawsdl:modelReference="http://rs.tdwg.org/abcd/mappings/Organization-Name">
      <xs:annotation>
        <xs:documentation xml:lang="en">Label text in a specific language.</xs:documentation>
      </xs:annotation>
    </xs:element>
    <xs:element name="Abbreviation" type="String50" minOccurs="0" sawsdl:modelReference="http://rs.tdwg.org/abcd/terms/abbreviation">
      <xs:annotation>
        <xs:documentation xml:lang="en">Restricted to 50 characters maximum length, including blanks (recommended to be shorter!). Label abbreviations are especially important when displaying information in a tabular format.</xs:documentation>
      </xs:annotation>
    </xs:element>
  </xs:sequence>
  <xs:attribute name="language" type="xs:language" use="required"/>
</xs:complexType>
Simple Type String50
Namespace http://www.tdwg.org/schemas/abcd/2.1
Annotations
normalized string restricted to 1..50 character length to be used for abbreviations (the recommended length of abbreviations is usually much shorter, but 50 characters should be a good margin).
Diagram
Diagram
Type restriction of xs:normalizedString
Facets
whiteSpace collapse
minLength 1
maxLength 50
Used by
Source
<xs:simpleType name="String50">
  <xs:annotation>
    <xs:documentation xml:lang="en">normalized string restricted to 1..50 character length to be used for abbreviations (the recommended length of abbreviations is usually much shorter, but 50 characters should be a good margin).</xs:documentation>
  </xs:annotation>
  <xs:restriction base="xs:normalizedString">
    <xs:minLength value="1" fixed="true"/>
    <xs:maxLength value="50" fixed="true"/>
    <xs:whiteSpace value="collapse" fixed="false"/>
  </xs:restriction>
</xs:simpleType>
Complex Type StringL
Namespace http://www.tdwg.org/schemas/abcd/2.1
Annotations
String (i. e. xs:string with minimum length=1) extended with language attribute
Diagram
Diagram ABCD_2_1_xsd.tmp#String ABCD_2_1_xsd.tmp#StringL_language
Type extension of String
Type hierarchy
Used by
Elements Contact/Roles/Role, ContentMetadata/InformationWithheld, Country/Name, Country/NameDerived, CultureCollectionUnit/Applications, CultureCollectionUnit/CultureNames/CultureName, CultureCollectionUnit/FormOfSupply, CultureCollectionUnit/GrowthConditions, CultureCollectionUnit/Hazard, Gathering/Agents/GatheringAgentsText, Gathering/AreaDetail, Gathering/Biotope/ClassificationScheme, Gathering/Biotope/Name, Gathering/Biotope/Text, Gathering/EstablishmentMeans, Gathering/LocalityText, Gathering/Method, Gathering/NearNamedPlaces/NamedPlaceRelation/NearNamedPlace, Gathering/NearNamedPlaces/NamedPlaceRelation/NearNamedPlaceRelationTo, Gathering/Notes, Gathering/Project/ProjectTitle, Gathering/Synecology/Comment, GrowthConditionAtomised/Aerobicity, GrowthConditionAtomised/CultureMedium, HerbariumUnit/CultivatedOccurrence, HerbariumUnit/NaturalOccurrence, Identification/Method, Identification/Notes, Identification/Result/MaterialIdentified, Identification/ResultRole, MeasurementOrFact/MeasurementOrFactAtomised/AppliesTo, MeasurementOrFact/MeasurementOrFactAtomised/LowerValue, MeasurementOrFact/MeasurementOrFactAtomised/Method, MeasurementOrFact/MeasurementOrFactAtomised/Parameter, MeasurementOrFact/MeasurementOrFactAtomised/UpperValue, MeasurementOrFact/MeasurementOrFactText, MultiMediaObject/context, MycologicalUnit/MycologicalLiveStages/MycologicalLiveStage, NamedArea/AreaClass, NamedArea/AreaName, Organisation/OrgUnits/OrgUnit, PGRUnit/AncestralData, PalaeontologicalUnit/Preservation/Completeness, PalaeontologicalUnit/Preservation/Form, PalaeontologicalUnit/Preservation/Matrix, PalaeontologicalUnit/Preservation/Mineralisation, PalaeontologicalUnit/Preservation/Taphonomy, Sequence/Database, Sequence/Method, Sequence/SequencedPart, Stratigraphy/StratigraphyText, TaxonIdentified/InformalNameString, TaxonIdentified/NameComments, TelephoneNumber/UsageNotes, Unit/Assemblages/UnitAssemblage/AssemblageName, Unit/Associations/UnitAssociation/AssociationType, Unit/Associations/UnitAssociation/Comment, Unit/Associations/UnitAssociation/KindOfUnit, Unit/EAnnotations/Annotation/AnnotationText, Unit/FieldNotes, Unit/InformationWithheld, Unit/KindOfUnit, Unit/NamedCollectionsOrSurveys/NamedCollectionOrSurvey, Unit/Notes, Unit/SpecimenUnit/Acquisition/AcquisitionSourceText, Unit/SpecimenUnit/Acquisition/AcquisitionType, Unit/SpecimenUnit/Disposition, Unit/SpecimenUnit/History/PreviousUnits/PreviousUnit/Comment, Unit/SpecimenUnit/History/PreviousUnits/PreviousUnit/PreviousUnitText, Unit/SpecimenUnit/Marks/Mark/MarkComment, Unit/SpecimenUnit/Marks/Mark/MarkText, Unit/SpecimenUnit/Marks/Mark/MarkType, Unit/SpecimenUnit/Marks/Mark/PositionOnObject, Unit/SpecimenUnit/NomenclaturalTypeDesignations/NomenclaturalTypeDesignation/VerificationNotes, Unit/SpecimenUnit/NomenclaturalTypeDesignations/NomenclaturalTypeText, Unit/SpecimenUnit/Preparations/preparation/preparationMaterials, Unit/SpecimenUnit/Preparations/preparation/preparationProcess, Unit/SpecimenUnit/Preparations/preparation/preparationType, Unit/SpecimenUnit/Preparations/preparationsText, Unit/SpecimenUnit/Preservations/preservation/preservationType, ZoologicalUnit/PhasesOrStages/PhaseOrStage, permitDetails/permitText
Attributes
QName Type Use
language xs:language optional
Source
<xs:complexType name="StringL">
  <xs:annotation>
    <xs:documentation xml:lang="en">String (i. e. xs:string with minimum length=1) extended with language attribute</xs:documentation>
  </xs:annotation>
  <xs:simpleContent>
    <xs:extension base="String">
      <xs:attribute name="language" type="xs:language" use="optional"/>
    </xs:extension>
  </xs:simpleContent>
</xs:complexType>
Complex Type PersonName
Namespace http://www.tdwg.org/schemas/abcd/2.1
Annotations
Name of an individual person
Diagram
Diagram ABCD_2_1_xsd.tmp#PersonName_FullName ABCD_2_1_xsd.tmp#PersonName_SortingName ABCD_2_1_xsd.tmp#PersonName_AtomisedName
Used by
Model
Children AtomisedName, FullName, SortingName
Source
<xs:complexType name="PersonName">
  <xs:annotation>
    <xs:documentation xml:lang="en">Name of an individual person</xs:documentation>
  </xs:annotation>
  <xs:sequence>
    <xs:element name="FullName" type="String255" sawsdl:modelReference="http://rs.tdwg.org/abcd/terms/fullName">
      <xs:annotation>
        <xs:documentation xml:lang="en">Preferred form of personal name for display as a string.</xs:documentation>
      </xs:annotation>
    </xs:element>
    <xs:element name="SortingName" type="String255" minOccurs="0" sawsdl:modelReference="http://rs.tdwg.org/abcd/terms/sortingName">
      <xs:annotation>
        <xs:documentation xml:lang="en">The full name with the elements in preferred sorting sequence (vCard: Sort-String).</xs:documentation>
      </xs:annotation>
    </xs:element>
    <xs:element name="AtomisedName" minOccurs="0">
      <xs:annotation>
        <xs:documentation xml:lang="en">Atomised name of the person.</xs:documentation>
      </xs:annotation>
      <xs:complexType>
        <xs:sequence>
          <xs:element name="InheritedName" type="String255" sawsdl:modelReference="http://rs.tdwg.org/abcd/terms/inheritedName">
            <xs:annotation>
              <xs:documentation xml:lang="en">Family names, generational names, clan name, parents/grandparents personal names, etc. This (= last name in western cultures) may be compound ('Fischer von Waldheim', 'da Selva', 'Silvano Morales'). Depending on culture it is not necessarily the name of the parents nor common to the married couple and children, thus 'family name' should be avoided even though used in vCard. (vCard:N.Family)</xs:documentation>
            </xs:annotation>
          </xs:element>
          <xs:element name="Prefix" type="String255" minOccurs="0" sawsdl:modelReference="http://rs.tdwg.org/abcd/terms/namePrefix">
            <xs:annotation>
              <xs:documentation xml:lang="en">Prefix to inherited name that should be output before name, but is usually not included in sorting. Examples: 'von', 'Lord'. Compare Title for 'Prof', 'Dr.' (vCard:N.Prefix)</xs:documentation>
            </xs:annotation>
          </xs:element>
          <xs:element name="Suffix" type="String255" minOccurs="0" sawsdl:modelReference="http://rs.tdwg.org/abcd/terms/nameSuffix">
            <xs:annotation>
              <xs:documentation xml:lang="en">Suffix to name that should be output after name, regardless whether it is in sorting sequence (Inherited, Given) or not. Examples: 'Jun.', 'III.'. (vCard:N.Suffix)</xs:documentation>
            </xs:annotation>
          </xs:element>
          <xs:element name="GivenNames" type="String255" minOccurs="0" sawsdl:modelReference="http://rs.tdwg.org/abcd/terms/givenNames">
            <xs:annotation>
              <xs:documentation xml:lang="en">The name given to a person as a personal name (= first or Christian name in western cultures, including 'middle initials') may contain several words ('Ana Maria', 'Jerry B.'). Applicable only to persons. (vCard:N.Given + vCard:N.Middle)</xs:documentation>
            </xs:annotation>
          </xs:element>
          <xs:element name="PreferredName" type="String255" minOccurs="0" sawsdl:modelReference="http://rs.tdwg.org/abcd/terms/preferredName">
            <xs:annotation>
              <xs:documentation xml:lang="en">May differ from the first given name: second given name, nickname ('Bob' for 'Robert'), etc. (vCard:Nickname)</xs:documentation>
            </xs:annotation>
          </xs:element>
        </xs:sequence>
      </xs:complexType>
    </xs:element>
  </xs:sequence>
</xs:complexType>
Complex Type StringLP
Namespace http://www.tdwg.org/schemas/abcd/2.1
Annotations
String (i. e. xs:string with minimum length=1) extended with language and preferred attribute
Diagram
Diagram ABCD_2_1_xsd.tmp#String ABCD_2_1_xsd.tmp#StringLP_language ABCD_2_1_xsd.tmp#StringLP_preferred
Type extension of String
Type hierarchy
Used by
Attributes
QName Type Use
language xs:language optional
preferred xs:boolean optional
Source
<xs:complexType name="StringLP">
  <xs:annotation>
    <xs:documentation xml:lang="en">String (i. e. xs:string with minimum length=1) extended with language and preferred attribute</xs:documentation>
  </xs:annotation>
  <xs:simpleContent>
    <xs:extension base="String">
      <xs:attribute name="language" type="xs:language" use="optional"/>
      <xs:attribute name="preferred" type="xs:boolean" use="optional"/>
    </xs:extension>
  </xs:simpleContent>
</xs:complexType>
Complex Type TelephoneNumber
Namespace http://www.tdwg.org/schemas/abcd/2.1
Annotations
Telephone or Fax number
Diagram
Diagram ABCD_2_1_xsd.tmp#TelephoneNumber_preferred ABCD_2_1_xsd.tmp#TelephoneNumber_Number ABCD_2_1_xsd.tmp#TelephoneNumber_Device ABCD_2_1_xsd.tmp#TelephoneNumber_UsageNotes
Used by
Model
Children Device, Number, UsageNotes
Attributes
QName Type Default Use
preferred xs:boolean false optional
Source
<xs:complexType name="TelephoneNumber">
  <xs:annotation>
    <xs:documentation xml:lang="en">Telephone or Fax number</xs:documentation>
  </xs:annotation>
  <xs:sequence>
    <xs:element name="Number" type="String255" sawsdl:modelReference="http://rs.tdwg.org/abcd/terms/telephoneNumber">
      <xs:annotation>
        <xs:documentation xml:lang="en">Full number in standard international format</xs:documentation>
      </xs:annotation>
    </xs:element>
    <xs:element name="Device" type="TelephoneDevice" minOccurs="0">
      <xs:annotation>
        <xs:documentation xml:lang="en">The type of device reached by the telephone number.</xs:documentation>
      </xs:annotation>
    </xs:element>
    <xs:element name="UsageNotes" type="StringL" minOccurs="0">
      <xs:annotation>
        <xs:documentation xml:lang="en">Free text for constraints on use e.g. "weekdays only" or "home number"</xs:documentation>
      </xs:annotation>
    </xs:element>
  </xs:sequence>
  <xs:attribute name="preferred" type="xs:boolean" use="optional" default="false"/>
</xs:complexType>
Complex Type TelephoneDevice
Namespace http://www.tdwg.org/schemas/abcd/2.1
Annotations
Type of device reached by telephone number, e.g. voice, fax, voice/fax
Diagram
Diagram
Type extension of xs:Name
Used by
Source
<xs:complexType name="TelephoneDevice">
  <xs:annotation>
    <xs:documentation xml:lang="en">Type of device reached by telephone number, e.g. voice, fax, voice/fax</xs:documentation>
  </xs:annotation>
  <xs:simpleContent>
    <xs:extension base="xs:Name"/>
  </xs:simpleContent>
</xs:complexType>
Complex Type StringP255
Namespace http://www.tdwg.org/schemas/abcd/2.1
Annotations
String255 (i.e. xs:string with length 1-255), extended with preferred attribute
Diagram
Diagram ABCD_2_1_xsd.tmp#String255 ABCD_2_1_xsd.tmp#StringP255_preferred
Type extension of String255
Type hierarchy
Used by
Attributes
QName Type Use
preferred xs:boolean optional
Source
<xs:complexType name="StringP255">
  <xs:annotation>
    <xs:documentation xml:lang="en">String255 (i.e. xs:string with length 1-255), extended with preferred attribute</xs:documentation>
  </xs:annotation>
  <xs:simpleContent>
    <xs:extension base="String255">
      <xs:attribute name="preferred" type="xs:boolean" use="optional"/>
    </xs:extension>
  </xs:simpleContent>
</xs:complexType>
Complex Type anyUriP
Namespace http://www.tdwg.org/schemas/abcd/2.1
Annotations
xs:anyURI extended with Preferred attribute
Diagram
Diagram ABCD_2_1_xsd.tmp#anyUriP_preferred
Type extension of xs:anyURI
Used by
Attributes
QName Type Use
preferred xs:boolean optional
Source
<xs:complexType name="anyUriP">
  <xs:annotation>
    <xs:documentation xml:lang="en">xs:anyURI extended with Preferred attribute</xs:documentation>
  </xs:annotation>
  <xs:simpleContent>
    <xs:extension base="xs:anyURI">
      <xs:attribute name="preferred" type="xs:boolean" use="optional"/>
    </xs:extension>
  </xs:simpleContent>
</xs:complexType>
Complex Type IPRStatements
Namespace http://www.tdwg.org/schemas/abcd/2.1
Annotations
A sequence of statements related to Intellectual Property Rights, credit and acknowledgement.
Diagram
Diagram ABCD_2_1_xsd.tmp#IPRStatements_IPRDeclarations ABCD_2_1_xsd.tmp#IPRStatements_Copyrights ABCD_2_1_xsd.tmp#IPRStatements_Licenses ABCD_2_1_xsd.tmp#IPRStatements_TermsOfUseStatements ABCD_2_1_xsd.tmp#IPRStatements_Disclaimers ABCD_2_1_xsd.tmp#IPRStatements_Acknowledgements ABCD_2_1_xsd.tmp#IPRStatements_Citations
Used by
Model
Children Acknowledgements, Citations, Copyrights, Disclaimers, IPRDeclarations, Licenses, TermsOfUseStatements
Source
<xs:complexType name="IPRStatements">
  <xs:annotation>
    <xs:documentation xml:lang="en">A sequence of statements related to Intellectual Property Rights, credit and acknowledgement.</xs:documentation>
  </xs:annotation>
  <xs:sequence>
    <xs:element name="IPRDeclarations" minOccurs="0">
      <xs:annotation>
        <xs:documentation xml:lang="en">Container element for one to several statements, normally representing different language representations of the same content.</xs:documentation>
      </xs:annotation>
      <xs:complexType>
        <xs:sequence>
          <xs:element name="IPRDeclaration" type="Statement" maxOccurs="unbounded" sawsdl:modelReference="http://rs.tdwg.org/abcd/mappings/OtherLegalStatement">
            <xs:annotation>
              <xs:documentation xml:lang="en">Used where the IPR declaration cannot be parsed into the specific items or for forms of IPR declaration not yet covered (e.g. database rights),</xs:documentation>
            </xs:annotation>
          </xs:element>
        </xs:sequence>
      </xs:complexType>
    </xs:element>
    <xs:element name="Copyrights" minOccurs="0">
      <xs:annotation>
        <xs:documentation xml:lang="en">Container element for one to several statements, normally representing different language representations of the same content.</xs:documentation>
      </xs:annotation>
      <xs:complexType>
        <xs:sequence>
          <xs:element name="Copyright" type="Statement" maxOccurs="unbounded" sawsdl:modelReference="http://rs.tdwg.org/abcd/mappings/OtherLegalStatement">
            <xs:annotation>
              <xs:documentation xml:lang="en">Copyright may include the information that the data has been released to the public domain.</xs:documentation>
            </xs:annotation>
          </xs:element>
        </xs:sequence>
      </xs:complexType>
    </xs:element>
    <xs:element name="Licenses" minOccurs="0">
      <xs:annotation>
        <xs:documentation xml:lang="en">Container element for one to several statements, normally representing different language representations of the same content.</xs:documentation>
      </xs:annotation>
      <xs:complexType>
        <xs:sequence>
          <xs:element name="License" type="Statement" maxOccurs="unbounded" sawsdl:modelReference="http://rs.tdwg.org/abcd/mappings/License">
            <xs:annotation>
              <xs:documentation xml:lang="en">To be used if data are placed under a public license (GPL, GFDL, OpenDocument). Placing data under a public license while maintaining copyright is recommended!</xs:documentation>
            </xs:annotation>
          </xs:element>
        </xs:sequence>
      </xs:complexType>
    </xs:element>
    <xs:element name="TermsOfUseStatements" minOccurs="0">
      <xs:annotation>
        <xs:documentation xml:lang="en">Container element for one to several statements, normally representing different language representations of the same content.</xs:documentation>
      </xs:annotation>
      <xs:complexType>
        <xs:sequence>
          <xs:element name="TermsOfUse" type="Statement" maxOccurs="unbounded" sawsdl:modelReference="http://rs.tdwg.org/abcd/mappings/OtherLegalStatement">
            <xs:annotation>
              <xs:documentation xml:lang="en">Defines conditions under which the data may be analysed, distributed or changed. "Terms of use" includes concepts like "Usage conditions" and "Specific Restrictions".</xs:documentation>
            </xs:annotation>
          </xs:element>
        </xs:sequence>
      </xs:complexType>
    </xs:element>
    <xs:element name="Disclaimers" minOccurs="0">
      <xs:annotation>
        <xs:documentation xml:lang="en">Container element for one to several statements, normally representing different language representations of the same content.</xs:documentation>
      </xs:annotation>
      <xs:complexType>
        <xs:sequence>
          <xs:element name="Disclaimer" type="Statement" maxOccurs="unbounded" sawsdl:modelReference="http://rs.tdwg.org/abcd/mappings/OtherLegalStatement">
            <xs:annotation>
              <xs:documentation xml:lang="en">Disclaimer statement, e. g. concerning responsibility for data quality or legal implications.</xs:documentation>
            </xs:annotation>
          </xs:element>
        </xs:sequence>
      </xs:complexType>
    </xs:element>
    <xs:element name="Acknowledgements" minOccurs="0">
      <xs:annotation>
        <xs:documentation xml:lang="en">Container element for one to several statements, normally representing different language representations of the same content.</xs:documentation>
      </xs:annotation>
      <xs:complexType>
        <xs:sequence>
          <xs:element name="Acknowledgement" type="Statement" maxOccurs="unbounded" sawsdl:modelReference="http://rs.tdwg.org/abcd/mappings/Acknowledgement">
            <xs:annotation>
              <xs:documentation xml:lang="en">A free form text acknowledging support (e. g. grant money, help, permission to reuse published material, etc.)</xs:documentation>
            </xs:annotation>
          </xs:element>
        </xs:sequence>
      </xs:complexType>
    </xs:element>
    <xs:element name="Citations" minOccurs="0">
      <xs:annotation>
        <xs:documentation xml:lang="en">Container element for one to several statements, normally representing different language representations of the same content.</xs:documentation>
      </xs:annotation>
      <xs:complexType>
        <xs:sequence>
          <xs:element name="Citation" type="Statement" maxOccurs="unbounded" sawsdl:modelReference="http://rs.tdwg.org/abcd/mappings/SuggestedCitation">
            <xs:annotation>
              <xs:documentation xml:lang="en">Indicates how this dataset or record should be attributed if used [OBIF 1.0]</xs:documentation>
            </xs:annotation>
          </xs:element>
        </xs:sequence>
      </xs:complexType>
    </xs:element>
  </xs:sequence>
</xs:complexType>
Complex Type Statement
Namespace http://www.tdwg.org/schemas/abcd/2.1
Annotations
Text, optional Details (both free-form text) and optional URI.
Diagram
Diagram ABCD_2_1_xsd.tmp#Statement_language ABCD_2_1_xsd.tmp#Statement_Text ABCD_2_1_xsd.tmp#Statement_Details ABCD_2_1_xsd.tmp#Statement_URI
Used by
Model
Children Details, Text, URI
Attributes
QName Type Use
language xs:language required
Source
<xs:complexType name="Statement">
  <xs:annotation>
    <xs:documentation xml:lang="en">Text, optional Details (both free-form text) and optional URI.</xs:documentation>
  </xs:annotation>
  <xs:sequence>
    <xs:element name="Text" type="String" sawsdl:modelReference="http://rs.tdwg.org/abcd/mappings/LegalStatement-Text">
      <xs:annotation>
        <xs:documentation xml:lang="en">A concise representation of a statement, recommended to be as short as possible, but actual length is unconstrained.</xs:documentation>
      </xs:annotation>
    </xs:element>
    <xs:element name="Details" type="String" minOccurs="0" sawsdl:modelReference="http://rs.tdwg.org/abcd/mappings/LegalStatement-Details">
      <xs:annotation>
        <xs:documentation xml:lang="en">Optional text of unconstrained length, elaborating details of the ShortText</xs:documentation>
      </xs:annotation>
    </xs:element>
    <xs:element name="URI" type="xs:anyURI" minOccurs="0" sawsdl:modelReference="http://rs.tdwg.org/abcd/mappings/LegalStatement-WebsiteURL">
      <xs:annotation>
        <xs:documentation xml:lang="en">An optional resource on the net providing details on the statement (may be used as an alternative to the long text).</xs:documentation>
      </xs:annotation>
    </xs:element>
  </xs:sequence>
  <xs:attribute name="language" type="xs:language" use="required"/>
</xs:complexType>
Complex Type Unit
Namespace http://www.tdwg.org/schemas/abcd/2.1
Annotations
Elements for all unit-level data
Diagram
Diagram ABCD_2_1_xsd.tmp#Unit_UnitGUID ABCD_2_1_xsd.tmp#Unit_SourceInstitutionID ABCD_2_1_xsd.tmp#Unit_SourceID ABCD_2_1_xsd.tmp#Unit_UnitID ABCD_2_1_xsd.tmp#Unit_UnitIDNumeric ABCD_2_1_xsd.tmp#Unit_LastEditor ABCD_2_1_xsd.tmp#Unit_DateLastEdited ABCD_2_1_xsd.tmp#Unit_Owner ABCD_2_1_xsd.tmp#Unit_IPRStatements ABCD_2_1_xsd.tmp#Unit_UnitContentContacts ABCD_2_1_xsd.tmp#Unit_InformationWithheld ABCD_2_1_xsd.tmp#Unit_SourceReference ABCD_2_1_xsd.tmp#Unit_UnitReferences ABCD_2_1_xsd.tmp#Unit_Identifications ABCD_2_1_xsd.tmp#Unit_RecordBasis ABCD_2_1_xsd.tmp#Unit_KindOfUnit ABCD_2_1_xsd.tmp#Unit_SpecimenUnit ABCD_2_1_xsd.tmp#Unit_ObservationUnit ABCD_2_1_xsd.tmp#Unit_CultureCollectionUnit ABCD_2_1_xsd.tmp#Unit_MycologicalUnit ABCD_2_1_xsd.tmp#Unit_HerbariumUnit ABCD_2_1_xsd.tmp#Unit_BotanicalGardenUnit ABCD_2_1_xsd.tmp#Unit_PlantGeneticResourcesUnit ABCD_2_1_xsd.tmp#Unit_ZoologicalUnit ABCD_2_1_xsd.tmp#Unit_PalaeontologicalUnit ABCD_2_1_xsd.tmp#Unit_MultiMediaObjects ABCD_2_1_xsd.tmp#Unit_Associations ABCD_2_1_xsd.tmp#Unit_Assemblages ABCD_2_1_xsd.tmp#Unit_NamedCollectionsOrSurveys ABCD_2_1_xsd.tmp#Unit_Gathering ABCD_2_1_xsd.tmp#Unit_CollectorsFieldNumber ABCD_2_1_xsd.tmp#Unit_FieldNotes ABCD_2_1_xsd.tmp#Unit_MeasurementsOrFacts ABCD_2_1_xsd.tmp#Unit_Sex ABCD_2_1_xsd.tmp#Unit_Age ABCD_2_1_xsd.tmp#Unit_Sequences ABCD_2_1_xsd.tmp#Unit_Notes ABCD_2_1_xsd.tmp#Unit_RecordURI ABCD_2_1_xsd.tmp#Unit_EAnnotations ABCD_2_1_xsd.tmp#Unit_UnitExtensions
Used by
Model
Children Age, Assemblages, Associations, BotanicalGardenUnit, CollectorsFieldNumber, CultureCollectionUnit, DateLastEdited, EAnnotations, FieldNotes, Gathering, HerbariumUnit, IPRStatements, Identifications, InformationWithheld, KindOfUnit, LastEditor, MeasurementsOrFacts, MultiMediaObjects, MycologicalUnit, NamedCollectionsOrSurveys, Notes, ObservationUnit, Owner, PalaeontologicalUnit, PlantGeneticResourcesUnit, RecordBasis, RecordURI, Sequences, Sex, SourceID, SourceInstitutionID, SourceReference, SpecimenUnit, UnitContentContacts, UnitExtensions, UnitGUID, UnitID, UnitIDNumeric, UnitReferences, ZoologicalUnit
Source
<xs:complexType name="Unit">
  <xs:annotation>
    <xs:documentation xml:lang="en">Elements for all unit-level data</xs:documentation>
  </xs:annotation>
  <xs:sequence>
    <xs:element name="UnitGUID" type="String" minOccurs="0" sawsdl:modelReference="http://rs.tdwg.org/abcd/mappings/Unit-GUID">
      <xs:annotation>
        <xs:documentation xml:lang="en">A globally unique identifier for the unit (i.e. the physical specimen or original observation). Following DwC, in the absence of a persistent global unique identifier, this should be constructed in the form "URN:catalog:[InstitutionCode]:[CollectionCode]:[CatalogNumber]".</xs:documentation>
      </xs:annotation>
    </xs:element>
    <xs:element name="SourceInstitutionID" type="InstitutionCode" sawsdl:modelReference="http://rs.tdwg.org/abcd/mappings/Unit-SourceInstitutionID">
      <xs:annotation>
        <xs:documentation xml:lang="en">Unique identifier (code or name) of the institution holding the original data source (first part of record identifier). In specimen collections, this is normally the institution or private holder of the collection itself. For herbaria and botanical gardens, the standard abbreviations should be used.</xs:documentation>
      </xs:annotation>
    </xs:element>
    <xs:element name="SourceID" type="String" sawsdl:modelReference="http://rs.tdwg.org/abcd/mappings/Unit-SourceID">
      <xs:annotation>
        <xs:documentation xml:lang="en">Name or code of the data source (unique within the institution, second part of the record identifier)</xs:documentation>
      </xs:annotation>
    </xs:element>
    <xs:element name="UnitID" type="String" sawsdl:modelReference="http://rs.tdwg.org/abcd/mappings/Unit-ID">
      <xs:annotation>
        <xs:documentation xml:lang="en">A unique identifier for the unit record within the data source. Preferably, the ID should be stable in the database, so that it also can be used to find the same record again (e.g. for data exchange purposes). Third part of the record identifier.</xs:documentation>
      </xs:annotation>
    </xs:element>
    <xs:element name="UnitIDNumeric" type="xs:int" minOccurs="0" sawsdl:modelReference="http://rs.tdwg.org/abcd/terms/numericUnitID">
      <xs:annotation>
        <xs:documentation xml:lang="en">Numeric catalogue number. Facilitates sorting of numbers.</xs:documentation>
      </xs:annotation>
    </xs:element>
    <xs:element name="LastEditor" type="String" minOccurs="0" sawsdl:modelReference="http://rs.tdwg.org/abcd/mappings/LastEditor">
      <xs:annotation>
        <xs:documentation xml:lang="en">Name or other indication of the person or team that created or last edited this record.</xs:documentation>
      </xs:annotation>
    </xs:element>
    <xs:element name="DateLastEdited" type="xs:dateTime" minOccurs="0" sawsdl:modelReference="http://rs.tdwg.org/abcd/mappings/Unit-DateModified">
      <xs:annotation>
        <xs:documentation xml:lang="en">Date of creation or last change of this unit record.</xs:documentation>
      </xs:annotation>
    </xs:element>
    <xs:element name="Owner" type="Contact" minOccurs="0" sawsdl:modelReference="http://rs.tdwg.org/abcd/mappings/Unit-Owner">
      <xs:annotation>
        <xs:documentation xml:lang="en">The legal owner of the unit record. Note that ownership of physical specimens is handled under SpecimenUnit. If present, overrides the equivalent Owners element on the level of dataset.</xs:documentation>
      </xs:annotation>
    </xs:element>
    <xs:element name="IPRStatements" type="IPRStatements" minOccurs="0">
      <xs:annotation>
        <xs:documentation xml:lang="en">Specific rights, terms and other conditions pertaining to the individual record. If present, override the equivalent statements on the level of dataset.</xs:documentation>
      </xs:annotation>
    </xs:element>
    <xs:element name="UnitContentContacts" minOccurs="0">
      <xs:annotation>
        <xs:documentation xml:lang="en">Container element for one to many content contacts for the unit record. If present, overrides the equivalent ContentContact on the level of dataset.</xs:documentation>
      </xs:annotation>
      <xs:complexType>
        <xs:sequence>
          <xs:element name="UnitContentContact" maxOccurs="unbounded" sawsdl:modelReference="http://rs.tdwg.org/abcd/mappings/Unit-ContentContact">
            <xs:annotation>
              <xs:documentation xml:lang="en">Questions and feedback about data, or restrictions on use of the data should be directed to the contact given here. If present, overrides the equivalent ContentContact on the level of dataset.</xs:documentation>
            </xs:annotation>
            <xs:complexType>
              <xs:complexContent>
                <xs:extension base="Contact">
                  <xs:attribute name="preferred" type="xs:boolean" use="optional"/>
                </xs:extension>
              </xs:complexContent>
            </xs:complexType>
          </xs:element>
        </xs:sequence>
      </xs:complexType>
    </xs:element>
    <xs:element name="InformationWithheld" type="StringL" minOccurs="0" sawsdl:modelReference="http://rs.tdwg.org/abcd/mappings/Unit-InformationWithheld">
      <xs:annotation>
        <xs:documentation xml:lang="en">Brief descriptions of additional information that may exist, but that has not been made public. Information about obtaining the withheld information should be sought from the ContentCcontact. (=DwC.InformationWithheld). If present here, the information given should override the respective dataset-level statement.</xs:documentation>
      </xs:annotation>
    </xs:element>
    <xs:element name="SourceReference" type="Reference" minOccurs="0" sawsdl:modelReference="http://rs.tdwg.org/abcd/mappings/Unit-SourceReference">
      <xs:annotation>
        <xs:documentation xml:lang="en">Reference that is the source of the information about the unit given in the record.</xs:documentation>
      </xs:annotation>
    </xs:element>
    <xs:element name="UnitReferences" minOccurs="0">
      <xs:annotation>
        <xs:documentation xml:lang="en">Container element for references citing the unit See SourceReference for the case that the record is based on a publication.</xs:documentation>
      </xs:annotation>
      <xs:complexType>
        <xs:sequence>
          <xs:element name="UnitReference" type="Reference" minOccurs="0" maxOccurs="unbounded" sawsdl:modelReference="http://rs.tdwg.org/abcd/mappings/Unit-Reference">
            <xs:annotation>
              <xs:documentation xml:lang="en">Published reference citing this unit.</xs:documentation>
            </xs:annotation>
          </xs:element>
        </xs:sequence>
      </xs:complexType>
    </xs:element>
    <xs:element name="Identifications" minOccurs="0">
      <xs:annotation>
        <xs:documentation xml:lang="en">Container element for identification events, i.e. the circumstances and result of assigning a name to the unit.</xs:documentation>
      </xs:annotation>
      <xs:complexType>
        <xs:sequence>
          <xs:element name="Identification" type="Identification" minOccurs="0" maxOccurs="unbounded" sawsdl:modelReference="http://rs.tdwg.org/abcd/mappings/Unit-Identification">
            <xs:annotation>
              <xs:documentation xml:lang="en">In cases where more than one name applies to a single unit, several identifications should be formed and flagged as preferred. Relationships between differently identified sub-units of the unit can be specified by means of the IdentificationRole.</xs:documentation>
            </xs:annotation>
          </xs:element>
          <xs:element name="IdentificationHistory" type="String" minOccurs="0" sawsdl:modelReference="http://rs.tdwg.org/abcd/terms/identificationHistory">
            <xs:annotation>
              <xs:documentation xml:lang="en">This is a free text field for use when extracting data from data sources where the identification or verification history (or part of it) is a free text field. In normal circumstances the history can be constructed by sorting identification events by date and reference to the preferred identification flag</xs:documentation>
            </xs:annotation>
          </xs:element>
        </xs:sequence>
      </xs:complexType>
    </xs:element>
    <xs:element name="RecordBasis" type="RecordBasisEnum" minOccurs="0" sawsdl:modelReference="http://rs.tdwg.org/abcd/terms/RecordBasis">
      <xs:annotation>
        <xs:documentation xml:lang="en">An indication of what the unit record describes. Note that the element SourceReference provides for the case that the record is based on a publication.</xs:documentation>
      </xs:annotation>
    </xs:element>
    <xs:element name="KindOfUnit" type="StringL" minOccurs="0" sawsdl:modelReference="http://rs.tdwg.org/abcd/mappings/Unit-KindOfUnit">
      <xs:annotation>
        <xs:documentation xml:lang="en">Part(s) of organism or class of materials represented by this unit, e.g. herbarium sheet, leaf, muscle, leg, blood, whole organism, skin</xs:documentation>
      </xs:annotation>
    </xs:element>
    <xs:choice>
      <xs:annotation>
        <xs:documentation xml:lang="en">Physical state-specific subtypes of the unit record</xs:documentation>
      </xs:annotation>
      <xs:element name="SpecimenUnit" minOccurs="0" sawsdl:modelReference="108">
        <xs:annotation>
          <xs:documentation xml:lang="en">A Unit subtype containing data elements specific to specimens (living, fossil, or preserved).</xs:documentation>
        </xs:annotation>
        <xs:complexType>
          <xs:sequence>
            <xs:element name="Owner" type="Contact" minOccurs="0" sawsdl:modelReference="http://rs.tdwg.org/abcd/mappings/SpecimenUnit-Owner">
              <xs:annotation>
                <xs:documentation xml:lang="en">The legal owner or holder of the physical specimen</xs:documentation>
              </xs:annotation>
            </xs:element>
            <xs:element name="Loan" minOccurs="0" sawsdl:modelReference="http://rs.tdwg.org/abcd/terms/LoanRestrictions">
              <xs:annotation>
                <xs:documentation xml:lang="en">Restrictions for accessing or loaning the specimen or sample</xs:documentation>
              </xs:annotation>
              <xs:complexType>
                <xs:sequence>
                  <xs:element name="blockedUntil" type="String" minOccurs="0" sawsdl:modelReference="http://rs.tdwg.org/abcd/mappings/BlockedUntil">
                    <xs:annotation>
                      <xs:documentation xml:lang="en">Date or year until the specimen or sample is not available for loan, often due to planned publications</xs:documentation>
                    </xs:annotation>
                  </xs:element>
                  <xs:element name="blocked" type="xs:boolean" minOccurs="0" sawsdl:modelReference="http://rs.tdwg.org/abcd/terms/blocked">
                    <xs:annotation>
                      <xs:documentation xml:lang="en">true or 1 if specimen or sample is blocked in general for loan, mostly because it is too valuable or almost gone</xs:documentation>
                    </xs:annotation>
                  </xs:element>
                  <xs:element name="loanConditions" type="String" minOccurs="0" sawsdl:modelReference="http://rs.tdwg.org/abcd/terms/loanConditions">
                    <xs:annotation>
                      <xs:documentation xml:lang="en">certain conditions for loaning this specimen or sample</xs:documentation>
                    </xs:annotation>
                  </xs:element>
                </xs:sequence>
              </xs:complexType>
            </xs:element>
            <xs:element name="Acquisition" minOccurs="0">
              <xs:annotation>
                <xs:documentation xml:lang="en">Acquisition date, source and type.</xs:documentation>
              </xs:annotation>
              <xs:complexType>
                <xs:sequence>
                  <xs:element name="AcquisitionDate" type="String" minOccurs="0" sawsdl:modelReference="http://rs.tdwg.org/abcd/mappings/Acquisition-Date">
                    <xs:annotation>
                      <xs:documentation xml:lang="en">Textual statement of the date of acquisition of the specimen by the institution</xs:documentation>
                    </xs:annotation>
                  </xs:element>
                  <xs:element name="AcquisitionSourceText" type="StringL" minOccurs="0" sawsdl:modelReference="http://rs.tdwg.org/abcd/terms/acquisitionSourceText">
                    <xs:annotation>
                      <xs:documentation xml:lang="en">Free text field for informal recording of acquisition source details.</xs:documentation>
                    </xs:annotation>
                  </xs:element>
                  <xs:element name="AcquisitionType" type="StringL" minOccurs="0" sawsdl:modelReference="http://rs.tdwg.org/abcd/terms/acquisitionType">
                    <xs:annotation>
                      <xs:documentation xml:lang="en">Type of acquisition.</xs:documentation>
                    </xs:annotation>
                  </xs:element>
                  <xs:element name="AcquiredFrom" type="Contact" minOccurs="0" sawsdl:modelReference="http://rs.tdwg.org/abcd/mappings/AcquiredFrom">
                    <xs:annotation>
                      <xs:documentation xml:lang="en">Name of person and/or organisation the unit was acquired from (e.g. depositor of a strain).</xs:documentation>
                    </xs:annotation>
                  </xs:element>
                </xs:sequence>
              </xs:complexType>
            </xs:element>
            <xs:element name="Accessions" minOccurs="0">
              <xs:annotation>
                <xs:documentation xml:lang="en">Accession details.</xs:documentation>
              </xs:annotation>
              <xs:complexType>
                <xs:sequence maxOccurs="unbounded">
                  <xs:annotation>
                    <xs:documentation xml:lang="en">Repeatable triple to accommodate accession number in multiple catalogues.</xs:documentation>
                  </xs:annotation>
                  <xs:element name="AccessionDate" type="String" minOccurs="0" sawsdl:modelReference="http://rs.tdwg.org/abcd/mappings/Accession-Date">
                    <xs:annotation>
                      <xs:documentation xml:lang="en">Textual statement of the date on which the accession was recorded.</xs:documentation>
                    </xs:annotation>
                  </xs:element>
                  <xs:element name="AccessionCatalogue" type="String" minOccurs="0" sawsdl:modelReference="http://rs.tdwg.org/abcd/terms/accessionCatalogue">
                    <xs:annotation>
                      <xs:documentation xml:lang="en">Identifier of an accessions catalogue or numbering scheme which contains the SpecimenUnit</xs:documentation>
                    </xs:annotation>
                  </xs:element>
                  <xs:element name="AccessionNumber" type="String" minOccurs="0" sawsdl:modelReference="http://rs.tdwg.org/abcd/terms/accessionNumber">
                    <xs:annotation>
                      <xs:documentation xml:lang="en">The institutional number applied to an accession and recorded in the accessions register.</xs:documentation>
                    </xs:annotation>
                  </xs:element>
                </xs:sequence>
              </xs:complexType>
            </xs:element>
            <xs:element name="Preparations" minOccurs="0">
              <xs:annotation>
                <xs:documentation xml:lang="en">Specimen preparation details, possibly a sequence of preparation steps</xs:documentation>
              </xs:annotation>
              <xs:complexType>
                <xs:sequence>
                  <xs:element name="preparation" minOccurs="0" maxOccurs="unbounded" sawsdl:modelReference="http://rs.tdwg.org/abcd/terms/Preparation">
                    <xs:annotation>
                      <xs:documentation xml:lang="en">Specimen preparation details.</xs:documentation>
                    </xs:annotation>
                    <xs:complexType>
                      <xs:sequence>
                        <xs:element name="preparationType" type="StringL" minOccurs="0" sawsdl:modelReference="http://rs.tdwg.org/abcd/terms/preparationType">
                          <xs:annotation>
                            <xs:documentation xml:lang="en">Description of preparation type.</xs:documentation>
                          </xs:annotation>
                        </xs:element>
                        <xs:element name="preparationProcess" type="StringL" minOccurs="0" sawsdl:modelReference="http://rs.tdwg.org/abcd/mappings/PreparationMethod">
                          <xs:annotation>
                            <xs:documentation xml:lang="en">Process used in preparing the specimen, can also be used to describe Phage/Plasmid propagation.</xs:documentation>
                          </xs:annotation>
                        </xs:element>
                        <xs:element name="preparationMaterials" type="StringL" minOccurs="0" sawsdl:modelReference="http://rs.tdwg.org/abcd/terms/preparationMaterials">
                          <xs:annotation>
                            <xs:documentation xml:lang="en">Materials and chemicals used in the preparation of the specimen.</xs:documentation>
                          </xs:annotation>
                        </xs:element>
                        <xs:element name="preparationAgent" type="Contact" minOccurs="0" sawsdl:modelReference="http://rs.tdwg.org/abcd/mappings/PreparationAgent">
                          <xs:annotation>
                            <xs:documentation xml:lang="en">Person and/or institution responsible for or effecting the preparation.</xs:documentation>
                          </xs:annotation>
                        </xs:element>
                        <xs:element name="preparationDate" type="String" minOccurs="0" sawsdl:modelReference="http://rs.tdwg.org/abcd/mappings/PreparationDate">
                          <xs:annotation>
                            <xs:documentation xml:lang="en">The date of preparation, free text.</xs:documentation>
                          </xs:annotation>
                        </xs:element>
                        <xs:element name="sampleSize" type="String" minOccurs="0">
                          <xs:annotation>
                            <xs:documentation xml:lang="en">GSC element. Amount or size of sample (volume, mass or area) that was collected</xs:documentation>
                          </xs:annotation>
                        </xs:element>
                        <xs:element name="sieving" type="String" minOccurs="0" sawsdl:modelReference="http://gensc.org/ns/mixs/sieving">
                          <xs:annotation>
                            <xs:documentation xml:lang="en">GSC element. Collection design of pooled samples and/or sieve size and amount of sample sieved. Is of interest for metagenomic focus e.g. design name and/or size;amount</xs:documentation>
                          </xs:annotation>
                        </xs:element>
                        <xs:element name="References" minOccurs="0">
                          <xs:annotation>
                            <xs:documentation xml:lang="en">References for the preparation method</xs:documentation>
                          </xs:annotation>
                          <xs:complexType>
                            <xs:sequence>
                              <xs:element name="Reference" type="Reference" minOccurs="0" maxOccurs="unbounded" sawsdl:modelReference="http://rs.tdwg.org/abcd/mappings/Preparation-Reference">
                                <xs:annotation>
                                  <xs:documentation xml:lang="en">Attribute for RefType</xs:documentation>
                                </xs:annotation>
                              </xs:element>
                            </xs:sequence>
                          </xs:complexType>
                        </xs:element>
                      </xs:sequence>
                      <xs:attribute name="sequence" type="xs:int" use="optional"/>
                    </xs:complexType>
                  </xs:element>
                  <xs:element name="preparationsText" type="StringL" minOccurs="0" sawsdl:modelReference="http://rs.tdwg.org/abcd/terms/preparationsText">
                    <xs:annotation>
                      <xs:documentation xml:lang="en">Textual account of preparations,</xs:documentation>
                    </xs:annotation>
                  </xs:element>
                </xs:sequence>
              </xs:complexType>
            </xs:element>
            <xs:element name="Preservations" minOccurs="0">
              <xs:annotation>
                <xs:documentation xml:lang="en">Specimen preservation details, possibly a sequence of preservation periods</xs:documentation>
              </xs:annotation>
              <xs:complexType>
                <xs:sequence>
                  <xs:element name="preservation" maxOccurs="unbounded" sawsdl:modelReference="http://rs.tdwg.org/abcd/terms/Preservation">
                    <xs:annotation>
                      <xs:documentation xml:lang="en">Specimen preservation details.</xs:documentation>
                    </xs:annotation>
                    <xs:complexType>
                      <xs:sequence>
                        <xs:element name="preservationType" type="StringL" minOccurs="0" sawsdl:modelReference="http://rs.tdwg.org/abcd/terms/preservationType">
                          <xs:annotation>
                            <xs:documentation xml:lang="en">Description of preservation type.</xs:documentation>
                          </xs:annotation>
                        </xs:element>
                        <xs:element name="preservationTemperature" minOccurs="0" sawsdl:modelReference="http://rs.tdwg.org/abcd/mappings/Preservation-Temperature">
                          <xs:annotation>
                            <xs:documentation xml:lang="en">Preferably a number - attribute gives temperature scale used.</xs:documentation>
                          </xs:annotation>
                          <xs:complexType>
                            <xs:simpleContent>
                              <xs:extension base="xs:string">
                                <xs:attribute name="scale" use="optional">
                                  <xs:simpleType>
                                    <xs:restriction base="xs:NMTOKEN">
                                      <xs:enumeration value="Celsius"/>
                                      <xs:enumeration value="Fahrenheit"/>
                                      <xs:enumeration value="Kelvin"/>
                                    </xs:restriction>
                                  </xs:simpleType>
                                </xs:attribute>
                              </xs:extension>
                            </xs:simpleContent>
                          </xs:complexType>
                        </xs:element>
                        <xs:element name="preservationDateBegin" type="String" minOccurs="0" sawsdl:modelReference="http://rs.tdwg.org/abcd/mappings/PreservationDateBegin">
                          <xs:annotation>
                            <xs:documentation xml:lang="en">The date in text form when preservation begins.</xs:documentation>
                          </xs:annotation>
                        </xs:element>
                      </xs:sequence>
                      <xs:attribute name="sequence" type="xs:int" use="optional"/>
                    </xs:complexType>
                  </xs:element>
                </xs:sequence>
              </xs:complexType>
            </xs:element>
            <xs:element name="Marks" minOccurs="0">
              <xs:annotation>
                <xs:documentation xml:lang="en">A container element for several labels or inscriptions associated with the unit.</xs:documentation>
              </xs:annotation>
              <xs:complexType>
                <xs:sequence>
                  <xs:element name="Mark" maxOccurs="unbounded" sawsdl:modelReference="http://rs.tdwg.org/abcd/terms/Mark">
                    <xs:annotation>
                      <xs:documentation xml:lang="en">Label text(s), writing or inscription(s).</xs:documentation>
                    </xs:annotation>
                    <xs:complexType>
                      <xs:sequence>
                        <xs:element name="MarkType" type="StringL" minOccurs="0" sawsdl:modelReference="http://rs.tdwg.org/abcd/terms/markType">
                          <xs:annotation>
                            <xs:documentation xml:lang="en">Label or inscription</xs:documentation>
                          </xs:annotation>
                        </xs:element>
                        <xs:element name="MarkText" type="StringL" minOccurs="0" sawsdl:modelReference="http://rs.tdwg.org/abcd/mappings/MarkText">
                          <xs:annotation>
                            <xs:documentation xml:lang="en">Text transcription of an inscription</xs:documentation>
                          </xs:annotation>
                        </xs:element>
                        <xs:element name="PositionOnObject" type="StringL" minOccurs="0" sawsdl:modelReference="http://rs.tdwg.org/abcd/terms/positionOnObject">
                          <xs:annotation>
                            <xs:documentation xml:lang="en">Position of inscription, writing or mark.</xs:documentation>
                          </xs:annotation>
                        </xs:element>
                        <xs:element name="MarkAuthor" type="String" minOccurs="0" sawsdl:modelReference="http://rs.tdwg.org/abcd/mappings/MarkAuthor">
                          <xs:annotation>
                            <xs:documentation xml:lang="en">Name of person who created the label, writing or inscription.</xs:documentation>
                          </xs:annotation>
                        </xs:element>
                        <xs:element name="MarkComment" type="StringL" minOccurs="0" sawsdl:modelReference="http://rs.tdwg.org/abcd/mappings/Mark-Notes">
                          <xs:annotation>
                            <xs:documentation xml:lang="en">Summary, interpretation or opinion of the text.</xs:documentation>
                          </xs:annotation>
                        </xs:element>
                        <xs:element name="Images" minOccurs="0">
                          <xs:annotation>
                            <xs:documentation xml:lang="en">References to an image or images of the label or inscription</xs:documentation>
                          </xs:annotation>
                          <xs:complexType>
                            <xs:sequence>
                              <xs:element name="ImageID" type="String" sawsdl:modelReference="http://rs.tdwg.org/abcd/mappings/Mark-ImageID">
                                <xs:annotation>
                                  <xs:documentation xml:lang="en">The ID of a multimedia object representing the image of the mark</xs:documentation>
                                </xs:annotation>
                              </xs:element>
                            </xs:sequence>
                          </xs:complexType>
                        </xs:element>
                      </xs:sequence>
                    </xs:complexType>
                  </xs:element>
                </xs:sequence>
              </xs:complexType>
            </xs:element>
            <xs:element name="History" minOccurs="0">
              <xs:annotation>
                <xs:documentation xml:lang="en">A wrapper for previous units.</xs:documentation>
              </xs:annotation>
              <xs:complexType>
                <xs:sequence>
                  <xs:element name="PreviousUnits" minOccurs="0">
                    <xs:annotation>
                      <xs:documentation xml:lang="en">A container element for several previous identifiers and locations for this unit.</xs:documentation>
                    </xs:annotation>
                    <xs:complexType>
                      <xs:sequence>
                        <xs:element name="PreviousUnit" maxOccurs="unbounded" sawsdl:modelReference="http://rs.tdwg.org/abcd/terms/PreviousUnit">
                          <xs:annotation>
                            <xs:documentation xml:lang="en">A container for past identifiers and locations for this specimen.</xs:documentation>
                          </xs:annotation>
                          <xs:complexType>
                            <xs:sequence>
                              <xs:element name="PreviousUnitGUID" type="String" minOccurs="0" sawsdl:modelReference="http://rs.tdwg.org/abcd/mappings/PreviousUnitGUID">
                                <xs:annotation>
                                  <xs:documentation xml:lang="en">The globally unique identifier of the specimen in the previous collection.</xs:documentation>
                                </xs:annotation>
                              </xs:element>
                              <xs:element name="PreviousSourceInstitutionID" type="String" minOccurs="0" sawsdl:modelReference="http://rs.tdwg.org/abcd/mappings/PreviousSourceInstitutionID">
                                <xs:annotation>
                                  <xs:documentation xml:lang="en">Name or code of the institution previously holding this specimen.</xs:documentation>
                                </xs:annotation>
                              </xs:element>
                              <xs:element name="PreviousSourceID" type="String" minOccurs="0" sawsdl:modelReference="http://rs.tdwg.org/abcd/mappings/PreviousSourceID">
                                <xs:annotation>
                                  <xs:documentation xml:lang="en">Name or code of collection previously holding this specimen.</xs:documentation>
                                </xs:annotation>
                              </xs:element>
                              <xs:element name="PreviousUnitID" type="String" minOccurs="0" sawsdl:modelReference="http://rs.tdwg.org/abcd/mappings/PreviousUnitID">
                                <xs:annotation>
                                  <xs:documentation xml:lang="en">Identifier of specimen in previous collection.</xs:documentation>
                                </xs:annotation>
                              </xs:element>
                              <xs:element name="Date" type="DateTime" minOccurs="0" sawsdl:modelReference="http://rs.tdwg.org/abcd/mappings/PreviousUnit-Date">
                                <xs:annotation>
                                  <xs:documentation xml:lang="en">Dates that the specimen was held in previous collection.</xs:documentation>
                                </xs:annotation>
                              </xs:element>
                              <xs:element name="Comment" type="StringL" minOccurs="0" sawsdl:modelReference="http://rs.tdwg.org/abcd/mappings/PreviousUnit-Notes">
                                <xs:annotation>
                                  <xs:documentation xml:lang="en">Any further information about this specimen in its previous collection.</xs:documentation>
                                </xs:annotation>
                              </xs:element>
                              <xs:element name="PreviousUnitText" type="StringL" minOccurs="0" sawsdl:modelReference="http://rs.tdwg.org/abcd/terms/previousUnitText">
                                <xs:annotation>
                                  <xs:documentation xml:lang="en">An alternative text identifying the previous unit when no ABCD standard ID s can be assigned.</xs:documentation>
                                </xs:annotation>
                              </xs:element>
                            </xs:sequence>
                            <xs:attribute name="sequence" type="xs:int" use="optional"/>
                          </xs:complexType>
                        </xs:element>
                      </xs:sequence>
                    </xs:complexType>
                  </xs:element>
                  <xs:element name="PreviousUnitsText" type="String" minOccurs="0" sawsdl:modelReference="http://rs.tdwg.org/abcd/terms/previousUnitsText">
                    <xs:annotation>
                      <xs:documentation xml:lang="en">An alternative text identifying the previous units.</xs:documentation>
                    </xs:annotation>
                  </xs:element>
                </xs:sequence>
              </xs:complexType>
            </xs:element>
            <xs:element name="NomenclaturalTypeDesignations" minOccurs="0">
              <xs:annotation>
                <xs:documentation xml:lang="en">A container element for several nomenclatural type designations.</xs:documentation>
              </xs:annotation>
              <xs:complexType>
                <xs:sequence>
                  <xs:element name="NomenclaturalTypeDesignation" minOccurs="0" maxOccurs="unbounded" sawsdl:modelReference="http://rs.tdwg.org/abcd/terms/NomenclaturalTypeDesignation">
                    <xs:annotation>
                      <xs:documentation xml:lang="en">Information on the type status of the specimen.</xs:documentation>
                    </xs:annotation>
                    <xs:complexType>
                      <xs:sequence>
                        <xs:element name="TypifiedName" type="ScientificName" minOccurs="0" sawsdl:modelReference="http://rs.tdwg.org/abcd/mappings/TypifiedName">
                          <xs:annotation>
                            <xs:documentation xml:lang="en">The name based on the specimen.</xs:documentation>
                          </xs:annotation>
                        </xs:element>
                        <xs:element name="NomenclaturalReference" type="Reference" minOccurs="0" sawsdl:modelReference="http://rs.tdwg.org/abcd/mappings/NomenclaturalTypeDesignation-Reference">
                          <xs:annotation>
                            <xs:documentation xml:lang="en">Published reference.</xs:documentation>
                          </xs:annotation>
                        </xs:element>
                        <xs:element name="TypeStatus" type="String" minOccurs="0" sawsdl:modelReference="http://rs.tdwg.org/abcd/terms/typeStatus">
                          <xs:annotation>
                            <xs:documentation xml:lang="en">Full term designating the status.</xs:documentation>
                          </xs:annotation>
                        </xs:element>
                        <xs:element name="CodeAssessment" type="String" minOccurs="0" sawsdl:modelReference="http://rs.tdwg.org/abcd/terms/codeAssessment">
                          <xs:annotation>
                            <xs:documentation xml:lang="en">Indication whether the type is conserved or rejected/suppressed by the Code or is proposed for conservation or suppression/rejection</xs:documentation>
                          </xs:annotation>
                        </xs:element>
                        <xs:element name="DoubtfulFlag" type="String" minOccurs="0" sawsdl:modelReference="http://rs.tdwg.org/abcd/terms/doubtfulFlag">
                          <xs:annotation>
                            <xs:documentation xml:lang="en">Indicator for unverified type status (kind and fact).</xs:documentation>
                          </xs:annotation>
                        </xs:element>
                        <xs:element name="Verifier" type="PersonName" minOccurs="0" sawsdl:modelReference="http://rs.tdwg.org/abcd/mappings/Verifier">
                          <xs:annotation>
                            <xs:documentation xml:lang="en">The person assigning or verifying the type status of the specimen.</xs:documentation>
                          </xs:annotation>
                        </xs:element>
                        <xs:element name="VerificationDate" type="xs:date" minOccurs="0" sawsdl:modelReference="http://rs.tdwg.org/abcd/mappings/VerificationDate">
                          <xs:annotation>
                            <xs:documentation xml:lang="en">Date of verification.</xs:documentation>
                          </xs:annotation>
                        </xs:element>
                        <xs:element name="VerificationNotes" type="StringL" minOccurs="0" sawsdl:modelReference="http://rs.tdwg.org/abcd/mappings/VerificationNotes">
                          <xs:annotation>
                            <xs:documentation xml:lang="en">Further information about the verification process.</xs:documentation>
                          </xs:annotation>
                        </xs:element>
                      </xs:sequence>
                    </xs:complexType>
                  </xs:element>
                  <xs:element name="NomenclaturalTypeText" type="StringL" minOccurs="0" sawsdl:modelReference="http://rs.tdwg.org/abcd/terms/nomenclaturalTypeText">
                    <xs:annotation>
                      <xs:documentation xml:lang="en">A note detailing possible or verified type information related to the specimen.</xs:documentation>
                    </xs:annotation>
                  </xs:element>
                </xs:sequence>
              </xs:complexType>
            </xs:element>
            <xs:element name="DuplicatesDistributedTo" type="String" minOccurs="0" sawsdl:modelReference="http://rs.tdwg.org/abcd/terms/duplicatesDistributedTo">
              <xs:annotation>
                <xs:documentation xml:lang="en">A free text field to note the known other recipients of a duplicate of the unit, preferably in the form of a delimited list of SourceInstitionIDs.</xs:documentation>
              </xs:annotation>
            </xs:element>
            <xs:element name="Disposition" type="StringL" minOccurs="0" sawsdl:modelReference="http://rs.tdwg.org/abcd/terms/disposition">
              <xs:annotation>
                <xs:documentation xml:lang="en">DwC curatorial extension r. 14: 'The current disposition of the catalogued item. Examples: "in collection", "missing", "source gone", "voucher elsewhere", "duplicates elsewhere".'</xs:documentation>
              </xs:annotation>
            </xs:element>
            <xs:element name="SpecimenMeasurementsOrFacts" minOccurs="0">
              <xs:annotation>
                <xs:documentation xml:lang="en">Further measurements or facts related to the specimen, e.g. morphometric parameters.</xs:documentation>
              </xs:annotation>
              <xs:complexType>
                <xs:sequence>
                  <xs:element name="SpecimenMeasurementOrFact" type="MeasurementOrFact" maxOccurs="unbounded">
                    <xs:annotation>
                      <xs:documentation xml:lang="en">An additional measurement or fact related to the specimen, e.g. morphometric parameters or physiological condition facts.</xs:documentation>
                    </xs:annotation>
                  </xs:element>
                </xs:sequence>
              </xs:complexType>
            </xs:element>
          </xs:sequence>
        </xs:complexType>
      </xs:element>
      <xs:element name="ObservationUnit" minOccurs="0" sawsdl:modelReference="146">
        <xs:annotation>
          <xs:documentation xml:lang="en">Data elements specific to observation (recording) units. Note that most observation data items are site related and thus covered under Gathering.</xs:documentation>
        </xs:annotation>
        <xs:complexType>
          <xs:sequence>
            <xs:element name="ObservationUnitIdentifiers" minOccurs="0">
              <xs:annotation>
                <xs:documentation xml:lang="en">A container element with several observation unit identifiers.</xs:documentation>
              </xs:annotation>
              <xs:complexType>
                <xs:sequence>
                  <xs:element name="ObservationUnitIdentifier" type="StringP" minOccurs="0" maxOccurs="unbounded" sawsdl:modelReference="http://rs.tdwg.org/abcd/terms/observationUnitID">
                    <xs:annotation>
                      <xs:documentation xml:lang="en">Numbers or other registration mark associated with an observation record. Attribute for PreferredFlag. Separated from the equivalent AccessionNumber of specimen collections because of the more standardised approaches taken in physical collections.</xs:documentation>
                    </xs:annotation>
                  </xs:element>
                </xs:sequence>
              </xs:complexType>
            </xs:element>
          </xs:sequence>
        </xs:complexType>
      </xs:element>
    </xs:choice>
    <xs:sequence>
      <xs:annotation>
        <xs:documentation xml:lang="en">Collection type and/or taxonomic domain-specific schema extensions (subtypes of the unit record).</xs:documentation>
      </xs:annotation>
      <xs:element name="CultureCollectionUnit" type="CultureCollectionUnit" minOccurs="0" sawsdl:modelReference="148">
        <xs:annotation>
          <xs:documentation xml:lang="en">Data specific to microbial and similar culture methods.</xs:documentation>
        </xs:annotation>
      </xs:element>
      <xs:element name="MycologicalUnit" type="MycologicalUnit" minOccurs="0" sawsdl:modelReference="149">
        <xs:annotation>
          <xs:documentation xml:lang="en">Data specific to mycological and lichenological units.</xs:documentation>
        </xs:annotation>
      </xs:element>
      <xs:element name="HerbariumUnit" type="HerbariumUnit" minOccurs="0" sawsdl:modelReference="150">
        <xs:annotation>
          <xs:documentation xml:lang="en">Data specific to herbarium specimens (incl. mycological specimens).</xs:documentation>
        </xs:annotation>
      </xs:element>
      <xs:element name="BotanicalGardenUnit" type="BotanicalGardenUnit" minOccurs="0" sawsdl:modelReference="151">
        <xs:annotation>
          <xs:documentation xml:lang="en">Data specific to units in botanical live (horticultural) collections.</xs:documentation>
        </xs:annotation>
      </xs:element>
      <xs:element name="PlantGeneticResourcesUnit" type="PGRUnit" minOccurs="0" sawsdl:modelReference="152">
        <xs:annotation>
          <xs:documentation xml:lang="en">Data specific to units in plant genetic resource collections, e.g. gene banks.</xs:documentation>
        </xs:annotation>
      </xs:element>
      <xs:element name="ZoologicalUnit" type="ZoologicalUnit" minOccurs="0" sawsdl:modelReference="153">
        <xs:annotation>
          <xs:documentation xml:lang="en">Data specific to zoological units.</xs:documentation>
        </xs:annotation>
      </xs:element>
      <xs:element name="PalaeontologicalUnit" type="PalaeontologicalUnit" minOccurs="0" sawsdl:modelReference="154">
        <xs:annotation>
          <xs:documentation xml:lang="en">Data specific to palaeontological units.</xs:documentation>
        </xs:annotation>
      </xs:element>
    </xs:sequence>
    <xs:element name="MultiMediaObjects" minOccurs="0">
      <xs:annotation>
        <xs:documentation xml:lang="en">Multimedia objects such as images, movies, etc. relating to (or forming) the unit. Note that RecordBasis should be set accordingly if the multimedia object actually is the unit in the collection (e.g. collections of images taken in the field, sound recordings, etc.).</xs:documentation>
      </xs:annotation>
      <xs:complexType>
        <xs:sequence>
          <xs:element name="MultiMediaObject" type="MultiMediaObject" maxOccurs="unbounded" sawsdl:modelReference="http://rs.tdwg.org/abcd/mappings/Unit-MultimediaObject">
            <xs:annotation>
              <xs:documentation xml:lang="en">Elements to describe digital images, sound recordings, etc. relating to (or forming) the unit.</xs:documentation>
            </xs:annotation>
          </xs:element>
        </xs:sequence>
      </xs:complexType>
    </xs:element>
    <xs:element name="Associations" minOccurs="0">
      <xs:annotation>
        <xs:documentation xml:lang="en">Relationships of this unit with other unit for which a record in ABCD conformant dataset(s) exists.</xs:documentation>
      </xs:annotation>
      <xs:complexType>
        <xs:sequence>
          <xs:element name="UnitAssociation" maxOccurs="unbounded" sawsdl:modelReference="http://rs.tdwg.org/abcd/terms/Association">
            <xs:annotation>
              <xs:documentation xml:lang="en">A binary relationship or association of units.</xs:documentation>
            </xs:annotation>
            <xs:complexType>
              <xs:sequence>
                <xs:element name="UnitGUID" type="String" minOccurs="0" sawsdl:modelReference="http://rs.tdwg.org/abcd/mappings/Association-GUID">
                  <xs:annotation>
                    <xs:documentation xml:lang="en">Globally unique identifier of the related unit.</xs:documentation>
                  </xs:annotation>
                </xs:element>
                <xs:element name="SourceInstitutionCode" type="String" sawsdl:modelReference="http://rs.tdwg.org/abcd/mappings/Association-SourceInstitutionID">
                  <xs:annotation>
                    <xs:documentation xml:lang="en">First part of a fully qualified identifier of a related item's dataset.</xs:documentation>
                  </xs:annotation>
                </xs:element>
                <xs:element name="SourceName" type="String" sawsdl:modelReference="http://rs.tdwg.org/abcd/mappings/Association-SourceID">
                  <xs:annotation>
                    <xs:documentation xml:lang="en">Second part of a fully qualified identifier of a related item's dataset.</xs:documentation>
                  </xs:annotation>
                </xs:element>
                <xs:element name="UnitID" type="String" sawsdl:modelReference="http://rs.tdwg.org/abcd/mappings/Association-ID">
                  <xs:annotation>
                    <xs:documentation xml:lang="en">Fully qualified identifier of the related item within the specified dataset.</xs:documentation>
                  </xs:annotation>
                </xs:element>
                <xs:element name="KindOfUnit" type="StringL" minOccurs="0" sawsdl:modelReference="http://rs.tdwg.org/abcd/mappings/Association-KindOfUnit">
                  <xs:annotation>
                    <xs:documentation xml:lang="en">Part(s) of organism or class of materials represented by the associated unit.</xs:documentation>
                  </xs:annotation>
                </xs:element>
                <xs:element name="AssociationType" type="StringL" sawsdl:modelReference="http://rs.tdwg.org/abcd/terms/associationType">
                  <xs:annotation>
                    <xs:documentation xml:lang="en">Description of the association.</xs:documentation>
                  </xs:annotation>
                </xs:element>
                <xs:element name="DatasetAccessPoint" type="xs:anyURI" minOccurs="0" sawsdl:modelReference="http://rs.tdwg.org/abcd/mappings/Association-DirectAccessURL">
                  <xs:annotation>
                    <xs:documentation xml:lang="en">(Wrapper) access point of a related item's dataset (e.g. http://ww3.bgbm.org/biocase/pywrapper.cgi?dsa=Herbar).</xs:documentation>
                  </xs:annotation>
                </xs:element>
                <xs:element name="Comment" type="StringL" minOccurs="0" sawsdl:modelReference="http://rs.tdwg.org/abcd/mappings/Association-Notes">
                  <xs:annotation>
                    <xs:documentation xml:lang="en">Further information about the association.</xs:documentation>
                  </xs:annotation>
                </xs:element>
              </xs:sequence>
            </xs:complexType>
          </xs:element>
        </xs:sequence>
      </xs:complexType>
    </xs:element>
    <xs:element name="Assemblages" minOccurs="0">
      <xs:annotation>
        <xs:documentation xml:lang="en">A container for groupings of this unit with other units for which a record exists in this dataset by means of an additional ID.</xs:documentation>
      </xs:annotation>
      <xs:complexType>
        <xs:sequence>
          <xs:element name="UnitAssemblage" maxOccurs="unbounded" sawsdl:modelReference="http://rs.tdwg.org/abcd/terms/Assemblage">
            <xs:annotation>
              <xs:documentation xml:lang="en">A unit assemblage handles symmetric relationships between several units.</xs:documentation>
            </xs:annotation>
            <xs:complexType>
              <xs:sequence>
                <xs:element name="AssemblageID" type="String" sawsdl:modelReference="http://rs.tdwg.org/abcd/mappings/Assemblage-ID">
                  <xs:annotation>
                    <xs:documentation xml:lang="en">Identifier for assemblage.</xs:documentation>
                  </xs:annotation>
                </xs:element>
                <xs:element name="AssemblageName" type="StringL" minOccurs="0" sawsdl:modelReference="http://rs.tdwg.org/abcd/mappings/Assemblage-Name">
                  <xs:annotation>
                    <xs:documentation xml:lang="en">Name of assemblage.</xs:documentation>
                  </xs:annotation>
                </xs:element>
              </xs:sequence>
            </xs:complexType>
          </xs:element>
        </xs:sequence>
      </xs:complexType>
    </xs:element>
    <xs:element name="NamedCollectionsOrSurveys" minOccurs="0">
      <xs:annotation>
        <xs:documentation xml:lang="en">Unit may belong to one or several collections or survey projects which have distinctive names and do not correspond to the SourceName. Note that this element refers to the name accepted by the specimen or data holding institution, this may or may not be different from the project name given under Gathering.</xs:documentation>
      </xs:annotation>
      <xs:complexType>
        <xs:sequence>
          <xs:element name="NamedCollectionOrSurvey" type="StringL" maxOccurs="unbounded" sawsdl:modelReference="http://rs.tdwg.org/abcd/terms/namedCollectionOrSurvey">
            <xs:annotation>
              <xs:documentation xml:lang="en">A named collection or survey project to which the unit belongs, which may not match the SourceName</xs:documentation>
            </xs:annotation>
          </xs:element>
        </xs:sequence>
      </xs:complexType>
    </xs:element>
    <xs:element name="Gathering" type="Gathering" minOccurs="0" sawsdl:modelReference="http://rs.tdwg.org/abcd/terms/Gathering">
      <xs:annotation>
        <xs:documentation xml:lang="en">Elements describing the field events that created the unit and their location.</xs:documentation>
      </xs:annotation>
    </xs:element>
    <xs:element name="CollectorsFieldNumber" type="String" minOccurs="0" sawsdl:modelReference="http://rs.tdwg.org/abcd/mappings/FieldNumber-ID">
      <xs:annotation>
        <xs:documentation xml:lang="en">A number assigned to the unit by the collector or observer. Note that the respective collector's name is found under gathering (GatheringAgents).</xs:documentation>
      </xs:annotation>
    </xs:element>
    <xs:element name="FieldNotes" type="StringL" minOccurs="0" sawsdl:modelReference="http://rs.tdwg.org/abcd/terms/fieldNotes">
      <xs:annotation>
        <xs:documentation xml:lang="en">DwC curatorial extension: "A flag ("true" or "false") marking the existence of, or a reference to, notes taken in the field for the object or observation."</xs:documentation>
      </xs:annotation>
    </xs:element>
    <xs:element name="MeasurementsOrFacts" minOccurs="0">
      <xs:annotation>
        <xs:documentation xml:lang="en">A container for quantitative and categorical measurements (including observations) referring to the unit, e.g. counts, size measurements, colours, etc.</xs:documentation>
      </xs:annotation>
      <xs:complexType>
        <xs:sequence>
          <xs:element name="MeasurementOrFact" type="MeasurementOrFact" minOccurs="0" maxOccurs="unbounded" sawsdl:modelReference="http://rs.tdwg.org/abcd/mappings/Unit-MeasurementOrFact">
            <xs:annotation>
              <xs:documentation xml:lang="en">Quantitative or categorical measurement referring to the unit.</xs:documentation>
            </xs:annotation>
          </xs:element>
        </xs:sequence>
      </xs:complexType>
    </xs:element>
    <xs:element name="Sex" type="SexCodeEnum" minOccurs="0" sawsdl:modelReference="http://rs.tdwg.org/abcd/terms/Sex">
      <xs:annotation>
        <xs:documentation xml:lang="en">Maps to Darwin Core 2: Sex. Refers to the entire unit, which may be mixed. Note that counts can be provided in the Unit's MeasurementsOrFacts section.</xs:documentation>
      </xs:annotation>
    </xs:element>
    <xs:element name="Age" type="String" minOccurs="0" sawsdl:modelReference="http://rs.tdwg.org/abcd/terms/age">
      <xs:annotation>
        <xs:documentation xml:lang="en">Age of the organism at the time of collection or observation. Note that counts for different age classes can be provided in the Unit's MeasurementsOrFacts section.</xs:documentation>
      </xs:annotation>
    </xs:element>
    <xs:element name="Sequences" minOccurs="0">
      <xs:annotation>
        <xs:documentation xml:lang="en">Container for metadata on sequences derived from this unit.</xs:documentation>
      </xs:annotation>
      <xs:complexType>
        <xs:sequence>
          <xs:element name="Sequence" type="Sequence" maxOccurs="unbounded" sawsdl:modelReference="http://rs.tdwg.org/abcd/terms/Sequence">
            <xs:annotation>
              <xs:documentation xml:lang="en">A sequence derived from this unit.</xs:documentation>
            </xs:annotation>
          </xs:element>
        </xs:sequence>
      </xs:complexType>
    </xs:element>
    <xs:element name="Notes" type="StringL" minOccurs="0" sawsdl:modelReference="http://rs.tdwg.org/abcd/mappings/Unit-Notes">
      <xs:annotation>
        <xs:documentation xml:lang="en">Miscellaneous notes referring to the unit that do not fit elsewhere.</xs:documentation>
      </xs:annotation>
    </xs:element>
    <xs:element name="RecordURI" type="xs:anyURI" minOccurs="0" sawsdl:modelReference="http://rs.tdwg.org/abcd/mappings/Unit-ResourceURI">
      <xs:annotation>
        <xs:documentation xml:lang="en">Provides a way to access a page where more information on this particular unit (not on the entire dataset) can be found. [OBIS]</xs:documentation>
      </xs:annotation>
    </xs:element>
    <xs:element name="EAnnotations" minOccurs="0">
      <xs:annotation>
        <xs:documentation xml:lang="en">Annotations in electronic form not (yet) added to the structured unit record.</xs:documentation>
      </xs:annotation>
      <xs:complexType>
        <xs:sequence>
          <xs:element name="Annotation" sawsdl:modelReference="http://rs.tdwg.org/abcd/terms/Annotation">
            <xs:annotation>
              <xs:documentation xml:lang="en">A structure for electronic annotations of the unit.</xs:documentation>
            </xs:annotation>
            <xs:complexType>
              <xs:sequence>
                <xs:element name="AnnotationText" type="StringL" sawsdl:modelReference="http://rs.tdwg.org/abcd/mappings/Annotation-Text">
                  <xs:annotation>
                    <xs:documentation xml:lang="en">Text of electronic annotation not including author and date.</xs:documentation>
                  </xs:annotation>
                </xs:element>
                <xs:element name="Annotator" type="String" minOccurs="0" sawsdl:modelReference="http://rs.tdwg.org/abcd/terms/fullName">
                  <xs:annotation>
                    <xs:documentation xml:lang="en">The author of the electronic annotation text.</xs:documentation>
                  </xs:annotation>
                </xs:element>
                <xs:element name="AnnotationDate" type="String" minOccurs="0" sawsdl:modelReference="http://rs.tdwg.org/abcd/mappings/DateTime-DateText">
                  <xs:annotation>
                    <xs:documentation xml:lang="en">Date of submission of the electronic annotation.</xs:documentation>
                  </xs:annotation>
                </xs:element>
              </xs:sequence>
            </xs:complexType>
          </xs:element>
        </xs:sequence>
      </xs:complexType>
    </xs:element>
    <xs:element name="UnitExtensions" minOccurs="0">
      <xs:annotation>
        <xs:documentation xml:lang="en">A container element to allow extensions to add additional data to the unit.</xs:documentation>
      </xs:annotation>
      <xs:complexType>
        <xs:sequence>
          <xs:element name="UnitExtension" type="xs:anyType" minOccurs="0" maxOccurs="unbounded">
            <xs:annotation>
              <xs:documentation xml:lang="en">An element to allow extensions to add additional data to the unit.</xs:documentation>
            </xs:annotation>
          </xs:element>
        </xs:sequence>
      </xs:complexType>
    </xs:element>
  </xs:sequence>
</xs:complexType>
Simple Type InstitutionCode
Namespace http://www.tdwg.org/schemas/abcd/2.1
Annotations
An abbreviated designation of an institution.
Diagram
Diagram
Type xs:string
Used by
Source
<xs:simpleType name="InstitutionCode">
  <xs:annotation>
    <xs:documentation xml:lang="en">An abbreviated designation of an institution.</xs:documentation>
  </xs:annotation>
  <xs:restriction base="xs:string"/>
</xs:simpleType>
Complex Type Reference
Namespace http://www.tdwg.org/schemas/abcd/2.1
Annotations
Published reference.
Diagram
Diagram ABCD_2_1_xsd.tmp#Reference_ReferenceGUID ABCD_2_1_xsd.tmp#Reference_TitleCitation ABCD_2_1_xsd.tmp#Reference_CitationDetail ABCD_2_1_xsd.tmp#Reference_URI ABCD_2_1_xsd.tmp#Reference_DOI
Used by
Model
Children CitationDetail, DOI, ReferenceGUID, TitleCitation, URI
Source
<xs:complexType name="Reference">
  <xs:annotation>
    <xs:documentation xml:lang="en">Published reference.</xs:documentation>
  </xs:annotation>
  <xs:sequence>
    <xs:element name="ReferenceGUID" type="xs:string" minOccurs="0" sawsdl:modelReference="http://rs.tdwg.org/abcd/mappings/Reference-GUID">
      <xs:annotation>
        <xs:documentation xml:lang="en">A globally unique identifier for the publication or the specific detail (page, figure, etc.) within the publication.</xs:documentation>
      </xs:annotation>
    </xs:element>
    <xs:element name="TitleCitation" type="String" sawsdl:modelReference="http://rs.tdwg.org/abcd/mappings/Reference-Text">
      <xs:annotation>
        <xs:documentation xml:lang="en">Formal citation for a paper or electronic publication.</xs:documentation>
      </xs:annotation>
    </xs:element>
    <xs:element name="CitationDetail" type="String" minOccurs="0" sawsdl:modelReference="http://rs.tdwg.org/abcd/mappings/Reference-Details">
      <xs:annotation>
        <xs:documentation xml:lang="en">Specific page, figure or illustration number(s) within the reference.</xs:documentation>
      </xs:annotation>
    </xs:element>
    <xs:element name="URI" type="xs:anyURI" minOccurs="0" sawsdl:modelReference="http://rs.tdwg.org/abcd/mappings/Reference-WebsiteURL">
      <xs:annotation>
        <xs:documentation xml:lang="en">Universal Resource Identifier - Path to electronic source of document.</xs:documentation>
      </xs:annotation>
    </xs:element>
    <xs:element name="DOI" type="String" minOccurs="0" sawsdl:modelReference="http://rs.tdwg.org/abcd/mappings/Reference-ResourceURI">
      <xs:annotation>
        <xs:documentation xml:lang="en">Digital object identifier for the reference.</xs:documentation>
      </xs:annotation>
    </xs:element>
  </xs:sequence>
</xs:complexType>
Complex Type Identification
Namespace http://www.tdwg.org/schemas/abcd/2.1
Annotations
The application of a name (or concept), i.e. the data pertaining to an identification event and the result of the identification itself.
Diagram
Diagram ABCD_2_1_xsd.tmp#Identification_Result ABCD_2_1_xsd.tmp#Identification_PreferredFlag ABCD_2_1_xsd.tmp#Identification_NonFlag ABCD_2_1_xsd.tmp#Identification_StoredUnderFlag ABCD_2_1_xsd.tmp#Identification_ResultRole ABCD_2_1_xsd.tmp#Identification_Identifiers ABCD_2_1_xsd.tmp#Identification_References ABCD_2_1_xsd.tmp#Identification_Date ABCD_2_1_xsd.tmp#Identification_Method ABCD_2_1_xsd.tmp#Identification_Notes ABCD_2_1_xsd.tmp#Identification_VerificationLevel
Used by
Model
Children Date, Identifiers, Method, NonFlag, Notes, PreferredFlag, References, Result, ResultRole, StoredUnderFlag, VerificationLevel
Source
<xs:complexType name="Identification">
  <xs:annotation>
    <xs:documentation xml:lang="en">The application of a name (or concept), i.e. the data pertaining to an identification event and the result of the identification itself.</xs:documentation>
  </xs:annotation>
  <xs:sequence>
    <xs:element name="Result">
      <xs:annotation>
        <xs:documentation xml:lang="en">The result of the identification, currently either a material (substrate) or a taxon name, but in the future to be extended to include other types of identifications used in natural history collections and surveys.</xs:documentation>
      </xs:annotation>
      <xs:complexType>
        <xs:sequence>
          <xs:choice>
            <xs:element name="TaxonIdentified" type="TaxonIdentified" minOccurs="0" sawsdl:modelReference="74">
              <xs:annotation>
                <xs:documentation xml:lang="en">The Taxon (concept) or Taxonomic name assigned to the unit (or excluded, "non") in the Identification.</xs:documentation>
              </xs:annotation>
            </xs:element>
            <xs:element name="MaterialIdentified" type="StringL" minOccurs="0" sawsdl:modelReference="75">
              <xs:annotation>
                <xs:documentation xml:lang="en">A material identified as the result of the identification event (e.g. a non-organismic substrate of a microorganism)</xs:documentation>
              </xs:annotation>
            </xs:element>
          </xs:choice>
          <xs:element name="Extension" type="xs:anyType" minOccurs="0">
            <xs:annotation>
              <xs:documentation xml:lang="en">A container element to allow extensions to add additional data to the identification of the unit.</xs:documentation>
            </xs:annotation>
          </xs:element>
        </xs:sequence>
      </xs:complexType>
    </xs:element>
    <xs:element name="PreferredFlag" type="xs:boolean" minOccurs="0" sawsdl:modelReference="http://rs.tdwg.org/abcd/terms/preferred">
      <xs:annotation>
        <xs:documentation xml:lang="en">True to designate current identification.</xs:documentation>
      </xs:annotation>
    </xs:element>
    <xs:element name="NonFlag" type="xs:boolean" minOccurs="0" sawsdl:modelReference="http://rs.tdwg.org/abcd/terms/negativeIdentificationFlag">
      <xs:annotation>
        <xs:documentation xml:lang="en">True to designate negative identifications.</xs:documentation>
      </xs:annotation>
    </xs:element>
    <xs:element name="StoredUnderFlag" type="xs:boolean" minOccurs="0" sawsdl:modelReference="http://rs.tdwg.org/abcd/terms/storedUnderFlag">
      <xs:annotation>
        <xs:documentation xml:lang="en">True to designate the identification under which the entire unit is stored (in a physical collection) or otherwise preferably referenced.</xs:documentation>
      </xs:annotation>
    </xs:element>
    <xs:element name="ResultRole" type="StringL" minOccurs="0" sawsdl:modelReference="http://rs.tdwg.org/abcd/terms/resultRole">
      <xs:annotation>
        <xs:documentation xml:lang="en">Used to designate the role of the identification result (e.g. substrate, isolate, host, parasite, etc.)</xs:documentation>
      </xs:annotation>
    </xs:element>
    <xs:element name="Identifiers" minOccurs="0">
      <xs:annotation>
        <xs:documentation xml:lang="en">A container element for several identifiers for this unit.</xs:documentation>
      </xs:annotation>
      <xs:complexType>
        <xs:sequence>
          <xs:element name="Identifier" minOccurs="0" maxOccurs="unbounded" sawsdl:modelReference="http://rs.tdwg.org/abcd/mappings/Identifier">
            <xs:annotation>
              <xs:documentation xml:lang="en">Atomized record of individual, team member, or organization that made the identification.</xs:documentation>
            </xs:annotation>
            <xs:complexType>
              <xs:sequence>
                <xs:element name="PersonName" type="PersonName" minOccurs="0" sawsdl:modelReference="http://rs.tdwg.org/abcd/terms/Person">
                  <xs:annotation>
                    <xs:documentation xml:lang="en">Atomised data for the parts of the Identifier's name.</xs:documentation>
                  </xs:annotation>
                </xs:element>
                <xs:element name="Organisation" type="Organisation" minOccurs="0" sawsdl:modelReference="http://rs.tdwg.org/abcd/terms/Organization">
                  <xs:annotation>
                    <xs:documentation xml:lang="en">The Organisation the Identifier is affiliated with, or the Organisation (institution) acting as the identifier.</xs:documentation>
                  </xs:annotation>
                </xs:element>
              </xs:sequence>
            </xs:complexType>
          </xs:element>
          <xs:element name="IdentifiersText" type="String" minOccurs="0" sawsdl:modelReference="http://rs.tdwg.org/abcd/mappings/Contact-UnformattedValue">
            <xs:annotation>
              <xs:documentation xml:lang="en">Alternative text indicating the person, person team, or Organization that made the identification.</xs:documentation>
            </xs:annotation>
          </xs:element>
          <xs:element name="IdentificationSource" type="Reference" minOccurs="0" sawsdl:modelReference="http://rs.tdwg.org/abcd/mappings/IdentificationSource">
            <xs:annotation>
              <xs:documentation xml:lang="en">A reference which has provided the identification (and - if present - the identifier's name and/or organisation). The entire identification event was taken from the literature or comparable source given here. Note that this is not the literature (e.g. key) used to obtain the result (see IdentificationReferences).</xs:documentation>
            </xs:annotation>
          </xs:element>
          <xs:element name="IdentifierRole" type="String" minOccurs="0" sawsdl:modelReference="http://rs.tdwg.org/abcd/mappings/IdentifierRole">
            <xs:annotation>
              <xs:documentation xml:lang="en">Indication of the nature of the taxonomic verification; e.g. "conf." or "det."</xs:documentation>
            </xs:annotation>
          </xs:element>
        </xs:sequence>
      </xs:complexType>
    </xs:element>
    <xs:element name="References" minOccurs="0">
      <xs:annotation>
        <xs:documentation xml:lang="en">References that were used by the identifier to provide the identification (e.g. by means of providing a key or a description of a taxon). It circumscribes a particular taxon concept (also referred to as a potential taxon) for a given taxonomic name. Note: this is not the citation from which and identification was taken, see under Identifier/IdentificationSource.</xs:documentation>
      </xs:annotation>
      <xs:complexType>
        <xs:sequence>
          <xs:element name="Reference" type="Reference" minOccurs="0" maxOccurs="unbounded" sawsdl:modelReference="http://rs.tdwg.org/abcd/mappings/Identification-Reference">
            <xs:annotation>
              <xs:documentation xml:lang="en">A reference (e.g. an article or monograph) that was used as the base for the identifier's taxon identification (e.g. by means of providing a key or a description of the taxon). It circumscribes the taxon identified (and thus can act as a potential taxon's sec. reference). Note: this is not the citation from which and identification was taken, see under Identifier/IdentificationSource.</xs:documentation>
            </xs:annotation>
          </xs:element>
        </xs:sequence>
      </xs:complexType>
    </xs:element>
    <xs:element name="Date" type="DateTime" minOccurs="0" sawsdl:modelReference="http://rs.tdwg.org/abcd/mappings/Identification-Date">
      <xs:annotation>
        <xs:documentation xml:lang="en">Date of the identification event.</xs:documentation>
      </xs:annotation>
    </xs:element>
    <xs:element name="Method" type="StringL" minOccurs="0" sawsdl:modelReference="http://rs.tdwg.org/abcd/mappings/Identification-Method">
      <xs:annotation>
        <xs:documentation xml:lang="en">The method by which the identification was obtained, e.g. details of molecular analysis or acoustical procedures.</xs:documentation>
      </xs:annotation>
    </xs:element>
    <xs:element name="Notes" type="StringL" minOccurs="0" sawsdl:modelReference="http://rs.tdwg.org/abcd/mappings/Identification-Notes">
      <xs:annotation>
        <xs:documentation xml:lang="en">Supplementary remarks about the identification.</xs:documentation>
      </xs:annotation>
    </xs:element>
    <xs:element name="VerificationLevel" type="String" minOccurs="0" sawsdl:modelReference="http://rs.tdwg.org/abcd/terms/verificationLevel">
      <xs:annotation>
        <xs:documentation xml:lang="en">The level to which the identification has been verified. Different standards may use different values here. See ITF-2 for an example.</xs:documentation>
      </xs:annotation>
    </xs:element>
  </xs:sequence>
</xs:complexType>
Complex Type TaxonIdentified
Namespace http://www.tdwg.org/schemas/abcd/2.1
Annotations
Scientific or informal name as a result of an identification.
Diagram
Diagram ABCD_2_1_xsd.tmp#TaxonIdentified_HigherTaxa ABCD_2_1_xsd.tmp#TaxonIdentified_ScientificName ABCD_2_1_xsd.tmp#TaxonIdentified_InformalNameString ABCD_2_1_xsd.tmp#TaxonIdentified_NameComments ABCD_2_1_xsd.tmp#TaxonIdentified_Code
Used by
Model
Children Code, HigherTaxa, InformalNameString, NameComments, ScientificName
Source
<xs:complexType name="TaxonIdentified">
  <xs:annotation>
    <xs:documentation xml:lang="en">Scientific or informal name as a result of an identification.</xs:documentation>
  </xs:annotation>
  <xs:sequence>
    <xs:element name="HigherTaxa" minOccurs="0">
      <xs:annotation>
        <xs:documentation xml:lang="en">Wrapper element for multiple designations of higher taxa. These are higher-level classifications of the name identified, NOT a higher taxon as the sole identification.</xs:documentation>
      </xs:annotation>
      <xs:complexType>
        <xs:sequence>
          <xs:element name="HigherTaxon" type="HigherTaxon" maxOccurs="unbounded" sawsdl:modelReference="http://rs.tdwg.org/abcd/terms/HigherTaxon">
            <xs:annotation>
              <xs:documentation xml:lang="en">The scientific name of a taxon with a rank higher than Genus which is commonly used to classify the group the unit belongs to.</xs:documentation>
            </xs:annotation>
          </xs:element>
        </xs:sequence>
      </xs:complexType>
    </xs:element>
    <xs:element name="ScientificName" type="ScientificNameIdentified" minOccurs="0">
      <xs:annotation>
        <xs:documentation xml:lang="en">Name of the taxon identified, formed according to the different Codes of Nomenclature which apply to scientific names - with additional elements for suffixes or other expressions commonly used in taxonomic identifications.</xs:documentation>
      </xs:annotation>
    </xs:element>
    <xs:element name="InformalNameString" type="StringL" minOccurs="0">
      <xs:annotation>
        <xs:documentation xml:lang="en">The outcome of an identification event that does not adhere to the rule of a Code of Nomenclature.</xs:documentation>
      </xs:annotation>
    </xs:element>
    <xs:element name="NameComments" type="StringL" minOccurs="0" sawsdl:modelReference="http://rs.tdwg.org/abcd/mappings/TaxonIdentified-NameComments">
      <xs:annotation>
        <xs:documentation xml:lang="en">Any free text comments related to the name</xs:documentation>
      </xs:annotation>
    </xs:element>
    <xs:element name="Code" type="CodeOfNomenclatureEnum" minOccurs="0" sawsdl:modelReference="http://rs.tdwg.org/abcd/terms/NomenclatureCode">
      <xs:annotation>
        <xs:documentation xml:lang="en">The Code of Nomenclature that applies to the scientific name.</xs:documentation>
      </xs:annotation>
    </xs:element>
  </xs:sequence>
</xs:complexType>
Complex Type HigherTaxon
Namespace http://www.tdwg.org/schemas/abcd/2.1
Annotations
Taxon name used to further classify the identification result.
Diagram
Diagram ABCD_2_1_xsd.tmp#HigherTaxon_HigherTaxonName ABCD_2_1_xsd.tmp#HigherTaxon_HigherTaxonRank
Used by
Model
Children HigherTaxonName, HigherTaxonRank
Source
<xs:complexType name="HigherTaxon">
  <xs:annotation>
    <xs:documentation xml:lang="en">Taxon name used to further classify the identification result.</xs:documentation>
  </xs:annotation>
  <xs:sequence>
    <xs:element name="HigherTaxonName" type="Monomial" sawsdl:modelReference="http://rs.tdwg.org/abcd/mappings/HigherTaxonName">
      <xs:annotation>
        <xs:documentation xml:lang="en">A higher taxon name.</xs:documentation>
      </xs:annotation>
    </xs:element>
    <xs:element name="HigherTaxonRank" type="HigherTaxonRankEnum" minOccurs="0" sawsdl:modelReference="http://rs.tdwg.org/abcd/terms/HigherTaxonRank">
      <xs:annotation>
        <xs:documentation xml:lang="en">Rank of associated higher taxon.</xs:documentation>
      </xs:annotation>
    </xs:element>
  </xs:sequence>
</xs:complexType>
Simple Type Monomial
Namespace http://www.tdwg.org/schemas/abcd/2.1
Annotations
A generic or higher taxon name (monomial) under the bacteriological, botanical, viral, and zoological code.
Diagram
Diagram
Type xs:string
Used by
Source
<xs:simpleType name="Monomial">
  <xs:annotation>
    <xs:documentation xml:lang="en">A generic or higher taxon name (monomial) under the bacteriological, botanical, viral, and zoological code.</xs:documentation>
  </xs:annotation>
  <xs:restriction base="xs:string"/>
</xs:simpleType>
Simple Type HigherTaxonRankEnum
Namespace http://www.tdwg.org/schemas/abcd/2.1
Annotations
A taxonomic rank designation above the rank of genus.
Diagram
Diagram
Type restriction of xs:Name
Facets
enumeration regnum
enumeration subregnum
enumeration superphylum
enumeration phylum
enumeration subphylum
enumeration superclassis
enumeration classis
enumeration subclassis
enumeration supercohors
enumeration cohors
enumeration subcohors
enumeration superordo
enumeration ordo
enumeration subordo
enumeration superfamilia
enumeration familia
enumeration subfamilia
enumeration tribus
enumeration genusgroup
enumeration unranked
Used by
Source
<xs:simpleType name="HigherTaxonRankEnum">
  <xs:annotation>
    <xs:documentation xml:lang="en">A taxonomic rank designation above the rank of genus.</xs:documentation>
  </xs:annotation>
  <xs:restriction base="xs:Name">
    <xs:enumeration value="regnum"/>
    <xs:enumeration value="subregnum"/>
    <xs:enumeration value="superphylum"/>
    <xs:enumeration value="phylum"/>
    <xs:enumeration value="subphylum"/>
    <xs:enumeration value="superclassis"/>
    <xs:enumeration value="classis"/>
    <xs:enumeration value="subclassis"/>
    <xs:enumeration value="supercohors"/>
    <xs:enumeration value="cohors"/>
    <xs:enumeration value="subcohors"/>
    <xs:enumeration value="superordo"/>
    <xs:enumeration value="ordo"/>
    <xs:enumeration value="subordo"/>
    <xs:enumeration value="superfamilia"/>
    <xs:enumeration value="familia"/>
    <xs:enumeration value="subfamilia"/>
    <xs:enumeration value="tribus"/>
    <xs:enumeration value="genusgroup" xml:lang="en"/>
    <xs:enumeration value="unranked" xml:lang="en"/>
  </xs:restriction>
</xs:simpleType>
Complex Type ScientificNameIdentified
Namespace http://www.tdwg.org/schemas/abcd/2.1
Annotations
Name of the taxon identified, formed according to the different Codes of Nomenclature which apply to scientific names - with additional elements for suffixes or other expressions commonly used in taxonomic identifications.
Diagram
Diagram ABCD_2_1_xsd.tmp#ScientificName_FullScientificNameString ABCD_2_1_xsd.tmp#ScientificName_NameAtomised ABCD_2_1_xsd.tmp#ScientificName ABCD_2_1_xsd.tmp#ScientificNameIdentified_IdentificationQualifier ABCD_2_1_xsd.tmp#ScientificNameIdentified_NameAddendum
Type extension of ScientificName
Type hierarchy
Used by
Model
Children FullScientificNameString, IdentificationQualifier, NameAddendum, NameAtomised
Source
<xs:complexType name="ScientificNameIdentified">
  <xs:annotation>
    <xs:documentation xml:lang="en">Name of the taxon identified, formed according to the different Codes of Nomenclature which apply to scientific names - with additional elements for suffixes or other expressions commonly used in taxonomic identifications.</xs:documentation>
  </xs:annotation>
  <xs:complexContent>
    <xs:extension base="ScientificName">
      <xs:sequence>
        <xs:element name="IdentificationQualifier" minOccurs="0" sawsdl:modelReference="402">
          <xs:annotation>
            <xs:documentation xml:lang="en">A term to qualify the identification of the unit when doubts have arisen as to its identity (e.g. "cf." or "aff."). If it applies to an atomised name, the attribute insertionpoint defines the name element in front of which the qualifier should be inserted (1 = before entire name, 2= before first epithet, 3 = before second epithet.)</xs:documentation>
          </xs:annotation>
          <xs:complexType>
            <xs:simpleContent>
              <xs:extension base="xs:string">
                <xs:attribute name="insertionpoint" use="optional">
                  <xs:simpleType>
                    <xs:restriction base="xs:int">
                      <xs:enumeration value="1"/>
                      <xs:enumeration value="2"/>
                      <xs:enumeration value="3"/>
                    </xs:restriction>
                  </xs:simpleType>
                </xs:attribute>
              </xs:extension>
            </xs:simpleContent>
          </xs:complexType>
        </xs:element>
        <xs:element name="NameAddendum" type="String" minOccurs="0" sawsdl:modelReference="403">
          <xs:annotation>
            <xs:documentation xml:lang="en">A free-text suffix added to the taxon identified (e.g. "sensu lato"), or an additional name element in common use but without formal nomenclatural standing (e.g. Isolate names for viruses).</xs:documentation>
          </xs:annotation>
        </xs:element>
      </xs:sequence>
    </xs:extension>
  </xs:complexContent>
</xs:complexType>
Complex Type ScientificName
Namespace http://www.tdwg.org/schemas/abcd/2.1
Annotations
Name of the taxon identified, formed according to the different Codes of Nomenclature which apply to scientific names.
Diagram
Diagram ABCD_2_1_xsd.tmp#ScientificName_FullScientificNameString ABCD_2_1_xsd.tmp#ScientificName_NameAtomised
Used by
Model
Children FullScientificNameString, NameAtomised
Source
<xs:complexType name="ScientificName">
  <xs:annotation>
    <xs:documentation xml:lang="en">Name of the taxon identified, formed according to the different Codes of Nomenclature which apply to scientific names.</xs:documentation>
  </xs:annotation>
  <xs:sequence>
    <xs:element name="FullScientificNameString" type="String" sawsdl:modelReference="http://rs.tdwg.org/abcd/terms/fullScientificName">
      <xs:annotation>
        <xs:documentation xml:lang="en">Concatenated scientific name, preferably formed in accordance with a Code of Nomenclature, i. e. a monomial, binomial, or trinomial plus author(s) or author team(s) and - where relevant - year, or the name of a cultivar or cultivar group, or a hybrid formula, as fully as possible.</xs:documentation>
      </xs:annotation>
    </xs:element>
    <xs:element name="NameAtomised" minOccurs="0">
      <xs:annotation>
        <xs:documentation xml:lang="en">Atomised data items of the taxon identified, with subtypes according to the different Codes of Nomenclature which apply to scientific names.</xs:documentation>
      </xs:annotation>
      <xs:complexType>
        <xs:choice>
          <xs:element name="Bacterial" type="NameBacterial" minOccurs="0" sawsdl:modelReference="http://rs.tdwg.org/abcd/terms/BacterialScientificName">
            <xs:annotation>
              <xs:documentation xml:lang="en">Atomised name with elements according to the International Code of Nomenclature of Prokaryotes</xs:documentation>
            </xs:annotation>
          </xs:element>
          <xs:element name="Botanical" type="NameBotanical" minOccurs="0" sawsdl:modelReference="http://rs.tdwg.org/abcd/terms/BotanicalScientificName">
            <xs:annotation>
              <xs:documentation xml:lang="en">Atomised name with elements according to the International Code of Botanical Nomenclature</xs:documentation>
            </xs:annotation>
          </xs:element>
          <xs:element name="Zoological" type="NameZoological" minOccurs="0" sawsdl:modelReference="http://rs.tdwg.org/abcd/terms/ZoologicalScientificName">
            <xs:annotation>
              <xs:documentation xml:lang="en">Atomised name with elements according to the International Code of Zoological Nomenclature</xs:documentation>
            </xs:annotation>
          </xs:element>
          <xs:element name="Viral" type="NameViral" minOccurs="0" sawsdl:modelReference="http://rs.tdwg.org/abcd/terms/ViralScientificName">
            <xs:annotation>
              <xs:documentation xml:lang="en">Atomised name with elements according to the International Committee on Taxonomy of Viruses</xs:documentation>
            </xs:annotation>
          </xs:element>
        </xs:choice>
      </xs:complexType>
    </xs:element>
  </xs:sequence>
</xs:complexType>
Complex Type NameBacterial
Namespace http://www.tdwg.org/schemas/abcd/2.1
Annotations
An atomised name under the International Code of Nomenclature of Bacteria
Diagram
Diagram ABCD_2_1_xsd.tmp#NameBacterial_GenusOrMonomial ABCD_2_1_xsd.tmp#NameBacterial_Subgenus ABCD_2_1_xsd.tmp#NameBacterial_SubgenusAuthorAndYear ABCD_2_1_xsd.tmp#NameBacterial_SpeciesEpithet ABCD_2_1_xsd.tmp#NameBacterial_SubspeciesEpithet ABCD_2_1_xsd.tmp#NameBacterial_ParentheticalAuthorTeamAndYear ABCD_2_1_xsd.tmp#NameBacterial_AuthorTeamAndYear ABCD_2_1_xsd.tmp#NameBacterial_NameApprobation
Used by
Model
Children AuthorTeamAndYear, GenusOrMonomial, NameApprobation, ParentheticalAuthorTeamAndYear, SpeciesEpithet, Subgenus, SubgenusAuthorAndYear, SubspeciesEpithet
Source
<xs:complexType name="NameBacterial">
  <xs:annotation>
    <xs:documentation xml:lang="en">An atomised name under the International Code of Nomenclature of Bacteria</xs:documentation>
  </xs:annotation>
  <xs:sequence>
    <xs:element name="GenusOrMonomial" type="Monomial" minOccurs="0" sawsdl:modelReference="http://rs.tdwg.org/abcd/terms/genusOrMonomial">
      <xs:annotation>
        <xs:documentation xml:lang="en">Genus name.</xs:documentation>
      </xs:annotation>
    </xs:element>
    <xs:element name="Subgenus" type="Monomial" minOccurs="0" sawsdl:modelReference="http://rs.tdwg.org/abcd/terms/subgenus">
      <xs:annotation>
        <xs:documentation xml:lang="en">Subgenus name.</xs:documentation>
      </xs:annotation>
    </xs:element>
    <xs:element name="SubgenusAuthorAndYear" type="String" minOccurs="0" sawsdl:modelReference="http://rs.tdwg.org/abcd/terms/subgenusAuthorAndYear">
      <xs:annotation>
        <xs:documentation xml:lang="en">Author team and year of the subgenus name.</xs:documentation>
      </xs:annotation>
    </xs:element>
    <xs:element name="SpeciesEpithet" type="Epithet" minOccurs="0" sawsdl:modelReference="http://rs.tdwg.org/abcd/terms/speciesEpithet">
      <xs:annotation>
        <xs:documentation xml:lang="en">Species epithet</xs:documentation>
      </xs:annotation>
    </xs:element>
    <xs:element name="SubspeciesEpithet" type="Epithet" minOccurs="0" sawsdl:modelReference="http://rs.tdwg.org/abcd/terms/subspeciesEpithet">
      <xs:annotation>
        <xs:documentation xml:lang="en">Maps to Darwin Core 2: Subspecies</xs:documentation>
      </xs:annotation>
    </xs:element>
    <xs:element name="ParentheticalAuthorTeamAndYear" type="String" minOccurs="0" sawsdl:modelReference="http://rs.tdwg.org/abcd/terms/parentheticalAuthorTeamAndYear">
      <xs:annotation>
        <xs:documentation xml:lang="en">Author team and Year of the basionym of a species or subspecies combination.</xs:documentation>
      </xs:annotation>
    </xs:element>
    <xs:element name="AuthorTeamAndYear" type="String" minOccurs="0" sawsdl:modelReference="http://rs.tdwg.org/abcd/terms/authorTeamAndYear">
      <xs:annotation>
        <xs:documentation xml:lang="en">The author(s) who published the full name as it stands and its year.</xs:documentation>
      </xs:annotation>
    </xs:element>
    <xs:element name="NameApprobation" type="String" minOccurs="0" sawsdl:modelReference="http://rs.tdwg.org/abcd/terms/nameApprobation">
      <xs:annotation>
        <xs:documentation xml:lang="en">Approbation of name according to approved list, validation list, or validly published, paper in IJSB after 1980.</xs:documentation>
      </xs:annotation>
    </xs:element>
  </xs:sequence>
</xs:complexType>
Simple Type Epithet
Namespace http://www.tdwg.org/schemas/abcd/2.1
Annotations
A name element dependent on a genus or a species name under the bacteriological, botanical, and zoological code.
Diagram
Diagram
Type xs:string
Used by
Source
<xs:simpleType name="Epithet">
  <xs:annotation>
    <xs:documentation xml:lang="en">A name element dependent on a genus or a species name under the bacteriological, botanical, and zoological code.</xs:documentation>
  </xs:annotation>
  <xs:restriction base="xs:string"/>
</xs:simpleType>
Complex Type NameBotanical
Namespace http://www.tdwg.org/schemas/abcd/2.1
Annotations
An atomised scientific name under the International Code of Botanical Nomenclature or the International Code of Nomenclature for Cultivated Plants
Diagram
Diagram ABCD_2_1_xsd.tmp#NameBotanical_GenusOrMonomial ABCD_2_1_xsd.tmp#NameBotanical_FirstEpithet ABCD_2_1_xsd.tmp#NameBotanical_InfraspecificEpithet ABCD_2_1_xsd.tmp#NameBotanical_Rank ABCD_2_1_xsd.tmp#NameBotanical_HybridFlag ABCD_2_1_xsd.tmp#NameBotanical_AuthorTeamParenthesis ABCD_2_1_xsd.tmp#NameBotanical_AuthorTeam ABCD_2_1_xsd.tmp#NameBotanical_CultivarGroupName ABCD_2_1_xsd.tmp#NameBotanical_CultivarName ABCD_2_1_xsd.tmp#NameBotanical_TradeDesignationNames
Used by
Model
Children AuthorTeam, AuthorTeamParenthesis, CultivarGroupName, CultivarName, FirstEpithet, GenusOrMonomial, HybridFlag, InfraspecificEpithet, Rank, TradeDesignationNames
Source
<xs:complexType name="NameBotanical">
  <xs:annotation>
    <xs:documentation xml:lang="en">An atomised scientific name under the International Code of Botanical Nomenclature or the International Code of Nomenclature for Cultivated Plants</xs:documentation>
  </xs:annotation>
  <xs:sequence>
    <xs:element name="GenusOrMonomial" type="Monomial" minOccurs="0" sawsdl:modelReference="http://rs.tdwg.org/abcd/terms/genusOrMonomial">
      <xs:annotation>
        <xs:documentation xml:lang="en">Genus or higher taxon name.</xs:documentation>
      </xs:annotation>
    </xs:element>
    <xs:element name="FirstEpithet" type="Epithet" minOccurs="0" sawsdl:modelReference="http://rs.tdwg.org/abcd/terms/firstEpithet">
      <xs:annotation>
        <xs:documentation xml:lang="en">The first epithet in a botanical name combination (species epithet or the epithet of the subdivision of a genus).</xs:documentation>
      </xs:annotation>
    </xs:element>
    <xs:element name="InfraspecificEpithet" type="Epithet" minOccurs="0" sawsdl:modelReference="http://rs.tdwg.org/abcd/terms/infraspecificEpithet">
      <xs:annotation>
        <xs:documentation xml:lang="en">The final epithet of a botanical name of infraspecific rank.</xs:documentation>
      </xs:annotation>
    </xs:element>
    <xs:element name="Rank" type="RankAbbreviation" minOccurs="0" sawsdl:modelReference="http://rs.tdwg.org/abcd/terms/BotanicalTaxonRank">
      <xs:annotation>
        <xs:documentation xml:lang="en">The rank of the name where needed to form it.</xs:documentation>
      </xs:annotation>
    </xs:element>
    <xs:element name="HybridFlag" minOccurs="0" sawsdl:modelReference="http://rs.tdwg.org/abcd/terms/hybridFlag">
      <xs:annotation>
        <xs:documentation xml:lang="en">Flag indicating that this is a named hybrid ("x") or a graft chimaera ("+"). The attribute insertionpoint defines the name element in front of which the qualifier should be inserted (1 = before entire name, 2= before first epithet, 3 = before rank designation for second epithet.)</xs:documentation>
      </xs:annotation>
      <xs:complexType>
        <xs:simpleContent>
          <xs:extension base="HybridFlag">
            <xs:attribute name="insertionpoint" type="xs:int" use="optional"/>
          </xs:extension>
        </xs:simpleContent>
      </xs:complexType>
    </xs:element>
    <xs:element name="AuthorTeamParenthesis" type="String" minOccurs="0" sawsdl:modelReference="http://rs.tdwg.org/abcd/terms/authorTeamParenthesis">
      <xs:annotation>
        <xs:documentation xml:lang="en">Author team of the basionym of a combination.</xs:documentation>
      </xs:annotation>
    </xs:element>
    <xs:element name="AuthorTeam" type="String" minOccurs="0" sawsdl:modelReference="http://rs.tdwg.org/abcd/terms/authorTeam">
      <xs:annotation>
        <xs:documentation xml:lang="en">The author(s) who published the full name as it stands.</xs:documentation>
      </xs:annotation>
    </xs:element>
    <xs:element name="CultivarGroupName" type="String" minOccurs="0" sawsdl:modelReference="http://rs.tdwg.org/abcd/terms/cultivarGroupName">
      <xs:annotation>
        <xs:documentation xml:lang="en">Cultivar group name</xs:documentation>
      </xs:annotation>
    </xs:element>
    <xs:element name="CultivarName" type="String" minOccurs="0" sawsdl:modelReference="http://rs.tdwg.org/abcd/terms/cultivarName">
      <xs:annotation>
        <xs:documentation xml:lang="en">Cultivar name according to the ICNCP.</xs:documentation>
      </xs:annotation>
    </xs:element>
    <xs:element name="TradeDesignationNames" minOccurs="0">
      <xs:annotation>
        <xs:documentation xml:lang="en">Container for trade names</xs:documentation>
      </xs:annotation>
      <xs:complexType>
        <xs:sequence>
          <xs:element name="TradeDesignationName" type="String" minOccurs="0" maxOccurs="unbounded" sawsdl:modelReference="http://rs.tdwg.org/abcd/terms/tradeDesignationName">
            <xs:annotation>
              <xs:documentation xml:lang="en">Trade name used for a specific cultivar</xs:documentation>
            </xs:annotation>
          </xs:element>
        </xs:sequence>
      </xs:complexType>
    </xs:element>
  </xs:sequence>
</xs:complexType>
Simple Type RankAbbreviation
Namespace http://www.tdwg.org/schemas/abcd/2.1
Annotations
The abbreviation of a taxonomic rank as used in (botanical) name strings.
Diagram
Diagram
Type restriction of xs:Name
Facets
enumeration subgen.
enumeration sect.
enumeration subsp.
enumeration var.
enumeration subvar.
enumeration forma
enumeration f.
enumeration subforma
enumeration subf.
enumeration f.spec.
Used by
Source
<xs:simpleType name="RankAbbreviation">
  <xs:annotation>
    <xs:documentation xml:lang="en">The abbreviation of a taxonomic rank as used in (botanical) name strings.</xs:documentation>
  </xs:annotation>
  <xs:restriction base="xs:Name">
    <xs:enumeration value="subgen."/>
    <xs:enumeration value="sect."/>
    <xs:enumeration value="subsp."/>
    <xs:enumeration value="var."/>
    <xs:enumeration value="subvar."/>
    <xs:enumeration value="forma"/>
    <xs:enumeration value="f."/>
    <xs:enumeration value="subforma"/>
    <xs:enumeration value="subf."/>
    <xs:enumeration value="f.spec."/>
  </xs:restriction>
</xs:simpleType>
Simple Type HybridFlag
Namespace http://www.tdwg.org/schemas/abcd/2.1
Annotations
A multiplication or plus sign designating a hybrid or draft chimaera in botany.
Diagram
Diagram
Type xs:string
Used by
Source
<xs:simpleType name="HybridFlag">
  <xs:annotation>
    <xs:documentation xml:lang="en">A multiplication or plus sign designating a hybrid or draft chimaera in botany.</xs:documentation>
  </xs:annotation>
  <xs:restriction base="xs:string"/>
</xs:simpleType>
Complex Type NameZoological
Namespace http://www.tdwg.org/schemas/abcd/2.1
Annotations
An atomised scientific name under the International Code of Zoological Nomenclature
Diagram
Diagram ABCD_2_1_xsd.tmp#NameZoological_GenusOrMonomial ABCD_2_1_xsd.tmp#NameZoological_Subgenus ABCD_2_1_xsd.tmp#NameZoological_SpeciesEpithet ABCD_2_1_xsd.tmp#NameZoological_SubspeciesEpithet ABCD_2_1_xsd.tmp#NameZoological_AuthorTeamOriginalAndYear ABCD_2_1_xsd.tmp#NameZoological_AuthorTeamParenthesisAndYear ABCD_2_1_xsd.tmp#NameZoological_CombinationAuthorTeamAndYear ABCD_2_1_xsd.tmp#NameZoological_Breed ABCD_2_1_xsd.tmp#NameZoological_NamedIndividual
Used by
Model
Children AuthorTeamOriginalAndYear, AuthorTeamParenthesisAndYear, Breed, CombinationAuthorTeamAndYear, GenusOrMonomial, NamedIndividual, SpeciesEpithet, Subgenus, SubspeciesEpithet
Source
<xs:complexType name="NameZoological">
  <xs:annotation>
    <xs:documentation xml:lang="en">An atomised scientific name under the International Code of Zoological Nomenclature</xs:documentation>
  </xs:annotation>
  <xs:sequence>
    <xs:element name="GenusOrMonomial" type="Monomial" minOccurs="0" sawsdl:modelReference="http://rs.tdwg.org/abcd/terms/genusOrMonomial">
      <xs:annotation>
        <xs:documentation xml:lang="en">Genus or higher taxon name.</xs:documentation>
      </xs:annotation>
    </xs:element>
    <xs:element name="Subgenus" type="Monomial" minOccurs="0" sawsdl:modelReference="http://rs.tdwg.org/abcd/terms/subgenus">
      <xs:annotation>
        <xs:documentation xml:lang="en">Subgenus name.</xs:documentation>
      </xs:annotation>
    </xs:element>
    <xs:element name="SpeciesEpithet" type="Epithet" minOccurs="0" sawsdl:modelReference="http://rs.tdwg.org/abcd/terms/speciesEpithet">
      <xs:annotation>
        <xs:documentation xml:lang="en">Species epithet</xs:documentation>
      </xs:annotation>
    </xs:element>
    <xs:element name="SubspeciesEpithet" type="Epithet" minOccurs="0" sawsdl:modelReference="http://rs.tdwg.org/abcd/terms/subspeciesEpithet">
      <xs:annotation>
        <xs:documentation xml:lang="en">Maps to Darwin Core 2: Subspecies</xs:documentation>
      </xs:annotation>
    </xs:element>
    <xs:element name="AuthorTeamOriginalAndYear" type="String" minOccurs="0" sawsdl:modelReference="http://rs.tdwg.org/abcd/terms/authorTeamOriginalAndYear">
      <xs:annotation>
        <xs:documentation xml:lang="en">The first person(s) who validly published a species-group name and the year of publication.</xs:documentation>
      </xs:annotation>
    </xs:element>
    <xs:element name="AuthorTeamParenthesisAndYear" type="String" minOccurs="0" sawsdl:modelReference="http://rs.tdwg.org/abcd/terms/authorTeamParenthesisAndYear">
      <xs:annotation>
        <xs:documentation xml:lang="en">The parenthetical citation of the original author when a species-group was transferred to another genus and the year of the original publication.</xs:documentation>
      </xs:annotation>
    </xs:element>
    <xs:element name="CombinationAuthorTeamAndYear" type="String" minOccurs="0" sawsdl:modelReference="http://rs.tdwg.org/abcd/terms/combinationAuthorTeamAndYear">
      <xs:annotation>
        <xs:documentation xml:lang="en">The citation of the authors responsible for the new combination and the year of its publication.</xs:documentation>
      </xs:annotation>
    </xs:element>
    <xs:element name="Breed" type="String" minOccurs="0" sawsdl:modelReference="http://rs.tdwg.org/abcd/terms/breed">
      <xs:annotation>
        <xs:documentation xml:lang="en">Name of the breed of an animal</xs:documentation>
      </xs:annotation>
    </xs:element>
    <xs:element name="NamedIndividual" type="String" minOccurs="0" sawsdl:modelReference="http://rs.tdwg.org/abcd/terms/namedIndividual">
      <xs:annotation>
        <xs:documentation xml:lang="en">An individually named animal.</xs:documentation>
      </xs:annotation>
    </xs:element>
  </xs:sequence>
</xs:complexType>
Complex Type NameViral
Namespace http://www.tdwg.org/schemas/abcd/2.1
Annotations
An atomised scientific name under the International Code of Virus Classification and Nomenclature
Diagram
Diagram ABCD_2_1_xsd.tmp#NameViral_GenusOrMonomial ABCD_2_1_xsd.tmp#NameViral_ViralSpeciesDesignation ABCD_2_1_xsd.tmp#NameViral_Acronym
Used by
Model
Children Acronym, GenusOrMonomial, ViralSpeciesDesignation
Source
<xs:complexType name="NameViral">
  <xs:annotation>
    <xs:documentation xml:lang="en">An atomised scientific name under the International Code of Virus Classification and Nomenclature</xs:documentation>
  </xs:annotation>
  <xs:sequence>
    <xs:element name="GenusOrMonomial" type="Monomial" minOccurs="0" sawsdl:modelReference="http://rs.tdwg.org/abcd/terms/genusOrMonomial">
      <xs:annotation>
        <xs:documentation xml:lang="en">Genus or higher taxon name formed according to the code and representing the result of the identification. E.g. Comovirus.</xs:documentation>
      </xs:annotation>
    </xs:element>
    <xs:element name="ViralSpeciesDesignation" type="String" minOccurs="0" sawsdl:modelReference="http://rs.tdwg.org/abcd/terms/viralSpeciesDesignation">
      <xs:annotation>
        <xs:documentation xml:lang="en">The formal name of a viral species. Examples: vaccinia virus; human herpes virus 2 (herpes simplex virus 2); poliovirus 1; Saccharomyces cerevisiae virus L-A; enterobacteria phage PRD1 [Source: ICTV].</xs:documentation>
      </xs:annotation>
    </xs:element>
    <xs:element name="Acronym" type="String" minOccurs="0" sawsdl:modelReference="http://rs.tdwg.org/abcd/terms/acronym">
      <xs:annotation>
        <xs:documentation xml:lang="en">The accepted acronym for the Virus, e.g. PCV for Peanut Clump Virus.</xs:documentation>
      </xs:annotation>
    </xs:element>
  </xs:sequence>
</xs:complexType>
Simple Type CodeOfNomenclatureEnum
Namespace http://www.tdwg.org/schemas/abcd/2.1
Annotations
An enumeration of the Codes of Nomenclature
Diagram
Diagram
Type restriction of xs:Name
Facets
enumeration Bacteriological
enumeration Botanical
enumeration Viral
enumeration Zoological
enumeration Cultivated
Used by
Source
<xs:simpleType name="CodeOfNomenclatureEnum">
  <xs:annotation>
    <xs:documentation xml:lang="en">An enumeration of the Codes of Nomenclature</xs:documentation>
  </xs:annotation>
  <xs:restriction base="xs:Name">
    <xs:enumeration value="Bacteriological"/>
    <xs:enumeration value="Botanical"/>
    <xs:enumeration value="Viral"/>
    <xs:enumeration value="Zoological"/>
    <xs:enumeration value="Cultivated"/>
  </xs:restriction>
</xs:simpleType>
Complex Type DateTime
Namespace http://www.tdwg.org/schemas/abcd/2.1
Annotations
Temporal aspects of an event or activity.
Diagram
Diagram ABCD_2_1_xsd.tmp#DateTime_DateText ABCD_2_1_xsd.tmp#DateTime_TimeZone ABCD_2_1_xsd.tmp#DateTime_ISODateTimeBegin ABCD_2_1_xsd.tmp#DateTime_DayNumberBegin ABCD_2_1_xsd.tmp#DateTime_TimeOfDayBegin ABCD_2_1_xsd.tmp#DateTime_ISODateTimeEnd ABCD_2_1_xsd.tmp#DateTime_DayNumberEnd ABCD_2_1_xsd.tmp#DateTime_TimeOfDayEnd ABCD_2_1_xsd.tmp#DateTime_PeriodExplicit
Used by
Model
Children DateText, DayNumberBegin, DayNumberEnd, ISODateTimeBegin, ISODateTimeEnd, PeriodExplicit, TimeOfDayBegin, TimeOfDayEnd, TimeZone
Source
<xs:complexType name="DateTime">
  <xs:annotation>
    <xs:documentation xml:lang="en">Temporal aspects of an event or activity.</xs:documentation>
  </xs:annotation>
  <xs:sequence>
    <xs:element name="DateText" type="String" id="datetext" minOccurs="0" sawsdl:modelReference="http://rs.tdwg.org/abcd/mappings/DateTime-DateText">
      <xs:annotation>
        <xs:documentation xml:lang="en">The date in text format</xs:documentation>
      </xs:annotation>
    </xs:element>
    <xs:element name="TimeZone" type="String" minOccurs="0" sawsdl:modelReference="http://rs.tdwg.org/abcd/terms/timeZone">
      <xs:annotation>
        <xs:documentation xml:lang="en">The time zone to which the time-of-day data refer</xs:documentation>
      </xs:annotation>
    </xs:element>
    <xs:element name="ISODateTimeBegin" type="DateTimeISO" id="isodate" minOccurs="0" sawsdl:modelReference="http://rs.tdwg.org/abcd/terms/timeSpanBegin">
      <xs:annotation>
        <xs:documentation xml:lang="en">The exact date (and time) or beginning of a period, expressed in a modified ISO/ANSI 8601 standard structured format</xs:documentation>
      </xs:annotation>
    </xs:element>
    <xs:element name="DayNumberBegin" type="xs:integer" minOccurs="0">
      <xs:annotation>
        <xs:documentation xml:lang="en">Julian day number in the year for the exact date or for the beginning day of a period</xs:documentation>
      </xs:annotation>
    </xs:element>
    <xs:element name="TimeOfDayBegin" type="xs:time" minOccurs="0" sawsdl:modelReference="http://rs.tdwg.org/abcd/terms/timeOfDayBegin">
      <xs:annotation>
        <xs:documentation xml:lang="en">Time of day in hours from midnight for an exact point in time or for the beginning of a time period. This is also covered by ISODateTimeBegin, except in cases when the date is not known</xs:documentation>
      </xs:annotation>
    </xs:element>
    <xs:element name="ISODateTimeEnd" type="DateTimeISO" minOccurs="0" sawsdl:modelReference="http://rs.tdwg.org/abcd/terms/timeSpanEnd">
      <xs:annotation>
        <xs:documentation xml:lang="en">The end of a period expressed in a modified ISO/ANSI 8601 standard structured format</xs:documentation>
      </xs:annotation>
    </xs:element>
    <xs:element name="DayNumberEnd" type="xs:integer" minOccurs="0">
      <xs:annotation>
        <xs:documentation xml:lang="en">The Julian day number of the last day in a period.</xs:documentation>
      </xs:annotation>
    </xs:element>
    <xs:element name="TimeOfDayEnd" type="xs:time" minOccurs="0" sawsdl:modelReference="http://rs.tdwg.org/abcd/terms/timeOfDayEnd">
      <xs:annotation>
        <xs:documentation xml:lang="en">Time of day in hours from midnight for the end of a time period. This is also covered by ISODateTimeEnd, except in cases when the date is not known.</xs:documentation>
      </xs:annotation>
    </xs:element>
    <xs:element name="PeriodExplicit" type="xs:boolean" minOccurs="0" sawsdl:modelReference="http://rs.tdwg.org/abcd/terms/periodExplicit">
      <xs:annotation>
        <xs:documentation xml:lang="en">Set to True if the event takes place for the period indicated, set to false if it occurs at some point of time during the period, not filled if unknown or no period specified.</xs:documentation>
      </xs:annotation>
    </xs:element>
  </xs:sequence>
</xs:complexType>
Simple Type DateTimeISO
Namespace http://www.tdwg.org/schemas/abcd/2.1
Annotations
The date and time expressed in a way conforming to a subset of ISO 8601
Diagram
Diagram
Type restriction of xs:string
Facets
pattern \d\d\d\d(\-(0[1-9]|1[012])(\-((0[1-9])|1\d|2\d|3[01])(T(0\d|1\d|2[0-3])(:[0-5]\d){0,2})?)?)?|\-\-(0[1-9]|1[012])(\-(0[1-9]|1\d|2\d|3[01]))?|\-\-\-(0[1-9]|1\d|2\d|3[01])
Used by
Source
<xs:simpleType name="DateTimeISO">
  <xs:annotation>
    <xs:documentation xml:lang="en">The date and time expressed in a way conforming to a subset of ISO 8601</xs:documentation>
  </xs:annotation>
  <xs:restriction base="xs:string">
    <xs:pattern value="\d\d\d\d(\-(0[1-9]|1[012])(\-((0[1-9])|1\d|2\d|3[01])(T(0\d|1\d|2[0-3])(:[0-5]\d){0,2})?)?)?|\-\-(0[1-9]|1[012])(\-(0[1-9]|1\d|2\d|3[01]))?|\-\-\-(0[1-9]|1\d|2\d|3[01])"/>
  </xs:restriction>
</xs:simpleType>
Simple Type RecordBasisEnum
Namespace http://www.tdwg.org/schemas/abcd/2.1
Annotations
A standard designator for the nature of the object of the record. "MaterialSample" is added as "A resource describing the physical results of a sampling (or sub-sampling) event. In biological collections, the material sample is typically collected, and either preserved or destructively processed".
Diagram
Diagram
Type restriction of xs:Name
Facets
enumeration PreservedSpecimen
enumeration LivingSpecimen
enumeration FossilSpecimen
enumeration MineralSpecimen
enumeration OtherSpecimen
enumeration MaterialSample
enumeration HumanObservation
enumeration MachineObservation
enumeration DrawingOrPhotograph
enumeration MultimediaObject
enumeration AbsenceObservation
Used by
Source
<xs:simpleType name="RecordBasisEnum">
  <xs:annotation>
    <xs:documentation xml:lang="en">A standard designator for the nature of the object of the record. "MaterialSample" is added as "A resource describing the physical results of a sampling (or sub-sampling) event. In biological collections, the material sample is typically collected, and either preserved or destructively processed".</xs:documentation>
  </xs:annotation>
  <xs:restriction base="xs:Name">
    <xs:enumeration value="PreservedSpecimen"/>
    <xs:enumeration value="LivingSpecimen"/>
    <xs:enumeration value="FossilSpecimen"/>
    <xs:enumeration value="MineralSpecimen"/>
    <xs:enumeration value="OtherSpecimen"/>
    <xs:enumeration value="MaterialSample"/>
    <xs:enumeration value="HumanObservation"/>
    <xs:enumeration value="MachineObservation"/>
    <xs:enumeration value="DrawingOrPhotograph"/>
    <xs:enumeration value="MultimediaObject"/>
    <xs:enumeration value="AbsenceObservation"/>
  </xs:restriction>
</xs:simpleType>
Complex Type MeasurementOrFact
Namespace http://www.tdwg.org/schemas/abcd/2.1
Annotations
General purpose measurement and fact (descriptor) recording.
Diagram
Diagram ABCD_2_1_xsd.tmp#MeasurementOrFact_MeasurementOrFactAtomised ABCD_2_1_xsd.tmp#MeasurementOrFact_MeasurementOrFactText
Used by
Model
Children MeasurementOrFactAtomised, MeasurementOrFactText
Source
<xs:complexType name="MeasurementOrFact">
  <xs:annotation>
    <xs:documentation xml:lang="en">General purpose measurement and fact (descriptor) recording.</xs:documentation>
  </xs:annotation>
  <xs:sequence>
    <xs:element name="MeasurementOrFactAtomised" minOccurs="0">
      <xs:annotation>
        <xs:documentation xml:lang="en">Atomised data describing a measurement or fact.</xs:documentation>
      </xs:annotation>
      <xs:complexType>
        <xs:sequence>
          <xs:element name="MeasuredBy" type="String" minOccurs="0" sawsdl:modelReference="http://rs.tdwg.org/abcd/mappings/MeasuredBy">
            <xs:annotation>
              <xs:documentation xml:lang="en">Attribution of the measurement to a Person</xs:documentation>
            </xs:annotation>
          </xs:element>
          <xs:element name="MeasurementDateTime" type="xs:dateTime" minOccurs="0" sawsdl:modelReference="http://rs.tdwg.org/abcd/mappings/MeasurementOrFact-Date">
            <xs:annotation>
              <xs:documentation xml:lang="en">Date and/or Time the measurement was taken</xs:documentation>
            </xs:annotation>
          </xs:element>
          <xs:element name="Duration" type="String" minOccurs="0" sawsdl:modelReference="http://rs.tdwg.org/abcd/terms/duration">
            <xs:annotation>
              <xs:documentation xml:lang="en">Duration of measurement in time.</xs:documentation>
            </xs:annotation>
          </xs:element>
          <xs:element name="Method" type="StringL" minOccurs="0" sawsdl:modelReference="http://rs.tdwg.org/abcd/mappings/MeasurementOrFact-Method">
            <xs:annotation>
              <xs:documentation xml:lang="en">Method used to make measurement.</xs:documentation>
            </xs:annotation>
          </xs:element>
          <xs:element name="Parameter" type="StringL" minOccurs="0" sawsdl:modelReference="http://rs.tdwg.org/abcd/terms/parameter">
            <xs:annotation>
              <xs:documentation xml:lang="en">Describes type of measurement or fact, such as width, abundance, circumference, temperature etc. or colour etc.</xs:documentation>
            </xs:annotation>
          </xs:element>
          <xs:element name="AppliesTo" type="StringL" minOccurs="0" sawsdl:modelReference="http://rs.tdwg.org/abcd/terms/appliesTo">
            <xs:annotation>
              <xs:documentation xml:lang="en">Depending on the use of the type, this can further specify the actual part measured. For example, a measurement of temperature may be a surface, air or sub-surface measurement.</xs:documentation>
            </xs:annotation>
          </xs:element>
          <xs:element name="LowerValue" type="StringL" sawsdl:modelReference="http://rs.tdwg.org/abcd/terms/lowerValue">
            <xs:annotation>
              <xs:documentation xml:lang="en">Lower or only value or fact text.</xs:documentation>
            </xs:annotation>
          </xs:element>
          <xs:element name="UpperValue" type="StringL" minOccurs="0" sawsdl:modelReference="http://rs.tdwg.org/abcd/terms/upperValue">
            <xs:annotation>
              <xs:documentation xml:lang="en">Upper value where there is a range.</xs:documentation>
            </xs:annotation>
          </xs:element>
          <xs:element name="UnitOfMeasurement" type="String" minOccurs="0" sawsdl:modelReference="http://rs.tdwg.org/abcd/terms/unitOfMeasurement">
            <xs:annotation>
              <xs:documentation xml:lang="en">Unit of measurement.</xs:documentation>
            </xs:annotation>
          </xs:element>
          <xs:element name="Accuracy" type="String" minOccurs="0" sawsdl:modelReference="http://rs.tdwg.org/abcd/mappings/MeasurementOrFact-Accuracy">
            <xs:annotation>
              <xs:documentation xml:lang="en">Statement of accuracy of measurement.</xs:documentation>
            </xs:annotation>
          </xs:element>
          <xs:element name="MeasurementOrFactReference" type="Reference" minOccurs="0" sawsdl:modelReference="http://rs.tdwg.org/abcd/mappings/MeasurementOrFact-Reference">
            <xs:annotation>
              <xs:documentation xml:lang="en">Reference (publication) where this measurement was taken from</xs:documentation>
            </xs:annotation>
          </xs:element>
          <xs:element name="IsQuantitative" type="xs:boolean" minOccurs="0" sawsdl:modelReference="http://rs.tdwg.org/abcd/terms/isQuantitative">
            <xs:annotation>
              <xs:documentation xml:lang="en">Flag indicating if the value represents the numerical result of a quantitative measurement (TRUE) or a descriptor with textual or categorical result (FALSE).</xs:documentation>
            </xs:annotation>
          </xs:element>
        </xs:sequence>
      </xs:complexType>
    </xs:element>
    <xs:element name="MeasurementOrFactText" type="StringL" minOccurs="0">
      <xs:annotation>
        <xs:documentation xml:lang="en">Free text alternative to atomised version.</xs:documentation>
      </xs:annotation>
    </xs:element>
  </xs:sequence>
</xs:complexType>
Complex Type StringP
Namespace http://www.tdwg.org/schemas/abcd/2.1
Annotations
String (i. e. xs:string with minimum length=1) extended with preferred attribute
Diagram
Diagram ABCD_2_1_xsd.tmp#String ABCD_2_1_xsd.tmp#StringP_preferred
Type extension of String
Type hierarchy
Used by
Attributes
QName Type Use
preferred xs:boolean optional
Source
<xs:complexType name="StringP">
  <xs:annotation>
    <xs:documentation xml:lang="en">String (i. e. xs:string with minimum length=1) extended with preferred attribute</xs:documentation>
  </xs:annotation>
  <xs:simpleContent>
    <xs:extension base="String">
      <xs:attribute name="preferred" type="xs:boolean" use="optional"/>
    </xs:extension>
  </xs:simpleContent>
</xs:complexType>
Complex Type CultureCollectionUnit
Namespace http://www.tdwg.org/schemas/abcd/2.1
Annotations
Elements only used for units in culture collections
Diagram
Diagram ABCD_2_1_xsd.tmp#CultureCollectionUnit_OrganismType ABCD_2_1_xsd.tmp#CultureCollectionUnit_InfrasubspecificName ABCD_2_1_xsd.tmp#CultureCollectionUnit_CultureNames ABCD_2_1_xsd.tmp#CultureCollectionUnit_Strain ABCD_2_1_xsd.tmp#CultureCollectionUnit_SerovarOrSerotype ABCD_2_1_xsd.tmp#CultureCollectionUnit_Pathovar ABCD_2_1_xsd.tmp#CultureCollectionUnit_Mutant ABCD_2_1_xsd.tmp#CultureCollectionUnit_Genotype ABCD_2_1_xsd.tmp#CultureCollectionUnit_GrowthConditions ABCD_2_1_xsd.tmp#CultureCollectionUnit_GrowthConditionsAtomised ABCD_2_1_xsd.tmp#CultureCollectionUnit_References ABCD_2_1_xsd.tmp#CultureCollectionUnit_FormOfSupply ABCD_2_1_xsd.tmp#CultureCollectionUnit_Applications ABCD_2_1_xsd.tmp#CultureCollectionUnit_Hazard
Used by
Model
Children Applications, CultureNames, FormOfSupply, Genotype, GrowthConditions, GrowthConditionsAtomised, Hazard, InfrasubspecificName, Mutant, OrganismType, Pathovar, References, SerovarOrSerotype, Strain
Source
<xs:complexType name="CultureCollectionUnit">
  <xs:annotation>
    <xs:documentation xml:lang="en">Elements only used for units in culture collections</xs:documentation>
  </xs:annotation>
  <xs:sequence>
    <xs:element name="OrganismType" type="String" minOccurs="0" sawsdl:modelReference="http://rs.tdwg.org/abcd/terms/organismType">
      <xs:annotation>
        <xs:documentation xml:lang="en">E.g. "Bacteria" or "Archaea"</xs:documentation>
      </xs:annotation>
    </xs:element>
    <xs:element name="InfrasubspecificName" type="String" minOccurs="0" sawsdl:modelReference="http://rs.tdwg.org/abcd/terms/infrasubspecificName">
      <xs:annotation>
        <xs:documentation xml:lang="en">Variety designation, epithet, authors and reference. This field excludes the pathovar name and the serovar name, which are both infrasubspecific names but are to be entered under Identification/... ../FullScientificName</xs:documentation>
      </xs:annotation>
    </xs:element>
    <xs:element name="CultureNames" minOccurs="0">
      <xs:annotation>
        <xs:documentation xml:lang="en">Container element for names under which the culture is known</xs:documentation>
      </xs:annotation>
      <xs:complexType>
        <xs:sequence>
          <xs:element name="CultureName" type="StringL" minOccurs="0" maxOccurs="unbounded" sawsdl:modelReference="http://rs.tdwg.org/abcd/terms/cultureName">
            <xs:annotation>
              <xs:documentation xml:lang="en">Reference or trade name for a microbial culture</xs:documentation>
            </xs:annotation>
          </xs:element>
        </xs:sequence>
      </xs:complexType>
    </xs:element>
    <xs:element name="Strain" type="String" minOccurs="0" sawsdl:modelReference="http://rs.tdwg.org/abcd/terms/strain">
      <xs:annotation>
        <xs:documentation xml:lang="en">Name of a microbial or viral strain. Note that this name may also denote the unique identifier of the record in the collection, in which case it should also be used for UnitID.</xs:documentation>
      </xs:annotation>
    </xs:element>
    <xs:element name="SerovarOrSerotype" type="String" minOccurs="0" sawsdl:modelReference="http://rs.tdwg.org/abcd/terms/serovarOrSerotype">
      <xs:annotation>
        <xs:documentation xml:lang="en">Name and author of serovar or serotype</xs:documentation>
      </xs:annotation>
    </xs:element>
    <xs:element name="Pathovar" type="String" minOccurs="0" sawsdl:modelReference="http://rs.tdwg.org/abcd/terms/pathovar">
      <xs:annotation>
        <xs:documentation xml:lang="en">Name and author of the pathovar.</xs:documentation>
      </xs:annotation>
    </xs:element>
    <xs:element name="Mutant" type="String" minOccurs="0" sawsdl:modelReference="http://rs.tdwg.org/abcd/terms/mutant">
      <xs:annotation>
        <xs:documentation xml:lang="en">Type and parent of mutant if strain is a mutant strain</xs:documentation>
      </xs:annotation>
    </xs:element>
    <xs:element name="Genotype" type="String" minOccurs="0" sawsdl:modelReference="http://rs.tdwg.org/abcd/terms/genotype">
      <xs:annotation>
        <xs:documentation xml:lang="en">Names of chromosomal markers of the strain. Especially recommended for strains of species for which many genetically modified strains exist</xs:documentation>
      </xs:annotation>
    </xs:element>
    <xs:element name="GrowthConditions" type="StringL" minOccurs="0" sawsdl:modelReference="http://rs.tdwg.org/abcd/terms/growthConditionsText">
      <xs:annotation>
        <xs:documentation xml:lang="en">An alternative full text field for culture medium, atmospheric and light conditions, temperature conditions and additional remarks on the cultivation.</xs:documentation>
      </xs:annotation>
    </xs:element>
    <xs:element name="GrowthConditionsAtomised" minOccurs="0">
      <xs:annotation>
        <xs:documentation xml:lang="en">Atomised elements describing the growth conditions of the culture unit.</xs:documentation>
      </xs:annotation>
      <xs:complexType>
        <xs:sequence>
          <xs:element name="GrowthConditionAtomised" type="GrowthConditionAtomised" maxOccurs="unbounded" sawsdl:modelReference="http://rs.tdwg.org/abcd/terms/GrowthCondition">
            <xs:annotation>
              <xs:documentation xml:lang="en">Atomised elements describing the growth conditions of the culture unit.</xs:documentation>
            </xs:annotation>
          </xs:element>
        </xs:sequence>
      </xs:complexType>
    </xs:element>
    <xs:element name="References" minOccurs="0">
      <xs:annotation>
        <xs:documentation xml:lang="en">References for the culture conditions and method or for a description of the strain</xs:documentation>
      </xs:annotation>
      <xs:complexType>
        <xs:sequence>
          <xs:element name="Reference" type="Reference" minOccurs="0" maxOccurs="unbounded" sawsdl:modelReference="http://rs.tdwg.org/abcd/mappings/CultureCollectionUnit-Reference">
            <xs:annotation>
              <xs:documentation xml:lang="en">Attribute for RefType</xs:documentation>
            </xs:annotation>
          </xs:element>
        </xs:sequence>
      </xs:complexType>
    </xs:element>
    <xs:element name="FormOfSupply" type="StringL" minOccurs="0" sawsdl:modelReference="http://rs.tdwg.org/abcd/terms/formOfSupply">
      <xs:annotation>
        <xs:documentation xml:lang="en">Form in which the strain will be sent to the customer</xs:documentation>
      </xs:annotation>
    </xs:element>
    <xs:element name="Applications" type="StringL" minOccurs="0" sawsdl:modelReference="http://rs.tdwg.org/abcd/terms/applications">
      <xs:annotation>
        <xs:documentation xml:lang="en"/>
      </xs:annotation>
    </xs:element>
    <xs:element name="Hazard" type="StringL" minOccurs="0" sawsdl:modelReference="http://rs.tdwg.org/abcd/terms/hazard">
      <xs:annotation>
        <xs:documentation xml:lang="en"/>
      </xs:annotation>
    </xs:element>
  </xs:sequence>
</xs:complexType>
Complex Type GrowthConditionAtomised
Namespace http://www.tdwg.org/schemas/abcd/2.1
Annotations
Atomised elements describing the growth conditions of the culture unit.
Diagram
Diagram ABCD_2_1_xsd.tmp#GrowthConditionAtomised_CultureMedium ABCD_2_1_xsd.tmp#GrowthConditionAtomised_Aerobicity ABCD_2_1_xsd.tmp#GrowthConditionAtomised_Temperature ABCD_2_1_xsd.tmp#GrowthConditionAtomised_References ABCD_2_1_xsd.tmp#GrowthConditionAtomised_GrowthConditionsMeasurementsOrFacts
Used by
Model
Children Aerobicity, CultureMedium, GrowthConditionsMeasurementsOrFacts, References, Temperature
Source
<xs:complexType name="GrowthConditionAtomised">
  <xs:annotation>
    <xs:documentation xml:lang="en">Atomised elements describing the growth conditions of the culture unit.</xs:documentation>
  </xs:annotation>
  <xs:sequence>
    <xs:element name="CultureMedium" type="StringL" minOccurs="0" sawsdl:modelReference="http://rs.tdwg.org/abcd/terms/cultureMedium">
      <xs:annotation>
        <xs:documentation xml:lang="en">The growth medium for a microbial or similar culture e.g. agar</xs:documentation>
      </xs:annotation>
    </xs:element>
    <xs:element name="Aerobicity" type="StringL" minOccurs="0" sawsdl:modelReference="http://rs.tdwg.org/abcd/terms/aerobicity">
      <xs:annotation>
        <xs:documentation xml:lang="en"/>
      </xs:annotation>
    </xs:element>
    <xs:element name="Temperature" minOccurs="0" sawsdl:modelReference="http://rs.tdwg.org/abcd/mappings/GrowthCondition-Temperature">
      <xs:annotation>
        <xs:documentation xml:lang="en">Preferably a number - attribute scale gives temperature scale used</xs:documentation>
      </xs:annotation>
      <xs:complexType>
        <xs:simpleContent>
          <xs:extension base="xs:string">
            <xs:attribute name="scale" type="xs:NMTOKEN" use="optional"/>
          </xs:extension>
        </xs:simpleContent>
      </xs:complexType>
    </xs:element>
    <xs:element name="References" minOccurs="0">
      <xs:annotation>
        <xs:documentation xml:lang="en">References for the culture conditions and method</xs:documentation>
      </xs:annotation>
      <xs:complexType>
        <xs:sequence>
          <xs:element name="Reference" type="Reference" minOccurs="0" maxOccurs="unbounded" sawsdl:modelReference="http://rs.tdwg.org/abcd/mappings/GrowthCondition-Reference">
            <xs:annotation>
              <xs:documentation xml:lang="en">Attribute for RefType</xs:documentation>
            </xs:annotation>
          </xs:element>
        </xs:sequence>
      </xs:complexType>
    </xs:element>
    <xs:element name="GrowthConditionsMeasurementsOrFacts" minOccurs="0">
      <xs:annotation>
        <xs:documentation xml:lang="en">Further measurements or facts relevant for cultivation of strains, e.g. temperature, pH, oxygen, etc.</xs:documentation>
      </xs:annotation>
      <xs:complexType>
        <xs:sequence>
          <xs:element name="GrowthConditionsMeasurementOrFact" type="MeasurementOrFact" maxOccurs="unbounded" sawsdl:modelReference="http://rs.tdwg.org/abcd/mappings/GrowthCondition-MeasurementOrFact">
            <xs:annotation>
              <xs:documentation xml:lang="en">An additional measurement or facts relevant for cultivation of strains, e.g. temperature, pH, oxygen, etc.</xs:documentation>
            </xs:annotation>
          </xs:element>
        </xs:sequence>
      </xs:complexType>
    </xs:element>
  </xs:sequence>
</xs:complexType>
Complex Type MycologicalUnit
Namespace http://www.tdwg.org/schemas/abcd/2.1
Annotations
Elements only used for mycological units
Diagram
Diagram ABCD_2_1_xsd.tmp#MycologicalUnit_LichenMorphotype ABCD_2_1_xsd.tmp#MycologicalUnit_MycologicalSexualStage ABCD_2_1_xsd.tmp#MycologicalUnit_MycologicalLiveStages
Used by
Model
Children LichenMorphotype, MycologicalLiveStages, MycologicalSexualStage
Source
<xs:complexType name="MycologicalUnit">
  <xs:annotation>
    <xs:documentation xml:lang="en">Elements only used for mycological units</xs:documentation>
  </xs:annotation>
  <xs:sequence>
    <xs:element name="LichenMorphotype" type="String" minOccurs="0" sawsdl:modelReference="http://rs.tdwg.org/abcd/terms/lichenMorphotype">
      <xs:annotation>
        <xs:documentation xml:lang="en">Name of algal or cyanobacterial component of lichen</xs:documentation>
      </xs:annotation>
    </xs:element>
    <xs:element name="MycologicalSexualStage" type="String" minOccurs="0" sawsdl:modelReference="http://rs.tdwg.org/abcd/terms/mycologicalSexualStage">
      <xs:annotation>
        <xs:documentation xml:lang="en"/>
      </xs:annotation>
    </xs:element>
    <xs:element name="MycologicalLiveStages" minOccurs="0">
      <xs:annotation>
        <xs:documentation xml:lang="en">Spore states present in the sample.</xs:documentation>
      </xs:annotation>
      <xs:complexType>
        <xs:sequence>
          <xs:element name="MycologicalLiveStage" type="StringL" minOccurs="0" maxOccurs="unbounded" sawsdl:modelReference="http://rs.tdwg.org/abcd/terms/mycologicalLiveStage">
            <xs:annotation>
              <xs:documentation xml:lang="en">Spore states present in the sample.</xs:documentation>
            </xs:annotation>
          </xs:element>
        </xs:sequence>
      </xs:complexType>
    </xs:element>
  </xs:sequence>
</xs:complexType>
Complex Type HerbariumUnit
Namespace http://www.tdwg.org/schemas/abcd/2.1
Annotations
Elements only used for herbarium units
Diagram
Diagram ABCD_2_1_xsd.tmp#HerbariumUnit_Exsiccatum ABCD_2_1_xsd.tmp#HerbariumUnit_DuplicatesDistributedTo ABCD_2_1_xsd.tmp#HerbariumUnit_LoanIdentifier ABCD_2_1_xsd.tmp#HerbariumUnit_LoanSequenceNo ABCD_2_1_xsd.tmp#HerbariumUnit_LoanDestination ABCD_2_1_xsd.tmp#HerbariumUnit_LoanForBotanist ABCD_2_1_xsd.tmp#HerbariumUnit_LoanDespatchMethod ABCD_2_1_xsd.tmp#HerbariumUnit_LoanDate ABCD_2_1_xsd.tmp#HerbariumUnit_LoanReturnDate ABCD_2_1_xsd.tmp#HerbariumUnit_NaturalOccurrence ABCD_2_1_xsd.tmp#HerbariumUnit_CultivatedOccurrence
Used by
Model
Children CultivatedOccurrence, DuplicatesDistributedTo, Exsiccatum, LoanDate, LoanDespatchMethod, LoanDestination, LoanForBotanist, LoanIdentifier, LoanReturnDate, LoanSequenceNo, NaturalOccurrence
Source
<xs:complexType name="HerbariumUnit">
  <xs:annotation>
    <xs:documentation xml:lang="en">Elements only used for herbarium units</xs:documentation>
  </xs:annotation>
  <xs:sequence>
    <xs:element name="Exsiccatum" type="String" minOccurs="0" sawsdl:modelReference="http://rs.tdwg.org/abcd/terms/exsiccatum">
      <xs:annotation>
        <xs:documentation xml:lang="en">Information relating this specimen to an Exsiccatum</xs:documentation>
      </xs:annotation>
    </xs:element>
    <xs:element name="DuplicatesDistributedTo" type="String" minOccurs="0" sawsdl:modelReference="http://rs.tdwg.org/abcd/terms/duplicatesDistributedTo">
      <xs:annotation>
        <xs:documentation xml:lang="en">Deprecated duplicate element, do not use; please use /Datasets/Dataset/Unit/SpecimenUnit/DuplicatesDistributedTo instead.</xs:documentation>
      </xs:annotation>
    </xs:element>
    <xs:element name="LoanIdentifier" type="String" minOccurs="0" sawsdl:modelReference="http://rs.tdwg.org/abcd/terms/loanID">
      <xs:annotation>
        <xs:documentation xml:lang="en">The unique institutional loan number applied with the loan sequence number to uniquely identify a specimen on loan [HISPID3].</xs:documentation>
      </xs:annotation>
    </xs:element>
    <xs:element name="LoanSequenceNo" type="xs:integer" minOccurs="0" sawsdl:modelReference="http://rs.tdwg.org/abcd/terms/loanSequenceNumber">
      <xs:annotation>
        <xs:documentation xml:lang="en">The sequence of a specimen within a given loan, assigned with the Loan Identification to uniquely identify a specimen on loan [HISPID3]</xs:documentation>
      </xs:annotation>
    </xs:element>
    <xs:element name="LoanDestination" type="InstitutionCode" minOccurs="0" sawsdl:modelReference="http://rs.tdwg.org/abcd/terms/loanDestination">
      <xs:annotation>
        <xs:documentation xml:lang="en">Institution to which the loan is being sent [HISPID3]</xs:documentation>
      </xs:annotation>
    </xs:element>
    <xs:element name="LoanForBotanist" type="String" minOccurs="0" sawsdl:modelReference="http://rs.tdwg.org/abcd/terms/loanForBotanist">
      <xs:annotation>
        <xs:documentation xml:lang="en">Name of botanist for whom the loan is destined [HISPID3]</xs:documentation>
      </xs:annotation>
    </xs:element>
    <xs:element name="LoanDespatchMethod" type="String" minOccurs="0" sawsdl:modelReference="http://rs.tdwg.org/abcd/terms/loanDispatchMethod">
      <xs:annotation>
        <xs:documentation xml:lang="en">The means by which the loan is being despatched from the home institution [HISPID3]</xs:documentation>
      </xs:annotation>
    </xs:element>
    <xs:element name="LoanDate" type="xs:date" minOccurs="0" sawsdl:modelReference="http://rs.tdwg.org/abcd/mappings/LoanDate">
      <xs:annotation>
        <xs:documentation xml:lang="en">The date the loan is prepared and/or sent [HISPID3]</xs:documentation>
      </xs:annotation>
    </xs:element>
    <xs:element name="LoanReturnDate" type="xs:date" minOccurs="0" sawsdl:modelReference="http://rs.tdwg.org/abcd/mappings/LoanReturnDate">
      <xs:annotation>
        <xs:documentation xml:lang="en">The date the loan is to be returned.</xs:documentation>
      </xs:annotation>
    </xs:element>
    <xs:element name="NaturalOccurrence" type="StringL" minOccurs="0" sawsdl:modelReference="http://rs.tdwg.org/abcd/terms/naturalOccurrence">
      <xs:annotation>
        <xs:documentation xml:lang="en">Equivalent to HISPID:posnat field: records whether the plant is a native of the collection habitat or whether it is a naturalised introduction. It is expected that this field will have values similar to the following: Natural, Naturalised, Unknown</xs:documentation>
      </xs:annotation>
    </xs:element>
    <xs:element name="CultivatedOccurrence" type="StringL" minOccurs="0" sawsdl:modelReference="http://rs.tdwg.org/abcd/terms/cultivatedOccurrence">
      <xs:annotation>
        <xs:documentation xml:lang="en">Equivalent to HISPID:poscul field: records whether the plant is established or not established (hence, only maintained as a cultivated plant), in the collection habitat. It is expected that this field will have values similar to the following: Cultivated, Not cultivated, Unknown</xs:documentation>
      </xs:annotation>
    </xs:element>
  </xs:sequence>
</xs:complexType>
Complex Type BotanicalGardenUnit
Namespace http://www.tdwg.org/schemas/abcd/2.1
Annotations
Elements specific to units from botanical gardens
Diagram
Diagram ABCD_2_1_xsd.tmp#BotanicalGardenUnit_AccessionSpecimenNumbers ABCD_2_1_xsd.tmp#BotanicalGardenUnit_AccessionStatus ABCD_2_1_xsd.tmp#BotanicalGardenUnit_LocationInGarden ABCD_2_1_xsd.tmp#BotanicalGardenUnit_AccessionMaterialType ABCD_2_1_xsd.tmp#BotanicalGardenUnit_Hardiness ABCD_2_1_xsd.tmp#BotanicalGardenUnit_ProvenanceCategory ABCD_2_1_xsd.tmp#BotanicalGardenUnit_PropagationHistoryCode ABCD_2_1_xsd.tmp#BotanicalGardenUnit_AccessionLineage ABCD_2_1_xsd.tmp#BotanicalGardenUnit_DonorCategory ABCD_2_1_xsd.tmp#BotanicalGardenUnit_Cultivation ABCD_2_1_xsd.tmp#BotanicalGardenUnit_PlantingDate ABCD_2_1_xsd.tmp#BotanicalGardenUnit_Propagation ABCD_2_1_xsd.tmp#BotanicalGardenUnit_Perennation ABCD_2_1_xsd.tmp#BotanicalGardenUnit_BreedingSystem ABCD_2_1_xsd.tmp#BotanicalGardenUnit_IPEN
Used by
Model
Children AccessionLineage, AccessionMaterialType, AccessionSpecimenNumbers, AccessionStatus, BreedingSystem, Cultivation, DonorCategory, Hardiness, IPEN, LocationInGarden, Perennation, PlantingDate, Propagation, PropagationHistoryCode, ProvenanceCategory
Source
<xs:complexType name="BotanicalGardenUnit">
  <xs:annotation>
    <xs:documentation xml:lang="en">Elements specific to units from botanical gardens</xs:documentation>
  </xs:annotation>
  <xs:sequence>
    <xs:element name="AccessionSpecimenNumbers" type="xs:int" minOccurs="0" sawsdl:modelReference="http://rs.tdwg.org/abcd/terms/accessionSpecimenNumbers">
      <xs:annotation>
        <xs:documentation xml:lang="en">Minimum numbers of individuals the garden is holding under the UnitID.</xs:documentation>
      </xs:annotation>
    </xs:element>
    <xs:element name="AccessionStatus" type="xs:byte" minOccurs="0" sawsdl:modelReference="http://rs.tdwg.org/abcd/terms/accessionStatus">
      <xs:annotation>
        <xs:documentation xml:lang="en">Current status (current or not current) of the accession in the garden.</xs:documentation>
      </xs:annotation>
    </xs:element>
    <xs:element name="LocationInGarden" type="String" minOccurs="0" sawsdl:modelReference="http://rs.tdwg.org/abcd/terms/locationInGarden">
      <xs:annotation>
        <xs:documentation xml:lang="en">Current location of the living plant in the botanical garden.</xs:documentation>
      </xs:annotation>
    </xs:element>
    <xs:element name="AccessionMaterialType" type="String" minOccurs="0" sawsdl:modelReference="http://rs.tdwg.org/abcd/terms/accessionMaterialType">
      <xs:annotation>
        <xs:documentation xml:lang="en">Type of material the current living accession is composed of.</xs:documentation>
      </xs:annotation>
    </xs:element>
    <xs:element name="Hardiness" type="xs:boolean" minOccurs="0" sawsdl:modelReference="http://rs.tdwg.org/abcd/terms/hardiness">
      <xs:annotation>
        <xs:documentation xml:lang="en">A flag indicating that the accession is grown outdoors in the botanical garden.</xs:documentation>
      </xs:annotation>
    </xs:element>
    <xs:element name="ProvenanceCategory" type="String" minOccurs="0" sawsdl:modelReference="http://rs.tdwg.org/abcd/terms/provenanceCategory">
      <xs:annotation>
        <xs:documentation xml:lang="en">A code to indicate the provenance of the accession [ITF-2].</xs:documentation>
      </xs:annotation>
    </xs:element>
    <xs:element name="PropagationHistoryCode" type="String" minOccurs="0" sawsdl:modelReference="http://rs.tdwg.org/abcd/terms/propagationHistoryCode">
      <xs:annotation>
        <xs:documentation xml:lang="en">A code to indicate the nature of the production of the plant material being accessioned, for use in association with the element ProvenanceCategory [ITF-2]</xs:documentation>
      </xs:annotation>
    </xs:element>
    <xs:element name="AccessionLineage" type="String" minOccurs="0" sawsdl:modelReference="http://rs.tdwg.org/abcd/terms/accessionLineage">
      <xs:annotation>
        <xs:documentation xml:lang="en">The purpose of this element is to trace the lineage of an accession to either one or two immediate parent unit ID's.</xs:documentation>
      </xs:annotation>
    </xs:element>
    <xs:element name="DonorCategory" type="xs:byte" minOccurs="0" sawsdl:modelReference="http://rs.tdwg.org/abcd/terms/donorCategory">
      <xs:annotation>
        <xs:documentation xml:lang="en">A code to indicate the type of the immediate donor from which the accession was obtained. This may not be necessarily the original collector of wild material. [ITF-2]</xs:documentation>
      </xs:annotation>
    </xs:element>
    <xs:element name="Cultivation" type="String" minOccurs="0" sawsdl:modelReference="http://rs.tdwg.org/abcd/terms/cultivation">
      <xs:annotation>
        <xs:documentation xml:lang="en">Allows for cultivation information to be passed as free text in order to help the receiving garden care for the transferred accession [ITF-2] or to record the garden's experience made with this accession.</xs:documentation>
      </xs:annotation>
    </xs:element>
    <xs:element name="PlantingDate" type="String" minOccurs="0" sawsdl:modelReference="http://rs.tdwg.org/abcd/mappings/PlantingDate">
      <xs:annotation>
        <xs:documentation xml:lang="en">The date the plant was planted at its current location in the botanical garden.</xs:documentation>
      </xs:annotation>
    </xs:element>
    <xs:element name="Propagation" type="String" minOccurs="0" sawsdl:modelReference="http://rs.tdwg.org/abcd/terms/propagation">
      <xs:annotation>
        <xs:documentation xml:lang="en">Allows for information about any propagation requirements to be passed as free text in order to help the receiving garden propagate the transferred accession [ITF-2] or to record the garden's experience made with this accession.</xs:documentation>
      </xs:annotation>
    </xs:element>
    <xs:element name="Perennation" type="String" minOccurs="0" sawsdl:modelReference="http://rs.tdwg.org/abcd/terms/perennation">
      <xs:annotation>
        <xs:documentation xml:lang="en">A code to indicate the means of perennation, providing a means of noting living plant accessions that require regular curatorial monitoring [ITF-2].</xs:documentation>
      </xs:annotation>
    </xs:element>
    <xs:element name="BreedingSystem" type="String" minOccurs="0" sawsdl:modelReference="http://rs.tdwg.org/abcd/terms/breedingSystem">
      <xs:annotation>
        <xs:documentation xml:lang="en">A code to indicate the breeding system of the accession [ITF-2].</xs:documentation>
      </xs:annotation>
    </xs:element>
    <xs:element name="IPEN" type="String" minOccurs="0" sawsdl:modelReference="http://rs.tdwg.org/abcd/terms/ipen">
      <xs:annotation>
        <xs:documentation xml:lang="en">Unique number given to plant materials accessioned in conformance with the rules of the International Plant Exchange Network (see http://www.bgci.org/abs/ipen_numbers.html).</xs:documentation>
      </xs:annotation>
    </xs:element>
  </xs:sequence>
</xs:complexType>
Complex Type PGRUnit
Namespace http://www.tdwg.org/schemas/abcd/2.1
Annotations
Extension for elements only used in plant genetic resource collections. Currently, all elements represent EURISCO descriptors.
Diagram
Diagram ABCD_2_1_xsd.tmp#PGRUnit_NationalInventoryCode ABCD_2_1_xsd.tmp#PGRUnit_BreedingInstitutionCode ABCD_2_1_xsd.tmp#PGRUnit_BreedingCountryCode ABCD_2_1_xsd.tmp#PGRUnit_BiologicalStatus ABCD_2_1_xsd.tmp#PGRUnit_AncestralData ABCD_2_1_xsd.tmp#PGRUnit_CollectingAcquisitionSource ABCD_2_1_xsd.tmp#PGRUnit_OtherIdentification ABCD_2_1_xsd.tmp#PGRUnit_LocationSafetyDuplicates ABCD_2_1_xsd.tmp#PGRUnit_TypeGermplasmStorage ABCD_2_1_xsd.tmp#PGRUnit_DecodedBreedingInstitute ABCD_2_1_xsd.tmp#PGRUnit_DecodedDonorInstitute ABCD_2_1_xsd.tmp#PGRUnit_DecodedLocationSafetyDuplicates ABCD_2_1_xsd.tmp#PGRUnit_GatheringInstitutionCode ABCD_2_1_xsd.tmp#PGRUnit_AccessionNames
Used by
Model
Children AccessionNames, AncestralData, BiologicalStatus, BreedingCountryCode, BreedingInstitutionCode, CollectingAcquisitionSource, DecodedBreedingInstitute, DecodedDonorInstitute, DecodedLocationSafetyDuplicates, GatheringInstitutionCode, LocationSafetyDuplicates, NationalInventoryCode, OtherIdentification, TypeGermplasmStorage
Source
<xs:complexType name="PGRUnit">
  <xs:annotation>
    <xs:documentation xml:lang="en">Extension for elements only used in plant genetic resource collections. Currently, all elements represent EURISCO descriptors.</xs:documentation>
  </xs:annotation>
  <xs:sequence>
    <xs:element name="NationalInventoryCode" type="String" minOccurs="0" sawsdl:modelReference="http://rs.tdwg.org/abcd/terms/nationalInventoryCode">
      <xs:annotation>
        <xs:documentation xml:lang="en">A designation specific to EURISCO.</xs:documentation>
      </xs:annotation>
    </xs:element>
    <xs:element name="BreedingInstitutionCode" type="FAOInstituteCode" minOccurs="0" sawsdl:modelReference="http://rs.tdwg.org/abcd/terms/breedingInstitutionCode">
      <xs:annotation>
        <xs:documentation xml:lang="en">FAO Institute Code of the institute that has bred the material.</xs:documentation>
      </xs:annotation>
    </xs:element>
    <xs:element name="BreedingCountryCode" type="String" minOccurs="0" sawsdl:modelReference="http://rs.tdwg.org/abcd/terms/breedingCountryCode">
      <xs:annotation>
        <xs:documentation xml:lang="en">ISO 3-letter code for the country where the breeding institute is located.</xs:documentation>
      </xs:annotation>
    </xs:element>
    <xs:element name="BiologicalStatus" type="BiologicalStatus" minOccurs="0" sawsdl:modelReference="http://rs.tdwg.org/abcd/terms/biologicalStatus">
      <xs:annotation>
        <xs:documentation xml:lang="en">Code for the (propagation-)provenance of the unit.</xs:documentation>
      </xs:annotation>
    </xs:element>
    <xs:element name="AncestralData" type="StringL" minOccurs="0" sawsdl:modelReference="http://rs.tdwg.org/abcd/terms/ancestralData">
      <xs:annotation>
        <xs:documentation xml:lang="en">Information about either pedigree or other description of ancestral information (i.e. parent variety in case of mutant or selection)</xs:documentation>
      </xs:annotation>
    </xs:element>
    <xs:element name="CollectingAcquisitionSource" type="CollectingAcquisitionSource" minOccurs="0" sawsdl:modelReference="http://rs.tdwg.org/abcd/terms/collectingAcquisitionSource">
      <xs:annotation>
        <xs:documentation xml:lang="en">Code for the (location-) provenance of the unit.</xs:documentation>
      </xs:annotation>
    </xs:element>
    <xs:element name="OtherIdentification" type="String" minOccurs="0" sawsdl:modelReference="http://rs.tdwg.org/abcd/terms/otherIdentification">
      <xs:annotation>
        <xs:documentation xml:lang="en">Any other identification (numbers) known to exist in other collections for this accession.</xs:documentation>
      </xs:annotation>
    </xs:element>
    <xs:element name="LocationSafetyDuplicates" type="FAOInstituteCode" minOccurs="0" sawsdl:modelReference="http://rs.tdwg.org/abcd/terms/locationSafetyDuplicates">
      <xs:annotation>
        <xs:documentation xml:lang="en">The FAO Institute Code of the institute where a safety duplicate of the accession is maintained.</xs:documentation>
      </xs:annotation>
    </xs:element>
    <xs:element name="TypeGermplasmStorage" type="TypeGermplasmStorage" minOccurs="0" sawsdl:modelReference="http://rs.tdwg.org/abcd/terms/typeGermplasmStorage">
      <xs:annotation>
        <xs:documentation xml:lang="en">Code for the type of storage of the unit in the collection.</xs:documentation>
      </xs:annotation>
    </xs:element>
    <xs:element name="DecodedBreedingInstitute" type="String" minOccurs="0" sawsdl:modelReference="http://rs.tdwg.org/abcd/terms/decodedBreedingInstitute">
      <xs:annotation>
        <xs:documentation xml:lang="en">A brief name and location for the breeding institute.</xs:documentation>
      </xs:annotation>
    </xs:element>
    <xs:element name="DecodedDonorInstitute" type="String" minOccurs="0" sawsdl:modelReference="http://rs.tdwg.org/abcd/terms/decodedGatheringInstitute">
      <xs:annotation>
        <xs:documentation xml:lang="en">The brief name and location of the donor institute.</xs:documentation>
      </xs:annotation>
    </xs:element>
    <xs:element name="DecodedLocationSafetyDuplicates" type="String" minOccurs="0" sawsdl:modelReference="http://rs.tdwg.org/abcd/terms/decodedLocationSafetyDuplicates">
      <xs:annotation>
        <xs:documentation xml:lang="en">Code identifying the National Inventory; the code of the country (or organisation) preparing the National Inventory. Exceptions are possible, if agreed with EURISCO such as NGB.</xs:documentation>
      </xs:annotation>
    </xs:element>
    <xs:element name="GatheringInstitutionCode" type="FAOInstituteCode" minOccurs="0" sawsdl:modelReference="http://rs.tdwg.org/abcd/terms/gatheringInstitutionCode">
      <xs:annotation>
        <xs:documentation xml:lang="en">FAO Institute Code of the institute that has collected the material.</xs:documentation>
      </xs:annotation>
    </xs:element>
    <xs:element name="AccessionNames" minOccurs="0">
      <xs:annotation>
        <xs:documentation xml:lang="en">A container element for the accession names.</xs:documentation>
      </xs:annotation>
      <xs:complexType>
        <xs:sequence>
          <xs:element name="AccessionName" type="String" minOccurs="0" maxOccurs="unbounded" sawsdl:modelReference="http://rs.tdwg.org/abcd/terms/accessionName">
            <xs:annotation>
              <xs:documentation xml:lang="en">A name given to the accession that cannot be covered by the name structure given for botanical names under identification (i.e. not a formal cultivar or trade designation name).</xs:documentation>
            </xs:annotation>
          </xs:element>
          <xs:element name="AccessionNameText" type="String" minOccurs="0" sawsdl:modelReference="http://rs.tdwg.org/abcd/terms/accessionNameText">
            <xs:annotation>
              <xs:documentation xml:lang="en">An alternative concatenated text representation of the Accession Names.</xs:documentation>
            </xs:annotation>
          </xs:element>
        </xs:sequence>
      </xs:complexType>
    </xs:element>
  </xs:sequence>
</xs:complexType>
Simple Type FAOInstituteCode
Namespace http://www.tdwg.org/schemas/abcd/2.1
Annotations
FAO Institute Code; the codes consist of the 3-letter ISO 3166 country code of the country where the institute is located plus a three-digit number.
Diagram
Diagram
Type xs:string
Used by
Source
<xs:simpleType name="FAOInstituteCode">
  <xs:annotation>
    <xs:documentation xml:lang="en">FAO Institute Code; the codes consist of the 3-letter ISO 3166 country code of the country where the institute is located plus a three-digit number.</xs:documentation>
  </xs:annotation>
  <xs:restriction base="xs:string"/>
</xs:simpleType>
Simple Type BiologicalStatus
Namespace http://www.tdwg.org/schemas/abcd/2.1
Annotations
Code for the (propagation-)provenance of the unit.
Diagram
Diagram
Type restriction of xs:integer
Facets
enumeration 100
enumeration 110
enumeration 120
enumeration 200
enumeration 300
enumeration 400
enumeration 410
enumeration 411
enumeration 412
enumeration 413
enumeration 414
enumeration 415
enumeration 420
enumeration 500
enumeration 999
Used by
Source
<xs:simpleType name="BiologicalStatus">
  <xs:annotation>
    <xs:documentation xml:lang="en">Code for the (propagation-)provenance of the unit.</xs:documentation>
  </xs:annotation>
  <xs:restriction base="xs:integer">
    <xs:enumeration value="100"/>
    <xs:enumeration value="110"/>
    <xs:enumeration value="120"/>
    <xs:enumeration value="200"/>
    <xs:enumeration value="300"/>
    <xs:enumeration value="400"/>
    <xs:enumeration value="410"/>
    <xs:enumeration value="411"/>
    <xs:enumeration value="412"/>
    <xs:enumeration value="413"/>
    <xs:enumeration value="414"/>
    <xs:enumeration value="415"/>
    <xs:enumeration value="420"/>
    <xs:enumeration value="500"/>
    <xs:enumeration value="999"/>
  </xs:restriction>
</xs:simpleType>
Simple Type CollectingAcquisitionSource
Namespace http://www.tdwg.org/schemas/abcd/2.1
Annotations
Code for the (location-) provenance of the unit.
Diagram
Diagram
Type restriction of xs:integer
Facets
enumeration 10
enumeration 11
enumeration 12
enumeration 13
enumeration 14
enumeration 15
enumeration 20
enumeration 21
enumeration 22
enumeration 23
enumeration 24
enumeration 25
enumeration 26
enumeration 27
enumeration 28
enumeration 30
enumeration 40
enumeration 50
enumeration 60
enumeration 61
enumeration 62
enumeration 99
Used by
Source
<xs:simpleType name="CollectingAcquisitionSource">
  <xs:annotation>
    <xs:documentation xml:lang="en">Code for the (location-) provenance of the unit.</xs:documentation>
  </xs:annotation>
  <xs:restriction base="xs:integer">
    <xs:enumeration value="10"/>
    <xs:enumeration value="11"/>
    <xs:enumeration value="12"/>
    <xs:enumeration value="13"/>
    <xs:enumeration value="14"/>
    <xs:enumeration value="15"/>
    <xs:enumeration value="20"/>
    <xs:enumeration value="21"/>
    <xs:enumeration value="22"/>
    <xs:enumeration value="23"/>
    <xs:enumeration value="24"/>
    <xs:enumeration value="25"/>
    <xs:enumeration value="26"/>
    <xs:enumeration value="27"/>
    <xs:enumeration value="28"/>
    <xs:enumeration value="30"/>
    <xs:enumeration value="40"/>
    <xs:enumeration value="50"/>
    <xs:enumeration value="60"/>
    <xs:enumeration value="61"/>
    <xs:enumeration value="62"/>
    <xs:enumeration value="99"/>
  </xs:restriction>
</xs:simpleType>
Simple Type TypeGermplasmStorage
Namespace http://www.tdwg.org/schemas/abcd/2.1
Annotations
Code for the type of storage of the unit in the collection.
Diagram
Diagram
Type restriction of xs:integer
Facets
enumeration 10
enumeration 11
enumeration 12
enumeration 13
enumeration 20
enumeration 30
enumeration 40
enumeration 99
Used by
Source
<xs:simpleType name="TypeGermplasmStorage">
  <xs:annotation>
    <xs:documentation xml:lang="en">Code for the type of storage of the unit in the collection.</xs:documentation>
  </xs:annotation>
  <xs:restriction base="xs:integer">
    <xs:enumeration value="10"/>
    <xs:enumeration value="11"/>
    <xs:enumeration value="12"/>
    <xs:enumeration value="13"/>
    <xs:enumeration value="20"/>
    <xs:enumeration value="30"/>
    <xs:enumeration value="40"/>
    <xs:enumeration value="99"/>
  </xs:restriction>
</xs:simpleType>
Complex Type ZoologicalUnit
Namespace http://www.tdwg.org/schemas/abcd/2.1
Annotations
Elements only used for zoological units
Diagram
Diagram ABCD_2_1_xsd.tmp#ZoologicalUnit_PhasesOrStages
Used by
Model
Children PhasesOrStages
Source
<xs:complexType name="ZoologicalUnit">
  <xs:annotation>
    <xs:documentation xml:lang="en">Elements only used for zoological units</xs:documentation>
  </xs:annotation>
  <xs:sequence>
    <xs:element name="PhasesOrStages" minOccurs="0">
      <xs:annotation>
        <xs:documentation xml:lang="en">Container element for the phase or stage of the individual organism or the organisms present in the unit. Note that counts can be provided in the Unit's MeasurementsOrFacts section.</xs:documentation>
      </xs:annotation>
      <xs:complexType>
        <xs:sequence>
          <xs:element name="PhaseOrStage" type="StringL" maxOccurs="unbounded" sawsdl:modelReference="http://rs.tdwg.org/abcd/terms/phaseOrStage">
            <xs:annotation>
              <xs:documentation xml:lang="en">Combined element for phase (e.g. polyp and meduse of the Cnidaria) or stage (juvenile, nauplius, copepodite) of the organism(s) in the unit.</xs:documentation>
            </xs:annotation>
          </xs:element>
        </xs:sequence>
      </xs:complexType>
    </xs:element>
  </xs:sequence>
</xs:complexType>
Complex Type PalaeontologicalUnit
Namespace http://www.tdwg.org/schemas/abcd/2.1
Annotations
Elements only used for palaeontological units
Diagram
Diagram ABCD_2_1_xsd.tmp#PalaeontologicalUnit_Preservation ABCD_2_1_xsd.tmp#PalaeontologicalUnit_TimeRange
Used by
Model
Children Preservation, TimeRange
Source
<xs:complexType name="PalaeontologicalUnit">
  <xs:annotation>
    <xs:documentation xml:lang="en">Elements only used for palaeontological units</xs:documentation>
  </xs:annotation>
  <xs:sequence>
    <xs:element name="Preservation" minOccurs="0">
      <xs:annotation>
        <xs:documentation xml:lang="en">Description of the fossil preservation of the specimen.</xs:documentation>
      </xs:annotation>
      <xs:complexType>
        <xs:sequence>
          <xs:element name="Completeness" type="StringL" minOccurs="0" sawsdl:modelReference="http://rs.tdwg.org/abcd/terms/completeness">
            <xs:annotation>
              <xs:documentation xml:lang="en">An indication of the completeness of the representation of an organism in a palaeontological specimen.</xs:documentation>
            </xs:annotation>
          </xs:element>
          <xs:element name="Form" type="StringL" minOccurs="0" sawsdl:modelReference="http://rs.tdwg.org/abcd/terms/form">
            <xs:annotation>
              <xs:documentation xml:lang="en">Original, mould, cast etc</xs:documentation>
            </xs:annotation>
          </xs:element>
          <xs:element name="Matrix" type="StringL" minOccurs="0" sawsdl:modelReference="http://rs.tdwg.org/abcd/terms/matrix">
            <xs:annotation>
              <xs:documentation xml:lang="en">The sediment or mineral matrix enclosing the fossil</xs:documentation>
            </xs:annotation>
          </xs:element>
          <xs:element name="Mineralisation" type="StringL" minOccurs="0" sawsdl:modelReference="http://rs.tdwg.org/abcd/terms/mineralization">
            <xs:annotation>
              <xs:documentation xml:lang="en">Form of mineralisation</xs:documentation>
            </xs:annotation>
          </xs:element>
          <xs:element name="Taphonomy" type="StringL" minOccurs="0" sawsdl:modelReference="http://rs.tdwg.org/abcd/terms/taphonomy">
            <xs:annotation>
              <xs:documentation xml:lang="en">Life position, allochthonous death assemblage, post mortem history details etc.</xs:documentation>
            </xs:annotation>
          </xs:element>
        </xs:sequence>
      </xs:complexType>
    </xs:element>
    <xs:element name="TimeRange" type="String" minOccurs="0" sawsdl:modelReference="http://rs.tdwg.org/abcd/terms/paleontologicalTimeRange">
      <xs:annotation>
        <xs:documentation xml:lang="en">Known or assumed time range of a fossil</xs:documentation>
      </xs:annotation>
    </xs:element>
  </xs:sequence>
</xs:complexType>
Complex Type MultiMediaObject
Namespace http://www.tdwg.org/schemas/abcd/2.1
Annotations
Elements to describe digital images, sound  or video recordings, etc.
Diagram
Diagram ABCD_2_1_xsd.tmp#MultiMediaObject_identifier ABCD_2_1_xsd.tmp#MultiMediaObject_type ABCD_2_1_xsd.tmp#MultiMediaObject_title ABCD_2_1_xsd.tmp#MultiMediaObject_IDofContainingCollection ABCD_2_1_xsd.tmp#MultiMediaObject_source ABCD_2_1_xsd.tmp#MultiMediaObject_provider ABCD_2_1_xsd.tmp#MultiMediaObject_fileURI ABCD_2_1_xsd.tmp#MultiMediaObject_productURI ABCD_2_1_xsd.tmp#MultiMediaObject_context ABCD_2_1_xsd.tmp#MultiMediaObject_tags ABCD_2_1_xsd.tmp#MultiMediaObject_ratings ABCD_2_1_xsd.tmp#MultiMediaObject_fileFormat ABCD_2_1_xsd.tmp#MultiMediaObject_fileFormatVersion ABCD_2_1_xsd.tmp#MultiMediaObject_fileSize ABCD_2_1_xsd.tmp#MultiMediaObject_MIMEType ABCD_2_1_xsd.tmp#MultiMediaObject_physicalFormat ABCD_2_1_xsd.tmp#MultiMediaObject_physicalObjectID ABCD_2_1_xsd.tmp#MultiMediaObject_createDate ABCD_2_1_xsd.tmp#MultiMediaObject_Creators ABCD_2_1_xsd.tmp#MultiMediaObject_modified ABCD_2_1_xsd.tmp#MultiMediaObject_IPR ABCD_2_1_xsd.tmp#MultiMediaObject_comment ABCD_2_1_xsd.tmp#MultiMediaObject_sex ABCD_2_1_xsd.tmp#MultiMediaObject_lifeStage ABCD_2_1_xsd.tmp#MultiMediaObject_subjectPart ABCD_2_1_xsd.tmp#MultiMediaObject_subjectOrientation ABCD_2_1_xsd.tmp#MultiMediaObject_subjectDistance ABCD_2_1_xsd.tmp#MultiMediaObject_TaxaInBackground ABCD_2_1_xsd.tmp#MultiMediaObject_labOrField ABCD_2_1_xsd.tmp#MultiMediaObject_temperature ABCD_2_1_xsd.tmp#MultiMediaObject_lightCondition ABCD_2_1_xsd.tmp#MultiMediaObject_playbackUsed ABCD_2_1_xsd.tmp#MultiMediaObject_captureEquipment ABCD_2_1_xsd.tmp#MultiMediaObject_counter ABCD_2_1_xsd.tmp#MultiMediaObject_filterUsedForRecording ABCD_2_1_xsd.tmp#MultiMediaObject_makerNote ABCD_2_1_xsd.tmp#MultiMediaObject_audio ABCD_2_1_xsd.tmp#MultiMediaObject_video ABCD_2_1_xsd.tmp#MultiMediaObject_image
Used by
Model
Children Creators, IDofContainingCollection, IPR, MIMEType, TaxaInBackground, audio, captureEquipment, comment, context, counter, createDate, fileFormat, fileFormatVersion, fileSize, fileURI, filterUsedForRecording, identifier, image, labOrField, lifeStage, lightCondition, makerNote, modified, physicalFormat, physicalObjectID, playbackUsed, productURI, provider, ratings, sex, source, subjectDistance, subjectOrientation, subjectPart, tags, temperature, title, type, video
Source
<xs:complexType name="MultiMediaObject">
  <xs:annotation>
    <xs:documentation xml:lang="en">Elements to describe digital images, sound or video recordings, etc.</xs:documentation>
  </xs:annotation>
  <xs:sequence>
    <xs:element name="identifier" type="String" minOccurs="0" sawsdl:modelReference="http://rs.tdwg.org/abcd/mappings/MultimediaObject-ID">
      <xs:annotation>
        <xs:documentation xml:lang="en">DC term. An arbitrary code that is unique for the resource, with the resource being either a provider, collection, or media item. Often same as FileURI.</xs:documentation>
      </xs:annotation>
    </xs:element>
    <xs:element name="type" type="String" minOccurs="0" sawsdl:modelReference="http://purl.org/dc/elements/1.1/type">
      <xs:annotation>
        <xs:documentation xml:lang="en">DC term. Recommended terms are Collection, StillImage, Sound, MovingImage, InteractiveResource, Text. Values may be used either in their literal form, or with a full namespace (e. g. http://purl.org/dc/dcmitype/StillImage) from a controlled vocabulary, but the best practice is to use the literal form when using dc:type and use dcterms:type when you can supply the URI from a controlled vocabulary and implementers may require this practice. At least one of dc:type and dcterms:type must be supplied but, when feasible, supplying both may make the metadata more widely useful. The values of each should designate the same type, but in case of ambiguity dcterms:type prevails.</xs:documentation>
      </xs:annotation>
    </xs:element>
    <xs:element name="title" type="String" minOccurs="0" sawsdl:modelReference="http://rs.tdwg.org/abcd/mappings/MultimediaObject-Title">
      <xs:annotation>
        <xs:documentation xml:lang="en">DC term. Concise title, name, or brief descriptive label of institution, resource collection, or individual resource. This field should include the complete title with all the subtitles, if any.</xs:documentation>
      </xs:annotation>
    </xs:element>
    <xs:element name="IDofContainingCollection" type="String" minOccurs="0" sawsdl:modelReference="http://rs.tdwg.org/abcd/terms/IDofContainingCollection">
      <xs:annotation>
        <xs:documentation xml:lang="en">AC term. If the resource is contained in a Collection, this field identifies that Collection uniquely. Its form is not specified by this normative document, but is left to implementers of specific implementations.</xs:documentation>
      </xs:annotation>
    </xs:element>
    <xs:element name="source" type="String" minOccurs="0" sawsdl:modelReference="http://rs.tdwg.org/abcd/mappings/Reference-Text">
      <xs:annotation>
        <xs:documentation xml:lang="en">DC term. A string providing an identifiable source from which the described resources was derived. If the resource was digitized from a non-digital resource, or was also previously published in a digital or printed publication, this describes the original. Do not put generally "related" publications in here. This field normally contains a free-form text description.</xs:documentation>
      </xs:annotation>
    </xs:element>
    <xs:element name="provider" type="String" minOccurs="0" sawsdl:modelReference="http://rs.tdwg.org/ac/terms/provider">
      <xs:annotation>
        <xs:documentation xml:lang="en">AC term. URI for person or organization responsible for presenting the media resource. If no separate Metadata Provider is given, this also attributes the metadata.</xs:documentation>
      </xs:annotation>
    </xs:element>
    <xs:element name="fileURI" type="xs:anyURI" sawsdl:modelReference="http://rs.tdwg.org/abcd/terms/fileURL">
      <xs:annotation>
        <xs:documentation xml:lang="en">Universal Resource Identifier of the underlying multimedia file, i.e. "naked" path to electronic source of multimedia object (e.g. web address).</xs:documentation>
      </xs:annotation>
    </xs:element>
    <xs:element name="productURI" type="String" minOccurs="0" sawsdl:modelReference="http://rs.tdwg.org/abcd/terms/productURL">
      <xs:annotation>
        <xs:documentation xml:lang="en">Universal Resource Identifier of an electronic source of multimedia object including HTML, Javascript or similar means deliver rendered output.</xs:documentation>
      </xs:annotation>
    </xs:element>
    <xs:element name="context" type="StringL" minOccurs="0" sawsdl:modelReference="http://rs.tdwg.org/abcd/terms/multimediaContext">
      <xs:annotation>
        <xs:documentation xml:lang="en">The context of the object in relation to the specimen or observation. E.g. image of entire specimen, sound recording the observation is based on, image of original valid publication, etc.</xs:documentation>
      </xs:annotation>
    </xs:element>
    <xs:element name="tags" minOccurs="0">
      <xs:annotation>
        <xs:documentation xml:lang="en">General keywords or tags. Tags may be multi-worded phrases. Where scientific names, common names, geographic locations, etc. are separable, those should go into the more specific coverage metadata items provided further below. Examples: "flower diagram". Character or part keywords like "leaf", or "flower color" are especially desirable.</xs:documentation>
      </xs:annotation>
      <xs:complexType>
        <xs:sequence>
          <xs:element name="tag" type="String" minOccurs="0" maxOccurs="unbounded" sawsdl:modelReference="http://rs.tdwg.org/ac/terms/tag">
            <xs:annotation>
              <xs:documentation xml:lang="en">AC term. General keywords or tags. Tags may be multi-worded phrases. Where scientific names, common names, geographic locations, etc. are separable, those should go into the more specific coverage metadata items provided further below. Examples: "flower diagram". Character or part keywords like "leaf", or "flower color" are especially desirable.</xs:documentation>
            </xs:annotation>
          </xs:element>
        </xs:sequence>
      </xs:complexType>
    </xs:element>
    <xs:element name="ratings" minOccurs="0">
      <xs:annotation>
        <xs:documentation xml:lang="en">A rating of the media resources, provided by record originators or editors, with -1 defining “rejected”, “0” defining “unrated”, and “1” (worst) to “5” (best). The origin of the rating is not communicated. It may, e. g., be based on user feedback or on editorial ratings. If Rating is not present, a value of 0 may be assumed. By "user-assigned" is meant assigned by the originator or editor of the record using the term.</xs:documentation>
      </xs:annotation>
      <xs:complexType>
        <xs:sequence>
          <xs:element name="rating" type="String" minOccurs="0" maxOccurs="unbounded" sawsdl:modelReference="http://ns.adobe.com/xap/1.0/Rating">
            <xs:annotation>
              <xs:documentation xml:lang="en">xmp/AC term. A rating of the media resources, provided by record originators or editors, with -1 defining “rejected”, “0” defining “unrated”, and “1” (worst) to “5” (best). The origin of the rating is not communicated. It may, e. g., be based on user feedback or on editorial ratings. If Rating is not present, a value of 0 may be assumed. By "user-assigned" is meant assigned by the originator or editor of the record using the term.</xs:documentation>
            </xs:annotation>
          </xs:element>
        </xs:sequence>
      </xs:complexType>
    </xs:element>
    <xs:element name="fileFormat" type="String" minOccurs="0" sawsdl:modelReference="http://rs.tdwg.org/abcd/terms/fileFormat">
      <xs:annotation>
        <xs:documentation xml:lang="en">Code or descriptive term for file format e.g. jpg, pcx, tiff for digital images; 16mm, beta video, AVI, mpg for moving images</xs:documentation>
      </xs:annotation>
    </xs:element>
    <xs:element name="fileFormatVersion" type="String" minOccurs="0" sawsdl:modelReference="http://rs.tdwg.org/abcd/mappings/FileFormatVersion">
      <xs:annotation>
        <xs:documentation xml:lang="en">Code or descriptive term for version of file format e.g. 3.0</xs:documentation>
      </xs:annotation>
    </xs:element>
    <xs:element name="fileSize" type="String" minOccurs="0" sawsdl:modelReference="http://rs.tdwg.org/abcd/terms/fileSize">
      <xs:annotation>
        <xs:documentation xml:lang="en">Size in Kb of the file referred to by URI or filename.</xs:documentation>
      </xs:annotation>
    </xs:element>
    <xs:element name="MIMEType" type="String" minOccurs="0">
      <xs:annotation>
        <xs:documentation xml:lang="en">Define the main MIME type as defined by IANA: e.g. audio, video, text, application</xs:documentation>
      </xs:annotation>
    </xs:element>
    <xs:element name="physicalFormat" type="String" minOccurs="0" sawsdl:modelReference="http://rs.tdwg.org/abcd/terms/physicalFormat">
      <xs:annotation>
        <xs:documentation xml:lang="en">Code or descriptive term for physical format of record, e.g. tape</xs:documentation>
      </xs:annotation>
    </xs:element>
    <xs:element name="physicalObjectID" type="String" minOccurs="0" sawsdl:modelReference="http://rs.tdwg.org/abcd/terms/physicalObjectID">
      <xs:annotation>
        <xs:documentation xml:lang="en">Code or descriptive term for identifier of physical item in a collection, e.g. tape number</xs:documentation>
      </xs:annotation>
    </xs:element>
    <xs:element name="createDate" type="xs:dateTime" minOccurs="0" sawsdl:modelReference="http://rs.tdwg.org/abcd/mappings/MultimediaObject-DateCreated">
      <xs:annotation>
        <xs:documentation xml:lang="en">xmp/AC term. The date and time of day of the creation of the original resource from which the digital media was derived or created. The date and time must comply with the World Wide Web Consortium (W3C) datetime practice, which requires that date and time representation correspond to ISO 8601:1998, but with year fields always comprising 4 digits. This makes datetime records compliant with 8601:2004. AC datetime values may also follow 8601:2004 for ranges by separating two IS0 8601 datetime fields by a solidus ("forward slash", '/'). See also the wikipedia IS0 8601 entry for further explanation and examples
          <br/>See also digitizationDate.</xs:documentation>
      </xs:annotation>
    </xs:element>
    <xs:element name="Creators" minOccurs="0">
      <xs:annotation>
        <xs:documentation xml:lang="en">Identifier, e.g. name or other id, of (technical) personnel who has taken the multimedia. Does not imply copyrights or other rights.</xs:documentation>
      </xs:annotation>
      <xs:complexType>
        <xs:sequence>
          <xs:element name="creator" type="String" minOccurs="0" maxOccurs="unbounded" sawsdl:modelReference="http://rs.tdwg.org/abcd/mappings/MultimediaObject-CreatorURI">
            <xs:annotation>
              <xs:documentation xml:lang="en">DC element. Identifier, e.g. name or other id, of (technical) personnel who has taken the multimedia. Does not imply copyrights or other rights.</xs:documentation>
            </xs:annotation>
          </xs:element>
        </xs:sequence>
      </xs:complexType>
    </xs:element>
    <xs:element name="modified" type="xs:dateTime" minOccurs="0" sawsdl:modelReference="http://rs.tdwg.org/abcd/mappings/MultimediaObject-DateModified">
      <xs:annotation>
        <xs:documentation xml:lang="en">DC term. Date that the media resource was altered. The date and time must comply with the World Wide Web Consortium (W3C) datetime practice, which requires that date and time representation correspond to ISO 8601:1998, but with year fields always comprising 4 digits. This makes datetime records compliant with 8601:2004. AC datetime values may also follow 8601:2004 for ranges by separating two IS0 8601 datetime fields by a solidus ("forward slash", '/')</xs:documentation>
      </xs:annotation>
    </xs:element>
    <xs:element name="IPR" type="IPRStatements" minOccurs="0">
      <xs:annotation>
        <xs:documentation xml:lang="en">Intellectual Property Rights relating specifically to the image.</xs:documentation>
      </xs:annotation>
    </xs:element>
    <xs:element name="comment" type="String" minOccurs="0" sawsdl:modelReference="http://rs.tdwg.org/abcd/mappings/MultimediaObject-Notes">
      <xs:annotation>
        <xs:documentation xml:lang="en">Free text of formatted text (rtf) description of the feature - not controlled length e.g. often a memo field</xs:documentation>
      </xs:annotation>
    </xs:element>
    <xs:element name="sex" type="String" minOccurs="0" sawsdl:modelReference="http://rs.tdwg.org/dwc/terms/sex">
      <xs:annotation>
        <xs:documentation xml:lang="en">DwC element. A description of the sex of any organisms featured within the media, when relevant to the subject of the media, e. g., male, female, hermaphrodite, dioecious.</xs:documentation>
      </xs:annotation>
    </xs:element>
    <xs:element name="lifeStage" type="String" minOccurs="0" sawsdl:modelReference="http://rs.tdwg.org/dwc/terms/lifeStage">
      <xs:annotation>
        <xs:documentation xml:lang="en">DwC element. A description of the life-cycle stage of any organisms featured within the media, when relevant to the subject of the media, e. g., larvae, juvenile, adult.</xs:documentation>
      </xs:annotation>
    </xs:element>
    <xs:element name="subjectPart" type="String" minOccurs="0" sawsdl:modelReference="http://rs.tdwg.org/ac/terms/subjectPart">
      <xs:annotation>
        <xs:documentation xml:lang="en">AC element. The portion or product of organism morphology, behaviour, environment, etc. that is either predominantly shown or particularly well exemplified by the media resource.</xs:documentation>
      </xs:annotation>
    </xs:element>
    <xs:element name="subjectOrientation" type="String" minOccurs="0" sawsdl:modelReference="http://rs.tdwg.org/ac/terms/subjectOrientation">
      <xs:annotation>
        <xs:documentation xml:lang="en">AC element. Specific orientation (= direction, view angle) of the subject represented in the media resource with respect to the acquisition device.</xs:documentation>
      </xs:annotation>
    </xs:element>
    <xs:element name="subjectDistance" type="String" minOccurs="0" sawsdl:modelReference="http://rs.tdwg.org/abcd/terms/subjectDistance">
      <xs:annotation>
        <xs:documentation xml:lang="en">Specific distance of the subject represented in the media resource with respect to the acquisition device.</xs:documentation>
      </xs:annotation>
    </xs:element>
    <xs:element name="TaxaInBackground" minOccurs="0">
      <xs:annotation>
        <xs:documentation xml:lang="en">Other taxa recorded in background</xs:documentation>
      </xs:annotation>
      <xs:complexType>
        <xs:sequence>
          <xs:element name="TaxonIdentified" type="TaxonIdentified" minOccurs="0" maxOccurs="unbounded" sawsdl:modelReference="http://rs.tdwg.org/abcd/mappings/TaxonInBackground">
            <xs:annotation>
              <xs:documentation xml:lang="en">Other taxon recorded in background</xs:documentation>
            </xs:annotation>
          </xs:element>
        </xs:sequence>
      </xs:complexType>
    </xs:element>
    <xs:element name="labOrField" type="String" minOccurs="0" sawsdl:modelReference="http://rs.tdwg.org/abcd/terms/recordingEnvironment">
      <xs:annotation>
        <xs:documentation xml:lang="en">Recommended vocabulary: "Lab", "Field" to distinguish between those two environments</xs:documentation>
      </xs:annotation>
    </xs:element>
    <xs:element name="temperature" type="String" minOccurs="0" sawsdl:modelReference="http://rs.tdwg.org/abcd/mappings/MultimediaObject-Temperature">
      <xs:annotation>
        <xs:documentation xml:lang="en">Important parameter for lab recording.</xs:documentation>
      </xs:annotation>
    </xs:element>
    <xs:element name="lightCondition" type="String" minOccurs="0" sawsdl:modelReference="http://rs.tdwg.org/abcd/terms/lightCondition">
      <xs:annotation>
        <xs:documentation xml:lang="en">Description of light conditions during recording, e.g. "artifical", "sun", "dark"</xs:documentation>
      </xs:annotation>
    </xs:element>
    <xs:element name="playbackUsed" type="String" minOccurs="0" sawsdl:modelReference="http://rs.tdwg.org/abcd/terms/playbackUsed">
      <xs:annotation>
        <xs:documentation xml:lang="en">Recommended vocabulary: "yes", "no". Was a playback used to stimulate singing of animal to be recorded?</xs:documentation>
      </xs:annotation>
    </xs:element>
    <xs:element name="captureEquipment" type="String" minOccurs="0" sawsdl:modelReference="http://rs.tdwg.org/abcd/terms/captureEquipment">
      <xs:annotation>
        <xs:documentation xml:lang="en">Equipment used to create this multimedia object.</xs:documentation>
      </xs:annotation>
    </xs:element>
    <xs:element name="counter" type="String" minOccurs="0" sawsdl:modelReference="http://rs.tdwg.org/abcd/terms/counter">
      <xs:annotation>
        <xs:documentation xml:lang="en">xxx</xs:documentation>
      </xs:annotation>
    </xs:element>
    <xs:element name="filterUsedForRecording" type="String" minOccurs="0" sawsdl:modelReference="http://rs.tdwg.org/abcd/terms/filterUsedForRecording">
      <xs:annotation>
        <xs:documentation xml:lang="en">xxx</xs:documentation>
      </xs:annotation>
    </xs:element>
    <xs:element name="makerNote" type="String" minOccurs="0" sawsdl:modelReference="http://rs.tdwg.org/abcd/terms/makerNote">
      <xs:annotation>
        <xs:documentation xml:lang="en">A tag for manufacturers of e.g. Exif/DCF writers to record any desired information. The contents are up to the manufacturer, but this tag shall not be used for any other than its intended purpose.</xs:documentation>
      </xs:annotation>
    </xs:element>
    <xs:element name="audio" minOccurs="0" sawsdl:modelReference="http://rs.tdwg.org/abcd/terms/AudioObject">
      <xs:annotation>
        <xs:documentation xml:lang="en">Use this container for audio items.</xs:documentation>
      </xs:annotation>
      <xs:complexType>
        <xs:sequence>
          <xs:element name="microphone" type="String" minOccurs="0" sawsdl:modelReference="http://rs.tdwg.org/abcd/terms/microphone">
            <xs:annotation>
              <xs:documentation xml:lang="en">Microphone equipment used for recording audio track.</xs:documentation>
            </xs:annotation>
          </xs:element>
          <xs:element name="channel" type="String" minOccurs="0" sawsdl:modelReference="http://rs.tdwg.org/abcd/terms/audioChannel">
            <xs:annotation>
              <xs:documentation xml:lang="en">Recommended vocabulary: "mono", "stereo". Channel(s) used for recording audio track.</xs:documentation>
            </xs:annotation>
          </xs:element>
          <xs:element name="duration" type="UnitString" minOccurs="0">
            <xs:annotation>
              <xs:documentation xml:lang="en">Elapsed time of the entire file, expressed using ISO 8601 syntax; see http://www.w3.org/TR/NOTE-datetime.</xs:documentation>
            </xs:annotation>
          </xs:element>
          <xs:element name="durationTimeCode" type="String" minOccurs="0" sawsdl:modelReference="http://rs.tdwg.org/abcd/terms/durationTimeCode">
            <xs:annotation>
              <xs:documentation xml:lang="en">Pattern: [0-9][0-9]:[0-5][0-9]:[0-5][0-9]:[0-9][0-9]</xs:documentation>
            </xs:annotation>
          </xs:element>
          <xs:element name="compression" type="String" minOccurs="0">
            <xs:annotation>
              <xs:documentation xml:lang="en">Type for recording the type of compression used for a digital audio file. compressionType has 1 attribute ID XML ID) and 4 elements codecCreatorApp, codecCreatorAppVersion, codecName and codecQuality.</xs:documentation>
            </xs:annotation>
          </xs:element>
          <xs:element name="codecName" type="String" minOccurs="0" sawsdl:modelReference="http://rs.tdwg.org/abcd/terms/codecName">
            <xs:annotation>
              <xs:documentation xml:lang="en">Name and version (or subtype) of the compression algorithm used, e.g., Frauenhofer xyz ["xyz"] is a placeholder for versioning information]</xs:documentation>
            </xs:annotation>
          </xs:element>
          <xs:element name="codecQuality" type="String" minOccurs="0" sawsdl:modelReference="http://rs.tdwg.org/abcd/terms/codecQuality">
            <xs:annotation>
              <xs:documentation xml:lang="en">Impact of the compression on quality e.g. lossless or lossy.</xs:documentation>
            </xs:annotation>
          </xs:element>
          <xs:element name="samplingFrequency" type="UnitString" minOccurs="0">
            <xs:annotation>
              <xs:documentation xml:lang="en">Rate at which the audio was sampled, expressed in kHz, e.g., 22, 44.1, 48, 96, etc.</xs:documentation>
            </xs:annotation>
          </xs:element>
          <xs:element name="version" type="String" minOccurs="0">
            <xs:annotation>
              <xs:documentation xml:lang="en">UK Version, US Version, home video version, etc. Mapping to Dublin Core would be made using a description element</xs:documentation>
            </xs:annotation>
          </xs:element>
          <xs:element name="audioEncoding" type="String" minOccurs="0" sawsdl:modelReference="http://rs.tdwg.org/abcd/terms/audioEncoding">
            <xs:annotation>
              <xs:documentation xml:lang="en">XXX</xs:documentation>
            </xs:annotation>
          </xs:element>
          <xs:element name="sampleRate" type="UnitString" minOccurs="0" sawsdl:modelReference="http://rs.tdwg.org/abcd/terms/samplingRate">
            <xs:annotation>
              <xs:documentation xml:lang="en">XXX</xs:documentation>
            </xs:annotation>
          </xs:element>
          <xs:element name="soundBitrate" type="UnitString" minOccurs="0" sawsdl:modelReference="http://rs.tdwg.org/abcd/terms/audioBitrate">
            <xs:annotation>
              <xs:documentation xml:lang="en">XXX</xs:documentation>
            </xs:annotation>
          </xs:element>
          <xs:element name="parabola" type="String" minOccurs="0" sawsdl:modelReference="http://rs.tdwg.org/abcd/terms/parabola">
            <xs:annotation>
              <xs:documentation xml:lang="en">XXX</xs:documentation>
            </xs:annotation>
          </xs:element>
          <xs:element name="carrierFrequency" type="String" minOccurs="0" sawsdl:modelReference="http://rs.tdwg.org/abcd/terms/carrierFrequency">
            <xs:annotation>
              <xs:documentation xml:lang="en">XXX</xs:documentation>
            </xs:annotation>
          </xs:element>
          <xs:element name="pulseRepetitionRate" type="UnitString" minOccurs="0" sawsdl:modelReference="http://rs.tdwg.org/abcd/terms/pulseRepetitionRate">
            <xs:annotation>
              <xs:documentation xml:lang="en">XXX</xs:documentation>
            </xs:annotation>
          </xs:element>
          <xs:element name="pulseLength" type="UnitString" minOccurs="0" sawsdl:modelReference="http://rs.tdwg.org/abcd/terms/pulseLength">
            <xs:annotation>
              <xs:documentation xml:lang="en">XXX</xs:documentation>
            </xs:annotation>
          </xs:element>
          <xs:element name="pulseFrequencyContour" type="String" minOccurs="0" sawsdl:modelReference="http://rs.tdwg.org/abcd/terms/pulseFrequencyContour">
            <xs:annotation>
              <xs:documentation xml:lang="en">XXX</xs:documentation>
            </xs:annotation>
          </xs:element>
          <xs:element name="pulseEnergyContour" type="String" minOccurs="0" sawsdl:modelReference="http://rs.tdwg.org/abcd/terms/pulseFrequencyContour">
            <xs:annotation>
              <xs:documentation xml:lang="en">XXX</xs:documentation>
            </xs:annotation>
          </xs:element>
          <xs:element name="pulseTimeEncodedSignal" type="String" minOccurs="0" sawsdl:modelReference="http://rs.tdwg.org/abcd/terms/pulseTimeEncodedSignal">
            <xs:annotation>
              <xs:documentation xml:lang="en">XXX</xs:documentation>
            </xs:annotation>
          </xs:element>
          <xs:element name="pulseMaximumAmplitude" type="String" minOccurs="0" sawsdl:modelReference="http://rs.tdwg.org/abcd/terms/pulseMaximumAmplitude">
            <xs:annotation>
              <xs:documentation xml:lang="en">XXX</xs:documentation>
            </xs:annotation>
          </xs:element>
          <xs:element name="pulseFrequenceModulations" type="String" minOccurs="0" sawsdl:modelReference="http://rs.tdwg.org/abcd/terms/pulseFrequencyModulations">
            <xs:annotation>
              <xs:documentation xml:lang="en">XXX</xs:documentation>
            </xs:annotation>
          </xs:element>
          <xs:element name="pulseDistanceRegularity" type="String" minOccurs="0" sawsdl:modelReference="http://rs.tdwg.org/abcd/terms/pulseDistanceRegularity">
            <xs:annotation>
              <xs:documentation xml:lang="en">XXX</xs:documentation>
            </xs:annotation>
          </xs:element>
          <xs:element name="pulseGrouping" type="String" minOccurs="0" sawsdl:modelReference="http://rs.tdwg.org/abcd/terms/pulseGrouping">
            <xs:annotation>
              <xs:documentation xml:lang="en">XXX</xs:documentation>
            </xs:annotation>
          </xs:element>
          <xs:element name="speed" type="String" minOccurs="0" sawsdl:modelReference="http://rs.tdwg.org/abcd/terms/speed">
            <xs:annotation>
              <xs:documentation xml:lang="en">XXX</xs:documentation>
            </xs:annotation>
          </xs:element>
          <xs:element name="pitch" type="String" minOccurs="0" sawsdl:modelReference="http://rs.tdwg.org/abcd/terms/pitch">
            <xs:annotation>
              <xs:documentation xml:lang="en">XXX</xs:documentation>
            </xs:annotation>
          </xs:element>
          <xs:element name="volume" type="String" minOccurs="0" sawsdl:modelReference="http://rs.tdwg.org/abcd/terms/volume">
            <xs:annotation>
              <xs:documentation xml:lang="en">XXX</xs:documentation>
            </xs:annotation>
          </xs:element>
          <xs:element name="callType" type="String" minOccurs="0" sawsdl:modelReference="http://rs.tdwg.org/abcd/terms/callType">
            <xs:annotation>
              <xs:documentation xml:lang="en">e.g. territorial call, beggar call</xs:documentation>
            </xs:annotation>
          </xs:element>
          <xs:element name="numberOfNotes" type="String" minOccurs="0" sawsdl:modelReference="http://rs.tdwg.org/abcd/terms/numberOfNotes">
            <xs:annotation>
              <xs:documentation xml:lang="en">XXX</xs:documentation>
            </xs:annotation>
          </xs:element>
          <xs:element name="chapters" type="String" minOccurs="0" sawsdl:modelReference="http://rs.tdwg.org/abcd/terms/chapters">
            <xs:annotation>
              <xs:documentation xml:lang="en">XXX</xs:documentation>
            </xs:annotation>
          </xs:element>
        </xs:sequence>
      </xs:complexType>
    </xs:element>
    <xs:element name="video" minOccurs="0" sawsdl:modelReference="http://rs.tdwg.org/abcd/terms/VideoObject">
      <xs:annotation>
        <xs:documentation xml:lang="en">Use this container for video items.</xs:documentation>
      </xs:annotation>
      <xs:complexType>
        <xs:sequence>
          <xs:element name="microphone" type="String" minOccurs="0" sawsdl:modelReference="http://rs.tdwg.org/abcd/terms/microphone">
            <xs:annotation>
              <xs:documentation xml:lang="en">Microphone equipment used for recording audio track.</xs:documentation>
            </xs:annotation>
          </xs:element>
          <xs:element name="lensModel" type="xs:anyURI" minOccurs="0" sawsdl:modelReference="http://rs.tdwg.org/abcd/terms/lensModel">
            <xs:annotation>
              <xs:documentation xml:lang="en">This tag records the lens’s model name and model number as an ASCII string.</xs:documentation>
            </xs:annotation>
          </xs:element>
          <xs:element name="lightSource" type="xs:anyURI" minOccurs="0" sawsdl:modelReference="http://rs.tdwg.org/abcd/terms/lightSource">
            <xs:annotation>
              <xs:documentation xml:lang="en">The kind of light source.</xs:documentation>
            </xs:annotation>
          </xs:element>
          <xs:element name="channels" type="String" minOccurs="0" sawsdl:modelReference="http://rs.tdwg.org/abcd/terms/audioChannel">
            <xs:annotation>
              <xs:documentation xml:lang="en">Recommended vocabulary: "mono", "stereo". Channels used for recording audio track.</xs:documentation>
            </xs:annotation>
          </xs:element>
          <xs:element name="duration" type="String" minOccurs="0">
            <xs:annotation>
              <xs:documentation xml:lang="en">Elapsed time of the entire file, expressed using ISO 8601 syntax; see http://www.w3.org/TR/NOTE-datetime.</xs:documentation>
            </xs:annotation>
          </xs:element>
          <xs:element name="durationTimeCode" type="String" minOccurs="0" sawsdl:modelReference="http://rs.tdwg.org/abcd/terms/durationTimeCode">
            <xs:annotation>
              <xs:documentation xml:lang="en">Pattern: [0-9][0-9]:[0-5][0-9]:[0-5][0-9]:[0-9][0-9]</xs:documentation>
            </xs:annotation>
          </xs:element>
          <xs:element name="compressionType" type="String" minOccurs="0">
            <xs:annotation>
              <xs:documentation xml:lang="en">Type for recording the type of compression used for a digital audio file. compressionType has 1 attribute ID XML ID) and 4 elements codecCreatorApp, codecCreatorAppVersion, codecName and codecQuality.</xs:documentation>
            </xs:annotation>
          </xs:element>
          <xs:element name="version" type="String" minOccurs="0">
            <xs:annotation>
              <xs:documentation xml:lang="en">UK Version, US Version, home video version, etc. Mapping to Dublin Core would be made using a description element</xs:documentation>
            </xs:annotation>
          </xs:element>
          <xs:element name="audioEncoding" type="String" minOccurs="0" sawsdl:modelReference="http://rs.tdwg.org/abcd/terms/audioEncoding">
            <xs:annotation>
              <xs:documentation xml:lang="en">XXX</xs:documentation>
            </xs:annotation>
          </xs:element>
          <xs:element name="soundBitrate" type="String" minOccurs="0" sawsdl:modelReference="http://rs.tdwg.org/abcd/terms/audioBitrate">
            <xs:annotation>
              <xs:documentation xml:lang="en">XXX</xs:documentation>
            </xs:annotation>
          </xs:element>
          <xs:element name="aspectRatio" type="String" minOccurs="0" sawsdl:modelReference="http://rs.tdwg.org/abcd/terms/aspectRatio">
            <xs:annotation>
              <xs:documentation xml:lang="en">can be calculated based on width and hight, e.g. 16:09</xs:documentation>
            </xs:annotation>
          </xs:element>
          <xs:element name="videoEncoding" type="String" minOccurs="0" sawsdl:modelReference="http://rs.tdwg.org/abcd/terms/videoEncoding">
            <xs:annotation>
              <xs:documentation xml:lang="en">The Codec of the video, e.g. xvid, MPEG</xs:documentation>
            </xs:annotation>
          </xs:element>
          <xs:element name="videoBitrate" type="String" minOccurs="0" sawsdl:modelReference="http://rs.tdwg.org/abcd/terms/videoBitrate">
            <xs:annotation>
              <xs:documentation xml:lang="en">XXX</xs:documentation>
            </xs:annotation>
          </xs:element>
          <xs:element name="framerate" type="String" minOccurs="0" sawsdl:modelReference="http://rs.tdwg.org/abcd/terms/frameRate">
            <xs:annotation>
              <xs:documentation xml:lang="en">The number of frames per second</xs:documentation>
            </xs:annotation>
          </xs:element>
          <xs:element name="timeCompression" type="String" minOccurs="0" sawsdl:modelReference="http://rs.tdwg.org/abcd/terms/captureFramerate">
            <xs:annotation>
              <xs:documentation xml:lang="en">To denote HighSpeed or TimeLaps videos</xs:documentation>
            </xs:annotation>
          </xs:element>
          <xs:element name="color" type="String" minOccurs="0" sawsdl:modelReference="http://rs.tdwg.org/abcd/terms/color">
            <xs:annotation>
              <xs:documentation xml:lang="en">e.g. Grayscale</xs:documentation>
            </xs:annotation>
          </xs:element>
          <xs:element name="thumbnailURI" type="xs:anyURI" minOccurs="0" sawsdl:modelReference="http://rs.tdwg.org/abcd/terms/thumbnailURL">
            <xs:annotation>
              <xs:documentation xml:lang="en">The URL of a thumbnail representing the digital object or, if there is no such thumbnail, the URL of the digital object in the best resolution available on the web site of the data provider from which a thumbnail could be generated.</xs:documentation>
            </xs:annotation>
          </xs:element>
          <xs:element name="imageSize" type="imageSize" minOccurs="0">
            <xs:annotation>
              <xs:documentation xml:lang="en">Image or Video size in pixels x pixels.</xs:documentation>
            </xs:annotation>
          </xs:element>
          <xs:element name="callType" type="String" minOccurs="0" sawsdl:modelReference="http://rs.tdwg.org/abcd/terms/callType">
            <xs:annotation>
              <xs:documentation xml:lang="en">e.g. territorial call, beggar call</xs:documentation>
            </xs:annotation>
          </xs:element>
          <xs:element name="numberOfNotes" type="String" minOccurs="0" sawsdl:modelReference="http://rs.tdwg.org/abcd/terms/numberOfNotes">
            <xs:annotation>
              <xs:documentation xml:lang="en">XXX</xs:documentation>
            </xs:annotation>
          </xs:element>
          <xs:element name="subtitles" type="String" minOccurs="0" sawsdl:modelReference="http://rs.tdwg.org/abcd/terms/subtitles">
            <xs:annotation>
              <xs:documentation xml:lang="en">XXX</xs:documentation>
            </xs:annotation>
          </xs:element>
          <xs:element name="subtitlesFormat" type="String" minOccurs="0" sawsdl:modelReference="http://rs.tdwg.org/abcd/terms/subtitlesFormat">
            <xs:annotation>
              <xs:documentation xml:lang="en">XXX</xs:documentation>
            </xs:annotation>
          </xs:element>
          <xs:element name="chapters" type="String" minOccurs="0" sawsdl:modelReference="http://rs.tdwg.org/abcd/terms/chapters">
            <xs:annotation>
              <xs:documentation xml:lang="en">XXX</xs:documentation>
            </xs:annotation>
          </xs:element>
        </xs:sequence>
      </xs:complexType>
    </xs:element>
    <xs:element name="image" minOccurs="0" sawsdl:modelReference="http://rs.tdwg.org/abcd/terms/ImageObject">
      <xs:annotation>
        <xs:documentation xml:lang="en">Use this container for image records.</xs:documentation>
      </xs:annotation>
      <xs:complexType>
        <xs:sequence>
          <xs:element name="lensModel" type="String" minOccurs="0" sawsdl:modelReference="http://rs.tdwg.org/abcd/terms/lensModel">
            <xs:annotation>
              <xs:documentation xml:lang="en">This tag records the lens’s model name and model number as an ASCII string.</xs:documentation>
            </xs:annotation>
          </xs:element>
          <xs:element name="focalLength" type="String" minOccurs="0" sawsdl:modelReference="http://rs.tdwg.org/abcd/terms/focalLength">
            <xs:annotation>
              <xs:documentation xml:lang="en">The actual focal length of the lens, in mm. Conversion is not made to the focal length of a 35 mm film camera.</xs:documentation>
            </xs:annotation>
          </xs:element>
          <xs:element name="focalLengthIn35mmFilm" type="String" minOccurs="0" sawsdl:modelReference="http://rs.tdwg.org/abcd/terms/focalLengthIn35mmFilm">
            <xs:annotation>
              <xs:documentation xml:lang="en">This tag indicates the equivalent focal length assuming a 35mm film camera, in mm. A value of 0 means the focal length is unknown. Note that this tag differs from the FocalLength tag.</xs:documentation>
            </xs:annotation>
          </xs:element>
          <xs:element name="lightSource" type="String" minOccurs="0" sawsdl:modelReference="http://rs.tdwg.org/abcd/terms/lightSource">
            <xs:annotation>
              <xs:documentation xml:lang="en">The kind of light source.</xs:documentation>
            </xs:annotation>
          </xs:element>
          <xs:element name="flash" type="String" minOccurs="0" sawsdl:modelReference="http://rs.tdwg.org/abcd/terms/flash">
            <xs:annotation>
              <xs:documentation xml:lang="en">This tag indicates the flash status when the picture was taken. [Exif/DCFwriter].</xs:documentation>
            </xs:annotation>
          </xs:element>
          <xs:element name="flashEnergy" type="String" minOccurs="0" sawsdl:modelReference="http://rs.tdwg.org/abcd/terms/flashEnergy">
            <xs:annotation>
              <xs:documentation xml:lang="en">Indicates the strobe energy at the time the image is captured, as measured in Beam Candle Power Seconds (BCPS).</xs:documentation>
            </xs:annotation>
          </xs:element>
          <xs:element name="whiteBalance" type="String" minOccurs="0" sawsdl:modelReference="http://rs.tdwg.org/abcd/terms/whiteBalance">
            <xs:annotation>
              <xs:documentation xml:lang="en">This tag indicates the white balance mode set when the image was shot.</xs:documentation>
            </xs:annotation>
          </xs:element>
          <xs:element name="digitalZoomRatio" type="String" minOccurs="0" sawsdl:modelReference="http://rs.tdwg.org/abcd/terms/digitalZoomRatio">
            <xs:annotation>
              <xs:documentation xml:lang="en">This tag indicates the digital zoom ratio when the image was shot. If the numerator of the recorded value is 0, this indicates that digital zoom was not used.</xs:documentation>
            </xs:annotation>
          </xs:element>
          <xs:element name="contrast" type="String" minOccurs="0" sawsdl:modelReference="http://rs.tdwg.org/abcd/terms/contrast">
            <xs:annotation>
              <xs:documentation xml:lang="en">This tag indicates the direction of contrast processing applied by the camera when the image was shot.</xs:documentation>
            </xs:annotation>
          </xs:element>
          <xs:element name="saturation" type="String" minOccurs="0" sawsdl:modelReference="http://rs.tdwg.org/abcd/terms/saturation">
            <xs:annotation>
              <xs:documentation xml:lang="en">This tag indicates the direction of saturation processing applied by the camera when the image was shot.</xs:documentation>
            </xs:annotation>
          </xs:element>
          <xs:element name="sharpness" type="String" minOccurs="0" sawsdl:modelReference="http://rs.tdwg.org/abcd/terms/sharpness">
            <xs:annotation>
              <xs:documentation xml:lang="en">This tag indicates the direction of sharpness processing applied by the camera when the image was shot.</xs:documentation>
            </xs:annotation>
          </xs:element>
          <xs:element name="gamma" type="String" minOccurs="0" sawsdl:modelReference="http://rs.tdwg.org/abcd/terms/gamma">
            <xs:annotation>
              <xs:documentation xml:lang="en">Indicates the value of coefficient gamma. The formula of transfer function used for image reproduction is expressed as follows. (Reproduced value) = (Input value)^gamma</xs:documentation>
            </xs:annotation>
          </xs:element>
          <xs:element name="imageColorSpace" minOccurs="0">
            <xs:annotation>
              <xs:documentation xml:lang="en">## Element under discussion ## See Bob Morris' comments under http://efgblade.cs.umb.edu/twiki/bin/view/BDEI/ColorManagement</xs:documentation>
            </xs:annotation>
            <xs:complexType>
              <xs:sequence>
                <xs:element name="profile_Name" type="String" minOccurs="0" sawsdl:modelReference="http://rs.tdwg.org/abcd/terms/colorSpace">
                  <xs:annotation>
                    <xs:documentation xml:lang="en">The name of the Colour Space of the Image</xs:documentation>
                  </xs:annotation>
                </xs:element>
                <xs:element name="profile_Ref" type="xs:anyURI" minOccurs="0">
                  <xs:annotation>
                    <xs:documentation xml:lang="en"/>
                  </xs:annotation>
                </xs:element>
              </xs:sequence>
            </xs:complexType>
          </xs:element>
          <xs:element name="imageSize" type="imageSize" minOccurs="0">
            <xs:annotation>
              <xs:documentation xml:lang="en">Image or Video size in pixels x pixels.</xs:documentation>
            </xs:annotation>
          </xs:element>
          <xs:element name="imageResolution" type="xs:int" minOccurs="0" sawsdl:modelReference="http://rs.tdwg.org/abcd/terms/imageResolution">
            <xs:annotation>
              <xs:documentation xml:lang="en">Resolution expressed in dots per inch.</xs:documentation>
            </xs:annotation>
          </xs:element>
          <xs:element name="exposureTime" type="String" minOccurs="0" sawsdl:modelReference="http://rs.tdwg.org/abcd/terms/exposureTime">
            <xs:annotation>
              <xs:documentation xml:lang="en">EXIF term. Exposure time, given in seconds (sec).</xs:documentation>
            </xs:annotation>
          </xs:element>
          <xs:element name="exposureMode" type="String" minOccurs="0" sawsdl:modelReference="http://rs.tdwg.org/abcd/terms/exposureMode">
            <xs:annotation>
              <xs:documentation xml:lang="en">EXIF term. This tag indicates the exposure mode set when the image was shot. In auto-bracketing mode, the camera shoots a series of frames of the same scene at different exposure settings.</xs:documentation>
            </xs:annotation>
          </xs:element>
          <xs:element name="spectralSensitivity" type="String" minOccurs="0" sawsdl:modelReference="http://rs.tdwg.org/abcd/terms/spectralSensitivity">
            <xs:annotation>
              <xs:documentation xml:lang="en">EXIF term. Indicates the spectral sensitivity of each channel of the camera used. The tag value is an ASCII string compatible with the standard developed by the ASTM Technical committee.</xs:documentation>
            </xs:annotation>
          </xs:element>
          <xs:element name="photographicSensitivity" type="String" minOccurs="0" sawsdl:modelReference="http://rs.tdwg.org/abcd/terms/photographicSensitivity">
            <xs:annotation>
              <xs:documentation xml:lang="en">EXIF term. This tag indicates the sensitivity of the camera or input device when the image was shot. More specifically, it indicates one of the following values that are parameters defined in ISO 12232: standard output sensitivity (SOS), recommended exposure index (REI), or ISO speed. Accordingly, if a tag corresponding to a parameter that is designated by a SensitivityType tag is recorded, the values of the tag and of this PhotographicSensitivity tag are the same. However, if the value is 65535 (the maximum value of SHORT) or higher, the value of this tag shall be 65535. When recording this tag, the SensitivityType tag should also be recorded. In addition, while “Count = Any”, only 1 count should be used when recording this tag. Note that this tag was referred to as “ISOSpeedRatings” in versions of this standard up to Version 2.21.</xs:documentation>
            </xs:annotation>
          </xs:element>
          <xs:element name="ISOSpeed" type="String" minOccurs="0" sawsdl:modelReference="http://rs.tdwg.org/abcd/terms/isoSpeed">
            <xs:annotation>
              <xs:documentation xml:lang="en">This tag indicates the ISO speed value of a camera or input device that is defined in ISO 12232. When recording this tag, the PhotographicSensitivity and SensitivityType tags shall also be recorded.</xs:documentation>
            </xs:annotation>
          </xs:element>
          <xs:element name="shutterSpeed" type="String" minOccurs="0" sawsdl:modelReference="http://rs.tdwg.org/abcd/terms/shutterSpeed">
            <xs:annotation>
              <xs:documentation xml:lang="en">Shutter speed. The unit is the APEX (Additive System of Photographic Exposure) setting.</xs:documentation>
            </xs:annotation>
          </xs:element>
          <xs:element name="brightness" type="String" minOccurs="0" sawsdl:modelReference="http://rs.tdwg.org/abcd/terms/brightness">
            <xs:annotation>
              <xs:documentation xml:lang="en">The value of brightness. The unit is the APEX value. Ordinarily it is given in the range of -99.99 to 99.99. Note that if the numerator of the record ed value is FFFFFFFF.H, Unknown shall be indicated.</xs:documentation>
            </xs:annotation>
          </xs:element>
          <xs:element name="color" type="String" minOccurs="0" sawsdl:modelReference="http://rs.tdwg.org/abcd/terms/color">
            <xs:annotation>
              <xs:documentation xml:lang="en">e.g. Grayscale</xs:documentation>
            </xs:annotation>
          </xs:element>
          <xs:element name="thumbnailURI" type="xs:anyURI" minOccurs="0" sawsdl:modelReference="http://rs.tdwg.org/abcd/terms/thumbnailURL">
            <xs:annotation>
              <xs:documentation xml:lang="en">The URL of a thumbnail representing the digital object or, if there is no such thumbnail, the URL of the digital object in the best resolution available on the web site of the data provider from which a thumbnail could be generated.</xs:documentation>
            </xs:annotation>
          </xs:element>
        </xs:sequence>
      </xs:complexType>
    </xs:element>
  </xs:sequence>
</xs:complexType>
Complex Type UnitString
Namespace http://www.tdwg.org/schemas/abcd/2.1
Annotations
String, extended with Unit attribute
Diagram
Diagram ABCD_2_1_xsd.tmp#UnitString_Unit
Type extension of xs:string
Used by
Attributes
QName Type Use
Unit xs:string required
Source
<xs:complexType name="UnitString">
  <xs:annotation>
    <xs:documentation>String, extended with Unit attribute</xs:documentation>
  </xs:annotation>
  <xs:simpleContent>
    <xs:extension base="xs:string">
      <xs:attribute name="Unit" type="xs:string" use="required"/>
    </xs:extension>
  </xs:simpleContent>
</xs:complexType>
Complex Type imageSize
Namespace http://www.tdwg.org/schemas/abcd/2.1
Diagram
Diagram ABCD_2_1_xsd.tmp#imageSize_width ABCD_2_1_xsd.tmp#imageSize_weight
Used by
Model
Children weight, width
Source
<xs:complexType name="imageSize">
  <xs:sequence>
    <xs:element name="width" type="xs:positiveInteger" sawsdl:modelReference="http://rs.tdwg.org/abcd/terms/width">
      <xs:annotation>
        <xs:documentation xml:lang="en">Picture/Video width in pixel</xs:documentation>
      </xs:annotation>
    </xs:element>
    <xs:element name="weight" type="xs:positiveInteger">
      <xs:annotation>
        <xs:documentation xml:lang="en">Picture/Video height in pixel</xs:documentation>
      </xs:annotation>
    </xs:element>
  </xs:sequence>
</xs:complexType>
Complex Type Gathering
Namespace http://www.tdwg.org/schemas/abcd/2.1
Annotations
Elements describing the event and site of collecting or observing a unit.
Diagram
Diagram ABCD_2_1_xsd.tmp#Gathering_Code ABCD_2_1_xsd.tmp#Gathering_DateTime ABCD_2_1_xsd.tmp#Gathering_Agents ABCD_2_1_xsd.tmp#Gathering_Permits ABCD_2_1_xsd.tmp#Gathering_Project ABCD_2_1_xsd.tmp#Gathering_PlatformName ABCD_2_1_xsd.tmp#Gathering_Method ABCD_2_1_xsd.tmp#Gathering_ValidDistributionFlag ABCD_2_1_xsd.tmp#Gathering_EstablishmentMeans ABCD_2_1_xsd.tmp#Gathering_LocalityText ABCD_2_1_xsd.tmp#Gathering_Country ABCD_2_1_xsd.tmp#Gathering_NamedAreas ABCD_2_1_xsd.tmp#Gathering_NearNamedPlaces ABCD_2_1_xsd.tmp#Gathering_AreaDetail ABCD_2_1_xsd.tmp#Gathering_GML ABCD_2_1_xsd.tmp#Gathering_WFS ABCD_2_1_xsd.tmp#Gathering_WMSURL ABCD_2_1_xsd.tmp#Gathering_SiteCoordinateSets ABCD_2_1_xsd.tmp#Gathering_Altitude ABCD_2_1_xsd.tmp#Gathering_Depth ABCD_2_1_xsd.tmp#Gathering_Height ABCD_2_1_xsd.tmp#Gathering_SiteMeasurementsOrFacts ABCD_2_1_xsd.tmp#Gathering_SiteImages ABCD_2_1_xsd.tmp#Gathering_Stratigraphy ABCD_2_1_xsd.tmp#Gathering_Biotope ABCD_2_1_xsd.tmp#Gathering_Synecology ABCD_2_1_xsd.tmp#Gathering_Aspect ABCD_2_1_xsd.tmp#Gathering_Notes ABCD_2_1_xsd.tmp#Gathering_FootprintWKT ABCD_2_1_xsd.tmp#Gathering_FootprintSpatialFit
Used by
Element Unit/Gathering
Model
Children Agents, Altitude, AreaDetail, Aspect, Biotope, Code, Country, DateTime, Depth, EstablishmentMeans, FootprintSpatialFit, FootprintWKT, GML, Height, LocalityText, Method, NamedAreas, NearNamedPlaces, Notes, Permits, PlatformName, Project, SiteCoordinateSets, SiteImages, SiteMeasurementsOrFacts, Stratigraphy, Synecology, ValidDistributionFlag, WFS, WMSURL
Source
<xs:complexType name="Gathering">
  <xs:annotation>
    <xs:documentation xml:lang="en">Elements describing the event and site of collecting or observing a unit.</xs:documentation>
  </xs:annotation>
  <xs:sequence>
    <xs:element name="Code" type="String" minOccurs="0" sawsdl:modelReference="http://rs.tdwg.org/abcd/mappings/Gathering-ID">
      <xs:annotation>
        <xs:documentation xml:lang="en">A string that identifies all material or records that resulted from a collecting or observation event.</xs:documentation>
      </xs:annotation>
    </xs:element>
    <xs:element name="DateTime" type="DateTime" minOccurs="0" sawsdl:modelReference="http://rs.tdwg.org/abcd/mappings/Gathering-Date">
      <xs:annotation>
        <xs:documentation xml:lang="en">Date(s) and time(s) of the collecting or observation event</xs:documentation>
      </xs:annotation>
    </xs:element>
    <xs:element name="Agents" minOccurs="0">
      <xs:annotation>
        <xs:documentation xml:lang="en">A container element for the agent(s) responsible for collecting or recording.</xs:documentation>
      </xs:annotation>
      <xs:complexType>
        <xs:sequence>
          <xs:element name="GatheringAgent" minOccurs="0" maxOccurs="unbounded" sawsdl:modelReference="http://rs.tdwg.org/abcd/mappings/GatheringAgent">
            <xs:annotation>
              <xs:documentation xml:lang="en">The person, or one of the persons or team(s) or organization(s) responsible for collecting or recording. Attributes: a flag indicating the primary collector, and a sequence number.</xs:documentation>
            </xs:annotation>
            <xs:complexType>
              <xs:sequence>
                <xs:element name="AgentText" type="String" minOccurs="0" sawsdl:modelReference="http://rs.tdwg.org/abcd/mappings/Contact-UnformattedValue">
                  <xs:annotation>
                    <xs:documentation xml:lang="en">Free text alternative or additional details for individual Agent.</xs:documentation>
                  </xs:annotation>
                </xs:element>
                <xs:element name="Organisation" type="Organisation" minOccurs="0" sawsdl:modelReference="http://rs.tdwg.org/abcd/terms/Organization">
                  <xs:annotation>
                    <xs:documentation xml:lang="en">Agent organization name and code(s).</xs:documentation>
                  </xs:annotation>
                </xs:element>
                <xs:element name="Person" type="PersonName" minOccurs="0" sawsdl:modelReference="http://rs.tdwg.org/abcd/terms/Person">
                  <xs:annotation>
                    <xs:documentation xml:lang="en">Agent Person details.</xs:documentation>
                  </xs:annotation>
                </xs:element>
              </xs:sequence>
              <xs:attribute name="primarycollector" type="xs:boolean" use="optional"/>
              <xs:attribute name="sequence" type="xs:int" use="optional"/>
            </xs:complexType>
          </xs:element>
          <xs:element name="GatheringAgentsText" type="StringL" minOccurs="0" sawsdl:modelReference="http://rs.tdwg.org/abcd/mappings/GatheringAgentsText">
            <xs:annotation>
              <xs:documentation xml:lang="en">Free text representation or concatenated version of those responsible for collecting or recording.</xs:documentation>
            </xs:annotation>
          </xs:element>
        </xs:sequence>
      </xs:complexType>
    </xs:element>
    <xs:element name="Permits" minOccurs="0">
      <xs:annotation>
        <xs:documentation xml:lang="en">A container element for references to (or texts of) permits related to the gathering event.</xs:documentation>
      </xs:annotation>
      <xs:complexType>
        <xs:choice>
          <xs:element name="PermitInfo" type="permitDetails" maxOccurs="unbounded" sawsdl:modelReference="http://rs.tdwg.org/abcd/terms/Permit">
            <xs:annotation>
              <xs:documentation xml:lang="en">Container element for information on permits related to the gathering event.</xs:documentation>
            </xs:annotation>
          </xs:element>
        </xs:choice>
      </xs:complexType>
    </xs:element>
    <xs:element name="Project" minOccurs="0" sawsdl:modelReference="http://rs.tdwg.org/abcd/terms/Project">
      <xs:annotation>
        <xs:documentation xml:lang="en">Project information concerning the gathering event.</xs:documentation>
      </xs:annotation>
      <xs:complexType>
        <xs:sequence>
          <xs:element name="ProjectTitle" type="StringL" minOccurs="0" sawsdl:modelReference="http://rs.tdwg.org/abcd/mappings/Project-Title">
            <xs:annotation>
              <xs:documentation xml:lang="en">Title of collection project</xs:documentation>
            </xs:annotation>
          </xs:element>
          <xs:element name="Contact" type="Contact" minOccurs="0" sawsdl:modelReference="http://rs.tdwg.org/abcd/mappings/Project-Contact">
            <xs:annotation>
              <xs:documentation xml:lang="en">Contact details for Project Officer or other person with knowledge of the project.</xs:documentation>
            </xs:annotation>
          </xs:element>
        </xs:sequence>
      </xs:complexType>
    </xs:element>
    <xs:element name="PlatformName" type="String" minOccurs="0" sawsdl:modelReference="http://rs.tdwg.org/abcd/terms/platformName">
      <xs:annotation>
        <xs:documentation xml:lang="en">The 'platform' from which observations or collections were made, e.g. the name of a research vessel or a remote operated vehicle.</xs:documentation>
      </xs:annotation>
    </xs:element>
    <xs:element name="Method" type="StringL" minOccurs="0" sawsdl:modelReference="http://rs.tdwg.org/abcd/mappings/Gathering-Method">
      <xs:annotation>
        <xs:documentation xml:lang="en">The method (including technical means) used to make the collection or observation or to describe the capture event.</xs:documentation>
      </xs:annotation>
    </xs:element>
    <xs:element name="ValidDistributionFlag" type="xs:boolean" minOccurs="0" sawsdl:modelReference="http://rs.tdwg.org/abcd/terms/validDistributionFlag">
      <xs:annotation>
        <xs:documentation xml:lang="en">A flag ("true" or "false") that indicates whether the locality information represents a valid distribution occurrence for a specimen. Specimens taken from captivity and showing the captive location should use the value "false". [DwC 1.4 Concept List r33.]</xs:documentation>
      </xs:annotation>
    </xs:element>
    <xs:element name="EstablishmentMeans" type="StringL" minOccurs="0" sawsdl:modelReference="http://rs.tdwg.org/abcd/terms/establishmentMeans">
      <xs:annotation>
        <xs:documentation xml:lang="en">The historical relationship of the occurrence to the cited time and place of collection or observation. Examples: 'wild', 'captive', 'cultivated', 'cultivated ex wild', 'persisting from cultivation' [DwC discussion]</xs:documentation>
      </xs:annotation>
    </xs:element>
    <xs:element name="LocalityText" type="StringL" minOccurs="0" sawsdl:modelReference="http://rs.tdwg.org/abcd/terms/localityText">
      <xs:annotation>
        <xs:documentation xml:lang="en">Original locality data as appearing on a label or in an original entry.</xs:documentation>
      </xs:annotation>
    </xs:element>
    <xs:element name="Country" type="Country" minOccurs="0" sawsdl:modelReference="http://rs.tdwg.org/abcd/terms/Country">
      <xs:annotation>
        <xs:documentation xml:lang="en">Details of the country. Separate from NamedArea for compatibility reasons.</xs:documentation>
      </xs:annotation>
    </xs:element>
    <xs:element name="NamedAreas" minOccurs="0">
      <xs:annotation>
        <xs:documentation xml:lang="en">Atomised place names as applied to the collection or observation site; with possibility for hierarchical structuring and categorization.</xs:documentation>
      </xs:annotation>
      <xs:complexType>
        <xs:sequence>
          <xs:element name="NamedArea" minOccurs="0" maxOccurs="unbounded" sawsdl:modelReference="http://rs.tdwg.org/abcd/terms/NamedArea">
            <xs:annotation>
              <xs:documentation xml:lang="en">Atomised place name with possibility for hierarchical structuring. Attribute for sequence.</xs:documentation>
            </xs:annotation>
            <xs:complexType>
              <xs:complexContent>
                <xs:extension base="NamedArea">
                  <xs:attribute name="sequence" type="xs:int" use="optional"/>
                </xs:extension>
              </xs:complexContent>
            </xs:complexType>
          </xs:element>
        </xs:sequence>
      </xs:complexType>
    </xs:element>
    <xs:element name="NearNamedPlaces" minOccurs="0">
      <xs:annotation>
        <xs:documentation xml:lang="en">Specified relationship to a named place that does not directly apply to the site of collection or observation, e. g. 10 Km South of Mytown.</xs:documentation>
      </xs:annotation>
      <xs:complexType>
        <xs:sequence>
          <xs:element name="NamedPlaceRelation" minOccurs="0" maxOccurs="unbounded" sawsdl:modelReference="http://rs.tdwg.org/abcd/terms/NamedPlaceRelation">
            <xs:annotation>
              <xs:documentation xml:lang="en">The relationship of the gathering site with a different place. Attribute DerivedFlag is deprecated.</xs:documentation>
            </xs:annotation>
            <xs:complexType>
              <xs:sequence>
                <xs:element name="NearNamedPlace" type="StringL" minOccurs="0" sawsdl:modelReference="http://rs.tdwg.org/abcd/terms/nearbyPlaceName">
                  <xs:annotation>
                    <xs:documentation xml:lang="en">A named place near to the collection or observation location</xs:documentation>
                  </xs:annotation>
                </xs:element>
                <xs:element name="NearNamedPlaceRelationTo" type="StringL" minOccurs="0" sawsdl:modelReference="http://rs.tdwg.org/abcd/terms/nearbyPlaceRelation">
                  <xs:annotation>
                    <xs:documentation xml:lang="en">Distance and directional point.</xs:documentation>
                  </xs:annotation>
                </xs:element>
              </xs:sequence>
              <xs:attribute name="DerivedFlag" type="xs:boolean" use="optional" default="false"/>
            </xs:complexType>
          </xs:element>
        </xs:sequence>
      </xs:complexType>
    </xs:element>
    <xs:element name="AreaDetail" type="StringL" minOccurs="0" sawsdl:modelReference="http://rs.tdwg.org/abcd/mappings/Gathering-Details">
      <xs:annotation>
        <xs:documentation xml:lang="en">Free text description of further details pertaining to the observation, sampling, or collection locality which did not fit into the previous elements.</xs:documentation>
      </xs:annotation>
    </xs:element>
    <xs:element name="GML" type="xs:anyType" minOccurs="0">
      <xs:annotation>
        <xs:documentation xml:lang="en">Spaceholder for GML-conformant schema extension to express the spatial representation of the gathering locality including coordinates, footprint, and uncertainties in GML (Geographical Markup Language). The GML application schema developed by the BioGeomancer Project (see http:\\www.biogeomancer.org) can be used here.</xs:documentation>
      </xs:annotation>
    </xs:element>
    <xs:element name="WFS" type="xs:anyType" minOccurs="0">
      <xs:annotation>
        <xs:documentation xml:lang="en">Retrieval of a boundary polygon or centroid spatial reference relating to the gathering site. URL (GET) or POST text, for Web Feature Service (OpenGIS Consortium Specification 01-023) reference.</xs:documentation>
      </xs:annotation>
    </xs:element>
    <xs:element name="WMSURL" type="xs:anyURI" minOccurs="0" sawsdl:modelReference="http://rs.tdwg.org/abcd/terms/wmsURL">
      <xs:annotation>
        <xs:documentation xml:lang="en">URI (e.g. web address) for the location of a boundary polygon or centroid spatial reference relating to a gathering site, according to the Web Map Services (WMS) specification of the Open GIS Consortium</xs:documentation>
      </xs:annotation>
    </xs:element>
    <xs:element name="SiteCoordinateSets" minOccurs="0">
      <xs:annotation>
        <xs:documentation xml:lang="en">Container for multiple sets of coordinates indicating the site of collection or observation.</xs:documentation>
      </xs:annotation>
      <xs:complexType>
        <xs:sequence>
          <xs:element name="SiteCoordinates" minOccurs="0" maxOccurs="unbounded" sawsdl:modelReference="http://rs.tdwg.org/abcd/terms/Coordinates">
            <xs:annotation>
              <xs:documentation xml:lang="en">Attributes for Original data and for begin and end of sequence . Composite element to allow recording multiple coordinates or same coordinate in different systems</xs:documentation>
            </xs:annotation>
            <xs:complexType>
              <xs:sequence>
                <xs:element name="CoordinateMethod" type="String" minOccurs="0" sawsdl:modelReference="http://rs.tdwg.org/abcd/mappings/Coordinates-Method">
                  <xs:annotation>
                    <xs:documentation xml:lang="en">Coordinates measuring system e.g. GPS, field map reference, inferred map reference. Equivalent to "GeoreferenceProtocol" in DwC Geospatial Extension 1.4.</xs:documentation>
                  </xs:annotation>
                </xs:element>
                <xs:element name="GeoreferenceSources" type="xs:string" minOccurs="0" sawsdl:modelReference="http://rs.tdwg.org/abcd/mappings/Reference-Text">
                  <xs:annotation>
                    <xs:documentation xml:lang="en">[DwC Geospatial Extension v. 1.4:] A list of maps, gazetteers or other resources used to georeference the locality. The content of this concept is meant to be specific enough to allow anyone in the future to use the same resource to georeference the same locality. Example: "USGS 1:24000 Florence Montana Quad".</xs:documentation>
                  </xs:annotation>
                </xs:element>
                <xs:element name="GeoreferenceVerificationStatus" type="xs:string" minOccurs="0" sawsdl:modelReference="http://rs.tdwg.org/abcd/terms/verificationStatus">
                  <xs:annotation>
                    <xs:documentation xml:lang="en">[DwC Geospatial Extension v. 1.4:] A categorical description of the extent to which the georeference has been verified to represent the location where the specimen or observation was collected. This element should be vocabulary-controlled. Examples: "requires verification", "verified by collector", "verified by curator".</xs:documentation>
                  </xs:annotation>
                </xs:element>
                <xs:element name="GeoreferenceRemarks" type="xs:string" minOccurs="0" sawsdl:modelReference="http://rs.tdwg.org/abcd/mappings/Coordinates-Notes">
                  <xs:annotation>
                    <xs:documentation xml:lang="en">[DwC Geospatial Extension v. 1.4:] Comments about the spatial description determination, explaining assumptions made in addition or opposition to the those formalized in the method referred to in GeoreferenceProtocol.</xs:documentation>
                  </xs:annotation>
                </xs:element>
                <xs:element name="CoordinatesUTM" minOccurs="0">
                  <xs:annotation>
                    <xs:documentation xml:lang="en">A container for coordinates expressed for the Universal Transverse Mercator projection.</xs:documentation>
                  </xs:annotation>
                  <xs:complexType>
                    <xs:sequence>
                      <xs:element name="UTMZone" type="String" minOccurs="0" sawsdl:modelReference="http://rs.tdwg.org/abcd/terms/utmZone">
                        <xs:annotation>
                          <xs:documentation xml:lang="en">The numerical Zone corresponding to the central meridian and origin upon which the UTMEasting is based.</xs:documentation>
                        </xs:annotation>
                      </xs:element>
                      <xs:element name="UTMSubzone" type="String" minOccurs="0" sawsdl:modelReference="http://rs.tdwg.org/abcd/terms/utmSubzone">
                        <xs:annotation>
                          <xs:documentation xml:lang="en">The Subzone letter corresponding to one of the 20 North-South divisions of the UTM grid system.</xs:documentation>
                        </xs:annotation>
                      </xs:element>
                      <xs:element name="UTMNS" type="String" minOccurs="0" sawsdl:modelReference="http://rs.tdwg.org/abcd/terms/utmNS">
                        <xs:annotation>
                          <xs:documentation xml:lang="en">The hemisphere to which the UTMNorthing refers.</xs:documentation>
                        </xs:annotation>
                      </xs:element>
                      <xs:element name="UTMZoneFull" type="String" minOccurs="0" sawsdl:modelReference="http://rs.tdwg.org/abcd/terms/utmZoneFull">
                        <xs:annotation>
                          <xs:documentation xml:lang="en">An alternative composite text to capture a zone expressed as a combination of UTMZone and UTMSubzone.</xs:documentation>
                        </xs:annotation>
                      </xs:element>
                      <xs:element name="UTMEasting" type="String" minOccurs="0" sawsdl:modelReference="http://rs.tdwg.org/abcd/terms/utmEasting">
                        <xs:annotation>
                          <xs:documentation xml:lang="en">The distance in meters east of the origin of the UTMZone.</xs:documentation>
                        </xs:annotation>
                      </xs:element>
                      <xs:element name="UTMNorthing" type="String" minOccurs="0" sawsdl:modelReference="http://rs.tdwg.org/abcd/terms/utmNorthing">
                        <xs:annotation>
                          <xs:documentation xml:lang="en">The distance in meters north of the origin for the UTMSubzone.</xs:documentation>
                        </xs:annotation>
                      </xs:element>
                      <xs:element name="UTMDatum" type="String" minOccurs="0" sawsdl:modelReference="http://rs.tdwg.org/abcd/terms/utmDatum">
                        <xs:annotation>
                          <xs:documentation xml:lang="en">Mathematical surface on which the mapping and coordinate system used for the geocodes of the record are based.</xs:documentation>
                        </xs:annotation>
                      </xs:element>
                      <xs:element name="UTMText" type="String" minOccurs="0" sawsdl:modelReference="http://rs.tdwg.org/abcd/terms/utmText">
                        <xs:annotation>
                          <xs:documentation xml:lang="en">A alternative composite text to capture unatomised UTM coordinate data.</xs:documentation>
                        </xs:annotation>
                      </xs:element>
                    </xs:sequence>
                  </xs:complexType>
                </xs:element>
                <xs:element name="CoordinatesGrid" minOccurs="0">
                  <xs:annotation>
                    <xs:documentation xml:lang="en">Geospatial coordinates recorded using a grid system</xs:documentation>
                  </xs:annotation>
                  <xs:complexType>
                    <xs:sequence>
                      <xs:element name="GridCellSystem" type="String" sawsdl:modelReference="http://rs.tdwg.org/abcd/terms/gridCellSystem">
                        <xs:annotation>
                          <xs:documentation xml:lang="en">Grid system name e.g. "GB OS"</xs:documentation>
                        </xs:annotation>
                      </xs:element>
                      <xs:element name="GridCellCode" type="String" sawsdl:modelReference="http://rs.tdwg.org/abcd/terms/gridCellCode">
                        <xs:annotation>
                          <xs:documentation xml:lang="en">The code of the grid system used to record the gathering site coordinates.</xs:documentation>
                        </xs:annotation>
                      </xs:element>
                      <xs:element name="GridQualifier" type="String" minOccurs="0" sawsdl:modelReference="http://rs.tdwg.org/abcd/terms/gridQualifier">
                        <xs:annotation>
                          <xs:documentation xml:lang="en">Grid reference precision qualifier</xs:documentation>
                        </xs:annotation>
                      </xs:element>
                    </xs:sequence>
                  </xs:complexType>
                </xs:element>
                <xs:element name="CoordinatesLatLong" minOccurs="0">
                  <xs:annotation>
                    <xs:documentation xml:lang="en">Element that allows the recording of the latitude and longitude of a recording or collecting position.</xs:documentation>
                  </xs:annotation>
                  <xs:complexType>
                    <xs:sequence>
                      <xs:element name="LongitudeDecimal" type="xs:decimal" minOccurs="0" sawsdl:modelReference="http://rs.tdwg.org/abcd/terms/longitudeDecimal">
                        <xs:annotation>
                          <xs:documentation xml:lang="en">Maps to Darwin Core 2: Longitude. Express in decimal degrees. Equivalent to "DecimalLongitude" in DwC Geospatial Extension v. 1.4 but without restrictions.</xs:documentation>
                        </xs:annotation>
                      </xs:element>
                      <xs:element name="VerbatimLongitude" type="xs:string" minOccurs="0" sawsdl:modelReference="http://rs.tdwg.org/abcd/terms/longitudeText">
                        <xs:annotation>
                          <xs:documentation xml:lang="en">Equivalent to the respective element in DwC Geospatial Extension v.1.4.</xs:documentation>
                        </xs:annotation>
                      </xs:element>
                      <xs:element name="LatitudeDecimal" type="xs:decimal" minOccurs="0" sawsdl:modelReference="http://rs.tdwg.org/abcd/terms/latitudeDecimal">
                        <xs:annotation>
                          <xs:documentation xml:lang="en">Maps to Darwin Core 2: Latitude. Express in decimal degrees. Equivalent to "DecimalLatitude" in DwC Geospatial Extension 1.4 but without restrictions.</xs:documentation>
                        </xs:annotation>
                      </xs:element>
                      <xs:element name="VerbatimLatitude" type="xs:string" minOccurs="0" sawsdl:modelReference="http://rs.tdwg.org/abcd/terms/latitudeText">
                        <xs:annotation>
                          <xs:documentation xml:lang="en">Equivalent to the respective element in DwC Geospatial Extension v.1.4.</xs:documentation>
                        </xs:annotation>
                      </xs:element>
                      <xs:element name="SpatialDatum" type="String" minOccurs="0" sawsdl:modelReference="http://rs.tdwg.org/abcd/terms/spatialDatum">
                        <xs:annotation>
                          <xs:documentation xml:lang="en">Mathematical surface on which the mapping and coordinate system used for the geocodes of the record are based. Equivalent to "GeodeticDatum" in DwC Geospatial Extension v.1.4.</xs:documentation>
                        </xs:annotation>
                      </xs:element>
                      <xs:element name="AccuracyStatement" type="String" minOccurs="0" sawsdl:modelReference="http://rs.tdwg.org/abcd/mappings/Coordinates-Accuracy">
                        <xs:annotation>
                          <xs:documentation xml:lang="en">Free text statement of degree of accuracy. May include indication that accuracy has deliberately been generalised, e.g. to protect sensitive data about protected species.</xs:documentation>
                        </xs:annotation>
                      </xs:element>
                      <xs:element name="CoordinateErrorDistanceInMeters" type="xs:decimal" minOccurs="0" sawsdl:modelReference="http://rs.tdwg.org/abcd/mappings/CoordinatesText">
                        <xs:annotation>
                          <xs:documentation xml:lang="en">Maps to Darwin Core 2: Coordinate Precision. An estimate of how tightly the collecting locality was specified; expressed as a distance in meters corresponding to a radius around the Lat/Long coordinates. Use NULL where precision is unknown, cannot be estimated or is not applicable. Equivalent to "CoordinateUncertaintyInMeters" in DwC Geospatial Extension v. 1.4.</xs:documentation>
                        </xs:annotation>
                      </xs:element>
                      <xs:element name="CoordinateErrorMethod" type="String" minOccurs="0" sawsdl:modelReference="http://rs.tdwg.org/abcd/terms/errorDistanceInMeters">
                        <xs:annotation>
                          <xs:documentation xml:lang="en">Verbatim statement of how the Coordinate Error was determined.</xs:documentation>
                        </xs:annotation>
                      </xs:element>
                      <xs:element name="PointRadiusSpatialFit" type="spatialFitDataType" minOccurs="0" sawsdl:modelReference="http://rs.tdwg.org/abcd/terms/pointRadiusSpatialFit">
                        <xs:annotation>
                          <xs:documentation xml:lang="en">[DwC Geospatial Extension v. 1.4: ] A measure of how well the circle defined by the coordinates and uncertainty match the original spatial representation, as a ratio of the area of the circle to the area of the original spatial representation. Legal values are 0, greater than or equal to 1, or undefined. A value of 1 is an exact match or 100% overlap. A value of 0 should be used if the given georeference does not completely contain the original representation. The PointRadiusSpatialFit is undefined if the original representation is a point without uncertainty and the given georeference is not that same point (without uncertainty). If both the original and the given georeference are the same point, the PointRadiusSpatialFit is 1. Detailed explanations with graphical examples can be found in the Guide to Best Practices for Georeferencing (Chapman and Wieczorek, eds. 2006).</xs:documentation>
                        </xs:annotation>
                      </xs:element>
                      <xs:element name="CoordinatesText" type="String" minOccurs="0" sawsdl:modelReference="http://rs.tdwg.org/abcd/terms/errorMethod">
                        <xs:annotation>
                          <xs:documentation xml:lang="en">Equivalent to "VerbatimCoordinates" in DwC Geospatial Extension v.1.4.</xs:documentation>
                        </xs:annotation>
                      </xs:element>
                    </xs:sequence>
                  </xs:complexType>
                </xs:element>
              </xs:sequence>
              <xs:attribute name="original" type="xs:boolean" use="optional"/>
              <xs:attribute name="begin" type="xs:boolean" use="optional"/>
              <xs:attribute name="end" type="xs:boolean" use="optional"/>
            </xs:complexType>
          </xs:element>
        </xs:sequence>
      </xs:complexType>
    </xs:element>
    <xs:element name="Altitude" type="MeasurementOrFact" minOccurs="0" sawsdl:modelReference="http://rs.tdwg.org/abcd/mappings/Altitude">
      <xs:annotation>
        <xs:documentation xml:lang="en">The altitude of the gathering site land or floor level given as distance above (positive) or below mean sea level.</xs:documentation>
      </xs:annotation>
    </xs:element>
    <xs:element name="Depth" minOccurs="0" sawsdl:modelReference="http://rs.tdwg.org/abcd/mappings/Depth">
      <xs:annotation>
        <xs:documentation xml:lang="en">Vertical distance point or range measurement in relation to a ground datum such as water level, or level of the sea floor for benthic samples.</xs:documentation>
      </xs:annotation>
      <xs:complexType>
        <xs:complexContent>
          <xs:extension base="MeasurementOrFact">
            <xs:attribute name="datum" type="String" use="optional"/>
          </xs:extension>
        </xs:complexContent>
      </xs:complexType>
    </xs:element>
    <xs:element name="Height" minOccurs="0" sawsdl:modelReference="http://rs.tdwg.org/abcd/mappings/Height">
      <xs:annotation>
        <xs:documentation xml:lang="en">Vertical distance measure or range in relation to a ground datum, e.g. ground level.</xs:documentation>
      </xs:annotation>
      <xs:complexType>
        <xs:complexContent>
          <xs:extension base="MeasurementOrFact">
            <xs:attribute name="datum" type="String" use="optional"/>
          </xs:extension>
        </xs:complexContent>
      </xs:complexType>
    </xs:element>
    <xs:element name="SiteMeasurementsOrFacts" minOccurs="0">
      <xs:annotation>
        <xs:documentation xml:lang="en">Further measurements or facts taken at the collection locality at the time of collection, e.g. (water-) temperature, slope, weather conditions, etc.</xs:documentation>
      </xs:annotation>
      <xs:complexType>
        <xs:sequence>
          <xs:element name="SiteMeasurementOrFact" type="MeasurementOrFact" maxOccurs="unbounded" sawsdl:modelReference="http://rs.tdwg.org/abcd/mappings/Gathering-MeasurementOrFact">
            <xs:annotation>
              <xs:documentation xml:lang="en">An additional measurement or fact taken at the gathering locality at the time of the gathering event.</xs:documentation>
            </xs:annotation>
          </xs:element>
        </xs:sequence>
      </xs:complexType>
    </xs:element>
    <xs:element name="SiteImages" minOccurs="0">
      <xs:annotation>
        <xs:documentation xml:lang="en">Images taken at the Gathering site</xs:documentation>
      </xs:annotation>
      <xs:complexType>
        <xs:sequence>
          <xs:element name="SiteImage" type="MultiMediaObject" maxOccurs="unbounded" sawsdl:modelReference="http://rs.tdwg.org/abcd/mappings/Gathering-MultimediaObject">
            <xs:annotation>
              <xs:documentation xml:lang="en">An image taken at the gathering site.</xs:documentation>
            </xs:annotation>
          </xs:element>
        </xs:sequence>
      </xs:complexType>
    </xs:element>
    <xs:element name="Stratigraphy" type="Stratigraphy" minOccurs="0">
      <xs:annotation>
        <xs:documentation xml:lang="en">A container for geological dating and rock unit names related to the site or sample locations</xs:documentation>
      </xs:annotation>
    </xs:element>
    <xs:element name="Biotope" minOccurs="0" sawsdl:modelReference="http://rs.tdwg.org/abcd/terms/Biotope">
      <xs:annotation>
        <xs:documentation xml:lang="en">A container element for citing biotope type terms (e.g. classification terms) and measurements (e.g. vegetation height, salinity, slope) related to the unit's gathering site</xs:documentation>
      </xs:annotation>
      <xs:complexType>
        <xs:sequence>
          <xs:element name="ClassificationScheme" type="StringL" minOccurs="0" sawsdl:modelReference="http://rs.tdwg.org/abcd/terms/classificationScheme">
            <xs:annotation>
              <xs:documentation xml:lang="en">Attribute for classification system used.</xs:documentation>
            </xs:annotation>
          </xs:element>
          <xs:element name="Name" type="StringL" minOccurs="0" sawsdl:modelReference="http://rs.tdwg.org/abcd/mappings/Biotope-Name">
            <xs:annotation>
              <xs:documentation xml:lang="en">Attribute for type designating ShortName, Long name, Code, or BiotopeText</xs:documentation>
            </xs:annotation>
          </xs:element>
          <xs:element name="Text" type="StringL" minOccurs="0" sawsdl:modelReference="http://rs.tdwg.org/abcd/mappings/Biotope-Text">
            <xs:annotation>
              <xs:documentation xml:lang="en">Free text field for informal recording of Biotope</xs:documentation>
            </xs:annotation>
          </xs:element>
          <xs:element name="MeasurementsOrFacts" minOccurs="0">
            <xs:annotation>
              <xs:documentation xml:lang="en">A container allowing to add any biotope-related measurement to the site description (please use the unbounded element for content).</xs:documentation>
            </xs:annotation>
            <xs:complexType>
              <xs:complexContent>
                <xs:extension base="MeasurementOrFact">
                  <xs:sequence>
                    <xs:element name="MeasurementOrFact" type="MeasurementOrFact" maxOccurs="unbounded" sawsdl:modelReference="65"/>
                  </xs:sequence>
                </xs:extension>
              </xs:complexContent>
            </xs:complexType>
          </xs:element>
        </xs:sequence>
      </xs:complexType>
    </xs:element>
    <xs:element name="Synecology" minOccurs="0" sawsdl:modelReference="http://rs.tdwg.org/abcd/terms/Synecology">
      <xs:annotation>
        <xs:documentation xml:lang="en">Relationship of the unit gathered with other taxa at the gathering site</xs:documentation>
      </xs:annotation>
      <xs:complexType>
        <xs:sequence>
          <xs:element name="Syntaxon" type="String" minOccurs="0" sawsdl:modelReference="http://rs.tdwg.org/abcd/terms/syntaxon">
            <xs:annotation>
              <xs:documentation xml:lang="en">A syntaxon name and category assigned to the gathering site.</xs:documentation>
            </xs:annotation>
          </xs:element>
          <xs:element name="Comment" type="StringL" minOccurs="0" sawsdl:modelReference="http://rs.tdwg.org/abcd/mappings/Synecology-Notes">
            <xs:annotation>
              <xs:documentation xml:lang="en">Free text comment on synecological features of the gathering site.</xs:documentation>
            </xs:annotation>
          </xs:element>
          <xs:element name="AssociatedTaxa" minOccurs="0">
            <xs:annotation>
              <xs:documentation xml:lang="en">Other taxa observed at the gathering site</xs:documentation>
            </xs:annotation>
            <xs:complexType>
              <xs:sequence>
                <xs:element name="TaxonIdentified" type="TaxonIdentified" minOccurs="0" maxOccurs="unbounded" sawsdl:modelReference="http://rs.tdwg.org/abcd/mappings/Synecology-AssociatedTaxon">
                  <xs:annotation>
                    <xs:documentation xml:lang="en">Other taxon found at the gathering site</xs:documentation>
                  </xs:annotation>
                </xs:element>
              </xs:sequence>
            </xs:complexType>
          </xs:element>
        </xs:sequence>
      </xs:complexType>
    </xs:element>
    <xs:element name="Aspect" type="Aspect" minOccurs="0" sawsdl:modelReference="http://rs.tdwg.org/abcd/mappings/Aspect">
      <xs:annotation>
        <xs:documentation xml:lang="en">Facing direction (aspect) of whole site or sample point.</xs:documentation>
      </xs:annotation>
    </xs:element>
    <xs:element name="Notes" type="StringL" minOccurs="0" sawsdl:modelReference="http://rs.tdwg.org/abcd/mappings/Gathering-Notes">
      <xs:annotation>
        <xs:documentation xml:lang="en">Further text referring to the gathering event that does not fit one of the elements specified.</xs:documentation>
      </xs:annotation>
    </xs:element>
    <xs:element name="FootprintWKT" type="xs:string" minOccurs="0" sawsdl:modelReference="http://rs.tdwg.org/abcd/terms/footprintWKT">
      <xs:annotation>
        <xs:documentation xml:lang="en">[DwC Geospacial Extension Schema v. 0.3]. A Well-Known Text (WKT; see http://en.wikipedia.org/wiki/Well-known_text) representation of the the shape (footprint) that defines the location of the occurrence. Example: the one-degree box with opposite corners at (longitude=10, latitude=20) and (longitude=11, latitude=21) would be expressed in well-known text as POLYGON ((10 20, 11 20, 11 21, 10 21, 10 20))</xs:documentation>
      </xs:annotation>
    </xs:element>
    <xs:element name="FootprintSpatialFit" type="xs:string" minOccurs="0" sawsdl:modelReference="http://rs.tdwg.org/abcd/terms/footprintSpatialFit">
      <xs:annotation>
        <xs:documentation xml:lang="en">[DwC Geospacial Extension Schema v. 0.3] A measure of how well the geometry expressed in the footprint match the original spatial representation, as a ratio of the area of the footprint given to the area of the original spatial representation. Legal values are 0, greater than or equal to 1, or undefined. A value of 1 is an exact match or 100% overlap. A value of 0 should be used if the given georeference does not completely contain the original representation. The FootprintSpatialFit is undefined if the original representation is a point without uncertainty and the given georeference is not that same point (without uncertainty). If both the original and the given georeference are the same point, the FootprintSpatialFit is 1. Detailed explanations with graphical examples can be found in the Guide to Best Practices for Georeferencing (Chapman and Wieczorek, eds. 2006)</xs:documentation>
      </xs:annotation>
    </xs:element>
  </xs:sequence>
</xs:complexType>
Complex Type permitDetails
Namespace http://www.tdwg.org/schemas/abcd/2.1
Annotations
Container element for information on permits related to the Gathering event
Diagram
Diagram ABCD_2_1_xsd.tmp#permitDetails_permitType ABCD_2_1_xsd.tmp#permitDetails_permitStatus ABCD_2_1_xsd.tmp#permitDetails_permitURI ABCD_2_1_xsd.tmp#permitDetails_permitText
Used by
Model
Children permitStatus, permitText, permitType, permitURI
Source
<xs:complexType name="permitDetails">
  <xs:annotation>
    <xs:documentation xml:lang="en">Container element for information on permits related to the Gathering event</xs:documentation>
  </xs:annotation>
  <xs:sequence>
    <xs:element name="permitType" type="String" minOccurs="0" sawsdl:modelReference="http://rs.tdwg.org/abcd/terms/PermitType">
      <xs:annotation>
        <xs:documentation xml:lang="en">Description of permit type, e.g. Collecting permit, import permit, export permit</xs:documentation>
      </xs:annotation>
    </xs:element>
    <xs:element name="permitStatus" sawsdl:modelReference="http://rs.tdwg.org/abcd/terms/PermitStatus">
      <xs:annotation>
        <xs:documentation xml:lang="en">Permit available, not required, not available</xs:documentation>
      </xs:annotation>
      <xs:simpleType>
        <xs:restriction base="xs:string">
          <xs:enumeration value="available upon request"/>
          <xs:enumeration value="not available"/>
          <xs:enumeration value="not required"/>
        </xs:restriction>
      </xs:simpleType>
    </xs:element>
    <xs:element name="permitURI" type="xs:anyURI" minOccurs="0" sawsdl:modelReference="http://rs.tdwg.org/abcd/mappings/Permit-WebsiteURL">
      <xs:annotation>
        <xs:documentation xml:lang="en">A reference to the permit related to the gathering.</xs:documentation>
      </xs:annotation>
    </xs:element>
    <xs:element name="permitText" type="StringL" minOccurs="0" sawsdl:modelReference="http://rs.tdwg.org/abcd/mappings/Permit-Text">
      <xs:annotation>
        <xs:documentation xml:lang="en">The text of a permit related to the gathering.</xs:documentation>
      </xs:annotation>
    </xs:element>
  </xs:sequence>
</xs:complexType>
Complex Type Country
Namespace http://www.tdwg.org/schemas/abcd/2.1
Annotations
Details of the country
Diagram
Diagram ABCD_2_1_xsd.tmp#Country_Name ABCD_2_1_xsd.tmp#Country_NameDerived ABCD_2_1_xsd.tmp#Country_ISO3166Code
Used by
Model
Children ISO3166Code, Name, NameDerived
Source
<xs:complexType name="Country">
  <xs:annotation>
    <xs:documentation xml:lang="en">Details of the country</xs:documentation>
  </xs:annotation>
  <xs:sequence>
    <xs:element name="Name" type="StringL" id="cou" minOccurs="0" sawsdl:modelReference="http://rs.tdwg.org/abcd/mappings/Country-Name">
      <xs:annotation>
        <xs:documentation xml:lang="en">Name of country or major region for specimen or observation</xs:documentation>
      </xs:annotation>
    </xs:element>
    <xs:element name="NameDerived" type="StringL" minOccurs="0">
      <xs:annotation>
        <xs:documentation xml:lang="en">Derived name of country or major region for specimen or observation</xs:documentation>
      </xs:annotation>
    </xs:element>
    <xs:element name="ISO3166Code" type="String" id="iso2" minOccurs="0" sawsdl:modelReference="http://rs.tdwg.org/abcd/terms/iso3166Code">
      <xs:annotation>
        <xs:documentation xml:lang="en">2- or 3-letter (ISO3166-1) or 4-letter (ISO3166-3) code for representation of name of country or origin.</xs:documentation>
      </xs:annotation>
    </xs:element>
  </xs:sequence>
</xs:complexType>
Complex Type NamedArea
Namespace http://www.tdwg.org/schemas/abcd/2.1
Annotations
The name and category of an administrative or geoecological area.
Diagram
Diagram ABCD_2_1_xsd.tmp#NamedArea_AreaClass ABCD_2_1_xsd.tmp#NamedArea_AreaName ABCD_2_1_xsd.tmp#NamedArea_AreaCodeStandard ABCD_2_1_xsd.tmp#NamedArea_AreaCode ABCD_2_1_xsd.tmp#NamedArea_DataSource
Used by
Model
Children AreaClass, AreaCode, AreaCodeStandard, AreaName, DataSource
Source
<xs:complexType name="NamedArea">
  <xs:annotation>
    <xs:documentation xml:lang="en">The name and category of an administrative or geoecological area.</xs:documentation>
  </xs:annotation>
  <xs:sequence>
    <xs:element name="AreaClass" type="StringL" minOccurs="0" sawsdl:modelReference="http://rs.tdwg.org/abcd/terms/areaClass">
      <xs:annotation>
        <xs:documentation xml:lang="en">Allows recording of categories for local or national subdivision levels, geomorphological units, protected areas, etc.</xs:documentation>
      </xs:annotation>
    </xs:element>
    <xs:element name="AreaName" type="StringL" minOccurs="0" sawsdl:modelReference="http://rs.tdwg.org/abcd/mappings/NamedArea-Name">
      <xs:annotation>
        <xs:documentation xml:lang="en">Name of a geographic, geomorphological, geoecological, or administrative area.</xs:documentation>
      </xs:annotation>
    </xs:element>
    <xs:element name="AreaCodeStandard" type="String" minOccurs="0" sawsdl:modelReference="http://rs.tdwg.org/abcd/terms/codeStandard">
      <xs:annotation>
        <xs:documentation xml:lang="en">Standard coding scheme the AreaCode adheres to.</xs:documentation>
      </xs:annotation>
    </xs:element>
    <xs:element name="AreaCode" type="String" minOccurs="0" sawsdl:modelReference="http://rs.tdwg.org/abcd/terms/code">
      <xs:annotation>
        <xs:documentation xml:lang="en">Abbreviation or code for area names</xs:documentation>
      </xs:annotation>
    </xs:element>
    <xs:element name="DataSource" type="String" minOccurs="0" sawsdl:modelReference="http://rs.tdwg.org/abcd/mappings/Reference-Text">
      <xs:annotation>
        <xs:documentation xml:lang="en"/>
      </xs:annotation>
    </xs:element>
  </xs:sequence>
</xs:complexType>
Simple Type spatialFitDataType
Namespace http://www.tdwg.org/schemas/abcd/2.1
Annotations
from http://rs.tdwg.org/dwc/basetypes.xsd to support compatibility with DwC Spatial Extensions
Diagram
Diagram
Type union of(restriction of xs:double, restriction of xs:double, restriction of xs:NMTOKEN)
Used by
Source
<xs:simpleType name="spatialFitDataType">
  <xs:annotation>
    <xs:documentation xml:lang="en">from http://rs.tdwg.org/dwc/basetypes.xsd to support compatibility with DwC Spatial Extensions</xs:documentation>
  </xs:annotation>
  <xs:union>
    <xs:simpleType>
      <xs:restriction base="xs:double">
        <xs:minInclusive value="0"/>
        <xs:maxInclusive value="0"/>
      </xs:restriction>
    </xs:simpleType>
    <xs:simpleType>
      <xs:restriction base="xs:double">
        <xs:minInclusive value="1"/>
      </xs:restriction>
    </xs:simpleType>
    <xs:simpleType>
      <xs:restriction base="xs:NMTOKEN">
        <xs:enumeration value="undefined"/>
      </xs:restriction>
    </xs:simpleType>
  </xs:union>
</xs:simpleType>
Complex Type Stratigraphy
Namespace http://www.tdwg.org/schemas/abcd/2.1
Annotations
Elements expressing stratigraphy at the gathering site.
Diagram
Diagram ABCD_2_1_xsd.tmp#Stratigraphy_ChronostratigraphicTerms ABCD_2_1_xsd.tmp#Stratigraphy_BiostratigraphicTerms ABCD_2_1_xsd.tmp#Stratigraphy_LithostratigraphicTerms ABCD_2_1_xsd.tmp#Stratigraphy_StratigraphyText
Used by
Model
Children BiostratigraphicTerms, ChronostratigraphicTerms, LithostratigraphicTerms, StratigraphyText
Source
<xs:complexType name="Stratigraphy">
  <xs:annotation>
    <xs:documentation xml:lang="en">Elements expressing stratigraphy at the gathering site.</xs:documentation>
  </xs:annotation>
  <xs:sequence>
    <xs:element name="ChronostratigraphicTerms" minOccurs="0">
      <xs:annotation>
        <xs:documentation xml:lang="en">A container element for several chronostratigraphic dating terms expressing stratigraphy at the gathering site.</xs:documentation>
      </xs:annotation>
      <xs:complexType>
        <xs:sequence>
          <xs:element name="ChronostratigraphicTerm" type="LookupL" minOccurs="0" maxOccurs="unbounded" sawsdl:modelReference="http://rs.tdwg.org/abcd/mappings/ChronostratigraphicTerm">
            <xs:annotation>
              <xs:documentation xml:lang="en">Chronostratigraphic dating term e.g. Jurassic Period</xs:documentation>
            </xs:annotation>
          </xs:element>
        </xs:sequence>
      </xs:complexType>
    </xs:element>
    <xs:element name="BiostratigraphicTerms" minOccurs="0">
      <xs:annotation>
        <xs:documentation xml:lang="en">A container element for several biostratigraphic zonation terms expressing stratigraphy at the gathering site.</xs:documentation>
      </xs:annotation>
      <xs:complexType>
        <xs:sequence>
          <xs:element name="BiostratigraphicTerm" type="LookupL" minOccurs="0" maxOccurs="unbounded" sawsdl:modelReference="http://rs.tdwg.org/abcd/mappings/BiostratigraphicTerm">
            <xs:annotation>
              <xs:documentation xml:lang="en">biostratigraphic zonation term e.g. Psiloceras planorbis zone</xs:documentation>
            </xs:annotation>
          </xs:element>
        </xs:sequence>
      </xs:complexType>
    </xs:element>
    <xs:element name="LithostratigraphicTerms" minOccurs="0">
      <xs:annotation>
        <xs:documentation xml:lang="en">A container element for several lithostratigraphic terms describing geology at the gathering site.</xs:documentation>
      </xs:annotation>
      <xs:complexType>
        <xs:sequence>
          <xs:element name="LithostratigraphicTerm" type="LookupL" minOccurs="0" maxOccurs="unbounded" sawsdl:modelReference="http://rs.tdwg.org/abcd/mappings/LithostratigraphicTerm">
            <xs:annotation>
              <xs:documentation xml:lang="en">lithostratigraphic term describing geology e.g. Mercia Mudstone Group</xs:documentation>
            </xs:annotation>
          </xs:element>
        </xs:sequence>
      </xs:complexType>
    </xs:element>
    <xs:element name="StratigraphyText" type="StringL" minOccurs="0" sawsdl:modelReference="http://rs.tdwg.org/abcd/terms/stratigraphy">
      <xs:annotation>
        <xs:documentation xml:lang="en">Free text field for informal recording of field contents</xs:documentation>
      </xs:annotation>
    </xs:element>
  </xs:sequence>
</xs:complexType>
Complex Type LookupL
Namespace http://www.tdwg.org/schemas/abcd/2.1
Annotations
LookupType extended with language attribute (please do not use the deprecated "Language" attribute - all attributes should be lowercase).
Diagram
Diagram ABCD_2_1_xsd.tmp#Lookup_Domain ABCD_2_1_xsd.tmp#Lookup_Term ABCD_2_1_xsd.tmp#Lookup_SourceName ABCD_2_1_xsd.tmp#Lookup_SourceNameVersion ABCD_2_1_xsd.tmp#Lookup_Comment ABCD_2_1_xsd.tmp#Lookup ABCD_2_1_xsd.tmp#LookupL_Language ABCD_2_1_xsd.tmp#NO_NAMESPACE_LookupL_language
Type extension of Lookup
Type hierarchy
Used by
Model
Children Comment, Domain, SourceName, SourceNameVersion, Term
Attributes
QName Type Use
Language xs:language optional
language xs:language optional
Source
<xs:complexType name="LookupL">
  <xs:annotation>
    <xs:documentation xml:lang="en">LookupType extended with language attribute (please do not use the deprecated "Language" attribute - all attributes should be lowercase).</xs:documentation>
  </xs:annotation>
  <xs:complexContent>
    <xs:extension base="Lookup">
      <xs:attribute name="Language" type="xs:language" use="optional"/>
      <xs:attribute name="language" type="xs:language" use="optional"/>
    </xs:extension>
  </xs:complexContent>
</xs:complexType>
Complex Type Lookup
Namespace http://www.tdwg.org/schemas/abcd/2.1
Annotations
Descriptive term. May be taken from a controlled vocabulary maintained by a third party.
Diagram
Diagram ABCD_2_1_xsd.tmp#Lookup_Domain ABCD_2_1_xsd.tmp#Lookup_Term ABCD_2_1_xsd.tmp#Lookup_SourceName ABCD_2_1_xsd.tmp#Lookup_SourceNameVersion ABCD_2_1_xsd.tmp#Lookup_Comment
Used by
Complex Type LookupL
Model
Children Comment, Domain, SourceName, SourceNameVersion, Term
Source
<xs:complexType name="Lookup">
  <xs:annotation>
    <xs:documentation xml:lang="en">Descriptive term. May be taken from a controlled vocabulary maintained by a third party.</xs:documentation>
  </xs:annotation>
  <xs:sequence>
    <xs:element name="Domain" type="String" minOccurs="0" sawsdl:modelReference="http://rs.tdwg.org/abcd/terms/termDomain">
      <xs:annotation>
        <xs:documentation xml:lang="en">Subject area of the term list.</xs:documentation>
      </xs:annotation>
    </xs:element>
    <xs:element name="Term" type="String" sawsdl:modelReference="http://rs.tdwg.org/abcd/terms/term">
      <xs:annotation>
        <xs:documentation xml:lang="en">Descriptive term.</xs:documentation>
      </xs:annotation>
    </xs:element>
    <xs:element name="SourceName" type="String" minOccurs="0" sawsdl:modelReference="http://rs.tdwg.org/abcd/mappings/Reference-Text">
      <xs:annotation>
        <xs:documentation xml:lang="en">If the term has been drawn from a named term list or thesaurus, its name is recorded here.</xs:documentation>
      </xs:annotation>
    </xs:element>
    <xs:element name="SourceNameVersion" type="String" minOccurs="0" sawsdl:modelReference="http://rs.tdwg.org/abcd/mappings/Reference-Details">
      <xs:annotation>
        <xs:documentation xml:lang="en">Version or date of the term list or thesaurus from which the term is drawn.</xs:documentation>
      </xs:annotation>
    </xs:element>
    <xs:element name="Comment" type="String" minOccurs="0" sawsdl:modelReference="http://rs.tdwg.org/abcd/mappings/Term-Notes">
      <xs:annotation>
        <xs:documentation xml:lang="en">Free text comment.</xs:documentation>
      </xs:annotation>
    </xs:element>
  </xs:sequence>
</xs:complexType>
Complex Type Aspect
Namespace http://www.tdwg.org/schemas/abcd/2.1
Annotations
Orientation, outlook or aspect of slope
Diagram
Diagram ABCD_2_1_xsd.tmp#Aspect_Ordination ABCD_2_1_xsd.tmp#Aspect_CompassBearing ABCD_2_1_xsd.tmp#Aspect_Accuracy ABCD_2_1_xsd.tmp#Aspect_Text
Used by
Model
Children Accuracy, CompassBearing, Ordination, Text
Source
<xs:complexType name="Aspect">
  <xs:annotation>
    <xs:documentation xml:lang="en">Orientation, outlook or aspect of slope</xs:documentation>
  </xs:annotation>
  <xs:sequence>
    <xs:element name="Ordination" minOccurs="0" sawsdl:modelReference="http://rs.tdwg.org/abcd/terms/lowerValue">
      <xs:annotation>
        <xs:documentation xml:lang="en">The direction, orientation or aspect of slope expressed in compass points</xs:documentation>
      </xs:annotation>
      <xs:simpleType>
        <xs:restriction base="xs:NMTOKEN">
          <xs:enumeration value="N"/>
          <xs:enumeration value="S"/>
          <xs:enumeration value="E"/>
          <xs:enumeration value="W"/>
          <xs:enumeration value="NE"/>
          <xs:enumeration value="SE"/>
          <xs:enumeration value="SW"/>
          <xs:enumeration value="NW"/>
          <xs:enumeration value="Open"/>
          <xs:enumeration value="Closed"/>
        </xs:restriction>
      </xs:simpleType>
    </xs:element>
    <xs:element name="CompassBearing" type="xs:decimal" minOccurs="0" sawsdl:modelReference="http://rs.tdwg.org/abcd/terms/lowerValue">
      <xs:annotation>
        <xs:documentation xml:lang="en">Orientation or bearing from North</xs:documentation>
      </xs:annotation>
    </xs:element>
    <xs:element name="Accuracy" type="String" minOccurs="0" sawsdl:modelReference="http://rs.tdwg.org/abcd/mappings/MeasurementOrFact-Accuracy">
      <xs:annotation>
        <xs:documentation xml:lang="en">Accuracy of aspect reading or estimation</xs:documentation>
      </xs:annotation>
    </xs:element>
    <xs:element name="Text" type="String" minOccurs="0" sawsdl:modelReference="http://rs.tdwg.org/abcd/mappings/MeasurementOrFactText">
      <xs:annotation>
        <xs:documentation xml:lang="en">Text expression of slope or aspect</xs:documentation>
      </xs:annotation>
    </xs:element>
  </xs:sequence>
</xs:complexType>
Simple Type SexCodeEnum
Namespace http://www.tdwg.org/schemas/abcd/2.1
Annotations
Sex of the organism (Male, Female, Unknown, Not applicable (e.g. for a fungus in a herbarium), MiXed).
Diagram
Diagram
Type restriction of xs:Name
Facets
enumeration M
enumeration F
enumeration U
enumeration N
enumeration X
Used by
Element Unit/Sex
Source
<xs:simpleType name="SexCodeEnum">
  <xs:annotation>
    <xs:documentation xml:lang="en">Sex of the organism (Male, Female, Unknown, Not applicable (e.g. for a fungus in a herbarium), MiXed).</xs:documentation>
  </xs:annotation>
  <xs:restriction base="xs:Name">
    <xs:enumeration value="M"/>
    <xs:enumeration value="F"/>
    <xs:enumeration value="U"/>
    <xs:enumeration value="N"/>
    <xs:enumeration value="X"/>
  </xs:restriction>
</xs:simpleType>
Complex Type Sequence
Namespace http://www.tdwg.org/schemas/abcd/2.1
Annotations
A first proposal for this type of data. Note that this is used in the context of a collection unit and thus automatically refers to that unit. If your unit is a DNA Sample than please use the GGBN extension. This container here is meant to be used e.g. to provide Sequence information related to a specimen only without any further details.
Diagram
Diagram ABCD_2_1_xsd.tmp#Sequence_Database ABCD_2_1_xsd.tmp#Sequence_ID-in-Database ABCD_2_1_xsd.tmp#Sequence_URI ABCD_2_1_xsd.tmp#Sequence_Method ABCD_2_1_xsd.tmp#Sequence_SequencedPart ABCD_2_1_xsd.tmp#Sequence_Reference ABCD_2_1_xsd.tmp#Sequence_SequencingAgent ABCD_2_1_xsd.tmp#Sequence_Length
Used by
Model
Children Database, ID-in-Database, Length, Method, Reference, SequencedPart, SequencingAgent, URI
Source
<xs:complexType name="Sequence">
  <xs:annotation>
    <xs:documentation xml:lang="en">A first proposal for this type of data. Note that this is used in the context of a collection unit and thus automatically refers to that unit. If your unit is a DNA Sample than please use the GGBN extension. This container here is meant to be used e.g. to provide Sequence information related to a specimen only without any further details.</xs:documentation>
  </xs:annotation>
  <xs:sequence>
    <xs:element name="Database" type="StringL" sawsdl:modelReference="http://rs.tdwg.org/abcd/terms/sequenceDatabase">
      <xs:annotation>
        <xs:documentation xml:lang="en">E.g. GenBank, SwissProt, etc. Use "Internal" for unpublished sequence.</xs:documentation>
      </xs:annotation>
    </xs:element>
    <xs:element name="ID-in-Database" type="String" sawsdl:modelReference="http://rs.tdwg.org/abcd/mappings/Sequence-ID">
      <xs:annotation>
        <xs:documentation xml:lang="en">E.g. GenBank accession number.</xs:documentation>
      </xs:annotation>
    </xs:element>
    <xs:element name="URI" type="xs:anyURI" minOccurs="0" sawsdl:modelReference="http://rs.tdwg.org/abcd/mappings/Sequence-DirectAccessURL">
      <xs:annotation>
        <xs:documentation xml:lang="en">URI to access the sequence data.</xs:documentation>
      </xs:annotation>
    </xs:element>
    <xs:element name="Method" type="StringL" minOccurs="0" sawsdl:modelReference="http://rs.tdwg.org/abcd/mappings/Sequence-Method">
      <xs:annotation>
        <xs:documentation xml:lang="en">A description of the method used to achieve the sequence.</xs:documentation>
      </xs:annotation>
    </xs:element>
    <xs:element name="SequencedPart" type="StringL" minOccurs="0" sawsdl:modelReference="http://rs.tdwg.org/abcd/terms/sequencedPart">
      <xs:annotation>
        <xs:documentation xml:lang="en">Description of the actually sequenced material (DNA/RNA/Protein, Gene or part of gene, completeness, etc.),</xs:documentation>
      </xs:annotation>
    </xs:element>
    <xs:element name="Reference" type="Reference" minOccurs="0" sawsdl:modelReference="http://rs.tdwg.org/abcd/mappings/Sequence-Reference">
      <xs:annotation>
        <xs:documentation xml:lang="en">Reference where the sequence was published.</xs:documentation>
      </xs:annotation>
    </xs:element>
    <xs:element name="SequencingAgent" type="Contact" minOccurs="0" sawsdl:modelReference="http://rs.tdwg.org/abcd/mappings/SequencingAgent">
      <xs:annotation>
        <xs:documentation xml:lang="en">The person and/or organisation responsible and/or effecting the sequencing.</xs:documentation>
      </xs:annotation>
    </xs:element>
    <xs:element name="Length" type="xs:integer" minOccurs="0" sawsdl:modelReference="http://rs.tdwg.org/abcd/terms/sequenceLength">
      <xs:annotation>
        <xs:documentation xml:lang="en">Length of the sequence in base pairs</xs:documentation>
      </xs:annotation>
    </xs:element>
  </xs:sequence>
</xs:complexType>
Complex Type StringLP255
Namespace http://www.tdwg.org/schemas/abcd/2.1
Annotations
String255 (i.e. xs:string with length 1-255), extended with language and preferred attribute
Diagram
Diagram ABCD_2_1_xsd.tmp#String255 ABCD_2_1_xsd.tmp#StringLP255_language ABCD_2_1_xsd.tmp#StringLP255_preferred
Type extension of String255
Type hierarchy
Attributes
QName Type Use
language xs:language optional
preferred xs:boolean optional
Source
<xs:complexType name="StringLP255">
  <xs:annotation>
    <xs:documentation xml:lang="en">String255 (i.e. xs:string with length 1-255), extended with language and preferred attribute</xs:documentation>
  </xs:annotation>
  <xs:simpleContent>
    <xs:extension base="String255">
      <xs:attribute name="language" type="xs:language" use="optional"/>
      <xs:attribute name="preferred" type="xs:boolean" use="optional"/>
    </xs:extension>
  </xs:simpleContent>
</xs:complexType>
Simple Type positiveDouble
Namespace http://www.tdwg.org/schemas/abcd/2.1
Annotations
from http://rs.tdwg.org/dwc/basetypes.xsd to support compatibility with DwC Spatial Extensions
Diagram
Diagram
Type restriction of xs:double
Facets
minExclusive 0
Source
<xs:simpleType name="positiveDouble">
  <xs:annotation>
    <xs:documentation xml:lang="en">from http://rs.tdwg.org/dwc/basetypes.xsd to support compatibility with DwC Spatial Extensions</xs:documentation>
  </xs:annotation>
  <xs:restriction base="xs:double">
    <xs:minExclusive value="0"/>
  </xs:restriction>
</xs:simpleType>
Simple Type decimalLatitudeDataType
Namespace http://www.tdwg.org/schemas/abcd/2.1
Annotations
from http://rs.tdwg.org/dwc/basetypes.xsd to support compatibility with DwC Spatial Extensions
Diagram
Diagram
Type restriction of xs:double
Facets
maxInclusive 90
minInclusive -90
Source
<xs:simpleType name="decimalLatitudeDataType">
  <xs:annotation>
    <xs:documentation xml:lang="en">from http://rs.tdwg.org/dwc/basetypes.xsd to support compatibility with DwC Spatial Extensions</xs:documentation>
  </xs:annotation>
  <xs:restriction base="xs:double">
    <xs:minInclusive value="-90"/>
    <xs:maxInclusive value="90"/>
  </xs:restriction>
</xs:simpleType>
Simple Type decimalLongitudeDataType
Namespace http://www.tdwg.org/schemas/abcd/2.1
Annotations
from http://rs.tdwg.org/dwc/basetypes.xsd to support compatibility with DwC Spatial Extensions
Diagram
Diagram
Type restriction of xs:double
Facets
maxInclusive 180
minInclusive -180
Source
<xs:simpleType name="decimalLongitudeDataType">
  <xs:annotation>
    <xs:documentation xml:lang="en">from http://rs.tdwg.org/dwc/basetypes.xsd to support compatibility with DwC Spatial Extensions</xs:documentation>
  </xs:annotation>
  <xs:restriction base="xs:double">
    <xs:minInclusive value="-180"/>
    <xs:maxInclusive value="180"/>
  </xs:restriction>
</xs:simpleType>
Simple Type Role
Namespace http://www.tdwg.org/schemas/abcd/2.1
Annotations
The role of an agent or contact.
Diagram
Diagram
Type xs:string
Source
<xs:simpleType name="Role">
  <xs:annotation>
    <xs:documentation xml:lang="en">The role of an agent or contact.</xs:documentation>
  </xs:annotation>
  <xs:restriction base="xs:string"/>
</xs:simpleType>
Attribute MicroAgentP / @preferred
Namespace No namespace
Type xs:boolean
Properties
use optional
default false
Used by
Complex Type MicroAgentP
Source
<xs:attribute name="preferred" type="xs:boolean" use="optional" default="false"/>
Attribute MetadataDescriptionRepr / @language
Namespace No namespace
Type xs:language
Properties
use required
Used by
Source
<xs:attribute name="language" type="xs:language" use="required"/>
Attribute StringL255 / @language
Namespace No namespace
Type xs:language
Properties
use optional
Used by
Complex Type StringL255
Source
<xs:attribute name="language" type="xs:language" use="optional"/>
Attribute LabelRepr / @language
Namespace No namespace
Type xs:language
Properties
use required
Used by
Complex Type LabelRepr
Source
<xs:attribute name="language" type="xs:language" use="required"/>
Attribute StringL / @language
Namespace No namespace
Type xs:language
Properties
use optional
Used by
Complex Type StringL
Source
<xs:attribute name="language" type="xs:language" use="optional"/>
Attribute StringLP / @language
Namespace No namespace
Type xs:language
Properties
use optional
Used by
Complex Type StringLP
Source
<xs:attribute name="language" type="xs:language" use="optional"/>
Attribute StringLP / @preferred
Namespace No namespace
Type xs:boolean
Properties
use optional
Used by
Complex Type StringLP
Source
<xs:attribute name="preferred" type="xs:boolean" use="optional"/>
Attribute TelephoneNumber / @preferred
Namespace No namespace
Type xs:boolean
Properties
use optional
default false
Used by
Complex Type TelephoneNumber
Source
<xs:attribute name="preferred" type="xs:boolean" use="optional" default="false"/>
Attribute StringP255 / @preferred
Namespace No namespace
Type xs:boolean
Properties
use optional
Used by
Complex Type StringP255
Source
<xs:attribute name="preferred" type="xs:boolean" use="optional"/>
Attribute anyUriP / @preferred
Namespace No namespace
Type xs:boolean
Properties
use optional
Used by
Complex Type anyUriP
Source
<xs:attribute name="preferred" type="xs:boolean" use="optional"/>
Attribute Statement / @language
Namespace No namespace
Type xs:language
Properties
use required
Used by
Complex Type Statement
Source
<xs:attribute name="language" type="xs:language" use="required"/>
Attribute Unit / UnitContentContacts / UnitContentContact / @preferred
Namespace No namespace
Type xs:boolean
Properties
use optional
Used by
Source
<xs:attribute name="preferred" type="xs:boolean" use="optional"/>
Attribute NameBotanical / HybridFlag / @insertionpoint
Namespace No namespace
Type xs:int
Properties
use optional
Used by
Source
<xs:attribute name="insertionpoint" type="xs:int" use="optional"/>
Attribute ScientificNameIdentified / IdentificationQualifier / @insertionpoint
Namespace No namespace
Type restriction of xs:int
Properties
use optional
Facets
enumeration 1
enumeration 2
enumeration 3
Used by
Source
<xs:attribute name="insertionpoint" use="optional">
  <xs:simpleType>
    <xs:restriction base="xs:int">
      <xs:enumeration value="1"/>
      <xs:enumeration value="2"/>
      <xs:enumeration value="3"/>
    </xs:restriction>
  </xs:simpleType>
</xs:attribute>
Attribute Unit / SpecimenUnit / Preparations / preparation / @sequence
Namespace No namespace
Type xs:int
Properties
use optional
Used by
Source
<xs:attribute name="sequence" type="xs:int" use="optional"/>
Attribute Unit / SpecimenUnit / Preservations / preservation / preservationTemperature / @scale
Namespace No namespace
Type restriction of xs:NMTOKEN
Properties
use optional
Facets
enumeration Celsius
enumeration Fahrenheit
enumeration Kelvin
Used by
Source
<xs:attribute name="scale" use="optional">
  <xs:simpleType>
    <xs:restriction base="xs:NMTOKEN">
      <xs:enumeration value="Celsius"/>
      <xs:enumeration value="Fahrenheit"/>
      <xs:enumeration value="Kelvin"/>
    </xs:restriction>
  </xs:simpleType>
</xs:attribute>
Attribute Unit / SpecimenUnit / Preservations / preservation / @sequence
Namespace No namespace
Type xs:int
Properties
use optional
Used by
Source
<xs:attribute name="sequence" type="xs:int" use="optional"/>
Attribute Unit / SpecimenUnit / History / PreviousUnits / PreviousUnit / @sequence
Namespace No namespace
Type xs:int
Properties
use optional
Used by
Source
<xs:attribute name="sequence" type="xs:int" use="optional"/>
Attribute StringP / @preferred
Namespace No namespace
Type xs:boolean
Properties
use optional
Used by
Complex Type StringP
Source
<xs:attribute name="preferred" type="xs:boolean" use="optional"/>
Attribute GrowthConditionAtomised / Temperature / @scale
Namespace No namespace
Type xs:NMTOKEN
Properties
use optional
Used by
Source
<xs:attribute name="scale" type="xs:NMTOKEN" use="optional"/>
Attribute UnitString / @Unit
Namespace No namespace
Type xs:string
Properties
use required
Used by
Complex Type UnitString
Source
<xs:attribute name="Unit" type="xs:string" use="required"/>
Attribute Gathering / Agents / GatheringAgent / @primarycollector
Namespace No namespace
Type xs:boolean
Properties
use optional
Used by
Source
<xs:attribute name="primarycollector" type="xs:boolean" use="optional"/>
Attribute Gathering / Agents / GatheringAgent / @sequence
Namespace No namespace
Type xs:int
Properties
use optional
Used by
Source
<xs:attribute name="sequence" type="xs:int" use="optional"/>
Attribute Gathering / NamedAreas / NamedArea / @sequence
Namespace No namespace
Type xs:int
Properties
use optional
Used by
Source
<xs:attribute name="sequence" type="xs:int" use="optional"/>
Attribute Gathering / NearNamedPlaces / NamedPlaceRelation / @DerivedFlag
Namespace No namespace
Type xs:boolean
Properties
use optional
default false
Used by
Source
<xs:attribute name="DerivedFlag" type="xs:boolean" use="optional" default="false"/>
Attribute Gathering / SiteCoordinateSets / SiteCoordinates / @original
Namespace No namespace
Type xs:boolean
Properties
use optional
Used by
Source
<xs:attribute name="original" type="xs:boolean" use="optional"/>
Attribute Gathering / SiteCoordinateSets / SiteCoordinates / @begin
Namespace No namespace
Type xs:boolean
Properties
use optional
Used by
Source
<xs:attribute name="begin" type="xs:boolean" use="optional"/>
Attribute Gathering / SiteCoordinateSets / SiteCoordinates / @end
Namespace No namespace
Type xs:boolean
Properties
use optional
Used by
Source
<xs:attribute name="end" type="xs:boolean" use="optional"/>
Attribute Gathering / Depth / @datum
Namespace No namespace
Type String
Properties
use optional
Facets
whiteSpace collapse
minLength 1
Used by
Element Gathering/Depth
Source
<xs:attribute name="datum" type="String" use="optional"/>
Attribute Gathering / Height / @datum
Namespace No namespace
Type String
Properties
use optional
Facets
whiteSpace collapse
minLength 1
Used by
Source
<xs:attribute name="datum" type="String" use="optional"/>
Attribute LookupL / @Language
Namespace No namespace
Type xs:language
Properties
use optional
Used by
Complex Type LookupL
Source
<xs:attribute name="Language" type="xs:language" use="optional"/>
Attribute LookupL / @language
Namespace No namespace
Type xs:language
Properties
use optional
Used by
Complex Type LookupL
Source
<xs:attribute name="language" type="xs:language" use="optional"/>
Attribute StringLP255 / @language
Namespace No namespace
Type xs:language
Properties
use optional
Used by
Complex Type StringLP255
Source
<xs:attribute name="language" type="xs:language" use="optional"/>
Attribute StringLP255 / @preferred
Namespace No namespace
Type xs:boolean
Properties
use optional
Used by
Complex Type StringLP255
Source
<xs:attribute name="preferred" type="xs:boolean" use="optional"/>